Sign in to use this feature.

Years

Between: -

Subjects

remove_circle_outline
remove_circle_outline
remove_circle_outline
remove_circle_outline
remove_circle_outline
remove_circle_outline
remove_circle_outline
remove_circle_outline
remove_circle_outline

Journals

remove_circle_outline
remove_circle_outline
remove_circle_outline
remove_circle_outline
remove_circle_outline
remove_circle_outline
remove_circle_outline
remove_circle_outline
remove_circle_outline
remove_circle_outline
remove_circle_outline
remove_circle_outline
remove_circle_outline
remove_circle_outline
remove_circle_outline
remove_circle_outline

Article Types

Countries / Regions

remove_circle_outline
remove_circle_outline
remove_circle_outline
remove_circle_outline

Search Results (1,090)

Search Parameters:
Keywords = cycling task

Order results
Result details
Results per page
Select all
Export citation of selected articles as:
12 pages, 1102 KB  
Article
Self-Motion Misperception Induced by Neck Muscle Fatigue
by Fabio Massimo Botti, Marco Guardabassi, Chiara Occhigrossi, Mario Faralli, Aldo Ferraresi, Francesco Draicchio and Vito Enrico Pettorossi
Audiol. Res. 2025, 15(5), 128; https://doi.org/10.3390/audiolres15050128 - 2 Oct 2025
Abstract
Background/Objectives: Previous research has demonstrated that the perception of self-motion, as signaled by cervical proprioception, is significantly altered during neck muscle fatigue, while no similar effects are observed when self-motion is signaled by the vestibular system. Given that in typical natural movements, both [...] Read more.
Background/Objectives: Previous research has demonstrated that the perception of self-motion, as signaled by cervical proprioception, is significantly altered during neck muscle fatigue, while no similar effects are observed when self-motion is signaled by the vestibular system. Given that in typical natural movements, both proprioceptive and vestibular signals are activated simultaneously, this study sought to investigate whether the misperception of motion persists during neck muscle fatigue when both proprioceptive and vestibular stimulation are present. Methods: The study evaluated the gain of the perceptual responses to symmetric yaw sinusoidal head rotations on a stationary trunk during visual target localization tasks across different rotational frequencies. In addition, the final localization error of the visual target was assessed following asymmetric sinusoidal head rotations with differing half-cycle velocities. Results: The findings indicated that even with combined proprioceptive and vestibular stimulation, self-motion perceptual responses under neck muscle fatigue showed a pronounced reduction in the gain at low-frequency stimuli and a notable increase in localization error following asymmetric rotations. Notably, spatial localization error was observed to persist after asymmetric stimulation conditioning in the light. Additionally, even moderate levels of muscle fatigue were found to result in increased self-motion misperception. Conclusions: This study suggests that neck muscle fatigue can disrupt spatial orientation, even when the vestibular system is activated, so that slow movements are inaccurately perceived. This highlights the potential risks associated with neck muscle fatigue in daily activities that demand precise spatial perception. Full article
(This article belongs to the Section Balance)
Show Figures

Figure 1

16 pages, 268 KB  
Article
Paying the Cognitive Debt: An Experiential Learning Framework for Integrating AI in Social Work Education
by Keith J. Watts
Educ. Sci. 2025, 15(10), 1304; https://doi.org/10.3390/educsci15101304 - 2 Oct 2025
Abstract
The rapid integration of Generative Artificial Intelligence in higher education challenges social work as student adoption outpaces pedagogical guidance. This paper argues that the unguided use of AI fosters cognitive debt: a cumulative deficit in critical thinking, ethical reasoning, and professional judgment that [...] Read more.
The rapid integration of Generative Artificial Intelligence in higher education challenges social work as student adoption outpaces pedagogical guidance. This paper argues that the unguided use of AI fosters cognitive debt: a cumulative deficit in critical thinking, ethical reasoning, and professional judgment that arises from offloading cognitive tasks. To counter this risk, a pedagogical model is proposed, synthesizing experiential learning, andragogy, and critical pedagogies. The framework reframes AI from a passive information tool into an active object of critical inquiry. Through structured assignments across micro, mezzo, and macro practice, the model guides students through cycles of concrete experience with AI, reflective observation of its biases, abstract conceptualization of ethical principles, and active experimentation with responsible professional use. Aligned with professional ethical standards, the model aims to prepare future social workers to scrutinize and shape AI as a tool for social justice. The paper concludes with implications for faculty development, institutional policy, accreditation, and a forward-looking research agenda. Full article
17 pages, 1563 KB  
Article
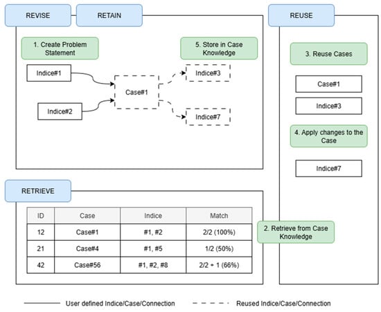
Applying the Case-Based Axiomatic Design Assistant (CADA) to a Pharmaceutical Engineering Task: Implementation and Assessment
by Roland Wölfle, Irina Saur-Amaral and Leonor Teixeira
Computers 2025, 14(10), 415; https://doi.org/10.3390/computers14100415 - 1 Oct 2025
Abstract
Modern custom machine construction and automation projects face pressure to shorten innovation cycles, reduce durations, and manage growing system complexity. Traditional methods like Waterfall and V-Model have limits where end-to-end data traceability is vital throughout the product life cycle. This study introduces the [...] Read more.
Modern custom machine construction and automation projects face pressure to shorten innovation cycles, reduce durations, and manage growing system complexity. Traditional methods like Waterfall and V-Model have limits where end-to-end data traceability is vital throughout the product life cycle. This study introduces the implementation of a web application that incorporates a model-based design approach to assess its applicability and effectiveness in conceptual design scenarios. At the heart of this approach is the Case-Based Axiomatic Design Assistant (CADA), which utilizes Axiomatic Design principles to break down complex tasks into structured, analyzable sub-concepts. It also incorporates Case-Based Reasoning (CBR) to systematically store and reuse design knowledge. The effectiveness of the visual assistant was evaluated through expert-led assessments across different fields. The results revealed a significant reduction in design effort when utilising prior knowledge, thus validating both the efficiency of CADA as a model and the effectiveness of its implementation within a user-centric application, highlighting its collaborative features. The findings support this approach as a scalable solution for enhancing conceptual design quality, facilitating knowledge reuse, and promoting agile development. Full article
Show Figures

Figure 1

20 pages, 970 KB  
Article
Automated Test Generation Using Large Language Models
by Marcin Andrzejewski, Nina Dubicka, Jędrzej Podolak, Marek Kowal and Jakub Siłka
Data 2025, 10(10), 156; https://doi.org/10.3390/data10100156 - 30 Sep 2025
Abstract
This study explores the potential of generative AI, specifically Large Language Models (LLMs), in automating unit test generation in Python 3.13. We analyze tests, both those created by programmers and those generated by LLM models, for fifty source code cases. Our main focus [...] Read more.
This study explores the potential of generative AI, specifically Large Language Models (LLMs), in automating unit test generation in Python 3.13. We analyze tests, both those created by programmers and those generated by LLM models, for fifty source code cases. Our main focus is on how the choice of model, the difficulty of the source code, and the prompting strategy influence the quality of the generated tests. The results show that AI models can help automate test creation for simple code, but their effectiveness decreases for more complex tasks. We introduce an embedding-based similarity analysis to assess how closely AI-generated tests resemble human-written ones, revealing that AI outputs often lack semantic diversity. The study also highlights the potential of AI models for rapid test prototyping, which can significantly speed up the software development cycle. However, further customization and training of the models on specific use cases is needed to achieve greater precision. Our findings provide practical insights into integrating LLMs into software testing workflows and emphasize the importance of prompt design and model selection. Full article
Show Figures

Figure 1

13 pages, 1111 KB  
Article
Resting HRV Sample Entropy Predicts the Magnitude of Post-Exercise Vagal Withdrawal in Young Adults
by Valters Vegelis, Ieva Anna Miezaja, Indra Mikelsone and Antra Jurka
Medicina 2025, 61(10), 1766; https://doi.org/10.3390/medicina61101766 - 30 Sep 2025
Abstract
Background and Objectives: Acute exercise lowers vagal HRV, yet it is unclear who will show the largest drop and whether simple questionnaires can identify them. To test whether resting HRV complexity (Sample Entropy) predicts the magnitude of acute vagal withdrawal and whether this [...] Read more.
Background and Objectives: Acute exercise lowers vagal HRV, yet it is unclear who will show the largest drop and whether simple questionnaires can identify them. To test whether resting HRV complexity (Sample Entropy) predicts the magnitude of acute vagal withdrawal and whether this physiology-based marker has greater practical utility than self-report activity/sleep measures for screening and recovery decisions. Materials and Methods: In a single-arm pre–post experimental study, twenty-nine students (20.4 ± 0.5 y; 13 males, 16 females) completed one morning visit (08:00–12:00 h). After a 2 min resting ECG and a Sustained Attention to Response Task (SART), participants cycled 15 min at 0.85 × (220 − age) bpm following a 5 min 25 W warm-up. HRV was re-recorded within ~2 min and SART ~5 min post exercise. The IPAQ defined low/medium/high activity tertiles. Correlations related baseline measures to change scores. Results: RMSSD decreased by −12.93 ms [−25.71, −2.03] (p = 0.003, r = 0.60) and SDNN by −14.91 ms [−22.30, 7.66] (p = 0.011, r = 0.51). Reaction time shortened slightly (−8.77 ms [−59.33, 30.40], p = 0.35). Activity tertiles did not differ in ΔRMSSD, ΔSDNN, or ΔRT (all p > 0.10). Sample Entropy predicted autonomic change (ΔRMSSD r = 0.43, p = 0.034; ΔSDNN r = 0.59, p = 0.002), whereas the PSQI and IPAQ did not. Equivalence tests showed non-significant tertile differences were not within our predefined equivalence bounds. Conclusions: Individuals with more complex resting HRV were more likely to show a larger immediate vagal withdrawal after moderate cycling. Questionnaires did not identify these responders. Non-linear HRV may aid practical screening/monitoring, whereas self-reports alone appear insufficient. Generalizability is limited by the homogeneous young adult sample. Full article
(This article belongs to the Section Sports Medicine and Sports Traumatology)
Show Figures

Figure 1

28 pages, 819 KB  
Article
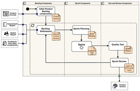
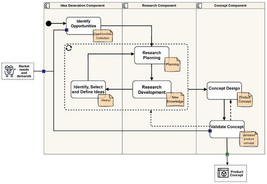
An Approach for the Development and Maturation of ICT Products
by Angelica Serna-Herrera, Oscar Mauricio Caicedo Rendón and Wilfred Rivera Martínez
Adm. Sci. 2025, 15(10), 383; https://doi.org/10.3390/admsci15100383 - 30 Sep 2025
Abstract
Product development in academia and its technology transfer are crucial activities for the sustainable development of society. Nevertheless, transferring academic research is a complex process that requires mature research results aligned with market needs. Existing approaches frequently focus on process management and the [...] Read more.
Product development in academia and its technology transfer are crucial activities for the sustainable development of society. Nevertheless, transferring academic research is a complex process that requires mature research results aligned with market needs. Existing approaches frequently focus on process management and the relationships between system participants, disregarding the importance of maturity assessment in the product development cycle. This paper proposes an approach, comprising a Framework and a Method, to guide the progressive maturation of ICT products from universities and to facilitate their transfer to productive and social sectors. The Framework maps the innovation trajectory from research to commercialization by phases, tasks, activities, and stakeholders. The Method articulates agile cycles inspired by Scrum, with a continuous TRL-based maturity assessment and sustained market engagement to align academic product development with market demands. Innovation experts evaluated the approach using content validity indices and qualitative content analysis. The results showed a high level of agreement on the relevance and usefulness of the Framework and the Method, and qualitative feedback informed improvements in presentation and clarity. In summary, the proposed approach provides a practical roadmap for aligning university research with market needs and enhancing the conversion of prototypes into transferable and marketable solutions. Full article
Show Figures

Figure 1

19 pages, 506 KB  
Article
The Mental Fatigue Induced by Physical, Cognitive and Combined Effort in Amateur Soccer Players: A Comparative Study Using EEG
by Ana Rubio-Morales, Jesús Díaz-García, Marika Berchicci, Jesús Morenas-Martín, Vicente Luis del Campo and Tomás García-Calvo
J. Funct. Morphol. Kinesiol. 2025, 10(4), 373; https://doi.org/10.3390/jfmk10040373 - 27 Sep 2025
Abstract
Objective: Mental fatigue (MF) worsens soccer performance. Further knowledge is needed to understand MF’s effects on soccer players and its underlying mechanisms. Our aim was to analyze the subjective, objective, and neural MF-related outcomes induced by different type of tasks. Methods: A randomized [...] Read more.
Objective: Mental fatigue (MF) worsens soccer performance. Further knowledge is needed to understand MF’s effects on soccer players and its underlying mechanisms. Our aim was to analyze the subjective, objective, and neural MF-related outcomes induced by different type of tasks. Methods: A randomized crossover experimental design with repeated measures was used. Thirteen amateur soccer players (Mage = 23 ± 5.43) completed three conditions: cognitive (30 min. Stroop.), physical (30 min. cycling), or combined (30 min. Stroop while cycling). Ratings of mental fatigue (measured via the Visual Analogue Scale), electroencephalographical signals (electroencephalography), and psychomotor performance (Brief-Psychomotor Vigilance Test) were measured pre- and post-condition. Soccer-related decision-making (TacticUP® test) was assessed post-condition. Results: Linear Mixed Models analysis revealed increments in perceived mental fatigue in all conditions, especially cognitive (p = 0.004) and combined (p < 0.0001) conditions. Psychomotor performance worsened, especially for cognitive (p = 0.039) and combined (p = 0.009) conditions. The Individual Alpha Peak Frequency was lower after the cognitive task (p = 0.040) and compared with the physical task (p = 0.021). The Alpha midline power increased after the cognitive task in the central-frontal (p = 0.047) and central-posterior brain regions (p = 0.043). Conclusions: Cognitive and combined conditions were found to be more mentally demanding and fatiguing than single physical tasks. This was also reflected by an impaired reaction time. Based on the neural activity recorded, the performance impairments caused by mental fatigue were caused by reduced brain readiness (i.e., a lower Alpha Peak Frequency). However, non-significant changes were found in soccer-related decision-making. Coaches should consider the type of training tasks they recommend in light of their different effects on mental fatigue and performance. Full article
Show Figures

Figure 1

35 pages, 18570 KB  
Review
Research Status and Trends in Universal Robotic Picking End-Effectors for Various Fruits
by Wenjie Gao, Jizhan Liu, Jie Deng, Yong Jiang and Yucheng Jin
Agronomy 2025, 15(10), 2283; https://doi.org/10.3390/agronomy15102283 - 26 Sep 2025
Abstract
The land used for fruit cultivation now exceeds 120 million hectares globally, with an annual yield of nearly 940 million tons. Fruit picking, the most labor-intensive task in agricultural production, is gradually shifting toward automation using intelligent robotic systems. As the component in [...] Read more.
The land used for fruit cultivation now exceeds 120 million hectares globally, with an annual yield of nearly 940 million tons. Fruit picking, the most labor-intensive task in agricultural production, is gradually shifting toward automation using intelligent robotic systems. As the component in direct contact with crops, specialized picking end-effectors perform well for certain fruits but lack adaptability to diverse fruit types and canopy structures. This limitation has constrained technological progress and slowed industrial deployment. The diversity of fruit shapes and the wide variation in damage thresholds—2–4 N for strawberries, 15–40 N for apples, and about 180 N for kiwifruit—further highlight the challenge of universal end-effector design. This review examines two major technical pathways: separation mechanisms and grasping strategies. Research has focused on how fruits are detached and how they can be securely held. Recent advances and limitations in both approaches are systematically analyzed. Most prototypes have achieved picking success rates exceeding 80%, with average cycle times reduced to 4–5 s per fruit. However, most designs remain at Technology Readiness Levels (TRLs) 3–5, with only a few reaching TRLs 6–7 in greenhouse trials. A dedicated section also discusses advanced technologies, including tactile sensing, smart materials, and artificial intelligence, which are driving the next generation of picking end-effectors. Finally, challenges and future trends for highly universal agricultural end-effectors are summarized. Humanoid picking hands represent an important direction for the development of universal picking end-effectors. The insights from this review are expected to accelerate the industrialization and large-scale adoption of robotic picking systems. Full article
Show Figures

Figure 1

16 pages, 8404 KB  
Article
Edge-Enhanced CrackNet for Underwater Crack Detection in Concrete Dams
by Xiaobian Wu, Weibo Zhang, Guangze Shen and Jinbao Sheng
Appl. Sci. 2025, 15(19), 10326; https://doi.org/10.3390/app151910326 - 23 Sep 2025
Viewed by 105
Abstract
Underwater crack detection in dam structures is of significant importance to ensure structural safety, assess operational conditions, and prevent potential disasters. Traditional crack detection methods face various limitations when applied to underwater environments, particularly in high dam underwater environments where image quality is [...] Read more.
Underwater crack detection in dam structures is of significant importance to ensure structural safety, assess operational conditions, and prevent potential disasters. Traditional crack detection methods face various limitations when applied to underwater environments, particularly in high dam underwater environments where image quality is influenced by factors such as water flow disturbances, light diffraction effects, and low contrast, making it difficult for conventional methods to accurately extract crack features. This study proposes a dual-stage underwater crack detection method based on Cycle-GAN and YOLOv11 called Edge-Enhanced Underwater CrackNet (E2UCN) to overcome the limitations of existing image enhancement methods in retaining crack details and improving detection accuracy. First, underwater concrete crack images were collected using an underwater remotely operated vehicle (ROV), and various complex underwater environments were simulated to construct a test dataset. Then, an improved Cycle-GAN image style transfer method was used to enhance the underwater images. Unlike conventional GAN-based underwater image enhancement methods that focus on global visual quality, our model specifically constrains edge preservation and high-frequency crack textures, providing a novel solution tailored for crack detection tasks. Subsequently, the YOLOv11 model was employed to perform object detection on the enhanced underwater crack images, effectively extracting crack features and achieving high-precision crack detection. The experimental results show that the proposed method significantly outperforms traditional methods in terms of crack detection accuracy, edge clarity, and adaptability to complex backgrounds, effectively improving underwater crack detection accuracy (precision = 0.995, F1 = 0.99762, mAP@0.5 = 0.995, and mAP@0.5:0.95 = 0.736) and providing a feasible technological solution for intelligent inspection of high dam underwater cracks. Full article
Show Figures

Figure 1

18 pages, 30087 KB  
Article
ChatCAS: A Multimodal Ceramic Multi-Agent Studio for Consultation, Image Analysis and Generation
by Yongyi Han, Diandong Liu, Yi Ren, Zepeng Lei, Lianshan Sun and Jinping Li
Electronics 2025, 14(18), 3735; https://doi.org/10.3390/electronics14183735 - 21 Sep 2025
Viewed by 269
Abstract
Many traditional ceramic techniques are inscribed on UNESCO’s Intangible Cultural Heritage lists; yet, expert scarcity, long training cycles, and stylistic homogenization impede intergenerational transmission and innovation. Although large language models offer new opportunities, research tailored to ceramics remains limited. To address this gap, [...] Read more.
Many traditional ceramic techniques are inscribed on UNESCO’s Intangible Cultural Heritage lists; yet, expert scarcity, long training cycles, and stylistic homogenization impede intergenerational transmission and innovation. Although large language models offer new opportunities, research tailored to ceramics remains limited. To address this gap, we first construct EvalCera, the first open-source domain large language model evaluation dataset for ceramic knowledge, image analysis, and generation, and conduct large-scale assessments of existing general large language models on ceramic tasks, revealing their limitations. We then release the first ceramics-focused training corpus for large language models and, using it, develop CeramicGPT, the first domain-specific large language model for ceramics. Finally, we built ChatCAS, a workflow multi-agent system built on CeramicGPT and GPT-4o. Experiments show that our model and agents achieve the best performance on EvalCera (A) and (B) text tasks as well as (C) image generation. The code is publicly available. Full article
Show Figures

Figure 1

13 pages, 1233 KB  
Review
Key Technologies and Equipment for Straw Utilization in Agriculture
by Qingxia Wang, Yebo Qin, Yangyan Wei, Shuzhen Ye, Yanli Wang, Tao Tong, Zhijuan Ji and Younan Ouyang
Agronomy 2025, 15(9), 2219; https://doi.org/10.3390/agronomy15092219 - 19 Sep 2025
Viewed by 200
Abstract
As a major agricultural country, China is also one of the world’s most abundant sources of crop straw, with production expected to reach 900 million tons by 2025. As an agricultural by-product, straw has been widely regarded as a potential renewable resource. It [...] Read more.
As a major agricultural country, China is also one of the world’s most abundant sources of crop straw, with production expected to reach 900 million tons by 2025. As an agricultural by-product, straw has been widely regarded as a potential renewable resource. It is rich in organic matter and essential nutrients such as nitrogen (N), phosphorus (P), and potassium (K), playing a critical role in global carbon and nitrogen cycles, agricultural productivity, and green environmental development. The efficient and rational utilization of straw can not only meet the resource demands supporting economic growth but also contribute to environmental protection and sustainable social development in China. By closely integrating comprehensive straw utilization with the annual key tasks of agriculture, rural areas, and farmers, the focus remains on prioritizing agricultural applications while adopting diversified measures. The efforts aim to improve straw utilization methods, strengthen technological support, explore replicable and sustainable industrial development models, and establish efficient utilization mechanisms to enhance the quality of agricultural straw use. To fully leverage the agricultural potential of straw, numerous technologies and equipment for straw utilization in agriculture have been developed in recent years, including straw harvesting and collecting equipment, straw crushing and returning-to-field equipment, full-straw seeding anti-clogging technology, combined straw and green manure returning-to-field equipment, and specialized straw seedling-raising equipment. Nevertheless, many challenges remain to be addressed, including bridging the equipment gap in mechanized processing, overcoming technical bottlenecks in resource conversion, and filling the lack of agronomy-adapted technologies. Therefore, this paper aims to provide a comprehensive and critical analysis of present straw utilization technology and equipment in agriculture, discussing their potential benefits, limitations, and challenges, as well as future prospects and directions. This study provides insights from the perspective of key technologies and equipment to strengthen technological research, enhance straw’s agricultural potential, and explore green circular economy models in agriculture. By leveraging innovation in science and technology, it aims to ensure food security and improve grain production capacity. Full article
(This article belongs to the Section Farming Sustainability)
Show Figures

Figure 1

12 pages, 313 KB  
Article
Spatiotemporal Gait Variables and Step-to-Step Variability in Preschool-Aged Children Born Very Preterm at Risk for Developmental Coordination Disorder: A Cohort Study
by Reem A. Albesher, Jennifer L. McGinley, Fiona L. Dobson, Benjamin F. Mentiplay, Tara L. FitzGerald, Kate L. Cameron, Jeanie L. Y. Cheong and Alicia J. Spittle
Children 2025, 12(9), 1261; https://doi.org/10.3390/children12091261 - 19 Sep 2025
Viewed by 215
Abstract
Background/Objective: The gait pattern of children born very preterm shows gait decrements compared to their full-term peers in dual-task walking. It is essential to identify children at a higher risk for these gait deficits. The aim of this study was to compare spatiotemporal [...] Read more.
Background/Objective: The gait pattern of children born very preterm shows gait decrements compared to their full-term peers in dual-task walking. It is essential to identify children at a higher risk for these gait deficits. The aim of this study was to compare spatiotemporal gait variables in preschool-age children born very preterm at risk for developmental coordination disorder (DCD) with those not at risk. Methods: Preschool-age children born < 30 weeks’ gestation. Risk for DCD was defined as (i) ≤16th percentile on the Movement Assessment Battery for Children—Second Edition, (ii) ≥80 on the Wechsler Preschool and Primary Scale of Intelligence-Fourth Edition, and (iii) without cerebral palsy. Spatiotemporal gait variables and variability were assessed using GAITRite® during preferred speed, cognitive and motor dual-task, and tandem conditions. Variables included speed (cm/s), step time (s), cadence (steps/min), step length (cm), base of support (BOS; cm), and single and double support time (%gait cycle). Results: Of 111 children who were assessed, 26 children were classified as at risk for DCD. Most gait variables were similar between groups at preferred speed walking. Children at risk for DCD had wider BOS and shorter single support time in motor dual-tasking (mean difference [MD] = 0.86 cm, 95% confidence interval [CI] 0.10, 1.61; MD = −1.77%, 95% CI −3.36, −0.19) compared to those not at risk. Similarly, wider BOS and higher cadence were found when tandem walking (MD = 0.63 cm, 95% CI 0.07, 1.20; MD = 0.63 steps/min, 95% CI 0.07, 1.20). Conclusions: Children born very preterm at risk for DCD had poorer walking performance than those not at risk for DCD at preschool age, especially during dual-task situations. Clinicians may incorporate complex gait assessments into early evaluations to detect subtle impairments in children. Future research is needed to investigate the impact of gait variability on children’s daily lives and participation in sports activities. Full article
(This article belongs to the Special Issue Physical Therapy in Pediatric Developmental Disorders)
Show Figures

Figure 1

17 pages, 1659 KB  
Article
Enhancing Multi-Region Target Search Efficiency Through Integrated Peripheral Vision and Head-Mounted Display Systems
by Gang Wang, Hung-Hsiang Wang and Zhihuang Huang
Information 2025, 16(9), 800; https://doi.org/10.3390/info16090800 - 15 Sep 2025
Viewed by 258
Abstract
Effectively managing visual search tasks across multiple spatial regions during daily activities such as driving, cycling, and navigating complex environments often overwhelms visual processing capacity, increasing the risk of errors and missed critical information. This study investigates an integrated approach that combines an [...] Read more.
Effectively managing visual search tasks across multiple spatial regions during daily activities such as driving, cycling, and navigating complex environments often overwhelms visual processing capacity, increasing the risk of errors and missed critical information. This study investigates an integrated approach that combines an Ambient Display system utilizing peripheral vision cues with traditional Head-Mounted Displays (HMDs) to enhance spatial search efficiency while minimizing cognitive burden. We systematically evaluated this integrated HMD-Ambient Display system against standalone HMD configurations through comprehensive user studies involving target search scenarios across multiple spatial regions. Our findings demonstrate that the combined approach significantly improves user performance by establishing a complementary visual system where peripheral stimuli effectively capture initial attention while central HMD cues provide precise directional guidance. The integrated system showed substantial improvements in reaction time for rear visual region searches and higher user preference ratings compared with HMD-only conditions. This integrated approach represents an innovative solution that efficiently utilizes dual visual channels, reducing cognitive load while enhancing search efficiency across distributed spatial areas. Our contributions provide valuable design guidelines for developing assistive technologies that improve performance in multi-region visual search tasks by strategically leveraging the complementary strengths of peripheral and central visual processing mechanisms. Full article
Show Figures

Figure 1

36 pages, 6566 KB  
Article
Algorithmic Optimal Control of Screw Compressors for Energy-Efficient Operation in Smart Power Systems
by Kassym Yelemessov, Dinara Baskanbayeva, Leyla Sabirova, Nikita V. Martyushev, Boris V. Malozyomov, Tatayeva Zhanar and Vladimir I. Golik
Algorithms 2025, 18(9), 583; https://doi.org/10.3390/a18090583 - 14 Sep 2025
Viewed by 564
Abstract
This work presents the results of a research study focused on the development and evaluation of an algorithmic optimal control framework for energy-efficient operation of screw compressors in smart power systems. The proposed approach is based on the Pontryagin maximum principle (PMP), which [...] Read more.
This work presents the results of a research study focused on the development and evaluation of an algorithmic optimal control framework for energy-efficient operation of screw compressors in smart power systems. The proposed approach is based on the Pontryagin maximum principle (PMP), which enables the synthesis of a mathematically grounded regulator that minimizes the total energy consumption of a nonlinear electromechanical system composed of a screw compressor and a variable-frequency induction motor. Unlike conventional PID controllers, the developed algorithm explicitly incorporates system constraints, nonlinear dynamics, and performance trade-offs into the control law, allowing for improved adaptability and energy-aware operation. Simulation results obtained using MATLAB/Simulink confirm that the PMP-based regulator outperforms classical PID solutions in both transient and steady-state regimes. Experimental tests conducted in accordance with standard energy consumption evaluation methods showed that the proposed PMP-based controller provides a reduction in specific energy consumption of up to 18% under dynamic load conditions compared to a well-tuned basic PID controller, while maintaining high control accuracy, faster settling, and complete suppression of overshoot under external disturbances. The control system demonstrates robustness to parametric uncertainty and load variability, maintaining a statistical pressure error below 0.2%. The regulator’s structure is compatible with real-time execution on industrial programmable logic controllers (PLCs), supporting integration into intelligent automation systems and smart grid infrastructures. The discrete-time PLC implementation of the regulator requires only 103 arithmetic operations per cycle and less than 102 kB of RAM for state, buffers, and logging, making it suitable for mid-range industrial controllers under 2–10 ms task cycles. Fault-tolerance is ensured via range and rate-of-change checks, residual-based plausibility tests, and safe fallbacks (baseline PID or torque-limited speed hold) in case of sensor faults. Furthermore, the proposed approach lays the groundwork for hybrid extensions combining model-based control with AI-driven optimization and learning mechanisms, including reinforcement learning, surrogate modeling, and digital twins. These enhancements open pathways toward predictive, self-adaptive compressor control with embedded energy optimization. The research outcomes contribute to the broader field of algorithmic control in power electronics, offering a scalable and analytically justified alternative to heuristic and empirical tuning approaches commonly used in industry. The results highlight the potential of advanced control algorithms to enhance the efficiency, stability, and intelligence of energy-intensive components within the context of Industry 4.0 and sustainable energy systems. Full article
(This article belongs to the Special Issue AI-Driven Control and Optimization in Power Electronics)
Show Figures

Figure 1

27 pages, 2622 KB  
Article
The Role and Potential of Timber in Construction for Achieving Climate Neutrality Objectives in Latvia
by Edgars Pudzis, Antra Kundziņa and Pēteris Druķis
Sustainability 2025, 17(18), 8247; https://doi.org/10.3390/su17188247 - 13 Sep 2025
Viewed by 629
Abstract
Low-carbon development is closely linked to the concept of sustainability, which focuses on both economic growth and the targeted reduction of greenhouse gas (GHG) emissions, facilitating the transition to climate neutrality. This process involves the efficient use of resources and necessitates systemic transformations [...] Read more.
Low-carbon development is closely linked to the concept of sustainability, which focuses on both economic growth and the targeted reduction of greenhouse gas (GHG) emissions, facilitating the transition to climate neutrality. This process involves the efficient use of resources and necessitates systemic transformations across various sectors of the economy. For Latvia to achieve its climate neutrality objectives, it is essential to adhere to the principles of the bioeconomy, with a particular emphasis on the use of timber in construction. This approach combines opportunities for economic development with environmental protection, as timber is a renewable resource that contributes to carbon sequestration. The utilisation of timber in construction enables carbon storage within buildings and substitutes traditional materials such as concrete and steel, the production of which is highly energy-intensive and generates substantial CO2 emissions. Consequently, timber use also reduces indirect emissions associated with the construction sector. The objective of this study is to identify the main barriers hindering the broader application of timber construction materials in Latvia’s building sector and to propose solutions to overcome these obstacles. The research tasks include an analysis of climate neutrality and construction targets within the EU and Latvia; an examination of the current situation and influencing factors regarding Latvia’s forest resources, their harvesting, processing, use in construction, and trade balance; and the identification of critical problem areas and the delineation of possible solutions. For theoretical and situational analyses, the authors employ methods such as scientific literature review, policy content analysis, descriptive methodology, statistical data analysis, and interpretation of quantitative and qualitative data. The results are synthesised using PESTEL analysis, which serves as a continuation and elaboration of the initial SWOT analysis assessment and is visualised through graphical representation. The authors of this study participated in a national-level expert group whose members represented the Parliament of the Republic of Latvia, responsible ministries, forest managers, construction companies, wood product manufacturers, and representatives from higher education and research institutions. The following hypotheses are proposed and substantiated in this article: (1) Latvia possesses sufficient forest resources to increase the share of timber used in construction, (2) increasing the use of timber in construction would significantly contribute to both Latvia’s economic development and the achievement of climate neutrality targets, and (3) the expansion of timber use in the construction sector depends on a restructuring of national policy across multiple sectors. Suggested solutions include the improvement of regulatory frameworks for timber harvesting, processing, and utilisation in related sectors—agriculture and forestry, wood processing, and construction. The key challenges for policymakers include addressing the identified deficiencies in Latvia’s progress toward achieving its CO2 targets, introducing qualitative changes in timber harvesting conditions, and amending regulations governing the forest management cycle accordingly. For timber processing companies, it is crucial to ensure stable conditions for their commercial activity. Promoting the use of timber in construction requires a broad set of changes in safety and financial regulations and procurement requirements. Timber construction is relevant not only in the building sector but also in civil engineering, and modifications and additions to educational programmes are necessary. The promotion of timber use among the wider public is of great importance. At all stages of timber processing—from harvesting to integration in buildings—access to financial resources should be facilitated. As numerous sectors of the national economy (agriculture, forestry, wood processing, construction, logistics, etc.) are involved in timber processing, interdisciplinary research is required to address complex challenges that demand expertise from multiple fields. Full article
Show Figures

Figure 1

Back to TopTop