Sign in to use this feature.

Years

Between: -

Subjects

remove_circle_outline
remove_circle_outline
remove_circle_outline
remove_circle_outline
remove_circle_outline
remove_circle_outline
remove_circle_outline

Journals

Article Types

Countries / Regions

Search Results (50)

Search Parameters:
Keywords = continuous vibration separation

Order results
Result details
Results per page
Select all
Export citation of selected articles as:
16 pages, 3575 KB  
Article
Interface-Controlled GO–CoFe2O4–Silicone Nanocomposite with Magnetic and Adsorptive Functionality
by Rabiga M. Kudaibergenova, Aitekova R. Anar, Gulzat K. Demeuova, Nazgul S. Murzakasymova, Marzhan S. Kalmakhanova, Seitzhan A. Orynbayev, Helder T. Gomes and Gulnar K. Sugurbekova
Nanomaterials 2026, 16(6), 345; https://doi.org/10.3390/nano16060345 - 11 Mar 2026
Viewed by 95
Abstract
The development of interface-engineered, multifunctional nanostructured materials with controllable surface and magnetic properties remains a critical challenge in wastewater treatment and environmental remediation. In this work, a novel GO–CoFe2O4–Silicone Magnetic Sponge was successfully fabricated through the integration of graphene [...] Read more.
The development of interface-engineered, multifunctional nanostructured materials with controllable surface and magnetic properties remains a critical challenge in wastewater treatment and environmental remediation. In this work, a novel GO–CoFe2O4–Silicone Magnetic Sponge was successfully fabricated through the integration of graphene oxide and CoFe2O4 magnetic nanoparticles within a silicone-modified porous sponge matrix. The resulting material combines superhydrophobicity, oleophilicity, high adsorption capacity, and magnetic responsiveness in a single architecture. The prepared sponge exhibited a high water contact angle of 161.5°, confirming its superhydrophobic nature, while maintaining excellent structural integrity during repeated use. Vibrating sample magnetometry revealed clear ferrimagnetic behavior, enabling rapid magnetic manipulation and efficient recovery of the sponge from aqueous media. The GO–CoFe2O4–Silicone Magnetic Sponge demonstrated strong adsorption performance toward a wide range of oils and organic solvents, including chloroform, olive oil, toluene, ethanol, acetone, gasoline, and hexane, with adsorption capacities remaining stable over multiple cycles. Furthermore, the sponge showed outstanding separation efficiency exceeding 98.3% for various oil/water and organic solvent/water mixtures, both in batch and continuous vacuum-assisted separation systems. The adsorption capacity and separation efficiency were retained after repeated adsorption–desorption cycles, indicating excellent reusability and durability. Owing to its synergistic combination of surface chemistry, porous structure, and magnetic functionality, the GO–CoFe2O4–Silicone Magnetic Sponge represents a promising candidate for practical applications in oil spill cleanup and wastewater treatment. Full article
Show Figures

Graphical abstract

21 pages, 11722 KB  
Article
Simultaneous Hyperspectral and Radar Satellite Measurements of Soil Moisture for Hydrogeological Risk Monitoring
by Kalliopi Karadima, Andrea Massi, Alessandro Patacchini, Federica Verde, Claudia Masciulli, Carlo Esposito, Paolo Mazzanti, Valeria Giliberti and Michele Ortolani
Remote Sens. 2026, 18(3), 393; https://doi.org/10.3390/rs18030393 - 24 Jan 2026
Viewed by 498
Abstract
Emerging landslides and severe floods highlight the urgent need to analyse and support predictive models and early warning systems. Soil moisture is a crucial parameter and it can now be determined from space with a resolution of a few tens of meters, potentially [...] Read more.
Emerging landslides and severe floods highlight the urgent need to analyse and support predictive models and early warning systems. Soil moisture is a crucial parameter and it can now be determined from space with a resolution of a few tens of meters, potentially leading to the continuous global monitoring of landslide risk. We address this issue by determining the volumetric water content (VWC) of a testbed in Southern Italy (bare soil with significant flood and landslide hazard) through the comparison of two different satellite observations on the same day. In the first observation (Sentinel-1 mission of the European Space Agency, C-band Synthetic Aperture Radar (SAR)), the back-scattered radar signal is used to determine the VWC from the dielectric constant in the microwave range, using a time-series approach to calibrate the algorithm. In the second observation (hyperspectral PRISMA mission of the Italian Space Agency), the short-wave infrared (SWIR) reflectance spectra are used to calculate the VWC from the spectral weight of a vibrational absorption line of liquid water (wavelengths 1800–1950 nm). As the main result, we obtained a Pearson’s correlation coefficient of 0.4 between the VWC values measured with the two techniques and a separate ground-truth confirmation of absolute VWC values in the range of 0.10–0.30 within ±0.05. This overlap validates that both SAR and hyperspectral data can be well calibrated and mapped with 30 m ground resolution, given the absence of artifacts or anomalies in this particular testbed (e.g., vegetation canopy or cloud presence). If hyperspectral data in the SWIR range become more broadly available in the future, our systematic procedure to synchronise these two technologies in both space and time can be further adapted to cross-validate the global high-resolution soil moisture dataset. Ultimately, multi-mission data integration could lead to quasi-real-time hydrogeological risk monitoring from space. Full article
(This article belongs to the Special Issue Remote Sensing in Geomatics (Second Edition))
Show Figures

Figure 1

12 pages, 1892 KB  
Article
Effects of Bubbles During Water Resistance Therapy on the Vibration Characteristics of Vocal Folds During the Phonation of Different Vowels
by Marie-Anne Kainz, Rebekka Hoppermann, Theresa Pilsl, Marie Köberlein, Jonas Kirsch, Michael Döllinger and Matthias Echternach
J. Clin. Med. 2026, 15(2), 669; https://doi.org/10.3390/jcm15020669 - 14 Jan 2026
Viewed by 302
Abstract
Background: Semi-occluded vocal tract exercises (SOVTE) improve vocal quality and capacity. Water resistance therapy (WRT), a specific form of SOVTE with a tube submerged under water, generates increased and oscillating oral pressure through bubble formation during phonation, thereby influencing transglottal pressure and vocal [...] Read more.
Background: Semi-occluded vocal tract exercises (SOVTE) improve vocal quality and capacity. Water resistance therapy (WRT), a specific form of SOVTE with a tube submerged under water, generates increased and oscillating oral pressure through bubble formation during phonation, thereby influencing transglottal pressure and vocal fold dynamics. While the physiological effects of WRT using tube-based systems have been extensively studied, the influence of vowel-specific vocal tract configurations during WRT remains unclarified. This study examined how different vowel qualities during WRT affect vocal fold oscillation using the DoctorVox® mask, which allows near-natural mouth opening and vowel articulation. Methods: Ten vocally healthy, untrained adults (25–50 years) performed a continuous vowel glide (/i/–/a/–/u/-/i/) at constant fundamental frequency and habitual loudness during WRT using the DoctorVox® mask, with the tube submerged 2 cm in water. Simultaneous recordings included transnasal high-speed videoendoscopy (20,000 fps), electroglottography (EGG), acoustic signals and intra-tube oral pressure measurements. Glottal area waveforms (GAW) were derived to calculate the open quotient (OQGAW) and closing quotient (ClQGAW). Analyses were conducted separately for intra-tube pressure maxima, minima and intermediate phases within the bubble cycle during WRT. Statistical analysis used Wilcoxon signed-rank tests with Bonferroni correction. Results: In the baseline condition without WRT, significant vowel-related differences were found: /u/ showed a higher open quotient than /i/ and /a/ (p < 0.05) and a higher closing quotient than /a/ (p < 0.05). During WRT, these vowel-specific differences were no longer statistically significant. A non-significant trend toward reduced OQGAW during WRT was observed, most notably for /u/, while differences between pressure phases within the bubble cycle were minimal. Conclusions: WRT using the DoctorVox® mask reduces vowel-specific differences in vocal fold vibration patterns, suggesting that for voice therapy, vowel quality modifications during WRT have little impact on vocal outcomes. Full article
(This article belongs to the Special Issue New Advances in the Management of Voice Disorders: 2nd Edition)
Show Figures

Figure 1

24 pages, 5571 KB  
Article
Bearing Fault Diagnosis Based on a Depthwise Separable Atrous Convolution and ASPP Hybrid Network
by Xiaojiao Gu, Chuanyu Liu, Jinghua Li, Xiaolin Yu and Yang Tian
Machines 2026, 14(1), 93; https://doi.org/10.3390/machines14010093 - 13 Jan 2026
Viewed by 273
Abstract
To address the computational redundancy, inadequate multi-scale feature capture, and poor noise robustness of traditional deep networks used for bearing vibration and acoustic signal feature extraction, this paper proposes a fault diagnosis method based on Depthwise Separable Atrous Convolution (DSAC) and Acoustic Spatial [...] Read more.
To address the computational redundancy, inadequate multi-scale feature capture, and poor noise robustness of traditional deep networks used for bearing vibration and acoustic signal feature extraction, this paper proposes a fault diagnosis method based on Depthwise Separable Atrous Convolution (DSAC) and Acoustic Spatial Pyramid Pooling (ASPP). First, the Continuous Wavelet Transform (CWT) is applied to the vibration and acoustic signals to convert them into time–frequency representations. The vibration CWT is then fed into a multi-scale feature extraction module to obtain preliminary vibration features, whereas the acoustic CWT is processed by a Deep Residual Shrinkage Network (DRSN). The two feature streams are concatenated in a feature fusion module and subsequently fed into the DSAC and ASPP modules, which together expand the effective receptive field and aggregate multi-scale contextual information. Finally, global pooling followed by a classifier outputs the bearing fault category, enabling high-precision bearing fault identification. Experimental results show that, under both clean data and multiple low signal-to-noise ratio (SNR) noise conditions, the proposed DSAC-ASPP method achieves higher accuracy and lower variance than baselines such as ResNet, VGG, and MobileNet, while requiring fewer parameters and FLOPs and exhibiting superior robustness and deployability. Full article
Show Figures

Figure 1

16 pages, 5826 KB  
Article
Multi-Scale Feature Fusion Convolutional Neural Network Fault Diagnosis Method for Rolling Bearings
by Wen Yang, Meijuan Hu, Xionglu Peng and Jianghong Yu
Processes 2025, 13(12), 3929; https://doi.org/10.3390/pr13123929 - 4 Dec 2025
Viewed by 587
Abstract
Fault diagnosis methods for rolling bearings are frequently constrained to the automatic extraction of single-scale features from raw vibration signals, overlooking crucial information embedded in data of other scales, which often results in unsatisfactory diagnostic outcomes. To address this, a lightweight neural network [...] Read more.
Fault diagnosis methods for rolling bearings are frequently constrained to the automatic extraction of single-scale features from raw vibration signals, overlooking crucial information embedded in data of other scales, which often results in unsatisfactory diagnostic outcomes. To address this, a lightweight neural network model is proposed, which incorporates an improved Inception module for multi-scale convolutional feature fusion. Initially, this model generates time–frequency maps via continuous wavelet transform. Subsequently, it integrates the Fused-conv and Mbconv modules from the EfficientNet V2 architecture with the Inception module to conduct multi-scale convolution on input features, thereby comprehensively capturing fault information of the bearing. Additionally, it substitutes traditional convolution with depthwise separable convolution to minimize training parameters and introduces an attention mechanism to emphasize significant features while diminishing less relevant ones, thereby enhancing the accuracy of bearing fault diagnosis. Experimental findings indicate that the proposed fault diagnosis model achieves an accuracy of 100% under single-load conditions and 96.2% under variable-load conditions, demonstrating its applicability across diverse data sets and robust generalization capabilities. Full article
(This article belongs to the Section Process Control and Monitoring)
Show Figures

Figure 1

20 pages, 9137 KB  
Article
Study on the Separation Mechanism of Walnut Shell Kernels on Different Inclined Vibrating Screens
by Yongcheng Zhang, Changqi Wang, Wangyuan Zong, Hong Zhang, Zhanbiao Li, Guangxin Gai, Peiyu Chen and Jiale Ma
AgriEngineering 2025, 7(11), 396; https://doi.org/10.3390/agriengineering7110396 - 20 Nov 2025
Viewed by 1152
Abstract
The separation of walnut kernels from shells is a crucial step in walnut processing. Pneumatic sorting is the mainstream method. However, due to the overlapping suspension speeds of half-shells and eighth-shells, complete separation was not achieved. This paper proposes using a toothed vibrating [...] Read more.
The separation of walnut kernels from shells is a crucial step in walnut processing. Pneumatic sorting is the mainstream method. However, due to the overlapping suspension speeds of half-shells and eighth-shells, complete separation was not achieved. This paper proposes using a toothed vibrating screen to separate the two. Using EDEM to simulate and analyze the motion forms, collision processes, and stress conditions of walnut shells and kernels on the vibrating screen, the effectiveness of this method was demonstrated, and the mechanisms of shell–kernel retention and loss during the separation process were revealed. Results indicate that 1/8 kernels, being smaller, easily fall into tooth grooves and move upward step by step under the excitation force during reciprocating vibration. The 1/2 shells, being larger, are difficult to fall into the teeth grooves, and their smooth surfaces cause them to slide easily, moving downward continuously under the action of reciprocating vibration and gravity. Using the cleaning rate and loss rate as evaluation indicators, it was found that as the inclination angle of the vibrating screen increased step by step, the cleaning rate consistently increased monotonously. The loss rate initially rose slowly, then surged sharply after reaching 22°, at which point the loss rate was at its lowest, around 10%, and the cleaning rate was at its maximum, at 95%. The shortest retention time of walnut shells on the screen is 2.85 s, and the longest is 10.6 s, with the number of collisions being 458 and 2619, respectively; the collisions between the shells and the kernels account for 51.8%. The failure to thoroughly separate is due to the shell and kernel entangling within the separation area, making it impossible to segregate them. They enter the opposite region, collide, and cause loss and retention phenomena. Full article
Show Figures

Figure 1

21 pages, 1292 KB  
Article
Linear Methods for Predictive Maintenance: The Case of NASA C-MAPSS Datasets
by Uğur Yıldırım and Hüseyin Afşer
Appl. Sci. 2025, 15(18), 9945; https://doi.org/10.3390/app15189945 - 11 Sep 2025
Cited by 4 | Viewed by 4907
Abstract
Predictive maintenance systems increasingly leverage diverse sensor modalities to improve failure prognostics and remaining useful life (RUL) estimation. However, integrating heterogeneous data types—vibration, temperature, acoustic, and visual sensors—typically requires complex fusion architectures. This paper proposes a unified linear classification–regression framework that addresses predictive [...] Read more.
Predictive maintenance systems increasingly leverage diverse sensor modalities to improve failure prognostics and remaining useful life (RUL) estimation. However, integrating heterogeneous data types—vibration, temperature, acoustic, and visual sensors—typically requires complex fusion architectures. This paper proposes a unified linear classification–regression framework that addresses predictive maintenance through a shared measurement space approach. The developed method employs Linear Discriminant Analysis to establish hyperplane boundaries partitioning the measurement space into nominal, warning, and failure regions. By tracking each data point’s signed distance to these learned boundaries, this research generates continuous RUL predictions through linear regression mapping. The framework’s key innovation lies in seamlessly integrating heterogeneous sensor modalities without requiring separate preprocessing pipelines or complex fusion layers—each modality contributes to fault detection and RUL estimation based on its discriminative power in the joint feature space. While linear assumptions may simplify complex non-linear failure patterns, the proposed approach offers significant advantages in interpretability, computational efficiency, and deployment ease. Validation on the C-MAPSS turbofan engine degradation dataset demonstrates that while not achieving state-of-the-art performance, the framework provides a practical foundation accommodating data-driven, physics-based, and knowledge-based modeling paradigms within a unified architecture, making it valuable for industrial applications requiring transparent multi-modal integration. Full article
Show Figures

Figure 1

30 pages, 10277 KB  
Article
A Finite Element Formulation for True Coupled Modal Analysis and Nonlinear Seismic Modeling of Dam–Reservoir–Foundation Systems: Application to an Arch Dam and Validation
by André Alegre, Sérgio Oliveira, Jorge Proença, Paulo Mendes and Ezequiel Carvalho
Infrastructures 2025, 10(8), 193; https://doi.org/10.3390/infrastructures10080193 - 22 Jul 2025
Cited by 1 | Viewed by 1323
Abstract
This paper presents a formulation for the dynamic analysis of dam–reservoir–foundation systems, employing a coupled finite element model that integrates displacements and reservoir pressures. An innovative coupled approach, without separating the solid and fluid equations, is proposed to directly solve the single non-symmetrical [...] Read more.
This paper presents a formulation for the dynamic analysis of dam–reservoir–foundation systems, employing a coupled finite element model that integrates displacements and reservoir pressures. An innovative coupled approach, without separating the solid and fluid equations, is proposed to directly solve the single non-symmetrical governing equation for the whole system with non-proportional damping. For the modal analysis, a state–space method is adopted to solve the coupled eigenproblem, and complex eigenvalues and eigenvectors are computed, corresponding to non-stationary vibration modes. For the seismic analysis, a time-stepping method is applied to the coupled dynamic equation, and the stress–transfer method is introduced to simulate the nonlinear behavior, innovatively combining a constitutive joint model and a concrete damage model with softening and two independent scalar damage variables (tension and compression). This formulation is implemented in the computer program DamDySSA5.0, developed by the authors. To validate the formulation, this paper provides the experimental and numerical results in the case of the Cahora Bassa dam, instrumented in 2010 with a continuous vibration monitoring system designed by the authors. The good comparison achieved between the monitoring data and the dam–reservoir–foundation model shows that the formulation is suitable for simulating the modal response (natural frequencies and mode shapes) for different reservoir water levels and the seismic response under low-intensity earthquakes, using accelerograms measured at the dam base as input. Additionally, the dam’s nonlinear seismic response is simulated under an artificial accelerogram of increasing intensity, showing the structural effects due to vertical joint movements (release of arch tensions near the crest) and the concrete damage evolution. Full article
(This article belongs to the Special Issue Advances in Dam Engineering of the 21st Century)
Show Figures

Figure 1

22 pages, 6676 KB  
Article
Design of a Longitudinal-Bending Elliptical Vibration Ultrasonic Transducer with a Bent Horn
by Zhiyong Huang, Mingshuo Zhang, Jiteng Li, Xinggang Jiang, Daxi Geng and Deyuan Zhang
Actuators 2025, 14(6), 280; https://doi.org/10.3390/act14060280 - 8 Jun 2025
Viewed by 1732
Abstract
The thin and straight horn of the ultrasonic transducer is located in the center of the thick transducer, so that the tool tip of the ultrasonic vibration turning tool holder cannot be located on the outermost side of the entire tool holder, which [...] Read more.
The thin and straight horn of the ultrasonic transducer is located in the center of the thick transducer, so that the tool tip of the ultrasonic vibration turning tool holder cannot be located on the outermost side of the entire tool holder, which leads to the structural interference between the tool holder and the part during turning. In order to solve this problem, this paper proposes a longitudinal-bending elliptical vibration ultrasonic transducer with a bending horn for ultrasonic vibration-assisted cutting (UVAC). The designed transducer can be used for the partial separation continuous high-speed elliptic ultrasonic vibration cutting (HEUVC) of external surface and internal cavity. The ultrasonic vibration amplitude of the transducer can meet the needs of HEUVC. When using an ultrasonic transducer with a bending horn for HEUVC, compared with conventional cutting (CC), HEUVC can improve the tool life by about 50%. Full article
(This article belongs to the Section Actuators for Manufacturing Systems)
Show Figures

Figure 1

23 pages, 6840 KB  
Article
A Hybrid Deep Learning Approach for Bearing Fault Diagnosis Using Continuous Wavelet Transform and Attention-Enhanced Spatiotemporal Feature Extraction
by Muhammad Farooq Siddique, Faisal Saleem, Muhammad Umar, Cheol Hong Kim and Jong-Myon Kim
Sensors 2025, 25(9), 2712; https://doi.org/10.3390/s25092712 - 25 Apr 2025
Cited by 41 | Viewed by 7352
Abstract
This study presents a hybrid deep learning approach for bearing fault diagnosis that integrates continuous wavelet transform (CWT) with an attention-enhanced spatiotemporal feature extraction framework. The model combines time-frequency domain analysis using CWT with a classification architecture comprising multi-head self-attention (MHSA), bidirectional long [...] Read more.
This study presents a hybrid deep learning approach for bearing fault diagnosis that integrates continuous wavelet transform (CWT) with an attention-enhanced spatiotemporal feature extraction framework. The model combines time-frequency domain analysis using CWT with a classification architecture comprising multi-head self-attention (MHSA), bidirectional long short-term memory (BiLSTM), and a 1D convolutional residual network (1D conv ResNet). This architecture effectively captures both spatial and temporal dependencies, enhances noise resilience, and extracts discriminative features from nonstationary and nonlinear vibration signals. The model is initially trained on a controlled laboratory bearing dataset and further validated on real and artificial subsets of the Paderborn bearing dataset, demonstrating strong generalization across diverse fault conditions. t-SNE visualizations confirm clear separability between fault categories, supporting the model’s capability for precise and reliable feature learning and strong potential for real-time predictive maintenance in complex industrial environments. Full article
Show Figures

Figure 1

19 pages, 3285 KB  
Article
Diurnal Variations of Infrared Land Surface Emissivity in the Taklimakan Desert: An Observational Analysis
by Yufen Ma, Kang Zeng, Ailiyaer Aihaiti, Junjian Liu, Zonghui Liu and Ali Mamtimin
Remote Sens. 2025, 17(7), 1276; https://doi.org/10.3390/rs17071276 - 3 Apr 2025
Cited by 1 | Viewed by 1606
Abstract
This study’s field observations of Light Source Efficiency (LSE) in the Taklamakan Desert have unveiled significant daily average variations across different wavelengths, with LSE values ranging from 0.827 at 9.1 μm to a peak of 0.969 at 12.1 μm, and notably, a substantial [...] Read more.
This study’s field observations of Light Source Efficiency (LSE) in the Taklamakan Desert have unveiled significant daily average variations across different wavelengths, with LSE values ranging from 0.827 at 9.1 μm to a peak of 0.969 at 12.1 μm, and notably, a substantial daily variation (DV) of Δε = 0.080 in the 14.3 μm band. These findings underscore the necessity for wavelength-specific analysis in LSE research, which is crucial for enhancing the precision of remote sensing applications and climate models. This study’s high-temporal-resolution FTIR field observations systematically reveal the diurnal dynamics of infrared surface emissivity in the desert for the first time, challenging existing satellite-based inversion products and highlighting the limitations of traditional temperature–emissivity separation algorithms in arid regions. The diurnal fluctuations are governed by three primary mechanisms: the amplification of lattice vibrations in quartz minerals under high daytime temperatures, changes in the surface topography due to thermal expansion and contraction, and nocturnal radiative cooling effects. The lack of a significant correlation between environmental parameters and the emissivity change rate suggests that microclimate factors play a dominant indirect regulatory role. Model comparisons indicate that sinusoidal functions outperform polynomial fits across most wavelengths, especially at 12.1 μm, confirming the significant influence of diurnal forcing. The high sensitivity of the 14.3 μm band makes it an ideal indicator for monitoring desert surface–atmosphere interactions. This study provides three key insights for remote sensing applications: the development of dynamic emissivity correction schemes, the prioritization of the long-wave infrared band for surface temperature inversion in arid regions, and the integration of ground-based observations with geostationary high-spectral data to construct spatiotemporally continuous emissivity models. Future research should focus on multi-angle observation experiments and the exploration of machine learning’s potential in cross-scale emissivity modeling. Full article
Show Figures

Figure 1

24 pages, 2050 KB  
Article
An Autoregressive-Based Motor Current Signature Analysis Approach for Fault Diagnosis of Electric Motor-Driven Mechanisms
by Roberto Diversi, Alice Lenzi, Nicolò Speciale and Matteo Barbieri
Sensors 2025, 25(4), 1130; https://doi.org/10.3390/s25041130 - 13 Feb 2025
Cited by 5 | Viewed by 4121
Abstract
Maintenance strategies such as condition-based maintenance and predictive maintenance of machines have gained importance in industrial automation firms as key concepts in Industry 4.0. As a result, online condition monitoring of electromechanical systems has become a crucial task in many industrial applications. Motor [...] Read more.
Maintenance strategies such as condition-based maintenance and predictive maintenance of machines have gained importance in industrial automation firms as key concepts in Industry 4.0. As a result, online condition monitoring of electromechanical systems has become a crucial task in many industrial applications. Motor current signature analysis (MCSA) is an interesting noninvasive alternative to vibration analysis for the condition monitoring and fault diagnosis of mechanical systems driven by electric motors. The MCSA approach is based on the premise that faults in the mechanical load driven by the motor manifest as changes in the motor’s current behavior. This paper presents a novel data-driven, MCSA-based CM approach that exploits autoregressive (AR) spectral estimation. A multiresolution analysis of the raw motor currents is first performed using the discrete wavelet transform with Daubechies filters, enabling the separation of noise, disturbances, and variable torque effects from the current signals. AR spectral estimation is then applied to selected wavelet details to extract relevant features for fault diagnosis. In particular, a reference AR power spectral density (PSD) is estimated using data collected under healthy conditions. The AR PSD is then continuously or periodically updated with new data frames and compared to the reference PSD through the Symmetric Itakura–Saito spectral distance (SISSD). The SISSD, which serves as the health indicator, has proven capable of detecting fault occurrences through changes in the AR spectrum. The proposed procedure is tested on real data from two different scenarios: (i) an experimental in-house setup where data are collected during the execution of electric cam motion tasks (imbalance faults are emulated); (ii) the Korea Advanced Institute of Science and Technology testbed, whose data set is publicly available (bearing faults are considered). The results demonstrate the effectiveness of the method in both fault detection and isolation. In particular, the proposed health indicator exhibits strong detection capabilities, as its values under fault conditions exceed those under healthy conditions by one order of magnitude. Full article
Show Figures

Figure 1

22 pages, 4916 KB  
Article
Transient Horizontal Response of a Pipe Pile in Saturated Soil with a Flexible Support at the Pile Head
by Ao Su, Min Zhang, Wei Shang and Qiqi Wang
Appl. Sci. 2025, 15(2), 682; https://doi.org/10.3390/app15020682 - 11 Jan 2025
Cited by 1 | Viewed by 1415
Abstract
This study examines the horizontal transient response of pipe piles in saturated soil, assuming a two-stage equivalent linear relationship between the bending moment and the rotation at the pile head. The potential function is introduced, and the three-dimensional wave equation for saturated soils [...] Read more.
This study examines the horizontal transient response of pipe piles in saturated soil, assuming a two-stage equivalent linear relationship between the bending moment and the rotation at the pile head. The potential function is introduced, and the three-dimensional wave equation for saturated soils is decoupled using operator decomposition and the method of separation of variables. By applying the appropriate initial and boundary conditions, the horizontal lateral forces on the pile from both the surrounding soil and the soil within the pile shaft are calculated. The pipe pile is modeled as a Timoshenko beam. Continuity conditions at the pile–-soil interface are applied, and a time-domain solution for horizontal transient vibrations is derived. This solution accounts for various pile top constraint conditions and is obtained through the inverse Laplace transform. Validation against existing results demonstrates the accuracy of the proposed model. Finally, a parametric study investigates the effects of factors such as impact load, permeability, pile diameter, and pile head constraints on pile displacement. Full article
(This article belongs to the Section Civil Engineering)
Show Figures

Figure 1

23 pages, 5985 KB  
Article
A Multi-Branch Convolution and Dynamic Weighting Method for Bearing Fault Diagnosis Based on Acoustic–Vibration Information Fusion
by Xianming Sun, Yuhang Yang, Changzheng Chen, Miao Tian, Shengnan Du and Zhengqi Wang
Actuators 2025, 14(1), 17; https://doi.org/10.3390/act14010017 - 7 Jan 2025
Cited by 6 | Viewed by 2088
Abstract
Rolling bearings, as critical components of rotating machinery, directly affect the reliability and efficiency of the system. Due to extended operation under high load, harsh environmental conditions, and continuous use, bearings become more susceptible to failure, leading to a higher likelihood of malfunction. [...] Read more.
Rolling bearings, as critical components of rotating machinery, directly affect the reliability and efficiency of the system. Due to extended operation under high load, harsh environmental conditions, and continuous use, bearings become more susceptible to failure, leading to a higher likelihood of malfunction. To prevent sudden failures, reduce downtime, and optimize maintenance strategies, early and accurate diagnosis of rolling bearing faults is essential. Although existing methods have achieved certain success in processing acoustic and vibration signals, they still face challenges such as insufficient feature fusion, inflexible weight allocation, lack of effective feature selection mechanisms, and low computational efficiency. To address these challenges, we propose a dynamic weighted multimodal fault diagnosis model based on the fusion of acoustic and vibration information. This model aims to enhance feature fusion, dynamically adapt to signal characteristics, optimize feature selection, and reduce computational complexity. The model incorporates an adaptive fusion method based on a multi-branch convolutional structure, enabling unified processing of both acoustic and vibration signals. At the same time, a cross-modal dynamic weighted fusion mechanism is employed, allowing the real-time adjustment of weight distribution based on signal characteristics. By utilizing an attention mechanism for dynamic feature selection and weighting, the robustness of classification is further improved. Additionally, when processing acoustic signals, a depthwise separable convolutional network is used, effectively reducing computational complexity. Experimental results demonstrate that our method significantly outperforms other algorithms in terms of convergence speed and final performance. Additionally, the accuracy curve during training showed minimal fluctuation, reflecting higher robustness. The model achieved over 99% diagnostic accuracy under all signal-to-noise ratio (SNR) conditions, showcasing exceptional robustness and noise resistance in both noisy and high-SNR environments. Furthermore, its superiority across different data scales, especially in small-sample learning and stability, highlights its strong generalization capability. Full article
Show Figures

Figure 1

22 pages, 28194 KB  
Article
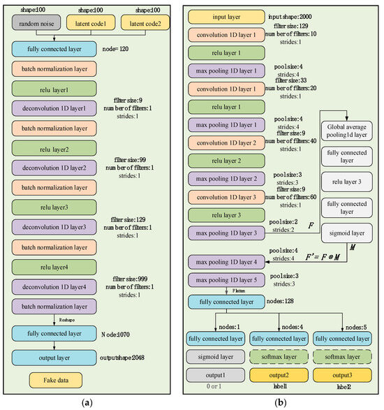
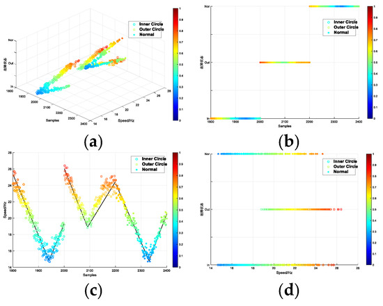
Application of C-InGAN Model in Interpretable Feature of Bearing Fault Diagnosis
by Wanyi Yang, Tao Liang, Jianxin Tan, Yanwei Jing and Liangnian Lv
Entropy 2024, 26(6), 480; https://doi.org/10.3390/e26060480 - 31 May 2024
Cited by 1 | Viewed by 1261
Abstract
Although traditional fault diagnosis methods are proficient in extracting signal features, their diagnostic interpretability remains challenging. Consequently, this article proposes a conditionally interpretable generative adversarial network (C-InGAN) model for the interpretable feature fault diagnosis of bearings. Initially, the vibration signal is denoised and [...] Read more.
Although traditional fault diagnosis methods are proficient in extracting signal features, their diagnostic interpretability remains challenging. Consequently, this article proposes a conditionally interpretable generative adversarial network (C-InGAN) model for the interpretable feature fault diagnosis of bearings. Initially, the vibration signal is denoised and transformed into a frequency domain signal. The model consists of the two primary networks, each employing a convolutional layer and an attention module, generator (G) and discriminator (D), respectively. Latent code was incorporated into G to constrain the generated samples, and a discriminant layer was added to D to identify the interpretable features. During training, the two networks were alternately trained, and the feature mapping relationship of the pre-normalized encoder was learned by maximizing the information from the latent code and the discriminative result. The encoding that represents specific features in the vibration signal was extracted from the random noise. Ultimately, after completing adversarial learning, G is capable of generating a simulated signal of the specified feature, and D can assess the interpretable features in the vibration signal. The effectiveness of the model is validated through three typical experimental cases. This method effectively separates the discrete and continuous feature coding in the signal. Full article
(This article belongs to the Section Multidisciplinary Applications)
Show Figures

Figure 1

Back to TopTop