Sign in to use this feature.

Years

Between: -

Subjects

remove_circle_outline
remove_circle_outline
remove_circle_outline
remove_circle_outline
remove_circle_outline
remove_circle_outline
remove_circle_outline
remove_circle_outline
remove_circle_outline

Journals

Article Types

Countries / Regions

Search Results (98)

Search Parameters:
Keywords = capella

Order results
Result details
Results per page
Select all
Export citation of selected articles as:
16 pages, 405 KB  
Article
The Flow–Performance Relationship and Behavioral Biases: Evidence from Spanish Mutual Fund Flows
by Carlos Arenas-Laorga and Fernando Gil Capella
Risks 2026, 14(4), 88; https://doi.org/10.3390/risks14040088 - 13 Apr 2026
Viewed by 258
Abstract
This study analyzes the relationship between stock market returns and investment flows in investment funds in Spain. Through a quantitative analysis covering the period from December 2001 to June 2025, it examines not only the existence of a correlation but also its temporal [...] Read more.
This study analyzes the relationship between stock market returns and investment flows in investment funds in Spain. Through a quantitative analysis covering the period from December 2001 to June 2025, it examines not only the existence of a correlation but also its temporal structure, functional form, and heterogeneity across different geographical areas (U.S., Europe, Japan, and Spain). Using monthly data on net flows from INVERCO and market indices, the study employs Ordinary Least Squares (OLS) regression models, segmented regressions, and fixed-effects panel models to obtain robust estimates. The results confirm a positive and statistically significant relationship between past returns and subsequent investment flows, with a temporal lag ranging from one to three months. This delay varies notably by geographical region, suggesting the existence of different investor profiles and information channels. The study also finds evidence of a convex relationship, indicating that investors react asymmetrically, aggressively pursuing high returns more than penalizing low ones. These findings, interpreted through the lens of behavioral finance, point to pro-cyclical and reactive behavior of Spanish investors, driven by biases such as loss aversion, trend-following, and delays in information processing. The study contributes to the academic literature by providing updated and methodologically robust evidence on Spain, a market that has traditionally been underexplored, and offers practical implications for investors, fund managers, and regulators in terms of financial education and risk management. Full article
24 pages, 10139 KB  
Article
7-Prenyloxycoumarins as Promising Antileishmanial Agents: In Vitro, In Vivo, and In Silico Evaluation Against Leishmania amazonensis
by Dirlei Nico, Daniel Clemente de Moraes, Anna Claudia Silva, Igor Nunes Taveira, Yasmin da Silva Fontes, Rosangela Sabbatini Capella Lopes, Cláudio Cerqueira Lopes and Antonio Ferreira-Pereira
Pharmaceuticals 2026, 19(3), 426; https://doi.org/10.3390/ph19030426 - 5 Mar 2026
Viewed by 529
Abstract
Background/Objectives: Leishmaniasis remains a major neglected tropical disease, and current chemotherapeutic options are limited by toxicity and resistance in Leishmania species, including L. amazonensis. Prenylated coumarins have emerged as promising bioactive scaffolds. Altissimacoumarin D and its analogues inhibit fungal efflux pumps associated [...] Read more.
Background/Objectives: Leishmaniasis remains a major neglected tropical disease, and current chemotherapeutic options are limited by toxicity and resistance in Leishmania species, including L. amazonensis. Prenylated coumarins have emerged as promising bioactive scaffolds. Altissimacoumarin D and its analogues inhibit fungal efflux pumps associated with resistance. However, their antileishmanial potential and mechanisms of action remain unclear. Here, we evaluated the in vitro, in vivo, and in silico effects of altissimacoumarin D and seven analogues against L. amazonensis. Methods: In vitro assays were performed to identify active compounds and assess toxicity in keratinocytes. In vivo experiments in hamsters evaluated antileishmanial activity and renal and hepatic toxicity. In silico analyses were conducted to investigate the mechanism of action of the substances. Results: In vitro assays showed that ACS47, ACS48, and ACS51 were the most active and safe compounds. In a hamster infection model, daily administration of ACS47 and ACS48 (2.5 mg/kg) significantly reduced parasite burden and lesion size, while maintaining normal renal and hepatic biochemical parameters. Histological analysis correlated reduced lesion size with marked decreases in amastigote density. Based on in silico analysis, spermidine synthase was supported as a plausible molecular target. Conclusions: Collectively, these findings identify ACS47 and ACS48 as promising lead compounds for future antileishmanial drug development. Full article
(This article belongs to the Special Issue Pharmacological Treatments for Parasitic Diseases)
Show Figures

Figure 1

17 pages, 1772 KB  
Review
Lipid Metabolism and Ferroptosis Resistance in Dormant Breast Cancer Cells: Emerging Therapeutic Vulnerabilities
by Giulia Capella, Fulvio Borella, Eleonora Battista, Niccolò Gallio, Mathilde Hotot, Luca Bertero, Paola Cassoni and Isabella Castellano
Diagnostics 2026, 16(5), 667; https://doi.org/10.3390/diagnostics16050667 - 25 Feb 2026
Viewed by 629
Abstract
Late metastatic relapses still represent a major clinical challenge in breast cancer, particularly in hormone receptor-positive (HR+) disease, with dormant disseminated tumor cells (DTCs) playing a critical role in driving late metastatic relapses. In fact, these cells can persist in a quiescent, non-proliferative [...] Read more.
Late metastatic relapses still represent a major clinical challenge in breast cancer, particularly in hormone receptor-positive (HR+) disease, with dormant disseminated tumor cells (DTCs) playing a critical role in driving late metastatic relapses. In fact, these cells can persist in a quiescent, non-proliferative state in metabolically hostile microenvironments such as the bone marrow, where they can resist conventional therapies, driving metastatic relapses even years after primary tumor removal. Recent advances highlight the crucial role of lipid metabolism in protecting dormant DTCs from ferroptosis—a form of regulated cell death characterized by iron-dependent lipid peroxidation. Dormant DTCs can avoid lipid peroxidation by incorporating monounsaturated fatty acids (MUFAs) into membrane phospholipids through ACSL3 and SCD1 activity, while accumulating lipid droplets (LDs) that sequester oxidizable polyunsaturated fatty acids (PUFAs), thus limiting the substrates available for ferroptosis. In parallel, antioxidant systems such as the GPX4–glutathione axis further prevent lethal lipid-derived reactive oxidative species (ROS) accumulation. This review highlights the central role of lipid metabolism, redox regulation and ferroptosis resistance in dormant DTCs; it also explores emerging therapeutic opportunities to overcome dormancy-associated resistance and reduce late relapse risk in breast cancer. Full article
(This article belongs to the Special Issue Advances in the Diagnosis and Management of Breast Cancer)
Show Figures

Figure 1

34 pages, 5244 KB  
Article
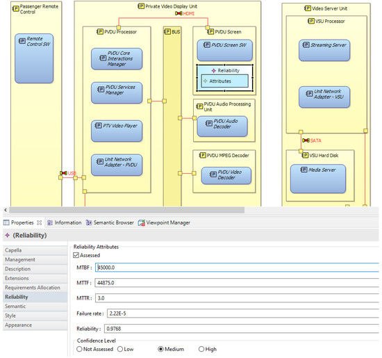
Combining Model-Based Systems Engineering and Knowledge-Centric Systems Engineering to Design Reliable Systems in Practice
by Juan Manuel Morote, Jose Luis de la Vara, Giovanni Giachetti, Clara Ayora and Luis Alonso
Appl. Sci. 2026, 16(5), 2179; https://doi.org/10.3390/app16052179 - 24 Feb 2026
Viewed by 587
Abstract
The use and importance of complex software-intensive systems are growing. As they are used in a wider range of situations in which dependability must be ensured, the reliability of the systems and of their components needs to be addressed throughout their lifecycle, including [...] Read more.
The use and importance of complex software-intensive systems are growing. As they are used in a wider range of situations in which dependability must be ensured, the reliability of the systems and of their components needs to be addressed throughout their lifecycle, including at early development stages. In addition, the means used to deal with reliability need to be linked to and integrated into the overall systems engineering practices and processes. Within this context, we present an approach to design reliable systems in practice in the scope of model-based systems engineering (MBSE) and knowledge-centric systems engineering (KCSE), two systems engineering perspectives whose adoption is increasing. While MBSE relies on explicit system models, KCSE places artificial intelligence at its core to capture, formalise, and reason over system knowledge. Both perspectives are combined to model systems and analyse whether their design addresses the expected system reliability properties, leveraging knowledge representation, natural language processing, and inference mechanisms. The approach links the processes and tools of Arcadia/Capella for MBSE and of SES Engineering Studio for KCSE. A joint application process has been defined for system modelling, ontology development, structured textual requirements specification, traceability management, and model quality analysis, all of which are targeted at system reliability. For validation, the approach has been applied on eight systems that cover five different application domains, considering tens of diagrams, of knowledge elements, of reliability properties, and of analysis possibilities. Based on the validation results, we argue that the approach is a feasible means to design reliable systems. The approach is also the first one that effectively combines MBSE with Arcadia/Capella and KCSE with SES to design reliable systems in practice. Full article
(This article belongs to the Special Issue Artificial Intelligence in Software Engineering)
Show Figures

Figure 1

26 pages, 12579 KB  
Article
Detecting Ship-to-Ship Transfer by MOSA: Multi-Source Observation Framework with SAR and AIS
by Peixin Cai, Bingxin Liu, Xiaoyang Li, Xinhao Li, Siqi Wang, Peng Liu, Peng Chen and Ying Li
Remote Sens. 2026, 18(3), 473; https://doi.org/10.3390/rs18030473 - 2 Feb 2026
Cited by 1 | Viewed by 1007
Abstract
Ship-to-ship (STS) transfer has become a major concern for maritime security and regulatory authorities, as it is frequently exploited for smuggling and other illicit activities. Accurate and timely identification of STS events is therefore essential for effective maritime supervision. Existing monitoring approaches, however, [...] Read more.
Ship-to-ship (STS) transfer has become a major concern for maritime security and regulatory authorities, as it is frequently exploited for smuggling and other illicit activities. Accurate and timely identification of STS events is therefore essential for effective maritime supervision. Existing monitoring approaches, however, suffer from two inherent limitations: AIS-based surveillance is vulnerable to intentional signal shutdown or manipulation, and remote-sensing-based ship detection alone lacks digital identity information and cannot assess the legitimacy of transfer activities. To address these challenges, we propose a Multi-source Observation framework with SAR and AIS (MOSA), which integrates SAR imagery with AIS data. The framework consists of two key components: STS-YOLO, a high-precision fine-grained ship detection model, in which a dynamic adaptive feature extraction (DAFE) module and a multi-attention mechanism (MAM) are introduced to enhance feature representation and robustness in complex maritime SAR scenes, and the SAR-AIS Consistency Analysis Workflow (SACA-Workflow), designed to identify suspected abnormal STS behaviors by analyzing inconsistencies between physical and digital ship identities. Experimental results on the SDFSD-v1.5 dataset demonstrate the quantitative performance gains and improved fine-grained detection performance of STS-YOLO in terms of standard detection metrics. In addition, generalization experiments conducted on large-scene SAR imagery from the waters near Panama and Singapore, in addition to multi-satellite SAR data (Capella Space and Umbra) from the Gibraltar region, validate the cross-regional and cross-sensor robustness of the proposed framework. The effectiveness of the SACA-Workflow is evaluated qualitatively through representative case studies. In all evaluated scenarios, the SACA-Workflow effectively assists in identifying suspected abnormal STS events and revealing potential AIS inconsistency indicators. Overall, MOSA provides a robust and practical solution for multi-scenario maritime monitoring and supports reliable detection of suspected abnormal STS activities. Full article
(This article belongs to the Special Issue Remote Sensing in Maritime Navigation and Transportation)
Show Figures

Figure 1

17 pages, 4506 KB  
Article
Optimization of Process Parameters for Manufacturing SS316L Parts by LPBF Using a Laser-Adapted Powder Deposition System
by Marian Ferreira Baptista da Silva, Laila Ribeiro de Andrade Acevedo Jimenez, Rogério de Moraes Oliveira and Aline Gonçalves Capella
Coatings 2026, 16(2), 167; https://doi.org/10.3390/coatings16020167 - 30 Jan 2026
Viewed by 490
Abstract
This study aims to optimize the process parameters for manufacturing stainless steel AISI 316L (SS316L) components using Laser Powder Bed Fusion (LPBF) with a Laser-Adapted Powder Deposition System. The influence of volumetric energy density (VED), laser intensity, and interaction time on the topography, [...] Read more.
This study aims to optimize the process parameters for manufacturing stainless steel AISI 316L (SS316L) components using Laser Powder Bed Fusion (LPBF) with a Laser-Adapted Powder Deposition System. The influence of volumetric energy density (VED), laser intensity, and interaction time on the topography, defect formation, and hardness of the manufactured parts was investigated. The LPBF process parameters were systematically varied, including laser power (50–250 W) and scanning speed (15–250 mm/s). This resulted in VED values ranging from 55.6 to 647.5 J/mm3. The optimization process revealed ideal process conditions at VED values of 170.9, 256.4, and 641.0 J/mm3, with a minimum laser intensity of 11.8 kW/mm2 and interaction times ranging from 0.36 to 2.70 ms. Microstructural analysis revealed a predominantly austenitic phase with residual stresses associated with the LPBF process’s high cooling rates. Mechanical testing showed that parts manufactured under optimized conditions exhibited superior hardness (234–244 HV) compared to conventionally processed SS316L (170–220 HV). It was demonstrated that the laser-adapted powder deposition system can effectively fabricate high-precision components by understanding the interdependencies of parameters in LPBF. This approach contributes to optimizing manufacturing strategies for SS316L components. Full article
Show Figures

Figure 1

32 pages, 10741 KB  
Article
A Robust Deep Learning Ensemble Framework for Waterbody Detection Using High-Resolution X-Band SAR Under Data-Constrained Conditions
by Soyeon Choi, Seung Hee Kim, Son V. Nghiem, Menas Kafatos, Minha Choi, Jinsoo Kim and Yangwon Lee
Remote Sens. 2026, 18(2), 301; https://doi.org/10.3390/rs18020301 - 16 Jan 2026
Viewed by 655
Abstract
Accurate delineation of inland waterbodies is critical for applications such as hydrological monitoring, disaster response preparedness and response, and environmental management. While optical satellite imagery is hindered by cloud cover or low-light conditions, Synthetic Aperture Radar (SAR) provides consistent surface observations regardless of [...] Read more.
Accurate delineation of inland waterbodies is critical for applications such as hydrological monitoring, disaster response preparedness and response, and environmental management. While optical satellite imagery is hindered by cloud cover or low-light conditions, Synthetic Aperture Radar (SAR) provides consistent surface observations regardless of weather or illumination. This study introduces a deep learning-based ensemble framework for precise inland waterbody detection using high-resolution X-band Capella SAR imagery. To improve the discrimination of water from spectrally similar non-water surfaces (e.g., roads and urban structures), an 8-channel input configuration was developed by incorporating auxiliary geospatial features such as height above nearest drainage (HAND), slope, and land cover classification. Four advanced deep learning segmentation models—Proportional–Integral–Derivative Network (PIDNet), Mask2Former, Swin Transformer, and Kernel Network (K-Net)—were systematically evaluated via cross-validation. Their outputs were combined using a weighted average ensemble strategy. The proposed ensemble model achieved an Intersection over Union (IoU) of 0.9422 and an F1-score of 0.9703 in blind testing, indicating high accuracy. While the ensemble gains over the best single model (IoU: 0.9371) were moderate, the enhanced operational reliability through balanced Precision–Recall performance provides significant practical value for flood and water resource monitoring with high-resolution SAR imagery, particularly under data-constrained commercial satellite platforms. Full article
(This article belongs to the Section AI Remote Sensing)
Show Figures

Figure 1

18 pages, 2677 KB  
Article
In Vivo Study of Osseointegrable Bone Calcium Phosphate (CaP) Implants Coated with a Vanillin Derivative
by Serena Medaglia, Patricia Bernabé-Quispe, Julia Tomás-Chenoll, María Cebriá-Mendoza, María Ángeles Tormo-Mas, Víctor Javier Primo-Capella, Andrea Bernardos, María Dolores Marcos, José Luis Peris-Serra, Elena Aznar and Ramón Martínez-Máñez
Pharmaceuticals 2026, 19(1), 91; https://doi.org/10.3390/ph19010091 - 3 Jan 2026
Viewed by 685
Abstract
Background/Objectives: Orthopaedic infections associated with implant surgery remain a major public health concern, often caused by bacterial colonization of implant surfaces. Staphylococcus epidermidis is among the most common pathogens involved. Developing antimicrobial bone implants that prevent infection without compromising bone regeneration is [...] Read more.
Background/Objectives: Orthopaedic infections associated with implant surgery remain a major public health concern, often caused by bacterial colonization of implant surfaces. Staphylococcus epidermidis is among the most common pathogens involved. Developing antimicrobial bone implants that prevent infection without compromising bone regeneration is therefore essential. This study investigates the antimicrobial and osteointegrative performance of calcium phosphate (CaP) materials functionalized with vanillin, an essential oil component with known antimicrobial properties. Methods: Commercial CaP regenerative materials were covalently coated with vanillin. Antibacterial activity was evaluated against Staphylococcus epidermidis RP62A using viability assays. In vivo osseointegration was assessed in New Zealand female rabbits implanted with vanillin-coated and uncoated CaP scaffolds. Results: Vanillin-functionalized CaP scaffolds exhibited strong bactericidal activity at 24 h and bacteriostatic effects at 48 h at a concentration of 10 mg/mL. In vivo analyses showed no significant differences in osseointegration between vanillin-coated implants and control CaP materials. Conclusions: Vanillin-functionalized CaP materials maintain a high safety profile without impairing bone integration, supporting their potential use in clinical applications. Full article
Show Figures

Graphical abstract

10 pages, 419 KB  
Article
Personalized Approaches to Diagnostic and Therapeutic Strategies in Periprosthetic Fracture-Related Infections (PFRIs): Case Series and Literature Review
by Marianna Faggiani, Marco Zugnoni, Matteo Olivero, Salvatore Risitano, Giuseppe Malizia, Silvia Scabini, Marcello Capella, Stefano Artiaco, Simone Sanfilippo and Alessandro Massè
J. Pers. Med. 2025, 15(12), 576; https://doi.org/10.3390/jpm15120576 - 28 Nov 2025
Viewed by 483
Abstract
Aim: Periprosthetic fracture-related infections (PFRIs) are a serious complication of total arthroplasty, with incidence rates increasing in line with the growing number of joint replacements. PFRI can lead to prolonged hospitalization, multiple surgical procedures and suboptimal functional outcomes. The diagnosis of PFRI [...] Read more.
Aim: Periprosthetic fracture-related infections (PFRIs) are a serious complication of total arthroplasty, with incidence rates increasing in line with the growing number of joint replacements. PFRI can lead to prolonged hospitalization, multiple surgical procedures and suboptimal functional outcomes. The diagnosis of PFRI remains challenging due to the overlap of clinical symptoms with other post-traumatic conditions, and identification of the pathogen often fails through conventional methods. This study also highlights the importance of a personalized medicine approach in managing PFRI, where diagnostic and therapeutic decisions are tailored to the individual patient’s comorbidities, immune status and bone healing capacity. By integrating clinical, microbiological and imaging data, our findings support precision-based strategies to optimize outcomes and minimize complication. Methods: This retrospective case series was conducted at the Unit of Osteoarticular Infection of the University of Turin, Italy, from January 2018 to December 2023. Patients who developed septic complications after open reduction and internal fixation (ORIF) of periprosthetic fractures involving hip or knee implants were included. The infection was diagnosed in accordance with established guidelines, and treatment decisions were based on clinical, microbiological and radiological findings. Results: In the present study, periprosthetic fractures complicated by infections were identified in nine patients (5.4%), constituting a small but significant subset of cases. The cases were then categorized into four clinical scenarios based on the following variables: joint involvement, fracture healing and infection progression. Scenario A, involving fractures without prosthetic involvement and unhealed fractures, included three patients (33%) and was treated with debridement and change of the fixation device. Scenario B, involving fractures without prosthetic involvement but with healed fractures, involved one patient (11%), where the ongoing infection was confirmed despite the healed fracture and where the device could be removed. The third scenario (C), which pertains to cases involving prosthetic involvement, included three patients (33%) who required replacement or removal of the prosthesis and, in some cases, a second stage. The fourth scenario, involving patients with limited operability, included two patients (22%) for whom no surgery was performed. Despite the significant clinical challenges encountered, the paucity of literature on the management of periprosthetic fractures with septic complications is limited, highlighting the need for further research in this understudied area. Conclusions: PFRI remains a challenging complication that necessitates a multidisciplinary approach to diagnosis and treatment. Despite advances in imaging and microbiological testing, the early detection and identification of pathogens remain challenging, emphasizing the necessity for enhanced diagnostic methods. This study offers valuable insights into the management of PFRI and provides a foundation for future research to develop optimal diagnostic and therapeutic strategies. Full article
(This article belongs to the Section Diagnostics in Personalized Medicine)
Show Figures

Figure 1

15 pages, 2008 KB  
Article
Calcium Reduces Fruit Abscission in Persimmon by Targeting Cell Wall Integrity
by Andrés Marzal, Julia Morales, Amparo Primo-Capella, Almudena Bermejo, Amparo Martínez-Fuentes and Ana Quiñones
Plants 2025, 14(22), 3482; https://doi.org/10.3390/plants14223482 - 14 Nov 2025
Cited by 1 | Viewed by 1432
Abstract
In the Mediterranean region, the persimmon cultivar ‘Rojo Brillante’ may experience up to four waves of fruit drop. The first is a physiological event during fruit set that is common in woody species, while the subsequent waves are induced by rising temperatures and [...] Read more.
In the Mediterranean region, the persimmon cultivar ‘Rojo Brillante’ may experience up to four waves of fruit drop. The first is a physiological event during fruit set that is common in woody species, while the subsequent waves are induced by rising temperatures and prolonged summer water stress. These summer drops represent the main limiting factor, leading to yield losses of up to 90%. Organ abscission is a complex process regulated by genetic, hormonal, nutritional, and environmental factors. We hypothesise that calcium (Ca) plays a protective role in the abscission zone (AZ) by inhibiting cell wall-degrading enzymes such as polygalacturonase (PG) and pectin methylesterases (PMEs). Calcium applications every 15 days from anthesis onwards significantly reduced fruit drop. Treatments preserved polar auxin transport—through DkPIN1 expression—and inhibited stage C of the abscission process, decreasing the relative expression of the DkIDL6 gene in the AZ. Moreover, PME and PG activities were significantly lower in Ca-treated fruits, confirming the stabilising effect of calcium on AZ integrity. In summary, pre-anthesis calcium sprays reduced premature fruit drop by about 30% under heat–drought stress by down-regulating key abscission genes (DkIDL6, DkPG20, DkPME41) and preserving cell wall integrity and fruit firmness, supporting the use of Ca treatments as a climate-smart approach to stabilise persimmon yield. Full article
(This article belongs to the Section Crop Physiology and Crop Production)
Show Figures

Figure 1

10 pages, 1871 KB  
Article
Modified Hofmann Articulated Spacer in the Treatment of Peri-Prosthetic Joint Infection of the Knee—Surgical Technique and Early Clinical Evaluation
by Salvatore Risitano, Simone Sanfilippo, Beatrice Limone, Stefano Artiaco, Marianna Faggiani, Marcello Capella and Alessandro Massè
J. Clin. Med. 2025, 14(21), 7605; https://doi.org/10.3390/jcm14217605 - 27 Oct 2025
Viewed by 875
Abstract
Background/Objectives: The rate of periprosthetic joint infection (PJI) is expected to increase in the next years worldwide, mainly due to increasing volume of total joint replacement, longer prosthesis lifespans, and patients with multiple comorbidities. The aim of this study is to describe [...] Read more.
Background/Objectives: The rate of periprosthetic joint infection (PJI) is expected to increase in the next years worldwide, mainly due to increasing volume of total joint replacement, longer prosthesis lifespans, and patients with multiple comorbidities. The aim of this study is to describe our personal technique, the modified Hofmann Articulated Spacer (mHAS), in which a CR femoral shield and a partially threaded cannulated screw are inserted into the liner replicating a tibial stem, and to evaluate the efficacy of the spacer as a definitive treatment option in selected patients with knee infections. Methods: A consecutive series of 132 patients were treated for orthopedic infection at the Orthopedic and Trauma Center, University of Turin, between November 2023 and May 2025. All patients included in the study had undergone knee prosthesis removal followed by the implantation of a modified Hofmann Articulated Spacer (mHAS). Functional recovery was evaluated through clinical examination, particularly knee range of motion, and patient-reported outcome measures (PROMs), including the Knee Society Score (KSS), Oxford Knee Score (OKS), and the EQ-5D-5L Visual Analogue Scale (VAS). Results: Nine patients were enrolled in the study, at a mean follow-up of 8.12 months (range: 3–13). The mean range of motion of the knee was 95 degrees (range: 80–120°, SD: 15°). The Knee Society Score (KSS) presented a mean value of 71.9 (SD: 18.11). The Oxford Knee Score (OKS) showed a mean value of 30.8 (SD: 8.5). The EuroQol-5 Dimension-5 Level Visual Analogue Scale (EQ-5D-5L VAS) scores demonstrated an excellent quality of life among the participants. Conclusions: The Modified Hofmann Articulated Spacer demonstrated good functional, qualitative outcomes and eradication rates in patients who underwent the first-stage revision TKA for PKI. This has led us to propose it as a definitive treatment option for more critical and low-demand patients and to postpone the second-stage surgery in the remaining cohort due to satisfactory spacer joint function without pain. Full article
(This article belongs to the Section Orthopedics)
Show Figures

Figure 1

36 pages, 1954 KB  
Article
VeMisNet: Enhanced Feature Engineering for Deep Learning-Based Misbehavior Detection in Vehicular Ad Hoc Networks
by Nayera Youness, Ahmad Mostafa, Mohamed A. Sobh, Ayman M. Bahaa and Khaled Nagaty
J. Sens. Actuator Netw. 2025, 14(5), 100; https://doi.org/10.3390/jsan14050100 - 9 Oct 2025
Cited by 3 | Viewed by 2375
Abstract
Ensuring secure and reliable communication in Vehicular Ad hoc Networks (VANETs) is critical for safe transportation systems. This paper presents Vehicular Misbehavior Network (VeMisNet), a deep learning framework for detecting misbehaving vehicles, with primary contributions in systematic feature engineering and scalability analysis. VeMisNet [...] Read more.
Ensuring secure and reliable communication in Vehicular Ad hoc Networks (VANETs) is critical for safe transportation systems. This paper presents Vehicular Misbehavior Network (VeMisNet), a deep learning framework for detecting misbehaving vehicles, with primary contributions in systematic feature engineering and scalability analysis. VeMisNet introduces domain-informed spatiotemporal features—including DSRC neighborhood density, inter-message timing patterns, and communication frequency analysis—derived from the publicly available VeReMi Extension Dataset. The framework evaluates Long Short-Term Memory (LSTM), Gated Recurrent Unit (GRU), and Bidirectional LSTM architectures across dataset scales from 100 K to 2 M samples, encompassing all 20 attack categories. To address severe class imbalance (59.6% legitimate vehicles), VeMisNet applies SMOTE post train–test split, preventing data leakage while enabling balanced evaluation. Bidirectional LSTM with engineered features achieves 99.81% accuracy and F1-score on 500 K samples, with remarkable scalability maintaining >99.5% accuracy at 2 M samples. Critical metrics include 0.19% missed attack rates, under 0.05% false alarms, and 41.76 ms inference latency. The study acknowledges important limitations, including reliance on simulated data, single-split evaluation, and potential adversarial vulnerability. Domain-informed feature engineering provides 27.5% relative improvement over dimensionality reduction and 22-fold better scalability than basic features. These results establish new VANET misbehavior detection benchmarks while providing honest assessment of deployment readiness and research constraints. Full article
Show Figures

Figure 1

29 pages, 1054 KB  
Review
The Potential of Hair Matrix for Biomarker Analysis in Schizophrenia
by Enric Rubio-Contreras, Nora Guasch-Capella, Albert Martínez-Pinteño, David Olivares-Berjaga and Constanza Morén
Int. J. Mol. Sci. 2025, 26(17), 8718; https://doi.org/10.3390/ijms26178718 - 7 Sep 2025
Cited by 1 | Viewed by 2586
Abstract
Schizophrenia (SCZ) is a complex psychiatric disorder with positive, negative, and cognitive symptoms that cause long-term functional impairment. Despite available treatments, limitations in addressing cognitive and negative symptoms, medication side effects, and poor adherence highlight the need for novel biomarkers to support precision [...] Read more.
Schizophrenia (SCZ) is a complex psychiatric disorder with positive, negative, and cognitive symptoms that cause long-term functional impairment. Despite available treatments, limitations in addressing cognitive and negative symptoms, medication side effects, and poor adherence highlight the need for novel biomarkers to support precision medicine. Hair has emerged as a promising, non-invasive biological matrix for biomarker research. Hair analysis has been explored to detect trace elements, abused drugs, antipsychotics, cortisol, neurotransmitters, and to assess gene expression, with results often consistent with blood, urine, and post-mortem tissues. Its advantages include ease of sampling and the ability to provide long-term information, while limitations involve individual variability and methodological inconsistencies. This review summarizes current evidence on hair-based biomarkers in SCZ, critically evaluating their potential and challenges. By integrating molecular, metabolic, and genetic findings, we highlight the value of hair as a complementary tool for advancing biomarker discovery and personalized approaches in SCZ. Full article
(This article belongs to the Special Issue Molecular Underpinnings of Schizophrenia Spectrum Disorders)
Show Figures

Figure 1

21 pages, 1881 KB  
Review
Tumor Immune Microenvironment and Checkpoint Inhibition in Clear Cell Ovarian Carcinoma: Bridging Tumor Biology and Clinical Application in Immunotherapy
by Fulvio Borella, Giulia Capella, Stefano Cosma, Niccolò Gallio, Federica Gavello, Alberto Revelli, Domenico Ferraioli, Jessica Cusato, Isabella Castellano, Paola Cassoni and Luca Bertero
Curr. Issues Mol. Biol. 2025, 47(9), 726; https://doi.org/10.3390/cimb47090726 - 5 Sep 2025
Cited by 3 | Viewed by 3157
Abstract
Clear cell ovarian carcinoma is a rare and aggressive histologic subtype of epithelial ovarian cancer, characterized by a chemoresistant phenotype and distinct immunogenomic features. Despite early-phase trials showing a limited response to immune checkpoint inhibitors (ICIs), emerging evidence reveals a biologically diverse tumor [...] Read more.
Clear cell ovarian carcinoma is a rare and aggressive histologic subtype of epithelial ovarian cancer, characterized by a chemoresistant phenotype and distinct immunogenomic features. Despite early-phase trials showing a limited response to immune checkpoint inhibitors (ICIs), emerging evidence reveals a biologically diverse tumor immune microenvironment, with implications for the efficacy of immunotherapies. Preclinical studies highlight paradoxical associations between immune infiltration and prognosis, as well as genomic drivers—including KRAS, MYC, PI3KCA, TP53, PTEN, and ARID1A—that shape immune evasion and checkpoint ligand expression. Clinically, ICI monotherapy yields modest benefit, while combination regimens—particularly dual checkpoint blockade and targeted co-inhibition—offer improved outcomes. Biomarkers such as PD-L1 CPS ≥ 1%, ARID1A mutations, elevated tumor mutational burden, and PIK3CA alterations emerge as promising predictors of therapeutic response. This review integrates current preclinical and clinical data to propose a precision immunotherapy framework tailored to the immunogenomic landscape of clear cell ovarian carcinoma. Full article
(This article belongs to the Special Issue The Molecular Basis of Immunotherapy in Cancer Treatment)
Show Figures

Figure 1

26 pages, 958 KB  
Review
Immune Response to Extracellular Matrix Bioscaffolds: A Comprehensive Review
by Daniela J. Romero, George Hussey and Héctor Capella-Monsonís
Biologics 2025, 5(3), 28; https://doi.org/10.3390/biologics5030028 - 5 Sep 2025
Cited by 4 | Viewed by 4591
Abstract
Extracellular matrix (ECM) bioscaffolds have demonstrated therapeutic potential across a variety of clinical and preclinical applications for tissue repair and regeneration. In parallel, these scaffolds and their components have shown the capacity to modulate the immune response. Unlike synthetic implants, which are often [...] Read more.
Extracellular matrix (ECM) bioscaffolds have demonstrated therapeutic potential across a variety of clinical and preclinical applications for tissue repair and regeneration. In parallel, these scaffolds and their components have shown the capacity to modulate the immune response. Unlike synthetic implants, which are often associated with chronic inflammation or fibrotic encapsulation, ECM bioscaffolds interact dynamically with host cells, promoting constructive tissue remodeling. This effect is largely attributed to the preservation of structural and biochemical cues—such as degradation products and matrix-bound nanovesicles (MBV). These cues influence immune cell behavior and support the transition from inflammation to resolution and functional tissue regeneration. However, the immunomodulatory properties of ECM bioscaffolds are dependent on the source tissue and, critically, on the methods used for decellularization. Inadequate removal of cellular components or the presence of residual chemicals can shift the host response towards a pro-inflammatory, non-constructive phenotype, ultimately compromising therapeutic outcomes. This review synthesizes current basic concepts on the innate immune response to ECM bioscaffolds, with particular attention to the inflammatory, proliferative, and remodeling phases following implantation. We explore how specific ECM features shape these responses and distinguish between pro-remodeling and pro-inflammatory outcomes. Additionally, we examine the impact of manufacturing practices and quality control on the preservation of ECM bioactivity. These insights challenge the conventional classification of ECM bioscaffolds as medical devices and support their recognition as biologically active materials with distinct immunoregulatory potential. A deeper understanding of these properties is critical for optimizing clinical applications and guiding the development of updated regulatory frameworks in regenerative medicine. Full article
(This article belongs to the Section Protein Therapeutics)
Show Figures

Figure 1

Back to TopTop