Sign in to use this feature.

Years

Between: -

Subjects

remove_circle_outline
remove_circle_outline
remove_circle_outline
remove_circle_outline
remove_circle_outline
remove_circle_outline
remove_circle_outline
remove_circle_outline
remove_circle_outline

Journals

Article Types

Countries / Regions

Search Results (162)

Search Parameters:
Keywords = Wi-Fi CSI

Order results
Result details
Results per page
Select all
Export citation of selected articles as:
27 pages, 1799 KB  
Article
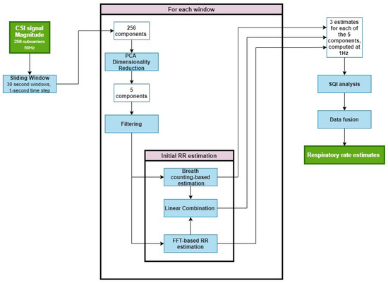
VitalCSI: Contactless Respiratory Rate Estimation Using Consumer-Grade Wi-Fi Channel State Information
by Tom Michaelis, João Jorge, Nivedita Bijlani and Mauricio Villarroel
Sensors 2026, 26(1), 225; https://doi.org/10.3390/s26010225 (registering DOI) - 29 Dec 2025
Abstract
Continuous respiratory rate (RR) monitoring can improve the detection of clinical events, such as pulmonary infections, cardiac arrests, and sleep apnoea. Wi-Fi-based systems offer a low-cost, contactless alternative to radar and video. However, existing studies are limited to narrow respiratory ranges and small-scale [...] Read more.
Continuous respiratory rate (RR) monitoring can improve the detection of clinical events, such as pulmonary infections, cardiac arrests, and sleep apnoea. Wi-Fi-based systems offer a low-cost, contactless alternative to radar and video. However, existing studies are limited to narrow respiratory ranges and small-scale validation. We present VitalCSI, a vital sign monitoring system using off-the-shelf, low-power Wi-Fi hardware. We recorded 15 healthy university athlete volunteers and developed RR estimation algorithms benchmarked against nasal airflow sensors. VitalCSI uses a consumer Wi-Fi access point and a Raspberry Pi computer to capture channel state information (CSI). We estimated the RR from CSI via principal component analysis (PCA), spectral peak detection, and breath (counting in 30 s windows), which were then fused by a multidimensional Kalman filter. VitalCSI showed strong agreement with airflow references (r2=0.93, MAE = 1.20 brpm), tracking RR across 6–33 brpm and outperforming prior Wi-Fi studies. VitalCSI demonstrates the feasibility of RR monitoring with a single-antenna, single-board microcomputer as the Wi-Fi transmitter. It is the first validated system for continuous, contactless RR monitoring using consumer-grade Wi-Fi over an extended respiratory range, paving the way for use in both home and sports monitoring contexts. Full article
Show Figures

Figure 1

30 pages, 4764 KB  
Article
Training-Free and Environment-Robust Human Motion Segmentation with Commercial WiFi Device: An Image Perspective
by Xu Wang, Linghua Zhang and Feng Shu
Appl. Sci. 2026, 16(1), 373; https://doi.org/10.3390/app16010373 (registering DOI) - 29 Dec 2025
Abstract
WiFi sensing relies on capturing channel state information (CSI) fluctuations induced by human activities. Accurate motion segmentation is crucial for applications ranging from intrusion detection to activity recognition. However, prevailing methods based on variance, correlation coefficients, or deep learning are often constrained by [...] Read more.
WiFi sensing relies on capturing channel state information (CSI) fluctuations induced by human activities. Accurate motion segmentation is crucial for applications ranging from intrusion detection to activity recognition. However, prevailing methods based on variance, correlation coefficients, or deep learning are often constrained by complex threshold-setting procedures and dependence on high-quality sample data. To address these limitations, this paper proposes a training-free and environment-independent motion segmentation system using commercial WiFi devices from an image-processing perspective. The system employs a novel quasi-envelope to characterize CSI fluctuations and an iterative segmentation algorithm based on an improved Otsu thresholding method. Furthermore, a dedicated motion detection algorithm, leveraging the grayscale distribution of variance images, provides a precise termination criterion for the iterative process. Real-world experiments demonstrate that our system achieves an E-FPR of 0.33% and an E-FNR of 0.20% in counting motion events, with average temporal errors of 0.26 s and 0.29 s in locating the start and end points of human activity, respectively, confirming its effectiveness and robustness. Full article
Show Figures

Figure 1

49 pages, 1236 KB  
Systematic Review
From Fingerprinting to Advanced Machine Learning: A Systematic Review of Wi-Fi and BLE-Based Indoor Positioning Systems
by Sara Martín-Frechina, Esther Dura, Ignacio Miralles and Joaquín Torres-Sospedra
Sensors 2025, 25(22), 6946; https://doi.org/10.3390/s25226946 - 13 Nov 2025
Viewed by 1104
Abstract
The Indoor Positioning System (IPS) is used to locate devices and people in smart environments. In recent years, position determination methods have evolved from simple Received Signal Strength Indicator (RSSI) measurements to more advanced approaches such as Channel State Information (CSI), Round Trip [...] Read more.
The Indoor Positioning System (IPS) is used to locate devices and people in smart environments. In recent years, position determination methods have evolved from simple Received Signal Strength Indicator (RSSI) measurements to more advanced approaches such as Channel State Information (CSI), Round Trip Time (RTT), and Angle of Arrival (AoA), increasingly combined with Machine Learning (ML). This article presents a systematic review of the literature on ML-based IPS using IEEE 802.11 Wireless LAN (Wi-Fi) and Bluetooth Low Energy (BLE), including studies published between 2020 and 2024 under the Preferred Reporting Items for Systematic Reviews and Meta-Analyse (PRISMA) methodology. This study examines the techniques used to collect measurements and the ML models used, and discusses the growing use of Deep Learning (DL) approaches. This review identifies some challenges that remain for the implementation of these systems, such as environmental variability, device heterogeneity, and the need for calibration. Future research should expand ML applications to RTT and AoA, explore hybrid multimetric systems, and design lightweight, adaptive DL models. Advances in wireless standards and emerging technologies are also expected to further enhance accuracy and scalability in next-generation IPS. Full article
(This article belongs to the Special Issue Development and Challenges of Indoor Positioning and Localization)
Show Figures

Figure 1

18 pages, 927 KB  
Article
Why Partitioning Matters: Revealing Overestimated Performance in WiFi-CSI-Based Human Action Recognition
by Domonkos Varga and An Quynh Cao
Signals 2025, 6(4), 59; https://doi.org/10.3390/signals6040059 - 26 Oct 2025
Viewed by 1024
Abstract
Human action recognition (HAR) based on WiFi channel state information (CSI) has attracted growing attention due to its contactless, privacy-preserving, and cost-effective nature. Recent studies have reported promising results by leveraging deep learning and image-based representations of CSI. However, methodological flaws in experimental [...] Read more.
Human action recognition (HAR) based on WiFi channel state information (CSI) has attracted growing attention due to its contactless, privacy-preserving, and cost-effective nature. Recent studies have reported promising results by leveraging deep learning and image-based representations of CSI. However, methodological flaws in experimental protocols, particularly improper dataset partitioning, can lead to data leakage and significantly overestimate model performance. In this paper, we critically analyze a recently published WiFi-CSI-based HAR approach that converts CSI measurements into images and applies deep learning for classification. We show that the original evaluation relied on random data splitting without subject separation, causing substantial data leakage and inflated results. To address this, we reimplemented the method using subject-independent partitioning, which provides a realistic assessment of generalization ability. Furthermore, we conduct a quantitative study of post-training quantization under both correct and flawed partitioning strategies, revealing that methodological errors can conceal the true performance degradation of compressed models. Our findings demonstrate that evaluation protocols strongly influence reported outcomes, not only for baseline models but also for engineering decisions regarding model optimization and deployment. Based on these insights, we provide guidelines for designing robust experimental protocols in WiFi-CSI-based HAR to ensure methodological integrity and reproducibility. Full article
Show Figures

Figure 1

20 pages, 5744 KB  
Article
Decoupling Rainfall and Surface Runoff Effects Based on Spatio-Temporal Spectra of Wireless Channel State Information
by Hao Li, Yin Long and Tehseen Zia
Electronics 2025, 14(20), 4102; https://doi.org/10.3390/electronics14204102 - 20 Oct 2025
Viewed by 466
Abstract
Leveraging ubiquitous wireless signals for environmental sensing provides a highly promising pathway toward constructing low-cost and high-density flood monitoring systems. However, in real-world flood scenarios, the wireless channel is simultaneously affected by rainfall-induced signal attenuation and complex multipath effects caused by surface runoff [...] Read more.
Leveraging ubiquitous wireless signals for environmental sensing provides a highly promising pathway toward constructing low-cost and high-density flood monitoring systems. However, in real-world flood scenarios, the wireless channel is simultaneously affected by rainfall-induced signal attenuation and complex multipath effects caused by surface runoff (water accumulation). These two physical phenomena become intertwined in the received signals, resulting in severe feature ambiguity. This not only greatly limits the accuracy of environmental sensing but also hinders communication systems from performing effective channel compensation. How to disentangle these combined effects from a single wireless link represents a fundamental scientific challenge for achieving high-precision wireless environmental sensing and ensuring communication reliability under harsh conditions. To address this challenge, we propose a novel signal processing framework that aims to effectively decouple the effects of rainfall and surface runoff from Channel State Information (CSI) collected using commercial Wi-Fi devices. The core idea of our method lies in first constructing a two-dimensional CSI spatiotemporal spectrogram from continuously captured multicarrier CSI data. This spectrogram enables high-resolution visualization of the unique “fingerprints” of different physical effects—rainfall manifests as smooth background attenuation, whereas surface runoff appears as sparse high-frequency textures. Building upon this representation, we design and implement a Dual-Decoder Convolutional Autoencoder deep learning model. The model employs a shared encoder to learn the mixed CSI features, while two distinct decoder branches are responsible for reconstructing the global background component attributed to rainfall and the local texture component associated with surface runoff, respectively. Based on the decoupled signal components, we achieve simultaneous and highly accurate estimation of rainfall intensity (mean absolute error below 1.5 mm/h) and surface water accumulation (detection accuracy of 98%). Furthermore, when the decoupled and refined channel estimates are applied to a communication receiver for channel equalization, the Bit Error Rate (BER) is reduced by more than one order of magnitude compared to conventional equalization methods. Full article
Show Figures

Figure 1

25 pages, 4843 KB  
Article
Tools and Methods for Achieving Wi-Fi Sensing in Embedded Devices
by Jesus A. Armenta-Garcia, Felix F. Gonzalez-Navarro, Jesus Caro-Gutierrez and Conrado I. Garcia-Reyes
Sensors 2025, 25(19), 6220; https://doi.org/10.3390/s25196220 - 8 Oct 2025
Viewed by 2467
Abstract
Wi-Fi sensing has emerged as a powerful approach to Human Activity Recognition (HAR) by utilizing Channel State Information (CSI). However, current implementations face two significant challenges: reliance on firmware-modified hardware for CSI collection and dependence on GPU/cloud-based deep learning models for inference. To [...] Read more.
Wi-Fi sensing has emerged as a powerful approach to Human Activity Recognition (HAR) by utilizing Channel State Information (CSI). However, current implementations face two significant challenges: reliance on firmware-modified hardware for CSI collection and dependence on GPU/cloud-based deep learning models for inference. To address these limitations, we propose a two-fold embedded solution: a novel CSI collection tool built on low-cost microcontrollers that surpass existing embedded alternatives in packet rate efficiency under standard baud rate conditions and an optimized DenseNet-based HAR model deployable on resource-constrained edge devices without cloud dependency. In addition, a new HAR dataset is presented. To deal with the scarcity of training data, an Empirical Mode Decomposition (EMD)-based data augmentation method is presented. With this strategy, it was possible to enhance model accuracy from 59.91% to 97.55%. Leveraging this enhanced dataset, a compact DenseNet variant is presented. An accuracy of 92.43% at 232 ms inference latency is achieved when implemented on an ESP32-S3 microcontroller. Using as little as 127 kB of memory, the proposed model offers acceptable performance in terms of accuracy and privacy-preserving HAR at the edge; it also represents a scalable and low-cost Wi-Fi sensing solution. Full article
(This article belongs to the Section State-of-the-Art Sensors Technologies)
Show Figures

Figure 1

23 pages, 5508 KB  
Article
From CSI to Coordinates: An IoT-Driven Testbed for Individual Indoor Localization
by Diana Macedo, Miguel Loureiro, Óscar G. Martins, Joana Coutinho Sousa, David Belo and Marco Gomes
Future Internet 2025, 17(9), 395; https://doi.org/10.3390/fi17090395 - 30 Aug 2025
Viewed by 1252
Abstract
Indoor wireless networks face increasing challenges in maintaining stable coverage and performance, particularly with the widespread use of high-frequency Wi-Fi and growing demands from smart home devices. Traditional methods to improve signal quality, such as adding access points, often fall short in dynamic [...] Read more.
Indoor wireless networks face increasing challenges in maintaining stable coverage and performance, particularly with the widespread use of high-frequency Wi-Fi and growing demands from smart home devices. Traditional methods to improve signal quality, such as adding access points, often fall short in dynamic environments where user movement and physical obstructions affect signal behavior. In this work, we propose a system that leverages existing Internet of Things (IoT) devices to perform real-time user localization and network adaptation using fine-grained Channel State Information (CSI) and Received Signal Strength Indicator (RSSI) measurements. We deploy multiple ESP-32 microcontroller-based receivers in fixed positions to capture wireless signal characteristics and process them through a pipeline that includes filtering, segmentation, and feature extraction. Using supervised machine learning, we accurately predict the user’s location within a defined indoor grid. Our system achieves over 82% accuracy in a realistic laboratory setting and shows improved performance when excluding redundant sensors. The results demonstrate the potential of communication-based sensing to enhance both user tracking and wireless connectivity without requiring additional infrastructure. Full article
(This article belongs to the Special Issue Joint Design and Integration in Smart IoT Systems, 2nd Edition)
Show Figures

Figure 1

25 pages, 16941 KB  
Article
KAN-Sense: Keypad Input Recognition via CSI Feature Clustering and KAN-Based Classifier
by Minseok Koo and Jaesung Park
Electronics 2025, 14(15), 2965; https://doi.org/10.3390/electronics14152965 - 24 Jul 2025
Viewed by 652
Abstract
Wi-Fi sensing leverages variations in CSI (channel state information) to infer human activities in a contactless and low-cost manner, with growing applications in smart homes, healthcare, and security. While deep learning has advanced macro-motion sensing tasks, micro-motion sensing such as keypad stroke recognition [...] Read more.
Wi-Fi sensing leverages variations in CSI (channel state information) to infer human activities in a contactless and low-cost manner, with growing applications in smart homes, healthcare, and security. While deep learning has advanced macro-motion sensing tasks, micro-motion sensing such as keypad stroke recognition remains underexplored due to subtle inter-class CSI variations and significant intra-class variance. These challenges make it difficult for existing deep learning models typically relying on fully connected MLPs to accurately recognize keypad inputs. To address the issue, we propose a novel approach that combines a discriminative feature extractor with a Kolmogorov–Arnold Network (KAN)-based classifier. The combined model is trained to reduce intra-class variability by clustering features around class-specific centers. The KAN classifier learns nonlinear spline functions to efficiently delineate the complex decision boundaries between different keypad inputs with fewer parameters. To validate our method, we collect a CSI dataset with low-cost Wi-Fi devices (ESP8266 and Raspberry Pi 4) in a real-world keypad sensing environment. Experimental results verify the effectiveness and practicality of our method for keypad input sensing applications in that it outperforms existing approaches in sensing accuracy while requiring fewer parameters. Full article
Show Figures

Figure 1

18 pages, 9571 KB  
Article
TCN-MAML: A TCN-Based Model with Model-Agnostic Meta-Learning for Cross-Subject Human Activity Recognition
by Chih-Yang Lin, Chia-Yu Lin, Yu-Tso Liu, Yi-Wei Chen, Hui-Fuang Ng and Timothy K. Shih
Sensors 2025, 25(13), 4216; https://doi.org/10.3390/s25134216 - 6 Jul 2025
Viewed by 997
Abstract
Human activity recognition (HAR) using Wi-Fi-based sensing has emerged as a powerful, non-intrusive solution for monitoring human behavior in smart environments. Unlike wearable sensor systems that require user compliance, Wi-Fi channel state information (CSI) enables device-free recognition by capturing variations in signal propagation [...] Read more.
Human activity recognition (HAR) using Wi-Fi-based sensing has emerged as a powerful, non-intrusive solution for monitoring human behavior in smart environments. Unlike wearable sensor systems that require user compliance, Wi-Fi channel state information (CSI) enables device-free recognition by capturing variations in signal propagation caused by human motion. This makes Wi-Fi sensing highly attractive for ambient healthcare, security, and elderly care applications. However, real-world deployment faces two major challenges: (1) significant cross-subject signal variability due to physical and behavioral differences among individuals, and (2) limited labeled data, which restricts model generalization. To address these sensor-related challenges, we propose TCN-MAML, a novel framework that integrates temporal convolutional networks (TCN) with model-agnostic meta-learning (MAML) for efficient cross-subject adaptation in data-scarce conditions. We evaluate our approach on a public Wi-Fi CSI dataset using a strict cross-subject protocol, where training and testing subjects do not overlap. The proposed TCN-MAML achieves 99.6% accuracy, demonstrating superior generalization and efficiency over baseline methods. Experimental results confirm the framework’s suitability for low-power, real-time HAR systems embedded in IoT sensor networks. Full article
(This article belongs to the Special Issue Sensors and Sensing Technologies for Object Detection and Recognition)
Show Figures

Figure 1

21 pages, 1204 KB  
Article
Multi-Task Learning for Joint Indoor Localization and Blind Channel Estimation in OFDM Systems
by Maria Camila Molina, Iness Ahriz, Lounis Zerioul and Michel Terré
Sensors 2025, 25(13), 4095; https://doi.org/10.3390/s25134095 - 30 Jun 2025
Viewed by 939
Abstract
In contemporary wireless communication systems, achieving precise localization of communicating devices and accurate channel estimation is crucial for enhancing operational efficiency and reliability. This study introduces a novel approach that integrates the localization task and channel estimation into a single framework. We present [...] Read more.
In contemporary wireless communication systems, achieving precise localization of communicating devices and accurate channel estimation is crucial for enhancing operational efficiency and reliability. This study introduces a novel approach that integrates the localization task and channel estimation into a single framework. We present a multi-task neural network architecture capable of simultaneously estimating channels from multiple base stations in a blind manner while estimating user terminal coordinates in given indoor environments. This approach exploits the relationship between channel characteristics and spatial information, using the same channel state information (CSI) data to perform both tasks with a single model. We evaluate the proposed solution, assessing its effectiveness across differing antenna spacing configurations and indoor test environments using both WiFi and 5G orthogonal frequency-division multiplexing (OFDM) systems. The results show performance benefits, achieving comparable channel estimation results to other studies while simultaneously providing a localization estimate, resulting in reduced model overhead while leveraging spatial context. The presented system demonstrates potential to improve the efficiency of communication systems in real-world applications, aligning with the goals of emerging integrated sensing and communication (ISAC) systems. Results based on experimental data using the proposed solution show a 50th percentile localization error of 1.62 m for 3-tap channels and 0.89 m for 10-tap channels. Full article
Show Figures

Figure 1

27 pages, 8848 KB  
Article
Empirical Investigation on Practical Robustness of Keystroke Recognition Using WiFi Sensing for Future IoT Applications
by Haoming Wang, Aryan Sharma, Deepak Mishra, Aruna Seneviratne and Eliathamby Ambikairajah
Future Internet 2025, 17(7), 288; https://doi.org/10.3390/fi17070288 - 27 Jun 2025
Viewed by 1087
Abstract
The widespread use of WiFi Internet-of-Things (IoT) devices has rendered them valuable tools for detecting information about the physical environment. Recent studies have demonstrated that WiFi Channel State Information (CSI) can detect physical events like movement, occupancy increases, and gestures. This paper empirically [...] Read more.
The widespread use of WiFi Internet-of-Things (IoT) devices has rendered them valuable tools for detecting information about the physical environment. Recent studies have demonstrated that WiFi Channel State Information (CSI) can detect physical events like movement, occupancy increases, and gestures. This paper empirically investigates the conditions under which WiFi sensing technology remains effective for keystroke detection. To achieve this timely goal of assessing whether it can raise any privacy concerns, experiments are conducted using commodity hardware to predict the accuracy of WiFi CSI in detecting keys pressed on a keyboard. Our novel results show that, in an ideal setting with a robotic arm, the position of a specific key can be predicted with 99% accuracy using a simple machine learning classifier. Furthermore, human finger localisation over a key and actual key-press recognition is also successfully achieved, with 94% and 89% reduced accuracy values, respectively. Moreover, our detailed investigation reveals that to ensure high accuracy, the gap distance between each test object must be substantial, while the size of the test group should be limited. Finally, we show WiFi sensing technology has limitations in small-scale gesture recognition for generic settings where proper device positioning is crucial. Specifically, detecting keyed words achieves an overall accuracy of 94% for the forefinger and 87% for multiple fingers when only the right hand is used. Accuracy drops to 56% when using both hands. We conclude WiFi sensing is effective in controlled indoor environments, but it has limitations due to the device location and the limited granularity of sensing objects. Full article
Show Figures

Graphical abstract

25 pages, 2711 KB  
Article
Enhancing Multi-User Activity Recognition in an Indoor Environment with Augmented Wi-Fi Channel State Information and Transformer Architectures
by MD Irteeja Kobir, Pedro Machado, Ahmad Lotfi, Daniyal Haider and Isibor Kennedy Ihianle
Sensors 2025, 25(13), 3955; https://doi.org/10.3390/s25133955 - 25 Jun 2025
Cited by 1 | Viewed by 1899
Abstract
Human Activity Recognition (HAR) is crucial for understanding human behaviour through sensor data, with applications in healthcare, smart environments, and surveillance. While traditional HAR often relies on ambient sensors, wearable devices or vision-based systems, these approaches can face limitations in dynamic settings and [...] Read more.
Human Activity Recognition (HAR) is crucial for understanding human behaviour through sensor data, with applications in healthcare, smart environments, and surveillance. While traditional HAR often relies on ambient sensors, wearable devices or vision-based systems, these approaches can face limitations in dynamic settings and raise privacy concerns. Device-free HAR systems, utilising Wi-Fi Channel State Information (CSI) to human movements, have emerged as a promising privacy-preserving alternative for next-generation health activity monitoring and smart environments, particularly for multi-user scenarios. However, current research faces challenges such as the need for substantial annotated training data, class imbalance, and poor generalisability in complex, multi-user environments where labelled data is often scarce. This paper addresses these gaps by proposing a hybrid deep learning approach which integrates signal preprocessing, targeted data augmentation, and a customised integration of CNN and Transformer models, designed to address the challenges of multi-user recognition and data scarcity. A random transformation technique to augment real CSI data, followed by hybrid feature extraction involving statistical, spectral, and entropy-based measures to derive suitable representations from temporal sensory input, is employed. Experimental results show that the proposed model outperforms several baselines in single-user and multi-user contexts. Our findings demonstrate that combining real and augmented data significantly improves model generalisation in scenarios with limited labelled data. Full article
(This article belongs to the Special Issue Sensors and Data Analysis for Biomechanics and Physical Activity)
Show Figures

Figure 1

29 pages, 2186 KB  
Article
WiPIHT: A WiFi-Based Position-Independent Passive Indoor Human Tracking System
by Xu Xu, Xilong Che, Xianqiu Meng, Long Li, Ziqi Liu and Shuai Shao
Sensors 2025, 25(13), 3936; https://doi.org/10.3390/s25133936 - 24 Jun 2025
Cited by 1 | Viewed by 1169
Abstract
Unlike traditional vision-based camera tracking, human indoor localization and activity trajectory recognition also employ other methods such as infrared tracking, acoustic localization, and locators. These methods have significant environmental limitations or dependency on specialized equipment. Currently, WiFi-based human sensing is a novel and [...] Read more.
Unlike traditional vision-based camera tracking, human indoor localization and activity trajectory recognition also employ other methods such as infrared tracking, acoustic localization, and locators. These methods have significant environmental limitations or dependency on specialized equipment. Currently, WiFi-based human sensing is a novel and important method for human activity recognition. However, most WiFi-based activity recognition methods have limitations, such as using WiFi fingerprints to identify human activities. They either require extensive sample collection and training, are constrained by a fixed environmental layout, or rely on the precise positioning of transmitters (TXs) and receivers (RXs) within the space. If the positions are uncertain, or change, the sensing performance becomes unstable. To address the dependency of current WiFi indoor human activity trajectory reconstruction on the TX-RX position, we propose WiPIHT, a stable system for tracking indoor human activity trajectories using a small number of commercial WiFi devices. This system does not require additional hardware to be carried or locators to be attached, enabling passive, real-time, and accurate tracking and trajectory reconstruction of indoor human activities. WiPIHT is based on an innovative CSI channel analysis method, analyzing its autocorrelation function to extract location-independent real-time movement speed features of the human body. It also incorporates Fresnel zone and motion velocity direction decomposition to extract movement direction change patterns independent of the relative position between the TX-RX and the human body. By combining real-time speed and direction curve features, the system derives the shape of the human movement trajectory. Experiments demonstrate that, compared to existing methods, our system can accurately reconstruct activity trajectory shapes even without knowing the initial positions of the TX or the human body. Additionally, our system shows significant advantages in tracking accuracy, real-time performance, equipment, and cost. Full article
(This article belongs to the Special Issue Recent Advances in Smart Mobile Sensing Technology)
Show Figures

Figure 1

22 pages, 3671 KB  
Article
SE-WiGR: A WiFi Gesture Recognition Approach Incorporating the Squeeze–Excitation Mechanism and VGG16
by Fenfang Li, Chujie Weng and Yongguang Liang
Appl. Sci. 2025, 15(11), 6346; https://doi.org/10.3390/app15116346 - 5 Jun 2025
Viewed by 1023
Abstract
With advancements in IoT and smart home tech, WiFi-driven gesture recognition is attracting more focus due to its non-contact nature and user-friendly design. However, WiFi signals are affected by multipath effects, attenuation, and interference, resulting in complex and variable signal patterns that pose [...] Read more.
With advancements in IoT and smart home tech, WiFi-driven gesture recognition is attracting more focus due to its non-contact nature and user-friendly design. However, WiFi signals are affected by multipath effects, attenuation, and interference, resulting in complex and variable signal patterns that pose challenges for accurately modeling gesture characteristics. This study proposes SE-WiGR, an innovative WiFi gesture recognition method to address these challenges. First, channel state information (CSI) related to gesture actions is collected using commercial WiFi devices. Next, the data is preprocessed, and Doppler-shift image data is extracted as input for the network model. Finally, the method integrates the squeeze-and-excitation (SE) mechanism with the VGG16 network to classify gestures. The method achieves a recognition accuracy of 94.12% across multiple scenarios, outperforming the standalone VGG16 network by 4.13%. This improvement confirms that the SE module effectively enhances gesture feature extraction while suppressing background noise. Full article
Show Figures

Figure 1

26 pages, 7006 KB  
Article
Cross-Environment Device-Free Human Action Recognition via Wi-Fi Signals
by Sai Zhang, Yi Zhong, Haoge Jia, Xue Ding and Ting Jiang
Electronics 2025, 14(11), 2299; https://doi.org/10.3390/electronics14112299 - 5 Jun 2025
Viewed by 1456
Abstract
Human action recognition (HAR) based on Wi-Fi signals has become a research hotspot due to its advantages of privacy protection, a comfortable experience, and a reliable recognition effect. However, the performance of existing Wi-Fi-based HAR systems is vulnerable to changes in environments and [...] Read more.
Human action recognition (HAR) based on Wi-Fi signals has become a research hotspot due to its advantages of privacy protection, a comfortable experience, and a reliable recognition effect. However, the performance of existing Wi-Fi-based HAR systems is vulnerable to changes in environments and shows poor system generalization capabilities. In this paper, we propose a cross-environment HAR system (CHARS) based on the channel state information (CSI) of Wi-Fi signals for the recognition of human activities in different indoor environments. To achieve good performance for cross-environment HAR, a two-stage action recognition method is proposed. In the first stage, an HAR adversarial network is designed to extract robust action features independent of environments. Through the maximum–minimum learning scheme, the aim is to narrow the distribution gap between action features extracted from the source and the target (i.e., new) environments without using any label information from the target environment, which is beneficial for the generalization of the cross-environment HAR system. In the second stage, a self-training strategy is introduced to further extract action recognition information from the target environment and perform secondary optimization, enhancing the overall performance of the cross-environment HAR system. The results of experiments show that the proposed system achieves more reliable performance in target environments, demonstrating the generalization ability of the proposed CHARS to environmental changes. Full article
(This article belongs to the Special Issue Advances in Wireless Communication for loT)
Show Figures

Figure 1

Back to TopTop