Sign in to use this feature.

Years

Between: -

Subjects

remove_circle_outline
remove_circle_outline
remove_circle_outline
remove_circle_outline
remove_circle_outline

Journals

Article Types

Countries / Regions

Search Results (43)

Search Parameters:
Keywords = OGC web service

Order results
Result details
Results per page
Select all
Export citation of selected articles as:
28 pages, 10559 KB  
Article
Methodology of Mosaicking and Georeferencing for Multi-Sheet Early Maps with Irregular Cuts Using the Example of the Topographic Chart of the Kingdom of Poland
by Jakub Kuna, Tomasz Panecki and Mateusz Zawadzki
ISPRS Int. J. Geo-Inf. 2024, 13(7), 249; https://doi.org/10.3390/ijgi13070249 - 10 Jul 2024
Cited by 4 | Viewed by 5871
Abstract
The Topographic Chart of the Kingdom of Poland (pol. Topograficzna Karta Królestwa Polskiego, commonly referred to as ‘the Quartermaster’s Map’, hereinafter: TKKP) is the first Polish modern topographic map of Poland (1:126,000, 1843). Cartographic historians acclaim its conception by the General Quartermaster of [...] Read more.
The Topographic Chart of the Kingdom of Poland (pol. Topograficzna Karta Królestwa Polskiego, commonly referred to as ‘the Quartermaster’s Map’, hereinafter: TKKP) is the first Polish modern topographic map of Poland (1:126,000, 1843). Cartographic historians acclaim its conception by the General Quartermaster of the Polish Army, noting its editorial principles and technical execution as exemplars of the early 19th-century cartographic standards. Today, it stands as a national heritage relic, furnishing invaluable insights into the former Polish Kingdom’s topography. Although extensively utilised in geographical and historical inquiries, the TKKP has yet to undergo a comprehensive geomatic investigation and publication as spatial data services. Primarily, this delay stems from the challenges of mosaicking and georeferencing its 60 constituent sheets, owing to the uncertain mathematical framework and irregular sheet cuts. In 2023, the authors embarked on rectifying this by creating a unified TKKP mosaic and georeferencing the map to contemporary reference data benchmarks. This endeavour involved scrutinising the map’s mathematical accuracy and verifying prior findings. The resultant product is accessible via the ‘Maps with the Past’ platform, developed by the Institute of History of the Polish Academy of Sciences The dissemination of raster data services adhering to OGC standards such as WMTS (Web Map Tile Service), ECW (Enhanced Compression Wavelet), and COG (Cloud Optimized GeoTIFF) facilitates the swift and seamless integration of the generated data into web and GIS tools. The digital edition of the TKKP emerges as a pivotal resource for investigations spanning natural and anthropogenic environmental transformations, sustainable development, and cultural heritage studies. Full article
Show Figures

Figure 1

16 pages, 2260 KB  
Article
Search Engine for Open Geospatial Consortium Web Services Improving Discoverability through Natural Language Processing-Based Processing and Ranking
by Elia Ferrari, Friedrich Striewski, Fiona Tiefenbacher, Pia Bereuter, David Oesch and Pasquale Di Donato
ISPRS Int. J. Geo-Inf. 2024, 13(4), 128; https://doi.org/10.3390/ijgi13040128 - 12 Apr 2024
Cited by 4 | Viewed by 2629
Abstract
The improvement of search engines for geospatial data on the World Wide Web has been a subject of research, particularly concerning the challenges in discovering and utilizing geospatial web services. Despite the establishment of standards by the Open Geospatial Consortium (OGC), the implementation [...] Read more.
The improvement of search engines for geospatial data on the World Wide Web has been a subject of research, particularly concerning the challenges in discovering and utilizing geospatial web services. Despite the establishment of standards by the Open Geospatial Consortium (OGC), the implementation of these services varies significantly among providers, leading to issues in dataset discoverability and usability. This paper presents a proof of concept for a search engine tailored to geospatial services in Switzerland. It addresses challenges such as scraping data from various OGC web service providers, enhancing metadata quality through Natural Language Processing, and optimizing search functionality and ranking methods. Semantic augmentation techniques are applied to enhance metadata completeness and quality, which are stored in a high-performance NoSQL database for efficient data retrieval. The results show improvements in dataset discoverability and search relevance, with NLP-extracted information contributing significantly to ranking accuracy. Overall, the GeoHarvester proof of concept demonstrates the feasibility of improving the discoverability and usability of geospatial web services through advanced search engine techniques. Full article
Show Figures

Figure 1

26 pages, 5257 KB  
Review
Bibliometric Analysis of OGC Specifications between 1994 and 2020 Based on Web of Science (WoS)
by Mingrui Huang, Xiangtao Fan, Hongdeng Jian, Hongyue Zhang, Liying Guo and Liping Di
ISPRS Int. J. Geo-Inf. 2022, 11(4), 251; https://doi.org/10.3390/ijgi11040251 - 11 Apr 2022
Cited by 7 | Viewed by 4295
Abstract
The Open Geospatial Consortium (OGC) is an international non-profit standards organization. Established in 1994, OGC aims to make geospatial information and services FAIR-Findable, Accessible, Interoperable, and Reusable. OGC specifications have greatly facilitated interoperability among software, hardware, data, and users in the GIS field. [...] Read more.
The Open Geospatial Consortium (OGC) is an international non-profit standards organization. Established in 1994, OGC aims to make geospatial information and services FAIR-Findable, Accessible, Interoperable, and Reusable. OGC specifications have greatly facilitated interoperability among software, hardware, data, and users in the GIS field. This study collected publications related to OGC specifications from the Web of Science (WoS database) between 1994 to 2020 and conducted a literature analysis using Derwent Data Analyzer and VosViewer, finding that OGC specifications have been widely applied in academic fields. The most productive organizations were Wuhan University and George Mason University; the most common keywords were interoperability, data, and web service. Since 2018, the emerging keywords that have attracted much attention from researchers were 3D city models, 3D modeling, and smart cities. To make geospatial data FAIR, the OGC specifications SWE and WMS served more for “Findable”, SWE contributed more to “Accessible”, WPS and WCS served more for “Interoperable”, and WPS, XML schemas, WFS, and WMS served more for “Reusable”. The OGC specification also serves data and web services for large-scale infrastructure such as the Digital Earth Platform of the Chinese Academy of Sciences. Full article
Show Figures

Figure 1

24 pages, 4909 KB  
Article
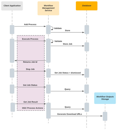
Serverless Geospatial Data Processing Workflow System Design
by Mete Ercan Pakdil and Rahmi Nurhan Çelik
ISPRS Int. J. Geo-Inf. 2022, 11(1), 20; https://doi.org/10.3390/ijgi11010020 - 30 Dec 2021
Cited by 17 | Viewed by 6315
Abstract
Geospatial data and related technologies have become an increasingly important aspect of data analysis processes, with their prominent role in most of them. Serverless paradigm have become the most popular and frequently used technology within cloud computing. This paper reviews the serverless paradigm [...] Read more.
Geospatial data and related technologies have become an increasingly important aspect of data analysis processes, with their prominent role in most of them. Serverless paradigm have become the most popular and frequently used technology within cloud computing. This paper reviews the serverless paradigm and examines how it could be leveraged for geospatial data processes by using open standards in the geospatial community. We propose a system design and architecture to handle complex geospatial data processing jobs with minimum human intervention and resource consumption using serverless technologies. In order to define and execute workflows in the system, we also propose new models for both workflow and task definitions models. Moreover, the proposed system has new Open Geospatial Consortium (OGC) Application Programming Interface (API) Processes specification-based web services to provide interoperability with other geospatial applications with the anticipation that it will be more commonly used in the future. We implemented the proposed system on one of the public cloud providers as a proof of concept and evaluated it with sample geospatial workflows and cloud architecture best practices. Full article
Show Figures

Figure 1

23 pages, 3913 KB  
Article
A Visual Analytics Web Platform for Detecting High Wind Energy Potential in Urban Environments by Employing OGC Standards
by Athanasios Koukofikis and Volker Coors
ISPRS Int. J. Geo-Inf. 2021, 10(10), 707; https://doi.org/10.3390/ijgi10100707 - 15 Oct 2021
Cited by 2 | Viewed by 2419
Abstract
Moving into the third decade of the 21st century, smart cities are becoming a vital concept of advancement of the quality of life. Without any doubt, cities today can generate data of high velocity which can be used in plethora of applications. The [...] Read more.
Moving into the third decade of the 21st century, smart cities are becoming a vital concept of advancement of the quality of life. Without any doubt, cities today can generate data of high velocity which can be used in plethora of applications. The wind flow inside a city is an area of several studies which span from pedestrian comfort and natural ventilation to wind energy yield. We propose a Visual Analytics platform based on a server-client web architecture capable of identifying areas with high wind energy potential by employing 3D technologies and Open Geospatial Consortium (OGC) standards. The assessment of a whole city or sub-regions will be supported by integrating Computational Fluid Dynamics (CFD) outcomes with historical wind sensor readings. The results, in 3D space, of such analysis could be used by a wide audience, including city planners and citizens, for locating installation points of small-scale horizontal or vertical axis wind turbines in an urban area. A case study in an urban quarter of Stuttgart is used to evaluate the interactiveness of the proposed workflow. The results show an adequate performance, although there is a lot of room for improvement in future work. Full article
Show Figures

Figure 1

15 pages, 5134 KB  
Article
Mesoscale Ocean Feature Identification in the North Aegean Sea with the Use of Sentinel-3 Data
by Spyros Spondylidis, Konstantinos Topouzelis, Dimitris Kavroudakis and Michail Vaitis
J. Mar. Sci. Eng. 2020, 8(10), 740; https://doi.org/10.3390/jmse8100740 - 25 Sep 2020
Cited by 5 | Viewed by 5297
Abstract
The identification of oceanographic circulation related features is a valuable tool for environmental and fishery management authorities, commercial use and institutional research. Remote sensing techniques are suitable for detection, as in situ measurements are prohibitively costly, spatially sparse and infrequent. Still, these imagery [...] Read more.
The identification of oceanographic circulation related features is a valuable tool for environmental and fishery management authorities, commercial use and institutional research. Remote sensing techniques are suitable for detection, as in situ measurements are prohibitively costly, spatially sparse and infrequent. Still, these imagery applications require a certain level of technical and theoretical skill making them practically unreachable to the immediate beneficiaries. In this paper a new geospatial web service is proposed for providing daily data on mesoscale oceanic feature identification in the North Aegean Sea, produced by Sentinel-3 SLSTR Sea Surface Temperature (SST) imagery, to end users. The service encompasses an automated process for: raw data acquisition, interpolation, oceanic feature extraction and publishing through a webGIS application. Level-2 SST data are interpolated through a Co-Kriging algorithm, involving information from short term historical data, in order to retain as much information as possible. A modified gradient edge detection methodology is then applied to the interpolated products for the mesoscale feature extraction. The resulting datasets are served according to the Open Geospatial Consortium (OGC) standards and are available for visualization, processing and download though a dedicated web portal. Full article
(This article belongs to the Special Issue Coastal and Marine Geographic Information Systems)
Show Figures

Figure 1

27 pages, 7224 KB  
Article
Land Use versus Land Cover: Geo-Analysis of National Roads and Synchronisation Algorithms
by Katarzyna Kocur-Bera and Agnieszka Dawidowicz
Remote Sens. 2019, 11(24), 3053; https://doi.org/10.3390/rs11243053 - 17 Dec 2019
Cited by 8 | Viewed by 4436
Abstract
Technological progress in Earth surface observation provides a vast range of information on the land and methods of its use. This enables property owners, users and administrators to monitor the state of the boundaries of the land they own/administer. The land cover, monitored [...] Read more.
Technological progress in Earth surface observation provides a vast range of information on the land and methods of its use. This enables property owners, users and administrators to monitor the state of the boundaries of the land they own/administer. The land cover, monitored directly on the ground, is not always consistent with the land use entered in the Land and Property Registry (LPR). Discrepancies between these data are often found in former communist countries. One of the reasons for this was the rapid process of land privatisation, which took place in Poland, without updating information on the plot geodetic boundaries. The study examined and compared the land use (entered in the LPR) with the land cover (on the ground) for national roads (acr. LU-LC). The most frequent discrepancies were selected, using CLC2018, digital orthophotomaps (using the Web Map Service (WMS) browsing service compliant with Open Geospatial Consortium (OGC) standards), cadastral data, statistical modelling and an updated survey of the right-of-way. Subsequently, six algorithms were proposed to synchronise the land use and land cover when the right-of-way was used by unauthorised persons, and two algorithms for cases of unauthorised use of land by the road administrator. Currently, it is difficult to synchronise the land cover with the land use from the administrative, legal and social points of view. The results of analyses show that full synchronisation of land use and land cover is complicated and time-consuming, although desired. Full article
Show Figures

Graphical abstract

23 pages, 7299 KB  
Article
Applying OGC Sensor Web Enablement Standards to Develop a TDR Multi-Functional Measurement Model
by Chih-Chung Chung, Chih-Yuan Huang, Chih-Ray Guan and Ji-Hao Jian
Sensors 2019, 19(19), 4070; https://doi.org/10.3390/s19194070 - 20 Sep 2019
Cited by 4 | Viewed by 4649
Abstract
Time-domain reflectometry (TDR) is considered as a passive monitoring technique which reveals multi-functions, such as water level, bridge scour, landslide, and suspended sediment concentration (SSC), based on a single TDR device via multiplexing and related algorithms. The current platform for revealing TDR analysis [...] Read more.
Time-domain reflectometry (TDR) is considered as a passive monitoring technique which reveals multi-functions, such as water level, bridge scour, landslide, and suspended sediment concentration (SSC), based on a single TDR device via multiplexing and related algorithms. The current platform for revealing TDR analysis and interpreted observations, however, is complex to access, thus a coherent data model and format for TDR heterogeneous data exchange is useful and necessary. To enhance the interoperability of TDR information, this research aims at standardizing the TDR data based on the Open Geospatial Consortium (OGC) Sensor Web Enablement (SWE) standards. To be specific, this study proposes a TDR sensor description model and an observation model based on the Sensor Model Language (SensorML) and Observation and Measurement (O&M) standards. In addition, a middleware was developed to translate existing TDR information to a Sensor Observation Service (SOS) web service. Overall, by standardizing TDR data with the OGC SWE open standards, relevant information for disaster management can be effectively and efficiently integrated in an interoperable manner. Full article
(This article belongs to the Special Issue Internet of Things Middleware Platforms and Sensing Infrastructure)
Show Figures

Figure 1

22 pages, 8989 KB  
Article
Boosting a Weather Monitoring System in Low Income Economies Using Open and Non-Conventional Systems: Data Quality Analysis
by Daniele Strigaro, Massimiliano Cannata and Milan Antonovic
Sensors 2019, 19(5), 1185; https://doi.org/10.3390/s19051185 - 8 Mar 2019
Cited by 44 | Viewed by 6829
Abstract
In low-income and developing countries, inadequate weather monitoring systems adversely affect the capacity of managing natural resources and related risks. Low-cost and IoT devices combined with a large diffusion of mobile connection and open technologies offer a possible solution to this problem. This [...] Read more.
In low-income and developing countries, inadequate weather monitoring systems adversely affect the capacity of managing natural resources and related risks. Low-cost and IoT devices combined with a large diffusion of mobile connection and open technologies offer a possible solution to this problem. This research quantitatively evaluates the data quality of a non-conventional, low-cost and fully open system. The proposed novel solution was tested for a duration of 8 months, and the collected observations were compared with a nearby authoritative weather station. The experimental weather station is based in Arduino and transmits data through the 2G General Packet Radio Service (GPRS) to the istSOS which is a software to set-up a web service to collect, share and manage observations from sensor networks using the Sensor Observation Service (SOS) standard of the Open Geospatial Consortium (OGC). The results demonstrated that this accessible solution produces data of appropriate quality for natural resource and risk management. Full article
Show Figures

Figure 1

29 pages, 4780 KB  
Article
Towards Establishing Cross-Platform Interoperability for Sensors in Smart Cities
by Kanishk Chaturvedi and Thomas H. Kolbe
Sensors 2019, 19(3), 562; https://doi.org/10.3390/s19030562 - 29 Jan 2019
Cited by 46 | Viewed by 9134
Abstract
Typically, smart city projects involve complex distributed systems having multiple stakeholders and diverse applications. These applications involve a multitude of sensor and IoT platforms for managing different types of timeseries observations. In many scenarios, timeseries data is the result of specific simulations and [...] Read more.
Typically, smart city projects involve complex distributed systems having multiple stakeholders and diverse applications. These applications involve a multitude of sensor and IoT platforms for managing different types of timeseries observations. In many scenarios, timeseries data is the result of specific simulations and is stored in databases and even simple files. To make well-informed decisions, it is essential to have a proper data integration strategy, which must allow working with heterogeneous data sources and platforms in interoperable ways. In this paper, we present a new lightweight web service called InterSensor Service allowing to simply connect to multiple IoT platforms, simulation specific data, databases, and simple files and retrieving their observations without worrying about data storage and the multitude of different APIs. The service encodes these observations “on-the-fly” according to the standardized external interfaces such as the OGC Sensor Observation Service and OGC SensorThings API. In this way, the heterogeneous observations can be analyzed and visualized in a unified way. The service can be deployed not only by the users to connect to different sources but also by providers and stakeholders to simply add further interfaces to their platforms realizing interoperability according to international standards. We have developed a Java-based implementation of the InterSensor Service, which is being offered free as open source software. The service is already being used in smart city projects and one application for the district Queen Elizabeth Olympic Park in London is shown in this paper. Full article
(This article belongs to the Special Issue Selected Papers from ISC2 2018)
Show Figures

Figure 1

34 pages, 12277 KB  
Article
An Automatic Embedded Device Registration Procedure Based on the OGC SensorThings API
by Chih-Yuan Huang and Hsin-Hsien Chen
Sensors 2019, 19(3), 495; https://doi.org/10.3390/s19030495 - 25 Jan 2019
Cited by 6 | Viewed by 5271
Abstract
Sensor Web and Internet of Things (IoT) (SW-IoT) have been attracting attention from various fields. Both of them deploy networks of embedded devices to monitor physical properties (i.e., sensing capability) or to be controlled (i.e., tasking capability). One of the most important tasks [...] Read more.
Sensor Web and Internet of Things (IoT) (SW-IoT) have been attracting attention from various fields. Both of them deploy networks of embedded devices to monitor physical properties (i.e., sensing capability) or to be controlled (i.e., tasking capability). One of the most important tasks to realize the SW-IoT vision is to establish an open and interoperable architecture, across the device layer, gateway layer, service layer, and application layer. To achieve this objective, many organizations and alliances propose standards for different layers. Among the standards, Open Geospatial Consortium (OGC) SensorThings API is arguably one of the most complete and flexible service standards. However, the SensorThings API only address heterogeneity issues in the service layer. Embedded devices following proprietary protocols need to join closed ecosystems and then link to the SensorThings API ecosystem via customized connectors. To address this issue, one could first follow another device layer and gateway layer open standards and then perform data model mapping with the SensorThings API. However, the data model mapping is not always straightforward as the standards were designed independently. Therefore, this research tries to propose a more direct solution to unify the entire SW-IoT architecture by extending the SensorThings API ecosystem to the gateway layer and the device layer. To be specific, this research proposes SW-IoT Plug and Play (IoT-PNP) to achieve an automatic registration procedure for embedded devices. The IoT-PNP contains three main components: (1) A description file describing device metadata and capabilities, (2) a communication protocol between the gateway layer and the device layer for establishing connections, and (3) an automatic registration procedure for both sensing and tasking capabilities. Overall, we believe the proposed solution could help achieve an open and interoperable SW-IoT end-to-end architecture based on the OGC SensorThings API. Full article
(This article belongs to the Section Internet of Things)
Show Figures

Figure 1

16 pages, 6094 KB  
Article
Distributed Geoscience Algorithm Integration Based on OWS Specifications: A Case Study of the Extraction of a River Network
by Xicheng Tan, Liping Di, Yanfei Zhong, Nengcheng Chen, Fang Huang, Jinchuan Wang, Ziheng Sun and Yahya Ali Khan
ISPRS Int. J. Geo-Inf. 2019, 8(1), 12; https://doi.org/10.3390/ijgi8010012 - 28 Dec 2018
Cited by 5 | Viewed by 4366
Abstract
To understand and solve various natural environmental problems, geoscience research activities are becoming increasingly dependent on the integration of knowledge, data, and algorithms from scientists at different institutes and with multiple perspectives. However, the facilitation of these integrations remains a challenge because such [...] Read more.
To understand and solve various natural environmental problems, geoscience research activities are becoming increasingly dependent on the integration of knowledge, data, and algorithms from scientists at different institutes and with multiple perspectives. However, the facilitation of these integrations remains a challenge because such scientific activities require gathering numerous geoscience researchers to provide data, knowledge, algorithms, and tools from different institutes and geographically distributed locations. The pivotal issue that needs to be addressed is the identification of a method to effectively combine geoscience algorithms in a distributed environment to promote cooperation. To address this issue, in this paper, a scheme for building a distributed geoscience algorithm integration based on the Open Geospatial Consortium web service (OWS) specifications is proposed. The architecture of the geoscience algorithm integration, algorithm service management mechanism, XML description method for algorithm integration, and integrated model execution strategy are designed and implemented. The experiment implements the integration of geoscience algorithms in a distributed cloud environment and evaluates the feasibility and efficiency of the integrated geoscience model. The proposed method provides a theoretical basis and practical guidance for promoting the integration of distributed geoscience algorithms; this approach can help to aggregate the distributed geoscience capabilities to address natural challenges. Full article
(This article belongs to the Special Issue Open Science in the Geospatial Domain)
Show Figures

Graphical abstract

20 pages, 7185 KB  
Article
Multi-Agent Planning for Automatic Geospatial Web Service Composition in Geoportals
by Mahdi Farnaghi and Ali Mansourian
ISPRS Int. J. Geo-Inf. 2018, 7(10), 404; https://doi.org/10.3390/ijgi7100404 - 12 Oct 2018
Cited by 10 | Viewed by 4437
Abstract
Automatic composition of geospatial web services increases the possibility of taking full advantage of spatial data and processing capabilities that have been published over the internet. In this paper, a multi-agent artificial intelligence (AI) planning solution was proposed, which works within the geoportal [...] Read more.
Automatic composition of geospatial web services increases the possibility of taking full advantage of spatial data and processing capabilities that have been published over the internet. In this paper, a multi-agent artificial intelligence (AI) planning solution was proposed, which works within the geoportal architecture and enables the geoportal to compose semantically annotated Open Geospatial Consortium (OGC) Web Services based on users’ requirements. In this solution, the registered Catalogue Service for Web (CSW) services in the geoportal along with a composition coordinator component interact together to synthesize Open Geospatial Consortium Web Services (OWSs) and generate the composition workflow. A prototype geoportal was developed, a case study of evacuation sheltering was implemented to illustrate the functionality of the algorithm, and a simulation environment, including one hundred simulated OWSs and five CSW services, was used to test the performance of the solution in a more complex circumstance. The prototype geoportal was able to generate the composite web service, based on the requested goals of the user. Additionally, in the simulation environment, while the execution time of the composition with two CSW service nodes was 20 s, the addition of new CSW nodes reduced the composition time exponentially, so that with five CSW nodes the execution time reduced to 0.3 s. Results showed that due to the utilization of the computational power of CSW services, the solution was fast, horizontally scalable, and less vulnerable to the exponential growth in the search space of the AI planning problem. Full article
Show Figures

Figure 1

16 pages, 3939 KB  
Article
A Performance Evaluation of a Geo-Spatial Image Processing Service Based on Open Source PaaS Cloud Computing Using Cloud Foundry on OpenStack
by Kiwon Lee and Kwangseob Kim
Remote Sens. 2018, 10(8), 1274; https://doi.org/10.3390/rs10081274 - 13 Aug 2018
Cited by 9 | Viewed by 5763
Abstract
Recently, web application services based on cloud computing technologies are being offered. In the web-based application field of geo-spatial data management or processing, data processing services are produced or operated using various information communication technologies. Platform-as-a-Service (PaaS) is a type of cloud computing [...] Read more.
Recently, web application services based on cloud computing technologies are being offered. In the web-based application field of geo-spatial data management or processing, data processing services are produced or operated using various information communication technologies. Platform-as-a-Service (PaaS) is a type of cloud computing service model that provides a platform that allows service providers to implement, execute, and manage applications without the complexity of establishing and maintaining the lower-level infrastructure components, typically related to application development and launching. There are advantages, in terms of cost-effectiveness and service development expansion, of applying non-proprietary PaaS cloud computing. Nevertheless, there have not been many studies on the use of PaaS technologies to build geo-spatial application services. This study was based on open source PaaS technologies used in a geo-spatial image processing service, and it aimed to evaluate the performance of that service in relation to the Web Processing Service (WPS) 2.0 specification, based on the Open Geospatial Consortium (OGC) after a test application deployment using the configured service supported by a cloud environment. Using these components, the performance of an edge extraction algorithm on the test system in three cases, of 300, 500, and 700 threads, was assessed through a comparison test with another test system, in the same three cases, using Infrastructure-as-a-Service (IaaS) without Load Balancer-as-a-Service (LBaaS). According to the experiment results, in all the test cases of WPS execution considered in this study, the PaaS-based geo-spatial service had a greater performance and lower error rates than the IaaS-based cloud without LBaaS. Full article
Show Figures

Graphical abstract

17 pages, 1586 KB  
Article
OGC-to-W3C Services: A Wrapper-Based Solution for Geospatial Metadata Exchange
by Pasquale Di Giovanni, Michela Bertolotto, Monica Sebillo and Giuliana Vitiello
Geosciences 2018, 8(7), 227; https://doi.org/10.3390/geosciences8070227 - 22 Jun 2018
Cited by 1 | Viewed by 3818
Abstract
When trying to compose services that are developed according to different standards, interoperability issues arise that are often faced by developing ad-hoc solutions. A typical example is represented by the composition of W3C and OGC services, which were developed more or less concurrently [...] Read more.
When trying to compose services that are developed according to different standards, interoperability issues arise that are often faced by developing ad-hoc solutions. A typical example is represented by the composition of W3C and OGC services, which were developed more or less concurrently by independent organizations. In such a context, developing a wrapper that abstracts as much as possible the inner details and logic of a wrapped service well embraces the low-coupled nature of the general Service Oriented Computing paradigm. This paper focuses on the proper management of geospatial metadata into a W3C-based environment and is based on the development of a wrapper that exposes OGC functionality in a W3C-compliant way, thus overcoming the technical differences between the two types of services. To efficiently accomplish this task, a flexible, wrapper-based, and standard-compliant mechanism for metadata retrieval is proposed that avoids the use of third-party entities. The proposal exploits the scalable and adaptable nature of the WS-Metadata (Web Services Metadata) specification. Full article
(This article belongs to the Special Issue Geodata Management)
Show Figures

Figure 1

Back to TopTop