Sign in to use this feature.

Years

Between: -

Subjects

remove_circle_outline
remove_circle_outline
remove_circle_outline
remove_circle_outline
remove_circle_outline
remove_circle_outline
remove_circle_outline
remove_circle_outline
remove_circle_outline

Journals

Article Types

Countries / Regions

Search Results (39)

Search Parameters:
Keywords = Chinese Pyramids

Order results
Result details
Results per page
Select all
Export citation of selected articles as:
27 pages, 1117 KB  
Review
Corporate Social Responsibility with Chinese Characteristics: Institutional Embeddedness, Political Logic, and Comparative Theoretical Perspective
by Yi Ouyang, Hong Zhu, Man Zou and Quan Gao
Societies 2026, 16(1), 19; https://doi.org/10.3390/soc16010019 - 9 Jan 2026
Viewed by 322
Abstract
Corporate Social Responsibility (CSR) in China has evolved from reproducing Western-centric frameworks to engaging with the institutional and political particularities that shape how CSR is reconfigured and practiced. Yet few studies have critically reviewed this growing body of literature to capture the core [...] Read more.
Corporate Social Responsibility (CSR) in China has evolved from reproducing Western-centric frameworks to engaging with the institutional and political particularities that shape how CSR is reconfigured and practiced. Yet few studies have critically reviewed this growing body of literature to capture the core characteristics and mechanisms of state-corporate coordination in China. This paper fills this gap by reviewing 112 peer-reviewed English-language studies published between 2007 and 2025, synthesizing how CSR in China is conceptualized, embedded, and operationalized across cultural, economic, political, and global dimensions. This review identifies three institutional logics structuring Chinese CSR: (1) moral–cultural framing rooted in Confucian ethics and socialist collectivism; (2) economic coordination under state-led capitalism and selective neoliberalism; and (3) political signaling through Party-state governance and legitimacy negotiation. It also outlines six major research themes—CSR as a legitimacy strategy, CSR reporting, CSR in Chinese multinational enterprises, CSR’s link to financial performance, environmental CSR, and civil CSR—highlighting the mechanisms underlying each. Findings show that CSR in China is different from the managerial-stakeholder framework (e.g., explicit/implicit CSR, pyramid model or integrative model). Instead, it operates as an adaptive political technology within state-led capitalism, reinforcing moral legitimacy and political conformity as firms—especially SOEs and politically connected private enterprises—align with state-defined priorities. Through a comparative perspective, this review demonstrates how China’s CSR model fundamentally recalibrates corporate agency toward political negotiation rather than stakeholder responsiveness, offering a distinct configuration that challenges the presumed universality of Western CSR theories. Full article
Show Figures

Figure 1

18 pages, 307 KB  
Article
Structural Properties of Pascal Pyramids and Pascal Simplexes: Classical Results and Some Extensions
by Hui Li
Symmetry 2026, 18(1), 97; https://doi.org/10.3390/sym18010097 - 5 Jan 2026
Viewed by 270
Abstract
Pascal’s Triangle, renowned for its geometric elegance and profound applications across combinatorics, algebra, and probability, has fascinated mathematicians for centuries. While its origins can be traced to Chinese, Persian, and European mathematical traditions, the study of its higher-dimensional analogues remains notably underexplored. This [...] Read more.
Pascal’s Triangle, renowned for its geometric elegance and profound applications across combinatorics, algebra, and probability, has fascinated mathematicians for centuries. While its origins can be traced to Chinese, Persian, and European mathematical traditions, the study of its higher-dimensional analogues remains notably underexplored. This paper offers a systematic and self-contained study of Pascal Pyramids and Pascal Simplexes with their proofs. It encompasses both classical results (such as multinomial identities) and novel contributions (including boundary and scaling properties), as well as fresh perspectives (such as graph-theoretic interpretations) that are rarely documented in the existing literature. Full article
(This article belongs to the Section Computer)
Show Figures

Figure 1

23 pages, 3624 KB  
Article
Spatio-Temporal Distribution Patterns and Evolutionary Mechanisms of Ancient Architecture in the Yangtze River Basin
by Chunjie Li, Kexin Ren, Xiao Xu, Kaicong Kuang, Huaxiang Yang and Johnny F. I. Lam
Buildings 2025, 15(24), 4466; https://doi.org/10.3390/buildings15244466 - 10 Dec 2025
Viewed by 465
Abstract
As a vital cradle of Chinese civilization, the Yangtze River Basin possesses a wealth of ancient architectural heritage that serves as a material record of civilizational evolution. This study takes 688 nationally protected ancient architectural sites within the 11 provincial-level administrative regions along [...] Read more.
As a vital cradle of Chinese civilization, the Yangtze River Basin possesses a wealth of ancient architectural heritage that serves as a material record of civilizational evolution. This study takes 688 nationally protected ancient architectural sites within the 11 provincial-level administrative regions along the main stream of the Yangtze River as its research objects. Utilizing GIS platforms and methods including the Nearest Neighbor Index, Kernel Density Estimation, Standard Deviational Ellipse, and Imbalance Index, we systematically analyze their spatio-temporal distribution characteristics. The results indicate the following: (1) Spatially, the ancient architecture exhibits a pattern of “multi-center agglomeration and axial diffusion,” with an overall clustered distribution, forming a dual-core structure with the Jiangsu–Anhui region in the lower reaches as the primary core and the Sichuan Basin in the upper reaches as the secondary core. (2) A quantitative temporal profile of the extant heritage was established, revealing a pronounced pyramid-shaped structure dominated by Ming–Qing (74.56%) and Song-Yuan (18.60%) remnants. Beyond merely reflecting material durability, this profile is shown to be a legacy of historical construction peaks driven by technological standardization and macro-economic shifts, which fundamentally preconditioned the spatial patterns analyzed. (3) The spatio-temporal evolutionary trajectory follows a path from “marginal aggregation” during the Sui, Tang, and Five Dynasties, to the establishment of a “dual-core structure” in the Song–Yuan periods, and finally to “axial diffusion” in the Ming–Qing periods. This study constructs a geographic analysis framework for cultural heritage at the basin scale, and its findings can inform the planning of heritage corridors and provide a reference for regional conservation strategies. Full article
(This article belongs to the Section Architectural Design, Urban Science, and Real Estate)
Show Figures

Figure 1

21 pages, 3883 KB  
Article
Individual Tree-Level Biomass Mapping in Chinese Coniferous Plantation Forests Using Multimodal UAV Remote Sensing Approach Integrating Deep Learning and Machine Learning
by Yiru Wang, Zhaohua Liu, Jiping Li, Hui Lin, Jiangping Long, Guangyi Mu, Sijia Li and Yong Lv
Remote Sens. 2025, 17(23), 3830; https://doi.org/10.3390/rs17233830 - 26 Nov 2025
Cited by 1 | Viewed by 555
Abstract
Accurate estimation of individual tree aboveground biomass (AGB) is essential for understanding forest carbon dynamics, optimizing resource management, and addressing climate change. Conventional methods rely on destructive sampling, whereas unmanned aerial vehicle (UAV) remote sensing provides a non-destructive alternative. In this study, spectral [...] Read more.
Accurate estimation of individual tree aboveground biomass (AGB) is essential for understanding forest carbon dynamics, optimizing resource management, and addressing climate change. Conventional methods rely on destructive sampling, whereas unmanned aerial vehicle (UAV) remote sensing provides a non-destructive alternative. In this study, spectral indices, textural features, and canopy height attributes were extracted from high-resolution UAV optical imagery and Light Detection And Ranging (LiDAR) point clouds. We developed an improved YOLOv8 model (NB-YOLOv8), incorporating Neural Architecture Manipulation (NAM) attention and a Bidirectional Feature Pyramid Network (BiFPN), for individual tree detection. Combined with a random forest algorithm, this hybrid framework enabled accurate biomass estimation of Chinese fir, Chinese pine, and larch plantations. NB-YOLOv8 achieved superior detection performance, with 92.3% precision and 90.6% recall, outperforming the original YOLOv8 by 4.8% and 4.2%, and the watershed algorithm by 12.4% and 11.7%, respectively. The integrated model produced reliable tree-level AGB predictions (R2 = 0.65–0.76). SHapley Additive exPlanation (SHAP) analysis further revealed that local feature contributions often diverged from global rankings, underscoring the importance of interpretable modeling. These results demonstrate the effectiveness of combining deep learning and machine learning for tree-level AGB estimation, and highlight the potential of multi-source UAV remote sensing to support large-scale, fine-resolution forest carbon monitoring and management. Full article
Show Figures

Figure 1

18 pages, 7729 KB  
Article
A Lightweight Traffic Sign Detection Model Based on Improved YOLOv8s for Edge Deployment in Autonomous Driving Systems Under Complex Environments
by Chen Xing, Haoran Sun and Jiafu Yang
World Electr. Veh. J. 2025, 16(8), 478; https://doi.org/10.3390/wevj16080478 - 21 Aug 2025
Cited by 3 | Viewed by 2040
Abstract
Traffic sign detection is a core function of autonomous driving systems, requiring real-time and accurate target recognition in complex road environments. Existing lightweight detection models struggle to balance accuracy, efficiency, and robustness under computational constraints of vehicle-mounted edge devices. To address this, we [...] Read more.
Traffic sign detection is a core function of autonomous driving systems, requiring real-time and accurate target recognition in complex road environments. Existing lightweight detection models struggle to balance accuracy, efficiency, and robustness under computational constraints of vehicle-mounted edge devices. To address this, we propose a lightweight model integrating FasterNet, Efficient Multi-scale Attention (EMA), Bidirectional Feature Pyramid Network (BiFPN), and Group Separable Convolution (GSConv) based on YOLOv8s (FEBG-YOLOv8s). Key innovations include reconstructing the Cross Stage Partial Network 2 with Focus (C2f) module using FasterNet blocks to minimize redundant computation; integrating an EMA mechanism to enhance robustness against small and occluded targets; refining the neck network based on BiFPN via channel compression, downsampling layers, and skip connections to optimize shallow–deep semantic fusion; and designing a GSConv-based hybrid serial–parallel detection head (GSP-Detect) to preserve cross-channel information while reducing computational load. Experiments on Tsinghua–Tencent 100K (TT100K) show FEBG-YOLOv8s improves mean Average Precision at Intersection over Union 0.5 (mAP50) by 3.1% compared to YOLOv8s, with 4 million fewer parameters and 22.5% lower Giga Floating-Point Operations (GFLOPs). Generalizability experiments on the CSUST Chinese Traffic Sign Detection Benchmark (CCTSDB) validate robustness, with 3.3% higher mAP50, demonstrating its potential for real-time traffic sign detection on edge platforms. Full article
Show Figures

Figure 1

21 pages, 4936 KB  
Article
A Lightweight Pavement Defect Detection Algorithm Integrating Perception Enhancement and Feature Optimization
by Xiang Zhang, Xiaopeng Wang and Zhuorang Yang
Sensors 2025, 25(14), 4443; https://doi.org/10.3390/s25144443 - 17 Jul 2025
Cited by 2 | Viewed by 1053
Abstract
To address the current issue of large computations and the difficulty in balancing model complexity and detection accuracy in pavement defect detection models, a lightweight pavement defect detection algorithm, PGS-YOLO, is proposed based on YOLOv8, which integrates perception enhancement and feature optimization. The [...] Read more.
To address the current issue of large computations and the difficulty in balancing model complexity and detection accuracy in pavement defect detection models, a lightweight pavement defect detection algorithm, PGS-YOLO, is proposed based on YOLOv8, which integrates perception enhancement and feature optimization. The algorithm first designs the Receptive-Field Convolutional Block Attention Module Convolution (RFCBAMConv) and the Receptive-Field Convolutional Block Attention Module C2f-RFCBAM, based on which we construct an efficient Perception Enhanced Feature Extraction Network (PEFNet) that enhances multi-scale feature extraction capability by dynamically adjusting the receptive field. Secondly, the dynamic upsampling module DySample is introduced into the efficient feature pyramid, constructing a new feature fusion pyramid (Generalized Dynamic Sampling Feature Pyramid Network, GDSFPN) to optimize the multi-scale feature fusion effect. In addition, a shared detail-enhanced convolution lightweight detection head (SDCLD) was designed, which significantly reduces the model’s parameters and computation while improving localization and classification performance. Finally, Wise-IoU was introduced to optimize the training performance and detection accuracy of the model. Experimental results show that PGS-YOLO increases mAP50 by 2.8% and 2.9% on the complete GRDDC2022 dataset and the Chinese subset, respectively, outperforming the other detection models. The number of parameters and computations are reduced by 10.3% and 9.9%, respectively, compared to the YOLOv8n model, with an average frame rate of 69 frames per second, offering good real-time performance. In addition, on the CRACK500 dataset, PGS-YOLO improved mAP50 by 2.3%, achieving a better balance between model complexity and detection accuracy. Full article
(This article belongs to the Topic Applied Computing and Machine Intelligence (ACMI))
Show Figures

Figure 1

21 pages, 5727 KB  
Article
Mapping QTLs for Stripe Rust Resistance and Agronomic Traits in Chinese Winter Wheat Lantian 31 Using 15K SNP Array
by Xin Li, Wenjing Tan, Junming Feng, Qiong Yan, Ran Tian, Qilin Chen, Qin Li, Shengfu Zhong, Suizhuang Yang, Chongjing Xia and Xinli Zhou
Agriculture 2025, 15(13), 1444; https://doi.org/10.3390/agriculture15131444 - 4 Jul 2025
Cited by 1 | Viewed by 793
Abstract
Wheat stripe rust (Puccinia striiformis f. sp. tritici, Pst) resistance and agronomic traits are crucial determinants of wheat yield. Elucidating the quantitative trait loci (QTLs) associated with these essential traits can furnish valuable genetic resources for improving both the yield [...] Read more.
Wheat stripe rust (Puccinia striiformis f. sp. tritici, Pst) resistance and agronomic traits are crucial determinants of wheat yield. Elucidating the quantitative trait loci (QTLs) associated with these essential traits can furnish valuable genetic resources for improving both the yield potential and disease resistance in wheat. Lantian 31 is an excellent Chinese winter wheat cultivar; multi-environment phenotyping across three ecological regions (2022–2024) confirmed stable adult-plant resistance (IT 1–2; DS < 30%) against predominant Chinese Pst races (CYR31–CYR34), alongside superior thousand-kernel weight (TKW) and kernel morphology. Here, we dissected the genetic architecture of these traits using a total of 234 recombinant inbred lines (RILs) derived from a cross between Lantian 31 and the susceptible cultivar Avocet S (AvS). Genotyping with a 15K SNP array, complemented by 660K SNP-derived KASP and SSR markers, identified four stable QTLs for stripe rust resistance (QYrlt.swust-1B, -1D, -2D, -6B) and eight QTLs governing plant height (PH), spike length (SL), and kernel traits. Notably, QYrlt.swust-1B (1BL; 29.9% phenotypic variance) likely represents the pleiotropic Yr29/Lr46 locus, while QYrlt.swust-1D (1DL; 22.9% variance) is the first reported APR locus on chromosome 1DL. A pleiotropic cluster on 1B (670.4–689.9 Mb) concurrently enhanced the TKW and the kernel width and area, demonstrating Lantian 31’s dual utility as a resistance and yield donor. The integrated genotyping pipeline—combining 15K SNP discovery, 660K SNP fine-mapping, and KASP validation—precisely delimited QYrlt.swust-1B to a 1.5 Mb interval, offering a cost-effective model for QTL resolution in common wheat. This work provides breeder-friendly markers and a genetic roadmap for pyramiding durable resistance and yield traits in wheat breeding programs. Full article
(This article belongs to the Section Crop Genetics, Genomics and Breeding)
Show Figures

Figure 1

16 pages, 3640 KB  
Article
Advanced Dense Text Detection in Graded Examinations Leveraging Chinese Character Components
by Renyuan Liu, Yunyu Shi, Xian Tang and Xiang Liu
Appl. Sci. 2025, 15(4), 1818; https://doi.org/10.3390/app15041818 - 10 Feb 2025
Viewed by 1683
Abstract
The dense text detection and segmentation of Chinese characters has always been a research hotspot due to the complex background and diverse scenarios. In the field of education, the detection of handwritten Chinese characters is affected by background noise, texture interference, etc. Especially [...] Read more.
The dense text detection and segmentation of Chinese characters has always been a research hotspot due to the complex background and diverse scenarios. In the field of education, the detection of handwritten Chinese characters is affected by background noise, texture interference, etc. Especially in low-quality handwritten text, character overlap or occlusion makes the character boundaries blurred, which increases the difficulty of detection and segmentation; In this paper, an improved EAST network CEE (Components-ECA-EAST Network), which fuses the attention mechanism with the feature pyramid structure, is proposed based on the analysis of the structure of Chinese character mini-components. The ECA (Efficient Channel Attention) attention mechanism is incorporated during the feature extraction phase; in the feature fusion stage, the convolutional features are extracted from the self-constructed mini-component dataset and then fused with the feature pyramid in a cascade manner, and finally, Dice Loss is used as the regression task loss function. The above improvements comprehensively improve the performance of the network in detecting and segmenting the mini-components and subtle strokes of handwritten Chinese characters; The CEE model was tested on the self-constructed dataset with an accuracy of 84.6% and a mini-component mAP of 77.6%, which is an improvement of 7.4% and 8.4%, respectively, compared to the original model; The constructed dataset and improved model are well suited for applications such as writing grade examinations, and represent an important exploration of the development of educational intelligence. Full article
Show Figures

Figure 1

23 pages, 5896 KB  
Article
A Lightweight Method for Ripeness Detection and Counting of Chinese Flowering Cabbage in the Natural Environment
by Mengcheng Wu, Kai Yuan, Yuanqing Shui, Qian Wang and Zuoxi Zhao
Agronomy 2024, 14(8), 1835; https://doi.org/10.3390/agronomy14081835 - 20 Aug 2024
Cited by 8 | Viewed by 2113
Abstract
The rapid and accurate detection of Chinese flowering cabbage ripeness and the counting of Chinese flowering cabbage are fundamental for timely harvesting, yield prediction, and field management. The complexity of the existing model structures somewhat hinders the application of recognition models in harvesting [...] Read more.
The rapid and accurate detection of Chinese flowering cabbage ripeness and the counting of Chinese flowering cabbage are fundamental for timely harvesting, yield prediction, and field management. The complexity of the existing model structures somewhat hinders the application of recognition models in harvesting machines. Therefore, this paper proposes the lightweight Cabbage-YOLO model. First, the YOLOv8-n feature pyramid structure is adjusted to effectively utilize the target’s spatial structure information as well as compress the model in size. Second, the RVB-EMA module is introduced as a necking optimization mechanism to mitigate the interference of shallow noise in the high-resolution sounding layer and at the same time to reduce the number of parameters in this model. In addition, the head uses an independently designed lightweight PCDetect detection head, which enhances the computational efficiency of the model. Subsequently, the neck utilizes a lightweight DySample upsampling operator to capture and preserve underlying semantic information. Finally, the attention mechanism SimAm is inserted before SPPF for an enhanced ability to capture foreground features. The improved Cabbage-YOLO is integrated with the Byte Tracker to track and count Chinese flowering cabbage in video sequences. The average detection accuracy of Cabbage-YOLO can reach 86.4%. Compared with the original model YOLOv8-n, its FLOPs, the its number of parameters, and the size of its weights are decreased by about 35.9%, 47.2%, and 45.2%, respectively, and its average detection precision is improved by 1.9% with an FPS of 107.8. In addition, the integrated Cabbage-YOLO with the Byte Tracker can also effectively track and count the detected objects. The Cabbage-YOLO model boasts higher accuracy, smaller size, and a clear advantage in lightweight deployment. Overall, the improved lightweight model can provide effective technical support for promoting intelligent management and harvesting decisions of Chinese flowering cabbage. Full article
(This article belongs to the Special Issue Advanced Machine Learning in Agriculture)
Show Figures

Figure 1

24 pages, 4810 KB  
Article
APTrans: Transformer-Based Multilayer Semantic and Locational Feature Integration for Efficient Text Classification
by Gaoyang Ji, Zengzhao Chen, Hai Liu, Tingting Liu and Bing Wang
Appl. Sci. 2024, 14(11), 4863; https://doi.org/10.3390/app14114863 - 4 Jun 2024
Cited by 3 | Viewed by 1945
Abstract
Text classification is not only a prerequisite for natural language processing work, such as sentiment analysis and natural language reasoning, but is also of great significance for screening massive amounts of information in daily life. However, the performance of classification algorithms is always [...] Read more.
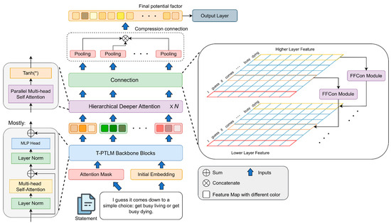
Text classification is not only a prerequisite for natural language processing work, such as sentiment analysis and natural language reasoning, but is also of great significance for screening massive amounts of information in daily life. However, the performance of classification algorithms is always affected due to the diversity of language expressions, inaccurate semantic information, colloquial information, and many other problems. We identify three clues in this study, namely, core relevance information, semantic location associations, and the mining characteristics of deep and shallow networks for different information, to cope with these challenges. Two key insights about the text are revealed based on these three clues: key information relationship and word group inline relationship. We propose a novel attention feature fusion network, Attention Pyramid Transformer (APTrans), which is capable of learning the core semantic and location information from sentences using the above-mentioned two key insights. Specially, a hierarchical feature fusion module, Feature Fusion Connection (FFCon), is proposed to merge the semantic features of higher layers with positional features of lower layers. Thereafter, a Transformer-based XLNet network is used as the backbone to initially extract the long dependencies from statements. Comprehensive experiments show that APTrans can achieve leading results on the THUCNews Chinese dataset, AG News, and TREC-QA English dataset, outperforming most excellent pre-trained models. Furthermore, extended experiments are carried out on a self-built Chinese dataset theme analysis of teachers’ classroom corpus. We also provide visualization work, further proving that APTrans has good potential in text classification work. Full article
Show Figures

Figure 1

17 pages, 4647 KB  
Article
Fine Segmentation of Chinese Character Strokes Based on Coordinate Awareness and Enhanced BiFPN
by Henghui Mo and Linjing Wei
Sensors 2024, 24(11), 3480; https://doi.org/10.3390/s24113480 - 28 May 2024
Cited by 9 | Viewed by 3636
Abstract
Considering the complex structure of Chinese characters, particularly the connections and intersections between strokes, there are challenges in low accuracy of Chinese character stroke extraction and recognition, as well as unclear segmentation. This study builds upon the YOLOv8n-seg model to propose the YOLOv8n-seg-CAA-BiFPN [...] Read more.
Considering the complex structure of Chinese characters, particularly the connections and intersections between strokes, there are challenges in low accuracy of Chinese character stroke extraction and recognition, as well as unclear segmentation. This study builds upon the YOLOv8n-seg model to propose the YOLOv8n-seg-CAA-BiFPN Chinese character stroke fine segmentation model. The proposed Coordinate-Aware Attention mechanism (CAA) divides the backbone network input feature map into four parts, applying different weights for horizontal, vertical, and channel attention to compute and fuse key information, thus capturing the contextual regularity of closely arranged stroke positions. The network’s neck integrates an enhanced weighted bi-directional feature pyramid network (BiFPN), enhancing the fusion effect for features of strokes of various sizes. The Shape-IoU loss function is adopted in place of the traditional CIoU loss function, focusing on the shape and scale of stroke bounding boxes to optimize the bounding box regression process. Finally, the Grad-CAM++ technique is used to generate heatmaps of segmentation predictions, facilitating the visualization of effective features and a deeper understanding of the model’s focus areas. Trained and tested on the public Chinese character stroke datasets CCSE-Kai and CCSE-HW, the model achieves an average accuracy of 84.71%, an average recall rate of 83.65%, and a mean average precision of 80.11%. Compared to the original YOLOv8n-seg and existing mainstream segmentation models like SegFormer, BiSeNetV2, and Mask R-CNN, the average accuracy improved by 3.50%, 4.35%, 10.56%, and 22.05%, respectively; the average recall rates improved by 4.42%, 9.32%, 15.64%, and 24.92%, respectively; and the mean average precision improved by 3.11%, 4.15%, 8.02%, and 19.33%, respectively. The results demonstrate that the YOLOv8n-seg-CAA-BiFPN network can accurately achieve Chinese character stroke segmentation. Full article
(This article belongs to the Section Sensor Networks)
Show Figures

Figure 1

18 pages, 2094 KB  
Article
Evolution Characteristics and Influencing Factors of City Networks in China: A Case Study of Cross-Regional Automobile Enterprises
by Daming Xu and Weiliang Shen
ISPRS Int. J. Geo-Inf. 2024, 13(5), 145; https://doi.org/10.3390/ijgi13050145 - 28 Apr 2024
Cited by 2 | Viewed by 2728
Abstract
The optimization of the spatial structure of the city network is conducive to the scientific spatial distribution of industries and the promotion of coordinated regional development. This study selected the top 100 automobile enterprises in the Chinese stock market that belong to China’s [...] Read more.
The optimization of the spatial structure of the city network is conducive to the scientific spatial distribution of industries and the promotion of coordinated regional development. This study selected the top 100 automobile enterprises in the Chinese stock market that belong to China’s pillar industry, a total of 1455 headquarters and branches, to establish an enterprise matrix. Based on the ownership linkage model, the evolution characteristics of city networks in China from 2000 to 2020 are revealed, and the influential factors of city networks are discussed using the negative binomial regression model. The findings are as follows: (1) there are significant differences in the status of automobile cities, forming a “pyramid network” hierarchy. (2) The agglomeration area of automobile cities has formed the development region of “4 + 4 + 1”. (3) The city network with hierarchical connections has formed a spatial structure of a “cross–cobweb” in the middle and “trapezoid–diamond” in the periphery. (4) Urban transportation conditions, the scientific research environment, the enterprise agglomeration economy, GDP per capita, and technological proximity positively impact the formation of a city network, but the total export–import volume has a negative impact. Overall, the government can use this study’s results to formulate policies for the automotive industry and urban development. Full article
Show Figures

Figure 1

13 pages, 5783 KB  
Article
Detection of Gannan Navel Orange Ripeness in Natural Environment Based on YOLOv5-NMM
by Binbin Zhou, Kaijun Wu and Ming Chen
Agronomy 2024, 14(5), 910; https://doi.org/10.3390/agronomy14050910 - 26 Apr 2024
Cited by 9 | Viewed by 2806
Abstract
In order to achieve fast and accurate detection of Gannan navel orange fruits with different ripeness levels in a natural environment under all-weather scenarios and then to realise automated harvesting of Gannan navel oranges, this paper proposes a YOLOv5-NMM (YOLOv5 with Navel orange [...] Read more.
In order to achieve fast and accurate detection of Gannan navel orange fruits with different ripeness levels in a natural environment under all-weather scenarios and then to realise automated harvesting of Gannan navel oranges, this paper proposes a YOLOv5-NMM (YOLOv5 with Navel orange Measure Model) object detection model based on the improvement in the original YOLOv5 model. Based on the changes in the phenotypic characteristics of navel oranges and the Chinese national standard GB/T 21488-2008, the maturity of Gannan navel oranges is tested. And it addresses and improves the problems of occlusion, dense distribution, small target size, rainy days, and light changes in the detection of navel orange fruits. Firstly, a new detection head of 160 × 160 feature maps is constructed in the detection layer to improve the multi-scale target detection layer of YOLOv5 and to increase the detection accuracy of the different maturity levels of Gannan navel oranges of small sizes. Secondly, a convolutional block attention module is incorporated in its backbone layer to capture the correlations between features in different dimensions to improve the perceptual ability of the model. Then, the weighted bidirectional feature pyramid network structure is integrated into the Neck layer to improve the fusion efficiency of the network on the feature maps and reduce the amount of computation. Lastly, in order to reduce the loss of the target of the Gannan Navel Orange due to occlusion and overlapping, the detection frame is used to remove redundancy using the Soft-NMS algorithm to remove redundant candidate frames. The results show that the accuracy rate, recall rate, and average accuracy of the improved YOLOv5-NMM model are 93.2%, 89.6%, and 94.2%, respectively, and the number of parameters is only 7.2 M. Compared with the mainstream network models, such as Faster R-CNN, YOLOv3, the original model of YOLOv5, and YOLOv7-tiny, it is superior in terms of the accuracy rate, recall rate, and average accuracy mean, and also performs well in terms of the detection rate and memory occupation. This study shows that the YOLOv5-NMM model can effectively identify and detect the ripeness of Gannan navel oranges in natural environments, which provides an effective exploration of the automated harvesting of Gannan navel orange fruits. Full article
(This article belongs to the Section Precision and Digital Agriculture)
Show Figures

Figure 1

17 pages, 1233 KB  
Article
Comparative Analysis of Virulence and Molecular Diversity of Puccinia striiformis f. sp. tritici Isolates Collected in 2016 and 2023 in the Western Region of China
by Tesfay Gebrekirstos Gebremariam, Fengtao Wang, Ruiming Lin and Hongjie Li
Genes 2024, 15(5), 542; https://doi.org/10.3390/genes15050542 - 25 Apr 2024
Cited by 2 | Viewed by 1770
Abstract
Puccinia striiformis f. sp. tritici (Pst) is adept at overcoming resistance in wheat cultivars, through variations in virulence in the western provinces of China. To apply disease management strategies, it is essential to understand the temporal and spatial dynamics of Pst [...] Read more.
Puccinia striiformis f. sp. tritici (Pst) is adept at overcoming resistance in wheat cultivars, through variations in virulence in the western provinces of China. To apply disease management strategies, it is essential to understand the temporal and spatial dynamics of Pst populations. This study aimed to evaluate the virulence and molecular diversity of 84 old Pst isolates, in comparison to 59 newer ones. By using 19 Chinese wheat differentials, we identified 98 pathotypes, showing virulence complexity ranging from 0 to 16. Associations between 23 Yr gene pairs showed linkage disequilibrium and have the potential for gene pyramiding. The new Pst isolates had a higher number of polymorphic alleles (1.97), while the older isolates had a slightly higher number of effective alleles, Shannon’s information, and diversity. The Gansu Pst population had the highest diversity (uh = 0.35), while the Guizhou population was the least diverse. Analysis of molecular variance revealed that 94% of the observed variation occurred within Pst populations across the four provinces, while 6% was attributed to differences among populations. Overall, Pst populations displayed a higher pathotypic diversity of H > 2.5 and a genotypic diversity of 96%. This underscores the need to develop gene-pyramided cultivars to enhance the durability of resistance. Full article
(This article belongs to the Special Issue Quality Gene Mining and Breeding of Wheat)
Show Figures

Figure 1

17 pages, 4706 KB  
Article
Gender Identification of Chinese Mitten Crab Juveniles Based on Improved Faster R-CNN
by Hao Gu, Ming Chen and Dongmei Gan
Appl. Sci. 2024, 14(2), 908; https://doi.org/10.3390/app14020908 - 21 Jan 2024
Cited by 4 | Viewed by 2670
Abstract
The identification of gender in Chinese mitten crab juveniles is a critical prerequisite for the automatic classification of these crab juveniles. Aiming at the problem that crab juveniles are of different sizes and relatively small, with unclear male and female characteristics and complex [...] Read more.
The identification of gender in Chinese mitten crab juveniles is a critical prerequisite for the automatic classification of these crab juveniles. Aiming at the problem that crab juveniles are of different sizes and relatively small, with unclear male and female characteristics and complex background environment, an algorithm C-SwinFaster for identifying the gender of Chinese mitten crab juveniles based on improved Faster R-CNN was proposed. This algorithm introduces Swin Transformer as the backbone network and an improved Path Aggregation Feature Pyramid Network (PAFPN) in the neck to obtain multi-scale high-level semantic feature maps, thereby improving the gender recognition accuracy of Chinese mitten crab male and female juveniles. Then, a self-attention mechanism is introduced into the region of interest pooling network (ROI Pooling) to enhance the model’s attention to the classification features of male and female crab juveniles and reduce background interference on the detection results. Additionally, we introduce an improved non-maximum suppression algorithm, termed Softer-NMS. This algorithm refines the process of determining precise target candidate boxes by modulating the confidence level, thereby enhancing detection accuracy. Finally, the focal loss function is introduced to train the model, reducing the weight of simple samples during the training process, and allowing the model to focus more on samples that are difficult to distinguish. Experimental results demonstrate that the enhanced C-SwinFaster algorithm significantly improves the identification accuracy of male and female Chinese mitten crab juveniles. The mean average precision (mAP) of this algorithm reaches 98.45%, marking a 10.33 percentage point increase over the original model. This algorithm has a good effect on the gender recognition of Chinese mitten crab juveniles and can provide technical support for the automatic classification of Chinese mitten crab juveniles. Full article
(This article belongs to the Special Issue Advanced Pattern Recognition & Computer Vision)
Show Figures

Figure 1

Back to TopTop