Previous Issue
Volume 4, December
 
 

Software, Volume 5, Issue 1 (March 2026) – 7 articles

  • Issues are regarded as officially published after their release is announced to the table of contents alert mailing list.
  • You may sign up for e-mail alerts to receive table of contents of newly released issues.
  • PDF is the official format for papers published in both, html and pdf forms. To view the papers in pdf format, click on the "PDF Full-text" link, and use the free Adobe Reader to open them.
Order results
Result details
Select all
Export citation of selected articles as:
23 pages, 648 KB  
Article
A Functional Yield-Based Traversal Pattern for Concise, Composable, and Efficient Stream Pipelines
by Fernando Miguel Carvalho
Software 2026, 5(1), 7; https://doi.org/10.3390/software5010007 - 10 Feb 2026
Abstract
The stream pipeline idiom provides a fluent and composable way to express computations over collections. It gained widespread popularity after its introduction in .NET in 2005, later influencing many platforms, including Java in 2014 with the introduction of Java Streams, and continues to [...] Read more.
The stream pipeline idiom provides a fluent and composable way to express computations over collections. It gained widespread popularity after its introduction in .NET in 2005, later influencing many platforms, including Java in 2014 with the introduction of Java Streams, and continues to be adopted in contemporary languages such as Kotlin. However, the set of operations available in standard libraries is limited, and developers often need to introduce operations that are not provided out of the box. Two options typically arise: implementing custom operations using the standard API or adopting a third-party collections library that offers a richer suite of operations. In this article, we show that both approaches may incur performance overhead, and that the former can also suffer from verbosity and reduced readability. We propose an alternative approach that remains faithful to the stream-pipeline pattern: developers implement the unit operations of the pipeline from scratch using a functional yield-based traversal pattern. We demonstrate that this approach requires low programming effort, eliminates the performance overheads of existing alternatives, and preserves the key qualities of a stream pipeline. Our experimental results show up to a 3× speedup over the use of native yield in custom extensions. Full article
Show Figures

Figure 1

24 pages, 892 KB  
Article
Integrating Continuous Compliance into DevSecOps Pipelines: A Data Engineering Perspective
by Aleksandr Zakharchenko
Software 2026, 5(1), 6; https://doi.org/10.3390/software5010006 - 10 Feb 2026
Abstract
Modern DevSecOps environments face a persistent tension between accelerating deployment velocity and maintaining verifiable compliance with regulatory, security, and internal governance standards. Traditional snapshot-in-time audits and fragmented compliance tooling struggle to capture the dynamic nature of containerized, continuous delivery, often resulting in compliance [...] Read more.
Modern DevSecOps environments face a persistent tension between accelerating deployment velocity and maintaining verifiable compliance with regulatory, security, and internal governance standards. Traditional snapshot-in-time audits and fragmented compliance tooling struggle to capture the dynamic nature of containerized, continuous delivery, often resulting in compliance drift and delayed remediation. This paper introduces the Continuous Compliance Framework (CCF), a data-centric reference architecture that embeds compliance validation directly into CI/CD pipelines. The framework treats compliance as a first-class, computable system property by combining declarative policies-as-code, standardized evidence collection, and cryptographically verifiable attestations. Central to the approach is a Compliance Data Lakehouse that transforms heterogeneous pipeline artifacts into a queryable, time-indexed compliance data product, enabling audit-ready evidence generation and continuous assurance. The proposed architecture is validated through an end-to-end synthetic microservice implementation. Experimental results demonstrate full policy lifecycle enforcement with a minimal pipeline overhead and sub-second policy evaluation latency. These findings indicate that compliance can be shifted from a post hoc audit activity to an intrinsic, verifiable property of the software delivery process without materially degrading deployment velocity. Full article
(This article belongs to the Special Issue Software Reliability, Security and Quality Assurance)
Show Figures

Figure 1

28 pages, 684 KB  
Article
Data-Centric Serverless Computing with LambdaStore
by Kai Mast, Suyan Qu, Aditya Jain, Andrea Arpaci-Dusseau and Remzi Arpaci-Dusseau
Software 2026, 5(1), 5; https://doi.org/10.3390/software5010005 - 21 Jan 2026
Viewed by 206
Abstract
LambdaStore is a data-centric serverless platform that breaks the split between stateless functions and external storage in classic cloud computing platforms. By scheduling serverless invocations near data instead of pulling data to compute, LambdaStore substantially reduces the state access cost that dominates today’s [...] Read more.
LambdaStore is a data-centric serverless platform that breaks the split between stateless functions and external storage in classic cloud computing platforms. By scheduling serverless invocations near data instead of pulling data to compute, LambdaStore substantially reduces the state access cost that dominates today’s serverless workloads. Leveraging its transactional storage engine, LambdaStore delivers serializable guarantees and exactly-once semantics across chains of lambda invocations—a capability missing in current Function-as-a-Service offerings. We make three key contributions: (1) an object-oriented programming model that ties function invocations with its data; (2) a transaction layer with adaptive lock granularity and an optimistic concurrency control protocol designed for serverless workloads to keep contention low while preserving serializability; and (3) an elastic storage system that preserves the elasticity of the serverless paradigm while lambda functions run close to their data. Under read-heavy workloads, LambdaStore lifts throughput by orders of magnitude over existing serverless platforms while holding end-to-end latency below 20 ms. Full article
Show Figures

Figure 1

19 pages, 495 KB  
Article
Mitigating Prompt Dependency in Large Language Models: A Retrieval-Augmented Framework for Intelligent Code Assistance
by Saja Abufarha, Ahmed Al Marouf, Jon George Rokne and Reda Alhajj
Software 2026, 5(1), 4; https://doi.org/10.3390/software5010004 - 21 Jan 2026
Viewed by 252
Abstract
Background: The implementation of Large Language Models (LLMs) in software engineering has provided new and improved approaches to code synthesis, testing, and refactoring. However, even with these new approaches, the practical efficacy of LLMs is restricted due to their reliance on user-given [...] Read more.
Background: The implementation of Large Language Models (LLMs) in software engineering has provided new and improved approaches to code synthesis, testing, and refactoring. However, even with these new approaches, the practical efficacy of LLMs is restricted due to their reliance on user-given prompts. The problem is that these prompts can vary a lot in quality and specificity, which results in inconsistent or suboptimal results for the LLM application. Methods: This research therefore aims to alleviate these issues by developing an LLM-based code assistance prototype with a framework based on Retrieval-Augmented Generation (RAG) that automates the prompt-generation process and improves the outputs of LLMs using contextually relevant external knowledge. Results: The tool aims to reduce dependence on the manual preparation of prompts and enhance accessibility and usability for developers of all experience levels. The tool achieved a Code Correctness Score (CCS) of 162.0 and an Average Code Correctness (ACC) score of 98.8% in the refactoring task. These results can be compared to those of the generated tests, which scored CCS 139.0 and ACC 85.3%, respectively. Conclusions: This research contributes to the growing list of Artificial Intelligence (AI)-powered development tools and offers new opportunities for boosting the productivity of developers. Full article
Show Figures

Figure 1

1 pages, 126 KB  
Retraction
RETRACTED: Stephenson, M.J. A Differential Datalog Interpreter. Software 2023, 2, 427–446
by Matthew James Stephenson
Software 2026, 5(1), 3; https://doi.org/10.3390/software5010003 - 21 Jan 2026
Viewed by 162
Abstract
The Journal retracts the article titled, “A Differential Datalog Interpreter” [...] Full article
27 pages, 520 KB  
Article
rUnit—A Framework for Test Analysis of C Programs
by Peter Backeman
Software 2026, 5(1), 2; https://doi.org/10.3390/software5010002 - 2 Jan 2026
Viewed by 314
Abstract
Asserting program correctness is a longstanding challenge in software development that consumes lots of resources and manpower. It is often accomplished through software testing at various levels. One such level is unit testing, where the behaviour of individual components is tested. In this [...] Read more.
Asserting program correctness is a longstanding challenge in software development that consumes lots of resources and manpower. It is often accomplished through software testing at various levels. One such level is unit testing, where the behaviour of individual components is tested. In this paper, we introduce the concept of test analysis, which instead of executing unit tests, analyses them to establish their outcome. This is line with previous approaches towards using formal methods for program verification; however, we introduce a middle layer called the test analysis framework, which allows for the introduction of new capabilities. We (briefly) formalize ordinary testing and test analysis to define the relation between the two. We introduce the notion of rich tests with a syntax and semantic instantiated for C. A prototype framework is implemented and extended to handle property-based stubbing and non-deterministic string variables. A few select examples are presented to demonstrate the capabilities of the framework. Full article
Show Figures

Figure 1

19 pages, 5507 KB  
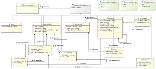
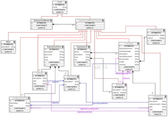
Article
RoboDeploy: A Metamodel-Driven Framework for Automated Multi-Host Docker Deployment of ROS 2 Systems in IoRT Environments
by Miguel Ángel Barcelona, Laura García-Borgoñón, Pablo Torner and Ariadna Belén Ruiz
Software 2026, 5(1), 1; https://doi.org/10.3390/software5010001 - 19 Dec 2025
Viewed by 470
Abstract
Robotic systems increasingly operate in complex and distributed environments, where software deployment and orchestration pose major challenges. This paper presents a model-driven approach that automates the containerized deployment of robotic systems in Internet of Robotic Things (IoRT) environments. Our solution integrates Model-Driven Engineering [...] Read more.
Robotic systems increasingly operate in complex and distributed environments, where software deployment and orchestration pose major challenges. This paper presents a model-driven approach that automates the containerized deployment of robotic systems in Internet of Robotic Things (IoRT) environments. Our solution integrates Model-Driven Engineering (MDE) with containerization technologies to improve scalability, reproducibility, and maintainability. A dedicated metamodel introduces high-level abstractions for describing deployment architectures, repositories, and container configurations. A web-based tool enables collaborative model editing, while an external deployment automator generates validated Docker and Compose artifacts to support seamless multi-host orchestration. We validated the approach through real-world experiments, which show that the method effectively automates deployment workflows, ensures consistency across development and production environments, and significantly reduces configuration effort. These results demonstrate that model-driven automation can bridge the gap between Software Engineering (SE) and robotics, enabling Software-Defined Robotics (SDR) and supporting scalable IoRT applications. Full article
(This article belongs to the Topic Software Engineering and Applications)
Show Figures

Figure 1

Previous Issue
Back to TopTop