Next Article in Journal
Architecting Systems of Systems with Different Levels of Centralized Decision-Making
Previous Article in Journal
Investigation of Structural, Optical, and Frequency-Dependent Dielectric Properties of Barium Zirconate (BaZrO3) Ceramic Prepared via Wet Chemical Auto-Combustion Technique
 
 
Font Type:
Arial Georgia Verdana
Font Size:
Aa Aa Aa
Line Spacing:
Column Width:
Background:
Proceeding Paper

Monitoring and Data Distribution of the Galileo High-Accuracy Service System and User Performance †

European Commission Joint Research Centre, 21027 Ispra, Italy
*
Author to whom correspondence should be addressed.
Presented at the European Navigation Conference 2024, Noordwijk, The Netherlands, 22–24 May 2024.
Eng. Proc. 2025, 88(1), 13; https://doi.org/10.3390/engproc2025088013
Published: 20 March 2025
(This article belongs to the Proceedings of European Navigation Conference 2024)

Abstract

Global Navigation Satellite Systems (GNSSs) provide free services such as the Galileo High-Accuracy Service (HAS) to enhance navigation precision. The Joint Research Centre (JRC) developed a monitoring system for HAS corrections from Galileo signals and the internet, comparing them with Multi-GNSS Experiment (MGEX) products. HAS is also exploited to compute daily position and timing solutions of IGS stations and JRC receivers. Performance is evaluated by analyzing HAS ephemeris errors and positioning accuracy considering single- and dual-constellation modes. Signal-in-space and Internet data distribution HAS corrections, their streams, and the derived experimental HAS products are stored at the JRC and made available for research.

1. Introduction

High accuracy in Global Navigation Satellite System (GNSS) services is crucial for a wide range of applications that require precise positioning, navigation, and timing information for sustaining precision, safety and reliability, efficiency and productivity, scientific research, environmental monitoring, infrastructure and urban planning [1]. In January 2023, Galileo launched its initial High-Accuracy Service (HAS), providing State Space Representation (SSR) corrections for GNSS through signal-in-space (SIS) [2] and internet data dissemination (IDD) [3]. The Galileo HAS signal is transmitted on the E6-B frequency band (1260–1300 MHz), separate from the Open Service signals. HAS messages include corrections for satellite orbits, clocks, and code biases for both Galileo and the Global Positioning System (GPS) [4]. The Galileo HAS message structure uses Reed–Solomon encoding and decoding [5,6] to ensure the accuracy and integrity of transmitted positioning data. This error-correcting code adds redundancy to the HAS message, allowing the receiver to detect and correct errors that may have occurred during transmission and enabling users to quickly receive and apply the corrections [7,8,9,10,11].
Currently, HAS allows user positioning horizontal accuracy within 20 cm at 95% and vertical accuracy within 40 cm at 95%, a significant improvement over the meter-level accuracy of the Open Service. When at full service, HAS aims to provide target positioning accuracy within 5 min of initialization worldwide and 100 s over Europe, thanks to the provision of ionosphere correction covering the European Coverage Area (ECA). This level of accuracy and fast convergence time makes Galileo HAS suitable for a wide range of applications, including precision agriculture, autonomous vehicles, and surveying.
Studies [12,13,14,15,16,17,18,19,20] have shown that the signal-in-space performance of HAS can achieve the targeted service level, contingent on sufficient availability of satellites and ground infrastructure. The results indicate that HAS can achieve its advertised accuracy levels under optimal conditions, with a clear view of the sky and minimal signal obstructions. User equipment and receivers must be HAS-compatible to fully utilize the service. Analysis of the user segment has focused on receiver algorithms for applying corrections, convergence times, and the impact of local environmental factors.
Additionally, Multi-GNSS (Galileo + GPS) solutions using HAS corrections have demonstrated improved accuracy and reliability compared to single-constellation solutions [13,14,18,19]. Initial analyses and testing have confirmed the service’s capabilities, but ongoing research, development, and field testing are essential for continued improvement and user adoption. As HAS becomes fully operational and more widely used, further studies will provide additional insights into its performance and utility across various applications.
To ensure consistent daily global monitoring of the service and user positioning performance, an automatic processing setup has been implemented at the Navigation Laboratory of the Joint Research Center (JRC) of the European Commission to evaluate the performance of Galileo HAS. The performance evaluation is conducted at both the HAS product level and the user positioning level. In this contribution, Section 2 describes the hardware and software setup implemented at JRC for the Galileo HAS monitoring and data distribution, while Section 3 shows some of the results of the monitoring processing, including correction availability, satellite ephemeris, clock and bias comparisons and user positioning accuracy. Finally, Section 4 presents the conclusions of the study.

2. Monitoring Architecture and Setup

The HAS corrections disseminated via SIS are obtained from the receivers at the JRC lab. A reference receiver outputs the binary stream of Galileo C/NAV raw messages in SBF format and the full set of GNSS observables in RINEX format. The raw C/NAV messages are converted into RTCM3 (Radio Technical Commission for Maritime Services) format using a real-time parser written in Python, HASlib (a product of the work conducted under the project Precise and Authentic User Location Analysis –PAULA–), funded by the European Commission DG-DEFIS under contract DEFIS/2020/OP/0002) [21,22,23]. The RTCM3 streams from the E6-capable receiver in the laboratory and the Galileo Service Center (GSC) NTRIP (Networked Transport of RTCM via Internet Protocol) caster are parsed, logged 24/7, and archived in separate hourly ASCII SSR files by means of the Bundesamt für Kartographie und Geodäsie (BKG) NTRIP client (BNC) software v2.12.18 [24]. One receiver is sufficient to collect the HAS data, containing the clock and orbit corrections and the satellite code biases, for all the corrected satellites worldwide. The JRC HAS monitoring laboratory setup adopts the following equipment:
  • Multi-frequency GNSS antennas;
  • Reference and corrections receivers;
  • Real-Time Kinematic (RTK) base station;
  • HAS server PC.
The following applications are used in the HAS server PC to process and generate the data:
  • Applications to extract GNSS measurements, ephemeris, HAS corrections and RTK solution from the binary log into RINEX and correction files;
  • The HAS SIS message decoder, to decode the HAS message from Galileo C/NAV and save it in an SSR format;
  • The BKG NTRIP client (BNC) v2.12.1, to log the HAS IDD corrections from the GSC HAS caster;
  • The HAS ephemeris creator, to combine MGEX CODE broadcast ephemeris products with the SSR HAS corrections and create the HAS products—SP3, CLK, BIA files;
  • The HAS ephemeris comparator, to compare the HAS products to MGEX final ephemeris;
  • The HAS User Algorithm [12], to process IGS station and Novatel Rinex data together with orbit clock and bias products to compute the Precise Point Positioning (PPP) solutions;
  • HAS positioning comparator, to compare the PPP solutions with respect to the reference solutions;
  • Plot tools, to generate time series, the cumulative distribution function (CDF), and infographics to show ephemeris and positioning performances.
The following data storage systems are accumulated, produced and stored:
  • Measurement, ephemeris, and raw C/NAV binary log;
  • HAS SIS message log (binary RTCM3SSR and ASCII SSR format);
  • HAS IDD message log (ASCII SSR format);
  • HAS SIS and IDD products files (SP3, CLK, BIA);
  • MGEX CODE Broadcast, Rapid and Final products (RINEX nav, SP3, CLK, BIA);
  • IGS station RINEX (RINEX);
  • PPP solutions.
The HAS SIS ASCII SSR files, logging the HAS correction obtained via SIS, contains the validity interval index according to the HAS SIS ICD [2] instead of the update rate index, as requested by the BNC ASCII SSR format [24]. This is because the HAS SIS data provide only the validity interval of the distributed corrections and biases and not their update rate. To avoid further incompliance, the orbit corrections obtained from HAS SIS are inverted in sign when logged in the ASCII SSR files.
Although the HAS IDD ICD [3] specifies to use the time of reception of the message as the time of applicability (TOA), during processing, the TOA reported in the RTCM message was adopted for orbits and clocks. This deviation from the HAS IDD ICD produces HAS ephemeris and the clock errors differ at the 1 mm level with respect to the ephemeris and clock obtained, adopting the time of reception as requested by the HAS IDD ICD. For biases, instead, the epoch of the latest RTCM orbit fields must be adopted instead of the epoch reported with the biases if this last epoch is observed prior to the epoch of the orbit. This deviation from the HAS IDD ICD allows us to use the BNC software as it is, without needing to modify the SW for use with the HAS RTCM stream.
The HAS products are generated by integrating the HAS corrections in the ASCII SSR SIS and IDD files with the MGEX CODE broadcast ephemeris. This process yields SP3, CLK, and BIA files at the time of applicability of the corrections.
Subsequently, the HAS products are compared against the rapid and final MGEX CODE products. The stability of satellite code biases is evaluated based on their accuracy (standard deviation (STD)), rather than their precision (root mean square (RMS)). This approach is taken because the estimable satellite code biases at the provider side are combined with network- and signal-dependent biases, which may differ significantly for the different products. Since bias differences between the products may not necessarily pose a problem for positioning, as they can be absorbed by the estimable slant ionosphere and user clock error and code bias parameters, these biases are neglected in the comparison.
User positioning performances are evaluated using the HAS and MGEX products to compute the PPP solution of 14 IGS stations worldwide. The PPP solution is evaluated against the IGS SINEX solutions for the IGS stations. The PPP processing is performed using different software: a JRC realization of the HAS reference user algorithm (UA) and a PPP SW procured by the European Union Agency for the Space Programme (EUSPA, the PPP software has been implemented in the framework of the HAS User Terminal –HAS UT– procurement by EUSPA, under the Project “Galileo Reference High-Accuracy Service User Algorithm and User Terminal”, ref. GSA/OP/25/19). Both software are based on a pre-processing performing a Single Epoch PVT (SE PVT) followed by a satellite–satellite single difference (SD) PPP (i.e., without integer ambiguity resolution) extended Kalman filter (EKF). The PPP results shown in this contribution are the ones obtained with the EUSPA software as at its final delivery to the procurement.
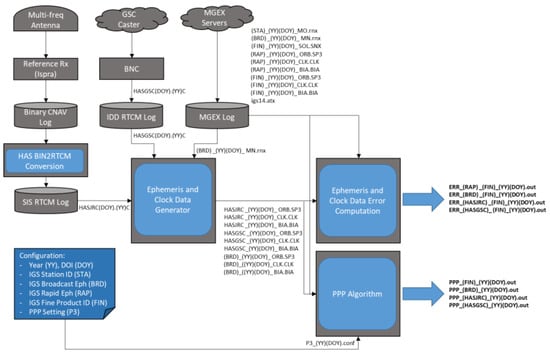
The full data processing scheme described above is illustrated in Figure 1.
The observation RINEX files are gathered from the IGS stations listed in Table 1. The stations have been selected with the criteria to ensure a geographically diverse distribution, encompassing stations distributed across different latitudes and worldwide.

3. Sample Results

In this section, sample results generated using the monitoring tool described above are presented. At first, the ephemeris and clock errors are considered, then the analysis in the PVT domain is shown.

3.1. Monitoring Results Ephemerides Error

The ephemerides and satellite clock error are computed as the difference with respect to the IGS products. The monitoring tool is able to compute the error using, as a reference, rapid products for near-real-time monitoring and final products for post-processing analysis. In this study, only the results related to the final products are shown to limit the repetition of similar findings.
Figure 2 shows the time evolution of the satellite position radial (the six boxes on the left) and clock (the six boxed on the right) errors for the three considered cases: broadcast ephemerides (upper boxes), HAS SIS products (central boxes), and HAS IDD products (lower boxes). From the figure, it can be noted that the application of the HAS corrections reduces the radial error for all the satellites. For example, considering the Galileo satellite E13, the RMS error is reduced from 10 cm for the broadcast case to 2 cm when SIS and IDD corrections are applied. No meaningful radial differences can be appreciated between the application of SIS and IDD correction: overall, the mean and RMS values for the two cases are almost identical for all the satellites (mm level differences, except for E33). The benefits of the application of the corrections are also evident for the clock errors: a clear reduction in the RMS error can be noted when comparing the error of the refined clocks (using SIS and IDD corrections) to that of the broadcast products. IDD and SIS corrections also demonstrate similar performances for the clock error.
Figure 3 and Figure 4 show, respectively, the radial component errors and the satellite clock errors over a period of one month. In the top boxes, the Galileo case is shown while, in the bottom ones, GPS satellites are considered. For each satellite, identified by its ID, the colored dots represent the occurrences of the difference over the 95%-ile, the black line shows the 95%-ile, the rectangle represents the STD, and the horizontal line shows the median value of the errors for the period of interest. The improvement in HAS products over the OS ephemeris is noticeable for both IDD and SIS corrections.

3.2. PPP Results

The performance in the positioning domain is analyzed using the 14 IGS stations listed in Section 2.
Figure 5 shows the PPP horizontal and vertical errors in the three cases explained above over a period of 1 day. In a static receiver case, the convergence times are the typical PPP processing times (30–45 min to the cm level for the final products and to 20/40 cm H/V for HAS), with HAS products showing an improvement over the broadcast data, achieving, in the long term, performance comparable to the final products. The PPP processor uses an adaptive EKF with process noise that is tuned by the user velocity.
In Figure 6, 95% of the horizontal (H, on the left) and vertical (V, on the right) position errors over one month of data in January 2024 are shown for all the considered stations. Three cases are considered, adopting the same PPP algorithm and the same GNSS measurements but using ephemeris in different cases:
  • Broadcast;
  • HAS SIS products;
  • Final MGEX Products.
Figure 6. Worldwide PPP performance considering three configurations: using broadcast ephemerides (outer circle), HAS SIS products (middle circle), and Final IGS products (inner circle). The circle of the marker and the filling color are coded with the 95% of the horizontal (left) and vertical (right) error of PPP solutions over one month.
Figure 6. Worldwide PPP performance considering three configurations: using broadcast ephemerides (outer circle), HAS SIS products (middle circle), and Final IGS products (inner circle). The circle of the marker and the filling color are coded with the 95% of the horizontal (left) and vertical (right) error of PPP solutions over one month.
Engproc 88 00013 g006
The three configurations are represented by three concentric circles. The circle radius and color are coded as a function of the 95% of the H/V position error. From Figure 6, the final MGEX products guarantee the most accurate solutions, below 10 cm for almost all the stations (with AMC4 in Colorado Springs being the exception). This is a benchmark case used for reference, from the moment that the MGEX final products were not available in real time. Although the application of HAS corrections does not allow us to reach the accuracy of the final IGS products, clear benefits emerged with respect to the broadcast-only case. When HAS SIS correction is applied, 95% of the error is below 20 cm (H) and 40 cm (V) for all the stations (except AMC4), which is the service accuracy target, while when only Broadcast products are used, larger error are obtained. The gray shadowed areas represent the limits of the current Galileo service area as defined in the Galileo HAS SDD [1].

4. Conclusions

The Galileo HAS system and user performance monitoring system provides valuable insights into the effectiveness and efficiency of user operations. Monitoring the Galileo HAS system allows for near real-time tracking of user performance, enabling quick identification of any issues or areas for improvement.
The distribution of data to users allows for transparency and accountability, as well as empowering users to make informed decisions and adjustments to their operations. The system has the potential to improve overall performance and productivity, as well as facilitating better communication and collaboration among users. Further research and development in this area could lead to even more sophisticated positioning algorithms and comprehensive monitoring and data distribution systems, with potential applications across various industries and sectors.

Author Contributions

Conceptualization, P.Z., J.F.-G. and M.P.; methodology, P.Z.; software, F.M., C.G. and J.F.-G.; validation, F.M., C.G. and P.Z.; formal analysis, P.Z. and C.G.; investigation, F.M., C.G. and J.F.-G.; resources, M.P. and J.F.-G.; data curation, F.M., C.G. and J.F.-G.; writing—original draft preparation, P.Z.; writing—review and editing, P.Z. and C.G.; visualization, C.G. and P.Z.; supervision, P.Z.; project administration, P.Z.; funding acquisition, M.P. and J.F.-G. All authors have read and agreed to the published version of the manuscript.

Funding

This research received no external funding.

Institutional Review Board Statement

Not applicable.

Informed Consent Statement

Not applicable.

Data Availability Statement

The datasets presented in this article are part of a validation process and can be made available for research.

Acknowledgments

We would like to express our sincere gratitude to the European Union Agency for the Space Programme (EUSPA) for the provision of the PPP software, part of the HAS user terminal procurement.

Conflicts of Interest

The authors declare no conflicts of interest.

References

  1. European Union Agency for the Space Programme. EUSPA EO and GNSS Market Report.2022/Issue 1. LU: Publications Office. 2022. Available online: https://data.europa.eu/doi/10.2878/94903 (accessed on 7 December 2022).
  2. European Union. European GNSS (Galileo) High Accuracy Service Signal-In-Space Interface Control Document (HAS SIS ICD). Available online: https://www.gsc-europa.eu/sites/default/files/sites/all/files/Galileo_HAS_SIS_ICD_v1.0.pdf (accessed on 24 January 2023).
  3. European Union. European GNSS (Galileo) High Accuracy Service Internet Data Distribution Interface Control Document (HAS Internet Data Distribution ICD). Available online: https://www.gsc-europa.eu/galileo/services/galileo-high-accuracy-service-has/internet-data-distribution-registration-form (accessed on 24 January 2023).
  4. European Union. Galileo HAS Service Definition Document. Available online: https://www.gsc-europa.eu/sites/default/files/sites/all/files/Galileo-HAS-SDD_v1.0.pdf (accessed on 24 January 2023).
  5. Fernández-Hernández, I.; Senni, T.; Borio, D.; Vecchione, G. High-parity vertical Reed-Solomon codes for long GNSS high-accuracy messages. Navig. J. Inst. Navig. 2020, 67, 365–378. [Google Scholar] [CrossRef]
  6. Gioia, C.; Borio, D.; Susi, M.; Fernandez-Hernandez, I. The Galileo High Accuracy Service (HAS): Decoding and Processing Live Corrections for Code-Based Positioning. In Proceedings of the 2022 International Technical Meeting of the Institute of Navigation, Long Beach, CA, USA, 25–27 January 2022; pp. 1065–1074. [Google Scholar] [CrossRef]
  7. Borio, D.; Senni, T.; Fernandez-Hernandez, I. Experimental Analysis of a Candidate Galileo E6-B Data Dissemination Scheme. In Proceedings of the 2020 International Technical Meeting of the Institute of Navigation, San Diego, CA, USA, 21–24 January 2020; pp. 509–520. [Google Scholar] [CrossRef]
  8. Susi, M.; Borio, D. Galileo E6-B Tracking with Non-coherent Integration and Kalman Filtering. In Proceedings of the 32nd International Technical Meeting of the Satellite Division of the Institute of Navigation (ION GNSS+ 2019), Miami, FL, USA, 16–20 September 2019; pp. 3528–3542. [Google Scholar] [CrossRef]
  9. Susi, M.; Borio, D. Kalman filtering with noncoherent integrations for Galileo E6-B tracking. Navigation 2020, 67, 601–618. [Google Scholar] [CrossRef]
  10. Krol, I.; Bodenbach, M.; Winkel, J.; Seco-Granados, G.; Fernandez-Hernandez, I.; Göhler, E. A Galileo E6-B/C Receiver: Signals, Prototype, Tests and Performance. In Proceedings of the 29th International Technical Meeting of the Satellite Division of the Institute of Navigation (ION GNSS+ 2016), Portland, Oregon, 12–16 September 2016; pp. 486–496. [Google Scholar] [CrossRef]
  11. Borio, D.; Susi, M. Non-Coherent Processing of Galileo E6b Signals. In Proceedings of the 31st International Technical Meeting of the Satellite Division of the Institute of Navigation (ION GNSS+ 2018), Miami, FL, USA, 24–28 September 2018; pp. 4258–4270. [Google Scholar] [CrossRef]
  12. Pintor, P.; González, E.; Senado, A.; Bohlig, P.; Sperl, A.; Henkel, P.; Simón, J.; Hernández, C.; de Blas, J.; Vázquez, J. Galileo High Accuracy Service (HAS) Algorithm and Receiver Development and Testing. In Proceedings of the 35th International Technical Meeting of the Satellite Division of the Institute of Navigation (ION GNSS+ 2022), Denver, CO, USA, 19–23 September 2022; pp. 836–851. [Google Scholar] [CrossRef]
  13. Cucchi, L.; Gioia, C.; Senni, T.; Paonni, M. Galileo High Accuracy Service: An automotive test. In Proceedings of the 2023 IEEE International Workshop on Metrology for Automotive (MetroAutomotive), Modena, Italy, 28–30 June 2023; pp. 122–126. [Google Scholar]
  14. Cucchi, L.; Damy, S.; Gioia, C.; Motella, B.; Paonni, M. Testing the Galileo High Accuracy Service in Different Operational Scenarios. In Proceedings of the 36th International Technical Meeting of the Satellite Division of the Institute of Navigation, Denver, CO, USA, 11–15 September 2023; pp. 2712–2722. [Google Scholar] [CrossRef]
  15. Fernandez-Hernandez, I.; Chamorro-Moreno, A.; Cancela-Diaz, S.; Calle-Calle, J.D.; Zoccarato, P.; Blonski, D.; Senni, T.; de Blas, F.J.; Hernández, C.; Simón, J.; et al. Galileo high accuracy service: Initial definition and performance. GPS Solut. 2022, 26, 65. [Google Scholar] [CrossRef]
  16. Martini, I.; Susi, M.; Cucchi, L.; Fernandez-Hernandez, I. Galileo high accuracy service performance and anomaly mitigation capabilities. GPS Solut. 2023, 28, 25. [Google Scholar] [CrossRef]
  17. Galileo’s High Accuracy Service: Field Experimentation of Data Dissemination Schemes—Inside GNSS—Global Navigation Satellite Systems Engineering, Policy, and Design. Available online: https://insidegnss.com/galileos-high-accuracy-service-field-experimentation-of-data-dissemination-schemes/ (accessed on 30 March 2021).
  18. Hauschild, A.; Montenbruck, O.; Steigenberger, P.; Martini, I.; Fernandez-Hernandez, I. Orbit determination of Sentinel-6A using the Galileo high accuracy service test signal. GPS Solut. 2022, 26, 120. [Google Scholar] [CrossRef]
  19. Naciri, N.; Yi, D.; Bisnath, S.; de Blas, F.J.; Capua, R. Assessment of Galileo High Accuracy Service (HAS) test signals and preliminary positioning performance. GPS Solut. 2023, 27, 73. [Google Scholar] [CrossRef] [PubMed]
  20. Miguez, J.; Oliveira-Salgueiro, F.; Psychas, D.; Galletti, E.; Zoccarato, P.; Blonski, D.; Garcia-Molina, J.A. Precise Point Positioning Performance Assessment Setup for Galileo High Accuracy Service. In Proceedings of the 36th International Technical Meeting of the Satellite Division of the Institute of Navigation (ION GNSS+ 2023), Denver, CO, USA, 6 October 2023; pp. 2465–2475. [Google Scholar] [CrossRef]
  21. Horst, O. Implementation of an Open-Source Software Suite for the Galileo High Accuracy Service. Master’s Thesis, School of Electrical Engineering, Aalto University, Espoo, Finland, 2021. Available online: https://aaltodoc.aalto.fi/server/api/core/bitstreams/36554201-2090-434f-83ac-ff88748f5e5a/content (accessed on 24 January 2023).
  22. Horst, O.; Kirkko-Jaakkola, M.; Malkamäki, T.; Kaasalainen, S.; Fernández-Hernández, I.; Moreno, A.C.; Díaz, S.C. HASlib: An Open-Source Decoder for the Galileo High Accuracy Service. In Proceedings of the 35th International Technical Meeting of the Satellite Division of the Institute of Navigation (ION GNSS+ 2022), Denver, CO, USA, 19–23 September 2022; pp. 2625–2633. [Google Scholar] [CrossRef]
  23. Prol, F.S.; Kirkko-Jaakkola, M.; Horst, O.; Malkamäki, T.; Bhuiyan, M.Z.H.; Kaasalainen, S.; Fernández-Hernández, I. Enabling the Galileo high accuracy service with open-source software: Integration of HASlib and RTKLIB. GPS Solut. 2024, 28, 71. [Google Scholar] [CrossRef]
  24. Weber, G.; Mervart, L.; Stürze, A. BKG Ntrip Client (BNC): Version 2.12. in Mitteilungen des Bundesamtes für Kartographie und Geodäsie, no. 49. Frankfurt am Main: Verlag des Bundesamtes für Kartographie und Geodäsie. 2016. Available online: https://software.rtcm-ntrip.org/export/HEAD/ntrip/branches/BNC_2.12/src/bnchelp.html (accessed on 24 January 2023).
Figure 1. Workflow of the JRC HAS monitoring tool.
Figure 1. Workflow of the JRC HAS monitoring tool.
Engproc 88 00013 g001
Figure 2. Satellite position radial (the six boxes on the left) and clock (the six boxes on the right) errors as a function of the time. The errors are computed with respect to the Final MGEC CODE products. The upper boxes shows the results for the Broadcast case, the central boxes for the HAS SIS products, and the lower boxes for the HAS IDD products. Galileo’s performance is presented on the left, while the GPS performance is presented on the right of each group of six boxes. On the bottom, the detailed mean and RMS of the radial and clock errors for Galileo and GPS are presented for the same cases.
Figure 2. Satellite position radial (the six boxes on the left) and clock (the six boxes on the right) errors as a function of the time. The errors are computed with respect to the Final MGEC CODE products. The upper boxes shows the results for the Broadcast case, the central boxes for the HAS SIS products, and the lower boxes for the HAS IDD products. Galileo’s performance is presented on the left, while the GPS performance is presented on the right of each group of six boxes. On the bottom, the detailed mean and RMS of the radial and clock errors for Galileo and GPS are presented for the same cases.
Engproc 88 00013 g002
Figure 3. Radial error for the Galileo (top) and GPS (bottom) satellites of HAS SIS (yellow), HAS IDD (red), and broadcast (blue) ephemeris. The error is computed with respect to MGEX CODE Final SP3 over one week (left) and one month (right).
Figure 3. Radial error for the Galileo (top) and GPS (bottom) satellites of HAS SIS (yellow), HAS IDD (red), and broadcast (blue) ephemeris. The error is computed with respect to MGEX CODE Final SP3 over one week (left) and one month (right).
Engproc 88 00013 g003
Figure 4. Satellite clock error for the Galileo (top) and GPS (bottom) satellites of HAS SIS (yellow), HAS IDD (red) and broadcast (blue) ephemeris. The error is computed with respect to MGEX CODE Final Clock products for one week (left) and one month (right).
Figure 4. Satellite clock error for the Galileo (top) and GPS (bottom) satellites of HAS SIS (yellow), HAS IDD (red) and broadcast (blue) ephemeris. The error is computed with respect to MGEX CODE Final Clock products for one week (left) and one month (right).
Engproc 88 00013 g004
Figure 5. One-day PPP solution for the three cases with broadcast, HAS products, and MGEX final products for KIR0.
Figure 5. One-day PPP solution for the three cases with broadcast, HAS products, and MGEX final products for KIR0.
Engproc 88 00013 g005
Table 1. IGS stations list.
Table 1. IGS stations list.
IDLat. (°)Long. (°)Height (m)ReceiverCountry/Region
KIR067.8775721.06023498SEPT POLARX5Kiruna, Sweden
BOR152.2769617.07346124.9TRIMBLE NETR9Borowiec, Poland
SUTH−32.380220.810461799.766SEPT POLARX5Sutherland, South Africa
URUM43.8079587.60067858.9JAVAD TRE_3Urumqi, China
LPAL28.76396−17.89382207LEICA GR50Roque de los Muchachos, Spain
ALBH48.3898−123.48732SEPT POLARX5Victoria, Canada
ALIC−23.6701133.8855603.2SEPT POLARX5Alice Springs, Australia
JDPR26.2067173.02383168.2TRIMBLE ALLOYJodhpur, India
JOG2−7.76381110.3725174.4SEPT POLARX5Yogyakarta, Indonesia
SANT−33.1503−70.6686723.0746SEPT POLARX5Santiago, Chile
AMC438.80312−104.5251911.394SEPT POLARX5TRColorado Springs, USA
VACS−20.297157.49704420.4SEPT POLARX5Vacoas, Mauritius
Disclaimer/Publisher’s Note: The statements, opinions and data contained in all publications are solely those of the individual author(s) and contributor(s) and not of MDPI and/or the editor(s). MDPI and/or the editor(s) disclaim responsibility for any injury to people or property resulting from any ideas, methods, instructions or products referred to in the content.

Share and Cite

MDPI and ACS Style

Zoccarato, P.; Menzione, F.; Gioia, C.; Fortuny-Guasch, J.; Paonni, M. Monitoring and Data Distribution of the Galileo High-Accuracy Service System and User Performance. Eng. Proc. 2025, 88, 13. https://doi.org/10.3390/engproc2025088013

AMA Style

Zoccarato P, Menzione F, Gioia C, Fortuny-Guasch J, Paonni M. Monitoring and Data Distribution of the Galileo High-Accuracy Service System and User Performance. Engineering Proceedings. 2025; 88(1):13. https://doi.org/10.3390/engproc2025088013

Chicago/Turabian Style

Zoccarato, Paolo, Francesco Menzione, Ciro Gioia, Joaquim Fortuny-Guasch, and Matteo Paonni. 2025. "Monitoring and Data Distribution of the Galileo High-Accuracy Service System and User Performance" Engineering Proceedings 88, no. 1: 13. https://doi.org/10.3390/engproc2025088013

APA Style

Zoccarato, P., Menzione, F., Gioia, C., Fortuny-Guasch, J., & Paonni, M. (2025). Monitoring and Data Distribution of the Galileo High-Accuracy Service System and User Performance. Engineering Proceedings, 88(1), 13. https://doi.org/10.3390/engproc2025088013

Article Metrics

Back to TopTop