A Hybrid Graph-Coloring and Metaheuristic Framework for Resource Allocation in Dynamic E-Health Wireless Sensor Networks
Abstract
1. Introduction
2. Literature Review
- Reliability: The guarantee that data packets are delivered successfully. High interference directly degrades reliability.
- Timeliness (Latency): The time taken for a packet to travel from sensor to sink. As noted by [26], some critical medical alerts require latency below 200 ms.
- Data Accuracy: Ensuring the delivered data is not corrupted.
- Lack of Focus on Interference-Centric Hybrid Models: While hybrid models exist, they often focus on energy conservation in the context of routing or clustering. Few studies have developed hybrid models specifically targeting the dynamic channel assignment problem using a combination of classical graph-coloring heuristics and adaptive metaheuristics.
- Predominance of Full-Network Adaptation: Most existing models, such as those focusing on initial network setup or complete self-healing, resort to a full reassignment of resources when faced with a topology change. In contrast, the lightweight, localized recoloring proposed by our framework—where only the nodes directly affected by a change are adapted—is significantly underexplored and offers a more scalable solution.
- Limited Comparative Analysis: There is a scarcity of comprehensive, side-by-side comparisons of different hybrid combinations (e.g., Greedy + SA vs. RLF + GA) evaluated under realistic, dynamic mobility patterns and assessed across a balanced set of metrics including conflict rate, energy, latency, and packet loss.
3. Methodology
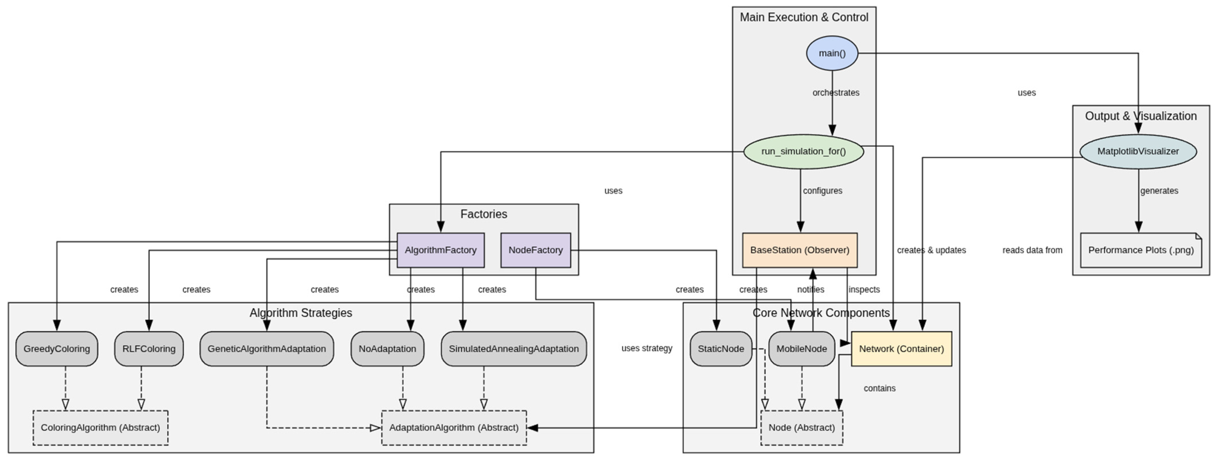
3.1. Hybrid Simulation Framework Architecture
- Sensor Nodes (Node classes): Represent the fundamental network entities. An abstract base class Node defines common attributes like node_id, position, and energy. This is extended by two concrete classes: StaticNode and MobileNode, reflecting the different device types in a hospital setting. This class hierarchy allows for polymorphism in the simulation logic.
- Network (Network class): Acts as a container for all nodes and serves as the environment model. It manages the spatial relationships between nodes, computes interference graphs, and maintains a history of performance metrics for later analysis.
- Base Station (BaseStation class): Functions as the centralized controller and intelligence of the network. It implements the Observer design pattern, “listening” for mobility events from MobileNode instances. Upon receiving a notification of a topology change, it assesses the new interference landscape and triggers the appropriate adaptation algorithm. This decouples the nodes’ movement from the adaptation logic, promoting modularity.
- Algorithm Modules (Algorithm classes): The core logic for channel assignment is encapsulated using the Strategy design pattern. Abstract base classes, ColoringAlgorithm and AdaptationAlgorithm, define a common interface for initial coloring and dynamic adaptation, respectively. Concrete strategy classes (e.g., GreedyColoring, RLFColoring, SimulatedAnnealingAdaptation, GeneticAlgorithmAdaptation) implement this interface. This design allows the simulation to be easily configured with any combination of initial coloring and adaptation algorithms without changing the core simulation logic.
- Metric Recorder: Integrated within the Network class, this component logs key performance indicators (KPIs) at each discrete simulation step. Time-series data for each metric is stored, facilitating the generation of comparative performance graphs.
3.2. Simulation Environment and Parameters
3.3. Network and Energy Models
3.3.1. Interference Model and Path Loss Model
- : the power of the desired signal received from the sender.
- : the cumulative interference power, calculated as the sum of the powers of all other signals transmitted on the same channel.
- : the ambient background noise power of the environment.
- : the transmission power of the node’s radio.
- : the path loss exponent; reflects how quickly the signal weakens with distance. A higher value of corresponds to an environment with more obstructions, such as a hospital.
- : the distance between the transmitter and receiver.
3.3.2. Energy Consumption Model
- Communication Energy (ENERGY_MESSAGE): A small, fixed cost is deducted every time a node sends a message (e.g., when a mobile node notifies the base station of its new position). This represents the energy for radio transmission.
- Computation Energy (Algorithmic Costs): The energy costs for running the algorithms (ENERGY_GREEDY, ENERGY_RLF, ENERGY_SA, ENERGY_GA) are estimates representing their relative computational complexity. For instance, ENERGY_RLF (10.0 mJ) is set higher than ENERGY_GREEDY (5.0 mJ) to reflect RLF’s higher computational demand. Similarly, ENERGY_GA (1.5 mJ) is higher than ENERGY_SA (1.0 mJ) because it involves managing a population of solutions. These costs are crucial for evaluating the trade-off between achieving a better channel assignment and conserving node energy. For the initial coloring algorithms, this cost is distributed evenly among all nodes in the network. For adaptation, the cost is borne solely by the mobile node performing the computation.
3.4. Initial Channel Assignment Heuristics
3.4.1. Greedy Algorithm
- Logic: Its primary advantage is its low computational complexity, but its performance is highly dependent on the initial ordering of the nodes, often leading to suboptimal channel usage.
- Computational Complexity: O(V*Δ), where V is the number of vertices and Δ is the maximum degree of the graph.
| Algorithm 1. Greedy Channel Assignment in a Wireless Sensor Network |
2: neighbor_channels ← {channel of v | (u,v) in E and v is colored} 3: for channel c from 0 to K − 1 do 4: if c is not in neighbor_channels then 5: u.channel ← c 6: break 7: end if 8: end for 9: end for |
3.4.2. Recursive Largest First (RLF) Algorithm
- Logic: It works by iteratively building sets of nodes that can share the same color. In each iteration, it selects an uncolored node with the highest degree (most neighbors). This node becomes the first member of a new color class. It then greedily adds other uncolored nodes to this class, ensuring that no two nodes in the class are neighbors. This process is repeated until all nodes are colored.
- Computational Complexity: Typically, O(V2), as it may require multiple passes over the node set.
| Algorithm 2. Degree-Based Channel Assignment using Greedy Independent Sets |
2: c ← 0 3: while Uncolored_Nodes is not empty do 4: Color_Class ← {} 5: // Select node with max degree in the remaining graph 6: u ← node in Uncolored_Nodes with max degree 7: Add u to Color_Class 8: Remove u from Uncolored_Nodes 9 10: // Add more nodes to the current color class 11: for each node v in Uncolored_Nodes do 12: // Check if v is not a neighbor to any node already in Color_Class 13: if (v,w) is not in E for all w in Color_Class then 14: Add v to Color_Class 15: Remove v from Uncolored_Nodes 16: end if 17: end for 18 19: // Assign the current channel to all nodes in the class 20: for each node x in Color_Class do 21: x.channel ← c 22: end for 23: c ← c + 1 24: end while |
3.5. Metaheuristic Adaptation Algorithms
3.5.1. Simulated Annealing (SA) Adaptation
- Logic: Starting with the mobile node’s current (conflicting) channel, SA iteratively explores new random channels. A new channel is always accepted if it reduces the number of conflicts. If it does not, it may still be accepted based on a probability P = exp(−ΔC/T), where ΔC is the change in the number of conflicts and T is the current “temperature.” The temperature starts high and is gradually lowered according to a “cooling schedule.” This allows the algorithm to escape local optima early on and converge to a good solution as the temperature drops.
- Fitness Function: The cost function is simply the number of conflicts a given channel assignment for the mobile node would create. The goal is to minimize this cost.
| Algorithm 3. Simulated Annealing-Based Channel Reassignment for Mobile Node |
2: best_channel ← current_channel 3: T ← T_max 4: for i from 1 to MAX_ITERATIONS do 5: new_channel ← random channel from 0 to K − 1 6: current_cost ← count_conflicts(m, current_channel) 7: new_cost ← count_conflicts(m, new_channel) 8 9: if new_cost < current_cost then 10: current_channel ← new_channel 11: else if random(0,1) < exp((current_cost − new_cost)/T) then 12: current_channel ← new_channel 13: end if 14 15: if count_conflicts(m, current_channel) < count_conflicts(m, best_channel) then 16: best_channel ← current_channel 17: end if 18: 19: T ← T * α // Cool down 20: end for 21: m.channel ← best_channel |
3.5.2. Genetic Algorithm (GA) Adaptation
- Logic:
- Representation: A “chromosome” is an integer representing a channel number.
- Initialization: A population of POP_SIZE chromosomes (random channels) is created.
- Fitness Function: The fitness of a chromosome (channel) is calculated as 1/(1 + num_conflicts). A conflict-free channel will have a fitness of 1.0.
- Evolution: For a set number of GENERATIONS, a new population is created through the following actions:
- Selection: Parents are selected from the current population using roulette wheel selection, where individuals with higher fitness have a higher probability of being chosen.
- Crossover: Two parents produce two offspring. A simple swap crossover is used.
- Mutation: Each offspring has a small probability (MUTATION_RATE) of being changed to a new random channel.
- The best chromosome from the final population is chosen as the new channel for the mobile node.
| Algorithm 4. Genetic Algorithm-Based Channel Assignment for Mobile Node |
2: for i from 1 to G_max do 3: // Calculate fitness for each individual in the population 4: Fitness_Scores ← [1/(1 + count_conflicts(m, channel)) for channel in Population] 5 6: New_Population ← {} 7: for j from 1 to N/2 do 8: // Select two parents based on fitness 9: parent1 ← RouletteWheelSelect(Population, Fitness_Scores) 10: parent2 ← RouletteWheelSelect(Population, Fitness_Scores) 11 12: // Crossover and Mutation 13: child1, child2 ← Crossover(parent1, parent2) 14: Mutate(child1) 15: Mutate(child2) 16: Add child1, child2 to New_Population 17: end for 18: Population ← New_Population 19: end for 20: 21: // Return the best individual from the final population 22: Final_Fitness_Scores ← [1/(1 + count_conflicts(m, channel)) for channel in Population] 23: best_channel ← channel in Population with max fitness 24: m.channel ← best_channel |
3.6. Performance Metrics Selection
- Average Conflict Rate: This is the primary metric for measuring the effectiveness of interference mitigation. It is calculated as the total number of conflicting links divided by the total number of nodes. A lower value indicates a more stable and efficient channel assignment.
- Total Energy Remaining: This metric tracks the aggregate energy of all nodes in the network over time. It directly measures the energy cost of the different algorithmic strategies, highlighting the trade-off between computational effort and energy conservation.
- Adaptation Latency: This measures the simulated time taken for the SA or GA algorithm to execute upon detecting a conflict. It is a critical metric for assessing the suitability of the framework for real-time applications where rapid adaptation is essential.
- Packet Loss Rate: This metric provides a tangible measure of the impact of interference on data delivery. In the simulation, it is modeled as being proportional to the number of conflicts, representing the increased probability of packet collisions and corruption in a congested channel.
4. Simulation Results
Computational Complexity Analysis
- Initial Coloring (RLF): The Recursive Largest First (RLF) algorithm, used for the initial setup, has a computational complexity of approximately O(V2), where V is the total number of nodes in the network. While this is a demanding computation, it is a one-time cost performed by the centralized base station, which is assumed to have sufficient computational resources. Therefore, this initial cost does not impact the constrained sensor nodes directly.
- Localized Adaptation (SA vs. GA): The ongoing cost is determined by the adaptation algorithm, which is triggered by a mobile node when a conflict arises.
- SA_RLF: The Simulated Annealing (SA) adaptation involves a simple loop that runs for a fixed number of iterations (MAX_ITERATIONS). In each iteration, it calculates the number of conflicts, a task with a complexity proportional to the node’s degree, Δ (its number of neighbors). Thus, the complexity of a single SA adaptation is O(MAX_ITERATIONS × Δ). This is a very low and predictable computational load, making it highly suitable for resource-constrained nodes.
- GA_RLF: The Genetic Algorithm (GA) adaptation is inherently more complex. It operates on a population of solutions (POP_SIZE) over several GENERATIONS. In each generation, it must calculate the fitness for every individual (a cost of POP_SIZE × O(Δ)), and then perform selection, crossover, and mutation operations. The total complexity for a GA adaptation is therefore O(GENERATIONS⋅POP_SIZE × Δ).
5. Summary and Conclusions
- The Mandate for Adaptability in Dynamic Environments: The most salient finding is the stark performance gap between adaptive and non-adaptive strategies. The static strategies (None_RLF, None_Greedy) failed to maintain network stability, with conflict and packet loss rates escalating uncontrollably with each mobility event. This has profound practical implications: in a clinical setting, such a network would be functionally useless, as the integrity of life-critical data could not be guaranteed. This finding establishes that for mission-critical applications like patient monitoring, where node mobility is a given, an intelligent and responsive adaptation mechanism is not an optional enhancement but a mandatory architectural component.
- The Synergistic Value of the Hybrid Approach: This research highlighted that the choice of both the initial heuristic and the adaptation algorithm matters. The most impactful finding is that under realistic SINR conditions, the Genetic Algorithm-based adaptation is the dominant factor for success. Surprisingly, the GA_Greedy strategy yielded the best results, suggesting that a powerful metaheuristic can effectively optimize from a simpler starting point. This reveals that the synergy between algorithms is more complex than previously assumed, and that for dynamic interference management, investing in a robust adaptation mechanism is paramount.
- Energy Trade-offs Justified: The results revealed that the best-performing strategies also incurred the highest direct computational energy costs. However, this must be interpreted within a broader cost–benefit framework. The small, predictable energy expenditure of SA or GA adaptations prevents the much larger, unpredictable, and ultimately catastrophic energy drain that would result from packet retransmissions in a high-conflict network. The practical implication is that “energy efficiency” in a dynamic WSN should not be defined simply as minimizing computational work, but rather as “intelligently investing energy to maximize reliability and overall network lifetime.” This justifies the use of more computationally intensive algorithms if they deliver substantial gains in network performance.
- Feasibility for Real-Time Applications: The measured adaptation latencies for both SA (0.05 ms) and GA (0.1 ms) were orders of magnitude below the typical latency thresholds for real-time healthcare applications (e.g., <200 ms). This finding is critical as it confirms the practical feasibility of the proposed framework. It demonstrates that the computational overhead of localized metaheuristic adaptation does not introduce prohibitive delays, ensuring that the network can respond to changes in a timely manner and deliver critical data without compromising patient safety.
Author Contributions
Funding
Data Availability Statement
Conflicts of Interest
References
- Song, W.; Park, J. Clustering-Based Channel Allocation Method for Mitigating Inter-WBAN Interference. Appl. Sci. 2022, 12, 11851. [Google Scholar] [CrossRef]
- Qu, Y.; Zheng, G.; Ma, H.; Wang, X.; Ji, B.; Wu, H. A Survey of Routing Protocols in WBAN for Healthcare Applications. Sensors 2019, 19, 1638. [Google Scholar] [CrossRef]
- Dong, Q.; Dargie, W. A Survey on Mobility and Mobility-Aware MAC Protocols in Wireless Sensor Networks. IEEE Commun. Surv. Tutorials 2012, 15, 88–100. [Google Scholar] [CrossRef]
- Othman Soufiene, B.; Ali Bahattab, A.; Trad, A.; Youssef, H. PEERP: An Priority-Based Energy-Efficient Routing Protocol for Reliable Data Transmission in Healthcare using the IoT. Procedia Comput. Sci. 2020, 175, 373–378. [Google Scholar] [CrossRef]
- Al-Healy, A.A.; Ali, Q.I. WSN Routing Protocols: A Clear and Comprehensive Review. Int. J. Adv. Nat. Sci. Eng. Res. 2025, 9, 1–14. [Google Scholar]
- Skorin-Kapov, L.; Matijasevic, M. Analysis of QoS Requirements for e-Health Services and Mapping to Evolved Packet System QoS Classes. Int. J. Telemed. Appl. 2010, 2010, 628086. [Google Scholar] [CrossRef]
- Soparia, J.; Bhatt, N. A Survey on Comparative Study of Wireless Sensor Network Topologies. Int. J. Comput. Appl. 2024, 87, 40–43. [Google Scholar] [CrossRef]
- Hassan, A.; Chickadel, Z. A review of interference reduction in wireless networks using graph coloring methods. J. GRAPH-HOC 2011, 3, 58–67. [Google Scholar] [CrossRef]
- Zhang, Q.; Lin, X.; Hao, Y.; Cao, J. Energy-Aware Scheduling in Edge Computing Based on Energy Internet. IEEE Access 2020, 8, 229052–229065. [Google Scholar] [CrossRef]
- Orden, D.; Gimenez-Guzman, J.M.; Marsa-Maestre, I.; De la Hoz, E. Spectrum Graph Coloring and Applications to Wi-Fi Channel Assignment. Symmetry 2018, 10, 65. [Google Scholar] [CrossRef]
- Lin, T.Y.; Hsieh, K.C.; Huang, H.C. Applying Genetic Algorithms for Multiradio Wireless Mesh Network Planning. IEEE Trans. Veh. Technol. 2012, 61, 2256–2270. [Google Scholar] [CrossRef][Green Version]
- Halabouni, M.; Roslee, M.; Mitani, S.M.I.; Abujawa, O.M.S.; Osman, A.F.; Ali, F.Z. A hybrid GA-SA resource allocation scheme enhanced with SINR optimization for NOMA-MIMO systems in 5G networks. Cogent Eng. 2025, 12, 2502617. [Google Scholar] [CrossRef]
- Zhang, L.; Yuan, X.; Luo, J.; Feng, C.; Yang, G.; Zhang, N. An Adaptive Resource Allocation Approach Based on User Demand Forecasting for E-Healthcare Systems. In Proceedings of the 2022 IEEE International Conference on Communications Workshops (ICC Workshops), Seoul, Republic of Korea, 16–20 May 2022. [Google Scholar] [CrossRef]
- Matos, J.; Rebello, C.M.; Costa, E.A.; Queiroz, L.P.; Regufe, M.J.B.; Nogueira, I.B. Bio-inspired algorithms in the optimisation of wireless sensor networks. arXiv 2022. [Google Scholar] [CrossRef]
- Furini, F.; Gabrel, V.; Ternier, I. An improved DSATUR-based branch-and-bound algorithm for the vertex coloring problem. Networks 2017, 69, 124–141. [Google Scholar] [CrossRef]
- Mehboob, U.; Qadir, J.; Ali, S.; Vasilakos, A. Genetic algorithms in wireless networking: Techniques, applications, and issues. Soft Comput. 2016, 20, 2467–2501. [Google Scholar] [CrossRef]
- Miyaji, A.; Omote, K. Self-healing wireless sensor networks. Concurr. Comput. Pract. Exp. 2015, 27, 2547–2568. [Google Scholar] [CrossRef]
- Umashankar, M.L.; Anitha, T.N.; Mallikarjunaswamy, S. An efficient hybrid model for cluster head selection to optimize wireless sensor network using simulated annealing algorithm. Indian J. Sci. Technol. 2021, 14, 270–288. [Google Scholar] [CrossRef]
- Hasan, N.U.; Ejaz, W.; Ejaz, N.; Kim, H.S.; Anpalagan, A.; Jo, M. Network Selection and Channel Allocation for Spectrum Sharing in 5G Heterogeneous Networks. IEEE Access 2016, 4, 980–992. [Google Scholar] [CrossRef]
- Azami, M.; Ranjbar, M.; Shokouhi Rostami, A.; Amiri, A.J. Increasing the network life time by simulated annealing algorithm in WSN with point. Int. J. Ad Hoc Sens. Ubiquitous Comput. 2013, 4, 31–45. [Google Scholar] [CrossRef]
- Maqbool, W.; Yusof, S.K.S.; Latiff, N.M.A.; Hafizah, S.; Nejatian, S.; Farzamnia, A.; Zubair, S. Interference aware channel assignment (IACA) for cognitive wireless mesh networks. In Proceedings of the IEEE 11th Malaysia International Conference on Communications (MICC), Kuala Lumpur, Malaysia, 26–28 November 2013. [Google Scholar] [CrossRef]
- Zlobinsky, N.; Johnson, D.L.; Mishra, A.K.; Lysko, A.A. Comparison of Metaheuristic Algorithms for Interface-Constrained Channel Assignment in a Hybrid Dynamic Spectrum Access—Wi-Fi Infrastructure WMN. IEEE Access 2022, 10, 26654–26680. [Google Scholar] [CrossRef]
- Larhlimi, I.; Lmkaiti, M.; Lachgar, M.; Ouchitachen, H.; Darif, A.; Mouncif, H. Genetic Algorithm-Driven Cover Set Scheduling for Longevity in Wireless Sensor Networks. Int. J. Adv. Comput. Sci. Appl. 2025, 16, 1104–1112. [Google Scholar] [CrossRef]
- Rajendra Prasad, C.; Bojja, P. A review on bio-inspired algorithms for routing and localization of wireless sensor networks. J. Adv. Res. Dyn. Control. Syst. 2018, 9, 1366–1374. [Google Scholar]
- Alkattan, H.; Abdulkhaleq Noaman, S.; Subhi Alhumaima, A.; Al-Mahdawi, H.; Abotaleb, M.; M Mijwil, M. A Fusion-Based Machine Learning Framework for Lung Cancer Survival Prediction Using Clinical and Lifestyle Data. J. Trans. Syst. Eng. 2025, 3, 382–402. [Google Scholar] [CrossRef]
- Abass, A.A.A.; Anwar, H.; Alshaheen, H.S. A Survey on Interference Mitigation for Wireless Body Area Networks. Univ. Thi-Qar J. Eng. Sci. 2024, 14, 92–106. [Google Scholar] [CrossRef]






| Parameter | Value | Justification |
|---|---|---|
| Ward Size | 50 × 50 m | Represents a typical medium-sized hospital department or ICU. |
| Node Count | 100 | Simulates a dense network environment, creating significant potential for interference. |
| Static/Mobile Ratio | 80%/20% | Reflects a realistic mix of fixed bedside equipment and mobile wearable sensors. |
| Channels Available | 16 | Corresponds to the number of non-overlapping channels in the IEEE 802.15.4 (ZigBee) 2.4 GHz band. |
| Interference Radius | 10 m | A conservative estimate for 2.4 GHz indoor signal propagation, considering attenuation from walls and bodies. |
| Mobility Model | Random Walk | A standard mobility model for simulating unpredictable movement in a confined area. |
| Max Displacement | ±5 m | Constrains movement to realistic speeds for pedestrian and equipment mobility within a ward. |
| Ward Size | 50 × 50 m | Represents a typical medium-sized hospital department or ICU. |
| SA/GA Parameters | See §4.5 | Tuned for a balance between solution quality and computational cost. |
| Algorithm Strategy | Final Conflict Rate | Final Packet Loss Rate | Total Energy Consumed (mJ) | Average Adaptation Latency (ms) |
|---|---|---|---|---|
| GA_RLF | 0.770 | 0.385 | 10.5 | 0.100 |
| SA_RLF | 0.780 | 0.390 | 14.0 | 0.100 |
| None_RLF | 0.790 | 0.395 | 12.0 | 0.050 |
| GA_Greedy | 0.800 | 0.400 | 7.0 | 0.050 |
| SA_Greedy | 0.810 | 0.405 | 11.0 | 0.000 |
| None_Greedy | 0.810 | 0.405 | 6.0 | 0.000 |
Disclaimer/Publisher’s Note: The statements, opinions and data contained in all publications are solely those of the individual author(s) and contributor(s) and not of MDPI and/or the editor(s). MDPI and/or the editor(s) disclaim responsibility for any injury to people or property resulting from any ideas, methods, instructions or products referred to in the content. |
© 2025 by the authors. Licensee MDPI, Basel, Switzerland. This article is an open access article distributed under the terms and conditions of the Creative Commons Attribution (CC BY) license (https://creativecommons.org/licenses/by/4.0/).
Share and Cite
Hajrizi, E.; Qehaja, B.; Marinova, G.; Dhoska, K.; Berisha, L. A Hybrid Graph-Coloring and Metaheuristic Framework for Resource Allocation in Dynamic E-Health Wireless Sensor Networks. Eng 2025, 6, 237. https://doi.org/10.3390/eng6090237
Hajrizi E, Qehaja B, Marinova G, Dhoska K, Berisha L. A Hybrid Graph-Coloring and Metaheuristic Framework for Resource Allocation in Dynamic E-Health Wireless Sensor Networks. Eng. 2025; 6(9):237. https://doi.org/10.3390/eng6090237
Chicago/Turabian StyleHajrizi, Edmond, Besnik Qehaja, Galia Marinova, Klodian Dhoska, and Lirianë Berisha. 2025. "A Hybrid Graph-Coloring and Metaheuristic Framework for Resource Allocation in Dynamic E-Health Wireless Sensor Networks" Eng 6, no. 9: 237. https://doi.org/10.3390/eng6090237
APA StyleHajrizi, E., Qehaja, B., Marinova, G., Dhoska, K., & Berisha, L. (2025). A Hybrid Graph-Coloring and Metaheuristic Framework for Resource Allocation in Dynamic E-Health Wireless Sensor Networks. Eng, 6(9), 237. https://doi.org/10.3390/eng6090237

