Incorporating aSPI and eRDI in Drought Indices Calculator (DrinC) Software for Agricultural Drought Characterisation and Monitoring
Abstract
:1. Introduction
2. Basic Notions
3. Implementation of aSPI and eRDI in DrinC Software
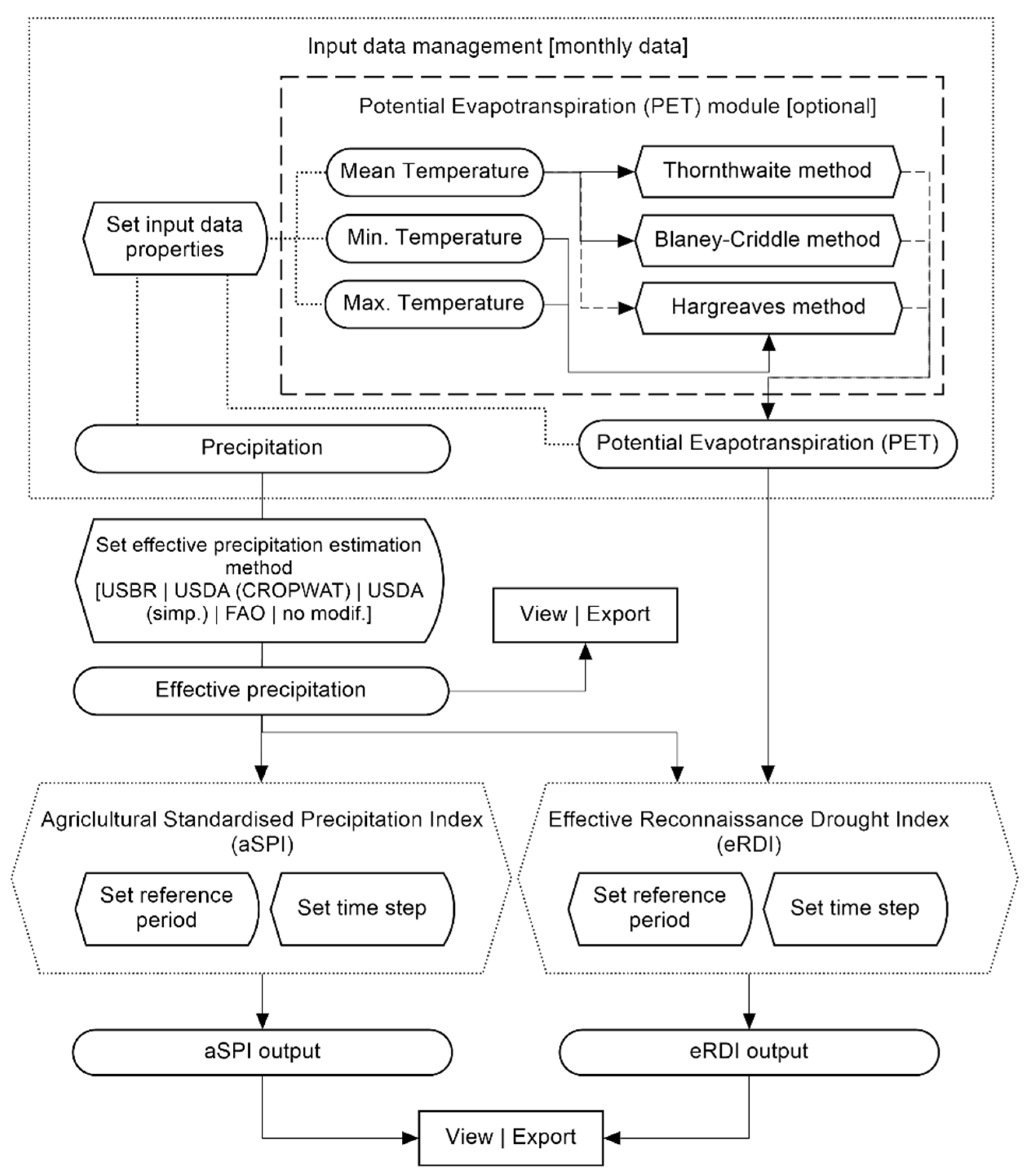
3.1. Software Design for Assessing Agricultural Drought
3.2. Data Management and Input Parameters
- U.N. Food and Agriculture Organization (FAO) method: A simple empirical approach that has been proposed by FAO, using the following equations [65]:
- monthly averages of maximum and minimum temperature values for Hargreaves method;
- monthly average of mean temperature values for Blaney-Criddle and Thornthwaite methods (optionally for Hargreaves method).
3.3. Selection of Reference Periods and Time Step
3.4. Drought Indices Calculation
4. Concluding Remarks
Author Contributions
Funding
Institutional Review Board Statement
Informed Consent Statement
Data Availability Statement
Conflicts of Interest
References
- Peña-Gallardo, M.; Vicente-Serrano, S.M.; Quiring, S.; Svoboda, M.; Hannaford, J.; Tomas-Burguera, M.; Martín-Hernández, N.; Domínguez-Castro, F.; El Kenawy, A. Response of crop yield to different time-scales of drought in the United States: Spatio-temporal patterns and climatic and environmental drivers. Agric. For. Meteorol. 2019, 264, 40–55. [Google Scholar] [CrossRef] [Green Version]
- Lesk, C.; Rowhani, P.; Ramankutty, N. Influence of extreme weather disasters on global crop production. Nature 2016, 529, 84–87. [Google Scholar] [CrossRef] [PubMed]
- Sheffield, J.; Wood, E.F.; Chaney, N.; Guan, K.; Sadri, S.; Yuan, X.; Olang, L.; Amani, A.; Ali, A.; Demuth, S. A drought monitoring and forecasting system for sub-Sahara African water resources and food security. Bull. Am. Meteorol. Soc. 2014, 95, 861–882. [Google Scholar] [CrossRef]
- Zhao, M.; Running, S.W. Drought-induced reduction in global terrestrial net primary production from 2000 through 2009. Science 2010, 329, 940–943. [Google Scholar] [CrossRef] [PubMed] [Green Version]
- Mishra, A.K.; Ines, A.V.; Das, N.N.; Khedun, C.P.; Singh, V.P.; Sivakumar, B.; Hansen, J.W. Anatomy of a local-scale drought: Application of assimilated remote sensing products, crop model, and statistical methods to an agricultural drought study. J. Hydrol. 2015, 526, 15–29. [Google Scholar] [CrossRef]
- Mishra, A.K.; Singh, V.P. A review of drought concepts. J. Hydrol. 2010, 391, 202–216. [Google Scholar] [CrossRef]
- Rossi, G.; Cancelliere, A. Managing drought risk in water supply systems in Europe: A review. Int. J. Water Resour. Dev. 2013, 29, 272–289. [Google Scholar] [CrossRef]
- Tsakiris, G.; Loukas, A.; Pangalou, D.; Vangelis, H.; Tigkas, D.; Rossi, G.; Cancelliere, A. Drought characterization. Drought Manag. Guidel. Tech. Annex 2007, 58, 85–102. [Google Scholar]
- Zargar, A.; Sadiq, R.; Naser, B.; Khan, F.I. A review of drought indices. Environ. Rev. 2011, 19, 333–349. [Google Scholar] [CrossRef]
- Sivakumar, M.; Stone, R.; Sentelhas, P.C.; Svoboda, M.; Omondi, P.; Sarkar, J.; Wardlow, B. Agricultural drought indices: Summary and recommendations. In Agricultural Drought Indices Proceedings of an Expert Meeting, Murcia, Spain, 2–4 June 2010; World Meteorological Organization: Geneva, Switzerland, 2011; pp. 172–197. [Google Scholar]
- Palmer, W.C. Meteorological Drought; Research Paper No. 45; US Department of Commerce, Weather Bureau: Washington, DC, USA, 1965.
- Cammalleri, C.; Micale, F.; Vogt, J. A novel soil moisture-based drought severity index (DSI) combining water deficit magnitude and frequency. Hydrol. Processes 2016, 30, 289–301. [Google Scholar] [CrossRef] [Green Version]
- Narasimhan, B.; Srinivasan, R. Development and evaluation of Soil Moisture Deficit Index (SMDI) and Evapotranspiration Deficit Index (ETDI) for agricultural drought monitoring. Agric. For. Meteorol. 2005, 133, 69–88. [Google Scholar] [CrossRef]
- Sohrabi, M.M.; Ryu, J.H.; Abatzoglou, J.; Tracy, J. Development of soil moisture drought index to characterize droughts. J. Hydrol. Eng. 2015, 20, 04015025. [Google Scholar] [CrossRef]
- Yang, H.; Wang, H.; Fu, G.; Yan, H.; Zhao, P.; Ma, M. A modified soil water deficit index (MSWDI) for agricultural drought monitoring: Case study of Songnen Plain, China. Agric. Water Manag. 2017, 194, 125–138. [Google Scholar] [CrossRef]
- AghaKouchak, A.; Farahmand, A.; Melton, F.; Teixeira, J.; Anderson, M.; Wardlow, B.D.; Hain, C. Remote sensing of drought: Progress, challenges and opportunities. Rev. Geophys. 2015, 53, 452–480. [Google Scholar] [CrossRef] [Green Version]
- Dalezios, N.R.; Dercas, N.; Eslamian, S. Water scarcity management: Part 2: Satellite-based composite drought analysis. Int. J. Glob. Environ. Issues 2018, 17, 262–295. [Google Scholar] [CrossRef]
- Chen, T.; Xia, G.; Liu, T.; Chen, W.; Chi, D. Assessment of drought impact on main cereal crops using a standardized precipitation evapotranspiration index in Liaoning Province, China. Sustainability 2016, 8, 1069. [Google Scholar] [CrossRef] [Green Version]
- Popova, Z.; Ivanova, M.; Martins, D.; Pereira, L.; Doneva, K.; Alexandrov, V.; Kercheva, M. Vulnerability of Bulgarian agriculture to drought and climate variability with focus on rainfed maize systems. Nat. Hazards 2014, 74, 865–886. [Google Scholar] [CrossRef]
- Potopová, V.; Štěpánek, P.; Možný, M.; Türkott, L.; Soukup, J. Performance of the standardised precipitation evapotranspiration index at various lags for agricultural drought risk assessment in the Czech Republic. Agric. For. Meteorol. 2015, 202, 26–38. [Google Scholar] [CrossRef]
- Tian, L.; Yuan, S.; Quiring, S.M. Evaluation of six indices for monitoring agricultural drought in the south-central United States. Agric. For. Meteorol. 2018, 249, 107–119. [Google Scholar] [CrossRef]
- Gudmundsson, L.; Stagge, J. Package SCI: Standardized Climate Indices such as SPI, SRI or SPEI (Version 1.0-2). Available online: https://cran.r-project.org/web/packages/SCI/SCI.pdf (accessed on 14 October 2021).
- Hao, Z.; Hao, F.; Singh, V.P.; Ouyang, W.; Cheng, H. An integrated package for drought monitoring, prediction and analysis to aid drought modeling and assessment. Environ. Model. Softw. 2017, 91, 199–209. [Google Scholar] [CrossRef]
- Klein, T.; Samourkasidis, A.; Athanasiadis, I.N.; Bellocchi, G.; Calanca, P. webXTREME: R-based web tool for calculating agroclimatic indices of extreme events. Comput. Electron. Agric. 2017, 136, 111–116. [Google Scholar] [CrossRef]
- Tigkas, D.; Vangelis, H.; Tsakiris, G. The drought indices calculator (DrinC). In Proceedings of the 8th International Conference of EWRA: Water Resources Management in an Interdisciplinary and Changing Context, Porto, Portugal, 26–29 June 2013. [Google Scholar]
- Tigkas, D.; Vangelis, H.; Tsakiris, G. DrinC: A software for drought analysis based on drought indices. Earth Sci. Inform. 2015, 8, 697–709. [Google Scholar] [CrossRef]
- Al-Faraj, F.A.; Tigkas, D. Impacts of multi-year droughts and upstream human-induced activities on the development of a semi-arid transboundary basin. Water Resour. Manag. 2016, 30, 5131–5143. [Google Scholar] [CrossRef]
- Al-Quraishi, A.M.; Gaznayee, H.A.; Crespi, M. Drought trend analysis in a semi-arid area of Iraq based on Normalized Difference Vegetation Index, Normalized Difference Water Index and Standardized Precipitation Index. J. Arid Land 2021, 13, 413–430. [Google Scholar] [CrossRef]
- Ashraf, M.; Ullah, K.; Adnan, S. Satellite based impact assessment of temperature and rainfall variability on drought indices in Southern Pakistan. Int. J. Appl. Earth Obs. Geoinf. 2022, 108, 102726. [Google Scholar] [CrossRef]
- Babre, A.; Kalvāns, A.; Avotniece, Z.; Retiķe, I.; Bikše, J.; Jemeljanova, K.P.M.; Zelenkevičs, A.; Dēliņa, A. The use of predefined drought indices for the assessment of groundwater drought episodes in the Baltic States over the period 1989–2018. J. Hydrol. Reg. Stud. 2022, 40, 101049. [Google Scholar] [CrossRef]
- Benzougagh, B.; Meshram, S.G.; El Fellah, B.; Mastere, M.; Dridri, A.; Sadkaoui, D.; Mimich, K.; Khedher, K.M. Combined use of Sentinel-2 and Landsat-8 to monitor water surface area and evaluated drought risk severity using Google Earth Engine. Earth Sci. Inform. 2022, 1–12. [Google Scholar] [CrossRef]
- Chisadza, B.; Tumbare, M.J.; Nyabeze, W.R.; Nhapi, I. Linkages between local knowledge drought forecasting indicators and scientific drought forecasting parameters in the Limpopo River Basin in Southern Africa. Int. J. Disaster Risk Reduct. 2015, 12, 226–233. [Google Scholar] [CrossRef]
- Elhoussaoui, A.; Zaagane, M.; Benaabidate, L. Comparison of various drought indices for assessing drought status of the Northern Mekerra watershed, Northwest of Algeria. Arab. J. Geosci. 2021, 14, 915. [Google Scholar] [CrossRef]
- Kopsiaftis, G.; Tigkas, D.; Christelis, V.; Vangelis, H. Assessment of drought impacts on semi-arid coastal aquifers of the Mediterranean. J. Arid Environ. 2017, 137, 7–15. [Google Scholar] [CrossRef]
- Mbiriri, M.; Mukwada, G.; Manatsa, D. Spatiotemporal characteristics of severe dry and wet conditions in the Free State Province, South Africa. Theor. Appl. Climatol. 2019, 135, 693–706. [Google Scholar] [CrossRef]
- Merabti, A.; Martins, D.S.; Meddi, M.; Pereira, L.S. Spatial and time variability of drought based on SPI and RDI with various time scales. Water Resour. Manag. 2018, 32, 1087–1100. [Google Scholar] [CrossRef]
- Mohammed, R.; Scholz, M.; Zounemat-Kermani, M. Temporal hydrologic alterations coupled with climate variability and drought for transboundary river basins. Water Resour. Manag. 2017, 31, 1489–1502. [Google Scholar] [CrossRef] [Green Version]
- Mohammed, Y.; Yimam, A. Analysis of meteorological droughts in the Lake’s Region of Ethiopian Rift Valley using reconnaissance drought index (RDI). Geoenviron. Disasters 2021, 8, 13. [Google Scholar] [CrossRef]
- Mondol, M.; Haque, A.; Ara, I.; Das, S.C. Meteorological drought index mapping in Bangladesh using standardized precipitation index during 1981–2010. Adv. Meteorol. 2017, 2017, 4642060. [Google Scholar] [CrossRef] [Green Version]
- Mustafa, A.; Rahman, G. Assessing the spatio-temporal variability of meteorological drought in Jordan. Earth Syst. Environ. 2018, 2, 247–264. [Google Scholar] [CrossRef]
- Myronidis, D.; Ioannou, K.; Fotakis, D.; Dörflinger, G. Streamflow and hydrological drought trend analysis and forecasting in Cyprus. Water Resour. Manag. 2018, 32, 1759–1776. [Google Scholar] [CrossRef]
- Myronidis, D.; Nikolaos, T. Changes in climatic patterns and tourism and their concomitant effect on drinking water transfers into the region of South Aegean, Greece. Stoch. Environ. Res. Risk Assess. 2021, 35, 1725–1739. [Google Scholar] [CrossRef]
- Rahmani, F.; Fattahi, M.H. A multifractal cross-correlation investigation into sensitivity and dependence of meteorological and hydrological droughts on precipitation and temperature. Nat. Hazards 2021, 109, 2197–2219. [Google Scholar] [CrossRef]
- Shafeeque, M.; Luo, Y. A multi-perspective approach for selecting CMIP6 scenarios to project climate change impacts on glacio-hydrology with a case study in Upper Indus river basin. J. Hydrol. 2021, 599, 126466. [Google Scholar] [CrossRef]
- Sobral, B.S.; Oliveira-Júnior, J.F.; de Gois, G.; Pereira-Júnior, E.R. Spatial variability of SPI and RDIst drought indices applied to intense episodes of drought occurred in Rio de Janeiro State, Brazil. Int. J. Climatol. 2018, 38, 3896–3916. [Google Scholar] [CrossRef]
- Soulsby, C.; Scheliga, B.; Neill, A.; Comte, J.C.; Tetzlaff, D. A longer-term perspective on soil moisture, groundwater and stream flow response to the 2018 drought in an experimental catchment in the Scottish Highlands. Hydrol. Processes 2021, 35, e14206. [Google Scholar] [CrossRef]
- Surendran, U.; Kumar, V.; Ramasubramoniam, S.; Raja, P. Development of drought indices for semi-arid region using drought indices calculator (DrinC)–a case study from Madurai District, a semi-arid region in India. Water Resour. Manag. 2017, 31, 3593–3605. [Google Scholar] [CrossRef]
- Tareke, K.A.; Awoke, A.G. Hydrological Drought Analysis using Streamflow Drought Index (SDI) in Ethiopia. Adv. Meteorol. 2022, 2022, 7067951. [Google Scholar] [CrossRef]
- Tigkas, D.; Vangelis, H.; Tsakiris, G. Implementing crop evapotranspiration in RDI for farm-level drought evaluation and adaptation under climate change conditions. Water Resour. Manag. 2020, 34, 4329–4343. [Google Scholar] [CrossRef]
- Tsakiris, G.; Kordalis, N.; Tigkas, D.; Tsakiris, V.; Vangelis, H. Analysing drought severity and areal extent by 2D Archimedean copulas. Water Resour. Manag. 2016, 30, 5723–5735. [Google Scholar] [CrossRef]
- Yadav, S.M.; Bhagat, S.R.; Yadav, V.G. Temporal analysis of precipitation in Saurashtra, Kutch, and Diu sub-division of Western Indian region. Theor. Appl. Climatol. 2021, 144, 521–533. [Google Scholar] [CrossRef]
- Yisehak, B.; Shiferaw, H.; Abrha, H.; Gebremedhin, A.; Hagos, H.; Adhana, K.; Bezabh, T. Spatio-temporal characteristics of meteorological drought under changing climate in semi-arid region of northern Ethiopia. Environ. Syst. Res. 2021, 10, 21. [Google Scholar] [CrossRef]
- Tigkas, D.; Vangelis, H.; Tsakiris, G. Drought characterisation based on an agriculture-oriented standardised precipitation index. Theor. Appl. Climatol. 2019, 135, 1435–1447. [Google Scholar] [CrossRef]
- Tigkas, D.; Vangelis, H.; Tsakiris, G. Introducing a modified reconnaissance drought index (RDIe) incorporating effective precipitation. Procedia Eng. 2016, 162, 332–339. [Google Scholar] [CrossRef] [Green Version]
- Tigkas, D.; Vangelis, H.; Tsakiris, G. An enhanced effective reconnaissance drought index for the characterisation of agricultural drought. Environ. Processes 2017, 4, 137–148. [Google Scholar] [CrossRef]
- McKee, T.B.; Doesken, N.J.; Kleist, J. The relationship of drought frequency and duration to time scales. In Proceedings of the 8th Conference on Applied Climatology, Anaheim, CA, USA, 17–22 January 1993; pp. 179–183. [Google Scholar]
- Tsakiris, G.; Pangalou, D.; Vangelis, H. Regional drought assessment based on the Reconnaissance Drought Index (RDI). Water Resour. Manag. 2007, 21, 821–833. [Google Scholar] [CrossRef]
- Durowoju, O.S.; Ologunorisa, T.E.; Akinbobola, A. Characterization of Drought in Kaduna River Basin, Kaduna, Nigeria. J. Meteorol. Clim. Sci. 2021, 19, 43–59. [Google Scholar]
- Llanes-Cárdenas, O.; Norzagaray-Campos, M.; Gaxiola, A.; Pérez-González, E.; Montiel-Montoya, J.; Troyo-Diéguez, E. Sensitivity of Four Indices of Meteorological Drought for Rainfed Maize Yield Prediction in the State of Sinaloa, Mexico. Agriculture 2022, 12, 525. [Google Scholar]
- Proutsos, N.; Tigkas, D. Growth response of endemic black pine trees to meteorological variations and drought episodes in a Mediterranean region. Atmosphere 2020, 11, 554. [Google Scholar] [CrossRef]
- Syed, F.; Adnan, S.; Zamreeq, A.; Ghulam, A. Identification of droughts over Saudi Arabia and global teleconnections. Nat. Hazards 2022, 1–21. [Google Scholar] [CrossRef]
- Vishwakarma, A.; Choudhary, M.K.; Chauhan, M.S. Non-parametric trend and the validity of a newly developed drought indicator for agricultural application over the central India region. Arab. J. Geosci. 2022, 15, 365. [Google Scholar] [CrossRef]
- Stamm, G. Problems and Procedures in Determining Water Supply Requirements for Irrigation Proiects. Irrig. Agric. Lands 1967, 11, 769–785. [Google Scholar] [CrossRef]
- Soil Conservation Service. Irrigation Water Requirements; Technical Release No. 21; United States Department of Agriculture, Soil Conservation Service: Washington, DC, USA, 1970; p. 88.
- Brouwer, C.; Heibloem, M. Irrigation Water Management: Irrigation Water Needs; Technical Manual No. 3; Food and Agriculture Organization of the United Nations: Rome, Italy, 1986. [Google Scholar]
- Vangelis, H.; Tigkas, D.; Tsakiris, G. The effect of PET method on reconnaissance drought index (RDI) calculation. J. Arid Environ. 2013, 88, 130–140. [Google Scholar] [CrossRef]
- Zarei, A.R.; Mahmoudi, M.R. Evaluation of changes in RDI st index effected by different Potential Evapotranspiration calculation methods. Water Resour. Manag. 2017, 31, 4981–4999. [Google Scholar] [CrossRef]
- Bourletsikas, A.; Argyrokastritis, I.; Proutsos, N. Comparative evaluation of 24 reference evapotranspiration equations applied on an evergreen-broadleaved forest. Hydrol. Res. 2018, 49, 1028–1041. [Google Scholar] [CrossRef]
- Proutsos, N.D.; Tsiros, I.X.; Nastos, P.; Tsaousidis, A. A note on some uncertainties associated with Thornthwaite’s aridity index introduced by using different potential evapotranspiration methods. Atmos. Res. 2021, 260, 105727. [Google Scholar] [CrossRef]
- Alexandris, S.; Proutsos, N. How significant is the effect of the surface characteristics on the Reference Evapotranspiration estimates? Agric. Water Manag. 2020, 237, 106181. [Google Scholar] [CrossRef]
- Tigkas, D.; Tsakiris, G. Early Estimation of Drought Impacts on Rainfed Wheat Yield in Mediterranean Climate. Environ. Processes 2015, 2, 97–114. [Google Scholar] [CrossRef] [Green Version]
- Zarei, A.R.; Shabani, A.; Mahmoudi, M.R. Susceptibility Assessment of Winter Wheat, Barley and Rapeseed to Drought Using Generalized Estimating Equations and Cross-Correlation Function. Environ. Processes 2021, 8, 163–197. [Google Scholar] [CrossRef]
- Madhukar, A.; Dashora, K.; Kumar, V. Climate Trends in Temperature and Water Variables during Wheat Growing Season and Impact on Yield. Environ. Processes 2021, 8, 1047–1072. [Google Scholar] [CrossRef]
- Abramowitz, M.; Stegun, I.A. Handbook of Mathematical Functions with Formulas, Graphs, and Mathematical Tables; Applied Mathematics Series No. 55; US Department of Commerce, National Bureau of Standards: Washington, DC, USA, 1964.






| aSPI or eRDI Value | Category |
|---|---|
| ≥2.00 | Extremely wet |
| 1.50 to 1.99 | Severely wet |
| 1.00 to 1.49 | Moderately wet |
| 0.50 to 0.99 | Mildly wet |
| −0.49 to 0.49 | Normal |
| −0.50 to −0.99 | Mild drought |
| −1.00 to −1.49 | Moderate drought |
| −1.50 to −1.99 | Severe drought |
| ≤−2 | Extreme drought |
| Total Monthly Precipitation Value (mm) | Effective Precipitation Class (%) |
|---|---|
| 0.0–25.4 | 90–100 |
| 25.4–50.8 | 85–95 |
| 50.8–76.2 | 75–90 |
| 76.2–101.6 | 50–80 |
| 101.6–127.0 | 30–60 |
| 127.0–152.4 | 10–40 |
| >152.4 | 0–10 |
Publisher’s Note: MDPI stays neutral with regard to jurisdictional claims in published maps and institutional affiliations. |
© 2022 by the authors. Licensee MDPI, Basel, Switzerland. This article is an open access article distributed under the terms and conditions of the Creative Commons Attribution (CC BY) license (https://creativecommons.org/licenses/by/4.0/).
Share and Cite
Tigkas, D.; Vangelis, H.; Proutsos, N.; Tsakiris, G. Incorporating aSPI and eRDI in Drought Indices Calculator (DrinC) Software for Agricultural Drought Characterisation and Monitoring. Hydrology 2022, 9, 100. https://doi.org/10.3390/hydrology9060100
Tigkas D, Vangelis H, Proutsos N, Tsakiris G. Incorporating aSPI and eRDI in Drought Indices Calculator (DrinC) Software for Agricultural Drought Characterisation and Monitoring. Hydrology. 2022; 9(6):100. https://doi.org/10.3390/hydrology9060100
Chicago/Turabian StyleTigkas, Dimitris, Harris Vangelis, Nikolaos Proutsos, and George Tsakiris. 2022. "Incorporating aSPI and eRDI in Drought Indices Calculator (DrinC) Software for Agricultural Drought Characterisation and Monitoring" Hydrology 9, no. 6: 100. https://doi.org/10.3390/hydrology9060100
APA StyleTigkas, D., Vangelis, H., Proutsos, N., & Tsakiris, G. (2022). Incorporating aSPI and eRDI in Drought Indices Calculator (DrinC) Software for Agricultural Drought Characterisation and Monitoring. Hydrology, 9(6), 100. https://doi.org/10.3390/hydrology9060100

