Next Article in Journal
Multivariate RVA Assessment of Hydrological Alterations: Huangshui River, Xining
Next Article in Special Issue
AI-Integrated Framework for Designing Optimized Groundwater Level Observation Networks Based on Hybrid Machine Learning and Stochastic Simulation Frameworks
Previous Article in Journal
Dissolved Ion Distribution in a Watershed: A Study Utilizing Ion Chromatography and Non-Parametric Analysis
 
 
Font Type:
Arial Georgia Verdana
Font Size:
Aa Aa Aa
Line Spacing:
Column Width:
Background:
Article

Watershed Runoff Simulation and Prediction Based on BMA Coupled SWAT-LSTM Model

1
School of Civil and Hydraulic Engineering, Lanzhou University of Technology, Lanzhou 730050, China
2
Key Laboratory of Smart Agriculture Irrigation Equipment, Ministry of Agriculture and Rural Affairs, Lanzhou 730050, China
3
Gansu Provincial Institute of Water Conservancy Science, Lanzhou 730050, China
*
Author to whom correspondence should be addressed.
Hydrology 2025, 12(12), 312; https://doi.org/10.3390/hydrology12120312
Submission received: 17 October 2025 / Revised: 14 November 2025 / Accepted: 20 November 2025 / Published: 24 November 2025

Abstract

In response to the issues of low runoff prediction accuracy and difficulty in parameter determination in regions frequently experiencing extreme hydrological events, this study is based on data such as digital elevation, land use, soil type, and meteorology. The SWAT-LSTM (Long Short-Term Memory) model is coupled based on the Bayesian Model Averaging (BMA) method. The simulation accuracies of the optimized model are, respectively, compared with those of the SWAT (Soil and Water Assessment Tool) model and the SWAT-LSTM model. Taking the Zuli River Basin as an example, the optimal runoff prediction model for this basin is determined. Combining with future meteorological data, runoff predictions for the period from 2025 to 2030 are carried out. The findings indicate that the SWAT-LSTM-BMA coupled model is the optimal runoff prediction model for the Zuli River Basin. Compared with the SWAT model and the SWAT-LSTM model used alone, its simulation accuracy has been systematically improved. During the calibration period, R2 increased by 8–12%, NSE increased by 9–13%, and MSE decreased by 14–30%. During the validation period, R2 increased by 10–12%, NSE increased by 10–14%, and MSE decreased by 16–31%. Based on the model and the prediction of future climate data under multiple scenarios, the annual runoff of the basin will show a decreasing trend compared with the historical period between 2025 and 2030, with a decrease of 12–15%. The coupling framework proposed in this study effectively improves the accuracy of runoff prediction and provides a reliable theoretical foundation and technological assistance for revealing the evolution law of extreme hydrological events and the management of water resources in the basin.

1. Introduction

Accurate runoff prediction is the prerequisite scientific support for water resources management, water ecological protection, and early warning of extreme drought and flood disaster chains [1]. However, the runoff formation mechanism is driven by the coupling of multiple factors such as the spatial and temporal distribution of precipitation, topography, soil type, vegetation cover, and climate change, showing high nonlinearity and dynamic complexity [2,3]. At present, runoff prediction mainly depends on three technical paths: hydrological model, deep learning model, and statistical model [4,5,6]. Hydrological model can explicitly describe spatial heterogeneity, but it is easy to have the problem of parameter equivalence in areas with lack of data and extreme event scenarios; deep learning model has strong nonlinear fitting ability, but it often leads to overfitting due to sample imbalance and insufficient physical interpretability; statistical model has a simple structure, but it is difficult to reveal the internal production and confluence mechanism [7]. Therefore, how to significantly improve the accuracy of runoff prediction while maintaining physical significance has become a frontier hotspot in the current international hydrological science [8].
At present, scholars at home and abroad generally use SWAT model and LSTM model to carry out runoff prediction research. Li et al. [9] used the SWAT model to link eight modes of the linked Model Intercomparison Project Phase 6 to estimate and forecast runoff in the Yellow River’s source region under three SSP scenarios. Research results show applying the SWAT model can effectively capture the interannual runoff change trend. However, the simulation results have inherent uncertainties due to parameter sensitivity. Kassem et al. [10] connected the SWAT model with the artificial neural network (ANN) model in series and constructed the SWAT-ANN daily runoff prediction framework to carry out runoff prediction. The findings demonstrated that the relative inaccuracy of Asmawa station and Khanis station decreased by 18% on average, and its accuracy was significantly better than that of the single SWAT model. Song et al. [11] evaluated and contrasted the SWAT and LSTM models’ performance in the historical runoff fitting and the future scenario extension and found that the LSTM model performed better than the SWAT model in simulating the historical runoff, but there was a significant drift in the future climate scenario. The root cause lies in the structural uncertainty of the LSTM model and its strong dependence on the data distribution. Bian et al. [12] established an LSTM-LightGBM integrated model in arid areas, and its Nash efficiency coefficient reached 0.92, which confirmed that the coupling of LSTM with other models can greatly improve the prediction accuracy. In recent years, the research paradigm has gradually shifted from a single model to a combined model. Chen et al. [13] constructed a SWAT-LSTM coupling framework in areas with scarce data, which effectively improved the simulation accuracy of watershed runoff, but still pointed out that the framework was not robust enough in dealing with extreme events and failed to quantify the contribution of uncertainty between models. In summary, the coupling of the SWAT model and LSTM model can take into account the benefits of data-driven methods and physical mechanics. However, simple series coupling does not solve the problem that the sources of uncertainty of the two are different and the contribution degree is unknown. Therefore, there is an urgent need for a method that can systematically quantify and integrate the uncertainty of the physical mechanism model and the data-driven model to improve the reliability and interpretability of the prediction results.
Bayesian model averaging (BMA) is a multi-model comprehensive statistical method weighted by posterior probability. It can systematically quantify the model’s parameters and structure’s uncertainties without losing physical mechanism so as to reduce model overfitting and improve the prediction accuracy of coupled models [14]. Wu Haijiang et al. [15] used BMA to perform posterior weighting on multiple Vine Copula models and constructed a BVC framework to achieve monthly runoff probability prediction, which increased the coverage rate of the prediction interval of different hydrological stations by 8–12%, verifying the robustness of BMA in complex frameworks. Wen Tianfu et al. [16] embedded the BMA method into the time-varying moment model to construct a quantitative attribution analysis method for the change in annual sediment transport in the basin. The results showed that the BMA integration reduced the variance of attribution uncertainty by 35%, which could effectively integrate the advantages of multiple models. He et al. [17] integrated three machine learning models, RF, XGBoost, and LSTM, based on the BMA method, and discovered that, in comparison to the ideal single model, the mean square error of daily runoff forecast was lowered by 28%, and the reliability of the prediction interval was significantly improved. Huo et al. [18] compared the performance of various hydrological models in semi-humid basins and discussed the advantages of the BMA method to integrate models. The results showed that the BMA method can couple various hydrological models and improve the prediction accuracy. However, existing studies mainly focus on the integration of the same type of models, such as machine learning or hydrological models, and there is a lack of cases of basin runoff prediction in which the BMA method is systematically applied to the “physical-data” coupling system, especially the long-term forecast practice combined with future climate scenarios.
In view of this, this study takes the Zuli River Basin, where extreme hydrological events occur frequently, as the study area, and constructs a new triple-coupled model of SWAT-LSTM-BMA coupled by BMA on the basis of digital elevation, land use, soil type, and meteorological data. By comparing and analyzing the classic SWAT model’s simulation accuracy and the SWAT-LSTM model, the contribution of the BMA method to the improvement of the accuracy of the coupled model is quantified, and the runoff prediction for 2025–2030 is carried out in combination with future meteorological data, aiming to provide technological assistance and theoretical foundation for analysis of the evolution law of extreme events and flash flood warning in areas with lack of data.

2. Materials and Methods

2.1. Study Area

The Baiyin area in the Zuri River Basin is the object of this investigation (Figure 1), a tributary of the upper Yellow River (35°14′~35°34′ N, 103°9′~103°45′ E). The Zuli River originates from Nanhua Jialing in Huining County, flows through Huining County and Jingyuan County, and finally joins the Yellow River west of Jingyuan County. There are several hydrological stations within the basin, with the main ones being the Huining Station, Guo chengyi Station, and Jingyuan Station. These hydrological stations are responsible for monitoring the flow and water quality within the watershed, providing essential hydrological data support. The catchment area of the 224 km Zuli River is 10,660 km2. The annual average precipitation is between 244 and 433 mm, the annual average temperature ranges from 3.6 to 8.8 °C, and the total annual sunshine hours range from 2430 to 2680 h. The region is cold and dry in winter, hot and dry in summer, with most of the precipitation concentrated in a few months of summer, making it prone to extreme weather events such as droughts and heavy rains.

2.2. Data Sources and Preprocessing

2.2.1. Data Information

This study primarily utilized Digital Elevation Model (DEM) data, land use classification data, soil characteristic data, meteorological observation data, hydrological monitoring data, historical daily reanalysis data, and climate model data from the Coupled Model Intercomparison Project Phase 6 (CMIP6) from 1992 to 2023. Among them, the data from 1990 to 1991 were used as the warm-up period of the SWAT model, and the data from 1992 to 2023 were used for the rate period and verification period of all models. The meteorological observation data come from the China Meteorological Data Network, mainly including daily maximum temperature and minimum temperature, precipitation, average wind speed, relative humidity, and solar radiation.
Hydrological data come from the monthly runoff of Jingyuan Hydrological Station, Guo chengyi Hydrological Station, and Huining Hydrological Station. The required data and its sources are shown in Table 1.

2.2.2. Establish the Basic Database

This study, based on DEM data combined with the boundary data of the Baiyin section of the Zuli River basin, uses the Watershed Delineation tool to extract the river network system and perform sub-basin division, resulting in a total of 31 sub-basins. The river network distribution map is shown in Figure 2a. Based on the regional land classification characteristics, the study area is divided into five categories according to the SWAT model standards as follows: farmland, forest, grassland, water bodies, and built-up land. A land type database is constructed, with its spatial distribution shown in Figure 2b, and land use comparison in Figure 3. Based on the soil parameters from the HWSD soil database, the soils in the study area were divided into five categories, and the parameters required for the SWAT model were calculated accordingly. The soil erosion force factor was derived using the USLE_K formula, and the spatial distribution characteristics of soil types are shown in Figure 2c. The area proportions of each soil type are detailed in Figure 4. At the same time, slope information was extracted from DEM data and classified, with its distribution pattern shown in Figure 2d. Ultimately, a comprehensive database containing elements such as soil and slope was constructed.

2.3. Research Methods

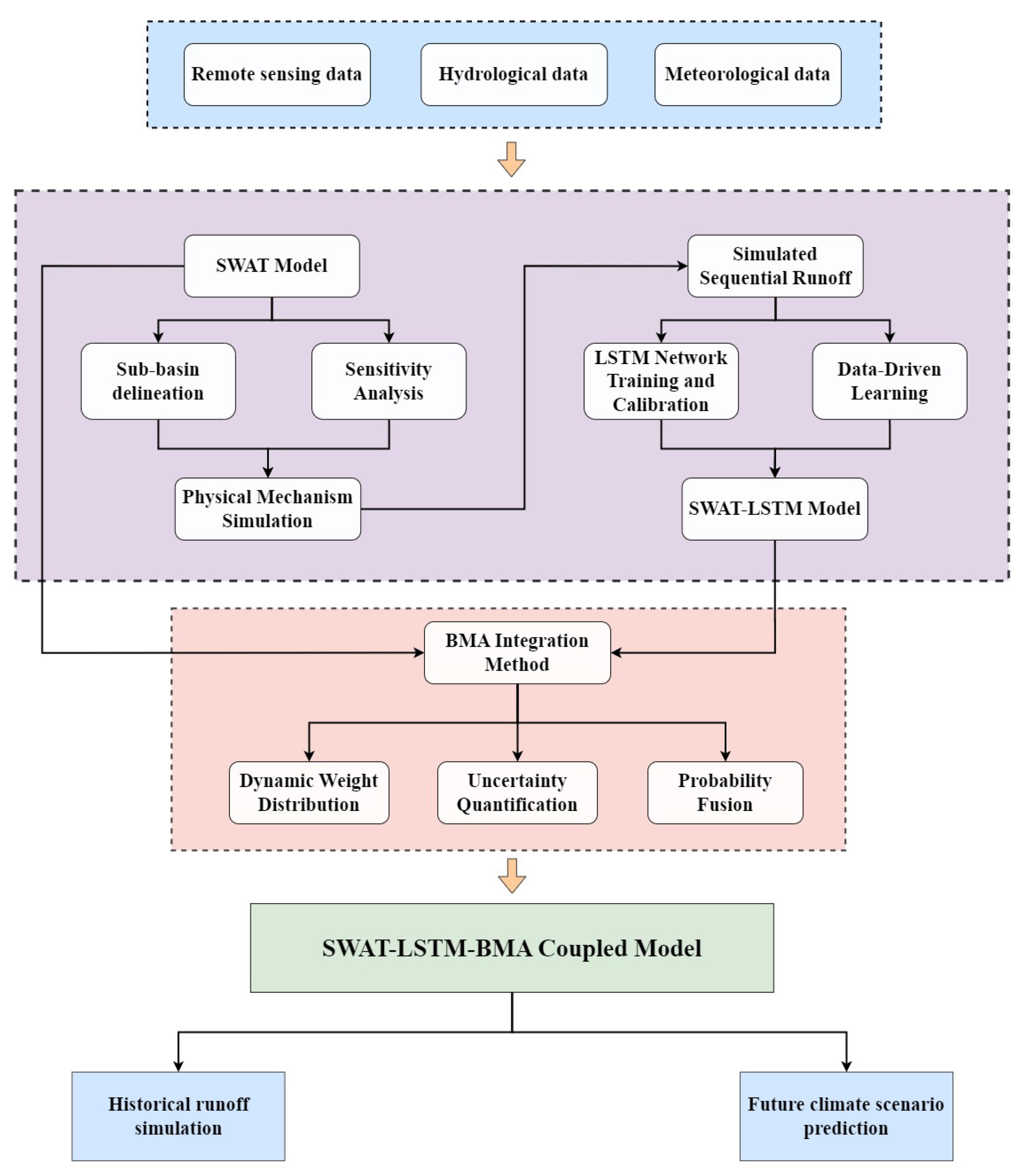
This chapter is divided into four parts as follows: (i) construction and calibration of the SWAT distributed hydrological model; (ii) training and correction of the SWAT-LSTM series model; (iii) integration of the coupling framework based on the Bayesian model averaging (BMA) method; and (iv) historical simulation and runoff prediction under future scenarios using the verified coupling model. Figure 5 presents a summary diagram of the methodology.

2.3.1. Construction of the SWAT Model

The SWAT model can further decompose sub-basins into hydrological response units based on DEM, land use types, soil types, and slope within the study area [19], and is commonly used in watershed hydrological modeling, pollution source identification, and water resource planning. [20,21]. Due to the complex structure and numerous parameters of the SWAT model, further calibration and validation are required after model construction. By referencing runoff-sensitive parameters selected in previous studies [22,23,24] and taking into account the features of the research area, this study selects the SWAT calibration and uncertainty analysis tool SWAT-CUP (SWAT Calibration and Uncertainty Programs) and the Sequential Uncertainty Fitting algorithm SUFI-2 (Sequential Uncertainty Fitting algorithm) for sensitivity analysis of model parameters [25,26].
When the model was calibrated and validated, the period from 1990 to 1991 was set as the warm-up period, the period from 1992 to 2012 was set as the calibration period, and the period from 2013 to 2023 was set as the validation period. At the same time, in order to ensure the robustness of the model, a global sensitivity analysis was conducted on the 28 hydrological parameters in the model to identify the key parameters that have the most significant impact on the runoff simulation results. Subsequently, the SUFI-2 algorithm was used to calibrate these key parameters in multiple iterations, which was aimed at minimizing the risk of overfitting of the model.

2.3.2. Construction of the SWAT-LSTM Model

The LSTM model is a deep learning model proposed by Horchreiter and Schmidhuber to solve the gradient explosion and gradient disappearance problems existing in traditional recurrent neural networks [27,28]. In this study, the Deep Learning Toolbox of the MATLAB R2024a platform was used to construct and train the LSTM model, and the monthly runoff data from 1992 to 2023 simulated by the SWAT model were input into the LSTM model as source data for runoff simulation. The data from 1992 to 2012 were used as the training period, and the data from 2013 to 2023 were used as the verification period. The hidden unit of the LSTM layer was set to 128 through the trial algorithm, followed by a Dropout layer with a dropout rate of 0.2, and finally the runoff prediction value was output through the fully connected layer. The model was trained and optimized using the adaptive moment estimation (Adam) algorithm (Deep Learning Toolbox, MATLAB R2024a), with an initial learning rate of 0.001 and a maximum number of iterations of 500. In order to prevent the occurrence of overfitting, the training process adopts the early stopping method and the dynamic adjustment strategy of the learning rate and uses the random number seed to control the generation of random numbers.

2.3.3. BMA-Coupled SWAT-LSTM Model

Bayesian Model Averaging (BMA) is a statistical method that aggregates the predictions of several models to obtain a more accurate and reliable overall forecast value and can quantify prediction uncertainty [29]. This study combines the predictions from the SWAT and SWAT-LSTM models using the BMA approach. Each model M i has its parameters θ i , and its likelihood L i is calculated using the Gaussian probability density function:
L i = p y θ i , M i = 1 2 π σ i 2 exp y - y ^ i 2 2 σ i 2
Among them, y is the measured value of the model, θ i is the parameter for each model, y ^ i is the predicted value of model M i , and σ i 2 is the variance of the prediction error of model M i .
In this study, the principle of non-informative prior was followed, and the two models were given equal prior probabilities. The final model weights were completely determined by their performance on the training data. At the same time, in order to verify the applicability of the Gaussian likelihood function in the BMA method and ensure the statistical robustness of the model weight estimation, the Shapiro–Wilk normality test was performed on the residual sequences of the SWAT and SWAT-LSTM models, and the subsequent weight calculation and integration were based on the test results.
Determine each model’s weight p M i y , which represents the model’s posterior probability, using Bayes’ theorem:
p M i y = L i × p M i j = 1 M L j × p M j
Among them, p M i is the prior probability of model M i , j = 1 M L j p M j is the normalization constant, representing the sum of the products of the likelihood and prior probabilities of all models.
This study adopts the assumption of homoscedasticity, which is a robust and standardized choice under limited samples. Numerical optimization algorithm is used in the coupling process, and appropriate boundary conditions and constraints are set to ensure that the weights are non-negative and the sum is 1. Based on the optimized weights, the final coupled prediction result y ^ is calculated by averaging the prediction outcomes of each model using weights:
y ^ = i = 1 M P M i y × y ^ i
Among them, p M i y is the weight of each model, y ^ i is the predicted value of model M i .

2.3.4. Model Accuracy Evaluation

Using the coefficient of determination (R2), Nash–Sutcliffe Efficiency (NSE), and mean squared error (MSE) of the model to evaluate the model’s accuracy. The closer R2 is to 1 and the smaller the MSE, the smaller the deviation between the predicted values and the actual measured values, indicating better model inversion performance. The calculation formula is as follows:
R 2 = i = 1 n y i y ¯ y ^ i y ^ ¯ i = 1 n y i y ¯ 2 i = 1 n y ^ i y ^ ¯ 2 2
N S E = 1 i = 1 n y i y ^ i 2 i = 1 n y i y ¯ 2
M S E = 1 n i = 1 n y i y ^ i 2
Among them, y ^ i is the model’s predicted value, y ^ ¯ i is the average of the predicted values, y i is the measured value, y ¯ is the average of the measured values, where n is the quantity of data points.

2.3.5. Analysis of Fluctuation Characteristics

In order to test the model’s ability to reproduce the volatility and irregularity of the runoff sequence, the rescaled adjusted partial sums (RAPS) method was used for analysis. RAPS is a non-parametric statistical method that identifies the intrinsic fluctuation patterns, mutation points, and persistent changes in a time series by quantifying the cumulative deviation of the time series. The calculation formula of its RAPS sequence R k is:
R k = 1 σ x i = 1 k x i x ¯ ,       k = 1 , 2 , , n
Among them, x ¯ is the average value of the sequence, σ x is the standard deviation of the sequence, and n is the total length of the sequence.

2.3.6. Processing Future Meteorological Data

This study processes the CanESM5 global climate model data from CMIP6 using the SDSM model, which is a decision support tool developed by British meteorologist Wilby [30]. The study selects three emission scenarios from CMIP6: SSP126, SSP245, and SSP585, and chooses forecast factors related to the target meteorological variables from GCMs data. Using statistical methods such as multiple linear regression in the SDSM model, it establishes the statistical correlation between the observed data and the forecast factors. All daily meteorological variables required for the SWAT model operation were obtained, including daily maximum temperature, daily minimum temperature, precipitation, average wind speed, relative humidity, and solar radiation, with the calibration period set from 1990 to 2004 and the validation period from 2005 to 2014. The model’s simulation performance is evaluated using the coefficient of determination (R2) and standard error (SE).

3. Results

3.1. Model Runoff Simulation and Accuracy Comparison

3.1.1. SWAT Model Runoff Simulation

The initial run of the model selects the initial values of 28 parameters related to runoff for simulation. There are two ways to modify the parameters: v for directly replacing the original value, and r for proportionally modifying the original value. Through iterative simulation within the initial parameter range, the optimization direction of the 28 parameters is evaluated based on indicators such as MSE and R2. The parameters and the number of iterations are repeatedly adjusted until the MSE and R2 meet the required results. The results of global sensitivity analysis showed that 8 of the 28 parameters were highly sensitive to runoff simulation, and the sensitivity ranking was CN2, ALPHA_BNK, GW_DELAY, CH_K2, ESCO, GWQMN, SOL_K, SURLAG, etc. The subsequent calibration process mainly focused on these key parameters. After 800 iterations of simulation, it was ensured that the objective function was fully converged, and this strategy minimized the risk of model overfitting. The 28 parameters and the final calibrated range are shown in Table 2.
The monthly runoff calibration and validation results for each hydrological station are shown in Table 3. From the table, it can be seen that the R2 of the model rate period and the verification period is greater than 0.65, the NSE is greater than 0.6, and the MSE is less than 0.4. These results indicate that the SWAT model has good applicability in the Baiyin section of the Zuli River Basin. At the same time, the performance indicators of the model in the validation period are highly close to those in the calibration period, and the performance degradation range is within the acceptable range, which indicates that the parameter calibration process is robust, the model does not have overfitting phenomenon and has good generalization ability. The comparison between simulated and observed values is shown in Figure 6. The model’s fitting results are generally consistent with the actual trend, with better simulation results from 2012 to 2019. However, there are significant data discrepancies in some years, leading to poorer fitting performance.

3.1.2. SWAT-LSTM Model Runoff Simulation

Based on the SWAT-LSTM model for runoff simulation, to ensure data consistency and accuracy, this study makes use of simulated monthly runoff data from 1992 to 2023 by SWAT model as source data input into the LSTM model and employs the Adaptive Moment Estimation (Adam) algorithm for training and optimization to obtain more accurate simulation results. The results show that the calibration period R2 is 0.77, NSE is 0.73, and the MSE is 0.19; the validation period R2 is 0.73, NSE is 0.71, and the MSE is 0.23. These results indicate that the SWAT-LSTM model can be applied effectively in the Baiyin section of the Zuli River Basin. Comparison of simulated values and measured values is shown in Figure 7. It can be clearly seen from the figure that the fitting effect of the SWAT-LSTM model is improved compared to the SWAT model, with better simulation results from 2011 to 2016.

3.1.3. Normality Test of Model Residuals

Before coupling the models, the Shapiro–Wilk normality test was first performed on the residual sequences of the SWAT and SWAT-LSTM models. The results are shown in Table 4.
The test results show that the residuals of the SWAT model present extremely significant non-normality (p < 0.001), with obvious negative skewness and slight peak and thick tail characteristics, which indicates that the model has systematic overestimation and large prediction uncertainty under extreme events. In contrast, the residual distribution of the SWAT-LSTM model has been fundamentally improved, with a W statistic of 0.989; skewness and kurtosis are not significant, and the effect size (KS-D = 0.048) is very small. Although the large sample size leads to a significant P value, from the perspective of practical application, its residuals can be regarded as highly close to the normal distribution. This shows that LSTM effectively corrects the systematic deviation of the SWAT model, and this finding provides a key statistical basis for the reasonable allocation of subsequent BMA integration weights.

3.1.4. Using the SWAT-LSTM-BMA Coupled Model to Simulate Runoff

Using the BMA method to couple the SWAT model and the SWAT-LSTM model, the SWAT-LSTM-BMA coupled model’s simulation results were calibrated and validated with the monthly runoff measured data from 1992 to 2023. The fitting accuracy of the coupled model compared to the SWAT model and SWAT-LSTM model is shown in Figure 8. The calibrated coupling model improved R2 by 8–12%, NSE increased by 9–13%, and reduced MSE by 14–30% compared to the SWAT model and SWAT-LSTM model; the validation period coupling model improved R2 by 10–12%, NSE increased by 10–14%, and reduced MSE by 16–31% compared to the SWAT model and SWAT-LSTM model. It is worth noting that the performance improvement of the SWAT-LSTM-BMA coupled model is particularly significant in extreme hydrological events. The analysis of typical flood peak events during the verification period found that the BMA’s ability to capture the peak time and peak flow was significantly better than any single model; at the same time, the BMA also showed better stability during the continuous dry season, effectively reducing the abnormal fluctuations that may be generated by a single model. Moreover, the watershed fitting value of the coupled model is highly consistent with the measured value, which is significantly better than the fitting results of the SWAT model and the SWAT-LSTM model, as shown in Figure 9. Therefore, the SWAT-LSTM-BMA coupled model is the best runoff model for the Zuli River Basin.
As shown in Figure 6, Figure 7, Figure 8 and Figure 9, all models showed a systematic underestimation of runoff from 2020 to 2023. After checking the meteorological data of the same period, this deviation was closely related to the continuous extreme drought experienced by the study area during this period. The data from the Gansu Provincial Climate Center showed that the precipitation was abnormally low during this period, which led to significant changes in the underlying surface conditions of the basin, which exceeded the range that the model could capture when the parameters were calibrated based on historical climate. Therefore, this systematic deviation is not simply a model defect but reveals the sensitivity of the model to the real climate situation and also confirms the severity of the drought during this period from the side.
At the same time, in order to explore the reproduction ability of the coupled model to the volatility and irregularity of the runoff sequence, the RAPS method was further used for analysis. Figure 10 shows the RAPS comparison of the annual runoff sequence of the measured value and the SWAT-LSTM-BMA simulated value. It can be seen that the RAPS sequence of the coupled model is highly consistent with the fluctuation mode and main turning points of the measured sequence. It proves that the model successfully captured the continuous downward trend from 1998 to 2005 and the rebound trend from 2018 to 2023. Especially in the extreme low value events near 2008 and 2015, the model accurately reproduced the fluctuation characteristics of the period. This result further confirms from the perspective of sequence statistical characteristics that the SWAT-LSTM-BMA coupled model can truly reflect the inherent variability of runoff in the basin.

3.1.5. Statistical Test and Quantitative Analysis of Runoff Trend

In order to further verify the consistency of the statistical characteristics between the simulated sequence and the measured sequence, this study used the Mann–Kendall (M-K) trend test method and Sen’s Slope to quantitatively analyze the significance and amplitude of the trend, respectively. The results are shown in Table 5.
The Mann–Kendall test showed that the observed runoff series showed a significant upward trend during the study period (p < 0.05). In the comparison model, the SWAT model showed the strongest statistical significance, revealing the high sensitivity of the physical mechanism model to climate forcing factors; the SWAT-LSTM model failed to capture the significant trend, reflecting the possible smoothing effect of the data-driven model in capturing long-term slow trends; and the trend judgment of the SWAT-LSTM-BMA coupled model was the closest to the observed series among all models, proving the advantage of the BMA framework in reconciling the structural uncertainty of different models.
To quantify the magnitude of trend changes, further Sen’Slope analysis showed that the SWAT model overestimated the trend magnitude by 12.9%, while the SWAT-LSTM model underestimated it by 8.6%. The BMA coupling framework proposed in this study significantly reduced such deviations to 3.2%. Although it was not completely eliminated, it strongly proved its excellent ability to integrate the advantages of different models and approach the real trend. The M-K test and Sen’s Slope analysis jointly verified the robustness and accuracy of the SWAT-LSTM-BMA coupled model in runoff trend simulation from different perspectives.

3.2. Future Meteorological Data Output

This study processes the CanESM5 global climate model data from CMIP6 using the SDSM model; through the model’s correlation analysis function, the correlation between twenty-six meteorological elements and measured data was evaluated, filtering out the significant influencing factors associated with the station’s meteorological parameters. After comprehensive analysis, the final forecast factors were determined as shown in Table 6.
The results of each station after calibration are shown in Table 7, and Table 7 also displays each station’s results within validity period. According to the data in the table, the model performs well in simulating temperature, while the simulation of precipitation is slightly less accurate. Many scholars, both domestically and internationally [31], have drawn similar conclusions when using the SDSM model to simulate precipitation.
In addition to using statistical indicators to evaluate the simulation effect, the multi-year monthly average values of the simulation and the actual measurement can also be compared. The comparison between the actual measurement value and the simulation value of each station during the verification period is shown in Figure 11. The graphic illustrates that the true measurement value and the simulation value of the monthly average maximum temperature of the station are very close, and the overall error is within 1 °C. The simulation of the minimum temperature is slightly lower than the actual measurement value, and the overall error is within 2 °C. For the simulation of the average total precipitation, the monthly average precipitation is less than the actual measurement value, and the overall simulation effect is slightly worse, but the overall trend of precipitation simulation is basically the same, within the acceptable range of error, and can be used for future climate simulation.

3.3. Runoff Prediction Based on Future Meteorological Data

Using the SWAT-LSTM-BMA coupled model, runoff predictions for the Baiyin section of the Zuli River Basin from 2025 to 2030 were made, with the model prediction results shown in Figure 12. Runoff of the Baihe River section of the Zuli River Basin under various CMIP6 scenarios shows significant variation during the flood season from 2025 to 2030, while the runoff sequences during the non-flood season remain almost consistent across scenarios. The SSP126 scenario has a larger runoff during the 2026 flood season compared to other scenarios, the SSP245 scenario shows stable runoff in future years, and the SSP585 scenario has significantly higher runoff from 2027 to 2030 compared to the other scenarios.
In all three scenarios, the Zuli River Basin’s Baiyin section’s yearly runoff is trending upward. The average across several years annual runoff for SSP126 is 2.43 × 108 m3, with a runoff trend rate of 2.27 × 106 m3/a; for SSP245, the multi-year average annual runoff is 2.5 × 108 m3, with a runoff trend rate of 2.25 × 106 m3/a; for SSP585, the multi-year average annual runoff is 2.48 × 108 m3, with a runoff trend rate of 4.37 × 106 m3/a. The runoff change characteristics under different scenarios show that the multi-year average runoff in the Zuli River Basin will show a decreasing trend in the future (2025–2030) compared with the multi-year average annual runoff of 2.85 × 108 m3 in the historical period (1992–2023), with a decrease of 12–15%. Therefore, the SWAT-LSTM-BMA coupled model established in this study, combined with future meteorological data, is feasible for predicting future runoff.

4. Discussion

During the process of runoff prediction, different models produce varying prediction results due to their inherent algorithmic and structural differences, which in turn affects the robustness of the predictions [32]. The BMA method used in this study intelligently schedules the advantages of the SWAT model and the SWAT-LSTM model under different hydrological conditions through the dynamic weight allocation mechanism. It tends to rely on the physical robustness of the SWAT model during the dry season and turns to the correction ability of the SWAT-LSTM model during the flood season. Therefore, BMA not only improves the prediction accuracy, but also reveals its unique value beyond the single series framework by realizing the scenario-adaptive model selection, that is, systematically quantifying the structural uncertainty in the hybrid modeling.
Compared to single models, coupled models, through the integration of multiple models and the comprehensive consideration of multiple variables, can more accurately represent the changes in watershed runoff patterns, effectively improving the accuracy and reliability of runoff predictions. This aligns with the findings of Wang et al. [33]. The coupling model constructed in this study shows a good correlation with the measured runoff data, which has certain implications for improving the accuracy of runoff predictions. Phetanan et al. [34] reached similar conclusions when predicting flow in the Mekong River Basin by coupling SWAT and LSTM models. The main reason is that the inclusion of the LSTM model can capture the nonlinear processes that are difficult to parameterize with SWAT, thereby enhancing the modeling capability of complex relationships. At the same time, the BMA method can reduce the bias of a single model by integrating the predictions of multiple models, making the predicted values closer to the actual measured values. Therefore, this study coupled the SWAT and SWAT-LSTM models based on the BMA method for the first time and proposed a new SWAT-LSTM-BMA coupling framework. Different from the research that only integrates similar models, this framework quantifies the structural uncertainty between “pure physical simulation” and “physical-guided data-driven correction” through posterior weights. The coupled model shows excellent runoff prediction ability as a whole, with R2 of 0.846, NSE of 0.822, MSE of 0.06 in the calibration period, and R2 of 0.829, NSE of 0.811, MSE of 0.08 in the validation period. Huang et al. [35] integrated ANN, RF, and SVM algorithms for runoff prediction through the BMA method. The NSE of the integrated model in the calibration period was 0.8–0.89, and the NSE in the verification period was 0.7–0.84. The coupling model did the best according to the BMA approach. The BMA method’s ability to successfully lower a single model’s uncertainty is the primary explanation, optimize the parameters of each model, and enhance the model’s capacity for prediction. This indicates that in runoff prediction research, using the SWAT-LSTM-BMA coupled model can effectively improve the accuracy and robustness of runoff predictions, making it suitable for precise modeling of runoff predictions.
To address the uncertainties and nonlinearities present in runoff prediction, selecting high-precision, high-resolution future meteorological data is particularly important [36]. Among these, CMIP6 data are widely used by scholars due to their high computational efficiency and broad applicability [37], providing comprehensive scenario analysis and reliable climate change information for future runoff predictions [38]. Zhou et al. [39], based on CMIP6 data, used the VIC model to forecast future changes in China’s runoff. The results indicate that CMIP6 data play a crucial role in future runoff predictions. Yang et al. [40] mainly studied the performance of twenty CMIP6 models in simulating temperature and precipitation in China and compared them with historical data. The results indicate that future temperature and precipitation will increase in all ensembles, with a greater increase under the SSP585 scenario. This aligns with the study’s runoff forecast findings, primarily because the SSP585 scenario assumes higher greenhouse gas emissions, leading to a stronger global warming effect, which may cause an increase in precipitation. Shakeri et al. [41] used the SDSM model and FDSM to process data from three RCP scenarios of CMIP5. They selected two forecasting factors for temperature and two forecasting factors for precipitation. The results indicate that the SDSM model can effectively handle large-scale climate model data, but it uses fewer forecasting factors and has higher result uncertainty. Therefore, this study uses the SDSM model to process CMIP6 data, selecting 8–10 predictors for temperature and 5–7 predictors for precipitation, achieving overall excellent accuracy.
This study used the SWAT-LSTM-BMA coupled model to predict runoff and it achieved good prediction results. It should be pointed out that the single climate model used in this study for future prediction is intended to verify the effectiveness of the coupled model and does not cover all the uncertainties of future climate prediction. However, the SWAT-LSTM-BMA coupled model constructed in this study provides a direct and powerful methodological basis for further synthesizing the uncertainties under multiple GCMs and multiple emission scenarios. Based on this, the next step can be considered to import the latest land use data, more site meteorological data, and multi-source climate model data into the SWAT-LSTM-BMA coupled model to construct a more accurate multi-variable coupled model, so as to improve the reliability of future hydrological prediction.

5. Conclusions

The SWAT-LSTM-BMA coupled model constructed in this study realizes the intelligent fusion of SWAT physical robustness and SWAT-LSTM correction accuracy through the dynamic weight allocation mechanism of BMA. At the same time, it combines the historical runoff measured data from 1992 to 2023 to simulate runoff. The simulation results of the coupled model are evaluated using the coefficient of determination R2 and mean square error MSE. Additionally, from 2025 to 2030, the Zuli River Basin’s runoff changes are forecast using future weather data, leading to the following conclusions:
  • The SWAT-LSTM-BMA coupled model has an R2 of 0.85 and an MSE of 0.06 during the calibration period and an R2 of 0.83 and an MSE of 0.08 during the validation period. Its simulation accuracy is far superior to that of single models, with optimal stability, making it the best runoff prediction model for the watershed.
  • The GCMs dataset processed through downscaling techniques can accurately present the temperature and precipitation trend changes in the Zuli River Basin. Combined with the SWAT-LSTM-BMA hybrid model, it can effectively predict the evolution of basin runoff under climate change conditions.
  • Based on different scenarios, predicting runoff in Zuli River Basin was performed SWAT-LSTM-BMA coupling model. The findings indicate that under three conditions, the annual runoff of the Zuli River basin under the three scenarios all showed a decreasing trend, with a decrease of 12–15%, providing a theoretical basis for clarifying the evolution patterns of extreme hydrological events.

Author Contributions

Formal analysis, Y.H. and X.L.; funding acquisition, W.Z. and Y.Z.; methodology, Y.H. and W.Z.; project administration, W.Z. and Y.Z.; software, Y.H. and X.L.; validation, H.Y.; writing—original draft, Y.H.; writing—review and editing, Y.H. and W.Z. All authors have read and agreed to the published version of the manuscript.

Funding

This study was supported by National Natural Science Foundation of China (52379042) and Key Research & Development Program of Gansu Province (23YFFA0019, 24YFFA033).

Data Availability Statement

The raw data supporting the conclusions of this article will be made available by the authors on request.

Conflicts of Interest

The authors declare no conflicts of interest.

References

  1. Jaberzadeh, M.; Saremi, A.; Ghorbanizadeh Kharazi, H.; Babazadeh, H. SWAT and IHACRES models for the simulation of rainfall-runoff of Dez watershed. Clim. Dyn. 2024, 62, 2823–2835. [Google Scholar] [CrossRef]
  2. Ma, Z.; Yao, R.; Sun, P.; Zhuang, Z.; Ge, C.; Zou, Y.; Lv, Y. Quantitative evaluation of runoff simulation and its driving forces based on hydrological model and multisource precipitation fusion. Land 2023, 12, 636. [Google Scholar] [CrossRef]
  3. Carril-Rojas, D.; Guzzon, C.; Mediero, L.; Fernández-Fidalgo, J.; Garrote, L.; Llasat, M.C.; Marcos-Matamoros, R. A Flood Forecasting Method in the Francolí River Basin (Spain) Using a Distributed Hydrological Model and an Analog-Based Precipitation Forecast. Hydrology 2025, 12, 220. [Google Scholar] [CrossRef]
  4. Xia, H.; Yang, L.; Feng, Q.; Liu, W.; Su, Y.; Wu, M.; He, W.; Zou, X. Coupled PLUS and SWAT Model Assessment of Streamflow Response to Climate Change and Human Interventions in Arid Alpine Regions: A Case Study of the Zamu River, China. Land 2024, 13, 2166. [Google Scholar] [CrossRef]
  5. Huang, J.; Chen, J.; Huang, H.; Cai, X. Deep Learning-Based Daily Streamflow Prediction Model for the Hanjiang River Basin. Hydrology 2025, 12, 168. [Google Scholar] [CrossRef]
  6. Souley Tangam, I.; Yonaba, R.; Niang, D.; Adamou, M.M.; Keïta, A.; Karambiri, H. Daily Simulation of the rainfall–runoff relationship in the Sirba River basin in West Africa: Insights from the HEC-HMS model. Hydrology 2024, 11, 34. [Google Scholar] [CrossRef]
  7. Gao, S.; Ti, C.P.; Tang, S.R.; Wang, X.L.; Wang, H.Y.; Meng, L.; Yan, X.Y. Runoff Simulation and Its Response to Extreme Precipitation in the Yangtze River Basin. Environ. Sci. 2023, 44, 4853–4862. [Google Scholar] [CrossRef]
  8. Deng, C.; Chen, C.; Yin, X.; Wang, M.; Zhang, Y. Catchment runoff simulation by coupling data assimil-ation and machine learning methods. Adv. Water Sci. 2023, 34, 839–849. [Google Scholar] [CrossRef]
  9. Li, X.; Jia, H.; Chen, Y.; Wen, J. Runoff simulation and projection in the source area of the Yellow River using the SWAT model and SSPs scenarios. Front. Environ. Sci. 2022, 10, 1012838. [Google Scholar] [CrossRef]
  10. Kassem, A.A.; Raheem, A.M.; Khidir, K.M.; Alkattan, M. Predicting of daily Khazir basin flow using SWAT and hybrid SWAT-ANN models. Ain Shams Eng. J. 2020, 11, 435–443. [Google Scholar] [CrossRef]
  11. Song, Y.H.; Chung, E.S.; Shahid, S. Differences in extremes and uncertainties in future runoff simulations using SWAT and LSTM for SSP scenarios. Sci. Total Environ. 2022, 838, 156162. [Google Scholar] [CrossRef]
  12. Bian, L.; Qin, X.; Zhang, C.; Guo, P.; Wu, H. Application, interpretability and prediction of machine learning method combined with LSTM and LightGBM-a case study for runoff simulation in an arid area. J. Hydrol. 2023, 625, 130091. [Google Scholar] [CrossRef]
  13. Chen, S.; Huang, J.; Huang, J.C. Improving daily streamflow simulations for data-scarce watersheds using the coupled SWAT-LSTM approach. J. Hydrol. 2023, 622, 129734. [Google Scholar] [CrossRef]
  14. Jin, J.; Shu, Z.; Chen, M.; Wang, G.; Sun, Z.; He, R. Meteo-hydrological coupled runoff forecasting based on numerical weather prediction products. Adv. Water Sci. 2019, 30, 316–325. [Google Scholar] [CrossRef]
  15. Wu, H.J.; Su, X.L.; Qi, J.X.; Zhang, T.; Zhu, X.Y.; Wu, L.Z. Prediction and application of monthly streamflow ba-sed on Vine Copula coupled Bayesian model averaging. Trans. Chin. Soc. Agric. Eng. 2022, 38, 73–82. [Google Scholar] [CrossRef]
  16. Wen, T.F.; Xiong, L.H.; Jiang, C.; Xu, X.F.; Liu, Z.J. Attribution analysis of annual sediment load of Ganjiang River Basin using BMA based on time-varying moment models. Trans. Chin. Soc. Agric. Eng. 2021, 37, 140–149. [Google Scholar] [CrossRef]
  17. He, F.; Zhang, H.; Wan, Q.; Chen, S.; Yang, Y. Medium term streamflow prediction based on Bayesian m-odel averaging using multiple machine learning models. Water 2023, 15, 1548. [Google Scholar] [CrossRef]
  18. Huo, W.; Li, Z.; Wang, J.; Yao, C.; Zhang, K.; Huang, Y. Multiple hydrological models comparison and an improved Bayesian model averaging approach for ensemble prediction over semi-humid regions. Stoch. Environ. Res. Risk Assess. 2019, 33, 217–238. [Google Scholar] [CrossRef]
  19. Chen, H.T.; Wang, X.Y.; Han, X.M. The influence of input data precision and accuracy on SWAT model simulation. Chin. Environ. Sci. 2021, 41, 2151–2160. [Google Scholar] [CrossRef]
  20. Li, Y.; Xi, J.; Zhang, C.; Wang, G.Q.; Huang, Q.; Guan, T.S. Impact of climate change on the spatio-temporal characteristies of meteorological and hydrological drought over the Lancang-Mekong River basin. Adv. Water Sci. 2021, 32, 508–519. [Google Scholar] [CrossRef]
  21. Pedretti, D.; Camera, C.A.S.; Libera, N.D.; Pasini, S.; Gelmini, Y.; Braidot, A. High-Resolution Flow and Nutrient Modeling Under Climate Change in the Flat, Urbanized and Intensively Cultivated Adige River Lowland Basin (Italy) Using SWAT. Hydrology 2025, 12, 239. [Google Scholar] [CrossRef]
  22. Zhao, L.J.; Wang, Y.; Zhou, Y.; Cao, J.W.; Yang, Y.; Wang, Z. Groundwater Resources Evaluation in the Pearl River Basin Based on SWAT Model. Earth Sci. 2024, 49, 1876–1890. [Google Scholar] [CrossRef]
  23. Zhao, W.J.; Sun, W.; Li, Z.L.; Fan, Y.W.; Song, J.S.; Wang, L.R. A review on SWAT model for str-eam flow simulation. Adv. Mater. Res. 2013, 726, 3792–3798. [Google Scholar] [CrossRef]
  24. Zhao, W.J.; Sun, W.; Li, Z.L.; Wang, Z.G.; Sang, Y.F. Runoff simulation in ungauged area of Shiyang River basin. J. Lanzhou Univ. Technol. 2014, 40, 70–75. [Google Scholar] [CrossRef]
  25. Li, F.W.; Tao, R.J. Analysis of factors influencing hydrological processes in the Ziya River Basin under changing environment. Water Resour. Prot. 2023, 39, 9–17. [Google Scholar] [CrossRef]
  26. Alejo, L.A.; Ella, V.B.; Saludes, R.B. Applicability of the climate hazards group infrared precipitation with stations as rainfall input for SWAT watershed modeling. Water Resour. 2021, 48, 925–935. [Google Scholar] [CrossRef]
  27. Hu, L.Y.; Jiang, X.L.; Zhou, J.H.; Ouyang, F.; Dai, Y.S.; Zhang, L.P.; Fu, X.L. Application of LSTM considering time steps in runoff prediction of Ganjiang River Basin. J. Lake Sci. 2024, 36, 1241–1252. [Google Scholar] [CrossRef]
  28. Xiang, Z.; Yan, J.; Demir, I. A rainfall-runoff model with LSTM-based sequence-to-sequence learning. Water Resour. Res. 2020, 56, e2019WR025326. [Google Scholar] [CrossRef]
  29. Lotfirad, M.; Adib, A.; Riyahi, M.M.; Jafarpour, M. Evaluating the effect of the uncertainty of CMIP6 models on extreme flows of the Caspian Hyrcanian forest watersheds using the BMA method, Stoch. Environ. Res. Risk Assess. 2023, 37, 491–505. [Google Scholar] [CrossRef]
  30. González-Rojí, S.J.; Wilby, R.L.; Sáenz, J.; Ibarra-Berastegi, G. Harmonized evaluation of daily precipitation downscaled using SDSM and WRF+ WRFDA models over the Iberian Peninsula. Clim. Dyn. 2019, 53, 1413–1433. [Google Scholar] [CrossRef]
  31. Eingrüber, N.; Korres, W. Climate change simulation and trend analysis of extreme precipitation and floo-ds in the mesoscale Rur catchment in western Germany until 2099 using Statistical Downscaling Model (SDSM) and the Soil & Water Assessment Tool (SWAT model). Sci. Total Environ. 2022, 838, 155775. [Google Scholar] [CrossRef]
  32. Reddy, B.S.N.; Pramada, S.K.; Roshni, T. Monthly surface runoff prediction using artificial intelligence: A study from a tropical climate river basin. J. Earth Syst. Sci. 2021, 130, 1–15. [Google Scholar] [CrossRef]
  33. Wang, W.C.; Gu, M. A Hybrid Monthly Runoff Prediction Model Based on SGMD-SE-AVOA-LSTM. J. Basic Sci. Eng. 2024, 32, 1755–1771. [Google Scholar] [CrossRef]
  34. Phetanan, K.; Hong, S.M.; Yun, D.; Lee, J.; Chotpantarat, S.; Jeong, H.; Cho, K.H. Enhancing flow rate prediction o-f the Chao Phraya River Basin using SWAT–LSTM model coupling. J. Hydrol. Reg. Stud. 2024, 53, 101820. [Google Scholar] [CrossRef]
  35. Huang, H.; Liang, Z.; Li, B.; Wang, D.; Hu, Y.; Li, Y. Combination of multiple data-driven models for long-term mo-nthly runoff predictions based on Bayesian model averaging. Water Resour. Manag. 2019, 33, 3321–3338. [Google Scholar] [CrossRef]
  36. Zhang, D.; Liang, H.X.; He, X.C.; Shi, Y.L. Estimation of runoff and hydrological drought in the Jins-ha River Basin based on CMlP6. Water Resour. Prot. 2023, 39, 53–62. [Google Scholar] [CrossRef]
  37. Batool, H.; Taqui, M. Evaluating climate change for the early 21st century in the Potwar Region of Pakistan using CMIP6 simulations. Earth Sci. Inform. 2024, 17, 2213–2231. [Google Scholar] [CrossRef]
  38. Fu, X.; Xue, F.; Liu, Y.; Chen, F.; Yang, H. Evaluation of Urban Flood Susceptibility Under the Influence of Urbanization Based on Shared Socioeconomic Pathways. Land 2025, 14, 621. [Google Scholar] [CrossRef]
  39. Zhou, J.; Lu, H.; Yang, K.; Jiang, R.; Yang, Y.; Wang, W.; Zhang, X. Projection of China’s future runoff based on the CMIP6 mid-high warming scenarios. Sci. China Earth Sci. 2023, 66, 528–546. [Google Scholar] [CrossRef]
  40. Yang, X.; Zhou, B.; Xu, Y.; Han, Z. CMIP6 evaluation and projection of temperature and precipitation over China. Adv. Atmos. Sci. 2021, 38, 817–830. [Google Scholar] [CrossRef]
  41. Shakeri, H.; Motiee, H.; McBean, E. Projection of important climate variables in large cities under the CMIP5–RCP scenarios using SDSM and fuzzy downscaling models. J. Water Clim. Change 2021, 12, 1802–1823. [Google Scholar] [CrossRef]
Figure 1. Study area overview map.
Figure 1. Study area overview map.
Hydrology 12 00312 g001
Figure 2. SWAT spatial data and sub-basin division results. (a) Distribution of water systems. (b) Land use type. (c) Soil type. (d) Slope type.
Figure 2. SWAT spatial data and sub-basin division results. (a) Distribution of water systems. (b) Land use type. (c) Soil type. (d) Slope type.
Hydrology 12 00312 g002
Figure 3. Land use comparison.
Figure 3. Land use comparison.
Hydrology 12 00312 g003
Figure 4. Soil type.
Figure 4. Soil type.
Hydrology 12 00312 g004
Figure 5. Methodology diagram.
Figure 5. Methodology diagram.
Hydrology 12 00312 g005
Figure 6. Comparison of simulated and measured values of Jingyuan station of SAWT model.
Figure 6. Comparison of simulated and measured values of Jingyuan station of SAWT model.
Hydrology 12 00312 g006
Figure 7. Comparison of simulated and measured values of Jingyuan station of SWAT-LSTM model.
Figure 7. Comparison of simulated and measured values of Jingyuan station of SWAT-LSTM model.
Hydrology 12 00312 g007
Figure 8. Multi-Model Fitting Accuracy Comparison Chart. (a) Performance Comparison in Calibration. (b) Performance Comparison in Validation.
Figure 8. Multi-Model Fitting Accuracy Comparison Chart. (a) Performance Comparison in Calibration. (b) Performance Comparison in Validation.
Hydrology 12 00312 g008
Figure 9. Comparison of simulated and measured values of Jingyuan station in SWAT-LSTM-BMA coupled model.
Figure 9. Comparison of simulated and measured values of Jingyuan station in SWAT-LSTM-BMA coupled model.
Hydrology 12 00312 g009
Figure 10. Comparison of RAPS sequences of measured values and simulated values of SWAT-LSTM-BMA model.
Figure 10. Comparison of RAPS sequences of measured values and simulated values of SWAT-LSTM-BMA model.
Hydrology 12 00312 g010
Figure 11. Comparison Chart of Observed and Simulated Values at Each Station (a) Highest Temperature at Jingyuan Station. (b) Lowest Temperature at Jingyuan Station. (c) Precipitation at Jingyuan Station. (d) Highest Temperature at Huining Station. (e) Lowest Temperature at Huining Station. (f) Precipitation at Huining Station.
Figure 11. Comparison Chart of Observed and Simulated Values at Each Station (a) Highest Temperature at Jingyuan Station. (b) Lowest Temperature at Jingyuan Station. (c) Precipitation at Jingyuan Station. (d) Highest Temperature at Huining Station. (e) Lowest Temperature at Huining Station. (f) Precipitation at Huining Station.
Hydrology 12 00312 g011
Figure 12. The three scenario prediction results of the SWAT-LSTM-BMA coupled model.
Figure 12. The three scenario prediction results of the SWAT-LSTM-BMA coupled model.
Hydrology 12 00312 g012
Table 1. Data source.
Table 1. Data source.
Data NameData OverviewData Source
DEM data30 M precision GDEMV2 elevation dataGeospatial Data Cloud
Land use type data30 m accuracy land classification dataResource and Environmental Science Platform
Soil data1 km precision soil texture analysisHWSD Soil Database
Meteorological dataDaily maximum temperature, minimum temperature, rainfall, average wind speed, humidity, sunlight intensity, and other data (1990–2023)China Meteorological Data Network
Hydrological dataMonthly runoff of Jingyuan Hydrological Station, Guochengyi Hydrological Station, and Huining Hydrological Station (1990–2023)Hydrological station
NCEP historical daily reanalysis dataNECP atmospheric factorsclimate-scenarios.canada.ca
CMIP6 climate model dataCanESM5 model dataclimate-scenarios.canada.ca
Table 2. Calibration parameters and final results of SWAT model.
Table 2. Calibration parameters and final results of SWAT model.
Serial NumberParametersDefinitionInitial RangeFinal Scope
1v__SFTMP.bsnSnowfall temperature(−20,20)(3.67,14.56)
2v__SMTMP.bsnSnowmelt critical temperature(−20,20)(1.72,13.28)
3v__SMFMX.bsnAnnual snowmelt peak(0,10)(8.22,13.38)
4v__SMFMN.bsnAnnual snowmelt slowest speed(0,10)(4.90,9.16)
5v__TIMP.bsnSnow temperature lag index(0,1)(0.39,0.55)
6v__SURLAG.bsnRunoff delay duration(0.05,24)(0.05,4.25)
7v__TLAPS.subCooling rate(−10,10)(−5.69,1.65)
8v__SLSUBBSN.hruSlope average(10,150)(86.24,126.63)
9v__HRU_SLP.hruAverage slope(0,1)(0.53,0.81)
10v__CANMX.hruCanopy maximum water storage(0,100)(58.62,84.39)
11v__OV_N.hruManning’s n value(0.01,1)(0.57,1)
12v__ESCO.hruSoil evaporation compensation factor(0,1)(0.55,0.77)
13v__EPCO.hruAbsorption compensation rate of plants(0,1)(0.49,0.70)
14r__CN2.mgtSCS curve number(35,98)(55.80,83.93)
15r__BIOMIX.mgtBiological fusion efficiency(−0.5,0.5)(−0.24,0.21)
16r__SOL_Z ().solSoil depth(−0.5,0.5)(−0.08,0.29)
17r__SOL_BD ().solSoil bulk density(0.9,2.5)(0.52,1.84)
18r__SOL_AWC ().solSoil water retention capacity(0,1)(0.25,0.75)
19r__SOL_K ().solSoil permeability coefficient(0,1)(0,0.57)
20r__SOL_ALB ().solSoil moisture reflectance(−0.5,0.5)(0.15,0.64)
21v__GW_DELAY.gwGroundwater level lag period(0,500)(384.96,492.01)
22v__ALPHA_BF.gwα base flow coefficient(0,1)(0.77,0.99)
23v__GWQMN.gwShallow groundwater seepage depth(0,5000)(2276.02,3389.49)
24v__GW_REVAP.gwGroundwater evaporation rate(0.02,0.2)(0,0.08)
25v__REVAPMN.gwShallow groundwater evaporation depth(0,500)(176.09,268.81)
26v__RCHRG_DP.gwAquifer permeability(0,1)(0.32,0.64)
27v__CH_N2.rteManning’s coefficient n of the main river channel(−0.01,0.3)(0.13,0.18)
28v__CH_K2.rteEffective water conveyance rate of the main river channel(−0.01,500)(332.92,414.91)
Table 3. Verification results of monthly runoff rate of each hydrological station.
Table 3. Verification results of monthly runoff rate of each hydrological station.
SiteCalibration PeriodValidation Period
R2MSENSER2MSENSE
Jingyuan Station0.730.360.690.710.390.67
Guocheng Post Station0.720.250.680.700.380.65
Hui Ning Station0.680.070.650.650.090.62
Table 4. Normality test results of model residuals.
Table 4. Normality test results of model residuals.
ModelW Statisticp ValueSkewnessKurtosis
SWAT0.9797<0.001−0.3830.119
SWAT-LSTM0.98870.004−0.1150.125
Table 5. Trend test and quantification results of runoff series.
Table 5. Trend test and quantification results of runoff series.
Sequence NameMK Trend Judgment (Z Value)Sen’s SlopeRelative Error (%)
Measured valueSignificantly increased (2.0301)0.00186
SWAT model simulation valueSignificant increase (2.6969)0.00210+12.9
SWAT-LSTM model simulation valueInsignificant increase (1.3913)0.00170−8.6
SWAT-LSTM-BMA coupled model simulation valueModerately significant increase (1.8622)0.00180−3.2
Table 6. Forecast factor selection results for each station.
Table 6. Forecast factor selection results for each station.
SiteMaximum Temperature Forecast FactorMinimum Temperature Forecast FactorPrecipitation Forecast Factor
Jingyuan Stationp1_v, p1_z, p1zh, p500, s500, s850, shum, tempp1_v, p1_z, p1zh, p5_v, s500, s850, shum, tempp1_u, p5_z, prcp, s500, temp
Huining Stationp1_v, p500, p8_v, p8zh, s500, s850, shum, tempp1_z, p1zh, p5_v, p8_v, p8zh, prcp, s500, s850, shum, tempp1_u, p5_z, p8_u, prcp, s500, shum, temp
The physical meanings of the abbreviations of the forecast factors in the table are as follows: p1_v-sea level pressure in January; p1_z-500 hPa geopotential height in January; p1zh-850 hPa geopotential height in January; p500–500 hPa pressure; s500–500 hPa specific humidity; s850–850 hPa specific humidity; shum-specific humidity near the surface; temp-average temperature near the surface; p5_v-sea level pressure in May; p8_v-sea level pressure in August; p8zh-850 hPa geopotential height in August; p1_u-10 m U wind component in January; p5_z-500 hPa geopotential height in May; p8_u-10 m U wind component in August; prep-precipitation rate.
Table 7. Periodic results of each station.
Table 7. Periodic results of each station.
SiteScheduled PeriodVerification Period
Maximum TemperatureMinimum TemperaturePrecipitationMaximum TemperatureMinimum TemperaturePrecipitation
R2SER2SER2SER2SER2SER2SE
Jingyuan Station0.7671.8710.6082.1300.2630.3150.7711.9760.6202.1660.2530.319
Huining Station0.7512.2740.6132.2210.2790.3220.7582.1040.6422.2200.2610.342
Disclaimer/Publisher’s Note: The statements, opinions and data contained in all publications are solely those of the individual author(s) and contributor(s) and not of MDPI and/or the editor(s). MDPI and/or the editor(s) disclaim responsibility for any injury to people or property resulting from any ideas, methods, instructions or products referred to in the content.

Share and Cite

MDPI and ACS Style

Zhao, W.; Hao, Y.; Zhang, Y.; Yu, H.; Li, X. Watershed Runoff Simulation and Prediction Based on BMA Coupled SWAT-LSTM Model. Hydrology 2025, 12, 312. https://doi.org/10.3390/hydrology12120312

AMA Style

Zhao W, Hao Y, Zhang Y, Yu H, Li X. Watershed Runoff Simulation and Prediction Based on BMA Coupled SWAT-LSTM Model. Hydrology. 2025; 12(12):312. https://doi.org/10.3390/hydrology12120312

Chicago/Turabian Style

Zhao, Wenju, Yongwei Hao, Yongming Zhang, Haiying Yu, and Xing Li. 2025. "Watershed Runoff Simulation and Prediction Based on BMA Coupled SWAT-LSTM Model" Hydrology 12, no. 12: 312. https://doi.org/10.3390/hydrology12120312

APA Style

Zhao, W., Hao, Y., Zhang, Y., Yu, H., & Li, X. (2025). Watershed Runoff Simulation and Prediction Based on BMA Coupled SWAT-LSTM Model. Hydrology, 12(12), 312. https://doi.org/10.3390/hydrology12120312

Note that from the first issue of 2016, this journal uses article numbers instead of page numbers. See further details here.

Article Metrics

Back to TopTop