A Harmonized Data Model for Noise Simulation in the EU
Abstract
1. Introduction
2. State-of-the-Art Review
2.1. An Inventory of the Existing Noise Assessment Methods
2.2. CNOSSOS-EU: Where Does It Stand?
2.3. Present Guidelines for Data Harmonization for Noise Simulations Using the CNOSSOS-EU
- Data schema design:
- –
- inputs and outputs for CNOSSOS-EU,
- –
- data specification tables and schema diagram,
- –
- an INSPIRE-compliant, open and extensible standard,
- –
- rules and guidance on how additional objects and attributes may be added to the schema,
- –
- a common data format which allows interfacing with data providers, other data owners, and cross-border project liaison.
- GIS and dataset specifications:
- –
- GIS and END requirements,
- –
- terminologies and technical specifications of the GIS data and software,
- –
- GIS layers, scale, and accuracy: data model, data dictionary, data validation, reference system, metadata, and GML specification.
2.4. Existing CityGML Noise ADE
3. Methodology
- Geluidsregister (https://www.rijkswaterstaat.nl/kaarten/geluidregister.aspx): the national noise register of the Netherlands,
- Dutch Information Model (IM) Geluid (https://github.com/Geonovum/IMG): the upcoming information and data exchange model for the noise data in the Netherlands,
- CityGML Noise ADE: A CityGML extension to model data accroding to the German regulations for noise assessment (explained in Section 2.4), and
- INSPIRE Directive (https://inspire.ec.europa.eu/): the spatial data infrastructure for the EU environmental policies and activities which may have an impact on the environment.
4. Our Data Model for Noise Simulations: The eNoise ADE
- existing classes, which are updated (Section 4.1) and
- new classes, which are introduced (Section 4.2).
4.1. Existing Classes Which Are Updated
- name of the ADE (enoise:adeName),
- version of the ADE (enoise:adeVersion),
- namespace of the ADE (enoise:adeNamespace),
- authority responsible for the ADE (enoise:adeAuthority),
- link to the XML schema of the ADE (enoise:adeXMLschema),
- link to the UML model of the ADE (enoise:adeUML),
- authority responsible for the dataset (enoise:dataAuthority),
- assessment methods or guidelines used for the noise from the roads (enoise:roadNoise), the railways (enoise:railwayNoise), and the industries (enoise:industrialNoise),
- name (enoise:noiseSoftwareName), version (enoise:noiseSoftwareVersion), and organization/company (enoise:noiseSoftwareAuthority) of the software used for noise simulation, and
- link to any additional documentation (enoise:documentation).
- reflection from the building (noise:buildingReflection) and reflection correction in dB (noise:buildingReflectionCorrection),
- noise levels observed during the day, in the evening, and at night (noise:LDenMax, noise:LDenMin, noise:LNightMax, noise:LNightMin, noise:LDenEq, noise:LNightEq),
- number of inhabitants in the building (noise:buildingHabitants),
- number of apartments in the building (noise:buildingAppartments), and
- a list of emission points (noise:buildingImmissionPoints).
- ID of the dwelling (gml:id),
- address of the dwelling (core:address),
- number of floors in the dwelling (enoise:numberOfFloors),
- number of inhabitants in the dwelling (enoise:numberOfInhabitants),
- floor area of the dwelling (enoise:floorArea),
- noise levels for each individual dwelling (enoise:LDenMax, enoise:LDenMin, enoise:LNightMax, enoise:LNightMin, enoise:LDenEq, enoise:LNightEq, enoise:L24Max, enoise:L24Min),
- octave band for each time period (day, evening, and night) (enoise:octaveBandDay, enoise:octaveBandEvening, enoise:octaveBandNight),
- number of receivers placed on the building (enoise:numberOfReceivers), and
- information about the receivers placed on the dwelling (enoise:receiver).
- octave band for each time period (day, evening, and night) (enoise:octaveBandDay, enoise:octaveBandEvening, enoise:octaveBandNight),
- calculated noise levels for the whole building for 24 h (enoise:buildingL24Max, enoise:buildingL24Min),
- most exposed façade (enoise:mostExposedFacade),
- quiet façade (enoise:quietFacade),
- base area of the building (enoise:baseArea),
- volume of the building (enoise:volume),
- absolute ground height of the building (enoise:groundHeight),
- number of receivers placed on the building (enoise:numberOfReceivers),
- information about the receivers placed on the building, i.e., ID of the façade on which the receiver is placed (enoise:receiverFacade), location of the receiver (enoise:receiverLocation), and height above the ground (enoise:receiverHeight),
- number of dwellings in the building (enoise:numberOfDwellings), and
- information about the dwellings (dwelling).
- average hourly traffic flow for the day, evening, and at night on the road segment (noise:mDay, noise:mEvening, noise:mNight),
- average hourly traffic flow for 16 h of the day on the road segment, i.e., day and evening summarized (noise:mDay16),
- heavy vehicle percentage in% for the day, evening, and at night on the road segment (noise:pDay, noise:pEvening, noise:pNight),
- heavy vehicle percentage in% for 16 h of the day on the road segment, i.e., day and evening summarised (noise:pDay16),
- average daily traffic flow on the road segment (noise:dtv),
- speed limit in km/h for the passenger cars for the day, evening, and at night on the road segment (noise:speedDayPkw, speedEveningPkw, speedNightPkw),
- speed limit in km/h for the heavy vehicles for the day, evening, and at night on the road segment (noise:speedDayLkw, speedEveningLkw, speedNightLkw),
- material of the surface of the road segment (noise:roadSurfaceMaterial),
- correction of noise emission of the according road segment surface material in dB (noise:roadSurfaceCorrection),
- width of a cross-section of the road segment in meters (noise:distanceCarriageway),
- width of the road segment in meters (noise:distanceD),
- attribute to indicate if the road segment is a bridge (noise:bridge) or a tunnel (noise:tunnel),
- slope correction for the road segment (noise:roadGradientPercent),
- lineage of the data (noise:lineage), and
- geometry of the road segment (noise:lodOBaseLine).
- height of the source (enoise:sourceHeight);
- removed the noise:distanceCarriageway attribute and renamed the noise:distanceD as enoise:roadWidth to reflect the width of the road segment in meters;
- age of the road surface (enoise:ageOfRoad),
- attribute to identify if the road segment is a crossing (enoise:crossing) or a roundabout (enoise:roundabout);
- speed of the vehicles during the day, in the evening and at night. We divided the vehicles into five categories as proposed by the CNOSSOS-EU: light motor vehicles, medium heavy motor vehicles, heavy vehicles, powered two wheelers (motorcycles and moped), and electric motor vehicles [8] and report on their speeds during the day (enoise:speedDay), in the evening (enoise:speedEvening), and at night (enoise:speedNight) CNOSSOS includes an open class for the new vehicles to be developed in the future; this class could cover electric or hybrid vehicles or any other futuristic vehicle [8]; we included only the prevalent electric motor vehicles category in our model; we did not include the speed related attributes of the current Noise ADE;
- average yearly traffic flow per vehicle category per time period, i.e., for the day, evening, and at night for the road segment (enoise:mDay, enoise:mEvening, enoise:mNight); the traffic flow attributes of the current Noise ADE did not take vehicle category into account;
- octave band for each time period (day, evening, and night) in which the emissions are recorded (enoise:octaveBandDay, enoise:octaveBandEvening, enoise:octaveBandNight); and
- noise emission from the road segment during the day (enoise:emissionDay), in the evening (enoise:emissionEvening), and at night (enoise:emissionNight).
- type of the surface material of the segment of the rail track (noise:railwaySurfaceMaterial) and its correction in dB (noise:railwaySurfaceCorrection),
- attribute to indicate if the rail segment is a bridge (noise:bridge) or a crossing (noise:tunnel),
- curve radius of the rail segment in meters (noise:curveRadius),
- additional correction of noise emission if required (noise:additionalCorrectionSegment), and
- geometry of the rail segment (noise:lodOBaseLine).
- indicator for the railhead roughness (enoise:railRoughness), such as well maintained and very smooth, normally maintained, and so on, and its value (usually in microns) (enoise:railRoughnessValue); the values of the attribute enoise:railRoughness are defined in an enumeration (enoise:railRoughnessValues);
- indicator for the rail pad stiffness (enoise:railpadStiffness), such as soft, hard, medium and its value (enoise:railpadStiffnessValue); the values of the attribute enoise:railpadStiffness are defined in an enumeration (enoise:railpadStiffnessValues);
- type of the base of the rail segment (track) (enoise:trackBase), e.g., ballast, slab track, etc.; the values of this attribute are defined in an enumeration (enoise:trackBaseValues);
- type (enoise:curveType) of the curve of a railway segment, i.e., straight, low curve, medium curve, and high curve; the values of this attribute are taken from an enumeration (enoise:CurveTypeValues);
- noise reduction measures in the rail track (enoise:noiseMeasure), such as dampers, barriers, and so on; the values of this attribute are defined in an enumeration (enoise:noiseMeasureValues);
- disconnections (switches or joints) on the rail segment (enoise:railJoints);
- length of the switch of a rail segment (enoise:switchLength);
- track decay rate in dB/m (enoise:trackDecayRate); a high decay rate usually indicate low noise and can be obtained for instance by the use of stiff pads between the rail track and the sleepers;
- attribute to identify if the railway segment is in a tunnel (enoise:tunnel);
- octave band for each time period (day, evening, and night) in which the emissions are recorded (enoise:octaveBandDay, enoise:octaveBandEvening, enoise:octaveBandNight);
- average yearly traffic flow over the railway segment during the day, evening, and at night (enoise:mDay, enoise:mEvening, enoise:mNight); and
- noise emission from the railway segment during the day (enoise:emissionDay), in the evening (enoise:emissionEvening), and at night (enoise:emissionNight).
- type of train (noise:trainType)
- noise emission correction (in dB) as per the type of the train (noise:trainTypeCorrection)
- portion (in %) of wagons with wheel disc brake for the day, evening, and at night (noise:brakePortionDay, noise:brakePortionEvening, noise:brakePortionNight)
- total length of each train for the day, evening, and at night in meters (noise:lengthDay, lengthEvening, lengthNight)
- speed of the train during the day (noise:speedDay), in the evening (noise:speedEvening), and at night (noise:speedNight)
- additional correction of noise emission if required (noise:additionalCorrectionTrain)
- type of train (enoise:trainType); we introduced an enumeration TrainTypeValues for the different types of trains (such as high speed trains, trams, etc.);
- type of brakes in the train (enoise:brakeType); we introduced an enumeration enoise:BrakeTypeValues for the different types of brakes in a train; and
- attribute to indicate the presence of noise reduction measures, such as (enoise:dampers) and screens (enoise:screens).
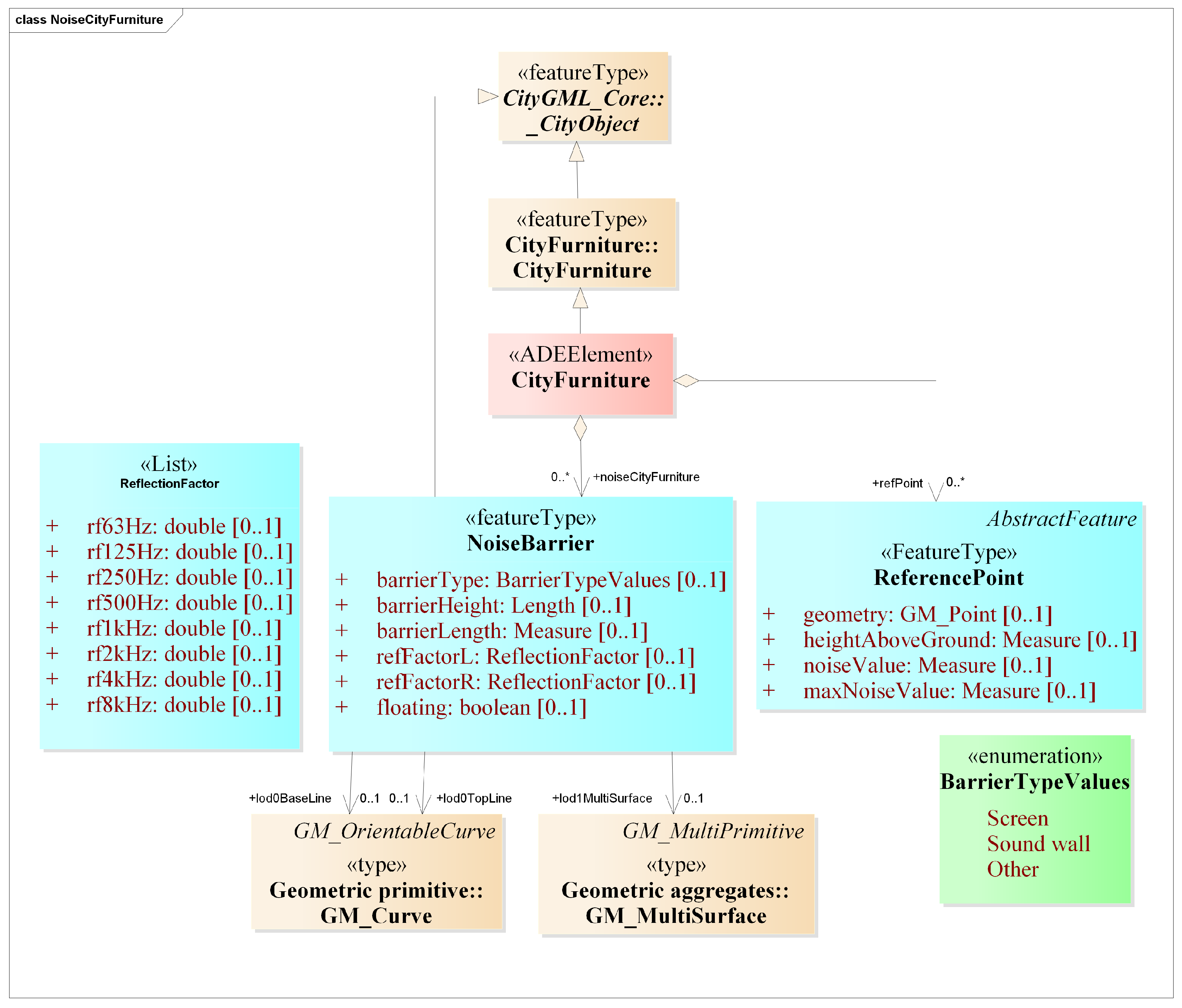
4.2. New Classes in the Model
- type of the industrial noise source, i.e., point/line/surface (enoise:type),
- geometry of the noise source (enoise:geometry),
- height of the source from the ground (enoise:heightAboveGround),
- operating hours (day, evening, night on a yearly averaged basis) (enoise:operatingHoursDay, enoise:operatingHoursEvening, enoise:operatingHoursNight),
- emitted noise level by the source (enoise:emissionDay, enoise:emissionEvening, enoise:emissionNight), and
- octave band for each time period (day, evening, and night) in which the emissions are recorded (enoise:octaveBandDay, enoise:octaveBandEvening, enoise:octaveBandNight).
- type of the noise barrier (enoise:barrierType); we made an enumeration BarrierTypeValues to store the types of the noise barriers;
- height of the barrier in relation to the ground (enoise:barrierHeight);
- length of the barrier (enoise:barrierLength);
- reflection factor of the barrier on its left and right sides in the octave band (enoise:refFactorL, enoise:refFactorR);
- attribute enoise:floating to check the position of the barrier (value 0 = noise barrier on a slope and 1 = noise barrier on a viaduct); and
- geometry of the barrier as curves/lines (enoise:lod0TopLine representing the top of the noise barriers and enoise:lod0BaseLine representing the base of the noise barriers) and surfaces (enoise:lod1MultiSurface).
5. Datasets Used and Implementation
5.1. Datasets Used
- Noise sources, i.e., data about the roads and road segments, noise barriers, and the reference points placed alongside the roads in an area in the Netherlands. The reference points are always 50 m away from the road, 4 m high, and 100 m apart [40]. This data was taken from the geluidregister (https://www.rijkswaterstaat.nl/kaarten/geluidregister.aspx), the national noise register of the Netherlands.
- Other built-environment data, i.e., data about the buildings, terrain, and ground types with noise reflection/absorption factors for an area in the Netherlands. This data was created as a part of the ongoing project “Automated reconstruction of 3D input data for noise studies” (https://3d.bk.tudelft.nl/opendata/noise3d/en.html) in collaboration with Rijkswaterstaat, RIVM, Kadaster, and the 3D geoinformation research group, TU Delft.
5.2. Implementation
5.2.1. Buildings
5.2.2. Roads and Reference Points

5.2.3. Noise Barriers

5.2.4. Terrain
5.2.5. Ground Type
5.2.6. Simulation Output

6. Conclusions
- stores the input/output data for noise simulation;
- has a UML and an XSD (XML schema);
- is open, extensible, and INSPIRE compliant; further additions can be made to the model by following the rules for extending the CityGML schema;
- is GML-compliant and combines geometry and semantics of noise relevant city objects in one data model;
- has metadata for noise in ADE datasets; and
- can be used for validating the noise of ADE datasets.
Author Contributions
Funding
Conflicts of Interest
References
- Den Boer, L.; Schroten, A. Traffic noise reduction in Europe. CE Delft 2007, 14, 2057–2068. [Google Scholar]
- Directive, E. Directive 2002/49/EC of the European parliament and the Council of 25 June 2002 relating to the assessment and management of environmental noise. Off. J. Eur. Communities L 2002, 189, 12–26. [Google Scholar]
- de Kluijver, H.; Stoter, J. Noise mapping and GIS: Optimising quality and efficiency of noise effect studies. Comput. Environ. Urban Syst. 2003, 27, 85–102. [Google Scholar] [CrossRef]
- Murphy, E.; King, E.A. Strategic environmental noise mapping: Methodological issues concerning the implementation of the EU Environmental Noise Directive and their policy implications. Environ. Int. 2010, 36, 290–298. [Google Scholar] [CrossRef] [PubMed]
- King, E.A.; Murphy, E.; Rice, H.J. Implementation of the EU environmental noise directive: Lessons from the first phase of strategic noise mapping and action planning in Ireland. J. Environ. Manag. 2011, 92, 756–764. [Google Scholar] [CrossRef] [PubMed]
- Kephalopoulos, S.; Paviotti, M.; Anfosso-Lédée, F.; Van Maercke, D.; Shilton, S.; Jones, N. Advances in the development of common noise assessment methods in Europe: The CNOSSOS-EU framework for strategic environmental noise mapping. Sci. Total Environ. 2014, 482, 400–410. [Google Scholar] [CrossRef]
- Nijland, H.; Van Wee, G. Traffic noise in Europe: A comparison of calculation methods, noise indices and noise standards for road and railroad traffic in Europe. Transp. Rev. 2005, 25, 591–612. [Google Scholar] [CrossRef]
- Kephalopoulos, S.; Paviotti, M.; Anfosso-Lédée, F. Common Noise Assessment Methods in Europe (CNOSSOS-EU); Publications Office of the European Union: Brussels, Belgium, 2012. [Google Scholar]
- Directive, E. Commission Directive (EU) 2015/996 of 19 May 2015 Establishing Common Noise Assessment Methods According to Directive 2002/49/EC of the European Parliament and of the Council. Off. J. Eur. Union L 2015, 168, 58. [Google Scholar]
- OGC. OGC® City Geography Markup Language (CityGML) Encoding Standard 2.0.0. Doc. No. 12–019; OGC: Wayland, MA, USA, 2012. [Google Scholar]
- Czerwinski, A.; Sandmann, S.; Stöcker-Meier, E.; Plümer, L. Sustainable SDI for EU noise mapping in NRW-best practice for INSPIRE. IJSDIR 2007, 2, 90–111. [Google Scholar]
- Dutilleux, G.; Defrance, J.; Ecotière, D.; Gauvreau, B.; Bérengier, M.; Besnard, F.; Duc, E.L. NMPB-ROUTES-2008: The revision of the French method for road traffic noise prediction. Acta Acust. United Acust. 2010, 96, 452–462. [Google Scholar] [CrossRef]
- De minister van Volkshuisvesting, Ruimtelijke Ordening en Milieubeheer. Reken-en Meetvoorschrift Railverkeerslawaai (RMR); De minister van Volkshuisvesting: Ruimtelijke Ordening en Milieubeheer, The Netherlands, 2012. [Google Scholar]
- ECAC. ECAC.CEAC Doc 29—2nd Edition—Report on Standard Method of Computing Noise Contours around Civil Airports; ECAC: Paris, France, 1997. [Google Scholar]
- ISO. ISO 9613-2:1996—Acoustics—Attenuation of Sound during Propagation Outdoors—Part 2: General Method of Calculation; ISO: Geneva, Switzerland, 1996. [Google Scholar]
- European Environment Agency. Electronic Noise Data Reporting Mechanism: A Handbook for Delivery of Data in Accordance with Directive 2002/49/EC; Technical Report; European Environment Agency: Copenhagen, Denmark, 2012. [Google Scholar]
- Licitra, G. Noise Mapping in the EU: Models and Procedures; CRC Press: Boca Raton, FL, USA, 2012. [Google Scholar]
- Stoter, J.; Peters, R.; Commandeur, T.; Dukai, B.; Kumar, K.; Ledoux, H. Automated reconstruction of 3D input data for noise simulation. Comput. Environ. Urban Syst. 2020, 80, 101424. [Google Scholar] [CrossRef]
- Vergoed, T.; van Leeuwen, H.J. Evaluation and validation of the CNOSSOS calculation method in the Netherlands. In Proceedings of the EuroNoise 2018, Heraklion, Greece, 27–31 May 2018. [Google Scholar]
- Kokkonen, J.; Kontkanen, O.; Maijala, P.P. CNOSSOS-EU Noise Model Implementation in Finland. In Proceedings of the Baltic-Nordic Acoustic Meeting, Stockholm, Sweden, 20–22 June 2016; pp. 19–22. [Google Scholar]
- Kokkonen, J. CNOSSOS-EU noise model implementation in Finland and experience of it in 3rd END round. In Proceedings of the Euronoise 2018, Hersonissos, Greece, 27–31 May 2018; pp. 27–31. [Google Scholar]
- Wszołek, T.; Stępień, B.; Mleczko, D. Comparison of ISO 9613-2 and CNOSSOS-EU methods in noise modelling of a large industrial plant. INTER-NOISE NOISE-CON Congr. Conf. Proc. 2019, 259, 7807–7810. [Google Scholar]
- Bertellino, F.; Gerola, F.; Clementel, M.; Scaramuzza, P.; Nardelli, M. Noise Mapping of Agglomerations: A comparison of interim standards vs. new CNOSSOS method in a real case study. INTER-NOISE NOISE-CON Congr. Conf. Proc. 2016, 253, 3639–3649. [Google Scholar]
- Heutschi, K.; Locher, B.; Gerber, M. sonROAD18: Swiss Implementation of the CNOSSOS-EU Road Traffic Noise Emission Model. Acta Acust. United Acust. 2018, 104, 697–706. [Google Scholar] [CrossRef]
- DGMR. Geomilieu—Berekenen en Analyseren van Milieubelasting; DGMR: Den Haag, The Netherlands, 2018. [Google Scholar]
- Geomod. MithraSIG: Acoustic Simulation Software; Geomod: Brest, France, 2018. [Google Scholar]
- Wölfel Group. IMMI: Precise and Efficient Software for Noise Prediction and Dispersion of Air Pollutants; Wölfel Group: Kentwood, MI, USA, 2018. [Google Scholar]
- Brüel and Kjaer. Predictor-LimA Software; Brüel and Kjaer: Nærum, Denmark, 2018. [Google Scholar]
- DataKustik GmbH. CadnaA; DataKustik GmbH: Gilching, Germany, 2017. [Google Scholar]
- Benocci, R.; Bellucci, P.; Peruzzi, L.; Bisceglie, A.; Angelini, F.; Confalonieri, C.; Zambon, G. Dynamic noise mapping in the suburban area of Rome (Italy). Environments 2019, 6, 79. [Google Scholar] [CrossRef]
- Shilton, S.J.; Anfosso Lédée, F.; Van Leeuwen, H. Conversion of existing road source data to use CNOSSOS-EU. In Proceedings of the EuroNoise 2015, Maastricht, The Netherlands, 31 May–3 June 2015. [Google Scholar]
- Maijala, P.; Kontkanen, O. CNOSSOS-EU Sensitivity to Meteorological and to Some Road Initial Value Changes. INTER-NOISE NOISE-CON Congr. Conf. Proc. 2016, 253, 6245–6256. [Google Scholar]
- Biljecki, F.; Kumar, K.; Nagel, C. CityGML Application Domain Extension (ADE): Overview of developments. Open Geospat. Data Softw. Stand. 2018, 3, 13. [Google Scholar] [CrossRef]
- Czerwinski, A.; Kolbe, T.H.; Plümer, L.; Stöcker-Meier, E. Interoperability and accuracy requirements for EU environmental noise mapping. In Proceedings of the International Symposium InterCarto–InterGIS 12, Berlin, Germany, 28–30 August 2006. [Google Scholar]
- Czerwinski, A.; Kolbe, T.H.; Plümer, L.; Stöcker-Meier, E. Spatial data infrastructure techniques for flexible noise mapping strategies. In Proceedings of the 20th International Conference on Environmental Informatics-Managing Environmental Knowledge, Graz, Austria, 6–8 September 2006; pp. 99–106. [Google Scholar]
- Kumar, K.; Ledoux, H.; Commandeur, T.; Stoter, J. Modelling urban noise in CityGML ADE: Case of the Netherlands. ISPRS Ann. Photogramm. Remote Sens. Spat. Inf. Sci. 2017, IV-4/W5, 73–81. [Google Scholar] [CrossRef]
- Labetski, A.; Kumar, K.; Ledoux, H.; Stoter, J. A metadata ADE for CityGML. Open Geospat. Data Softw. Stand. 2018, 3, 16. [Google Scholar] [CrossRef]
- INSPIRE TWG Buildings. D2.8.III.2 INSPIRE Data Specification on Buildings—Technical Guidelines; European Commission Joint Research Centre: Ispra, Italy, 2013. [Google Scholar]
- ISO. ISO 3095:2013—Acoustics—Railway Applications—Measurement of Noise Emitted by Railbound Vehicles; ISO: Geneva, Switzerland, 2013. [Google Scholar]
- Rijkswaterstraat, Ministerie van Infrastructuur en Milieu. Gebruikershandleiding Geluidregister Hoofdwegennet; Rijkswaterstraat, Ministerie van Infrastructuur en Milieu: Den Haag, The Netherlands, 2014. [Google Scholar]
- TU Delft. 3D Input Data for Noise Studies (Experimental). 2019. Available online: https://3d.bk.tudelft.nl/opendata/noise3d/en.html (accessed on 22 December 2019).
- Forschungsgesellschaft Strasse—Schiene-Verkehr. 04.02.11 Larmschutz; Forschungsgesellschaft Strasse—Schiene-Verkehr: Wein, Austria, 2006. [Google Scholar]
- Austrian Standards. ONR 305011: 2009—Determination of Noise Immission Caused by Rail Traffic—Railway Traffic, Shunting and Cargo Handling Operations; Austrian Standards: Vienna, Austria, 2009. [Google Scholar]
- Austrian Standards. ONORM ISO 9613-2: 2008—Acoustics—Attenuation of Sound during Propagation Outdoors—Part 2: General Method of Calculation; Austrian Standards: Vienna, Austria, 2008. [Google Scholar]
- Austrian Standards. OAL Richtlinie Nr. 24 Blatt 1: 2008—Noise Protection Zones in the Vicinity of Airports—Planning and Calculation Bases; Austrian Standards: Vienna, Austria, 2008. [Google Scholar]
- De minister van Volkshuisvesting, Ruimtelijke Ordening en Milieubeheer. Reken-en Meetvoorschrift Verkeerslawaai (RMV); De minister van Volkshuisvesting: Ruimtelijke Ordening en Milieubeheer, The Netherlands, 2002. [Google Scholar]
- Boeker, E.R.; Dinges, E.; He, B.; Fleming, G.; Roof, C.J.; Gerbi, P.J.; Rapoza, A.S.; Hermann, J. Integrated Noise Model (INM) Version 7.0 Technical Manual; Technical Report; United States, Federal Aviation Administration, Office of Environment and Energy: Washington, DC, USA, 2008. [Google Scholar]
- CERTU; CSTB; LCPC; SETRA. Bruit des Infrastructures Routières: Méthode de Calcul Incluant les Effets Météorologiques, Version Expérimentale NMPB-Routes-96; CERTU: Brno, Czech Republic, 1997. [Google Scholar]
- ECAC. ECAC.CEAC Doc 29—3rd Edition—Report on Standard Method of Computing Noise Contours around Civil Airports; ECAC: Paris, France, 2016. [Google Scholar]
- Jonasson, H.G.; Storeheier, S. Nord 2000. New Nordic Prediction Method for Road Traffic Noise; The Danish Environmental Protection Agency: Odense, Denmark, 2001. [Google Scholar]
- Danish Environmental Protection Agency. EPA Guideline No. 5/1993—Calculation of External Noise from Enterprises; Danish Environmental Protection Agency: Odense, Denmark, 1993. [Google Scholar]
- Plovsing, B.; Svane, C. DANSIM- Danish Airport Noise Simulation Model: Basic principles, experience, and improvements. Inter-noise 1990, 90, 425–428. [Google Scholar]
- Bundesministerium für Umwelt, Naturschutz und Reaktorsicherheit. VBUS—Vorläufige Berechnungsmethode für den Umgebungslärm an Straßen; Bundesministerium für Umwelt, Naturschutz und Reaktorsicherheit: Bonn, Germany, 2006. [Google Scholar]
- Bundesministerium für Umwelt, Naturschutz und Reaktorsicherheit. VBUSch—Vorläufige Berechnungsmethode für den Umgebungslärm an Schienenwegen; Bundesministerium für Umwelt, Naturschutz und Reaktorsicherheit: Bonn, Germany, 2006. [Google Scholar]
- Bundesministerium für Umwelt, Naturschutz und Reaktorsicherheit. VBUI—Vorläufige Berechnungsmethode für den Umgebungslärm durch Industrie und Gewerbe; Bundesministerium für Umwelt, Naturschutz und Reaktorsicherheit: Bonn, Germany, 2006. [Google Scholar]
- Bundesministerium für Umwelt, Naturschutz und Reaktorsicherheit. VBUF—Vorläufige Berechnungsmethode für den Umgebungslärm an Flugplätzen; Bundesministerium für Umwelt, Naturschutz und Reaktorsicherheit: Bonn, Germany, 2006. [Google Scholar]
- KTI Rt. UT 2.1-302 Road Traffic Noise Calculation; KTI Rt: Budapeste, Hungary, 2000. [Google Scholar]
- MSZT/MCS 302. MSZ-07-2904:1990—Method of Calculation of Traffic Noise. Noise Caused by Railway Traffic. 1990. Available online: https://ugyintezes.mszt.hu/Publications/Details/035647 (accessed on 15 December 2019).
- MSZT/MB 327. MSZ 15036:2002—Outdoor Sound Propagation. 2002. Available online: https://ugyintezes.mszt.hu/Publications/Details/120177 (accessed on 15 December 2019).
- La Ministre de l’Environnement Luxembourg. Courrier d’information de la Commission Concernant la Cartographie Strategique du Bruit des Sites d?activite Industrielle au sein de L’agglomeration de la Ville de Luxembourg et Environs; La Ministre de l’Environnement Luxembourg: Luxembourg, 2018. [Google Scholar]
- Minister van Volkshuisvesting, Ruimtelijke Ordening en Milieubeheer. Handleiding meten en Rekenen Industrielawaai; Minister van Volkshuisvesting, Ruimtelijke Ordening en Milieubeheer: The Hague, The Netherlands, 1991. [Google Scholar]
- SAE International. AIR 1845—Procedure for the Calculation of Airplane noise in the Vicinity of Airports; SAE International: Warrendale, PA, USA, 2012. [Google Scholar]
- Moehler, U.; Kurze, U.J.; Liepert, M.; Onnich, H. The new German prediction model for railway noise “Schall 03 2006”: An alternative method for the harmonised calculation method proposed in the EU directive on environmental noise. Acta Acust. United Acust. 2008, 94, 548–552. [Google Scholar] [CrossRef]
- Nielsen, H.L. Road Traffic Noise: Nordic Prediction Method; The Nordic Council of Ministers: Copenhagen, Denmark, 1997. [Google Scholar]
- Ringheim, M.; Nielsen, H.L. Railway Traffic Noise—The Nordic Prediction Method; Number 524; The Nordic Council of Ministers: Copenhagen, Denmark, 1997. [Google Scholar]
- Kragh, J.; Andersen, B.; Jakobsen, J. Environmental Noise from Industrial Plants. General Prediction Method; Technical Report; Danish Acoustical Laboratory: Kongens Lyngby, Denmark, 1982. [Google Scholar]
- Department of Transport Welsh Office. Calculation of Road Traffic Noise (CRTN); Department of Transport Welsh Office: Cardiff, UK, 1988. [Google Scholar]
- Department of Transport Welsh Office. Calculation of Railway Noise (CRN); Department of Transport Welsh Office: Cardiff, UK, 1995. [Google Scholar]











| # | EU MS | Road Noise | Rail Noise | Industrial Noise | Aircraft Noise |
|---|---|---|---|---|---|
| 1 | Austria | RVS 04.02.11 [42] | ONR 305011 [43] | ÖNORM ISO 9613-2 [44] | ÖAL Guideline No 24-1 [45] |
| 2 | Belgium | NMPB-Routes-2008 (Wallonia), RMV [46] (Flanders) | RMR (Wallonia & Flanders) | ISO 9613-2 (Wallonia & Flanders) | Integrated Noise Model (INM) version 7.0b [47] |
| 3 | Bulgaria | NMPB-Routes-96 [48] | RMR | ISO 9613-2 | ECAC.CEAC Doc 29—2nd Edition |
| 4 | Croatia | NMPB-Routes-96 | RMR | ISO9613-2 | ECAC.CEAC Doc 29—3rd Edition [49] |
| 5 | Cyprus | – | – | – | – |
| 6 | Czech Republic | NMPB-Routes-96 | RMR | ISO 9613-2 | – |
| 7 | Denmark | Nord2000 [50] | Nord2000 | DanishEPA 5/1993 [51] | DANSIM [52] |
| 8 | Estonia | NMPB-Routes-96 | RMR | ISO 9613-2 | – |
| 9 | Finland | CNOSSOS-EU | CNOSSOS-EU | CNOSSOS-EU | ECAC.CEAC Doc 29—3rd Edition |
| 10 | France | NMPB-Routes-2008 | NMPB-Routes-2008 | ISO 9613-2 | ECAC.CEAC Doc 29—3rd Edition |
| 11 | Greece | NMPB-Routes-96 | RMR | – | ECAC.CEAC Doc 29—2nd Edition |
| 12 | Germany | VBUS (Vorläufige Berechnungsmethode für den Umgebungslärm an Straßen) [53] | VBUSch (Vorläufige Berechnungsmethode für den Umgebungslärm an Schienenwegen) [54] | VBUI (Vorläufige Berechnungsmethode für den Umgebungslärm durch Industrie und Gewerbe) [55] | VBUF (Vorläufige Berechnungsmethode für den Umgebungslärm an Flugplätzen) [56] |
| 13 | Hungary | UT2.1-302 [57] | MSZ-07-2904:1990 [58] | Hungarian national computation method according to KvVM Decree 25/2004 (XII. 20.) on the Required Form and Content of Strategic Noise Maps Used for the Evaluation and Management of Environmental Noise and MSZ 15036:2002 [59] | Hungarian national computation method according to joint KHVM-KTM Decree 18/1997. (X. 11.) on Detailed Technical Rules of Designation, Management and Termination of Noise-Protective Zones in the Vicinity of Airports |
| 14 | Ireland | UK CRTN 1988 | RMR | – | ECAC.CEAC Doc 29—3rd Edition and Integrated Noise Model (INM) Version 7.0d |
| 15 | Italy | NMPB-Routes-96 | RMR | – | ECAC.CEAC Doc 29—3rd Edition and Integrated Noise Model (INM) Version 7.0d |
| 16 | Latvia | NMPB-Routes-96 | RMR | ISO 9613-2 | ECAC.CEAC Doc 29—3rd Edition |
| 17 | Lithuania | NMPB-Routes-96 | RMR | ISO 9613-2 | ECAC.CEAC Doc 29—3rd Edition |
| 18 | Luxembourg | NMPB-Routes-96 | RMR | Courrier d’information de la Commission concernant la cartographie stratégique du bruit des sites d’activité’ industrielle au sein de l’agglomération de la Ville de Luxembourg et environs [60] | ECAC.CEAC Doc 29—3rd Edition |
| 19 | Malta | NMPB-Routes-96 | – | ISO 9613-2 | ECAC.CEAC Doc 29—3rd Edition |
| 20 | Netherlands | RMV | RMR | Handleiding meten en rekenen Industrielawaai (HMRI) [61] | ECAC.CEAC Doc 29—3rd Edition |
| 21 | Poland | NMPB-Routes-96 | RMR | ISO 9613-2 | ECAC.CEAC Doc 29—3rd Edition |
| 22 | Portugal | NMPB-Routes-96 | RMR | ISO 9613-2 | ECAC.CEAC Doc 29—3rd Edition, Integrated Noise Model (INM) Version 7.0d, and AIR 1845 [62] |
| 23 | Romania | – | – | – | – |
| 24 | Slovakia | NMPB-Routes-96 | Shall03 [63] | ISO 9613-2 | ECAC.CEAC Doc 29—3rd Edition |
| 25 | Slovenia | NMPB-Routes-96 | RMR | ISO 9613-2 | ECAC.CEAC Doc 29—3rd Edition |
| 26 | Spain | NMPB- Routes-96 | RMR | ISO 9613-2 | ECAC.CEAC Doc 29—2nd Edition |
| 27 | Sweden | Nordic Pred. Method for Road Traffic Noise (RTN) [64] | Nordic Pred. Method for Train Noise (NMT) [65] | Environmental Noise from Industrial Plants. General Prediction Method [66] | ECAC.CEAC Doc 29—3rd Edition and Integrated Noise Model (INM) Version 7.0d |
| 28 | UK | CRTN (Calculation of Road Traffic Noise) [67] | CRN (Calculation of Railway Noise) [68] | – | Integrated Noise Model (INM) Version 7.0d |
| # | Criteria | Existing CityGML Noise ADE | Our Extended Noise ADE Implementation |
|---|---|---|---|
| 1 | Scale | German | EU |
| 2 | Method | VBUS | CNOSSOS |
| 3 | UML & XML Schema | Available | Available |
| 4 | INSPIRE compliant | No | Yes |
| 5 | Metadata for noise | No | Present |
| 6 | Model road noise | Yes (only in German context) | Yes |
| 7 | Model railway noise | Yes (only in German context) | Yes |
| 8 | Model industrial noise | No | Yes |
| 9 | Model Noise barriers | Partially as lines | Yes (3D surfaces and lines) |
| 10 | Model the effect of ground type | No | Yes |
| 11 | Model reference points | No | Yes |
© 2020 by the authors. Licensee MDPI, Basel, Switzerland. This article is an open access article distributed under the terms and conditions of the Creative Commons Attribution (CC BY) license (http://creativecommons.org/licenses/by/4.0/).
Share and Cite
Kumar, K.; Ledoux, H.; Schmidt, R.; Verheij, T.; Stoter, J. A Harmonized Data Model for Noise Simulation in the EU. ISPRS Int. J. Geo-Inf. 2020, 9, 121. https://doi.org/10.3390/ijgi9020121
Kumar K, Ledoux H, Schmidt R, Verheij T, Stoter J. A Harmonized Data Model for Noise Simulation in the EU. ISPRS International Journal of Geo-Information. 2020; 9(2):121. https://doi.org/10.3390/ijgi9020121
Chicago/Turabian StyleKumar, Kavisha, Hugo Ledoux, Richard Schmidt, Theo Verheij, and Jantien Stoter. 2020. "A Harmonized Data Model for Noise Simulation in the EU" ISPRS International Journal of Geo-Information 9, no. 2: 121. https://doi.org/10.3390/ijgi9020121
APA StyleKumar, K., Ledoux, H., Schmidt, R., Verheij, T., & Stoter, J. (2020). A Harmonized Data Model for Noise Simulation in the EU. ISPRS International Journal of Geo-Information, 9(2), 121. https://doi.org/10.3390/ijgi9020121

