A Hydrological Sensor Web Ontology Based on the SSN Ontology: A Case Study for a Flood
Abstract
1. Introduction
2. Methods
2.1. The Framework of the Hydrological Sensor Web Ontology
- support various observation platforms (for example, hydrological stations and weather stations);
- achieve the chains in Platform–Sensor–Observation–Process–FeatureOfInterest (FOI)–Result, to semantically search requisite observation resources exactly;
- apply time and space properties to gain specific sensors or observation data at a specified time and place; and
- allow information fusion calculation with heterogeneous observation data to acquire new knowledge.
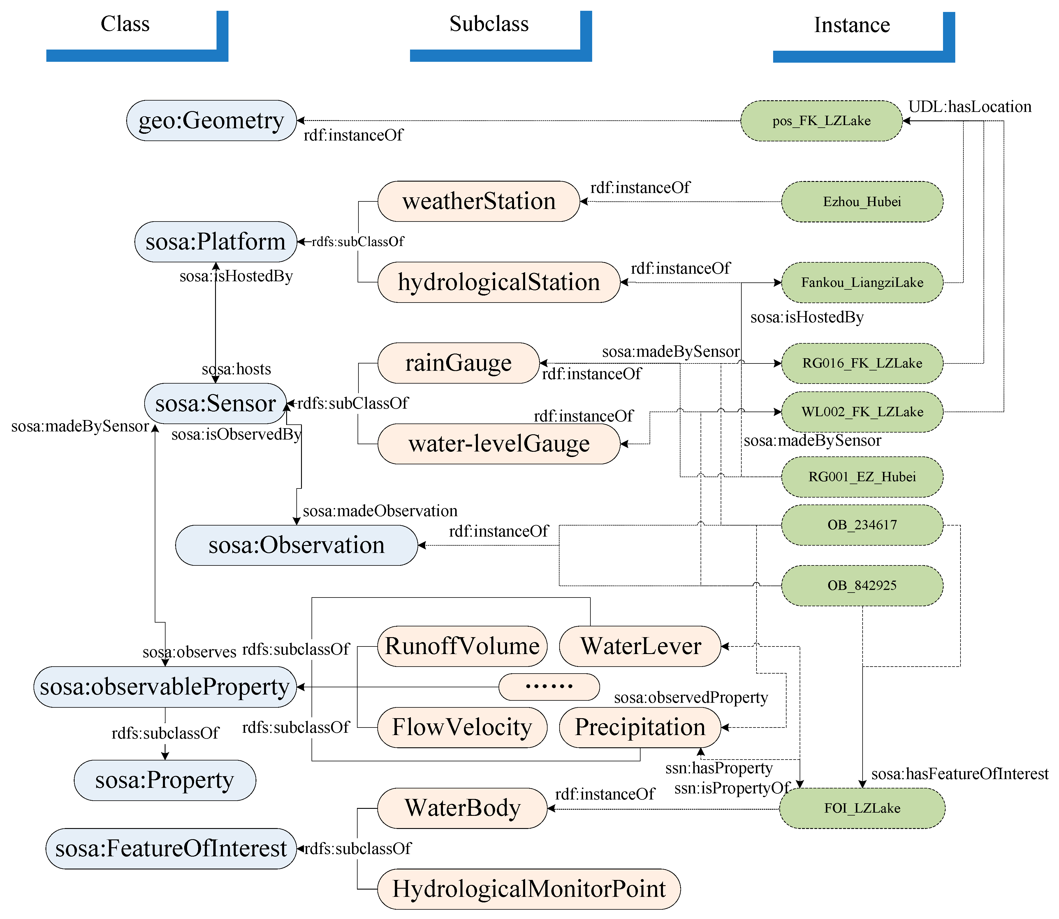
2.2. Hydrological Domain Extension and Instantiation
2.3. Rules for Recognizing the Stages of the Floods
3. Experimental Data and Results
3.1. Experimental Data
3.2. Ontological Implementation for Flood Management
3.3. Semantic Query Based on the Hydrological Sensor Web Ontology
3.3.1. Specific Theme Query
3.3.2. Knowledge Reasoning
4. Discussion
4.1. Collaborative Monitoring for Hydrological Events and Processes
4.2. Knowledge Acquisition with Reasoning Rules from Multiple Kinds of Hydrological Sensor Web Resources
5. Conclusions
Acknowledgments
Author Contributions
Conflicts of Interest
References
- Sheth, A.P.; Sahoo, S.S. Semantic Sensor Web. IEEE Int. Comput. 2008, 12, 78–83. [Google Scholar] [CrossRef]
- Pundt, H. The semantic mismatch as limiting factor for the use of geospatial information in disaster management and emergency response. In Geospatial Information Technology for Emergency Response, 1st ed.; Zlatanova, S., Li, J., Eds.; Taylor & Francis: Bristol, PA, USA, 2008; pp. 243–256. [Google Scholar]
- Compton, M.; Neuhaus, H. Reasoning about Sensors and Compositions. In Proceedings of the 2nd International Workshop on Semantic Sensor Networks, Washington, DC, USA, 25–29 October 2009; CEUR-WS: Aachen, Germany, 2009. [Google Scholar]
- Rueda1, C.; Galbraith, N.; Morris, R.A.; Bermudez, L.E.; Arko, R.A.; Graybeal, J. The MMI Device Ontology: Enabling Sensor Integration. In Proceedings of the American Geophysical Union Fall Meeting 2010, San Francisco, CA, USA, 13–17 December 2010. [Google Scholar]
- Bermudez, L.; Delory, E.; Reilly, T.O. Ocean Observing Systems Demystified. In Proceedings of the OCEANS 2009, MTS/IEEE Biloxi—Marine Technology for Our Future: Global and Local Challenges, Biloxi, MS, USA, 26–29 October 2009. [Google Scholar]
- Agresta, A.; Fattoruso, G.; Pollino, M.; Pasanisi, F.; Tebano, C.; De Vito, S.; Di Francia, G. An ontology framework for flooding forecasting. In Proceedings of the 14th International Conference on Computational Science and Its Applications, Guimarães, Portugal, 30 June–3 July 2014. [Google Scholar]
- Avancha, S.; Patel, C.; Joshi, A. Ontology-Driven Adaptive Sensor Networks. In Proceedings of the First Annual International Conference on Mobile and Ubiquitous Systems: Networking and Services, Boston, MA, USA, 22–25 August 2004. [Google Scholar]
- Semantic Sensor Network XG Final Report. Available online: https://www.w3.org/2005/Incubator/ssn/XGR-ssn-20110628/ (accessed on 12 November 2017).
- Semantic Sensor Network Ontology—W3C Recommendation 19 October 2017. Available online: https://www.w3.org/TR/vocab-ssn/ (accessed on 7 December 2017).
- Botts, M.; Robin, A. OpenGIS Sensor Model Language (SensorML) Implementation Specification. Available online: http://portal.opengeospatial.org/files/?artifact_id=21273 (accessed on 12 November 2017).
- Cox, S. Geographic Information: Observations and Measurements; Document OGC 10-004r3/ISO 19156; Open Geospatial Consortium Inc.: Wayland, MA, USA, 2010. [Google Scholar]
- Bröring, A.; Echterhoff, J.; Jirka, S.; Simonis, I.; Everding, T.; Stasch, C.; Liang, S.; Lemmens, R. New generation sensor web enablement. Sensors 2011, 11, 2652–2699. [Google Scholar] [CrossRef] [PubMed]
- Compton, M.; Barnaghi, P.; Bermudez, L.; García-Castro, R.; Corcho, O.; Cox, S.; Graybeal, J.; Hauswirth, M.; Henson, C.; Herzog, A.; et al. The SSN ontology of the W3C semantic sensor network incubator group. J. Web Semant. 2012, 17, 25–32. [Google Scholar] [CrossRef]
- Calbimonte, J.; Jeung, H.; Corcho, O.; Aberer, K. Enabling query technologies for the semantic sensor web. Int. J. Semant. Web Inf. 2012, 8, 43–63. [Google Scholar] [CrossRef]
- Llaves, A.; Corcho, O.; Taylor, P.; Taylor, K. Enabling RDF Stream Processing for Sensor Data Management in the Environmental Domain. Int. J. Semant. Web Inf. 2016, 12, 1–21. [Google Scholar] [CrossRef]
- Dutta, R.; Morshed, A. Performance evaluation of south Esk hydrological sensor web: Unsupervised machine learning and semantic linked data approach. IEEE Sens. J. 2013, 13, 3806–3815. [Google Scholar] [CrossRef]
- Ploennigs, J.; Schumann, A.; Lécué, F. Adapting semantic sensor networks for smart building diagnosis. In Proceedings of the International Semantic Web Conference, Riva del Garda, Italy, 19–23 October 2014. [Google Scholar]
- Dey, S.; Jaiswal, D.; Dasgupta, R.; Mukherjee, A. Organization and management of semantic sensor information using SSN ontology: An energy meter use case. In Proceedings of the 2015 9th International Conference on Sensing Technology, Auckland, New Zealand, 8–10 December 2015. [Google Scholar]
- Fernandez, S.; Ito, T. Using SSN Ontology for Automatic Traffic Light Settings on Inteligent Transportation Systems. In Proceedings of the IEEE International Conference on Agents (ICA), Matsue, Japan, 28–30 September 2016. [Google Scholar]
- Ruta, M.; Scioscia, F.; Pinto, A.; Di Sciascio, E.; Gramegna, E.F.; Ieva, S.; Loseto, G. Resource annotation, dissemination and discovery in the Semantic Web of Things: A CoAP-based framework. In Proceedings of the 2013 IEEE International Conference on Green Computing and Communications and IEEE Internet of Things and IEEE Cyber, Physical and Social Computing, Beijing, China, 20–23 August 2013. [Google Scholar]
- Gramegna, F.; Ieva, S.; Loseto, G.; Pinto, A. Semantic-enhanced resource discovery for CoAP-based sensor networks. In Proceedings of the 5th IEEE International Workshop on Advances in Sensors and Interfaces, Bari, Italy, 13–14 June 2013. [Google Scholar]
- Wei, W.; Barnaghi, P. Semantic annotation and reasoning for sensor data. In Lecture Notes in Computer Science, Proceedings of the 4th European Conference on Smart Sensing and Context, Guildford, UK, 16–18 September 2009; Springer: Berlin, Germany, 2009. [Google Scholar]
- Pfisterer, D.; Romer, K.; Bimschas, D.; Kleine, O.; Mietz, R.; Truong, C.; Hasemann, H.; Kroller, A.; Pagel, M.; Hauswirth, M.; et al. SPITFIRE: Toward a Semantic Web of Things. IEEE Commun. Mag. 2011, 49, 40–48. [Google Scholar] [CrossRef]
- Bizer, C.; Heath, T.; Berners-Lee, T. Linked data-the story so far. Int. J. Semant. Web Inf. 2009, 5, 1–22. [Google Scholar] [CrossRef]
- Gyrard, A.; Bonnet, C.; Bonnet, K.; Serrano, M. LOV4IoT: A Second Life for Ontology-Based Domain Knowledge to Build Semantic Web of Things Applications. In Proceedings of the 2016 IEEE 4th International Conference on Future Internet of Things and Cloud (FiCloud), Vienna, Austria, 22–24 August 2016. [Google Scholar]
- Cox, S.; Little, C. Time Ontology in OWL, W3C Proposed Recommendation 7 September 2017. Available online: http://www.w3.org/TR/owl-time (accessed on 12 November 2017).
- Perry, M.; Herring, J. OGC GeoSPARQL—A Geographic Query Language for RDF Data. OGC Implementation Standard. September 2012. Available online: http://www.opengeospatial.org/standards/geosparql (accessed on 12 November 2017).
- Musen, M.A. The Protégé project: A look back and a look forward. AI Matters 2015, 1, 4–12. [Google Scholar] [CrossRef] [PubMed]
- Horrocks, I.; Patel-Schneider, P.F.; Boley, H.; Tabet, B.; Grosof, B.; Dean, M. SWRL: A Semantic Web Rule Language Combining OWL and RuleML, W3C Member Submission, W3C. Available online: http://www.w3.org/Submission/2004/SUBM-SWRL-20040521/ (accessed on 12 November 2017).
- O’connor, M.J.; Knublauch, H.; Tu, S.W.; Musen, M.A. Writing rules for the semantic web using SWRL and Jess. In Proceedings of the 8th International Protégé Conference, Protégé with Rules Workshop, Madrid, Spain, 18–21 July 2005. [Google Scholar]
- United Nations Office for Disaster Risk Reduction (UNISDR). UNISDR Terminology of Disaster Risk Reduction; UNISDR: Geneva, Switzerland, 2009. [Google Scholar]
- Chen, Z.; Chen, N.; Du, W.; Song, F. A Method of Modelling Flood Event. J. Geo-Inf. Sci. 2015, 17, 644–652. [Google Scholar]
- Othman, S.H.; Beydoun, G.; Sugumaran, V. Development and validation of a disaster management metamodel (DMM). Inf. Process. Manag. 2014, 50, 235–271. [Google Scholar] [CrossRef]
- Li, Z. Multi-Source Precipitation Observations and Fusion for Hydrological Applications in the Yangtze River Basin. Ph.D. Thesis, Tsinghua University, Beijing, China, May 2015. [Google Scholar]
- Zhai, X.; Yue, P.; Zhang, M. A Sensor Web and Web Service-Based Approach for Active Hydrological Disaster Monitoring. ISPRS Int. J. Geo-Inf. 2016, 5, 171. [Google Scholar] [CrossRef]
- Gyrard, A.; Datta, S.K.; Bonnet, C.; Boudaoud, K. Standardizing generic cross-domain applications in Internet of Things. In Proceedings of the Globecom Workshops 2014, Austin, TX, USA, 8–12 December 2014. [Google Scholar]
- W3C Web of Things at W3C. Available online: https://www.w3.org/WoT/ (accessed on 8 December 2017).
- Grieco, L.A.; Alaya, M.B.; Monteil, T.; Drira, K. Architecting information centric ETSI-M2M systems. In Proceedings of the 2014 IEEE International Conference on Pervasive Computing and Communication Workshops (PERCOM WORKSHOPS), Budapest, Hungary, 24–28 March 2014. [Google Scholar]
- Swetina, J.; Lu, G.; Jabobs, P.; Ennesser, F.; Song, J. Toward a standardized common M2M service layer platform: Introduction to oneM2M. IEEE Wirel. Commun. 2014, 21, 20–26. [Google Scholar] [CrossRef]
- oneM2M. Available online: http://www.onem2m.org/ (accessed on 8 December 2017).
- OV4IoT Project. Available online: http://lov4iot.appspot.com/ (accessed on 6 December 2017).
- Datahub. Available online: https://datahub.io/search (accessed on 6 December 2017).








| Prefix | Namespace URI | Description |
|---|---|---|
| sosa | http://www.w3.org/ns/sosa/ | Sensor, Observation, Sample, and Actuator (SOSA) ontology provides a lightweight core for SSN and aims at broadening the target audience and application areas that can make use of Semantic Web ontologies. |
| ssn | http://www.w3.org/ns/ssn/ | This ontology describes sensors, actuators, and observations, and related concepts. It does not describe domain concepts, time, locations, etc. these are intended to be included from other ontologies via OWL imports. |
| DUL | http://www.ontologydesignpatterns.org/ont/dul/DUL.owl# | The DOLCE + DnS Ultralite (DUL) ontology. To provide a set of upper level concepts that can be the basis for easier interoperability among many middle and lower level ontologies. |
| time | http://www.w3.org/2006/time# | OWL-Time is an OWL-2 DL ontology of temporal concepts, for describing the temporal properties of resources in the world or described in Web pages. |
| geo | http://www.opengis.net/ont/geosparql# | An RDF/OWL vocabulary for representing spatial information. |
| geof | http://www.opengis.net/def/function/geosparql/ | A set of domain-specific, spatial filter functions for use in SPARQL queries. |
| xsd | http://www.w3.org/2001/XMLSchema# | Schema namespace as defined by XSD. |
| rdf | http://www.w3.org/1999/02/22-rdf-syntax-ns# | This is the RDF Schema for the RDF vocabulary terms in the RDF Namespace, defined in RDF 1.1 Concepts. |
| rdfs | http://www.w3.org/2000/01/rdf-schema# | RDF Schema provides a data-modeling vocabulary for RDF data. RDF Schema is an extension of the basic RDF vocabulary. |
| owl | http://www.w3.org/2002/07/owl# | This ontology partially describes the built-in classes and properties that together form the basis of the RDF/XML syntax of OWL 2. |
| Object Property | Domain | Range | Description |
|---|---|---|---|
| sosa:madeObservation | sosa:Sensor | sosa:Observation | Relation between a Sensor and an Observation made by the Sensor. |
| sosa:resultTime | sosa:Observation | xsd:dateTime | The result time is the instant of time when the Observation activity was completed. |
| sosa:observes | sosa:Sensor | sosa:ObservableProperty | Relation between a Sensor and an ObservableProperty that it is capable of sensing. |
| sosa:observedProperty | sosa:Observation | sosa:ObservableProperty | Relation linking an Observation to the ObservableProperty that was observed. |
| sosa:hasFeatureOfInterest | sosa:Observation | sosa:FeatureOfInterest | A relation between an Observation and the entity whose quality was observed |
| sosa:hosts | sosa:Platform | sosa:Sensor | Relation between a Platform and a Sensor, hosted or mounted on it. |
© 2017 by the authors. Licensee MDPI, Basel, Switzerland. This article is an open access article distributed under the terms and conditions of the Creative Commons Attribution (CC BY) license (http://creativecommons.org/licenses/by/4.0/).
Share and Cite
Wang, C.; Chen, N.; Wang, W.; Chen, Z. A Hydrological Sensor Web Ontology Based on the SSN Ontology: A Case Study for a Flood. ISPRS Int. J. Geo-Inf. 2018, 7, 2. https://doi.org/10.3390/ijgi7010002
Wang C, Chen N, Wang W, Chen Z. A Hydrological Sensor Web Ontology Based on the SSN Ontology: A Case Study for a Flood. ISPRS International Journal of Geo-Information. 2018; 7(1):2. https://doi.org/10.3390/ijgi7010002
Chicago/Turabian StyleWang, Chao, Nengcheng Chen, Wei Wang, and Zeqiang Chen. 2018. "A Hydrological Sensor Web Ontology Based on the SSN Ontology: A Case Study for a Flood" ISPRS International Journal of Geo-Information 7, no. 1: 2. https://doi.org/10.3390/ijgi7010002
APA StyleWang, C., Chen, N., Wang, W., & Chen, Z. (2018). A Hydrological Sensor Web Ontology Based on the SSN Ontology: A Case Study for a Flood. ISPRS International Journal of Geo-Information, 7(1), 2. https://doi.org/10.3390/ijgi7010002

