Abstract
The aim of this research is to investigate the combined use of IndoorGML and the Land Administration Domain Model (LADM) to define the accessibility of the indoor spaces based on the ownership and/or the functional right for use. The users of the indoor spaces create a relationship with the space depending on the type of the building and the function of the spaces. The indoor spaces of each building have different usage functions and associated users. By defining the user types of the indoor spaces, LADM makes it possible to establish a relationship between the indoor spaces and the users. LADM assigns rights, restrictions, and responsibilities to each indoor space, which indicates the accessible spaces for each type of user. The three-dimensional (3D) geometry of the building will be impacted by assigning such functional rights, and will provide additional knowledge to path computation for an individual or a group of users. As a result, the navigation process will be more appropriate and simpler because the navigation path will avoid all of the non-accessible spaces based on the rights of the party. The combined use of IndoorGML and LADM covers a broad range of information classes: (indoor 3D) cell spaces, connectivity, spatial units/boundaries, (access/use) rights and restrictions, parties/persons/actors, and groups of them. The new specialized classes for individual students, individual staff members, groups of students, groups of staff members are able to represent cohorts of education programmes and the organizational structure (organogram: faculty, department, group). The model is capable to represent the access times to lecture rooms (based on education/teaching schedules), use rights of meeting rooms, opening hours of offices, etc. The two original standard models remain independent in our approach, we do not propose yet another model, but applications can fully benefit of the potential of the combined use, which is an important contribution of this paper. The main purpose of the combined use model is to support the indoor navigation, but could also support different applications, such as the maintenance and facility management work, by computing the cleaning cost based on the space floor area. The main contributions of this paper are: a solution for the combined use of IndoorGML-LADM model, a conceptual enhancement of LADM by the refinement of the LA_Party package with specialization for staff and student (groups), and the assessment of the model by converting sample data (from two complex university buildings) into the model, and conducting actual access-rights aware navigation, based on the populated model.
1. Introduction
Buildings in our cities have become very large and complex, which affects the movement of the users within such an environment. In some buildings, users require guidance to reach their destinations, and, thus, a variety of navigation models have been developed. The navigation process is a primary daily activity, which allows the user to explore the indoor space of a building [1]. The main goals of the navigation process are to define the location of the users and to distinguish the best path for the navigation process [2].
IndoorGML is an Open Geospatial Consortium (OGC) standard that provides a framework for an indoor navigation system that presents an elaboration of the indoor space and Geography Markup Language (GML) syntax for encoding geoinformation [3]. There are two components of the IndoorGML standard. The first component is the core data model that is responsible for describing geometry and topology connectivity. The second component is the data model that is used in the navigation process [4]. There are many types of buildings, such as educational, shopping centers, public transportation, residential, and hospitals, where each has different types of users. The indoor environment of each type of building is unique and has many relationships between spaces and users. The indoor space for each building is defined according to physical boundaries, such as floors, walls, and ceilings. However, some indoor spaces do not have well-defined physical boundaries, therefore, they require geometric and semantic information to define the space according to its function or the right of use [5]. Thus, by using the semantic information of the subdivided indoor spaces (NavigableSpaces), an accurate network and indoor navigation path could be generated [2]. Each space has different usability characteristics, which leads to different relations between users and spaces. According to these relationships, the NavigableSpace has different rights, restrictions, and responsibilities, based on an individual or group of users. User-space relationships are defined by the Land Administration Domain Model (LADM), which is an ISO standard (The International Organization for Standardization) [6] that focuses on rights, responsibilities, and restrictions (RRR) influencing lands and space/construction elements. LADM is considered as the foundation for countries or organizations to provide proper development on the basis of security of tenure, valuation, taxation, spatial planning, and land management.
Currently, navigation inside buildings is performed to reach different destinations based on the user’s desire. However, each indoor environment has indicators that are based on the rights, restrictions, and responsibilities of the user and space. Therefore, to provide an effective navigation for different types of users, the indoor environment, and the space-user RRRs must be considered. Thus, when space subdivision process according to the effect of RRR, the result will enhance the navigation based on the actual user access to spaces. LADM is a conceptual model that covers a wide scope of information that is related to our daily life activity in educational or medical institutions, transportation hubs, shopping malls, etc. This includes a great deal of information that is relevant for navigation access rights for specific types of buildings. For example, for educational buildings, such as universities, it can be related to: student groups/cohorts, staff groups/departments, on individuals (staff, students, visitors), on lecture schedules, on room/desk assignments, on opening/access hours for various parties, on meeting room reservation, etc. Thus, this is very broad, but, in reality, it is already used in practice (perhaps not per se in one system, but it is good that there is a conceptual model including all of these aspects). We assessed the conceptual model, by adding instance level (real) data to the model for a number of real world cases. We further showed how data from this model can be used to do routing, which takes into account the access rights of a specific user. We are not aware of any other research of actual system having the same capabilities. We therefore think this is a significant breakthrough. Due to the potential data richness, additional applications of this combined use of IndoorGML and the LADM model are possible; e.g., computing cleaning costs based on square meters of floor, designing/maintaining cables, etc. In this work, the contribution can be stated as follows:
- Developing an approach for the combined use of IndoorGML and LADM (and refine/adapt/extend the combined model when needed) to support user navigation.
- Assess the proposed combined model, by testing with actual data from two university buildings, including the involved RRRs and parties (i.e., populate the model with instances/data).
- Demonstrating the use of the populated combined model to perform actual navigation for different parties, while considering their RRRs (i.e., only use spaces allowed for access).
This paper is organized as follows: the next section introduces the LADM standard, the IndoorGML standard, and the combined use approach. Section 3 describes the methodology to define/develop the combined use model, including refined modeling of parties. Section 4 represents actual data from the two cases studies that are included in the combined use model (based on the rights, restrictions, and responsibilities). The case studies are on purpose two examples from the same class (University buildings), because this is already a very challenging conceptual modelling exercise. After mastering this type of building with its users for navigation purpose, our further work will include modelling other types of building and their users, which may indeed be quite different (and also other applications than routing; e.g. maintenance, valuation/taxation, disaster management, etc.). Section 5 provides some actual navigation examples based on RRRs. The paper ends with the discussion in Section 6.
2. Background
2.1. LADM
Land administrations systems (land registry, cadastre) have different origins in different countries. The information was sometimes collected for taxation purposes [7], and in other cases, for legal security. Over the years, in many countries, the land administration systems more and more served both applications; e.g., in the area of spatial development or spatial planning. In this context, the term multi-purpose cadastre is used. Based on the initiative of the FIG (International Federation of Surveyors), ISO has developed the standard Land Administration Domain Model (LADM) [8]. In the standard, land administration is described as the process of determining, recording, and disseminating information about the relationship between people and land (or rather ‘space’). These recognized rights are, in principle, eligible for registration, with the purpose being to assign a certain legal meaning to the registered right (e.g., a title). Therefore, land administration systems are not just ‘handling geographic information’, as they represent a lawfully meaningful relationship among people, and between people and land. The model has been used by several institutions in different counties [9].
2.1.1. LADM Content and Model
The LADM standard defines a basic administrative unit (‘basic property unit’) as an administrative entity, which is subject to registration (by law), or recordation, consisting of zero or more spatial units (‘parcels’) against which (one or more) unique and homogeneous RRRs (rights, e.g., ownership rights or land use rights, responsibilities, or restrictions) are associated to the whole entity, as included in a land administration system. A ‘spatial unit’ [10] is a single area (or multiple areas) of land and/or water, or a single volume (or multiple volumes) of space. A spatial unit can be described by two-dimensional (2D) or three-dimensional (3D) geometry, or even by textual descriptions [5]. ‘Homogeneous’ means that a right, restriction, or responsibility affects the whole basic administrative unit. ‘Unique’ means that a right, restriction, or responsibility is held by one or more parties (e.g., owners or users) for the whole basic administrative unit. Making the unit any larger would result in the combination of rights not being homogenous. Making the unit smaller would result in at least two neighbor parcels with the same combination of rights. The spatial units are called legal or virtual objects because they do not need to be visible in the real world.
However, it should be noted that, quite often, the boundary of a parcel coincides with a physical real-world object; e.g., a fence, wall, or the edge of a road. In the case of 3D spatial units, this is even more true; e.g., the geometries of physical objects, such as tunnels, buildings (parts), or other constructions often correspond also to legal spaces with unique and homogeneous RRRs that are attached [10,11]. Perhaps indoor navigation itself is not directly a 3D cadastre topic, but is it strongly related because there is significant overlap between the indoor spaces as used in navigation and the 3D spatial units for registering the RRRs (in the environment of an apartment and other buildings and constructions).
The main characteristic of the LADM can be summarized as follows:
- The model is object-oriented: Unified Modeling Language (UML) class diagrams, supporting the model-driven architecture (MDA).
- The basic classes of the model are (1) parties (people and organizations); (2) basic administrative units, rights, responsibilities, and restrictions (e.g., ownership rights); (3) spatial units (parcels, and the legal space of buildings and utility networks); and, (4) spatial sources (surveying) and spatial representations (geometry and topology) (Figure 1).
Figure 1. Core classes of the Land Administration Domain Model (LADM) taken from ISO 19152:2012. - The spatial units are abstract spaces. They are geometric/topological representations of rights and administrative units. Spatial units can coincide with topographic features. LA_LegalSpaceNetwork is used to define rights for utility networks (not to be confused with navigation network as in IndoorGML).
- 3D Spatial units can be unbounded; e.g., op column of space with no top.
2.1.2. Relationship between Physical and Virtual Objects
A (3D) building registration is something other than a (3D) cadastre. Cadastre concerns the legal spaces. That is, spaces that are described by geometry (and topology), to which certain RRRs are attached. Thus, all kinds of building details, such as different rooms/spaces, may not always be relevant from a legal perspective (when the same RRRs apply), but are often defined (when designing a building). Only when the RRRs are different, a separate geometry is needed. Thus, most likely only a part of the indoor building model information may be relevant in the 3D cadastre context (and perhaps that geometry is even implicit; e.g., a 3D boundary face, defined by the ‘middle of the wall’). The geometries of the real world (physical) objects and the geometries of the legal objects should be consistent and we should design rules for this, which could be specified via constraints in OCL.
Annex K from ISO 19152 Figure 1 is a UML diagram showing the core classes of the LADM standard: LA_Party (person), LA_RRR (right, etc. such as ownership), LA_BAUnit, and LA_SpatialObject (parcel). LA_SpatialObject has several specializations, such as LA_LegalSpaceNetwork and LA_LegalSpaceBuildingUnit (not shown in the diagram, but could be linked to physical building registration). LADM is more a conceptual framework, defining concepts and terminology, than a prescriptive standard. A country should first develop an LADM country profile that is supporting the legislation of the country (and is described in terms of the international standard), before transforming this into a land administration implementation.
2.2. IndoorGML
The requirements for indoor spatial information are commonly specified according to the types of applications: management of building structures, analysis of human activities, air quality and control, facility management, registration of properties, or indoor navigation. Amongst all, indoor navigation and indoor LBS are the most prominent application [12,13]. The goal of IndoorGML is to reflect the requirements for indoor navigation by providing a general framework for specifying spatial models for indoor navigation, which present the properties of the indoor space and provides a formalism to derive a network for the purpose of pathfinding Figure 2. Presently, diverse systems are available for indoor navigation following a range of approaches. Each application applies its own semantic and geometric description of space, which complicates the re-use of indoor spatial information. Therefore, it is critical to uniquely specify the type of objects and their properties, and identify the spaces that are available for navigation for a specific user.
Figure 2.
The general concept of IndoorGML: three-dimensional (3D) model of a building (left); room (green) and door (brown) spaces used for navigation (upper right); navigation network (lower right).
2.2.1. Primal Space
Space subdivisions can be defined on the basis of different properties of a building (construction, functional use, security, sensor coverage) or a user profile (e.g., walking, driving). Each specific space subdivision can be organized in a space layer, i.e., a multi-layered space model, in which spaces from different layers may overlap and spaces from the same layer do not overlap. A specific theme space partitioning can either subdivide or unite several topographic units (rooms), e.g., ‘security area’, ‘check-in area’ or ‘dangerous area’. Such subdivision may also change dynamically (Figure 3).
Figure 3.
Union of topographic spaces to represent dangerous areas.
The primal spaces of the current version of IndoorGML have the following characteristics:
- IndoorGML provides a UML class diagram and eXtensible Markup Language (XML) implementation.
- Spaces include all architectural components (entrances, corridors, rooms, doors, and stairs), which are of importance for moving through the building. Construction elements are seen as obstacles and are clearly indicated as non-navigable spaces.
- Components irrelevant to the description of spaces, such as furniture, are not included in the scope of the current version.
- Spaces are closed objects, represented by areas in 2D and volumes in 3D. They may touch but may not overlap within the same layer.
- Spaces can be bordered by topographic or fictional boundaries, or combinations of them.
- Spaces are uniquely identified.
- IndoorGML offers the concept of ‘thin’ objects (e.g., walls and/or doors), which may be represented as surfaces (in 3D or lines in 2D).
- All of the spaces are semantically classified. The current version of IndoorGML is focused on topographic representation. The top-level semantic consists of navigable (rooms, corridors, doors) and non-navigable (walls, obstacles) spaces.
- Navigable spaces are those used to derive the navigation network. They are further specialized into general (e.g., rooms), connection (e.g., doors), and transfer (e.g., corridor) spaces.
General spaces are those in which people stay. Transition spaces are those that people use to move from one general space to another. Doors and other openings are classified as connection spaces. Doors that provide connection to outdoor navigation networks have special meaning and are noted as ‘anchor spaces’ (Figure 4).
Figure 4.
Semantics of the primal space in IndoorGML.
2.2.2. Dual Space
The dual model follows straightforward from the primal model applying the Poincaré duality [14]. According to Poincaré duality, a k-dimensional object in N-dimensional primal space is mapped to (N−k) dimensional object in dual space. Thus, solid 3D spaces in 3D primal space, e.g., rooms within a building, are mapped to nodes (0D object) in dual space. 2D surfaces shared by two solid objects are transformed into an edge (1D) linking two nodes in dual space [14]. While the complete network is derived from the primary space using only adjacency relationships, the connectivity between the spaces relies on semantics (i.e., the notion of doors). As mentioned previously, the type of the obtained graph depends on the spaces (navigable or non-navigable). Figure 5 shows examples of dual spaces derived from the same primary space. In the Figure: W stands for walls, D for doors, and S for spaces, and red lines represent edges in dual space.
Figure 5.
Examples of networks: (a) ‘thin’ doors which is a symbolically used; (b) ‘thick’ doors which are considered spaces itself; (c) only door spaces which are all the possible door-to-door connections; and, (d) the subdivision of rooms in which each new space has only one door.
The nodes in IndoorGML represent the state of a user and the edges of the transition between two states, as shown in Figure 6. IndoorGML can be used to exchange information in three forms: provide primal and dual space, provide only dual space and integrate it with another semantically rich standard (CityGML, IFC, KML), or provide only dual spaces (or path of dual space, i.e., a navigation path).
Figure 6.
A part of the core IndoorGML.
IndoorGML is a relatively new standard, and, therefore, some concepts are not strictly defined or are presented in a simplistic way. They are left for further investigations and clarifications. For example, IndoorGML does not provide a strict definition for indoor and outdoor. Construction units, such as balconies, terraces, or sheds, are, therefore, not discussed in the standard. Furniture is also excluded from the scope. However, some researchers have shown that furniture can be an important indicator for identifying functional areas, such as ‘at front of the coffee machine’, ‘at the bench’, etc. [15], which can be used either for localization or for a better estimation of space that is free of obstacles for more detailed navigation. The standard does not have any strict rules on the creation of space layers, yet. The space subdivisions for a visitor and an employee are generally the same but the visitor has access to a subset of the spaces that the employee can visit. It is an interesting topic whether these two subdivisions be organized as two individual space layers (‘visitor’ and ‘employee’) or one single layer. The semantics needs to be tested in different use cases, whether it is complete or insufficient.
2.3. IndoorGML and LADM: Synergies
The two standards have been developed for different purposes (navigation vs. land administration) and have different scope (indoor vs. indoor/outdoor, above/below surface). The two standards have many differences and similarities [3]. The similarities between the two models are:
- Both models (can) deal with semantically annotated 3D spaces, which have properties.
- Both models operate with abstract spaces. Abstract spaces in IndoorGML can be defined on the basis of user or environment properties. Abstract spaces in LADM are based on legal regulations. Similarly, IndoorGML allows subdivision and aggregations of spaces, such as accessibility, security, etc. The same is true in LADM: legal spaces can be grouped in LA_BAUnit or LA_SpatialUnit and organized in a hierarchy.
- Both models have a notion of primal space with geometry and topology. The 3D partitioning of LADM can be seen as primal space. LADM maintains links to external classes, of which some are mentioned in annex K of the standard: building units, utility networks. IndoorGML provides links to CityGML, IFC, and KML.
- Both models can support several subdivisions of space. The mechanism in IndoorGML is by defining specific space layers. LADM abstract subdivisions are embedded in the conceptual schema (and called LA_Level).
- Both models maintain relationships between objects. LADM supports extensive set of relationships and constrains. Spatial relationships can be based on topology, but could be also without topology (just geometry or even textual descriptions). IndoorGML does not have specific notions of constraints between objects, but rather topological relationships (i.e., adjacency and connectivity) are used to derive the dual space.
There are also a number of significant differences:
- LADM is only a conceptual schema, while IndoorGML has XML implementation.
- IndoorGML requires non-overlapping subdivision of spaces, LADM may have overlapping abstract spaces, but spatial units that are related to full ownership may not overlap with each other (but these might overlap with a spatial unit related to a certain restriction; e.g., because of an environmental protection zone).
- IndoorGML maintains primal and dual space, while LADM has only primal space.
- LADM models legal and administrative concepts, such as ownership rights of spaces that are related to certain (group) parties. IndoorGML might use such rights to specify subdivision, but no explicit space layer has been developed so far.
According to the similarities and differences of the standards, LADM could be applied to determine a framework for space subdivision. As defined in the scope of ISO 19152, LADM is not only about ownership rights, but also about all kinds of rights to cover various relationships between spaces and parties, including those that cover the function rights of indoor spaces to determine the accessibility for the parties based on RRRs for the IndoorGML. Thus, the topological spatial units do not have gaps or overlaps in the partition in LADM. The rights, restrictions, and responsibilities, and the administrative unit play a critical part during this process. We explore the combined use IndoorGML and the LADM by creating a link that connects each navigable space of IndoorGML to the corresponding LA_SpatialUnit of the LADM without adjusting IndoorGML and LADM. As a navigable space in IndoorGML can correspond to various spatial units of the LADM (and vice versa), a many-to-many association is needed. In this way, it is possible to model or to subdivide the spatial units in the LADM. Via LA_BAUnit, the associated rights and parties can be obtained (for navigable spaces linked with a LA_SpatialUnit). Note that in order to be able to use one-to-one correspondence, each space of IndoorGML would needed to be defined based on the constraint terms of the spatial unit of the LADM (and vice versa), which is considered as less convenient. The combined use model will determine indoor space rights, and that will perform efficient navigation.
3. Methodology to Define/Develop the Combined Use Model
In this section, we investigate and develop in more detail the combined use model, which enables the link between the two conceptual schemas, LADM and IndoorGML.
This paper concentrates on an educational building that has different types of users, such as students, employees, and visitors, and they have functional rights to use the spaces of the building. These rights do not have a legal foundation, but they are still based on the classes of the LADM, representing rights, restrictions, and responsibilities.
The rights, restrictions, and responsibilities affect the motion of users (use, manage, transfer, add, receive) in indoor spaces by regulating the access and use of space. Figure 7 represent a general overview of the combined use model of the LADM, IndoorGML, and an external party database. IndoorGML associates spatial data that contains information about primal space and the external database associates information about users. The LADM associates the subdivision of the indoor space to IndoorGML, based on the rights, restrictions, and responsibilities.
Figure 7.
The combined use process for IndoorGML and the LADM.
The major link between the spatial features of indoor space from the cell space in the IndoorGML to the Spatial Unit Package in the LADM is modelled as an association. The association provides the identification (cell number) and the function of the cell. The spatial information of the cell collected by LA_SpatialUnit and the cell function information gathered by the LA_RRR, which is a class of the Administrative Package. The user’s information is associated from the external database to the Party Package. The LA_BAUnit, which is a class in the Administrative Package, collects the information that is to be registered based on the LA_Right class information and LA_SpatialUnit. Based on the registration of information, the LA_BAUnit and LA_SpatialUnit associate the subdivision of indoor spaces (NavigableSpaces) to the cell space in IndoorGML.
Each type of building has a unique indoor space, which is represented by a variety of cells in IndoorGML. Each cell has a unique ID and a type of function that is used during the navigation process. IndoorGML provides this information with the cell geometry to the LADM to create a subdivision of the indoor space (NavigableSpaces), according to the RRRs. To apply a subdivision of the indoor spaces, an analysis has to be performed of the indoor space (NavigableSpaces), based on the type of building (hospital, educational, shopping mall, institutional building, etc.) and the type of users (doctors, nurse, students, visitors, customers, etc.). The relationship between the indoor space and the users defines the functional use rights.
The LADM classifies the GeneralSpaces and the TransferSpaces into categories that are based on the RRR of each cell. LADM uses the LA_RightType (with possible values in a code list) and the associated parties to classify the indoor space to a different type of cells, each type having different functional rights, as shown in Figure 8.
Figure 8.
Classification of different types of cells based on rights, restrictions, and responsibilities and the usage function of the space.
According to the parties’ rights, there are two type of cells that are categorized as (1) cells that have private rights for individual, or groups of, parties, and (2) cells that have common rights for individual, or groups of, parties. The first category means that a specific individual or group of a party has the right to use the cell, while the second category shows a common right may exist between the users. The LADM uses the same method to subdivide each cell into smaller cells that contain private rights for the individual party. For example, LADM divides an administrative department into offices, and each office held some certain rights for individual, or groups of, parties, and then divide the office into smaller cells representing each desk space and their rights based on the party, as shown in Figure 9. The result of the classification represents the relation between private rights cells and common rights cells, based on the user’s activity. The LADM requires the information about the party, which is stored in an external database. The user’s type is determined according to the kind of the building which consists of different kinds of groups of parties.
Figure 9.
Division of the cell into smaller sub-cells based on functional use rights.
In order to start the combination, the cell space associates the primal space to the LADM. As shown in Figure 10, the cell space in IndoorGML provides the spatial information about the indoor space type to LA_SpatialSource, which is a class of surveying and representation that is responsible for gathering/documenting spatial source information for the LADM. It has a relation with LA_Point, LA_BoundaryFaceString, and LA_Boundary Face to cover all kinds of spatial data. LA_SpatialSource associates the spatial information to LA_SpatialUnit. Based on the information, the LA_SpatialSource carries the role of surveyor or architect of the spatial source to LA_Party and a description of the extent of the property via LA_SpatialUnit to LA_BAUnit.
Figure 10.
LADM-IndoorGML combined use model, the LADM classes are in blue and IndoorGML classes are in coral.
On the other hand, LA_AdministativeSource is a subclass of LA_Source that provides the party information to LA_Party, and specifies the party that plays the role of the conveyancer. The LA_AdministativeSource documents the origin/source of right, restrictions, and responsibilities for LA_BAUnit, and a description of the rights, restrictions, and responsibilities that are held by a party and affect the LA_BAUnit for LA_RRR.
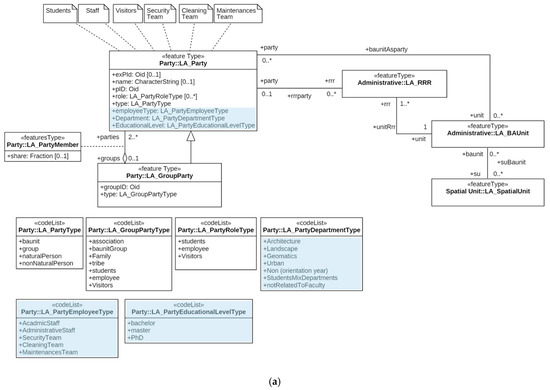
The Party Package is responsible for the representation of party information and consists of the class LA_Party and the subclass LA_GroupParty, and the LA_PartyMember, which is an optional association class that is located between the LA_Party and LA_GroupParty. The current LA_Party class has several attributes, such as the ID number of the party, the type of party, and the party role type. For situations where the party is not an individual, the LA_GroupParty defines the group ID and the group party type. Additionally, the Party Package contains code lists that are used to represent lists of values for Party Package attributes. Based on the case studies, the party information was divided into three categories, students, employees, and visitors (either at individual or group level), see Table 1. Each category had several necessary attributes, such as for students, the educational programs, and educational levels. For the employee category, there are different attributes that are based on party function/career; for example, there are academic staffs, administrative staffs, and security staffs. The Party Package could not represent the needed information correctly by using the existing attributes and requiring the extension of the code lists of the LA_Party class or the LA_GroupParty subclass. Thus, to properly cover all information of the three categories (student, staff, visitor), we explored different modelling options to extend the expressiveness of the Party Package. Two of the options will be presented and discussed: Option A (just adding Attributes to LA_Party) and Option S (adding Subclasses to LA_Party and LA_GroupParty).
Table 1.
Represents different types of users and their type of rights.
The Option A model includes additional attributes in LA_Party class, which are: party employee type, party department type, and party educational level, as shown in Figure 11a. Each attribute has a code list that represents the allowed values. For the attribute party employee type, the code list includes academic staff, administrative staff, security team, cleaning team, and maintenances team. The code list of the attribute party department type contains architecture, landscape, geomatics, urban (and for certain students also the values orientation year and student mix departments), and not related to faculty. The last additional attribute is party educational level, which includes the following code list values: bachelor, master, and PhD. The subclass LA_GroupParty is kept without any modification to represent the group ID and the group role type. By including the additional attributes to the LA_Party class, this option supports the representation of the individual party. However, this simple extension could lead to the misuse/confusion of the model in certain cases. For example, the representation of the employee’s types, educational program, and educational level information in the LA_Party class cannot be used for all the categories of parties (staff, student, visitors). This disorder is caused as a result of trying to represent all types with only one class. Moreover, the same information will be repeated to all parties that are sharing the same information (e.g., staff members of same department of students of the same cohort), and that will increase the size of the data when access rights are stated for every individual party. The advantage of option A is that it is relatively simple.

Figure 11.
(a) Option A: Content of the Party Package of the first option model and the code lists to represent the party of indoor space; and (b) Option S: Content of the Party Package of the second option model and the code lists to represent the party of the indoor space.
The Option S model tries to avoid the problems associated with Option A. It first concentrates on developing the LA_GroupParty to represent each user category in the different subclass to avoid mixing the representation of the categories. The LA_Party class holds the same attributes that are similar to the original class with subclass LA_Employee, which has one optional attributes to represent the party employee type as shown in Figure 11b. The rest of information will be included in the subclasses of LA_GroupParty based on the group party type. For the description of the ‘students’ category, a new subclass called LA_GroupStudent is created to represent the educational program type and educational level. For the attribute educational program type, the code list includes values, such as architecture program, landscape program, geomatics program, and urban program. For the attribute educational level, the code list contains values, such as bachelor, master, and PhD. The second subclass is created to represent the employee category. The LA_GroupEmployee contains one attribute to represent the party origination unit which contains the hierarchy organizational levels of the organization: Level 1 represents the university, level 2 represents the faculty, and level 3 represents the departments. Note that there can be groups of groups; e.g., a number of departments to together form a faculty. Model Option S shows the ability to cover several types of parties by using LA_GroupParty. The Party Package is flexible and straightforward based on this second option, which we further used in our research. The only drawback is that the model may look more complex due to the increased number of (sub)classes. Note that we did not add a subclass at individual level for students as there were no new attributes (all of the student attributes could be included at group level), and we want to keep the model as simple as possible. The same reasoning for not introducing subclasses for visitors (at individual or at group level). Table 1 represents the types of users with a description of the functional rights of each type, which is also shown in Figure 11b. The class LA_Party carries the party information for instances which can be either individual or group of party associated to LA_RRR.
The LA_RRR is an abstract class that contains three subclasses, LA_Right, LA_Restrictions, and LA_Responsibilities. The right associates between LA_Party and LA_BAUnit. LA_RRR describes the rights, restrictions, and responsibilities that affected the LA_BAUnit. LA_BAUnit collects the spatial unit that has the same rights, restrictions, and responsibilities, and the party that is attached. More than one spatial unit can be registered as part of a LA_BAUnit if all of them share the same rights, restrictions, and responsibilities. It defines the type of basic administration unit type and defines the ID number of the unit. LA_BAUnit could play the role of a party.
LA_SpatialUnit contains information about the spatial cell from the IndoorGML cell space. It defines the type and dimensions of the spatial unit. Additionally, it can provide a textual description of the spatial unit. The spatial unit can be a part of another spatial unit. The spatial unit associates the cell to the LA_BAUnit. Since the LA_BAUnit could cover more than one spatial unit in the same instance object, the LA_SpatialUnit carries the subdivision of the primal space to the CellSpace in IndoorGML.
4. Case Study of Two Different University Buildings
In this section, we represent two cases study with a real data for the users and different information from the facility management for the Faculty of Environmental Designs at King Abdulaziz University, Saudi Arabia, and the Faculty of Architecture and the Built Environment at TU Delft, Netherlands (both shown in Figure 12) to explore the combined use model between the LADM and IndoorGML with real world data.
Figure 12.
(a) Faculty of Environmental Designs at King Abdulaziz University; and, (b) Faculty of Architecture and the Built Environment at TU Delft
4.1. Faculty of Environmental Designs at King Abdulaziz University, Saudi Arabia
The building of the faculty consists of five floors and four departments, namely, the Architecture Department, Geomatics Department, Landscape Department, and Urban Department. Each department includes some classrooms and labs that are located on different floors. The study starts by associates the cell information from IndoorGML (the cell space) to the spatial source subclass in the LADM. The information contains the geometry information, and each cell has an ID number with the function of the cell. To determine the functional rights for each cell, the LADM has to be aware of the parties of the building. Based on the type of the building, the parties are divided into three categories; students, employees, and visitors, as shown in Figure 13.
Figure 13.
Instance level diagram showing the party common rights based on the building type.
Based on the relationship between the users and the function of the indoor space of the building, the LADM divides the NavigableSpaces into several types of cells that have various rights. Each color represents specific rights of use for a specific party or groups of parties, as shown in Figure 14. To build the 3D model of the Faculty of Environmental Designs at King Abdulaziz University, we had to start by collecting information about each indoor space of the building, such as architectural 2D plans, and the function of use for each room. The next step is to use software called Revit (Autodesk software) to build the 3D model and to define the 3D space for each room. The software allows creating a schedule to store all the information about the space, such as the name of the space, the 3D volume, usage function, space number, and the space level. By exporting the 3D model from Revit to the IFC extension, the 3D space of each room is connected to the schedule and is ready to be classified based on the usage function of the space. Solibri Model Checker is a BIM software that can classify the 3D space model based on the property set. By using this feature of the software, we can connect the 3D with the schedule and represent the 3D model, as shown in Figure 14.
Figure 14.
Classification different type of cells based on functional use rights.
The next step is to extract common areas (public areas), where common rights may exist between the parties from all of the departments. Based on the relationship between the parties and the function of the cell, we could determine the common area, as shown in Figure 15. The sitting areas, stairs, lifts, corridors, and toilets are the common areas that all of the parties have the same right to use and no users could be excluded. The common rights areas cover around 20% of the floor area. The next step is to include one private rights areas of one specific group (department) to the common areas to represent the relationship between them, as shown in Figure 16.
Figure 15.
The common rights areas based on functional use rights.
Figure 16.
The common rights and private rights areas of the Urban Department based on functional use rights.
The parties of the Urban Department have access to the blue cells as private rights areas with the common areas in their daily life activities. However, the rest of the floor is considered as a non-accessible area for the Urban Department. In some of the other floors parties of the Urban Department have accessibility to use the common classrooms and labs. As we mentioned before in Figure 9, the LADM can divide each cell into smaller cells to represent the rights of the space, based on rights, restrictions, and responsibilities. The LADM attaches the right of each cell based on the party and register it to the LA_BAUnit, as shown in Figure 17. In this Figure, the LADM splits cell 16 into many smaller cells. Each sub-cell connected with a main cell is to be registered in the LA_BAUnit, and then the private rights with a description will be created to be assigned to the party.
Figure 17.
Instance level diagram shows the division of the cell into smaller sub-cells based on functional use rights.
4.2. Faculty of Architecture and the Built Environment at TU Delft, Netherlands
The second case study is the Faculty of Architecture and the Built Environment at TU Delft, which consists of four floors and two sub-floors. There are five departments, including Architecture (AR), Architecture Engineering and Technology (AET), Management in the Build Environment (MBE), Research for the Built Environment (OTB), and Urbanism (URB). Each department has supporting spaces, such as staff offices, secretary offices, meeting rooms, and printing space. According to the facility management information about the usage function of each space of the faculty, we have created a room schedule for the faculty, as shown in Figure 18. Based on the room schedule, the IndoorGML cell space associates the usage function and the geometry information to LA_SpatialSource in the LADM to classify each space based on the relationship with the parties of the building to assign the rights, restrictions, and responsibilities for each space. Based on the building type, which is an educational building, we define the parties into three different categories, which are students, employees, and visitors.
Figure 18.
The usage function information for each space of the faculty.
Based on the relationship between the party and the function of the indoor space of the building, the LADM divides the indoor space into several types of cells that have various rights. Each color represents specific rights of use for specific parties or groups of parties, as shown in Figure 19.
Figure 19.
The classification of different types of cells based on functional rights.
According to the relationship between the parties and the function of the cells in the LADM, we could extract the common rights areas, as illustrated in Figure 20. The common rights areas consist of corridors, stairs, lifts, toilets, restaurants, and copy/printing areas. All types of parties could use the areas without any restrictions. However, the building has other types of cells with different types of rights based on the rights, restrictions, and responsibilities, such as educational and administrative areas and departments.
Figure 20.
The common areas of the Faculty of Architecture and the Built Environment based on the rights, restrictions, and responsibilities.
Each department holds private rights on specific spaces of the building based on the cell’s information that is provided by the IndoorGML cell space to the LA_SpatialUnit. The Architecture Department, which is located on the east side of the building has private rights to three offices, two meeting rooms, and a copy/printing space. The rest of the departments are located on the west side of the building and hold private rights for the same types of spaces, as shown in Figure 21. Each office space of the Architecture Department are divided into several spaces to determine the rights of the parties that are sharing the space, as shown in Figure 22.
Figure 21.
The private spaces of the five departments of the Faculty of Architecture and the Built Environment based on the rights, restrictions, and responsibilities of the LADM.
Figure 22.
Instance level diagram showing the division of the office cell into smaller sub-cells based on functional rights.
The educational areas include several kinds of spaces, such as lecture rooms, drawing room, project room, studios, workshop, and study areas. All of the educational spaces have common rights for departments and students. The educational spaces cover a major area of the building and are located on different floors, as shown in Figure 23, with a concentration on the top floor. However, each department has the right to hold private rights to certain educational spaces based on the lecture schedule. The LA_Right class in the LADM provides a TimeSpace that is attribute for defining the period of the type of rights that the party can use, as illustrated in Figure 24.
Figure 23.
The educational spaces of the Faculty of Architecture and the Built Environment.
Figure 24.
Instance level diagram shows converting a common rights lecture space into private rights for a specific period.
Alongside the departments and the educational spaces, there are support spaces that are used by the parties, and they have common rights, such as meetings rooms and copy/printing areas, and they are distributed among the floors. The faculty includes support administrative departments consisting of the Dean’s Office, Finance and Control, Facilities Management, Human Resources Management, Information and Communication Technology, Marketing and Communication, and Education and Student Affairs. They are located on the east side of the building with private rights for the spaces that are used by each department. Each office space is divided into smaller spaces to assign private rights for each employee as shown in Figure 9. Figure 19 represents the academic departments and their relationship with the spaces that have common rights, such as the meeting rooms, restaurants, and copy/printing areas, and the private areas, such as the support administrative departments.
4.3. Comparison
The two case studies have shown the impact of the RRR of the LADM on the space accessibility in the buildings by categorizing the spaces based on the relationship between the party and the function of the space. Both of the buildings have the same type of use and parties. However, they have different indoor components, such as the number of floors, departments, educational spaces, and support spaces, as shown in Table 2.
Table 2.
The components of each faculty.
Through determination of the functional right for each space based on the rights, restrictions, and responsibilities, the navigation areas will be influenced according to the party type. For example, when the party is a student, the accessibility areas will be different in both of the cases. All of the departments of the Faculty of Environmental Designs at King Abdulaziz University have private rights to educational areas. Thus, the students will have rights to use common rights spaces that belong to the faculty and the private rights areas that belong to their departments. On the other hand, the student of the Faculty of Architecture and the Built Environment at TU Delft will have the rights to use all of the educational spaces because they have common rights for all of the parties and they do not belong to any department. In both cases, when the party is an employee, the right of access will depend on the employee type and department. The academic employee will have rights to use the spaces that belong to the department and the common right spaces of the building. The spaces that belong to other departments are considered as non-accessible spaces because the party does not hold the rights to use the space. Therefore, by considering the effect of the rights, restrictions, and responsibilities on the indoor spaces, the indoor navigation becomes more efficient and more straightforward for the parties.
6. Discussion
This paper has presented the first combined use of IndoorGML and LADM models for supporting the accessibility of the indoor spaces based on the user rights. The combination is realized by linking the abstract level of LADM with the XML implementation level of the IndoorGML to reflect the effect of rights, restrictions, and responsibilities on the indoor navigation process based on the party rights. Each type of building has unique indoor spaces that are used by several types of parties. The Party Package has to represent the different types of parties based on the function of the indoor spaces. However, the standard ISO 19152 version of the Party Package could not represent the variety of parties information. For the refinement of the Party Package, two options have been presented for the refined model; the first option (Option A) has better support for the individual’s representation by adding several attributes to the LA_Party class. However, this option has some severe drawbacks, such as unused attributes for certain party types and the repetition of the same information for staff of students at the individual level. Therefore, the second option (Option S) focused on the representation of the group parties by developing the LA_GroupParty to include several subclasses that are based on the type of party. Each subclass has unique attributes and code lists to cover the party information. This option provides a flexible and straightforward representation of several kinds of parties. By classifying the indoor space based on rights, restrictions, and responsibilities, there are two kinds of spaces: common rights spaces and private rights spaces. The IndoorGML CellSpace associates the geometry and function of the spaces to LADM to assign the functional rights of use for each NavigableSpace based on the party right type.
The case studies which are based on real data about the users, demonstrate the impact of rights, restrictions, and responsibilities on the NavigableSpaces (GeneralSpaces and TransferSpaces), and how that will change the 3D geometry of the building. The cases studies are the Faculty of Environmental Designs at King Abdulaziz University and the Faculty of Architecture and the Built Environment at TU Delft. The two cases have the same building type function and parties. The rights, restrictions, and responsibilities have impacted the 3D geometry of the building based on the relation between the spaces and the parties. Each party has certain rights to use the spaces of the building, and according to these rights, the navigation paths can be more precisely computed. In future work, we will extend our work in several directions as follows:
- Check the integration model on different types of buildings and parties, such as hospitals, hotels, train stations, and airports, to ensure the representation of all types of parties during their navigation activity in the indoor environment.
- Investigate how to determine the accessible and non-accessible spaces in an automated way.
- Study the contribution of the automated subdivision space in large buildings.
- Devise methods to increase the granularity of spaces inside rooms, e.g., around furniture.
- Investigate the effect of RRRs on the navigation path during a crisis.
Acknowledgments
We would like to thank the ISO TC211, OGC SWG IndoorGML and STW/M4S Sims3D teams for the fruitful discussions and resulting standardized information models. The PhD thesis research of Abdullah Alattas is funded by King Abdulaziz University. The Erasmus+ programme provided the support for the internship of Efstathia Chatzinikolaou at TU Delft. The test data sets were provided by respectively the Faculty of Environmental Designs at King Abdulaziz University, and Adriaan Jung, Facility Management office of TU Delft.
Author Contributions
Abdullah Alattas, Peter Van Oosterom, and Sisi Zlatanova contributed to organizing the structure of the article. Peter Van Oosterom and Christiaan Lemmen wrote the background information of LADM. Sisi Zlatanova and Ki-Joune Li contributed to writing the IndoorGML part. Peter Van Oosterom, Christiaan Lemmen, Sisi Zlatanova, and Ki-Joune Li provide some possible approaches for the integration of IndoorGML and LADM. Efstathia Chatzinikolaou has created the 3D model of the Faculty of Architecture and the Built Environment at TU Delft, Netherlands. Abdullah Alattas created the 3D model of the Faculty of Environmental Designs at King Abdulaziz University, Saudi Arabia, and classified the space of the two models based on the rights, restrictions, and responsibilities.
Conflicts of Interest
The authors declare no conflict of interest.
References
- Timpf, S.; Volta, G.S.; Pollock, D.W.; Egenhofer, M.J. A conceptual model of wayfinding using multiple levels of abstraction. In Theories and Methods of Spatio-Temporal Reasoning in Geographic Space; Springer: Berlin/Heidelberg, Germany, 1992. [Google Scholar]
- Becker, T.; Nagel, C.; Kolbe, T.H. A Multilayered Space-Event Model for Navigation in Indoor Spaces. In 3D Geoinformation Sciences; Lee, J., Zlatanova, S., Eds.; Springer: Berlin, Germany, 2009. [Google Scholar]
- Zlatanova, S.; Van Oosterom, P.J.M.; Lee, J.; Li, K.-J.; Lemmen, C.H.J. LADM and IndoorGML for Support of Indoor Space Identification. In Proceedings of the 11th 3D Geoinfo Conference on ISPRS Annals of the photogrammetry, Remote Sensing and Spatial Information Science, Athens, Greece, 20–21 October 2016. [Google Scholar]
- Lee, J.; Li, K.-J.; Zlatanova, S.; Kolbe, T.H.; Nagel, C.; Becker, T. OGC IndoorGML, OGC 14-0051r1. 2014. Available online: http://www.opengeospatial.org/standards/indoorgml#downloads (accessed on 15 May 2016).
- Zlatanova, S.; Li, K.J.; Lemmen, C.; Oosterom, P. Indoor Abstract Spaces: Linking IndoorGML and LADM. In Proceedings of the 5th International FIG 3D Cadastre Workshop, Athens, Greece, 18–20 October 2016; pp. 317–328. [Google Scholar]
- Lemmen, C.H.J.; van Oosterom, P.J.M.; Bennett, R. The Land Administration Domain Model. Land Use Policy 2015, 49, 535–545. [Google Scholar] [CrossRef]
- Simpson, S.R. Land Law and Registration; Cambridge University Press: Cambridge, UK, 1976. [Google Scholar]
- ISO. ISO 19152:2012, Geographic information-Land Administration Domain Model, 1st ed.; ISO: Geneva, Switzerland; 118p.
- LADM, ISO19152, LADM WIKI. 2017. Available online: http://isoladm.org (accessed on 10 August 2017).
- Lemmen, C.H.J.; van Oosterom, P.J.M.; Thompson, R.; Hespanha, J.P.; Uitermark, H. The Modelling of Spatial Units (Parcels) in the Land Administration Domain Model (LADM). In Proceedings of the XXIV FIG International Congress, Sydney, Australia, 11–16 April 2010. [Google Scholar]
- Zulkifli, N.A.; Rahman, A.A.; Van Oosterom, P.J.M. Developing 2D and 3D Cadastral Registration System based on LADM: Illustrated with Malaysian cases. In Proceedings of the LADM Workshop, Kuala Lumpur, Malaysia, 24–25 September 2013. [Google Scholar]
- Brown, G.; Nagel, C.; Zlatanova, S.; Kolbe, T.H. Modelling 3D Topographic Space against Indoor Navigation Requirements. In Progress and New Trends in 3D Geoinformation Science; Springer: Heidelberg/Berlin, Germany, 2013. [Google Scholar]
- Zlatanova, S.; Liu, L.; Sithole, G.; Zhao, J.; Mortari, F. Space Subdivision for Indoor Applications; GISt Report No 66; TU Delft: Delft, The Netherlands, 2014. [Google Scholar]
- Munkres, J.R. Elements of Algebraic Topology; Addison-Wesley: Menlo Park, CA, USA, 1984. [Google Scholar]
- Kruminaite, M.; Zlatanova, S. Indoor Space Subdivision for Indoor Navigation, ISA’14. In Proceedings of the Six ACM SIGSPATIAL International Workshop on Indoor Spatial Awareness, Dallas/Fort Worth, TX, USA, 4–7 November 2014. [Google Scholar]
© 2017 by the authors. Licensee MDPI, Basel, Switzerland. This article is an open access article distributed under the terms and conditions of the Creative Commons Attribution (CC BY) license (http://creativecommons.org/licenses/by/4.0/).