Efficient Management and Scheduling of Massive Remote Sensing Image Datasets
Abstract
1. Introduction
- (1)
- Based on the spatial index algorithm and tile pyramid model research, the scheduling process of remote sensing images is deeply analyzed regarding computer network transmission, and three new scheduling mechanisms (ring caching, multithreading and tile-prefetching mechanism) are designed to optimize the scheduling process. As the three mechanisms work together, the remote sensing image data scheduling achieves second-level real-time response rates.
- (2)
- According to the spatial distribution characteristics of massive multi-source heterogeneous remote sensing image datasets, a spatial index based on a multi-layer Hilbert grid is constructed to achieve efficient retrieval. The PostgreSQL database cluster is distributed with the same Hilbert grid, and the multithreading mechanism is relied on in the cluster to substantially improve the efficiency of cross-server and cross-database image retrieval.
- (3)
- The distributed file system and relational data library are used to manage remote sensing image data in a hybrid manner. HDFS with high I/O performance and high-capacity scalability is used to store massive unstructured file data. The PostgreSQL relational database with powerful retrieval performance manages structured metadata. RSIMSS takes full advantage of the respective benefits of distributed file systems and relational databases.
2. Materials and Methods
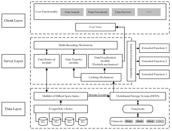
2.1. The RSIMSS System Architecture
2.2. Organization and Storage of Remote Sensing Images
2.2.1. Spatial Index Based on a Multilayer Hilbert Grid
2.2.2. Structural Design and Automatic Analysis of Remote Sensing Image Metadata
2.2.3. Storage of Massive Image Tiles Based on an HDFS Distributed System
2.3. Scheduling of Remote Sensing Images
2.3.1. Efficient Retrieval of Remote Sensing Images
- Wait for the user to submit the search conditions. The area of the retrieved region is denoted as S1. The Hilbert level corresponding to the product set is retrieved from the PostgreSQL cluster’s ‘Product Set’ table, designated as L0. The grid area is denoted as S0;
- If S1 ≤ S0, the code of the L0-level Hilbert grid that intersects with the retrieval area is returned directly; if S1 > S0, we find the minimum Hilbert grid that can surround the search area and mark its grid level as L1.
- The L1-level grid is divided by a multi-layer Hilbert grid iteration, and the grid outside the retrieval area is eliminated in the division process. Once divided into L0-level grids, all L0-level Hilbert grid codes intersecting with the retrieval area are returned.
- The search factor submitted by the user and the calculated Hilbert code set is transmitted to the PostgreSQL cluster for query. Finally, the image sets retrieved from different PostgreSQL databases are collected, merged and returned to the client.
2.3.2. Transmission of Remote Sensing Image Tiles
- First, we obtain the zoom ratio of the current view and the screen coordinates of the bottom left and top right. Then, the screen coordinates are converted into geographic coordinates in the lower-left corner (XLB, YLB) and upper-right corner (XRT, YRT). The corresponding pyramid level N is calculated based on the view scaling.
- Traverse the previously retrieved remote sensing images. If the image is outside the current view range, the tile of the image is not read. If the image intersects with the current view range, continue to the next step. If the image is entirely within the current view range, all tiles of the N-level pyramid of the image are read. In addition, to reduce unnecessary tile reading, only the latest image tiles in the retrieval time range are read for the image overlap area in the current view.
- Calculate the row and column numbers of the N-level pyramid tiles in the lower-left corner of the current view based on (XLB, YLB):
- 4.
- Calculate the row and column numbers of the N-level pyramid tiles in the upper-right corner of the current view according to (XRT, YRT):
- 5.
- Read the image tiles in the collection {(colLB, rowLB),(colRT, rowRT)} from the HDFS distributed file system.
2.3.3. Visualization of Remote Sensing Images
2.4. Strategies for Optimizing Image Scheduling Efficiency
- According to the data request, retrieve the required image dataset from the PostgreSQL database cluster;
- Retrieve image tiles from the HDFS file system through the I/O interface;
- Visualize and render the image tiles through Leaflet and present the final view to the client.
2.4.1. Ring Caching Mechanism
2.4.2. Tile Prefetching Mechanism
- Breadth-based prefetching is used to prefetch image tile data in the scene of the view translation operation. The purpose is to read the image tile data spatially adjacent to the current view area and transfer it to the cache area in advance. Figure 11 shows a schematic diagram based on the breadth prefetching model. The grey area represents the current view area range, while the white area represents the prefetching range for the tiles. The side length of the prefetching range is twice the side length of the current view range.
- Depth-based prefetching is used for image tile data prefetching under map zoom operations. The purpose here is to read the image tile data of the current view area from the adjacent zoom levels and transfer it to the cache in advance. A schematic diagram based on the depth-based prefetching model is shown in Figure 12. The left side of the image is the image pyramid. Assuming that the image pyramid level corresponding to the scaling ratio of the current view is k, the k + 1-level and k − 1-level image pyramid tiles are prefetched from the storage system to the cache.
2.4.3. Multi-Threading Mechanism
3. Results
3.1. System Testing
3.1.1. Test Environment Deployment
3.1.2. Experimental Data
3.1.3. Storage Performance Testing of the RSIMSS
3.1.4. Image Retrieval Performance Test of the RSIMSS
3.1.5. Image Scheduling Performance Test of the RSIMSS
- Case 1: All three optimization mechanisms are closed;
- Case 2: Only the ring cache mechanism is enabled;
- Case 3: Simultaneously start the ring cache mechanism and the multi-threading mechanism;
- Case 4: All three optimization mechanisms are started.
3.2. Discussion of Test Results
4. Conclusions
Author Contributions
Funding
Institutional Review Board Statement
Informed Consent Statement
Data Availability Statement
Acknowledgments
Conflicts of Interest
References
- Zhou, X. The Research for the Management and Distribution Integration of MultiR-Rsource Remote Sensing Image. Geomat. Spat. Inf. Technol. 2017, 7, 153–156. [Google Scholar]
- Fan, J.; Yan, J.; Ma, Y.; Wang, L. Big Data Integration in Remote Sensing across a Distributed Metadata-Based Spatial Infrastructure. Remote Sens. 2017, 10, 7. [Google Scholar] [CrossRef]
- Gomes, V.C.F.; Queiroz, G.R.; Ferreira, K.R. An Overview of Platforms for Big Earth Observation Data Management and Analysis. Remote Sens. 2020, 12, 1253. [Google Scholar] [CrossRef]
- Hu, Y.; Wang, C.; Du, Z.; Zhang, F.; Liu, R. A Raster Tile Calculation Model Combined with Map Service. J. Geo-Inf. Sci. 2021, 23, 1756–1766. [Google Scholar]
- Barclay, T.; Eberl, R.; Gray, J.; Nordlinger, J.; Raghavendran, G.; Slutz, D.; Smith, G.; Smoot, P.; Hoffman, J.; Robb, N., III. Microsoft TerraServer. arXiv 1998, arXiv:cs/9809011. [Google Scholar]
- Xu, W.; Shao, J.; Yu, W.; Feng, P. Land Observing Satellite Data Center: Big Data Challenges and a Potential Solution. Geomat. Inf. Sci. Wuhan Univ. 2017, 42, 7–13. [Google Scholar]
- Behnke, J.; Mitchell, A.; Ramapriyan, H. NASA’s Earth Observing Data and Information System—Near-Term Challenges. Data Sci. J. 2019, 18, 40. [Google Scholar] [CrossRef]
- Ghemawat, S.; Gobioff, H.; Leung, S.-T. The Google file system. ACM SIGOPS Oper. Syst. Rev. 2003, 37, 29–43. [Google Scholar] [CrossRef]
- Wang, X.; Liu, H.; Qian, Y. The Utilization of Bing Maps Tiles Data to Implement Web Map Service. Remote Sens. Nat. Resour. 2010, 22, 122–127. [Google Scholar]
- Liu, Y.; Zhang, X.; Liu, B.; Zhao, X. The research and analysis of efficiency of hardware usage base on HDFS. Clust. Comput. 2022, 25, 3719–3732. [Google Scholar] [CrossRef]
- Fragalla, J.; Loewe, B.; Petersen, T.K. New Lustre features to improve Lustre metadata and small-file performance. Concurr. Comput. Pract. Exp. 2019, 32, e5649. [Google Scholar] [CrossRef]
- Zhang, Y.; Wilker, K. Artificial intelligence and big data driven digital media design. J. Intell. Fuzzy Syst. 2022, 43, 4465–4475. [Google Scholar] [CrossRef]
- Bhardwaj, D.; Sinha, M.K. GridFS: Highly scalable I/O solution for clusters and computational grids. Int. J. Comput. Sci. Eng. 2006, 2, 287–291. [Google Scholar] [CrossRef]
- Li, X.; Qian, L. A hybrid disaster-tolerant model with DDF technology for MooseFS open-source distributed file system. J. Supercomput. 2016, 73, 2052–2068. [Google Scholar] [CrossRef]
- Xiao, D.; Zhang, C.; Li, X. The Performance Analysis of GlusterFS in Virtual Storage. In Proceedings of the International Conference on Advances in Mechanical Engineering and Industrial Informatics; Atlantis Press: Amsterdam, The Netherlands, 2015. [Google Scholar] [CrossRef]
- Tang, X.; Yao, X.; Liu, D.; Zhao, L.; Li, L.; Zhu, D.; Li, G. A Ceph-based storage strategy for big gridded remote sensing data. Big Earth Data 2021, 6, 323–339. [Google Scholar] [CrossRef]
- Hao, S. Brief Analysis of the Architecture of Hadoop HDFS and MapReduce. Des. Tech. Posts Telecommun. 2012, 7, 37–42. [Google Scholar]
- Jiang, J.; Zong, D.; Lin, R. Brief comparison and analysis of distributed file systems. Intern. Combust. Engine Parts 2018, 1, 200–201. [Google Scholar] [CrossRef]
- Li, S.; Pu, G.; Cheng, C.; Chen, B. Method for managing and querying geo-spatial data using a grid-code-array spatial index. Earth Sci. Inf. 2018, 12, 173–181. [Google Scholar] [CrossRef]
- Jing, G.; Guangjun, L.; Xurong, D.; Lei, G. 2-level r-tree index based on spatial grids and Hilbert R-tree. Geo-Spat. Inf. Sci. 2006, 9, 135–141. [Google Scholar] [CrossRef]
- Cheng, Y.; Zhou, K.; Wang, J.; Yan, J. Big Earth Observation Data Integration in Remote Sensing Based on a Distributed Spatial Framework. Remote Sens. 2020, 12, 972. [Google Scholar] [CrossRef]
- Xu, C.; Du, X.; Yan, Z.; Fan, X. ScienceEarth: A Big Data Platform for Remote Sensing Data Processing. Remote Sens. 2020, 12, 607. [Google Scholar] [CrossRef]
- Goffe, R.; Brun, L.; Damiand, G. Tiled top-down combinatorial pyramids for large images representation. Int. J. Imaging Syst. Technol. 2011, 21, 28–36. [Google Scholar] [CrossRef]
- Liu, X.; Hu, Q.; Ai, M.; Zhao, P.; Yu, D. An effective spherical panoramic LoD model for a mobile street view service. Trans. GIS 2016, 21, 897–915. [Google Scholar] [CrossRef]
- Zhou, Z.; Huo, Z. Information Intelligent Management System Based on Hadoop. Wirel. Pers. Commun. 2018, 102, 3803–3812. [Google Scholar] [CrossRef]
- Peano, G. Sur une courbe, qui remplit toute une aire plane. Math. Ann. 1890, 36, 157–160. [Google Scholar] [CrossRef]
- Zhou, X.; Wang, X.; Zhou, Y.; Lin, Q.; Zhao, J.; Meng, X. RSIMS: Large-Scale Heterogeneous Remote Sensing Images Management System. Remote Sens. 2021, 13, 1815. [Google Scholar] [CrossRef]
- Greenberg, J. Understanding Metadata and Metadata Schemes. Cat. Classif. Q. 2005, 40, 17–36. [Google Scholar] [CrossRef]
- GB/T 35643-2017; Metadata for Imagery Products of Optical Remote Sensing Satellite for Surveying and Mapping. Standardization Administration of the People’s Republic of China (SAC): Beijing, China, 2017.
- Makris, A.; Tserpes, K.; Spiliopoulos, G.; Zissis, D.; Anagnostopoulos, D. MongoDB Vs PostgreSQL: A comparative study on performance aspects. Geoinformatica 2020, 25, 243–268. [Google Scholar] [CrossRef]
- Wang, S.; Li, G.; Yao, X.; Zeng, Y.; Pang, L.; Zhang, L. A Distributed Storage and Access Approach for Massive Remote Sensing Data in MongoDB. ISPRS Int. J. Geo-Inf. 2019, 8, 533. [Google Scholar] [CrossRef]
- Taunk, A.K.; Parmar, A.K.; Srivastav, R. The Hadoop Distributed File System. Int. J. Comput. (IJC) 2013, 8, 8–15. [Google Scholar]
- Liu, Y. Application of Hadoop Distributed Cluster in Big Data. J. Phys. Conf. Ser. 2021, 1992, 022104. [Google Scholar] [CrossRef]
- HDFS Architecture Guide. Available online: https://hadoop.apache.org/docs/r1.2.1/hdfs_design.html (accessed on 18 May 2022).
- Gu, Z. Primary Realization of Vector Tile on Mobile GlS Based on Leaflet and Web Service. Geospat. Inf. 2019, 17, 24–26+29. [Google Scholar]
- Li, E.; Yang, S.; Dong, X.; Liang, S.; Ge, H. Implementation of QT+Leaflet Calling Electronic Map. Comput. Netw. 2020, 46, 58–61. [Google Scholar]
- Qiao, W. Research on A Method of Vector Data Fast Scheduling Master. Master Thesis, Beijing University of Civil Engineering and Architecture, Beijing, China, 2013. [Google Scholar]
- Malkis, A. Reachability in parallel programs is polynomial in the number of threads. J. Parallel Distrib. Comput. 2021, 162, 1–16. [Google Scholar] [CrossRef]
- Li, Z.; Wang, Y. An adaptive read/write optimized algorithm for Ceph heterogeneous systems via performance prediction and multi-attribute decision making. Clust. Comput. 2022, 26, 1125–1146. [Google Scholar] [CrossRef]
- Arafa, Y.; Barai, A.; Zheng, M.; Badawy, A.-H.A. Evaluating the Fault Tolerance Performance of HDFS and Ceph. In Proceedings of the PEARC’18: Proceedings of the Practice and Experience on Advanced Research Computing, Pittsburgh, PA, USA, 22–26 July 2018. [Google Scholar] [CrossRef]
- Macko, P.; Hennessey, J. Survey of Distributed File System Design Choices. ACM Trans. Storage 2022, 18, 1–34. [Google Scholar] [CrossRef]




















| Field Name | Data Type | Field Description |
|---|---|---|
| Id | integer | Unique identification of the product set |
| Name | text | Name of product set |
| Satellite | text | Satellite parameter information |
| Sensor | text | Sensor parameter information |
| Institution | text | Institution |
| Type | text | Type of product set |
| Gridlevel | integer | Corresponding multilayer grid levels calculated by image size |
| Area | double | Average area covered by remote sensing imagery (km2) |
| Interval | double | Period of sampling at the same position |
| Resolution | double | Resolution of remote sensing images |
| Stime | timestamp | Time taken to generate the first image of the product set |
| Etime | timestamp | Time taken to generate the last image of the product set |
| Status | bool | Identify whether satellites and sensors are still working |
| Description | text | Introduction to the product set |
| Field Name | Data Type | Field Description |
|---|---|---|
| Id | integer | Unique identification of the image |
| PId | integer | Unique identification of the product set to which the image belongs |
| GridCode | integer | Spatial index coding calculated according to image center coordinates and multi-layer grid levels |
| Cloud | double | Percentage of area covered by cloud |
| Atime | timestamp | Time the image was acquired |
| Band | integer | Band of the image |
| CenterPoint | point | Latitude and longitude of image center |
| UpperLeftPoint | point | Latitude and longitude of upper-left corner of image |
| UpperRightPoint | point | Latitude and longitude of upper-right corner of image |
| LowerLeftPoint | point | Latitude and longitude of lower-left corner of image |
| LowerRightPoint | point | Latitude and longitude of lower-right corner of image |
| FileSize | double | Size of image file |
| Downloads | integer | Number of image downloads |
| Purpose of the Virtual Machine | Quantity | Parameters for the Virtual Machine |
|---|---|---|
| Web Server | 1 | CPU: 11th Gen Intel(R) Core(TM) i7-11700 @ 2.50 GHz, Memory: 16 GB, HDD: 200 GB, NIC: 1000 Mbit/s, OS: Windows 10 |
| PostgreSQL Clustering | 4 | CPU: 11th Gen Intel(R) Core(TM) i7-11700 @ 2.50 GHz, Memory: 4 GB, HDD: 200 GB, NIC: 1000 Mbit/s, OS: CentOS 7 |
| Namenode | 1 | CPU: 11th Gen Intel(R) Core(TM) i7-11700 @ 2.50 GHz, Memory: 4 GB, HDD: 200 GB, NIC: 1000 Mbit/s, OS: CentOS 7 |
| Datanodes | 8 | CPU: 11th Gen Intel(R) Core(TM) i7-11700 @ 2.50 GHz, Memory: 2 GB, HDD: 200 GB, NIC: 1000 Mbit/s, OS: CentOS 7 |
| Datasets | Resolution (m) | Time Coverage | Dimensions (km2) | Hilbert Grid Level |
|---|---|---|---|---|
| Landsat 5 TM | 30 | 1 January 1990–31 December 2010 | 185 × 185 | 6 |
| Landsat 8 OLI/TIRS | 30 | 1 January 2014–31 December 2020 | 185 × 185 | 6 |
| Sentinel-2A MSI | 10, 20 | 1 January 2018–30 June 2022 | 290 × 290 | 6 |
Disclaimer/Publisher’s Note: The statements, opinions and data contained in all publications are solely those of the individual author(s) and contributor(s) and not of MDPI and/or the editor(s). MDPI and/or the editor(s) disclaim responsibility for any injury to people or property resulting from any ideas, methods, instructions or products referred to in the content. |
© 2023 by the authors. Licensee MDPI, Basel, Switzerland. This article is an open access article distributed under the terms and conditions of the Creative Commons Attribution (CC BY) license (https://creativecommons.org/licenses/by/4.0/).
Share and Cite
Zhu, J.; Zhang, Z.; Zhao, F.; Su, H.; Gu, Z.; Wang, L. Efficient Management and Scheduling of Massive Remote Sensing Image Datasets. ISPRS Int. J. Geo-Inf. 2023, 12, 199. https://doi.org/10.3390/ijgi12050199
Zhu J, Zhang Z, Zhao F, Su H, Gu Z, Wang L. Efficient Management and Scheduling of Massive Remote Sensing Image Datasets. ISPRS International Journal of Geo-Information. 2023; 12(5):199. https://doi.org/10.3390/ijgi12050199
Chicago/Turabian StyleZhu, Jiankun, Zhen Zhang, Fei Zhao, Haoran Su, Zhengnan Gu, and Leilei Wang. 2023. "Efficient Management and Scheduling of Massive Remote Sensing Image Datasets" ISPRS International Journal of Geo-Information 12, no. 5: 199. https://doi.org/10.3390/ijgi12050199
APA StyleZhu, J., Zhang, Z., Zhao, F., Su, H., Gu, Z., & Wang, L. (2023). Efficient Management and Scheduling of Massive Remote Sensing Image Datasets. ISPRS International Journal of Geo-Information, 12(5), 199. https://doi.org/10.3390/ijgi12050199

