Investigation of the Expression Method of Theme-Typhoon Disaster Information
Abstract
1. Introduction
2. Methodology
2.1. Overall Framework
2.2. Demand Analysis
2.2.1. Dimensional Analysis
Audience Analysis
Disaster Stage Analysis
Typhoon Disaster Information Release Channel Analysis
2.2.2. Information Expression
- (1)
- Principle of information expression needs
- (2)
- Principle of correspondence
- (3)
- Principle of accumulated experience
- (4)
- Principle of information expression selection in particular channels
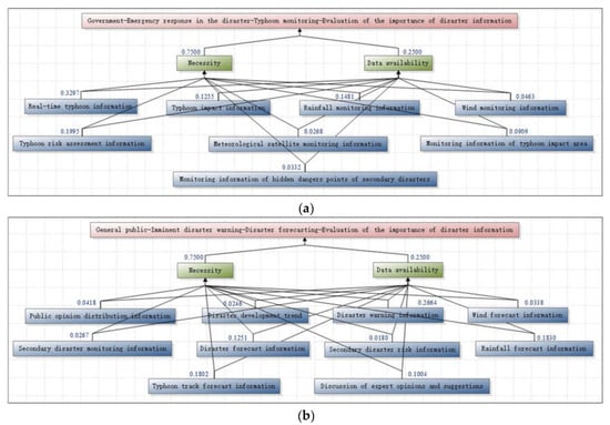
2.3. Theme Information Screening Method Based on AHP
- (1)
- Establish a hierarchical structure model, which is divided into a target layer, criterion layer, and scheme layer;
- (2)
- Use expert experience to compare the importance of each index in the same level based on a certain criterion, and construct the judgment matrix of pairwise comparison;
- (3)
- Calculate the weight value of each index based on the judgment matrix, and check the consistency of the judgment matrix. The consistency index is defined aswhere CI is the consistency index, is the maximum eigenroot of the judgment matrix, is the order of the matrix, and the random consistency index RI is introduced to measure the size of CI. The average RI values for n = 1, …, 11 are presented in Table 1.The test coefficient CR was obtained by comparing CI with RI, which is defined as follows:If CR is less than 0.1, the judgment matrix is considered to be satisfactorily consistent; if not, it needs to be adjusted or abandoned;
- (4)
- Calculate the total ranking weight of each level in the system, and calculate the weight values of all indicators to obtain the ranking of the importance evaluation values of typhoon disaster information in the same theme;
- (5)
- Calculate the average value of information weight as follows:where p is the average value and k is the quantity of information in the theme. If the weight of a certain piece of information is greater than or equal to p, it is of great concern, and this information is expressed.
2.4. Theme Template Design
2.5. Multi-Channel Release System Design
3. System Application Case
3.1. Information Filtering
3.2. Theme Display
3.3. Discussion
4. Conclusions and Future Work
Author Contributions
Funding
Institutional Review Board Statement
Informed Consent Statement
Data Availability Statement
Conflicts of Interest
Abbreviations
| AHP | Analytic Hierarchy Process |
| GIS | Geographic Information System |
| GVS | Global Visualization System |
| NGOs | Non-Governmental Organizations |
| SMS | Short Message Service |
| PCs | Personal Computers |
| GDACS | Global Disaster Alerting Coordination System |
| CMDC | The China Meteorological Data Service Center |
| FEMA | Federal Emergency Management Agency |
| NWS | National Weather Service |
| JTWC | Joint Typhoon Warning Center |
Appendix A
| User | Channel | Disaster stage | Theme | Information | Expression method |
| Government | Web, APP, SMS | Normal disaster preparation | Risk monitoring | Typical area monitoring information, high-risk area monitoring information | Thematic map (grid) |
| Major project/activity monitoring information | Thematic map (grid) | ||||
| Basic risk information | Statistical table | ||||
| Risk appraisal | Comprehensive disaster risk information in different periods | Statistical graph | |||
| Historical information of similar typhoons in high-risk areas | Thematic map (vector line), statistical table | ||||
| Comprehensive typhoon risk assessment information in high-risk areas | Thematic map (grid) | ||||
| Comprehensive typhoon loss assessment information in high-risk areas | Thematic map (grid), statistical graph | ||||
| International disaster risk information | Thematic map (grid) | ||||
| Disaster analysis and appraisal | Major typhoon disaster information | Thematic map (vector point, vector line, vector polygon), text | |||
| Disaster analysis in different periods | Statistical table | ||||
| Major typhoon damage assessment information | Thematic map (grid) | ||||
| Historical information of similar typhoons | Thematic map (vector line), statistical table | ||||
| Historical typhoon statistics in high-risk areas | Statistical table | ||||
| Capacity assessment information of disaster relief needs | Text | ||||
| International major disaster assessment information | Thematic map (grid) | ||||
| Natural disaster assessment information | Text | ||||
| Disaster preparation precaution | Disaster preparedness warehouses, resettlement sites, relief agencies, hospitals, governments, insurance companies, and other information | Thematic map (vector point) | |||
| Basic environment | Important infrastructure information | Thematic map (vector point) | |||
| Building distribution information | Thematic map (vector point) | ||||
| Administrative division information | Thematic map (vector polygon) | ||||
| Topographic information | Thematic map (grid), text | ||||
| Water system information, traffic network information | Thematic map (vector line) | ||||
| Land-use information, vegetation cover information | Thematic map (grid) | ||||
| Real-time weather information | Thematic map (grid) | ||||
| Social economy | Information on the population in disaster areas, GDP information | Thematic map (grid), statistical graph | |||
| Industrial structure information, urbanization level information, industrial and mining enterprises | Statistical graph | ||||
| Imminent disaster warning | Disaster preparation precaution | Disaster preparedness warehouses, resettlement sites, relief agencies, hospitals, governments, insurance companies, and other information | Thematic map (vector point) | ||
| Escape route information | Thematic map (vector line) | ||||
| Warning and forecasting | Information of the popular discussion of disasters | Text | |||
| Public opinion monitoring information | Thematic map (vector polygon), statistical graph, text | ||||
| Warning information | Thematic map (vector line, grid), text | ||||
| Path probability forecast information | Thematic map (vector line), text | ||||
| Wind forecast information, rainfall forecast information | Thematic map (vector polygon), text | ||||
| Disaster trend prediction and judgment information | Thematic map (vector line), text | ||||
| Discussion of expert opinions and suggestions | Text | ||||
| Emergency response in the disaster | Typhoon monitoring | Real-time typhoon information | Thematic map (vector line), statistical table, text | ||
| Rainfall monitoring information, wind monitoring information, typhoon risk assessment information | Thematic map (vector polygon), text | ||||
| Typhoon impact information | Statistical graph, text | ||||
| Meteorological satellite monitoring information | Thematic map (grid) | ||||
| Monitoring information of hidden dangers of secondary disasters | Thematic map (vector point) | ||||
| Typhoon impact area monitoring information | Thematic map (grid) | ||||
| On-site disaster | Disaster information | Statistical graph, statistical table, text | |||
| Casualty distribution information | Thematic map (vector point, vector polygon) | ||||
| Forecast information on the disaster-affected personnel distribution | Thematic map (grid) | ||||
| Economic loss distribution information, crop damage distribution information, building damage distribution information, infrastructure damage distribution information | Thematic map (vector point, vector polygon) | ||||
| Lifeline loss distribution information | Thematic map (vector point, vector line) | ||||
| Traffic damage information | Thematic map (vector line) | ||||
| Rescue guarantee | Disaster preparedness warehouses, resettlement sites, relief agencies, hospitals, typhoon escape routes, airports, docks, stations | Thematic map (vector point) | |||
| Rescue personnel distribution information, medical personnel distribution information | Thematic map (vector point) | ||||
| Public security information | Thematic map (vector point), text | ||||
| Material dispatch information, live rescue information | Thematic map (vector line) | ||||
| Traffic control advice information | Thematic map (vector line), text | ||||
| Rebuilding after the disaster | Recovery and rebuilding | Social development and reconstruction, educational reconstruction, economic and industrial reconstruction, ecological and environmental restoration, emergency capacity building, fundraising, etc. | Text | ||
| Infrastructure reconstruction information | Thematic map (vector point) | ||||
| Transportation reconstruction information | Thematic map (vector line) | ||||
| Damage appraisal | Economic loss assessment, housing damage assessment, crop damage assessment, lifeline damage assessment, infrastructure damage assessment, etc. | Thematic map (vector polygon), statistical graph | |||
| Insurance companies | Web | Normal disaster preparation | Insurance statistics | Insurance product information | Text |
| Insured information statistics | Statistical graph, statistical table | ||||
| Loss risk information of the insured body | Thematic map (grid) | ||||
| Spatial distribution information of the disaster-bearing body | Thematic map (vector point, vector polygon) | ||||
| Analysis information of insurance loss in key areas | Thematic map (vector polygon), text | ||||
| Emergency response in the disaster | On-site disaster | Disaster information | Statistical graph, statistical table, text | ||
| Casualty distribution information | Thematic map (vector point, vector polygon) | ||||
| Economic loss distribution information, crop damage distribution information, building damage distribution information, infrastructure damage distribution information | Thematic map (vector point, vector polygon) | ||||
| Lifeline loss distribution information | Thematic map (vector point, vector line) | ||||
| Rebuilding after the disaster | Synthesis appraisal | Insured loss information of the disaster-bearing body | Statistical table, text | ||
| Estimated data of insurance claims | Statistical table, text | ||||
| Claim publicity | Text | ||||
| Disaster analysis | Thematic map (vector polygon), text | ||||
| Disaster loss statistics | Statistical graph, statistical table, text | ||||
| Damage assessment information | Thematic map (vector polygon) | ||||
| Social forces | APP, SMS | Normal disaster preparation | Risk monitoring | Monitoring information of hidden danger points in high-risk areas | Thematic map (grid) |
| Monitoring information of disaster-bearing bodies in typical areas | Thematic map (grid) | ||||
| Spatial monitoring information of disaster-bearing bodies in major projects | Thematic map (grid) | ||||
| Disaster preparation precaution | Disaster preparedness warehouses, resettlement sites, relief agencies, governments, hospitals | Thematic map (vector point) | |||
| Disaster prevention popular science information | Text, video | ||||
| Basic environment | Administrative division information | Thematic map (vector polygon) | |||
| Topographic information | Thematic map (grid), text | ||||
| Water system information, traffic network information | Thematic map (vector line) | ||||
| Digital elevation information, real-time weather monitoring information | Thematic map (grid) | ||||
| Land-use information, vegetation cover information | Thematic map (grid) | ||||
| Social economy | Information on the population in disaster areas, GDP information | Thematic map (grid), statistical graph | |||
| Industrial structure information, urbanization level information, industrial and mining enterprises | Statistical graph | ||||
| Emergency response in the disaster | Typhoon monitoring | Real-time typhoon information | Thematic map (vector line), statistical graph, text | ||
| Rainfall monitoring information, wind monitoring information | Thematic map (vector polygon), text | ||||
| Typhoon impact information | Statistical graph, text | ||||
| Meteorological satellite monitoring information | Thematic map (grid) | ||||
| Typhoon impact area monitoring information | Thematic map (grid) | ||||
| On-site disaster | Disaster information | Statistical graph, statistical table, text | |||
| Casualty distribution information | Thematic map (vector point, vector polygon) | ||||
| Forecast information on the disaster-affected personnel distribution | Thematic map (grid) | ||||
| Crop damage distribution information, building damage distribution information, infrastructure damage distribution information | Thematic map (vector point, vector polygon) | ||||
| Lifeline loss distribution information | Thematic map (vector point, vector line) | ||||
| Traffic damage information | Thematic map (vector line) | ||||
| Rescue guarantee | Disaster preparedness warehouses, resettlement sites, relief agencies, hospitals, typhoon escape routes, etc. | Thematic map (vector point) | |||
| Disaster relief popular science information | Text, video | ||||
| Disaster relief progress information | Thematic map (vector line, vector polygon) | ||||
| Information on distribution of relief supplies | Thematic map (vector line) | ||||
| Rebuilding after the disaster | Recovery and rebuilding | Infrastructure reconstruction information | Thematic map (vector point) | ||
| Transportation reconstruction information | Thematic map (vector line) | ||||
| Fundraising information | Text | ||||
| General public | Microblog, APP, SMS | Normal disaster preparation | Risk monitoring | Monitoring information of hidden danger points in high-risk areas | Thematic map (grid) |
| Information on hidden dangers of disaster risk, historical information on similar typhoons | Thematic map (grid) | ||||
| Disaster preparation precaution | Resettlement sites, relief agencies, hospitals, governments | Thematic map (vector point) | |||
| Disaster popular science information, rescue guidance information, insurance product information | Text, video | ||||
| Imminent disaster warning | Disaster forecasting | Disaster forecast information, discussion of expert opinions and suggestions | Text | ||
| Disaster warning information | Thematic map (vector line, vector polygon), text | ||||
| Rainfall forecast information | Thematic map (vector polygon), text | ||||
| Typhoon track forecast information | Thematic map (vector line), text | ||||
| Public opinion distribution information | Thematic map (vector polygon), statistical graph, text | ||||
| Wind forecast information | Thematic map (vector polygon), text | ||||
| Secondary disaster risk information, secondary disaster monitoring information | Thematic map (vector polygon) | ||||
| Disaster development trend | Thematic map (vector line), text | ||||
| Disaster preparation precaution | Rescue guidance, resettlement sites, relief agencies, hospitals | Thematic map (vector point) | |||
| Typhoon escape routes | Thematic map (vector line) | ||||
| Disaster popular science information | Text, video | ||||
| Emergency response in the disaster | Rescue guarantee | Resettlement sites, relief agencies, hospitals, airports, docks, stations | Thematic map (vector point) | ||
| Typhoon escape route information | Thematic map (vector line) | ||||
| Rescue guidance information | Text, video | ||||
| Rescue personnel distribution information | Thematic map (vector point) | ||||
| Traffic damage information | Thematic map (vector line) | ||||
| Rebuilding after the disaster | Recovery and rebuilding | Infrastructure reconstruction information | Thematic map (vector point) | ||
| Psychological counseling information | Text, video |
References
- Yan, T. Deep disaster monitoring. Unpublished; manuscript in preparation. (In Chinese)
- Hernández, M.L.; Carreño, M.L.; Castillo, L. Methodologies and tools of risk management: Hurricane risk index (HRi). Int. J. Disaster Risk Reduct. 2018, 31, 926–937. [Google Scholar] [CrossRef]
- Wu, J.; Zhao, Y.; Yuan, T.; Chen, B. Evolution of typhoon disasters characteristics and non-structural disaster avoidance measures in the China coastal main functional area. Int. J. Disaster Risk Reduct. 2020, 46, 101490. [Google Scholar]
- Lu, Y.; Ren, F.; Zhu, W. Risk zoning of typhoon disasters in Zhejiang Province, China. Nat. Hazards Earth Syst. Sci. 2018, 18, 2921–2932. [Google Scholar] [CrossRef]
- Qi, X.; Gao, L. Disaster Chain Analysis of Typhoon Disaster under Different Terrain Conditions: A Case Study of Typhoon “Lekima”. J. Fujian Norm. Univ. 2020, 36, 74–83. (In Chinese) [Google Scholar]
- Robert, J.R.E.; Strobl, E.; Sun, P. The local impact of typhoons on economic activity in China: A view from outer space. J. Urban Econ. 2015, 88, 50–66. [Google Scholar]
- Shih, H.J.; Chen, H.; Liang, T.Y.; Fu, H.S.; Chang, C.H.; Chen, W.B.; Su, W.R.; Lin, L.Y. Generating potential risk maps for typhoon-induced waves along the coast of Taiwan. Ocean Eng. 2018, 163, 1–14. [Google Scholar] [CrossRef]
- Carine, J.Y.; Anawat, S.; Shuichi, K.; Jeremy, D.B.; Erick, M.; Maritess, Q.; Mari, Y. Storm surge mapping of typhoon Haiyan and its impact in Tanauan, Leyte, Philippines. Int. J. Disaster Risk Reduct. 2015, 13, 207–214. [Google Scholar]
- Yang, X.; Zhang, M.; Guo, Q. Visualization Method of Typhoon Path Information on Google Maps in Android Environment. Comput. Appl. 2012, 32, 177–179. (In Chinese) [Google Scholar]
- Tomaszewski, B. Geographic Information Systems (GIS) for Disaster Management; Routledge: New York, NY, USA, 2014. [Google Scholar]
- Jeong, S.; Cheong, T. Web GIS Based Typhoon Committee Disaster Information System for Typhoon Disaster Risk Management. Trop. Cyclone Res. Rev. 2012, 1, 207–212. [Google Scholar]
- Mohib, U.; Jing, L.; Bilal, W. Analysis of Urban Expansion and its Impacts on Land Surface Temperature and Vegetation Using RS and GIS, A Case Study in Xi’an City, China. Earth Syst. Environ. 2020, 4, 583–597. [Google Scholar]
- Khalifa, M.A.; Amira, A.; Duhai, A.; Noura, A.N.; Talal, A.A.; Yassine, C.; Ahmed, M.E. Spatiotemporal Assessment of COVID-19 Spread over Oman Using GIS Techniques. Earth Syst. Environ. 2020, 4, 797–811. [Google Scholar]
- Wang, Z.; Yuan, J. Typhoon numerical simulation and visualization for disaster risk assessment. Bull. Surv. Mapp. 2015, 4, 108–110, 132. (In Chinese) [Google Scholar]
- Zhang, K.; Chen, S.C.; Singh, P.; Saleem, K.; Zhao, N. A 3D visualization system for hurricane storm-surge flooding. IEEE Comput. Graph. Appl. 2006, 26, 18–25. [Google Scholar] [CrossRef] [PubMed]
- Deng, Z.; Zhang, F.; Kang, L.; Jiang, X.; Jin, J.; Wang, W.; Miryan, C.C. East China Sea Storm Surge Modeling and Visualization System: The Typhoon Soulik Case. Sci. World J. 2014, 2014, 626421. [Google Scholar] [CrossRef] [PubMed]
- Zhou, L.; Hu, W.; Jia, Z.; Li, X.; Li, Y.; Su, T.; Guo, Q. Integrated Visualization Approach for Real-Time and Dynamic Assessment of Storm Surge Disasters for China’s Seas. ISPRS Int. J. Geo-Inf. 2020, 9, 51. [Google Scholar] [CrossRef]
- Taramelli, A.; Melelli, L.; Pasqui, M.; Sorichetta, A. Estimating hurricane hazards using a GIS system. Nat. Hazards Earth Syst. Sci. 2008, 8, 839–854. [Google Scholar] [CrossRef]
- Sk, A.A.; Rumana, K.; Ateeque, A.; Syed, N.A. Assessment of Cyclone Vulnerability, Hazard Evaluation and Mitigation Capacity for Analyzing Cyclone Risk using GIS Technique: A Study on Sundarban Biosphere Reserve, India. Earth Syst. Environ. 2020, 4, 71–92. [Google Scholar]
- FEMA Geospatial Resource Center. Available online: https://gis-fema.hub.arcgis.com/pages/hurricanes (accessed on 26 February 2021).
- National Weather Service. Available online: https://www.weather.gov/gis/ (accessed on 26 February 2021).
- JTMC Tropical Warnings. Available online: https://www.metoc.navy.mil/jtwc/jtwc.html (accessed on 26 February 2021).
- Guy, S. Estimating audiences: Sampling in television and radio audience research. Cult. Trends 2004, 13, 3–25. [Google Scholar]
- Denis, M.Q. Audience Analysis; SAGE Publications, Incorporated: Thousand Oaks, CA, USA, 1997. [Google Scholar]
- Steven, H.; Katya, J.; Ben, W.; Anne, T. Reflections on Audience Data and Research. Cult. Trends 2019, 28, 81–85. [Google Scholar]
- Xu, J.; Zhou, H.; Nie, G.; An, J. Plotting earthquake emergency maps based on audience theory. Int. J. Disaster Risk Reduct. 2020, 47, 101554. [Google Scholar] [CrossRef]
- Zhang, Y.; Zhu, J.; Li, W.; Zhu, Q.; Hu, Y.; Fu, L.; Zhang, J.; Huang, P.; Xie, Y.; Yin, L. Adaptive Construction of the Virtual Debris Flow Disaster Environments Driven by Multilevel Visualization Task. ISPRS Int. J. Geo-Inf. 2019, 8, 209. [Google Scholar] [CrossRef]
- Gong, L.; Li, A.; Chen, Z.; Hu, F.; Du, Q.; Hou, W. Research on Emergency Mapping Model of Geological Disaster. J. Wuhan Univ. 2020, 45, 1273–1281. (In Chinese) [Google Scholar]
- Li, W.; Zhu, J.; Hu, Y.; Zhang, Y.; Yin, L.; Cao, Z. Multi-user oriented method for visualization of debris flow emergency disaster information features. Disaster 2018, 33, 231–234. (In Chinese) [Google Scholar]
- Haddow, G.D.; Haddow, K.S. Chapter Seven—Disaster Communications Audiences; Elsevier Inc.: Amsterdam, The Netherlands, 2014; pp. 121–134. [Google Scholar]
- Sun, Z.; Zhao, X.; Jia, N. Research and Implementation of Automatic Mapping for Seismic Thematic Map Based on TianDiTu(Map World) of Shaanxi Province. Technol. Earthq. Disaster Prev. 2016, 11, 396–402. (In Chinese) [Google Scholar]
- Xu, J.; Zhou, H.; Nie, G.; An, J. Earthquake emergency mapping method based on template matching. Seism. Geol. 2020, 42, 748–761. (In Chinese) [Google Scholar]
- Tan, Q.Q.; Liu, Q.; Luo, H.C.; Sun, Z.G. Research on rapid production technology of earthquake emergency thematic maps. In Proceedings of the 2017 7th IEEE International Conference on Electronics Information and Emergency Communication, Macau, 21–23 July 2017; pp. 203–206. [Google Scholar]
- China Weather Website. National Meteorological Disaster Prevention Plan (2009–2020). Available online: http://www.weather.com.cn/science/qxfg/04/392229.shtml (accessed on 26 February 2021).
- China National People’s Congress. Meteorological Law of the People’s Republic of China. Available online: http://www.npc.gov.cn/wxzl/gongbao/2017-02/21/content_2007627.htm (accessed on 26 February 2021).
- China Meteorological Administration Website. Regulations on the Prevention of Meteorological Disasters. Available online: http://www.gov.cn/bumenfuwu/2012-11/09/content_2600072.htm (accessed on 26 February 2021).
- Huang, Q.; Xiao, Y. Geographic Situational Awareness: Mining Tweets for Disaster Preparedness, Emergency Response, Impact, and Recovery. ISPRS Int. J. Geo-Inf. 2015, 4, 1549–1568. [Google Scholar] [CrossRef]
- Neal, D.M. Reconsidering the phases of disaster. Int. J. Mass Emerg. Disasters 1997, 15, 239–264. [Google Scholar]
- Wu, R. Principles of Modern Synoptic Science; Higher Education Press: Beijing, China, 2011; pp. 173–188. (In Chinese) [Google Scholar]
- Li, W.; Zhu, J.; Zhang, Y.; Cao, Y.; Hu, Y.; Fu, L.; Huang, P.; Xie, Y.; Yin, L.; Xu, B. A Fusion Visualization Method for Disaster Information Based on Self-Explanatory Symbols and Photorealistic Scene Cooperation. ISPRS Int. J. Geo-Inf. 2019, 8, 104. [Google Scholar] [CrossRef]
- Peng, G.; Yue, S.; Li, Y.; Song, Z.; Wen, Y.; Konecny, M.; Kainz, W. A Procedural Construction Method for Interactive Map Symbols Used for Disasters and Emergency Response. ISPRS Int. J. Geo-Inf. 2017, 6, 95. [Google Scholar] [CrossRef]
- Gao, Z.; Wan, R.; Ye, Q.; Fan, W.; Guo, S.; Ulgiati, S.; Dong, X. Typhoon Disaster Risk Assessment Based on Emergy Theory: A Case Study of Zhuhai City, Guangdong Province, China. Sustainability 2020, 12, 4212. [Google Scholar] [CrossRef]
- Zhang, Y.; Fan, G.; He, Y.; Cao, L. Risk assessment of typhoon disaster for the Yangtze River Delta of China. Geomat. Nat. Hazards Risk 2017, 8, 1580–1591. [Google Scholar] [CrossRef]
- Chang, C.L.; Chao, Y.C. Using the analytical hierarchy process to assess the environmental vulnerabilities of basins in Taiwan. Environ. Monit. Assess 2012, 184, 2939–2945. [Google Scholar] [CrossRef]
- George, D.B.; Kalliopi, G.P.; Hariklia, D.S.; Dimitrios, P.; Konstantinos, G.C. Potential suitability for urban planning and industry development using natural hazard maps and geological–geomorphological parameters. Environ. Earth Sci. 2012, 66, 537–548. [Google Scholar]
- Palchaudhuri, M.; Biswas, S. Application of AHP with GIS in drought risk assessment for Puruliya district, India. Nat. Hazards 2016, 84, 1905–1920. [Google Scholar] [CrossRef]
- Nefeslioglu, H.A.; Sezer, E.A.; Gokceoglu, C.; Ayas, Z. A modified analytical hierarchy process (M-AHP)approach for decision support systems in natural hazard assessments. Comput. Geosci. 2013, 59, 1–8. [Google Scholar] [CrossRef]
- Zhang, J.; Chen, Y. Risk Assessment of Flood Disaster Induced by Typhoon Rainstorms in Guangdong Province, China. Sustainability 2019, 11, 2738. [Google Scholar] [CrossRef]











| n | 1 | 2 | 3 | 4 | 5 | 6 | 7 | 8 | 9 | 10 | 11 |
| RI | 0 | 0 | 0.58 | 0.90 | 1.12 | 1.24 | 1.32 | 1.41 | 1.45 | 1.49 | 1.51 |
Publisher’s Note: MDPI stays neutral with regard to jurisdictional claims in published maps and institutional affiliations. |
© 2021 by the authors. Licensee MDPI, Basel, Switzerland. This article is an open access article distributed under the terms and conditions of the Creative Commons Attribution (CC BY) license (http://creativecommons.org/licenses/by/4.0/).
Share and Cite
Xiao, C.; Zhang, X.; Xing, Z.; Han, K.; Liu, Z.; Liu, J. Investigation of the Expression Method of Theme-Typhoon Disaster Information. ISPRS Int. J. Geo-Inf. 2021, 10, 109. https://doi.org/10.3390/ijgi10030109
Xiao C, Zhang X, Xing Z, Han K, Liu Z, Liu J. Investigation of the Expression Method of Theme-Typhoon Disaster Information. ISPRS International Journal of Geo-Information. 2021; 10(3):109. https://doi.org/10.3390/ijgi10030109
Chicago/Turabian StyleXiao, Cong, Xiaodong Zhang, Ziyao Xing, Keke Han, Zhe Liu, and Junming Liu. 2021. "Investigation of the Expression Method of Theme-Typhoon Disaster Information" ISPRS International Journal of Geo-Information 10, no. 3: 109. https://doi.org/10.3390/ijgi10030109
APA StyleXiao, C., Zhang, X., Xing, Z., Han, K., Liu, Z., & Liu, J. (2021). Investigation of the Expression Method of Theme-Typhoon Disaster Information. ISPRS International Journal of Geo-Information, 10(3), 109. https://doi.org/10.3390/ijgi10030109

