Digitalization and Strategic Transformation of Retail Chain Stores: Trends, Impacts, Prospects
Abstract
1. Introduction
- The theoretical problems of the essence of digitalization and its impact on the development of the RCS remain unexplored. There is no clear methodology of the system analysis of the impact of digital technology on RCS transformation.
- Management of RCS digitalization and development is chaotic and subject to the fashionable trends of the moment. Managers do not use scientific methods for analysis of the digitalization impact and often act at random in this field.
2. Literature Review and Methodological Framework
2.1. Literature Review
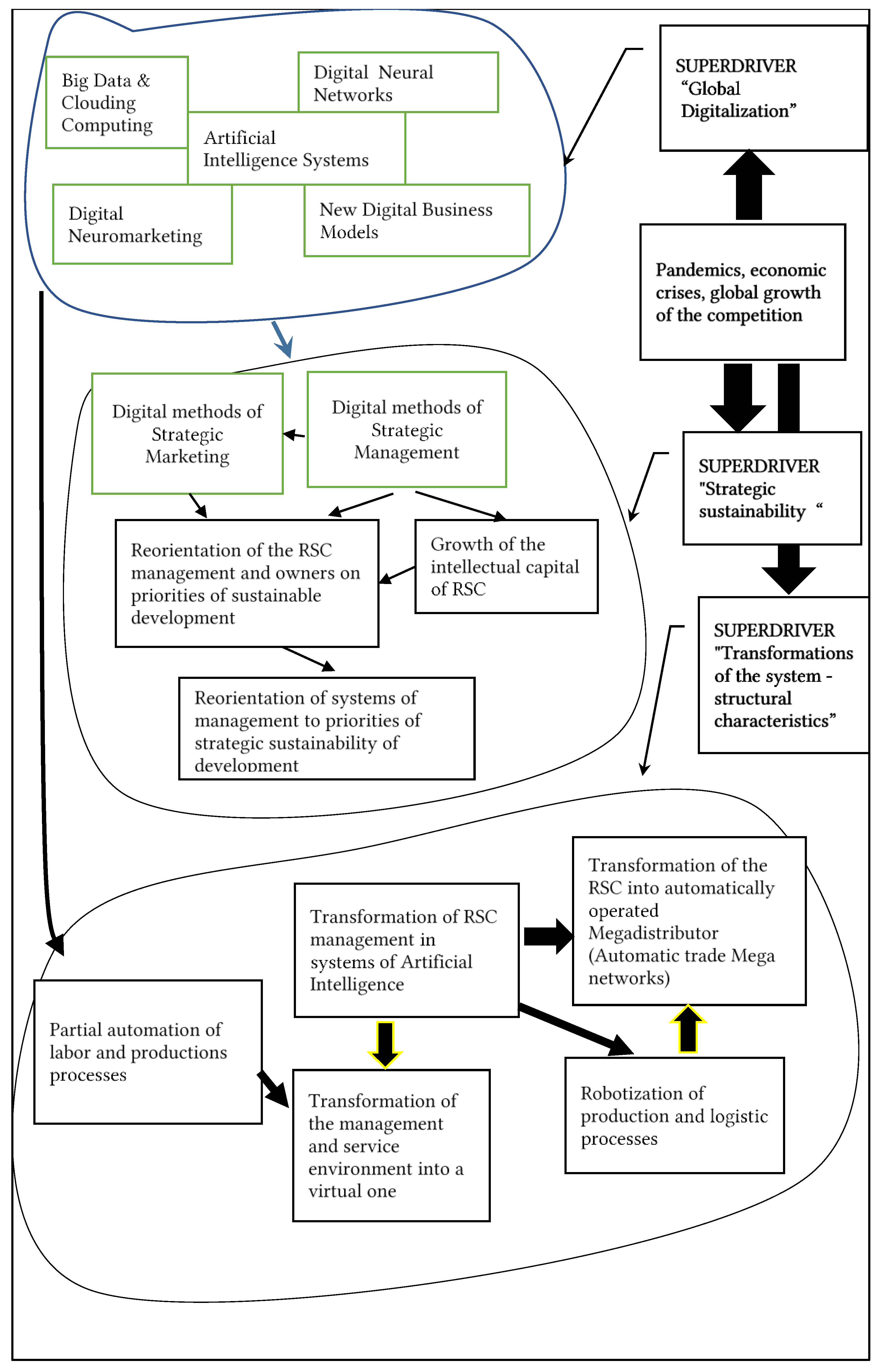
2.2. Methodological Framework: System Model of Digital Technologies Influence on RCS Transformation
- The superdriver “Global digitalization of RCS” represents a system of the most significant technologies and directions for the development of digitalization.
- The superdriver “Strategic sustainability and viability of RCS” includes the drivers of digitalization that directly affect the development and viability of RCS, including methods of strategic management and marketing digitalization, reorientation of managers and management systems to new priorities, growth of RCS intellectual capital and systemic connections between them.
- The superdriver “Transformations of the system-structural characteristics” is a system of drivers for the direct transformation of labor, production and management processes in a tangible and functional form. In essence, this is the transformation of RCS into a new form with new content, which will be strikingly different from the existing one. From our point of view they include, first of all, such new trends as full automation of labor, technological and administrative processes, Robotization, Artificial intelligence (AI) and its elements, Cloud computing and calculations, virtual environments and virtual workers. Each of these drivers is integrated in a superdriver system.
New Trends in Retail Digitalization
- -
- Big data and cloud computing.
- -
- Digital neuromarketing.
- -
- New digital business model development.
- -
- Automatic business models based on Artificial Intelligence (AI).
3. Results
3.1. Trends of Retail Chains Development and Problems of Their Digitalization
- Economy of scale, according to which doubling the output (sales) decreases unit cost by 15–28% in comparison with the previous level, thus providing essential competitive superiority. This is also inherent in digitalization.
- Uniform quality standards of digital services and guarantee of their performance.
- Achievements of significantly higher sustainability of a business which is based on creation of digital automatic control systems, management and processes.
- Application of scientific methods, many of which, including management of neural networks, big data, automation and robotization and the use of Artificial Intelligence (AI) elements are inaccessible for other types of trade as their possibilities of investment in digitalization are significantly lower.
- Growth of economic safety of the public by creating objective communications and relations between RCS and a state, especially during pandemics and other emergencies.
- Dominating role in the retail market
- Structural heterogeneity of volumes and results of market activity of RCS
- High potential of growth, especially in regions
- (1)
- The heterogeneity of digital technologies of the RCS indicates the absence of a holistic strategy for their implementation.
- (2)
- The new key technologies, including cloud computing, robotization and full automation of processes and jobs, neuromarketing and development of elements of Artificial Intelligence (AI) are absent in modern RCS strategies.
- (3)
- There is repeatability of digital systems and methods, for example, in online sales systems.
- (4)
- There is a lack of clear vision for the future of RCS and the tools to achieve its goals. There are some general descriptions; for example, to preserve competitiveness, retailers need “to digitize their DNA” and to change cardinally.
- (5)
- Russian RCS, creating one of the highest impacts to GDP in the country, have large growth reserves in digitalization, compared to the EU (62% growth).
- (6)
- Thus, it is a lack of complexity of RCS digitalization strategies and the lack of a concrete vision of their future. As a result, instead of high-tech RCS advanced development management, the simple processes of adapting RCS to new conditions takes place. These tendencies were set in the past and confirm the correctness of the hypothesis that an outdated management principle is still in action, according to which the future is presented based on old trends instead of the current situations and models of future strategic changes. For example, in 2008 it was considered that the largest potential of development in the next years, according to RBC experts, would have hypermarkets and convenience stores. The following were taken as the main trends of consumer sector development: retailer’s regional expansion, increase in a share of modern formats of retail trade, increase in the competition, gradual decrease in profitability of retailers due to increase in the competition, and increase in expenses of the companies [44]. However, information technologies, as the main factor of changes in RCS development, were not taken into account specifically, but were considered only as a trend of software improvement.
- (7)
- The analysis of scientific research shows that in separate works on the development of digitalization of RCS relationships of cause and effect between the new trends of digitalization and their influence on RCS and its transformation still are not defined. For example, according to market players the manufacturer must have a number of advantages over competitors including a variety of assortments, concentration on a group of buyers and a specific segment, uniqueness of the offer, price level and some others.
- (8)
- Modern studies of digitalization impact on RCS development are limited to general descriptions of separate directions and some applied results.
- (9)
- A particularly important direction in the development of digitalization of companies is the management of strategic sustainable development based on available economic data and methods that take into account the processes of sustainability quantitative criteria. First, it is necessary to create system models that provide understanding of sustainable development processes [45].
- (10)
- The costs of developing new information networks today reaches hundreds of millions of dollars for the average RCS while there is no methodology for economic assessment of the results of such investments.
3.2. New Digital Business Models Development
3.3. Transformation of RCS as a Result of Digitalization: Forecast and Perspective
4. Discussion: Digitalization of Retail Chain Stores and Open Innovation
4.1. Discussion: Digitalization of Retail Chain Store
4.2. Discussion: Open Innovation in Retail with the Digitalization
5. Conclusions
5.1. Implication
5.2. Limitations and Future Direction of Research
- -
- Estimates of the economic and social results of the impact of digitalization superdrivers on the transformation of trade, competition, RCS structure, quality of service and population employment.
- -
- Building a scientific methodology for developing RCS digitalization strategies based on a system model of superdrivers and assessment of their economic efficiency
- -
- Development of models and the quantitative criteria of efficiency and quality of RCS digitalization based on the generalized variables.
- -
- Creation of algorithmic and mathematical models of AI RCS and assessment of economic and social effects of AI implementation to different spheres of the economy.
- -
- Forecasts of dynamic changes of RCS and customer behavior caused by the system interaction of superdrivers of digitalization.
- -
- High school creative thinking development in the sphere of innovative digitalization development.
Author Contributions
Funding
Data Availability Statement
Acknowledgments
Conflicts of Interest
References
- Bartik, A.W.; Bertrand, M.; Cullen, Z.; Glaeser, E.L.; Luca, M.; Stanton, C. The impact of COVID-19 on small business outcomes and expectations. Proc. Natl. Acad. Sci. USA 2020, 117, 17656–17666. [Google Scholar] [CrossRef]
- Papadopoulos, T.; Baltas, K.N.; Balta, M.E. The use of digital technologies by small and medium enterprises during COVID-19: Implications for theory and practice. Int. J. Inf. Manag. 2020, 55, 102192. [Google Scholar] [CrossRef]
- Sharma, M.; Luthra, S.; Joshi, S.; Kumar, A. Developing a framework for enhancing survivability of sustainable supply chains during and post-COVID-19 pandemic. Int. J. Logist. Res. Appl. 2020, 1–21. [Google Scholar] [CrossRef]
- Smriti, K. Retail supply chain management trends: Past, present and future. In Handbook of Research on Strategic Supply Chain Management in the Retail Industry; IGI Global: Hershey, PA, USA, 2016; pp. 1–18. ISBN 97814666989. [Google Scholar]
- Chaparro-Peláez, J.; Acquila-Natale, E.; Hernández-García, Á.; Iglesias-Pradas, S. The Digital Transformation of the Retail Electricity Market in Spain. Energies 2020, 13, 2085. [Google Scholar] [CrossRef]
- Reinartz, W.; Wiegand, N.; Imschloss, M. The impact of digital transformation on the retailing value chain. Int. J. Res. Mark. 2019, 36, 350–366. [Google Scholar] [CrossRef]
- Hänninen, M.; Smedlund, A.; Mitronen, L. Digitalization in retailing: Multi-sided platforms as drivers of industry transformation. Balt. J. Manag. 2018, 13, 152–168. [Google Scholar] [CrossRef]
- Chernova, D.V.; Sharafutdinova, N.S.; Nurtdinov, I.I.; Valeeva, Y.S.; Kuzmina, L.I. The Transformation of the Customer Value of Retail Network Services Under Digitalization. In The Importance of New Technologies and Entrepreneurship in Business Development: In the Context of Economic Diversity in Developing Countries; Springer: New York, NY, USA, 2019; pp. 252–260. [Google Scholar] [CrossRef]
- Wessel, M. You Don’t Need Big Data—You Need the Right Data. Harvard Bus. Rev. Digit. Artic. 2016, 2–5. Available online: https://hbr.org/2016/11/you-dont-need-big-data-you-need-the-right-data (accessed on 4 October 2020).
- Bradlow, E.T.; Gangwar, M.; Kopalle, P.; Voleti, S. The Role of Big Data and Predictive Analytics in Retailing. J. Retail. 2017, 93, 79–95. [Google Scholar] [CrossRef]
- Nguyen, T.; Zhou, L.; Spiegler, V.; Ieromonachou, P.; Lin, Y. Big data analytics in supply chain management: A state-of-the-art literature review. Comput. Oper. Res. 2018, 98, 254–264. [Google Scholar] [CrossRef]
- Gallaugher, J.; Ransbotham, S. Preparing for the future: Understanding the seven capabilities of cloud computing. MIS Q. Exec. 2010, 9, 197–212. [Google Scholar]
- Xue, H.; Yuan, Y.; Lin, Y.; Cai, J. Early warning decision-making system based on cloud computing technology for retail supply chain unconventional emergency. In Proceedings of the 2017 IEEE 2nd International Conference on Cloud Computing and Big Data Analysis (ICCCBDA), Chengdu, China, 28–30 April 2017; pp. 224–229. [Google Scholar] [CrossRef]
- KPMG. The Future of Retail Supply Change. May 2016. Available online: https://assets.kpmg/content/dam/kpmg/pdf/2016/06/The-future-of-retail-supply-chains.pdf (accessed on 19 January 2021).
- Reich, J.; Aseem, K.; Kotzab, H.; Brusst, X. Digitialization A Strategic Global Supply Chain Network Design–How Decision Analysis Combining MILP and AHP on a Pareto Front can Improve Decision-Making. 2020 International Journal of Production Research. Available online: https://www.tandfonline.com/doi/epub/10.1080/00207543.2020.1847341?needAccess=true (accessed on 16 January 2021).
- Saarikko, T.; Westergren, U.H.; Blomquist, T. Digital transformation: Five recommendations for the digitally conscious firm. Bus. Horiz. 2020, 63, 825–839. [Google Scholar] [CrossRef]
- Olteanu, M.D.B. Neuroethics and Responsibility in Conducting Neuromarketing Research. Neuroethics 2015, 8, 191–202. [Google Scholar] [CrossRef]
- Yadava, M.; Kumar, P.; Saini, R.; Roy, P.P.; Dogra, D.P. Analysis of EEG signals and its application to neuromarketing. Multimed. Tools Appl. 2017, 76, 19087–19111. [Google Scholar] [CrossRef]
- Interview Frank Luntz. Frontline. 2020. Available online: https://www.pbs.org/wgbh/pages/frontline/shows/persuaders/interviews/luntz.html (accessed on 18 January 2021).
- Garvey, J. The Persuaders: The Hidden Industry that Wants to Change Your Mind; Icon Books: London, UK, 2017. [Google Scholar]
- Hudders, L.; De Jans, S.; De Veirman, M. The commercialization of social media stars: A literature review and conceptual framework on the strategic use of social media influencers. Int. J. Advert. 2020, 1–49. [Google Scholar] [CrossRef]
- Yu, Q.; Wang, K.; Strandhagen, J.O.; Wang, Y. Application of Long Short-Term Memory Neural Network to Sales Forecasting in Retail—A Case Study. Lect. Notes Electr. Eng. 2018, 11–17. [Google Scholar] [CrossRef]
- Amankwah-Amoah, J.; Adomako, S. Big data analytics and business failures in data-Rich environments: An organizing framework. Comput. Ind. 2019, 105, 204–212. [Google Scholar] [CrossRef]
- Beer, S. Brain of the Firm; John Wiley & Sons: Chichester, UK, 1995; ISBN 978-0471948391. [Google Scholar]
- Kisteneva, N.S.; Ralyk, D.V.; Loginova, E.V.; Gorgodze, T.E. Digital Ecosystem: Trends in the Retail Segment. Adv. Hum. Factors Bus. Manag. Train. Educ. 2019, 908, 609–621. [Google Scholar]
- Fildes, R.; Ma, S.; Kolassa, S. Retail forecasting: Research and practice. Int. J. Forecast. 2019. [Google Scholar] [CrossRef]
- Ilyashenko, S.; Belyakova, M.; Zvereva, A. Possibilities of application of digital tools by the organizations of sphere of services and trade in the Russian Federation. IOP Conf. Ser. Mater. Sci. Eng. 2020, 940, 012059. [Google Scholar] [CrossRef]
- Becker, W.; Schmid, O. The right digital strategy for your business: An empirical analysis of the design and implementation of digital strategies in SMEs and LSEs. Bus. Res. 2020, 13, 985–1005. [Google Scholar] [CrossRef]
- Eisert, U.; Doll, J. Business Model Development & Innovation: A Strategic Approach to Business Transformation. 360° Bus. Transform. J. 2014, 12. Available online: https://www.researchgate.net/publication/315148422 (accessed on 16 January 2021).
- Blaschke, M.; Cigaina, M.; Riss, U.V.; Shoshan, I. Designing Business Models for the Digital Economy. In Shaping the Digital Enterprise; Metzler, J.B., Ed.; Springer: New York, NY, USA, 2017; pp. 121–136. [Google Scholar]
- Dressler, M. Motivating Sustainable Entrepreneurship: The Deployment of a Visual Navigation Tool World Review of Entrepreneurship Management and Sustainable Development May 2020. Available online: https://www.researchgate.net/publication/341120723_Motivating_sustainable_entrepreneurship_the_deployment_of_a_visual_navigation_tool (accessed on 16 January 2021).
- Malenkov, Y.A. Strategic Barriers to Sustainable Development of the Economies, Firms and Projects (EFP) in Conditions of Global Economic Crisis. Eur. Mediterr. Econ. Financ. Rev. Rev. Paris Remereg. 2010, 5, 74–89. [Google Scholar]
- Yun, J.J.; Zhao, X.; Park, K.; Shi, L. Sustainability Condition of Open Innovation: Dynamic Growth of Alibaba from SME to Large Enterprise. Sustainability 2020, 12, 4379. [Google Scholar] [CrossRef]
- Denicola, S.; Antonella, Z.; Magnari, G. Internationalization, digitalization, and sustainability: Are SMEs ready? A survey on synergies and substituting effects among growth paths. Technol. Forecast. Soc. Chang. 2021, 166, 120650. [Google Scholar] [CrossRef]
- Verhoef, P.; Broekhuizen, T.; Bart, Y.; Bhattacharya, A.; Qi Dong, J.; Fabian, N.; Haenlein, M. Digital transformation: A multidisciplinary reflection and research agenda. J. Bus. Res. 2021, 122, 889–901. [Google Scholar] [CrossRef]
- Ten Digital Trends Shaping the Future of Retail Fung Business Intelligence December 2018. Available online: https://www.fungscholars.org/wp-content/uploads/2019/01/Ten_digital_trends_shaping_the_future_of_retail.pdf (accessed on 11 January 2021).
- Digital Transformation Trends 2 Global Retail, Fujitsu. 2020 DataDriven. Global Retail Industry. Available online: https://www.fujitsu.com/global/imagesgig5/DX-trends-global-retail-industry-2021.pdf6 (accessed on 14 January 2021).
- Jacob, F. The Key Drivers of Digital Transformation in Retail. Information Age. 2020. Available online: https://www.information-age.com/key-drivers-digital-transformation-retail-123488893/ (accessed on 14 January 2021).
- Lola, I.; Bakeev, M.; Manukov, A. Effects of Influence of Economic and Technological Development of IT Segments on Digital Transformation of Retail Trade. SSRN Electron. J. 2019. [Google Scholar] [CrossRef]
- Alexander, A.; Vadim, K.; Vitaly, K.; Elena, K. Digital Russia: New Reality 22–26. 2017. Available online: https://www.tadviser.ru/images/c/c2/Digital-Russia-report.pdf (accessed on 16 January 2021).
- Website of the INFOLine. Available online: https://infoline.spb.ru/news/?news=163119 (accessed on 20 July 2020).
- Retail Chain Stores. Available online: http://www.grandars.ru/college/biznes/torgovye-seti.html (accessed on 17 June 2020).
- The Main Trends of the Russian Retail Market in 2018. OOO «ПpaйcвoтepxaycKyпepc Koнcyльтиpoвaниe». 2019. Available online: https://www.pwc.ru/ru/retail-consumer/publications/annual-report-rus.pdf (accessed on 16 January 2021).
- Loiko, V.; Berseneva, V. Models of management of a network of specialized stores. Introduction of information technologies in Russian trading Companies. Sci. J. KubGAU 2008, 44, 10. [Google Scholar]
- Malenkov, Y.; Kapustina, I.; Kudryavtseva, G.; Shishkin, V.I. Digital modeling of strategic sustainability assessments: New approach, recommendations, prospects. In Proceedings of the ACM International Conference Proceeding Series; ACM: New York, NY, USA, 2019; pp. 1–8. Available online: https://www.researchgate.net/publication/339580496_Digital_modeling_of_strategic_sustainability_assessments_new_approach_recommendations_prospects (accessed on 16 January 2021).
- Lomakin, N. Exchange Trade Robots in the Conditions of Information Society. Concept. No. 05 (May) 2013. Available online: http://e-koncept.ru/2013/13102.htm (accessed on 12 January 2021).
- Chesbrough, H.W. Open Innovation The New Imperative for Creating and Profiting from Technology; Harvard Business School Press: Boston, MA, USA, 2006; ISBN 1-4221-0283-1. [Google Scholar]
- Yun, J.J.; Yigitcanlar, T. Open Innovation in Value Chain for Sustainability of Firms. Sustainability 2017, 9, 811. [Google Scholar] [CrossRef]
- The Fourth Revolution. Available online: https://www.innoget.com/open-innovation-definition (accessed on 12 January 2021).
- Malenkov, Y.A. Strategic management. Textbook for higher education. Moscow. Prospect. 2011, 224. [Google Scholar]
- Ko, K.; Chang, M.; Bae, E.-S.; Kim, D. Efficiency Analysis of Retail Chain Stores in Korea. Sustainability 2017, 9, 1629. Available online: https://www.mdpi.com/2071-1050/9/9/1629 (accessed on 12 January 2021). [CrossRef]
- Yun, J.J.; Won, D.; Park, K. Entrepreneurial cyclical dynamics of open innovation. J. Evol. Econ. 2018, 28, 1151–1174. [Google Scholar] [CrossRef]
- Pantano, E. Innovation drivers in retail industry. Int. J. Inf. Manag. 2014, 34, 344–350. [Google Scholar] [CrossRef]
- Joseph, Y.J.; EuiSeob, J.; Zhao, X.; Hahm, K.H.K. Collective Intelligence: An Emerging World. Sustainability 2019, 11, 4495. [Google Scholar] [CrossRef]


Publisher’s Note: MDPI stays neutral with regard to jurisdictional claims in published maps and institutional affiliations. |
© 2021 by the authors. Licensee MDPI, Basel, Switzerland. This article is an open access article distributed under the terms and conditions of the Creative Commons Attribution (CC BY) license (https://creativecommons.org/licenses/by/4.0/).
Share and Cite
Malenkov, Y.; Kapustina, I.; Kudryavtseva, G.; Shishkin, V.V.; Shishkin, V.I. Digitalization and Strategic Transformation of Retail Chain Stores: Trends, Impacts, Prospects. J. Open Innov. Technol. Mark. Complex. 2021, 7, 108. https://doi.org/10.3390/joitmc7020108
Malenkov Y, Kapustina I, Kudryavtseva G, Shishkin VV, Shishkin VI. Digitalization and Strategic Transformation of Retail Chain Stores: Trends, Impacts, Prospects. Journal of Open Innovation: Technology, Market, and Complexity. 2021; 7(2):108. https://doi.org/10.3390/joitmc7020108
Chicago/Turabian StyleMalenkov, Yury, Irina Kapustina, Galina Kudryavtseva, Victor V. Shishkin, and Victor I. Shishkin. 2021. "Digitalization and Strategic Transformation of Retail Chain Stores: Trends, Impacts, Prospects" Journal of Open Innovation: Technology, Market, and Complexity 7, no. 2: 108. https://doi.org/10.3390/joitmc7020108
APA StyleMalenkov, Y., Kapustina, I., Kudryavtseva, G., Shishkin, V. V., & Shishkin, V. I. (2021). Digitalization and Strategic Transformation of Retail Chain Stores: Trends, Impacts, Prospects. Journal of Open Innovation: Technology, Market, and Complexity, 7(2), 108. https://doi.org/10.3390/joitmc7020108

