Abstract
The study of the transformation of retail chain stores (RCS) due to the impact of digitalization on them is a new problem. The main part of modern scientific research is devoted to separate directions of digitalization and does not consider conceptual aspects of these processes. The purpose of this article is to fill the existing research gap through the development of a new system concept of the digitalization impact on RCS transformations. The study shows the need to clarify the understanding of RCS strategic transformation caused by the drivers of different digitalization processes, which are not well understood today and are not taken into account when developing digitalization strategies. This situation has an extremely negative effect on the quality of RCS development and its competitiveness. The article consistently examines insufficiently covered problems in scientific literature and offers a new conceptual approach to the impact of digitalization on companies with regard to RCS transformation. New digitalization trends and their drivers have a deep impact on RCS transformations. A new system model is needed that integrates superdrivers and the impact of digitalization on the RCS transformation. Causal and heuristic forecasts of prospects, trends and results of digitalization, including contradictory results of AI development are included. We used materials from large retail chains “Magnit”, “Perekrestok” and “M.Video-Eldorado Group”. The research methods used were system modelling, cause and effect links building and heuristic forecasting based on logical models. The main results will be useful for researchers, managers, entrepreneurs and students in developing a clear understanding of digitalization development and its impacts, in order to better work out digitalization strategies and for the development of new directions of scientific research.
1. Introduction
Digitalization now captures almost all aspects of human life. Digitalization of retail chain stores significantly affects their efficiency and economic results, which in turn changes the quality of life of the population. That is why it deserves special attention. The Covid-19 pandemic showed that closing of whole cities and regions in the world accompanied by self-isolation of the population would be impossible without effective functioning of RCS supplying essential goods [1]. Taking into account the possibility of future pandemics and other emergencies, the study of the problem of the digitalization impact on RCS is extremely important.
The technical aspects of the development of digitalization are controversial. On the one hand, they significantly affect competitiveness; on the other hand, they require very large expenses and lead to a deep transformation of all industries, including RCS.
Trade networks play a key role today in providing the population with vital goods and affect the quality of life. Studying the impact of digitalization on them is a new, complex and insufficiently studied problem. While new industry and new digital technologies are the subject of much debate, many representatives of small or medium-sized businesses have only a vague awareness of the exact steps that need to be taken in the sphere of digitalization [2], which slows down their development and significantly reduces their sustainability.
The digitalization strategy plays a critical role in the implementation of new digital technologies by businesses. When conducting this study, we put forward a hypothesis: if RCS have digitalization development strategy, then it should be built on a system approach that takes into account causal relationships and contains mechanisms for managing digitalization drivers. The validity of this hypothesis was also determined by the fact that costs of digitalization of RCS are growing rapidly and estimated at amounts that make up a significant portion of their budgets.
However, this hypothesis has not been confirmed. Moreover, in the course of the study, it was revealed that RCS management chooses the directions and scales of digitalization based not on scientific models, but to a certain extent, chaotically, following current or even outdated marketing trends in this area. This is largely due to the lack of a scientific basis for building digitalization strategies. The analysis of the existing approaches and publications showed that this problem is covered only partially. At the same time, there is no clear understanding of how the directions of digitalization affect RCS and what the mechanisms of impact of digitalization on RCS are.
There is almost no research conceptualizing the impact of digitalization strategies, trends and drivers on RCS. This is confirmed by our search in the Scopus, WoSc and Research Gate databases. A number of studies concern only individual or applied aspects of digitalization without taking into account the systemic interaction of its drivers.
Our research has shown:
- The theoretical problems of the essence of digitalization and its impact on the development of the RCS remain unexplored. There is no clear methodology of the system analysis of the impact of digital technology on RCS transformation.
- Management of RCS digitalization and development is chaotic and subject to the fashionable trends of the moment. Managers do not use scientific methods for analysis of the digitalization impact and often act at random in this field.
As a result, owners and management of RCS invest more and more finances into various directions of digitalization but remain disoriented while RCS efficiency indicators fluctuate sharply (from −50% to +50%), which is not typical for other industries, except for the oil-extracting companies during the periods of deep crises including the last crisis of 2019–2020.
Therefore, theoretical research on the complex digitalization impact on trade, identification of its drivers and their system links and its new trends are necessary for successful RCS sustainable development.
2. Literature Review and Methodological Framework
2.1. Literature Review
The general definition of RCS is a set of two and more shopping facilities which belong legally to the economic entity or several economic entities entering into one group or a set of two and more shopping facilities which are used under uniform commercial designation according to the Federal law “About Protection of the Competition”.
Competing RCSs are becoming an increasingly important feature of the modern economy [3] and digitalization turns into the most important factor of their competitiveness; it becomes the main driving force of changes. Smrit K. confirms that competition is shifted to supply chains [4]. It bears new challenges and new opportunities for participants of the market.
Digital technologies transform the ecosystems of whole industries [5]. Online retail platforms are rapidly dominating sales worldwide [6]. At the same time, researches point out the insufficiency of academic research in the retail sector [7].
The problems of identifying the main digitalization trends and their drivers have arisen and need to be solved. These trends are often understood as unrelated to digitalization activities. The main problem is the lack of clarity or excessive generalization of proposed identifications or blurring of their digital essence. For example, some researches consider, as the most important trends of retail digitalization, the use of modern technologies, analysis of audience, work with consumers, control of work of IT infrastructure and security systems [8]. However, these are not digitalization trends because they represent areas of marketing and management only. The digitalization trend identifications should be based on tangible digital technologies.
The accelerated development of the technical capabilities of processing large data arrays about clients, goods and competitors has not been accompanied by a similar trend in accelerating the methods of effective use of digital technologies in RCS management. In recent years, there were serious doubts about the efficiency of the existing approaches to the use of these technologies in management. For example, it has been suggested that most companies spend too much time accumulating big data [9], and not nearly enough time thinking about what they really need and how to use it.
This point is argued by E.T. Bradlow et al. [10] who claim that a mix of new data sources raises the quality of information. The quality of information depends on a number of data sources, but primarily depends on the algorithms of data compression and its classification and prioritization.
Management experience has proven that redundancy of information is harmful [11], because the most important data are dissolved in minor data and instead of focusing management on strategic goals the main attention is given to secondary, often seemingly important tasks only.
The technology of Big Data and Cloud computing are new trends in development of retail chain stores. Gallaugher J. and Ransbotham S. put an accent of Cloud computing, managing and processing data [12]. Xue H., Yuan, Y., Lin, Y. and Cai, J. proposed application of Cloud computing for working out decisions in RCS emergencies [13]. KPMG created the Insights Centre for clients for improving the efficiency of work with customer data [14].
Only a few works deal with the problems of mathematical modeling of strategic decisions for retail chains. But these problems are of a general nature and do not take into account specific areas of digitalization and its results [15].
There is an acute problem of assessing the gains or losses of digitalization, especially for SME businesses. Saarikko T., Westergren U.H., and Blomquist T. are certainly right in arguing that technology can facilitate transformation or, on the contrary, be destructive [16].
Digital neuromarketing is considered one of the most important trends in improving competitiveness of RCS in recent years. However, it poses a number of new ethical challenges in the field of interaction between trade and buyer. Olteanu B. raises the problem of ethics in neuromarketing [17]. Application of digital instruments can erase the line between the ethically acceptable and the unacceptable in the field of impact on the consumer. Psychophysiological medical methods are beginning to be applied in neuromarketing [18]. However, still no answer to the question—is it permissible without defining the clear boundaries of that impact?
Today, the use of emotional instruments in trade is becoming more and more intensive. Luntz F. states that 80 percent of our life is determined by emotions, and by intellect only 20 percent [19]. Relying on scientific tools, the impact of digital technologies on the subconscious mind of consumer grows stronger and, in many cases, turns into direct consumer manipulation. It also involves creating a strong artificial incentive for consumers to buy a lower quality product at a higher price. Garvey [20] points out that this is a way to raise competitive advantage. This means that this trend will be more and more expanded and financed in service. Today the legal framework in this area is practically absent and extent of impact of digital neuromarketing methods on the buyer is not taken into account [21].
In recent years, neural network technologies are increasingly being used in business and other areas. Neural networks in management are based on special mathematical models similar to neural networks of living organisms that are self-trained and, judging by the latest data, are capable of making innovative decisions in a number of situations [22]. However, the potential of networks is limited to their mathematical models and their orientation to past results, which limits their opportunities to assess future situation changes. For example, unexpected major unpleasant events, so-called “black swans “are poorly predicted by neural networks that are trained on past data and “black swans “ are caused by the appearance of new factors that do not fit into past perceptions and trends. Analogies can lead to significant errors in future management [23]. In contrast, the self-developing first prototypes of AI systems today can already find non-standard solutions.
The general analogy of a control system to a live organism was first given by Beer [24].
One of the new trends is the creation of digital ecosystems [25]. However, in the definition “digital ecosystems” there are no characteristics, distinguishing ecosystems from other systems and again there are no links with digital technologies and their integration into “a living organism”. Its modern descriptions and interpretation are contradictory, and they are scarcely related to the essence of ecological systems.
Some researchers believe blockchain to be a trend [26]. However, essentially it is one of the low-level digital technologies creating the problematic business model of RCS. One of the reasons for its problematic nature is unreliability of computer security in the world as a whole. There have already been cases of large losses because of the misuse of that technology. Some researchers call the destructive impact of digitalization “destructive breakthrough technology” [27]. Becker W. and Schmid O. Schmid et al. note the destructive effects of faulty digital strategies on business models—“the disruptive changes of existing business model” [28].
The development of new business models today is closely related to the expansion of digital technologies. For example, SAP has developed a methodology of Business Model Development & Implementation [29], which is a method aimed at designing innovative business models [30]. Multi-and omnichannel retail are noted as developing business models [26]. Loyalty programs based on different platform’s digital services also take place in modern retail [7].
Dressler M. justifies the need to consider strategic sustainability and business model transformation using the example of the wine industry and proposes 17 criteria for its evaluation [31]. An important direction in managing the development of digitalization is the search for priority criteria for sustainable development in a constantly changing environment. It is advisable to consider as the most important of these criteria the viability of the organization and its internal abilities to recover itself from the negative influences of the external environment [32]. It was also confirmed by Sharma M., Luthra S., Joshi S. and Kumar A. who proposed viability as the main criterion for a Supply Chain Network [3].
Jinhyo Joseph Yun, Xiaofei Zhao, KyungBae Park and Lei (2020) proposed that a new direction of research in recent years is the study of the links between the dynamic growth of companies, open innovations and new innovation culture, the fusion of which, according to the authors of research, is one of the reasons for effective business development and sustainable growth [33].
Denicola, Stefano; Zucchella. Antonella; Magnari. Giovanni (2021) consider internationalization, digitalization and sustainability the main paths of SME development and think that sustainability today is turning into a “meta-driver” which influences others [34]. Here we can argue the causal links—what is cause and what is effect in this interaction?
Verhoef P., Broekhuizen T., Bart Y., Bhattacharya A., Qi Dong J., Fabian N., Haenlein M. (2021) propose a flow model for discussion including external drivers of digital transformation (digital technology, digital competition, digital customer behavior), phases of digital transformation (digitalization, digitalization, digital transformation) and strategic imperatives of digital transformation (digital resources, organizational structure, growth strategy, metrics and goals) [35]. However, in the context of the problems posed in our article, it lacks the concreteness of the digitalization trends and the impact of digitalization on companies, a description of its drivers, a system approach and cause-and-effect relationships between them.
In the study of the development of digital technologies and drivers of digitalization, a number of approaches have been formed, which are unproductive from the point of view of an objective evaluation of the impact of digitalization on trade. The first of them describes the development of digital technologies, the composition of which is conglomerate; the nature of their interaction and the causal mechanism of their influence on the results of digitalization are absent. For example, AI, tightening the retailer-customer connection, robotics [36], and others fall into the same row. There is no system integrity or cause-and-effect relationship. Researchers fall into an intellectual trap when “the forest itself disappears behind individual trees”.
Another approach to the study of trends and drivers of digitalization also contains the same miscalculation. A wide variety of views on the development of digitalization in trade, unfortunately, is still based on the previous paradigms, which include a variety of aspects in the drivers of digitalization, for example, customer relations, competitiveness, and others. But at the same time, the digital technologies that cause these changes are not highlighted and are not explicitly taken into account, and artificial conglomerate structures arise.The composition of drivers is reduced to a set of different economic and marketing characteristics that actually change because of the actions of digitalization drivers. For example, digital drivers include such diverse and qualitatively different characteristics as strengthened competitiveness, improved efficiency/reduced costs, strengthened custom relationships, increased revenue, improved employee satisfaction and transformed business models [37] (p. 18), while digital technologies, their system formations, and mechanisms of their interaction are absent. From our point of view, a different approach is needed, in which an innovative digital platform and mediation of complex-drivers that reflect the strategic sustainability of the company transform trade and change the levels of competitiveness, customer relationships and other factors that are the result, not the cause of their actions.
The problem of identifying drivers of digitalization has not been solved. There is a mix of terms and incongruent concepts. Jacob F. [38] believes that the drivers of digital transformation in retail are delivering the product according to the customer’s emotion (from our point of view it is a business-process, not a driver) and machine learning and artificial intelligence and unified commerce (we believe that machine learning and unified commerce are not drivers either). Digitalization drivers are often understood as processes that are not directly related to them. As a result, the cause-and-effect relationships are broken.
So theoretical problems remain unexplored —what are the trends and drivers influencing the development of digitalization, what is the mechanism of their interaction, what are the results of the impact of digitalization on the company and how are they transforming RCS?
2.2. Methodological Framework: System Model of Digital Technologies Influence on RCS Transformation
The study was carried out based on analysis of various materials describing the processes of digitalization in RCS. Methods of system approach and modeling, cause and effect analysis and critical and comparative study were used.
In the course of our research, we put forward another hypothesis that the existing theoretical and practical research on the impact of digitalization on the transformation of RCS is based on tangible digital technologies and cause-and-effect relationships with the results of their impact, including changes in competitiveness, efficiency, etc. However, a detailed study of various approaches, and theoretical and practical proposals in this area, has shown the opposite. At the heart of the ongoing research on the impact of digitalization on trade are approaches that can be called conglomerate. They are characterized by a single order of completely different directions and trends of digitalization in terms of their essential and causal nature. For example, separate digital technologies and changes in competitiveness, AI and changes in customer relations and changes in costs are put in the same row. This creates confusion in the ongoing research and violates the integrity of the consideration and assessment of development prospects. The reason for this is the lack of a unified system model of the impact of digitalization drivers and their causal relationship with RCS transformations, as well as their socioeconomic consequences.
The following tools were used to solve this problem: heuristic and system modeling and models of cause-and-effect relationships. In contrast to existing approaches, this study is based on the cause-and-effect system analysis of the digitalization drivers interaction with other drivers which determine the RCS transformation.
A number of leading RCS, theoretical and practical studies in the field of the impact of digitalization on trade were identified as research objects.
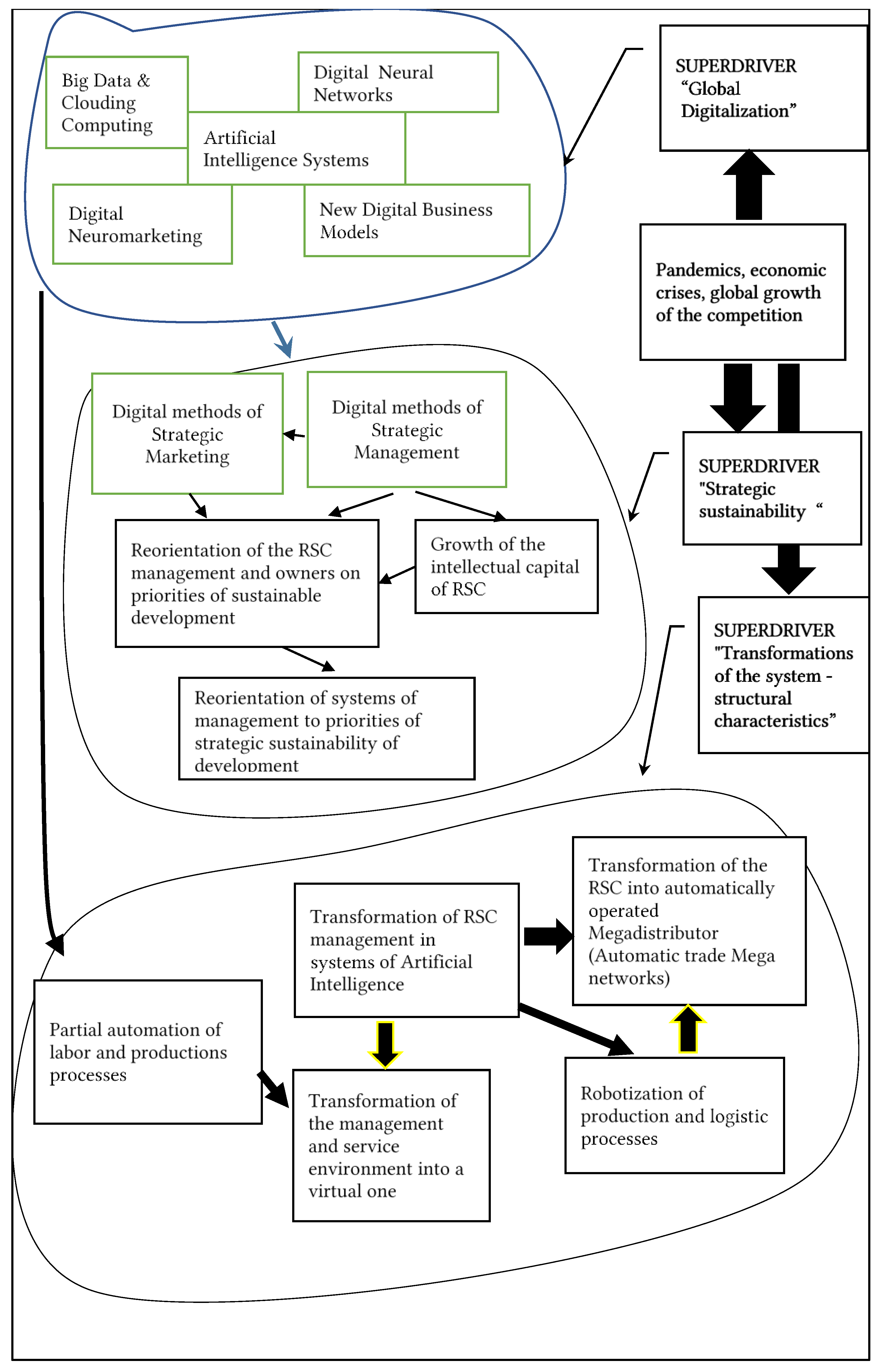
System modeling in generalized variables allowed us to identify and select the most important drivers of digitalization development and to determine specific system groups of them, which form qualitatively new types of systems. We suggest defining them as superdrivers. Superdrivers integrate sets of specific drivers, which has strong indications of cause and effect, causal links and synergy. They include: (1) drivers of new digital technologies that transform trade, (2) drivers of company sustainability, which are directly related to digital trends and drivers and determine the effectiveness of their implementation, (3) drivers of the system transformation of RCS (Figure 1).
Figure 1.
System model of digital technologies impact on RCS transformation under superdriver’s actions.
Unlike individual digitalization drivers, their special configurations arise and operate today. We suggest calling them superdrivers (specific systems of drivers). Superdrivers are extremely important characteristics of system development.
By superdriver, we mean an integral system of drivers that forms a stable configuration of factors, which actively affects the RCS transformation as a whole and changes its position in the market.
The lack of a methodology for linking the causes and effects of drivers’ actions leads to the fact that research in this area is too narrow and mostly technocratic. Only certain areas of digitalization are studied and the mechanisms of its development are unclear. This is one of the main reasons for the lack of effectiveness of digitalization strategy management. Besides modern RCS, strategies are cost-intensive, and they are characterized by high risks.
This is why a new paradigm for strategic management of RCS development is necessary, since traditional approaches do not correspond to changes in the environment and could lead RCS to market failures and even bankruptcies.
The system approach should be based not only on the analysis of the structures of systems, their goals and dependencies, which is traditionally used, but also on the identification of internal patterns of their development, based on the disclosure of cause-and-effect relationships. The latter is often missing. When studying the influence of different processes or systems on other systems, it is necessary to integrate the system and cause-effect approaches, as well as to identify the internal mechanism of their interaction.
The impact of digital technology drivers lies not only in their emergence, but also in the drivers that enable their implementation and management. Due to this causal chain, transformational processes occur in RCS.
The following system model of digital technology impact on RCS transformation under superdriver’s actions is offered (Figure 1):
- The superdriver “Global digitalization of RCS” represents a system of the most significant technologies and directions for the development of digitalization.
- The superdriver “Strategic sustainability and viability of RCS” includes the drivers of digitalization that directly affect the development and viability of RCS, including methods of strategic management and marketing digitalization, reorientation of managers and management systems to new priorities, growth of RCS intellectual capital and systemic connections between them.
- The superdriver “Transformations of the system-structural characteristics” is a system of drivers for the direct transformation of labor, production and management processes in a tangible and functional form. In essence, this is the transformation of RCS into a new form with new content, which will be strikingly different from the existing one. From our point of view they include, first of all, such new trends as full automation of labor, technological and administrative processes, Robotization, Artificial intelligence (AI) and its elements, Cloud computing and calculations, virtual environments and virtual workers. Each of these drivers is integrated in a superdriver system.
Let us consider in more detail the components of the methodology for studying and assessing the impact of digitalization on the transformation of retail chains. This requires understanding of the driver’s interaction and their causal relationships.
The superdriver “Global digitalization of RCS” represents the system of external drivers, including the complex of constantly developing and changing digital technologies forming around its nucleus, Artificial Intelligence (AI). Each of these drivers can be described by variables, including the identifier of digital technology, its relevance to RCS strategic outcomes (measurement on a scale 0–10), the degree of its novelty, the level of its efficiency (due to lowering costs and growth of revenue), the elimination of bureaucracy and the excessive complexity of management, the decrease of subjective factors and the contribution to the synergetic effect produced by the superdriver.
It is important to note that AI will integrally unite all drivers of this system in a uniform complex and it will have complete dominance over all processes of digitalization.
The superdriver “Strategic sustainability and viability of RCS” is crucial for survival and successful development of RSC. Today RCS management implement digitalization without clear understanding of the mechanisms of its impact and often get more losses than profits. Strategic sustainability can be expressed through driver’s variables, which includes levels of digital methods of strategic management and marketing, growth of the intellectual capital of RSC, reorientation of management of RSC in the direction of providing a priority of strategic stability.
The need for such an approach was also confirmed by the massive bankruptcies of many companies during the last pandemic.
From our point of view, the most important characteristic of the viability of any company is its strategic sustainability. Very few studies in this area offer quantitative assessments of the company’s development processes and the impact of digitalization on them. It can be studied from various angles, including using the methods of neural networks [23]. From our point of view, theoretical research in this area should be related to real information about the company’s economy and most important is the possibility of its recovery after negative impacts. The superdriver “Transformations of the system-structural characteristics” contains the drivers, which are created by the integration of actions of the first two superdrivers. They can be expressed in the following generalized variables: driver of partial automation labor and production processes (automation in % of the general processes); driver of transformation of RCS management in AI (can be described by the extent of transfer of management functions to AI); robotization of production and logistics (measured in % of robotized operations); driver of cumulative interactions of all drivers leading to the full transformation of RCS in the automatically acting Megadistributors.
The conceptual model states the causal and system links and relationships between the digitalization drivers and its impact on the transformation of RCS. In essence, this model reflects the whole process of strategic RCS development and its transformation.
New Trends in Retail Digitalization
In this study, we considered several emerging digitalization trends that most strongly affect the transformation of RCS in the coming years.
There are various approaches to describing trends of digitalization. Generally, they place emphasis on separate digital technologies without system analysis of their impact. For example, experts note the following digital trends for companies. Possession of digital assets creates competitive advantage. Rapid growth: the winner receives everything. Digital platforms take the place of classical intermediaries. Specialization grows and new players appear. New digital players enter the markets [39,40].
Approaches to the trade digitalization trends are usually limited only to the general description of its separate components. For example, modern technologies, operational efficiency, growth of online platforms. From our point of view, the terms such as “use of modern technologies” are too general and do not reveal the essence of the digitalization process. Often directions of digitalization do not include new trends at all but describe standard automation of information processing, which was developed a long time ago, and does not determine radical RCS transformations in the future.
RCS digitalization strategies have to be based on specific new technologies and trends. Let us consider new trends of digitalization, which have a strong impact on the future RCS transformation.
Cloud technologies create new conditions for the development of the individual and society, opening access to huge repositories of information, freeing up machine resources, saving the cost of storing information, speeding up its processing and transmission. They also significantly reduce the cost of storing information.
Digital neuromarketing represents a new powerful instrument of impact on consciousness and subconsciousness of the person.
Digital neuromarketing, in its essence, uses tools very similar to hypnosis. Hypnosis application for manipulation of a person’s consciousness is forbidden today. Therefore, it seems necessary to develop legal restrictions on the possibilities of impact on the brain and consciousness of the buyer. The following criteria can be offered for differentiating the admissible and inadmissible methods of digital neuromarketing: legal permission of neuromarketing only as a way of better informing buyers and the legislative ban on coercing them to purchase in any way.
We propose to consider as the most important modern digital trends that have the greatest impact on RCS transformation the following:
- -
- Big data and cloud computing.
- -
- Digital neuromarketing.
- -
- New digital business model development.
- -
- Automatic business models based on Artificial Intelligence (AI).
New digital ecosystem views of RCS are developing. The analogy with ecosystems is now increasingly reflected in the management of large companies. Currently, by analogy with biological systems, the concept of a digital ecosystem is spreading.
In our opinion, the most important characteristic of ecosystem in management are its mechanism and its ability of ensuring viability through adaptation to external and internal changes, its synergy, correct strategic goal setting and continuous strategic planning. Viability refers to the intrinsic resistance of a system to external and internal changes. Digital trends do not have these qualities and that is why they do not create their own ecosystem. They are auxiliary instruments of ecosystem development.
3. Results
The study showed that at present there are no holistic or systemic scientific studies of the processes of the digitalization impact on the retail chains development. Only general areas of digitalization are covered. New trends of RCS digitalization are not described and studied specifically or even understood.
3.1. Trends of Retail Chains Development and Problems of Their Digitalization
Retail chain stores are part of the most important structure-forming systems of economy of any country including the Russian Federation. Especially important are RCSs specializing in sales of food on which the viability of society depends. Crises are possible in RCS development, but they should not be allowed in development of retail food RCSs because it can lead to large social emergencies.
RCS are subject to impacts of many factors. The most significant of them today is digitalization because it leads to overall radical transformations and it is a spearhead of competition. Digitalization has a number of strategic advantages for their owners and the population in comparison with other types of trade development:
- Economy of scale, according to which doubling the output (sales) decreases unit cost by 15–28% in comparison with the previous level, thus providing essential competitive superiority. This is also inherent in digitalization.
- Uniform quality standards of digital services and guarantee of their performance.
- Achievements of significantly higher sustainability of a business which is based on creation of digital automatic control systems, management and processes.
- Application of scientific methods, many of which, including management of neural networks, big data, automation and robotization and the use of Artificial Intelligence (AI) elements are inaccessible for other types of trade as their possibilities of investment in digitalization are significantly lower.
- Growth of economic safety of the public by creating objective communications and relations between RCS and a state, especially during pandemics and other emergencies.
However, these strategic opportunities may remain unused or give completely different results than expected due to incorrect assessment of priorities, bad understanding of the prospects and trends in the development of retail chains and significant underestimation of future changes in the trading market. A system model of the digitalization processes and their impact on RCS can prevent it.
The RCSs in Russia show rapid and steady growth and occupy a leading position in the market (Figure 2):
Figure 2.
Dynamics of the share of retail trade networks turnover.
The dynamics of the share of retail trade networks turnover (Figure 2) show that modern RCS are characterized by the following:
- Dominating role in the retail market
- Structural heterogeneity of volumes and results of market activity of RCS
- High potential of growth, especially in regions
A particularly large scale of activity characterizes the RCS leaders. So, in 2019, revenue of X5 Retail Group was 1727.7 billion rubles (excluding VAT), and growth rates of 13.3%. The total sales of Russia’s top 100 retail companies exceeded 10 trillion rub. The number of shopping facilities in the TOP-100 of networks following the results of 2018 exceeded 130,000 shops and the total retail area is 38 million square meters [41]. It should be noted that in the EU, network trade controls 70–75% of retail commodity turnover, while in the Russian Federation, it is only 30% [42].
Over the past decade, there has been a significant decrease in sales of various types of trade in comparison with RCS.
The results of implementation of new digital technologies in RCS were presented at the St. Petersburg Economic Forum (2019), which was focused on digitalization. RCS “Perekrestok” released a mobile shopping application that allows you to pay in a store without the help of a cashier, which can increase the average bill to 77%. RCS “Magnit” has completed testing of machine learning technology, which will increase the accuracy of forecasting consumer demand for goods to 3–5%, and expects revenue growth to reach four billion rubles.
Retail Group launched a digital technology-testing laboratory at RCS “Pyaterochka”, including electronic price tags, video analytics, and smart shelves with light sensors and self-scanning technology. The most effective technologies are being implemented in chain stores. RCS M.Video-Eldorado Group has opened a competence center specializing in big data analysis, and expects its revenue to rise to RUB 5 billion [43].
We have identified the following problematic aspects of RCS digitalization:
- (1)
- The heterogeneity of digital technologies of the RCS indicates the absence of a holistic strategy for their implementation.
- (2)
- The new key technologies, including cloud computing, robotization and full automation of processes and jobs, neuromarketing and development of elements of Artificial Intelligence (AI) are absent in modern RCS strategies.
- (3)
- There is repeatability of digital systems and methods, for example, in online sales systems.
- (4)
- There is a lack of clear vision for the future of RCS and the tools to achieve its goals. There are some general descriptions; for example, to preserve competitiveness, retailers need “to digitize their DNA” and to change cardinally.
- (5)
- Russian RCS, creating one of the highest impacts to GDP in the country, have large growth reserves in digitalization, compared to the EU (62% growth).
- (6)
- Thus, it is a lack of complexity of RCS digitalization strategies and the lack of a concrete vision of their future. As a result, instead of high-tech RCS advanced development management, the simple processes of adapting RCS to new conditions takes place. These tendencies were set in the past and confirm the correctness of the hypothesis that an outdated management principle is still in action, according to which the future is presented based on old trends instead of the current situations and models of future strategic changes. For example, in 2008 it was considered that the largest potential of development in the next years, according to RBC experts, would have hypermarkets and convenience stores. The following were taken as the main trends of consumer sector development: retailer’s regional expansion, increase in a share of modern formats of retail trade, increase in the competition, gradual decrease in profitability of retailers due to increase in the competition, and increase in expenses of the companies [44]. However, information technologies, as the main factor of changes in RCS development, were not taken into account specifically, but were considered only as a trend of software improvement.
- (7)
- The analysis of scientific research shows that in separate works on the development of digitalization of RCS relationships of cause and effect between the new trends of digitalization and their influence on RCS and its transformation still are not defined. For example, according to market players the manufacturer must have a number of advantages over competitors including a variety of assortments, concentration on a group of buyers and a specific segment, uniqueness of the offer, price level and some others.
- (8)
- Modern studies of digitalization impact on RCS development are limited to general descriptions of separate directions and some applied results.
- (9)
- A particularly important direction in the development of digitalization of companies is the management of strategic sustainable development based on available economic data and methods that take into account the processes of sustainability quantitative criteria. First, it is necessary to create system models that provide understanding of sustainable development processes [45].
- (10)
- The costs of developing new information networks today reaches hundreds of millions of dollars for the average RCS while there is no methodology for economic assessment of the results of such investments.
However, at present, in our opinion, the situation in RCS development has changed radically.
Robotization represents full replacement of workers with automatic devices that are capable to carry out it more effectively and they do not need salary, improvement of working conditions, or reduced stress. Today robotization takes the first steps in the trade industry. The first robot-cooks have already appeared. For example, Salmon Network replaced the cook with the Robopoke robot, in June 2020. The fast-food chain KFC also introduced a robotic restaurant practically without personnel on completely automatic service. Economic indicators of Robotization in trade are still on the rise. The use of robots in the Yandex Chain Store “Lavka” has shown that doubled savings on logistics costs were achieved. Delivery and implementation of orders accelerates. It is also necessary to consider the effect of the rapid cost reduction of robotic components, as happened with computer equipment in recent decades.
The Artificial Intelligence (AI) will most significantly change all systems of trade and structure of RCS.
Despite the lack of clarity in AI element understanding, its elements have already started to be applied in trade today, integrating all processes of production and administrative processes. For example, Yandex: Lavka is developing a system for predicting future purchases of customers based on analysis of their last purchases with a proposal for home delivery via mobile communications and automatic forecast of their individual preferences.
AI means that its functions can automatically model, predict and compete with other networks. Otherwise, it is possible to speak about the separate AI elements only.
The superdriver “strategic sustainability” includes strategic management of RCS with emphasis not on growth of profits or shares of the markets, but on ensuring strategic sustainability of RCS. This superdriver is closely connected with global digitalization of RCS. The main drivers of this system are digital methods of Strategic Marketing and Strategic Management, growth of the Intellectual Capital of RCS, which causes necessary Reorientation of management and business owners on the priorities of sustainable development.
Transformation drivers take effect only after above said drivers are active. The last world economic crisis, caused by Covid-19, showed that reorientation of all systems of management to new priorities of strategic sustainability of development is still far away.
Sustainability of a company means preservation of the integrity of the key system parameters of its development in the long term and within the boundaries of their possible fluctuation, keeping the boundaries of permissible deviations.
Companies where management prioritized rapid growth instead of sustainability formed the majority of bankrupt firms among mass bankrupts of 2020.
In the world of rising crises, the criterion of strategic sustainability surpasses the criteria of company growth, share of the market, stocks rates, payment of dividends and other financial criteria.
The superdriver “Transformations of the system-structural characteristics” includes the main changes in RCS and conditions of their survival in the future markets in the context of a change in the old paradigm according to which the strongest survive. Today in the market, the fastest companies survive, and the most effective RCS digitalization strategy provides competitive superiority in the speed of transformations, which creates competitive advantages. The majority of RCSs lag behind technical capabilities of digitalization. Let us consider the most important trends of global digitalization.
3.2. New Digital Business Models Development
Digital technologies form new trends and transform RCSs into new types of business models, which did not exist earlier. Today there is no distinct idea of how business management will change due to implementation of digital technologies. Most of experts believe that radical changes are a question of the distant future and the RCSs in general will keep their structures.
We think that in the near future the business model of RCS will be fundamentally transformed. Automatic business models are a principally new type of model, which operate business totally without participation of people and are based on robotization and AI. Their analogue are automatic control systems on stock exchanges—trading robots (trade robots) widely used in securities markets in recent years. The capabilities of trading robots significantly exceed the capabilities of humans. They can operate with large amounts of data, work seven days a week around the clock, and possibly develop themselves. [46].
Many decisions made by the management of retail chains on pricing, market correction, logistics and others can already be transferred to robots today. Full automation will radically change management and business-models of RCSs. The effectiveness of their economic and financial activities will increase many times. Already today contactless, almost robotized Dark Stores are appearing—delivery warehouses, providing delivery of goods to buyers. Rental costs are two to three times lower in this type of trade compared to conventional chain stores. Robotic coffee shops and restaurants are also taking their first steps.
Automatic business models will radically transform the whole trade business.
Excluding human participation in production processes and in management, they will turn retail chains into analogs of large-scale automatic mega factories, which are already appearing in a number of US industries (car manufacturing, post office, etc.). Their function will include optimal marketing, logistics and sales and focus on the individual client. With the transition to a fully automatic business model, human influence will remain only at the stages of making strategic decisions and controlling the most important trading parameters.
RCS will take the path of automated industrial mega-factories, where instead of hiring several thousand workers, fully automated manufacturing processes will be performed by just a few people who are mainly involved in process tracking.
Transition to these types of models will be carried out at the initial stage by implementation of digital neural network technologies. At the final stage, the systems of the Artificial Intelligence (AI) will cause the deepest transformation of all system of RCS and will change all markets of trade.
3.3. Transformation of RCS as a Result of Digitalization: Forecast and Perspective
The RCS transformation is the result of the action of superdrivers, which has been magnified in recent years by rising pandemics, economic crises and global competition. The following possible development options should be expected in RCS digitalization in the next 5–10 years:
Scenario 1. Digitalization of RCS first will chaotically develop through the introduction of different digital technologies. Due to pandemics, its introduction will drag on for a long period before radical changes of RCS structures and their business models appear.
This option is possible under conditions of the low competition in the industry and opportunities of collective regulation of the market, as does OPEC in the oil market today. However, the situation is different in the development of trade. The competition is very strong and market entry barriers are low in comparison with other industries, if you do not take into account digital technologies.
Therefore, the following development options seem more likely.
Scenario 2. A sharp shift in the focus of competition in the field of digital technologies will lead to the aspiration to achieve leadership in this area. Market players will be divided into leaders and outsiders due to large costs of digital technologies development and their competitive advantages. Leaders will be cost-effective through introducing the new powerful digital technologies, while outsiders will receive only heavy losses from implementation of inefficient technologies and lag more and more behind.
Many things will depend on external factors—population income, return of investments into trade development, quality of RCS management. The emphasis will be placed on automation and robotization of productions and logistics, which yield fast economic results. RCS will reduce, as much as possible, the number of service staff. However, these processes will also proceed in other industries, and in general, it can lead to decrease in level of the employment of the world population. As a result, the competition and survival of RCS will become harder. High level of automation and minimum of staff will lead to RCS maximum compression and flattening (reduction their levels and personnel).
Scenario 3. Very fast development of elements and the AI systems as a whole with the subsequent full transfer of all functions of management to them. It is the final, most difficult, but inevitable phase of RCS digital development. This option of RCS transformation competes with previous options. However, this scenario leads to absolute leadership in the trade market. In addition, the one who will be the first to introduce real and effective AI will be absolute market leader. The inner implanted vectors of “Be absolutely sure to win competition” will make AI do everything possible to ruin every competitor. In these conditions, the most probable RCS transformation will be turning in the huge deserted Megadistributors, which consider and predict with high accuracy individual preferences of consumers in details and provide logistics and full automatic control of sales.
This option is inevitable because it leads to the greatest possible level of competitiveness in the market.
4. Discussion: Digitalization of Retail Chain Stores and Open Innovation
4.1. Discussion: Digitalization of Retail Chain Store
Currently, digitalization is one of the most problematic areas for the development of the world economy and the human community, since qualitatively new phenomena appear that radically change both RCS production environment and management.
However, as the study showed, these processes in the field of trade are largely chaotic and they are considered in isolation because there are no ideas and concepts for digitalization system analysis. Therefore, this study focused on disclosing the system mechanism of the digitalization process.
Therefore, for this research system simulation and the cause and effect analysis were used, the most important drivers of digitalization development were clarified and the new approach based on detection of specific systems of drivers (superdrivers of digitalization) is offered. Disclosure of the mechanism of their interaction shows why a number of companies fail today due to chaotically pursuing this or that policy of RCS digitalization and breaking the principles of the systems concept.
The study identified the following groups of superdrivers—Global digitalization of RCS, Strategic sustainability and viability of RCS and Transformations of the system-structural characteristics. This approach brings logic and clarity to the complex set of factors that determine the effectiveness of RCS digitalization strategies.
The construction of a system model also made it possible to show the most important trends and prospects for digitalization of trade and the transformation of RCS into qualitatively new structures.
RCS transformation enters a new phase today. Competition is shifted in the field of priority and best development of advanced digital technologies based on AI elements. At the same time, there are several serious and unresolved challenges posed by digitalization in the fields of economy, management and the social sphere. That is why it is necessary to focus on strategic results of digitalization.
One of the most important challenges is to understand the essence and role of AI in economy and society. Today the idea of AI in business is very superficial and vague. Most often, this is understood as a mix of automated standard operations, whereas in fact its introduction means revolution in management, industry and services.
The economic aspects of this process are also extremely important. Today, developers of Robotization Neural networks and AI do not do not make reasonable economic assessments of the results of the implementation of their projects. However, many companies are at risk of bankruptcy because of economic miscalculations in this area. Therefore, it is necessary to stimulate research in this new field because it will prepare management for the emergence of new «Black Swans».
The economics of digitalization should become a new field of science.
The forthcoming massive staff layoffs are another complex and poorly understood problem. The removal of millions of workers from spheres of service, production and logistics leads to questions of their future employment and how they can be provided with vital resources. Today this problem is pushed to the future worldwide which is fundamentally wrong.
Some officials argue that laid-off workers can easily find work in other areas of employment, while digitalization is developing extremely rapidly. The world economy has shown its global unsustainability when the COVID-19 pandemic struck, but much larger crises are going to arise due to mass automation of production, service and management, especially after AI implementation. We affirm that this is not a problem of tomorrow, but of today.
4.2. Discussion: Open Innovation in Retail with the Digitalization
It is impossible to cover all aspects of the complex processes of digitalization in one article. A number of aspects of this study are debatable and deserve separate consideration.
One of the most important aspects of the development of a modern economy is the process of Open Innovation, which today has swept almost the entire world. The emergence of a new paradigm of transition from closed innovation to open innovation was a breakthrough in the field of technology development and the economy as a whole. H. Chesbrough created and substantiated the concept of Open Innovation [47], which creates new opportunities and advantages for the development of companies in comparison with the traditional practice of closed innovation.
Open Innovation means abandoning the old paradigm of closed innovation management, moving to a new type of thinking and a new management culture in the field of competition and partnership. Our analysis has shown that there are contradictory processes in the field of innovation management in Russian retail chains. On the one hand, presentation of individual innovations is often used as part of a marketing strategy and product promotion. On the other hand, the main part of the strategic directions and models of development remains closed and everything that a competitor could use is considered a trade secret.
Managers do not realize what economic losses their companies bear and do not evaluate them. This is largely because the management culture today is based on budgets, rather than economic models, including calculations of lost profits from the closure of their innovations.
The strategic benefit of companies from the application of the concept of open innovations in trade is that in the conditions of the growth of the speed and scale of dynamic renewal of ideas and technologies and transfer of innovations, the open use of the intellectual potential of other companies creates unique opportunities: (1) save on their own research and development; (2) avoid mistakes made and corrected by other managers; (3) maintain stability and not lose orientation in the conditions of extremely fast dynamics of innovation in recent decades. Many companies go bankrupt because in the flow of innovations their managers do not have time to keep track of new disruptive technologies, since all their time and efforts are focused on developing their own. Open Innovation is transforming the traditional value chain and creating fundamentally new conditions for achieving sustainability in the market [48].
The pattern of open innovation development is that no company can compete with the entire market with its developments, and it is simply doomed to collapse, because it does not have enough resources. The survival of any company is possible only if it is integrated into the flow of open global innovation processes. These are very powerful factors of technological and economic development, especially in the service sector. Today, along with the new concept of the open innovation spiral—the quadruple helix that integrates population, government, academia and industry [49]—we can talk about the fivefold spiral, including services, formed on the open innovation platform. Digitalization has accelerated the transformation of a regular customer into a Network Customer. He is characterized by the choice of a wide variety of products based on the prompts of various types of digital devices and a constant desire to find the best purchase option. As a result, the client is integrated into the global information environment, and the company that will be able to use this in the best way will ensure leadership [50]. To keep him, each company must first of all achieve excellence in the field of strategic innovation management
Ko, Kyungwan; Chang and Meehyang; Bae, Eun-Song; Kim and Daecheol, using the methods of system and DEA analysis, concluded that 70% of the surveyed retail stores in Korea can be characterized as inefficient [51].This is a completely unexpected result. From our point of view, many managers do not realize this. The materials of this study, conducted on the basis of high digital technologies, revealed a number of reasons for the loss of efficiency, which contradict the traditional attitudes of managers and are hidden from their attention. For example, the dependence of efficiency on the number of competitors, assortment, etc.
What does this mean? It means that inefficient traditional management methods and the dynamics of organizational cultures do not meet the new conditions. Modern managers must integrate the development of new management technologies into the dynamics of organizational culture if they want to ensure the survival and development of their companies. Without changing the culture of thinking of managers and owners and moving to the platform of open innovation, most companies are unable to ensure their effectiveness.
This can be achieved by simplifying research methods, perhaps creating commercial applications based on existing scientific methods, or by creating special courses to improve their skills in the field of digital innovation and mastering the open innovations platform. Both of these paths seem promising.
The assessment of the cyclical dynamics of entrepreneurship development in the context of interaction between SME, big business and startups is a difficult problem. There is very little research in this area. At the macro level, the approach of Yun, Jinhyo Joseph and Won and Dongkyu [52] is proposed to solve this problem. They identified processes of imbalance in this interaction, which refute the widespread approaches based on achieving the maximum balance of these systems. It is also characteristic of RCS, which are currently in sharp confrontation with SME. Why does the maximum balance in trade lead to a decrease in the dynamics of business development and economic growth? We put forward the hypothesis that the movement towards achieving maximum balance is possible only by strengthening the centralization of management and limiting competition and introducing strict trade restrictions; all this will inevitably slow down the processes of economic growth both at the company level and at the macro level. Traditional management models, as a result of the factors of open innovation, including digitalization, are transformed into fundamentally new models. The question of the nature of these new models is debatable—will they retain the qualities of the basic models, or will they be completely new models in which qualitatively new factors of innovative drivers, including AI, will change all the basic characteristics of modern management?
The problem of determining the nature and structure of the drivers of trade development is also debatable. The existing few approaches emphasize a generalized description, for example, market orientation, entrepreneurial innovation and a number of others [53]. This general approach allows for a qualitative description of the processes. For modeling and digital estimates, you need measurable characteristics for which you can create appropriate metrics. This approach is proposed in our study, indicating how the drivers of digitalization in trade and other industries can be parametrically evaluated.
Digitalization has created opportunities for the emergence of not only AI, but also Collective Intelligence (CL), which significantly affects the development of the world economy today. Research by Yun Jinhyo Joseph; Jeong, EuiSeob; Zhao, Xiaofei; Hahm, Sung Deuk; Kim, KyungH showed that comparing the impact of CL on Open Innovations and companies in various industries is ambiguous and depends on the maturity of the industry, its specifics requires the use of quantitative methods to assess this impact [54]. In the field of trade, the CL factor also increases its influence. This raises a new problem of predicting the interaction between CL and the emerging AI elements. Will this interaction have the character of intense competition, when AI’s decisions and CL’s expectations come into conflict and CL begins to oppose the development of AI, or will AI constantly adapt to CL? Will the AI of large companies hinder the development processes of open innovations, or, on the contrary, will it support and facilitate them? The faster these systems evolve, the closer we come to the point of bifurcation, which contains many different variants of development.
5. Conclusions
5.1. Implication
Development of digitalization is the main condition of growth of RCS competitiveness and efficiency in general. Digitalization processes are studied insufficiently today, and they are not clear to managers and specialists.
Management of many RCS implements digitalization occurs chaotically without strategic economic estimates and forecasts of its consequences. The analysis of scientific research and views of RCS management showed that clear concepts of trends and drivers of digitalization, their impact on RCS, system analysis of results and mechanisms of driver’s interrelations are practically absent today. Also, erroneous understanding of the mechanisms and causal relationships of the impact of digitalization on companies inevitably leads to a deterioration in the development and a decrease in their competitiveness and bankruptcies.
At the same time, RCSs are some of the main survival facilities of the population, especially in the context of a pandemic. Therefore, it is necessary to raise the efficiency of their processes, which could be done through effective digitalization based on system modeling.
We have found that the existing approaches to the study of digitalization development and its impact on trade proceed from erroneous paradigms, ignoring the systemic aspects of this complex process. The description of the digitalization drivers is dominated by the conglomerate character, in which qualitatively different drivers and the results of their impact are mixed. Figuratively speaking, the entire forest (the entire system) disappears behind the trees (individual drivers). We have proposed a new concept for studying and evaluating the impact of digitalization on the transformation of trade. It is based on a clear identification of the drivers of digitalization, the drivers of RCS transformation and the drivers of strategic stability of RCS, which serve as a kind of mediator connecting the drivers of digitalization and the results of RCS transformation with cause-and-effect relationships.
The survival of trading companies in the market is increasingly dependent on the effectiveness of their strategic management of digitalization processes. The economic potential of open innovation is expanding and growing in the world today. Open innovation can significantly increase the competitiveness and efficiency of commercial enterprises. However, for its effective use new approaches are needed.
The proposed new approach is based on system modeling and lays the foundation for identifying the drivers of digitalization processes in trade. We recommend replacing the chaotic management of digitalization with a system based on the new scientific categories of superdrivers of RCS development, which integrate different drivers in holistic systems and make it possible to access the digitalization impact on RCS.
We highlight as the most important trends of digitalization in trade:
New digital instruments of RCS ecosystems;
Big data and cloud computing;
Digital neuromarketing;
Digital neural networks, Robotization and Artificial intelligence systems.
The whole process of RCS digitalization is being developed not because of a conglomerate of drivers, but through the specific systems, which they form. We propose calling them superdrivers and they include:
Global digitalization of RCS
Strategic sustainability and viability of RCS
Transformations of the system-structural characteristics of RCS
The system model makes it possible, instead of using inefficient analysis of conglomerates of separate digitalization drivers, to build effective RCS digitalization strategies with clear and achievable economic results. Digitalization development, its future and estimates of its influence on RCS, as well as social and economic consequences of digitalization, studied on the basis of the superdrivers approach, become understandable and comprehensive.
Understanding and applying this model can significantly improve the current situation of chaotic description of the processes of digitalization development and the impact on RCS society as a whole.
We have also identified the social contradictions in the rapid development of digitalization, the inevitable mass layoffs of employees and the transformation of trading enterprises into huge mega-distributors, managed first on the basis of elements, and then by full AI. It will lead to radical changes in the entire competitive environment and cause major crises in trade and the supply of goods and products to the population.
In the near future development of Robotization and AI will lead to the appearance of principally new business–models with minimum staff and maximum efficiency based on very costly digitalization. Digitalization is becoming the Number One factor in the competition and at the same time, risks are growing. Its high costs can ruin companies in their pursuit of increased competitiveness if they continue haphazard management of their digitalization development.
Quickly developing digitalization, on the one hand, is necessary for ensuring companies competitiveness, but on the other hand, it inevitably leads to layoffs of millions of employees. This problem in essence is not considered today. This problem needs to be tackled today, since we are talking about an avalanche-like increase in unemployment in the world.
5.2. Limitations and Future Direction of Research
The study of the problems of strategic transformation of RCS due to the impact of digitalization was limited by the lack of available statistical data on the results of various digitalization processes in trade and the high speed of development of these processes. In this regard, a number of provisions of this study are theoretical, predictive and heuristic. However, it should be borne in mind that the statistical data of past periods are not reliable and informative enough for making forecasts, since digitalization is currently acquiring qualitatively new features, including the rapid penetration of AI elements into trade, which gradually create conditions for the emergence of a full-blown AI system. It should also be noted as a limitation of this study the closed nature of information on the choice of digitalization directions and their financing of a number of RCS, which can be explained by their intense competition.
The limitations of this work were also in the possibility of using mathematical models of digitalization processes, the creation of which requires a conceptual model, which was the basis of this study.
We see the following as promising and important topics and directions for further research:
- -
- Estimates of the economic and social results of the impact of digitalization superdrivers on the transformation of trade, competition, RCS structure, quality of service and population employment.
- -
- Building a scientific methodology for developing RCS digitalization strategies based on a system model of superdrivers and assessment of their economic efficiency
- -
- Development of models and the quantitative criteria of efficiency and quality of RCS digitalization based on the generalized variables.
- -
- Creation of algorithmic and mathematical models of AI RCS and assessment of economic and social effects of AI implementation to different spheres of the economy.
- -
- Forecasts of dynamic changes of RCS and customer behavior caused by the system interaction of superdrivers of digitalization.
- -
- High school creative thinking development in the sphere of innovative digitalization development.
The material of the article was used in lectures on strategic management for master’s degree students and for postgraduates.
Instead of planning chaotic conglomerates of digitalization activities, the system model of superdrivers creates opportunities for development comprehensive and effective digitalization strategies in companies and opens up a wide range of new research.
Author Contributions
All the authors have contributed substantially to the entire work reported. Conceptualization, Y.M.; methodology, G.K. and V.V.S.; writing—drafting, V.I.S. and I.K.; writing—inputs, all authors; writing—reviewing and editing, all authors. All authors have read and agreed to the published version of the manuscript.
Funding
The study was supported by the Academic Excellence Project 5-100 proposed by Peter the Great St. Petersburg Polytechnic University.
Data Availability Statement
Not applicable.
Acknowledgments
The authors would like to thank the anonymous referees for their very useful suggestions.
Conflicts of Interest
The authors declare no conflict of interest.
References
- Bartik, A.W.; Bertrand, M.; Cullen, Z.; Glaeser, E.L.; Luca, M.; Stanton, C. The impact of COVID-19 on small business outcomes and expectations. Proc. Natl. Acad. Sci. USA 2020, 117, 17656–17666. [Google Scholar] [CrossRef]
- Papadopoulos, T.; Baltas, K.N.; Balta, M.E. The use of digital technologies by small and medium enterprises during COVID-19: Implications for theory and practice. Int. J. Inf. Manag. 2020, 55, 102192. [Google Scholar] [CrossRef]
- Sharma, M.; Luthra, S.; Joshi, S.; Kumar, A. Developing a framework for enhancing survivability of sustainable supply chains during and post-COVID-19 pandemic. Int. J. Logist. Res. Appl. 2020, 1–21. [Google Scholar] [CrossRef]
- Smriti, K. Retail supply chain management trends: Past, present and future. In Handbook of Research on Strategic Supply Chain Management in the Retail Industry; IGI Global: Hershey, PA, USA, 2016; pp. 1–18. ISBN 97814666989. [Google Scholar]
- Chaparro-Peláez, J.; Acquila-Natale, E.; Hernández-García, Á.; Iglesias-Pradas, S. The Digital Transformation of the Retail Electricity Market in Spain. Energies 2020, 13, 2085. [Google Scholar] [CrossRef]
- Reinartz, W.; Wiegand, N.; Imschloss, M. The impact of digital transformation on the retailing value chain. Int. J. Res. Mark. 2019, 36, 350–366. [Google Scholar] [CrossRef]
- Hänninen, M.; Smedlund, A.; Mitronen, L. Digitalization in retailing: Multi-sided platforms as drivers of industry transformation. Balt. J. Manag. 2018, 13, 152–168. [Google Scholar] [CrossRef]
- Chernova, D.V.; Sharafutdinova, N.S.; Nurtdinov, I.I.; Valeeva, Y.S.; Kuzmina, L.I. The Transformation of the Customer Value of Retail Network Services Under Digitalization. In The Importance of New Technologies and Entrepreneurship in Business Development: In the Context of Economic Diversity in Developing Countries; Springer: New York, NY, USA, 2019; pp. 252–260. [Google Scholar] [CrossRef]
- Wessel, M. You Don’t Need Big Data—You Need the Right Data. Harvard Bus. Rev. Digit. Artic. 2016, 2–5. Available online: https://hbr.org/2016/11/you-dont-need-big-data-you-need-the-right-data (accessed on 4 October 2020).
- Bradlow, E.T.; Gangwar, M.; Kopalle, P.; Voleti, S. The Role of Big Data and Predictive Analytics in Retailing. J. Retail. 2017, 93, 79–95. [Google Scholar] [CrossRef]
- Nguyen, T.; Zhou, L.; Spiegler, V.; Ieromonachou, P.; Lin, Y. Big data analytics in supply chain management: A state-of-the-art literature review. Comput. Oper. Res. 2018, 98, 254–264. [Google Scholar] [CrossRef]
- Gallaugher, J.; Ransbotham, S. Preparing for the future: Understanding the seven capabilities of cloud computing. MIS Q. Exec. 2010, 9, 197–212. [Google Scholar]
- Xue, H.; Yuan, Y.; Lin, Y.; Cai, J. Early warning decision-making system based on cloud computing technology for retail supply chain unconventional emergency. In Proceedings of the 2017 IEEE 2nd International Conference on Cloud Computing and Big Data Analysis (ICCCBDA), Chengdu, China, 28–30 April 2017; pp. 224–229. [Google Scholar] [CrossRef]
- KPMG. The Future of Retail Supply Change. May 2016. Available online: https://assets.kpmg/content/dam/kpmg/pdf/2016/06/The-future-of-retail-supply-chains.pdf (accessed on 19 January 2021).
- Reich, J.; Aseem, K.; Kotzab, H.; Brusst, X. Digitialization A Strategic Global Supply Chain Network Design–How Decision Analysis Combining MILP and AHP on a Pareto Front can Improve Decision-Making. 2020 International Journal of Production Research. Available online: https://www.tandfonline.com/doi/epub/10.1080/00207543.2020.1847341?needAccess=true (accessed on 16 January 2021).
- Saarikko, T.; Westergren, U.H.; Blomquist, T. Digital transformation: Five recommendations for the digitally conscious firm. Bus. Horiz. 2020, 63, 825–839. [Google Scholar] [CrossRef]
- Olteanu, M.D.B. Neuroethics and Responsibility in Conducting Neuromarketing Research. Neuroethics 2015, 8, 191–202. [Google Scholar] [CrossRef]
- Yadava, M.; Kumar, P.; Saini, R.; Roy, P.P.; Dogra, D.P. Analysis of EEG signals and its application to neuromarketing. Multimed. Tools Appl. 2017, 76, 19087–19111. [Google Scholar] [CrossRef]
- Interview Frank Luntz. Frontline. 2020. Available online: https://www.pbs.org/wgbh/pages/frontline/shows/persuaders/interviews/luntz.html (accessed on 18 January 2021).
- Garvey, J. The Persuaders: The Hidden Industry that Wants to Change Your Mind; Icon Books: London, UK, 2017. [Google Scholar]
- Hudders, L.; De Jans, S.; De Veirman, M. The commercialization of social media stars: A literature review and conceptual framework on the strategic use of social media influencers. Int. J. Advert. 2020, 1–49. [Google Scholar] [CrossRef]
- Yu, Q.; Wang, K.; Strandhagen, J.O.; Wang, Y. Application of Long Short-Term Memory Neural Network to Sales Forecasting in Retail—A Case Study. Lect. Notes Electr. Eng. 2018, 11–17. [Google Scholar] [CrossRef]
- Amankwah-Amoah, J.; Adomako, S. Big data analytics and business failures in data-Rich environments: An organizing framework. Comput. Ind. 2019, 105, 204–212. [Google Scholar] [CrossRef]
- Beer, S. Brain of the Firm; John Wiley & Sons: Chichester, UK, 1995; ISBN 978-0471948391. [Google Scholar]
- Kisteneva, N.S.; Ralyk, D.V.; Loginova, E.V.; Gorgodze, T.E. Digital Ecosystem: Trends in the Retail Segment. Adv. Hum. Factors Bus. Manag. Train. Educ. 2019, 908, 609–621. [Google Scholar]
- Fildes, R.; Ma, S.; Kolassa, S. Retail forecasting: Research and practice. Int. J. Forecast. 2019. [Google Scholar] [CrossRef]
- Ilyashenko, S.; Belyakova, M.; Zvereva, A. Possibilities of application of digital tools by the organizations of sphere of services and trade in the Russian Federation. IOP Conf. Ser. Mater. Sci. Eng. 2020, 940, 012059. [Google Scholar] [CrossRef]
- Becker, W.; Schmid, O. The right digital strategy for your business: An empirical analysis of the design and implementation of digital strategies in SMEs and LSEs. Bus. Res. 2020, 13, 985–1005. [Google Scholar] [CrossRef]
- Eisert, U.; Doll, J. Business Model Development & Innovation: A Strategic Approach to Business Transformation. 360° Bus. Transform. J. 2014, 12. Available online: https://www.researchgate.net/publication/315148422 (accessed on 16 January 2021).
- Blaschke, M.; Cigaina, M.; Riss, U.V.; Shoshan, I. Designing Business Models for the Digital Economy. In Shaping the Digital Enterprise; Metzler, J.B., Ed.; Springer: New York, NY, USA, 2017; pp. 121–136. [Google Scholar]
- Dressler, M. Motivating Sustainable Entrepreneurship: The Deployment of a Visual Navigation Tool World Review of Entrepreneurship Management and Sustainable Development May 2020. Available online: https://www.researchgate.net/publication/341120723_Motivating_sustainable_entrepreneurship_the_deployment_of_a_visual_navigation_tool (accessed on 16 January 2021).
- Malenkov, Y.A. Strategic Barriers to Sustainable Development of the Economies, Firms and Projects (EFP) in Conditions of Global Economic Crisis. Eur. Mediterr. Econ. Financ. Rev. Rev. Paris Remereg. 2010, 5, 74–89. [Google Scholar]
- Yun, J.J.; Zhao, X.; Park, K.; Shi, L. Sustainability Condition of Open Innovation: Dynamic Growth of Alibaba from SME to Large Enterprise. Sustainability 2020, 12, 4379. [Google Scholar] [CrossRef]
- Denicola, S.; Antonella, Z.; Magnari, G. Internationalization, digitalization, and sustainability: Are SMEs ready? A survey on synergies and substituting effects among growth paths. Technol. Forecast. Soc. Chang. 2021, 166, 120650. [Google Scholar] [CrossRef]
- Verhoef, P.; Broekhuizen, T.; Bart, Y.; Bhattacharya, A.; Qi Dong, J.; Fabian, N.; Haenlein, M. Digital transformation: A multidisciplinary reflection and research agenda. J. Bus. Res. 2021, 122, 889–901. [Google Scholar] [CrossRef]
- Ten Digital Trends Shaping the Future of Retail Fung Business Intelligence December 2018. Available online: https://www.fungscholars.org/wp-content/uploads/2019/01/Ten_digital_trends_shaping_the_future_of_retail.pdf (accessed on 11 January 2021).
- Digital Transformation Trends 2 Global Retail, Fujitsu. 2020 DataDriven. Global Retail Industry. Available online: https://www.fujitsu.com/global/imagesgig5/DX-trends-global-retail-industry-2021.pdf6 (accessed on 14 January 2021).
- Jacob, F. The Key Drivers of Digital Transformation in Retail. Information Age. 2020. Available online: https://www.information-age.com/key-drivers-digital-transformation-retail-123488893/ (accessed on 14 January 2021).
- Lola, I.; Bakeev, M.; Manukov, A. Effects of Influence of Economic and Technological Development of IT Segments on Digital Transformation of Retail Trade. SSRN Electron. J. 2019. [Google Scholar] [CrossRef]
- Alexander, A.; Vadim, K.; Vitaly, K.; Elena, K. Digital Russia: New Reality 22–26. 2017. Available online: https://www.tadviser.ru/images/c/c2/Digital-Russia-report.pdf (accessed on 16 January 2021).
- Website of the INFOLine. Available online: https://infoline.spb.ru/news/?news=163119 (accessed on 20 July 2020).
- Retail Chain Stores. Available online: http://www.grandars.ru/college/biznes/torgovye-seti.html (accessed on 17 June 2020).
- The Main Trends of the Russian Retail Market in 2018. OOO «ПpaйcвoтepxaycKyпepc Koнcyльтиpoвaниe». 2019. Available online: https://www.pwc.ru/ru/retail-consumer/publications/annual-report-rus.pdf (accessed on 16 January 2021).
- Loiko, V.; Berseneva, V. Models of management of a network of specialized stores. Introduction of information technologies in Russian trading Companies. Sci. J. KubGAU 2008, 44, 10. [Google Scholar]
- Malenkov, Y.; Kapustina, I.; Kudryavtseva, G.; Shishkin, V.I. Digital modeling of strategic sustainability assessments: New approach, recommendations, prospects. In Proceedings of the ACM International Conference Proceeding Series; ACM: New York, NY, USA, 2019; pp. 1–8. Available online: https://www.researchgate.net/publication/339580496_Digital_modeling_of_strategic_sustainability_assessments_new_approach_recommendations_prospects (accessed on 16 January 2021).
- Lomakin, N. Exchange Trade Robots in the Conditions of Information Society. Concept. No. 05 (May) 2013. Available online: http://e-koncept.ru/2013/13102.htm (accessed on 12 January 2021).
- Chesbrough, H.W. Open Innovation The New Imperative for Creating and Profiting from Technology; Harvard Business School Press: Boston, MA, USA, 2006; ISBN 1-4221-0283-1. [Google Scholar]
- Yun, J.J.; Yigitcanlar, T. Open Innovation in Value Chain for Sustainability of Firms. Sustainability 2017, 9, 811. [Google Scholar] [CrossRef]
- The Fourth Revolution. Available online: https://www.innoget.com/open-innovation-definition (accessed on 12 January 2021).
- Malenkov, Y.A. Strategic management. Textbook for higher education. Moscow. Prospect. 2011, 224. [Google Scholar]
- Ko, K.; Chang, M.; Bae, E.-S.; Kim, D. Efficiency Analysis of Retail Chain Stores in Korea. Sustainability 2017, 9, 1629. Available online: https://www.mdpi.com/2071-1050/9/9/1629 (accessed on 12 January 2021). [CrossRef]
- Yun, J.J.; Won, D.; Park, K. Entrepreneurial cyclical dynamics of open innovation. J. Evol. Econ. 2018, 28, 1151–1174. [Google Scholar] [CrossRef]
- Pantano, E. Innovation drivers in retail industry. Int. J. Inf. Manag. 2014, 34, 344–350. [Google Scholar] [CrossRef]
- Joseph, Y.J.; EuiSeob, J.; Zhao, X.; Hahm, K.H.K. Collective Intelligence: An Emerging World. Sustainability 2019, 11, 4495. [Google Scholar] [CrossRef]
Publisher’s Note: MDPI stays neutral with regard to jurisdictional claims in published maps and institutional affiliations. |
© 2021 by the authors. Licensee MDPI, Basel, Switzerland. This article is an open access article distributed under the terms and conditions of the Creative Commons Attribution (CC BY) license (https://creativecommons.org/licenses/by/4.0/).

