Design and Implementation of a Sensor-Cloud Platform for Physical Sensor Management on CoT Environments
Abstract
1. Introduction
2. Related Work
3. Designed Architecture for Sensor-Cloud Platforms
3.1. Basic Architecture of the Cloud-Based Platform
3.2. Data Representation using Virtualization and Grouping
3.3. Proposed Layer-Based Platform Architecture
3.4. Designed Sensor-Cloud Application
3.5. RESTful API-Based Architecture
3.6. Sensor Detection Approach Using Virtual Sensors for Physical Sensor Management
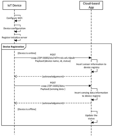
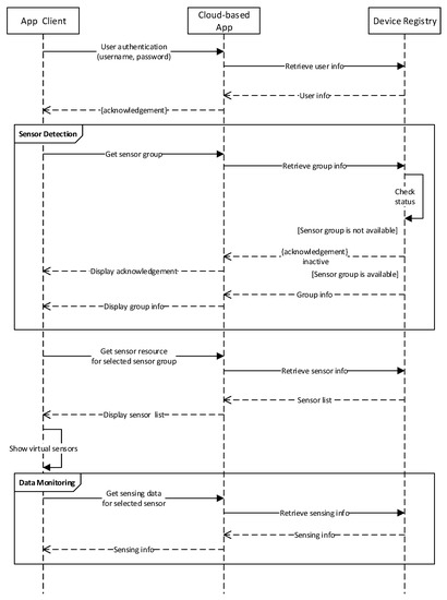
3.7. Interaction Model between Client and Cloud-Based Application
4. Prototype Implementation of Sensor-Cloud Platform in Smart Space
5. Performance Evaluation of Sensor-Cloud Platform
6. Comparison and Significance
7. Conclusions and Future Direction
Author Contributions
Acknowledgments
Conflicts of Interest
References
- Gubbi, J.; Buyya, R.; Marusic, S.; Palaniswami, M. Internet of things (IoT): A vision, architectural elements, and future directions. Future Gener. Comput. Syst. 2013, 29, 1645–1660. [Google Scholar] [CrossRef]
- Eddy, N. Gartner: 21 Billion IoT Devices to Invade by 2020—InformationWeek. Available online: http://www.informationweek.com/mobile/mobile-devices/gartner-21-billion-iot-devices-to-invade-by-2020/d/d-id/1323081 (accessed on 8 January 2016).
- Kelly, S.D.T.; Suryadevara, N.K.; Mukhopadhyay, S.C. Towards the implementation of IoT for environmental condition monitoring in homes. IEEE Sens. J. 2013, 13, 3846–3853. [Google Scholar] [CrossRef]
- Shyam, S.M.; Prasad, G.V. Framework for IoT applications in the Cloud, is it needed? A study. In Proceedings of the 2017 International Conference on Computing Methodologies and Communication (ICCMC), Erode, India, 18–19 July 2017. [Google Scholar]
- Buyya, R.; Shin, C.; Venugopal, S.; Broberg, J.; Brandic, I. Cloud computing and emerging IT platforms: Vision hype and reality for delivering computing as the 5th utility. Future Gener. Comput. Syst. 2009, 25, 599–616. [Google Scholar] [CrossRef]
- Gai, K.; Li, S. Towards cloud computing: A literature review on cloud computing and its development trends. In Proceedings of the 2012 Fourth International Conference on Multimedia Information Networking and Security, Nanjing, China, 2–4 November 2012. [Google Scholar]
- Babu, S.M.; Lakshmi, A.J.; Rao, B.T. A study on cloud based internet of things: CloudIoT. In Proceedings of the 2015 Global Conference on Communication Technologies (GCCT), Thuckalay, India, 23–24 April 2015. [Google Scholar]
- Rimal, B.P.; Choi, E.; Lumb, I. A taxonomy and survey of cloud computing systems. In Proceedings of the 2009 Fifth International Joint Conference on INC, IMS and IDC, Seoul, Korea, 25–27 August 2009. [Google Scholar]
- Zeng, D.; Miyazaki, T.; Guo, S.; Tsukahara, T.; Kitamichi, J.; Hayashi, T. Evolution of software-defined sensor networks. In Proceedings of the 2013 IEEE 9th International Conference on Mobile Ad-Hoc and Sensor Networks, Dalian, China, 11–13 December 2013. [Google Scholar]
- Kabadayi, S.; Pridgen, A.; Julien, C. Virtual sensors: Abstracting data from physical sensors. In Proceedings of the 2006 International Symposium on a World of Wireless, Mobile and Multimedia Networks (WoWMoM'06), Buffalo-Niagara Falls, NY, USA, 26–29 June 2006. [Google Scholar]
- Khan, I.; Belqasmi, F.; Glitho, R.; Crespi, N. A multi-layer architecture for wireless sensor network virtualization. In Proceedings of the 6th Joint IFIP Wireless and Mobile Networking Conference (WMNC), Dubai, UAE, 23–25 April 2013. [Google Scholar]
- Kortuem, G.; Kawsar, F.; Sundramoorthy, V.; Fitton, D. Smart objects as building blocks for the internet of things. IEEE Internet Comput. 2010, 14, 44–51. [Google Scholar] [CrossRef]
- Cardone, G.; Cirri, A.; Corradi, A.; Foschini, L. The participact mobile crowd sensing living lab: The testbed for smart cities. IEEE Commun. Mag. 2014, 52, 78–85. [Google Scholar] [CrossRef]
- Cardone, G.; Foschini, L.; Bellavista, P.; Corradi, A.; Borcea, C.; Talasila, M.; Curtmola, R. Fostering participaction in smart cities: A geo-social crowdsensing platform. IEEE Commun. Mag. 2013, 51, 112–119. [Google Scholar] [CrossRef]
- Shojafar, M.; Cordeschi, N.; Baccarelli, E. Energy-efficient adaptive resource management for real-time vehicular cloud services. IEEE Trans. Cloud Comput. 2013, 51, 112–119. [Google Scholar] [CrossRef]
- Cordeschi, N.; Amendola, D.; Shojafar, M.; Baccarelli, E. Distributed and adaptive resource management in cloud-assisted cognitive radio vehicular networks with hard reliability guarantees. Veh. Commun. 2015, 2, 1–12. [Google Scholar] [CrossRef]
- Ma, Y.; Wang, L.; Liu, P.; Ranjan, R. Towards building a data-intensive index for big data computing—A case study of remote sensing data processing. Inf. Sci. 2015, 319, 171–188. [Google Scholar] [CrossRef]
- Biswas, S.; Das, R.; Chatterjee, P. Energy-efficient connected target coverage in multi-hop wireless sensor networks. In Industry Interactive Innovations in Science, Engineering and Technology; Bhattacharyya, S., Sen, S., Dutta, M., Biswas, P., Chattopadhyay, H., Eds.; Springer: Berlin, Germany, 2018. [Google Scholar]
- Jiang, M.; Luo, J.; Zou, X. Research on algorithm of three-dimensional wireless sensor networks node localization. J. Sens. 2016, 2016, 2745109. [Google Scholar] [CrossRef]
- Khelifi, M.; Benyahia, I.; Moussaoui, S.; Naït-Abdesselam, F. An overview of localization algorithms in mobile wireless sensor networks. In Proceedings of the 2015 International Conference on Protocol Engineering (ICPE) and International Conference on New Technologies of Distributed Systems (NTDS), Paris, France, 22–24 July 2015. [Google Scholar]
- Miller, J.S.; Dinda, P.; Dick, R. Evaluating a basic approach to sensor network node programming. In Proceedings of the 7th ACM Conference on Embedded Networked Sensor Systems (SenSys 2009), Berkeley, CA, USA, 4–6 November 2009. [Google Scholar]
- Fortino, G.; Giannantonio, R.; Gravina, R.; Kuryloski, P.; Jafari, R. Enabling effective programming and flexible management of efficient body sensor network applications. IEEE Trans. Hum.-Mach. Syst. 2013, 43, 115–133. [Google Scholar] [CrossRef]
- Mottola, L.; Picco, G.P. Programming wireless sensor networks: Fundamental concepts and state of the art. ACM Comput. Surv. 2011, 43, 19. [Google Scholar] [CrossRef]
- Manujakshi, B.C.; Ramesh, K.B. SDaaS: Framework of sensor data as a service for leveraging service in internet of things. In Proceedings of the International Conference on Emerging Research in Computing, Information, Communication and Applications, Bangalore, India, 29–30 July 2016. [Google Scholar]
- IoTivity. Available online: https://openconnectivity.org/developer/reference-implementation/iotivity (accessed on 5 April 2018).
- Shelby, Z.; Hartke, K.; Bormann, C. The Constrained Application Protocol (CoAP); Internet Engineering Task Force (IETF): Fremont, CA, USA, 2014. [Google Scholar]
- Botta, A.; De Donato, W.; Persico, V.; Pescapé, A. On the integration of cloud computing and internet of things. In Proceedings of the 2014 International Conference on Future Internet of Things and Cloud, Barcelona, Spain, 27–29 August 2014. [Google Scholar]
- Atzori, L.; Iera, A.; Morabito, G. The internet of things: A survey. Comput. Netw. 2010, 54, 2787–2805. [Google Scholar] [CrossRef]
- Richardson, L.; Ruby, S. RESTful Web Services; O’Reilly Media: Seville, CA, USA, 2007. [Google Scholar]
- Duquennoy, S.; Grimaud, G.; Vandewalle, J. The web of things: Interconnecting devices with high usability and performance. In Proceedings of the International Conference on Embedded Software and Systems, Hangzhou, China, 25–27 May 2009. [Google Scholar]
- Du, Z.; Yu, N.; Cheng, B.; Chen, J. Data mashup in the internet of things. In Proceedings of the International Conference on Computer Science and Network Technology (ICCSNT), Harbin, China, 24–26 December 2011. [Google Scholar]
- Kansal, A.; Nath, S.; Liu, J.; Zhao, F. SenseWeb: An infrastructure for shared sensing. IEEE MultiMedia 2007, 14, 8–13. [Google Scholar] [CrossRef]
- Guinard, D.; Trifa, V.; Mattern, F.; Wilde, E. From the internet of things to the web of things: Resource-oriented architecture and best practices architecting the internet of things. In Architecting the Internet of Things; Uckelmann, D., Harrison, M., Michahelles, F., Eds.; Springer: Berlin, Germany, 2011. [Google Scholar]
- Dawson-Haggerty, S.; Jiang, X.; Tolle, G.; Ortiz, J. sMAP: A simple measurement and actuation profile for physical information. In Proceedings of the 8th International Conference on Embedded Networked Sensor Systems (SenSys 2010), Zurich, Switzerland, 3–5 November 2010. [Google Scholar]
- SensorML. Available online: http://vast.uah.edu/SensorML/ (accessed on 10 May 2018).
- Leontiadis, I.; Efstratiou, C.; Mascolo, C.; Crowcroft, J. Senshare: Transforming sensor networks into multi-application sensing infrastructure. In Proceedings of the 9th European Conference on Wireless Sensor Networks, Trento, Italy, 15–17 February 2012. [Google Scholar]
- Vögler, M.; Schleicher, J.; Inzinger, C.; Nastic, S.; Sehic, S.; Dustdar, S. LEONORE—Large-scale provisioning of resource-constrained IoT deployments. In Proceedings of the 2015 IEEE Symposium on Service-Oriented System Engineering, San Francisco Bay, CA, USA, 30 March–3 April 2015. [Google Scholar]
- Madria, S.; Kumar, V.; Dalvi, R. Sensor cloud: A cloud of virtual sensors. IEEE Softw. 2014, 31, 70–77. [Google Scholar] [CrossRef]
- Misra, S.; Chatterjee, S.; Obaidat, M.S. On Theoretical modeling of sensor cloud: A paradigm shift from wireless sensor network. IEEE Syst. J. 2017, 11, 1084–1093. [Google Scholar] [CrossRef]
- Chatterjee, S.; Ladia, R.; Misra, S. Dynamic optimal pricing for heterogeneous service-oriented architecture of sensor-cloud infrastructure. IEEE Trans. Serv. Comput. 2017, 10, 203–216. [Google Scholar] [CrossRef]
- Dinh, T.; Kim, Y. An efficient interactive model for on-demand sensing-as-a-servicesof sensor-cloud. Sensors 2016, 16, 992. [Google Scholar] [CrossRef] [PubMed]
- Abdelwahab, S.; Hamdaoui, B.; Guizani, M.; Znati, T. Cloud of things for sensing-as-a-service: Architecture, algorithms, and use case. IEEE Internet Things J. 2016, 3, 1099–1112. [Google Scholar] [CrossRef]
- Dinh, T.; Kim, Y. Information centric sensor-cloud integration: An efficient model to improve wireless sensor networks’ lifetime. In Proceedings of the 2017 IEEE International Conference on Communications (ICC), Paris, France, 21–25 May 2017. [Google Scholar]
- Dinh, T.; Kim, Y. An efficient sensor-cloud interactive model for on-demand latency requirement guarantee. In Proceedings of the 2017 IEEE International Conference on Communications (ICC), Paris, France, 21–25 May 2017. [Google Scholar]
- Sen, A.; Madria, S. Risk assessment in a sensor cloud framework using attack graphs. IEEE Trans. Serv. Comput. 2017, 10, 942–955. [Google Scholar] [CrossRef]
- Misra, S.; Singh, A.; Chatterjee, S.; Obaidat, M.S. Mils-cloud: A sensor-cloud-based architecture for the integration of military tri-services operations and decision making. IEEE Syst. J. 2016, 10, 628–636. [Google Scholar] [CrossRef]
- Dinh, T.; Kim, Y.; Lee, H. A location-based interactive model of internet of things and cloud (IoT-Cloud) for mobile cloud computing applications. Sensors 2017, 17, 489. [Google Scholar] [CrossRef] [PubMed]
- Zhu, C.; Leung, V.C.M.; Wang, K.; Yang, L.T.; Zhang, Y. Multi-method data delivery for green sensor-cloud. IEEE Commun. Mag. 2017, 55, 176–182. [Google Scholar] [CrossRef]
- Fazio, M.; Puliafito, A. Cloud4sens: A cloud-based architecture for sensor controlling and monitoring. IEEE Commun. Mag. 2015, 53, 41–47. [Google Scholar] [CrossRef]
- Open Sourense IoT Cloud. Available online: https://sites.google.com/site/opensourceiotCloud/ (accessed on 9 May 2018).
- Thingspeak. Available online: https://www.thingspeak.com/ (accessed on 10 March 2018).
- DIGI. Available online: http://www.digi.com/ (accessed on 6 March 2018).
- Kovatsch, M.; Lanter, M.; Shelby, Z. Californium: Scalable cloud services for the internet of things with CoAP. In Proceedings of the International Conference on the Internet of Things (IOT′14), Cambridge, MA, USA, 6–8 October 2014. [Google Scholar]
- Available online: https://www.heroku.com/ (accessed on 10 April 2018).
- Available online: http://www.kinvey.com/ (accessed on 16 May 2018).
- Available online: http://parseplatform.org/ (accessed on 16 May 2018).
- Available online: http://Cloudinary.com/ (accessed on 14 May 2018).
- Available online: https://console.ng.bluemix.net/ (accessed on 14 May 2018).
- Pflanzner, T.; Kertesz, A. A survey of IoT cloud providers. In Proceedings of the 2016 39th International Convention on Information and Communication Technology, Electronics and Microelectronics (MIPRO), Opatija, Croatia, 30 May–3 June 2016. [Google Scholar]
- Guo, S.; Zhong, Z.; He, T. FIND: Faulty node detection for wireless sensor networks. In Proceedings of the 7th ACM Conference on Embedded Networked Sensor Systems (SenSys 2009), Berkeley, CA, USA, 4–6 November 2009. [Google Scholar]
- Krishnamachari, B.; Sitharama, I. Distributed Bayesian algorithms for fault-tolerant event region detection in wireless sensor networks. IEEE Trans. Comput. 2004, 53, 241–250. [Google Scholar] [CrossRef]
- Jadav, P.; Babu, V.K. Fuzzy logic based faulty node detection in wireless sensor network. In Proceedings of the 2017 International Conference on Communication and Signal Processing (ICCSP), Chennai, India, 6–8 April 2017. [Google Scholar]
- Ahmad, S.; Hang, L.; Kim, D.H. Design and implementation of cloud-centric configuration repository for DIY IoT applications. Sensors 2018, 18, 474. [Google Scholar] [CrossRef] [PubMed]
- Aziz, H.; Ridley, M. Real-time web applications driven by active browsing. In Proceedings of the 2017 Internet Technologies and Applications (ITA), Wrexham, UK, 12–15 September 2017. [Google Scholar]
- Rasslan, M.; Nasreldin, M.; Elkabbany, G.; Elshobaky, A. On the security of the sensor cloud security library (SCSlib). J. Comput. Sci. 2018, 14, 793–803. [Google Scholar] [CrossRef]




















| Component | Characterization |
|---|---|
| Hardware | Raspberry Pi3 Model B |
| Operating System | Android Things 0.4 |
| Memory | 1 GB |
| Server | IoTivity Server |
| Resources | Temperature, Humidity, Pressure |
| IDE | Android Studio 2.3.1 |
| Library and Framework | IoTivity (ARM), bmx280 |
| Programming Language | Java |
| Component | Characterization |
|---|---|
| Operating System | Linux AWS EC2 Compute Node |
| IDE | Eclipse Luna (4.4.2) |
| Server | Apache Tomcat |
| Database Management System (DBMS) | MySQL |
| Library and Framework | IoTivity (Linux), dbutils, gson, mysql-connector |
| Programming Language | Java |
| Component | Characterization |
|---|---|
| Operating System | Linux AWS EC2 Compute Node |
| IDE | WebStorm (2017.1.4) |
| Browser | Google Chrome, Firefox, Safari, IE |
| Library and Framework | Bootstrap, JQuery |
| Programming Language | HTML, CSS, JavaScript |
| Resource | Verb | Action | Response Code |
|---|---|---|---|
| /UserLogin?username=?&password=? | GET | User Sign In | 200/OK |
| /UserReg?username=?&password=? | POST | User Sign Up | 201/Created |
| /getDevice | GET | Device Info | 200/OK |
| /updateDevice&name=?&id=? | PUT | Update Device | 201/Created |
| /getResource&id=? | GET | Resource Info | 200/OK |
| /getEp&ins=? | GET | Endpoint Info | 200/OK |
| /getRt&ins=? | GET | Resource Type Info | 200/OK |
| /getIf&ins=? | GET | Interface Info | 200/OK |
| /getData&ins=? | GET | Data Info | 200/OK |
| Name | Open-Source | Hosting | Protocols | Remote Access | Data Store | Programming Language | Sensor Detection | Visualization |
|---|---|---|---|---|---|---|---|---|
| Bluemix | No | Closed | MQTT | Yes | Yes | Many | Yes | Yes |
| Parse | Yes | Open | REST | Yes | Yes | JS | No | No |
| Senshare | No | Closed | REST | Yes | Yes | Java | No | Yes |
| CoAP-based Cloud | Yes | Open | CoAP | Yes | Yes | Java | No | No |
| LEONORE | No | Closed | REST | Yes | Yes | Java, C | No | Yes |
| Heroku | No | Closed | MQTT | Yes | Yes | Many | No | No |
| Kinvey | No | Closed | REST | Yes | Yes | JS | No | No |
| CloudFoundry | Yes | Open | REST | Yes | Yes | Many | No | No |
| IoTCloud | Yes | Closed | REST | Yes | Yes | Many | No | Yes |
| ThingSpeak | Yes | Closed | REST | Yes | Yes | Many | No | Yes |
| DIGI | No | Closed | REST, Zigbee | Yes | Yes | Many | No | Yes |
| Mils-Cloud | No | Closed | REST | Yes | Yes | Many | No | Yes |
| Cloud4sens | No | Open | REST, Zigbee | Yes | Yes | Many | No | Yes |
| Proposed platform | Yes | Open | REST | Yes | Yes | Java, JS | Yes | Yes |
© 2018 by the authors. Licensee MDPI, Basel, Switzerland. This article is an open access article distributed under the terms and conditions of the Creative Commons Attribution (CC BY) license (http://creativecommons.org/licenses/by/4.0/).
Share and Cite
Hang, L.; Jin, W.; Yoon, H.; Hong, Y.G.; Kim, D.H. Design and Implementation of a Sensor-Cloud Platform for Physical Sensor Management on CoT Environments. Electronics 2018, 7, 140. https://doi.org/10.3390/electronics7080140
Hang L, Jin W, Yoon H, Hong YG, Kim DH. Design and Implementation of a Sensor-Cloud Platform for Physical Sensor Management on CoT Environments. Electronics. 2018; 7(8):140. https://doi.org/10.3390/electronics7080140
Chicago/Turabian StyleHang, Lei, Wenquan Jin, HyeonSik Yoon, Yong Geun Hong, and Do Hyeun Kim. 2018. "Design and Implementation of a Sensor-Cloud Platform for Physical Sensor Management on CoT Environments" Electronics 7, no. 8: 140. https://doi.org/10.3390/electronics7080140
APA StyleHang, L., Jin, W., Yoon, H., Hong, Y. G., & Kim, D. H. (2018). Design and Implementation of a Sensor-Cloud Platform for Physical Sensor Management on CoT Environments. Electronics, 7(8), 140. https://doi.org/10.3390/electronics7080140

