Abstract
Property-driven hardware verification provides a promising way to uncover design vulnerabilities. However, developing security properties that check for highly concealed security vulnerabilities remains a significant challenge. In this paper, we propose a scheme, called HT-PGFV, to implement hardware Trojan security property assertion automatic generation and formal security verification for Trojan-infected designs. In our scheme, we develop a hardware Trojan security property assertion generation method for automated hardware which can extract hardware Trojan security properties from Trojan-infected designs by performing the three main steps of Trojan-infected signal identification based on feature matching, influence-cone-analysis-based Trojan path identification, and information flow trace mining, and formulate them as SystemVerilog assertions. In addition, we develop a formal security verification method based on information flow analysis which can formally verify hardware Trojan security properties and detect hardware Trojans violating information flow security policies by checking the security of information flows via our developed RT-level hardware information flow security models. The proposed method is demonstrated on several Trojan benchmarks from Trust-Hub. Experimental results show that our scheme can generate hardware Trojan security property assertions for Trojan-infected designs and detect information leakage and functionality change hardware Trojans activated by external inputs or internal conditions.
1. Introduction
Digital hardware components found in personal computers, commercial facilities, basic infrastructures, or even military weapons are facing increasing security threats [1]. Security vulnerabilities (such as side channels, insecure debug ports, hardware Trojans, etc.) in these build blocks can be exploited by adversaries to induce sensitive information leakage, unprivileged access, unlawful tampering, or even permanent damage, etc. [2]. Property-driven security verification provides a promising way to uncover such potential security vulnerabilities [3,4]. The critical part of the property-driven security verification method is the generation of security properties that conform to design security specifications and design implementations, enabling the design’s unexpected security behaviors and potential security vulnerabilities to be uncovered through simulation or formal verification. However, security property development is a tough task because of the following difficulty: it requires designers to represent abstract security behaviors in formal language, e.g., linear temporal logic (LTL) and property specification language (PSL). Even for designers with in-depth security expertise, manually developing security properties can be error prone and time consuming, or have limited coverage [5]. This gives rise to the need for an automated framework that can generate a set of security properties to formally check hardware security and detect design vulnerabilities.
Early attempts to generate security properties in terms of the degree of automation can be broadly divided into two categories: semi-automatic and fully automatic. The shortcoming of the semi-automated security attribute generation methods is that they require the testers to manually modify or check the generated security properties [6,7]. The fully automatic security property generation methods can relieve testers of their workloads and automate the extraction of security properties through dynamically and statically analyzing the design’s structure and execution data [8,9,10,11,12]. Most fully automatic security property generation methods can be categorized into three groups: static, dynamic, and hybrid static and dynamic. While static methods have advantages in terms of accuracy, they lack scalability when dealing with larger designs. While dynamic approaches solve scalability problems, they suffer from high computational complexity and also require a large number of simulations to offset the low coverage due to insufficient data. The hybrid approach [13,14,15] combines static and dynamic analysis to achieve the best trade-off between accuracy and scalability. At present, the most representative hybrid method is a combination of static simulation and invariant inference. For example, ASAX [13] uses Daikon, a tool that observes the value that the program computes and then reports likely invariants that were true over the observed executions to infer invariants from simulation traces, and then generates a security property by mapping defined templates. However, invariant inference to the simulation trace of the entire design can lead to possible spuriousness in comparison to verification goals. For another example, refs. [14,15] employ cone of influence analysis to prevent the invariant inference from generating assertions unrelated to verification goals. However, invariant inference-based security property assertion methods heavily rely on a large number of simulation data. Insufficient testing stimulus may result in false positives. In addition, the existing methods do not provide the ability to identify secure assets and need to be manually specified by the testers. Next, the main limitation of existing methods is that they are based on function models, making it often difficult to describe abstract security behaviors (confidentiality and integrity) with functional parameters.
To address their limitations, we develop a security-aware hardware Trojan security property generation and formal security verification scheme, namely HT-PGFV, which provides a hardware Trojan security property assertion generation method for Trojan-infected designs and a formal security verification method for hardware Trojan detection based on information flow analysis. Our hardware Trojan security property assertion generation method provides a static and dynamic way to identify hardware Trojans and generate hardware Trojan security property assertions for Trojan-infected designs. It uses CDFG-based static graph search analysis and dynamic trace data-based statistic analysis to match hardware Trojan features and identify Trojan-infected signals. Then, it uses influence cone analysis to identify Trojan paths and security assets. Next, it uses a decision-tree-based security property assertion miner to mine the information flow traces of the Trojan path and generate hardware Trojan security property assertions formulated by security-related parameters. Our formal security verification method based on information flow analysis provides a formal way to check the security of hardware designs. It allows testers to use advanced assertion-based verification tools to detect the presence of hardware Trojans by verifying the generated hardware Trojan security property assertions on RT-level hardware information flow security models and checking some important security policy (confidentiality and integrity) violations. Specifically, the main contributions of this paper are as follows:
- Proposal of a security-aware hardware Trojan security property generation and formal security verification scheme, HT-PGFV, which combines the security property assertion automatic extraction technique with the hardware formal security verification technique to check design security and detect potential hardware Trojans in hardware designs.
- Provision of an automatic hardware Trojan security property assertion generation method which adopts a combination of static and dynamic methods to extract hardware Trojan security property assertions represented by security-related parameters from hardware designs in four steps: static and dynamic hardware feature matching of Trojan-infected signals, Trojan path identification based on influence cone analysis, hardware information flow tracking data extraction, and decision-tree-algorithm-based data mining.
- Provision of a hardware formal security verification method based on information flow analysis which integrates hardware information flow analysis into the EDA test and verification flow and uses an advanced hardware formal verification tool to detect hardware Trojans by verifying the generated hardware Trojan security property assertions on RT-level hardware information flow security models and checking information flow security policy violations.
The remainder of the paper is organized as follows: Section 2 reviews works related to property assertion generation. Section 3 introduces the fundamentals of control data flow graphs, the decision tree algorithm, and hardware information flow analysis. Section 4 introduces our threat model. In Section 5, we introduce our scheme, HT-PGFV. Section 6 elaborates on the details of the implementation of the hardware Trojan security property assertion automatic extraction method. In Section 7, we present our hardware Trojan detection method based on information flow security verification. Section 8 demonstrates the proposed framework for hardware Trojan security property assertion automatic extraction and detection. Section 9 compares our works with other methods. We conclude the paper in Section 10.
2. Related Work
2.1. Automatic Assertion Extraction
2.1.1. Static Methods
Static methods mainly use the code analysis technique and simulation and verification technique to extract property assertions from hardware designs. Hekmatpour et al. present a block-level assertion generation method based on structural analysis [8]. This method analyzes the design HDL, tags the verification-relevant HDL constructs, and then selects a best-fit assertion schema for each class of tagged construct to generate an assertion description. However, this method relies on the tester’s experience to select an appropriate assertion schema for the tagged construct. Malburg et al. present a technique to automatically generate SystemVerilog assertions using dynamic dependency graphs [10]. It first uses simulation tools to generate simulation runs for small user cases and create dynamic dependency graphs (DDGs) for the simulation runs. Then, it utilizes the DDGs to create a symbolic initial set of potential properties and combines them with the simulation cases to abstract a temporal behavior assertion. However, this method is not suitable for dealing with highly concealed security vulnerabilities, such as Trojans, which are difficult to activate due to a small number of test cases. AGILE [5] provides an automatic assertion generation mechanism for information leakage security vulnerabilities. It divides information leakage security vulnerabilities into unintentional scenarios and intentional scenarios (hardware Trojan). For unintentional scenarios, it first uses influence cone analysis to identify the data path related to the specified target signal and then maps the identified data path to a defined template to create assertions. For intentional scenarios, it first uses the coverage-guided test generation technique to identify hard-to-activate signals from the execution trace and then maps them to another defined template to generate assertions. However, this approach is highly complex due to the use of iterative formal verification to perform template mapping.
2.1.2. Dynamic Methods
Dynamic methods mainly use invariant analysis techniques to infer values that satisfy a set of property templates and generate assertions. The most representative works are IODINE [11], Dianosis [16], Inferno [17], A-TEAM [18], and ASAX [13]. IODINE first uses simulators to generate simulation traces, then develops a set of analyzers (e.g., the OneHot Analyzer, Mutex Analyzer, State Analyzer, Req-Ack Analyzer, Scoreboard Analyzer, etc.) to analyze in a multi-pass manner the simulation traces to infer invariants, and then uses a confidence metric to eliminate invariants which may be coincidences due to inadequate testing. However, the confidence metric mechanism requires testers to specify a cut-off value and select the most likely inferred invariants. In addition, it reports likely invariants by searching a limited catalog of preset properties. Inferno is a solution capable of automatically extracting semantic information from a design’s interface via simulation information. It first analyzes a simulation trace and its corresponding source code to infer protocol and transaction diagrams and then generates assertions by checking whether the behaviors of unapproved transactions adhere to a set of approved transactions. However, using Inferno to generate a usable assertion requires maintaining a set of approved transactions. A-TEAM uses an association rule mining algorithm, Apriori, to extract propositions from DUV execution traces and then uses a template mapping technique to generate generic LTL assertions. However, using this approach may result in generating assertions that are not relevant to the verification goals.
2.1.3. Hybrid Static and Dynamic Methods
Hybrid static and dynamic methods mainly combine static analysis techniques with dynamic invariant detection or data mining to generate assertions. GoldMine [12] involves a combination of data mining and static analysis of the register-transfer-level (RTL) design. It uses a decision-tree-based supervised learning algorithm to mine candidate assertions from simulation traces and then employs a formal verification engine to filter out the spurious candidates. However, this approach also has the problem of potentially creating assertions that are not related to the verification goal. Hertz et al. improved GoldMan by using influence cone analysis to extract simulation execution traces that could feasibly affect the signal of interest [19]. Refs. [14,15] also combine the influence cone analysis and data miner to mine PSL assertions. Unlike GoldMan, this method applies two complementary modalities (CodeSurfer [20] for addressing the case where the DUV source code is available, TANE [21] for addressing the case were the DUV source code is not available) to extract the influence cones of the input design. However, both methods require testers to manually specify target signals for the cone of influence analysis. ASAX provides a hardware Trojan security property assertion generation method. This method first selects low controllability as an important feature for hardware Trojans to label hardware-Trojan-infected signals by analyzing execution traces, then uses the invariant inference tool Daikon to infer invariants, and finally maps them to a set of predefined temporal patterns to create the PSL-represented security assertions. However, the generated assertion is described by functional variable parameters, resulting in the representation of the assertion being relatively complex and difficulty in intuitively describing the security behavior of the hardware Trojan.
To summarize, existing automatic assertion extraction methods focus on generating property assertions that are expressed in functional variable parameters. The description of assertions is often complex and it is difficult to describe security breaches directly from security perspectives such as confidentiality and integrity perspectives. In addition, most methods do not have the ability to identify security assets and target signals and require the tester to manually specify them. In this paper, we combine static and dynamic multiple hardware Trojan feature matching analysis with influence cone analysis to improve the accuracy of Trojan-infected signal identification and identify security assets and target signals. Additionally, we leverage the IFT-based hardware information security model and information flow analysis to generate information flow property traces, which can be delivered to the miner for the mining of security property assertions with information flow security-related parameters. These security property assertions can be integrated with the assertion-based verification technique to formally verify the security of hardware designs and detect hardware Trojans by checking important security policy (e.g., confidentiality and integrity) violations.
2.2. Hardware Security Verification
Existing hardware security verification methods can be categorized into two groups: methods based on theorem proving and methods based on model checking. The methods based on theorem proving first require testers to translate hardware designs in hardware description language (VHDL and Verilog) into new formal designs and then use proof tactics supported by provers to prove theorems associated with the verification goals to check design security. For example, Jin et al. present PCH-IP [22] and PCH [23], which use interactive theorem prover Coq to rewrite HDL designs, and develop a proof for data secrecy protection, prevention of malicious circuit insertion, and hardware security verification, etc. However, interactive theorem proofs require in-depth formal language expertise and require a significant amount of work to develop. Methods based on model checking are required to represent the Verilog/VHDL code of hardware and design specifications or security specifications (property assertions) as a transition system and a temporal logic and then the state space of the model to find out whether the specified properties are satisfied. For example, Ngo et al. [24] created a Hardware Property Checker (HPC) which can verify property specification language (PSL)-represented properties and capture hardware Trojans’ behaviors. However, there is a risk of state explosion to some extent in model checking. Both approaches have their strengths and weaknesses. The purpose of this paper is to construct a hardware security verification method that can be combined with assertion-based verification technology, so we use model checking and select the commercial test and verification tools that are widely used in EDA flow to perform verification.
3. Preliminaries
To better understand the proposed scheme (HT-PGFV), we briefly cover the fundamentals of control and data flow graphs (CDFGs), the decision tree algorithm, and hardware information flow analysis.
3.1. Control and Data Flow Graph
A CDFG is a directed acyclic graph which is used to represent both control flows and data flows in a program [25]. CDFGs can be represented in different formats, but are generally made up of nodes and directed edges. Constructing a CDFG for a design first requires the preprocessing of the source code (known as Verilog or VHDL) to an abstract syntax tree (AST) through lexical and syntactic analysis and then traverses the AST to create nodes and draw edges according to the dependency relationships between the nodes, as shown in Figure 1. The nodes in a CDFG can be broadly divided into four categories: operation nodes, calling nodes, control nodes, and storage nodes [26]. Operational nodes are responsible for arithmetic, logical, or relational operations; call nodes are responsible for calling sub-functions or submodules; control nodes are responsible for possible execution branch operations such as conditionals and loop constructs; and storage nodes are responsible for assignment operations associated with variables and signals. The directed edges are used to bridge nodes and are responsible for representing the transfer direction of a value or control from one node to another.
Figure 1.
The general flow of CDFG construction.
3.2. Data Mining Based on the Decision Tree Algorithm
The decision tree algorithm for data mining is a rule induction data mining algorithm that can infer rules represented in the form of implication relations by constructing a decision tree [27]. Decision trees are representative tree structures composed of nodes and branches. Nodes in a decision tree can be categorized into three main types: root nodes, internal nodes, and leaf nodes. The root node is the topmost node in the tree and is the starting point for decision-making and dataset partition. Each internal node represents a judgment or test on an input feature. Each leaf node represents an ultimate prediction such as a class label for classification or a numerical value for regression. Branches connecting internal nodes with leaf nodes or other internal nodes represent decision rules. A decision tree is built recursively: beginning at the root node, an input feature is chosen to calculate information gain or impurity for classification or regression; the complete dataset (i.e., root node) is split into sub-datasets (i.e., internal nodes) according to the outcome of the feature test; the aforementioned procedure is repeated until a halting condition is fulfilled, generally when a minimal number of data points in a node or a predetermined tree depth has been attained, or when there is a lack of additional information gained from splits, etc.; when a halting condition is satisfied, the decision-making process is terminated and the ultimate judgment or forecast is represented as leaf nodes.
3.3. Hardware Information Flow Analysis
Hardware information flow analysis provides a formal way to model hardware security behaviors and formulate security properties [28]. It is implemented in two steps, as shown in Figure 2. First of all, testers allocate each signal a security label that indicates the security property of the signal, and then use an information flow tracking technique according to a specific security label propagation strategy to construct an information flow tracking logic (IFT logic) for an original design. The precision of IFT logic is associated with the security label propagation rule employed and the granularity of the security labels. In general, information flow tracing logic built with fine-grained security labels and a precise security label propagation strategy can accurately capture all the logic information flows within the design but incur more additional overhead. The information flow tracing logic built with coarse-grained security labels and a conservative security label propagation strategy can quickly capture logic information flows within the design but may produce false positives. Next, after building information flow tracking logic for the designs, testers partition the designs into different security regions and mark untrusted or secret data with tainted security labels to check illegal data flows between the different security regions using simulation, emulation, or formal verification [29]. If data marked with the confidential/untrusted property flow to unclassified/trusted regions, it indicates that the original design has security vulnerabilities that violate the information flow security policy [30].
Figure 2.
Hardware information flow analysis.
4. Threat Model
Hardware Trojans are malicious logic circuits that can be exploited by attackers to change the circuit’s functionality, degrade performance, leak sensitive information, etc. In terms of activation mechanisms, hardware Trojans can be divided into two categories, always-on hardware Trojans and hardware Trojans with conditional activation, as shown in Figure 3. Always-on hardware Trojans are always activated and thus can be uncovered by extensive functional tests during the conventional design verification flow. Conditionally activated hardware Trojans, especially hard-to-activate hardware Trojans, usually remain dormant unless their activation conditions are satisfied and thereby can evade extensive functional tests. In this work, we focus on security property assertion generation and verification for Trojan-infected hardware designs during the early design and verification phases. We hypothesize that the given hardware designs may contain hard-to-activate hardware Trojans that can be activated by fixed execution time, internal conditions, and external user inputs to leak secret data or change functionality. To perform our methods, we also assume that we have access to the given hardware designs.
Figure 3.
Hardware Trojan classification.
5. Methodology
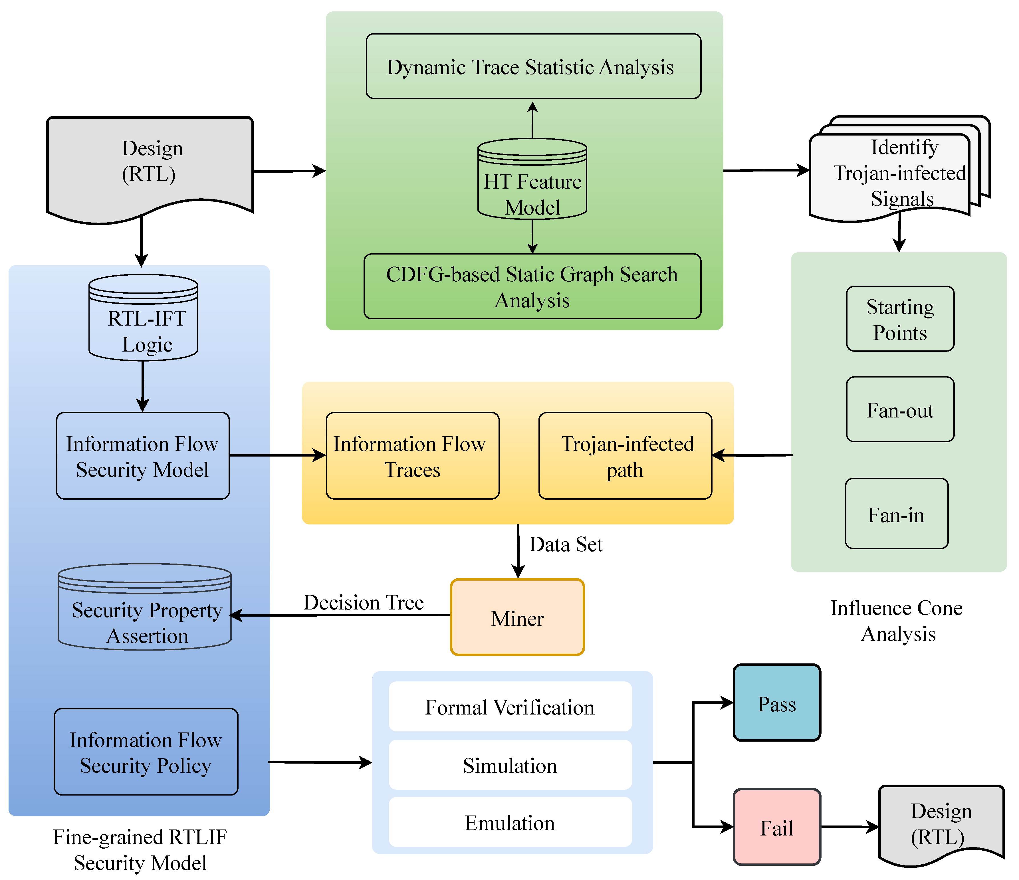
The proposed scheme, HT-PGFV, contains two parts: hardware Trojan security property assertion generation and hardware security verification based on information flow analysis, which is shown in Figure 4 in detail. To generate hardware Trojan security property assertions for Trojan-infected designs, we first use CDFG-based static graph search analysis and dynamic trace data-based statistic analysis to match four features to identify Trojan-infected signals. Then, we select the identified Trojan-infected signals as starting points and use influence cone analysis with a fan-in and fan-out search to search for the whole Trojan-infected path. Next, we model hardware designs as a fine-grained RT-level information flow security model and produce information flow traces associated with the Trojan-infected path through simulation. Finally, we use an assertion miner based on the decision tree algorithm to mine information flow traces to generate the hardware Trojan security property assertions. The developed hardware Trojan security property assertions are formulated using the security parameters of the information flow security model. We can bundle them with the constructed fine-grained RT-level information flow security model and deliver them to formal verification tools to verify the hardware security and detect hardware Trojans by checking information flow security policy violations. If the verification fails, it indicates that the design implementation violates the information flow security policies, which provides evidence to identify hardware Trojans.
Figure 4.
The proposed scheme (HT-PGFV).
6. Hardware Trojan Security Property Assertion Generation and Verification
6.1. Hardware Trojan Feature Model
In contrast to always-on hardware Trojans, the activation conditions of hard-to-activate hardware Trojans are designed as rare events. Their features can be formulated from the point of view of the implementation structure and static and dynamic execution of the hardware Trojan trigger logic, as shown below.
- Feature 1 (Large Self-Loop): To save design resources as much as possible, Trojan-free circuits for counting, state control, or frequency demultiplication are typically designed as relatively small self-loops. In contrast, Trojan-infected circuits for delaying activation are usually designed as a larger self-loop. For example, the Trojan benchmark AES-T1200 in Trust-Hub [31] designs the trigger logic using a 20-bit counter that can delay activation beyond millions of clock cycles, as shown in Figure 5.
Figure 5. Large self-loop structure. - Feature 2 (High In-Degree): The degree represents the number of edges directly connected to a node and is often used to assess the importance of this node in a topology. The in-degree of a node refers to the number of edges pointing to this node, while the out-degree of a node refers to the number of edges that point to other nodes from this node. Most genuine nodes (i.e., Trojan-free signals) are assigned or computed with only a small number of signals or constant values, whereas Trojan-infected signals, especially the trigger signal in trigger logic, are assigned or computed with a large number of signals or constant values. Consequently, the in-degree of Trojan-infected signals is typically larger than the in-degree of genuine signals. For example, the Trojan benchmark AES-T800 in Trust-Hub designs an internal condition-based hardware Trojan where the in-degree of the trigger signal is equal to 4 since its activation has been affected by four internal registers, as shown in Figure 6.
Figure 6. In-degree of trigger signal. - Feature 3 (Low Branch Execution Probability): Nodes with multiple successors have probabilities associated with each outgoing edge. These are called branch execution probabilities. In Trojan-infected designs, Trojan-infected nodes tend to have lower branch execution probabilities than genuine nodes since their activation conditions are rare events. For example, Table 1 and Figure 7 exhibit the design of a Trojan trigger logic with four branches to enable a trigger signal. The branch execution probability of each branch can be calculated using Equation (1):where True_COND and N represent the number of true conditions and the bit widths of the conditional variables, respectively. Therefore, the branch execution probability of this trigger signal is 0.00195, close to zero and much lower than the branch execution probability of other genuine signals.
Table 1. Example of branch execution probability.
Figure 7. Branch execution probability.
- Feature 4 (Low Switching Rate): The switching rate indicates the number of signal flips in a unit of time. It can be calculated using Equation (2):where represents the number of flips for each signal in simulation traces, and T represents the total clock cycles. If the switching rate of a signal is high, this signal is more active during execution. Conversely, this signal is less active during execution. Since hardware Trojan trigger signals remain inactive, their switching rates are often much lower than other signals. For example, the switching rate of the trigger signal in the benchmark AES-T800 is equal to 0.001 through statistics and is much lower than other genuine signals.
In the next paragraphs, we use CDFG-based static graph search analysis and dynamic trace data-based statistic analysis to match these four features to identify Trojan-infected signals in the given RT-level hardware designs.
6.2. Trojan-Infected Signal Identification
6.2.1. CDFG-Based Static Graph Search Analysis
CDFG-based static graph search analysis is used to identify Trojan-infected signals with a large self-loop, high in-degree, and low branch execution probability. The whole CDFG-based static graph search analysis consists of a front-end and a back-end. The front-end is used to generate a CDFG of the hardware design, while the back-end is used to implement feature matching.
Algorithm 1 shows the workflow of the front-end, where it first uses Pyverilog, a Python-based Verilog HDL hardware design processing toolkit, to convert the input Verilog file into an AST then traverse the AST to create nodes and draw edges according to the dependency relationships between the nodes in the control flow statements (if-else, case, etc.) and data flow statements (non-blocking assignment and blocking assignment) [32]. The generated CDFG comprises value nodes, decision nodes, operation nodes, super nodes, and directed edges. Value nodes are responsible for representing constant values, internal wire/reg signals, input/output ports, etc. Decision nodes are responsible for representing decisions to be made. Operation nodes are responsible for representing arithmetic, logical, or relational operations. Super nodes are responsible for representing a data flow or a control flow subgraph that is controlled by the preceding control flow. Directed edges are responsible for representing the dependence relationship between any two nodes. For example, Figure 8 shows a simple RTL code and its CDFG representation, where signals rst, state, a, b, c, and out and constant values 1 and 8’hff are represented as value nodes with a blue solid square; both the equivalent operator “==” and logical operator “&” are represented as operation nodes with a pink solid circle; two decisions are represented as decision nodes with a yellow triangle; and control flows and data flows are represented as edges with red and black dashed lines, respectively.
| Algorithm 1 CDFG Extraction |
|
Figure 8.
Example of the RTL control and data flow graph.
On the back-end, we build a feature matching algorithm to identify Trojan-infected signals, as shown in Algorithm 2. Specifically, it traverses the CDFG and calculates the bit width of non-input value nodes and the in-degree and branch execution probability of other value nodes. If the bit width of any non-input value node is greater than a self-defined threshold, this value node will be judged to be in a large self-loop, and then it and its successor nodes may be Trojan-infected signals. Similarly, if the in-degree of any value node is greater than our defined in-degree threshold, this value node may be a Trojan-infected signal. If there is a maximum difference in the execution probability between any node and its preceding value nodes, this value node may be a Trojan-infected signal.
| Algorithm 2 Identifying Signals With Features 1–3 |
|
6.2.2. Dynamic Trace Data-Based Statistic Analysis
The dynamic trace data-based statistic analysis is used to identify Trojan-infected signals with low switching rates. The quantity of simulation traces often directly affects the accuracy of low switching signal identification. Considering the trade-off between test coverage and test overhead, we randomly generate 1000 sets of stimuli for simulation. After that, we statistically count each signal’s switching rate and use a self-defined switching rate threshold to pick out Trojan-infected signals from a mass of genuine signals, as shown in Algorithm 3. Since the switching rate of the Trojan-infected signals is much lower than that of the genuine signals, the outstanding switching rate threshold should be between the minimum switching rate for all genuine signals and the maximum switching rate for all Trojan-infected signals. Thus, we extensively test Trust-Hub hardware Trojan benchmarks and find that when the switching rate threshold is set as 0.001, or the top 1% of a switching rate sequence, almost all cases can be covered.
6.2.3. Threshold Selection
The selection of thresholds directly affects the accuracy of the feature matching. Table 2 shows all the thresholds we use. They are determined based on the analysis of hardware Trojan features and the statistical results of extensive tests [33,34,35,36]. Specifically, if one hardware Trojan is triggered by a specific time or several clock cycles, its activity needs to be delayed for at least 1 million clock cycles to evade intensive functional testing and verification. Similarly, if a hardware Trojan is activated by user inputs or internal states, at least three or more signals are required to construct a rare event. Upon this analysis, we can perform extensive testing for hardware Trojans and utilize statistical analysis to construct feature intervals and natural breakpoints between feature intervals to find a threshold [37]. For example, we choose the Trust-Hub hardware Trojan benchmarks and conduct extensive testing and statistical analysis. The statistical results of 100 groups show that signal switching rates mainly concentrate in three intervals, i.e., 1-0.1, 0.1-0.001, and 0.001-0. When the testing extends to 1000 groups or more, the switching rate per signal tends to be stable, and its fluctuation can exceed no more than 0.001. From the perspective of interval distribution, an interval of 0.1-0.01 is missing here, and the switching rates of most signals are concentrated in the two intervals of 1-0.1 and 0.1-0.001. Therefore, 0.001 can be considered as a natural breakpoint. By examining the signals in the interval 0-0.001, we find that all the signals in this interval belong to Trojan infection signals. Therefore, we can determine that the interval breakpoint 0.001 is the switching rate threshold.
| Algorithm 3 Identifying Signals With Feature 4 |
|
Table 2.
The self-defined thresholds.
Both CDFG-based static graph search analysis and dynamic trace data-based statistic analysis can identify a group of Trojan-infected signals. However, each of them may produce false positives or even false negatives. Thus, we statically count the frequency of occurrence for each signal in the two groups and select signals with the highest frequency of occurrence as Trojan-infected signals. The Trojan-infected signals ultimately selected are extremely few in most cases and are nearly associated with the trigger logic of the hardware Trojan.
6.3. Trojan-Infected Path Identification
The CDFG-based static graph search analysis and dynamic trace data-based statistic analysis can identify discrete Trojan infection signals but not the entire Trojan path. Thus, we employ influence cone analysis to uncover the dependency relationships between the identified Trojan-infected signals and perform fan-in and fan-out searches on the design’s CDFG. For ease of illustration, we define the signals that hold secret/untrusted data as the source points (or source nodes) and the signals that eventually perform attacks as the sink points (or sink nodes). The entire influence cone analysis is performed in two steps, as shown in Algorithm 4. Specifically, it first uses a Trojan-infected signal as a starting node and performs a fan-out search, as shown in the blue cone area in Figure 9. When the searched nodes are leaf nodes (i.e., outputs), the search is terminated and the algorithm returns these nodes as the sink nodes (lines 2–8). Then, it uses the sink nodes as the starting nodes and performs fan-in searches, as shown in the colorless cone area in Figure 9. When the searched nodes are the neighborhood nodes of Trojan-infected signals, the fan-in search is terminated and the algorithm outputs these nodes as the source point (lines 14–16).
| Algorithm 4 Cone of Influence Analysis |
|
Figure 9.
Influence cone analysis.
6.3.1. Information Flow Simulation Traces Generation
Hardware information flow analysis provides a reliable way to produce information flow simulation traces for a given design. It first requires testers to build an IFT circuit for a given design and then specify tainted tags for confidential or untrusted data under the security region partition for testing. Since the source and sink points searched by the influence cone analysis have already helped us to identify secret/untrusted data and checkpoints, it is no longer necessary to perform security regions partition; instead, tagging of the source points with tainted security labels (i.e., each bit of the security label is marked as 1’b1) on the given design’s IFT logic circuit for testing is performed. To avoid false positives, we model the given designs as fine-grained RT-level information flow security models, which use a precise security propagation strategy to propagate security labels from inputs to outputs when the signals marked as tainted have influenced the outputs. The built fine-grained RT-level information flow security models are completely represented in HDL and therefore can be delivered into simulation tools for testing. More details about our fine-grained RT-level information flow security models have already been discussed in our earlier works; thus, we do not go into detail here.
6.3.2. Hardware Trojan Security Property Assertion Miner
The information flow traces generated by simulation under the information flow security model provide a complete dataset. It includes two categories of data related to functional and safety behaviors and their time sequences. Among them, data related to functional behavior and data unrelated to security behavior are useless for security property mining and should be removed. Since the influence cone analysis has already helped us to identify the Trojan path, we can pick out the data only related to the Trojan path to construct a new dataset for security property mining. Our miner is based on the decision tree algorithm, as shown in Algorithm 5. It eventually builds the input data space into a decision tree composed of security labels and the logical relationship between them by data space partitioning. Specifically, E represents the current dataset or data space; V represents feature variables; and P represents a set of propositions. The algorithm first calculates the entropy H of the selected target variable in the current data space E, as shown in line 2. If the entropy H is zero, this data space no longer needs to be split, as shown in lines 3–6. Otherwise, it needs to calculate the conditional entropy of each feature variable at different values (as shown in lines 9–14) and then select a maximum information gain among the conditional entropy of feature variables and the entropy of the target variable to split the current data space into a sub-data space. The above process is repeated until the current data space can no longer be split. Then, the algorithm terminates and returns a decision tree. In the decision tree, each path from the root node to the leaf node can be translated into a hardware Trojan security property assertion described in the SystemVerilog language.
| Algorithm 5 Security Property Mining |
|
7. Hardware Design Security Verification
The hardware Trojan security property assertions are formulated from the perspective of the information flow. Therefore, they can be bundled with fine-grained RT-level information flow security models to verify hardware security and detect hardware Trojans by checking integrity and confidentiality. Specifically, testers tag the confidential or untrusted data with tainted security labels as constraints and put them together with hardware Trojan security property assertions and the fine-grained RT-level information flow security model into the EDA test or verification tools to check illegal information flows between the different security regions. If confidential or untrusted data flow to unclassified or trusted areas, the design has a hardware Trojan that violates the information flow security policy.
8. Experimental Results
8.1. Experimental Setup
In this section, we demonstrate the effectiveness of our proposed scheme in generating security attribute assertions and detecting hardware Trojans. Trust-Hub is the most authoritative hardware Trojan dataset available today. It provides diverse hardware Trojan benchmarks with different activation mechanisms and payload effects. Considering our proposed scheme is designed to address hard-to-detect hardware Trojans, the always-on hardware Trojans are not within our scope. In addition, as the hardware Trojans for performance degradation and denial of service cannot violate integrity and confidentiality, we also do not take them into account. Hence, we select time-based, single-input-based, sequence-input-based, internal-condition-based, confidential information leakage, and changing functionality hardware Trojan benchmarks for our experiments. In our experiments, we first use the dynamic trace data-based statistic analysis and CDFG-based static graph search analysis to identify Trojan-infected signals. We then use the influence cone analysis to pinpoint the Trojan path and security assets. Next, we use simulation to generate information flow traces and deliver them into our assertion miner to generate hardware Trojan security property assertions. Finally, we employ ModelSim and Questa Formal, widely used commercial hardware simulation and formal verification tools, to verify the generated hardware Trojan security property assertions. The verification and simulation results, as shown in Table 3, indicate that the proposed scheme can successfully generate appropriate hardware Trojan security properties for all employ benchmarks and detect them. Due to space limitations, we only use four hardware Trojan representative benchmarks (AES-T400, T800, T900, and T2300) as examples to illustrate how our scheme generates and verifies hardware Trojan security properties.
Table 3.
Verification results for Trust-Hub benchmarks.
8.2. Examples
8.2.1. AES-T400
AES-T400 contains an information-leakage-type hardware Trojan, as shown in Figure 10, which modulates an unused pin (i.e., RF signal Antena) to leak the secret key when a predefined input plaintext 128’hffff_ffff_ffff_ffff_ffff_ffff_ffff_ffff is observed. We put this design into our scheme for assertion generation and verification. Specifically, by performing the CDFG-based static graph search analysis and dynamic trace data-based statistic analysis, a signal Tj_Trig in a module Trojan_Trigger is identified because it remains at “0” for a long time and has the lowest switching rate and branch execution probability of all signals at 0.001 and , respectively. To prove the correction of identification, we define an assertion property TriggerProof-AEST400 to check a counterexample with the signal Tj_Trig being “0”. The verification for this assertion shows that the signal Tj_Trig is “1” when the input state equals 128’hffff_ffff_ffff_ffff_ffff_ffff_ffff_ffff, as shown in Figure 11. It is fully compatible with the Trojan design of AES-T400, and therefore the identified signal Tj_Trig is a genuine Trojan-infected signal. Then, this signal Tj_Trig is used as the starting point of the influence cone analysis to search for the Trojan path. The fan-out and fan-in searches are terminated in an output signal Antena and an input signal key, respectively. Therefore, we build an information flow security model for AES-T400 and simulate it by tagging the signal key as tainted. Next, we use information flow traces to construct a dataset and mine hardware Trojan security property assertions from it. The mining result is shown in the second row and the sixth column of Table 3, where the assertion property TriggerProof-AEST400 sets the security label Antena_t to specify no flows from the confidential key to the unclassified Antena. Finally, we use Questa Formal to verify the assertion property AES_T400 under the information flow security model of AES-T400. The verification results and simulation waves, as shown in Figure 12a,b, indicate that the tainted key flows to the signal Antena. It provides evidence that AES-T400 has a hardware Trojan leaking the secret key to the unclassified area.
Figure 10.
AES-T400 design with a hardware Trojan.
Figure 11.
Trigger signal checking for AES-T400.
Figure 12.
(a) Formal verification result for AES-T400. (b) The wave of the counterexample.
8.2.2. AES-T800
AES-T800 contains an information-leakage-type hardware Trojan, as shown in Figure 13. It is a covert CDMA signal to leak single bits of the secret key through a signal Capacitance over many clock cycles once a fixed input plaintext sequence (state = 128’h3243f6a8885a308d313198a2e0370734, state = 128’h00112233445566778899aabbccddeeff, state = 128’h0, state = 128’h1) is observed, as shown in Figure 13. We process this design according to the flow of our scheme. By performing the Trojan-infected signal identification, a signal Tj_Trig in a module Trojan_Trigger is identified since it has the lowest switching rate, the lowest branch execution probability, and a higher in-degree than all other signals at 0.001, , and 4, respectively. To prove the correction of identification, we define an assertion property TriggerProof-AEST800 to check a counterexample with the signal Tj_Trig being “0”. The verification for this assertion shows that the signal Tj_Trig is “1” when the input state equals 128’h1, as shown in Figure 14. It is fully compatible with the Trojan design of AES-T800, and therefore the identified signal Tj_Trig is a genuine Trojan-infected signal. By performing the influence cone analysis, an output signal Capacitance and an input signal key can be identified. By performing the information flow simulation trace generation and the final security property assertion mining, an assertion property AES_T800 is exported, as shown in the sixth column and the fifth row of Table 3. We use this assertion to verify AES-T800 via its information flow security model. The verification results and simulation waves, as shown in Figure 15a,b, indicate that the tainted key flows to the signal Antena; thus, there is a hardware Trojan that leaks the secret key to the unclassified area.
Figure 13.
AES-T800 design with a hardware Trojan.
Figure 14.
Trigger signal checking for AES-T800.
Figure 15.
(a) Formal verification result for AES-T800. (b) The wave of the counterexample.
8.2.3. AES-T900
AES-T900 also contains an information-leakage-type hardware Trojan which is activated after each 128’hffff_ffff_ffff_ffff_ffff_ffff_ffff_ffff encryption and leaks the secret key to the unclassified Capacitance, as shown in Figure 16. By performing the Trojan-infected signal identification, a signal Tj_Trig in a module Trojan_Trigger is identified since it is involved in a 128-bit loop structure and has the lowest switching rate and the lowest branch execution probability of all signals at 0.001 and , respectively. To prove the correction of identification, we define an assertion property TriggerProof-AEST900 to check a counterexample with the signal Tj_Trig being “0”. The verification for this assertion shows that the signal Tj_Trig is “1” when the signal Counter equals 128’hffff_ffff_ffff_ffff_ffff_ffff_ffff_ffff, as shown in Figure 17. It is fully compatible with the Trojan design of AES-T900, and therefore the identified signal Tj_Trig is a genuine Trojan-infected signal. By performing the influence cone analysis, an output signal Capacitance and an input signal key can be identified. Since AES-T900 has the exact same Trojan payload as AES-T800, we taint the secret key to simulate and mine assertions from the generated information flow traces. The mining results indicate that the mined assertion is exactly the same as AES-T800, as shown in the sixth column and the sixth row of Table 3. Its verification results and simulation waves, as shown in Figure 15a,b, indicate that the tainted key flows to the signal Capacitance.
Figure 16.
AES-T900 design with a hardware Trojan.
Figure 17.
Trigger signal checking for AES-T900.
8.2.4. AES-T2300
AES-T2300 contains a functionality-change-type hardware Trojan which flips the least significant bit to tamper with ciphertexts when two internal rare signals s2[89] and s5[121] are simultaneously high, as shown in Figure 18. In order to detect it, we first generate assertions for AES-T2300. By performing the CDFG-based static graph search analysis and dynamic trace data-based statistic analysis, a signal trigger in a module TSC is identified because it has the lowest switching rate of all signals at 0.001. To prove the correction of identification, we define an assertion property TriggerProof-AEST2300 to check a counterexample with the signal trigger being “0”. The verification for this assertion shows that the signal trigger is “1” when both signals s2[89] and s5[121] equal 1’b0, as shown in Figure 19. It is fully compatible with the Trojan design of AES-T2300, and therefore the identified signal trigger is a genuine Trojan-infected signal. Then, this signal trigger is used as the starting point of the influence cone analysis to search for the whole Trojan path. The fan-out and fan-in searches are terminated in an output signal out[0] and an internal signal trigger, respectively. Therefore, we build an information flow security model for AES-T2300 and simulate it via tagging the signal trigger as tainted. Next, we use information flow traces to construct a dataset and mine hardware Trojan security property assertions. The mining result is shown in the 6th row and the 11th column of Table 3, where the assertion property TriggerProof-AEST400 sets the security label Antena_t to specify no flows from the confidential key to the unclassified Antena. Finally, we use Questa Formal to verify the assertion property AES_T2300 under the information flow security model of AES-T2300. The verification results and simulation waves, as shown in Figure 20a,b, indicate that the untrusted trigger flows to the trusted signal out[0]. It provides evidence that AES-T400 has a hardware Trojan tampering with the ciphertexts.
Figure 18.
AES-T2300 design with a hardware Trojan.
Figure 19.
Trigger signal checking for AES-T2300.
Figure 20.
(a) Formal verification result for AES-T2300. (b) The wave of the counterexample.
9. Discussion
In this section, we compare our scheme with other works. First, we compare our Trojan-infected signal identification method with other similar works [5,33] in terms of recognition rate, time consumption, and memory usage. The comparison results indicate that our method has the highest recognition rate, the shortest time, and minimum memory usage, as shown in Table 4. Our method performs hardware Trojan feature matching and Trojan-infected signal identification on RTL CDFGs, while [33] performs hardware Trojan feature matching on gate-level CDFGs. Therefore, our method only needs to handle a small number of nodes. In addition, our method selects more hardware Trojan features (low switching rate, large loop, high in-degree, low branch execution probability) to identify Trojan-infected signals, while [5,33] only uses one (low switching rate), plus two features (in-and-out degree and large loop) to identify Trojan-infected signals. Therefore, our method can block out interfering signals. Secondly, we compare our assertion miner with other similar works [5,13,32,38] in terms of time consumption, memory usage, and the number of generated assertions. The comparison results indicate that our method can reduce the usefulness assertion and costs the shortest time and minimum memory usage, as shown in Table 5. The reasons are that (1) the use of multiple hardware Trojan feature Trojan-infected signal identification and influence cone analysis helps us to exclude information that is irrelevant to the hardware Trojan; (2) the dataset used for assertion mining is preprocessed and only retains the data related to the Trojan path, avoiding mining irrelevant data. In contrast, other works need to mine assertions from the entire design or its simulation data. It is worth noting that neither this paper nor the existing methods take into account the time and memory costs of the simulation.
Table 4.
Comparisons for Trojan-infected signal identification.
Table 5.
Comparisons for assertion mining.
10. Conclusions
This paper presents a scheme, HT-PGFV, for hardware Trojan security property assertion generation and formal security verification. Our scheme develops an automated hardware Trojan security property assertion generation method which integrates static and dynamic feature matching with fan-in and fan-out search techniques based on influence cone analysis and information flow trace mining to produce hardware Trojan security property assertions from the perspective of information flow for hardware designs. Our scheme also develops a formal hardware security property verification and hardware Trojan detection method which combines information flow analysis and formal verification to formally verify hardware Trojan security properties under the design’s RT-level information flow security models to check hardware Trojans. We selected 11 hardware Trojan benchmarks with 4 activation mechanisms and 2 load effects for testing. Experimental results showed that the proposed scheme not only can generate hardware Trojan security property assertions for selected hardware Trojan benchmarks with lower memory consumption and shorter execution time but also can use formal verification and simulation testing techniques to detect the presence of hardware Trojans through verifying violation of the generated hardware Trojan security properties. In future work, we will gradually scale up testing to improve the general applicability and capability of our scheme. Another future work will attempt to construct security assertion development and verification methods for addressing other security threats, e.g., availability violations.
Author Contributions
Conceptualization, M.Q. and J.L.; methodology, J.L. and W.H.; software, J.L., J.Y. and Z.H.; validation, M.Q. and J.L.; formal analysis, M.Q., J.L. and W.H.; investigation, M.Q.; resources, M.Q. and J.Y.; data curation, J.L. and Z.H.; writing—original draft preparation, J.L. and B.L.; writing—review and editing, M.Q., W.H. and B.L.; visualization, M.Q. and J.L.; supervision, M.Q. and W.H.; project administration, M.Q. All authors have read and agreed to the published version of the manuscript.
Funding
This research received no external funding.
Data Availability Statement
Data sharing is contained in this article.
Acknowledgments
The authors would like to thank the editors and reviewers for their contributions to our manuscript.
Conflicts of Interest
The authors declare no conflicts of interest.
References
- Gubbi, K.I.; Saber Latibari, B.; Srikanth, A.; Sheaves, T.; Beheshti-Shirazi, S.A.; PD, S.M.; Rafatirad, S.; Sasan, A.; Homayoun, H.; Salehi, S. Hardware trojan detection using machine learning: A tutorial. ACM Trans. Embed. Comput. Syst. 2023, 22, 1–26. [Google Scholar] [CrossRef]
- Farzana, N.; Farahmandi, F.; Tehranipoor, M.M. SoC Security Properties and Rules. IACR Cryptol. ePrint Arch. 2021, 2021, 1014. [Google Scholar]
- Hu, W.; Ardeshiricham, A.; Gobulukoglu, M.S.; Wang, X.; Kastner, R. Property specific information flow analysis for hardware security verification. In Proceedings of the 2018 IEEE/ACM International Conference on Computer-Aided Design (ICCAD), San Diego, CA, USA, 5–8 November 2018; pp. 1–8. [Google Scholar]
- Witharana, H.; Lyu, Y.; Charles, S.; Mishra, P. A survey on assertion-based hardware verification. ACM Comput. Surv. (CSUR) 2022, 54, 1–33. [Google Scholar] [CrossRef]
- Dipu, N.F.; Ayalasomayajula, A.; Tehranipoor, M.M.; Farahmandi, F. AGILE: Automated Assertion Generation to Detect Information Leakage Vulnerabilities. IEEE Trans. Inf. Forensics Secur. 2024, 19, 1794–1809. [Google Scholar] [CrossRef]
- Deutschbein, C.; Meza, A.; Restuccia, F.; Kastner, R.; Sturton, C. Isadora: Automated information flow property generation for hardware designs. In Proceedings of the 5th Workshop on Attacks and Solutions in Hardware Security, Virtual Event, Republic of Korea, 19 November 2021; pp. 5–15. [Google Scholar]
- Zhang, R.; Deutschbein, C.; Huang, P.; Sturton, C. End-to-end automated exploit generation for validating the security of processor designs. In Proceedings of the 2018 51st Annual IEEE/ACM International Symposium on Microarchitecture (MICRO), Fukuoka, Japan, 20–24 October 2018; pp. 815–827. [Google Scholar]
- Hekmatpour, A.; Salehi, A. Block-based schema-driven assertion generation for functional verification. In Proceedings of the 14th Asian Test Symposium (ATS’05), Calcutta, India, 18–21 December 2005; pp. 34–39. [Google Scholar]
- Yamada, T. Assertion Generating System, Program Thereof, Circuit Verifying System, and Assertion Generating Method. U.S. Patent 7,603,636, 13 October 2009. [Google Scholar]
- Malburg, J.; Flenker, T.; Fey, G. Property mining using dynamic dependency graphs. In Proceedings of the 2017 22nd Asia and South Pacific Design Automation Conference (ASP-DAC), Chiba, Japan, 16–19 January 2017; pp. 244–250. [Google Scholar]
- Hangal, S.; Chandra, N.; Narayanan, S.; Chakravorty, S. Iodine: A tool to automatically infer dynamic invariants for hardware designs. In Proceedings of the 42nd Annual Design Automation Conference, Anaheim, CA, USA, 13–17 June 2005; pp. 775–778. [Google Scholar]
- Vasudevan, S.; Sheridan, D.; Patel, S.; Tcheng, D.; Tuohy, B.; Johnson, D. Goldmine: Automatic assertion generation using data mining and static analysis. In Proceedings of the 2010 Design, Automation & Test in Europe Conference & Exhibition (DATE 2010), Dresden, Germany, 8–12 March 2010; pp. 626–629. [Google Scholar]
- Wang, C.; Cai, Y.; Zhou, Q.; Wang, H. ASAX: Automatic security assertion extraction for detecting Hardware Trojans. In Proceedings of the 2018 23rd Asia and South Pacific Design Automation Conference (ASP-DAC), Jeju, Republic of Korea, 22–25 January 2018; pp. 84–89. [Google Scholar]
- Ghasempouri, T.; Danese, A.; Pravadelli, G.; Bombieri, N.; Raik, J. Rtl assertion mining with automated rtl-to-tlm abstraction. In Proceedings of the 2019 Forum for Specification and Design Languages (FDL), Southampton, UK, 2–4 September 2019; pp. 1–8. [Google Scholar]
- Danese, A.; Ghasempouri, T.; Pravadelli, G. Automatic extraction of assertions from execution traces of behavioural models. In Proceedings of the 2015 Design, Automation & Test in Europe Conference & Exhibition (DATE), Grenoble, France, 9–13 March 2015; pp. 67–72. [Google Scholar]
- Rogin, F.; Klotz, T.; Fey, G.; Drechsler, R.; Rülke, S. Automatic generation of complex properties for hardware designs. In Proceedings of the Conference on Design, Automation and Test in Europe, Munich, Germany, 10–14 March 2008; pp. 545–548. [Google Scholar]
- DeOrio, A.; Bauserman, A.B.; Bertacco, V.; Isaksen, B.C. Inferno: Streamlining verification with inferred semantics. IEEE Trans. Comput.-Aided Des. Integr. Circuits Syst. 2009, 28, 728–741. [Google Scholar] [CrossRef]
- Danese, A.; Riva, N.D.; Pravadelli, G. A-team: Automatic template-based assertion miner. In Proceedings of the 54th Annual Design Automation Conference 2017, Austin, TX, USA, 18–22 June 2017; pp. 1–6. [Google Scholar]
- Hertz, S.; Sheridan, D.; Vasudevan, S. Mining hardware assertions with guidance from static analysis. IEEE Trans. Comput.-Aided Des. Integr. Circuits Syst. 2013, 32, 952–965. [Google Scholar] [CrossRef]
- Available online: http://www.grammatech.com/research/technologies/codesurfer (accessed on 2 May 2023).
- Huhtala, Y.; Kärkkäinen, J.; Porkka, P.; Toivonen, H. TANE: An efficient algorithm for discovering functional and approximate dependencies. Comput. J. 1999, 42, 100–111. [Google Scholar] [CrossRef]
- Jin, Y.; Makris, Y. A proof-carrying based framework for trusted microprocessor IP. In Proceedings of the 2013 IEEE/ACM International Conference on Computer-Aided Design (ICCAD), San Jose, CA, USA, 18–21 November 2013; pp. 824–829. [Google Scholar] [CrossRef]
- Guo, X.; Dutta, R.G.; Mishra, P.; Jin, Y. Automatic Code Converter Enhanced PCH Framework for SoC Trust Verification. IEEE Trans. Very Large Scale Integr. (VLSI) Syst. 2017, 25, 3390–3400. [Google Scholar] [CrossRef]
- Ngo, X.T.; Danger, J.L.; Guilley, S.; Najm, Z.; Emery, O. Hardware property checker for run-time Hardware Trojan detection. In Proceedings of the 2015 European Conference on Circuit Theory and Design (ECCTD), Trondheim, Norway, 24–26 August 2015; pp. 1–4. [Google Scholar] [CrossRef]
- Takamaeda-Yamazaki, S. Pyverilog: A python-based hardware design processing toolkit for verilog hdl. In Proceedings of the Applied Reconfigurable Computing: 11th International Symposium, ARC 2015, Bochum, Germany, 13–17 April 2015; Springer: Berlin/Heidelberg, Germany, 2015; pp. 451–460. [Google Scholar]
- Namballa, R.; Ranganathan, N.; Ejnioui, A. Control and data flow graph extraction for high-level synthesis. In Proceedings of the IEEE Computer Society Annual Symposium on VLSI, Lafayette, LA, USA, 19–20 February 2004; pp. 187–192. [Google Scholar]
- Agarwal, S. Data Mining: Data Mining Concepts and Techniques. In Proceedings of the 2013 International Conference on Machine Intelligence and Research Advancement, Katra, India, 21–23 December 2013; pp. 203–207. [Google Scholar] [CrossRef]
- Meza, A.; Kastner, R. Information Flow Coverage Metrics for Hardware Security Verification. arXiv 2023, arXiv:2304.08263. [Google Scholar]
- Witharana, H.; Sanjaya, S.; Mishra, P. Dynamic Refinement of Hardware Assertion Checkers. In Proceedings of the 2023 Design, Automation & Test in Europe Conference & Exhibition (DATE), Antwerp, Belgium, 17–19 April 2023; pp. 1–6. [Google Scholar]
- Nicholas, G.S.; Aklekar, D.V.; Thakar, B.; Saqib, F. Secure Instruction and Data-Level Information Flow Tracking Model for RISC-V. Cryptography 2023, 7, 58. [Google Scholar] [CrossRef]
- Shakya, B.; He, T.; Salmani, H.; Forte, D.; Bhunia, S.; Tehranipoor, M. Benchmarking of hardware trojans and maliciously affected circuits. J. Hardw. Syst. Secur. 2017, 1, 85–102. [Google Scholar] [CrossRef]
- Wang, H.; Zhou, Q.; Cai, Y. Static Probability Analysis Guided RTL Hardware Trojan Test Generation. In Proceedings of the 28th Asia and South Pacific Design Automation Conference, Tokyo, Japan, 16–19 January 2023; pp. 510–515. [Google Scholar]
- Yao, S.; Chen, X.; Zhang, J.; Liu, Q.; Wang, J.; Xu, Q.; Wang, Y.; Yang, H. FASTrust: Feature analysis for third-party IP trust verification. In Proceedings of the 2015 IEEE International Test Conference (ITC), Anaheim, CA, USA, 6–8 October 2015; pp. 1–10. [Google Scholar]
- Shi, Z.; Ma, H.; Zhang, Q.; Liu, Y.; Zhao, Y.; He, J. Test generation for hardware trojan detection using correlation analysis and genetic algorithm. ACM Trans. Embed. Comput. Syst. (TECS) 2021, 20, 1–20. [Google Scholar] [CrossRef]
- Huang, K.; He, Y. Trigger identification using difference-amplified controllability and dynamic transition probability for hardware trojan detection. IEEE Trans. Inf. Forensics Secur. 2019, 15, 3387–3400. [Google Scholar] [CrossRef]
- Nourian, M.; Fazeli, M.; Hély, D. Hardware trojan detection using an advised genetic algorithm based logic testing. J. Electron. Test. 2018, 34, 461–470. [Google Scholar] [CrossRef]
- Waksman, A.; Suozzo, M.; Sethumadhavan, S. FANCI: Identification of stealthy malicious logic using boolean functional analysis. In Proceedings of the 2013 ACM SIGSAC Conference on Computer & Communications Security, Berlin, Germany, 4–8 November 2013; pp. 697–708. [Google Scholar]
- Witharana, H.; Jayasena, A.; Whigham, A.; Mishra, P. Automated generation of security assertions for RTL models. Acm J. Emerg. Technol. Comput. Syst. 2023, 19, 1–27. [Google Scholar] [CrossRef]
Disclaimer/Publisher’s Note: The statements, opinions and data contained in all publications are solely those of the individual author(s) and contributor(s) and not of MDPI and/or the editor(s). MDPI and/or the editor(s) disclaim responsibility for any injury to people or property resulting from any ideas, methods, instructions or products referred to in the content. |
© 2024 by the authors. Licensee MDPI, Basel, Switzerland. This article is an open access article distributed under the terms and conditions of the Creative Commons Attribution (CC BY) license (https://creativecommons.org/licenses/by/4.0/).



















