Efficient Microwave Filter Design by a Surrogate-Model-Assisted Decomposition-Based Multi-Objective Evolutionary Algorithm
Abstract
1. Introduction
2. Materials and Methods
2.1. D-CAE Network Structure
2.1.1. Autoencoder’s Framework
2.1.2. One-Dimensional Convolutional Autoencoders
2.1.3. 1D-CAE Network Structure Introduction in Filter Design
2.2. MOEA/D Algorithm
2.2.1. Multi-Objective Optimization Problem
2.2.2. MOEA/D
- I.
- Weight vector
- II.
- Decomposition strategy
- III.
- Neighborhood structures
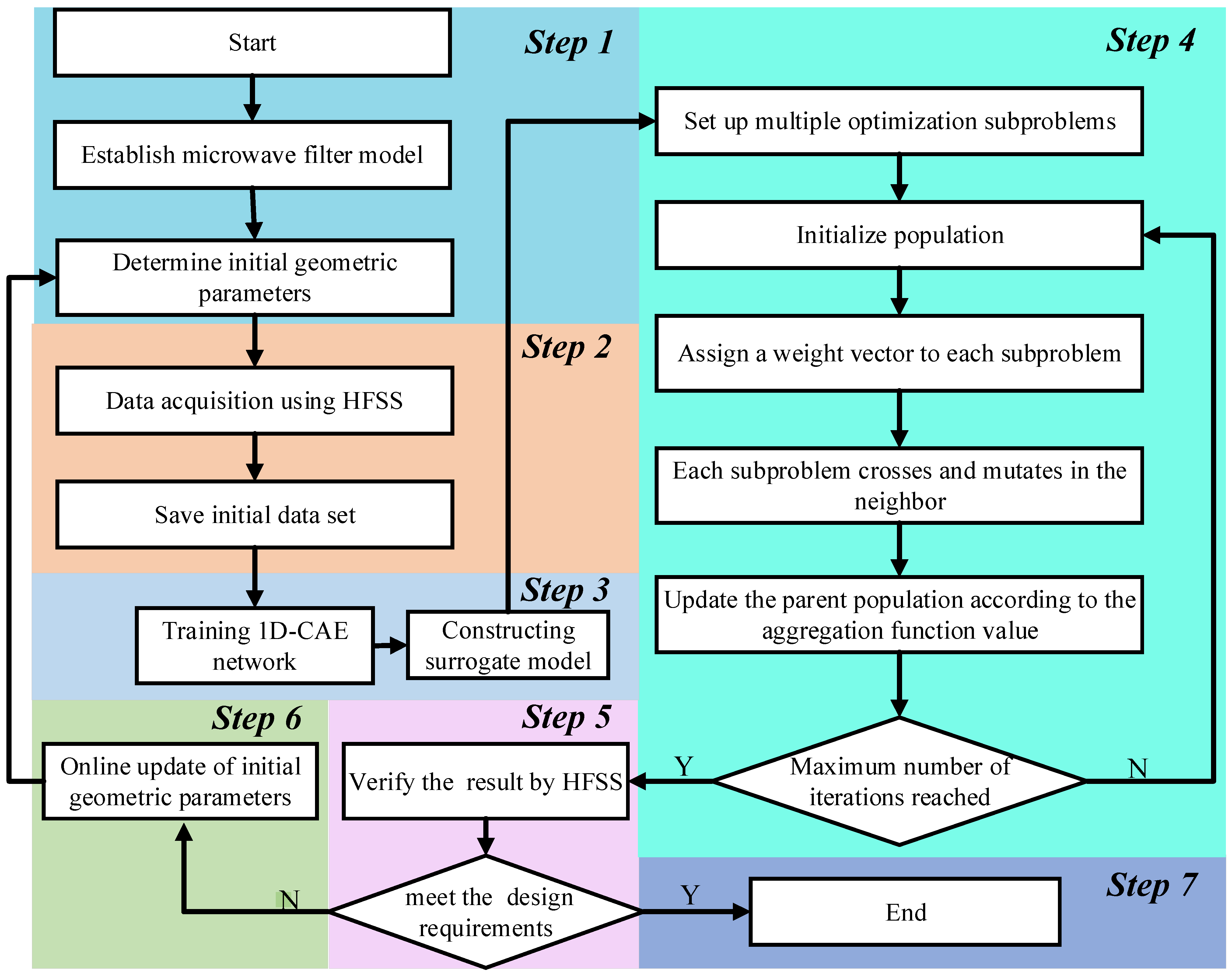
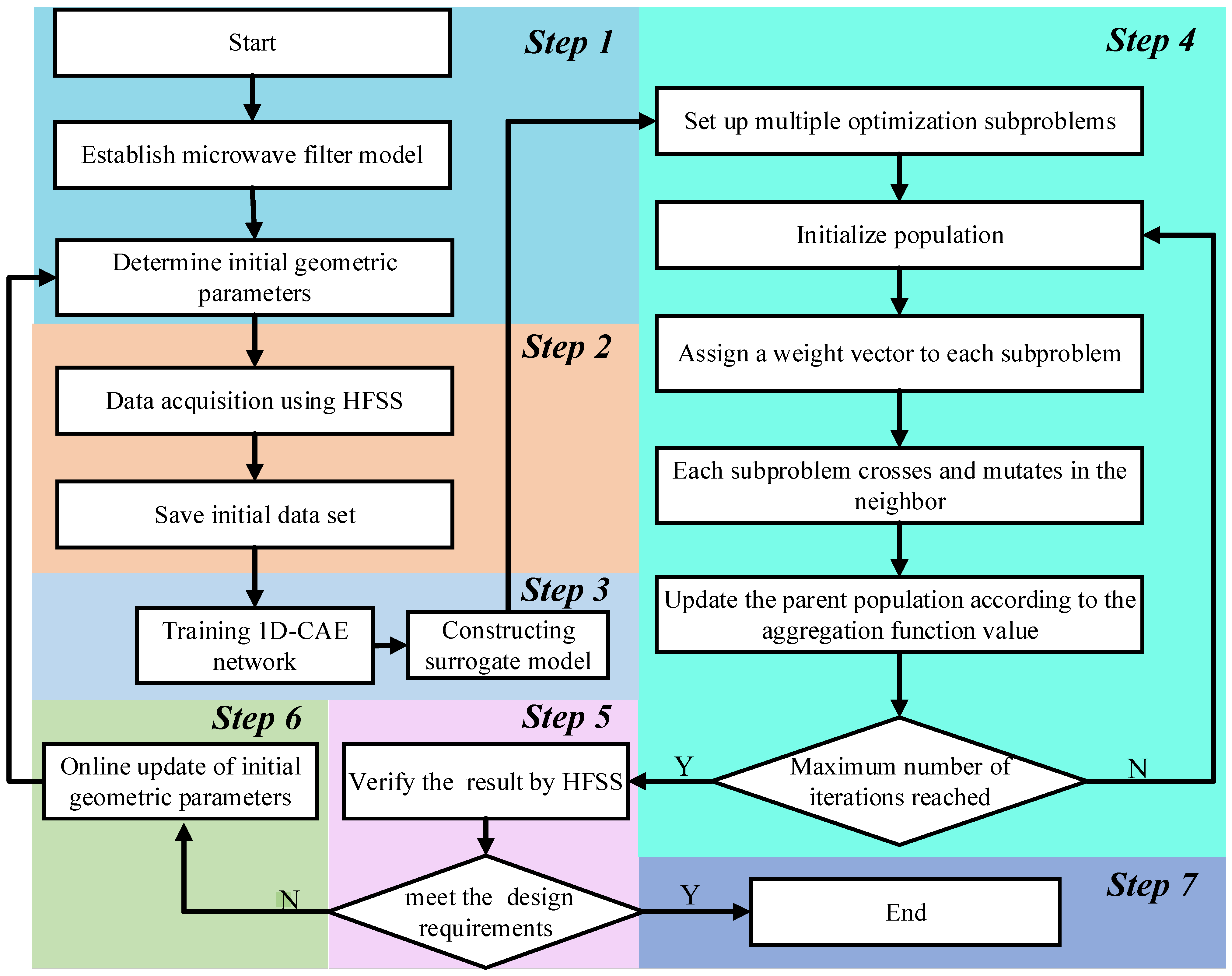
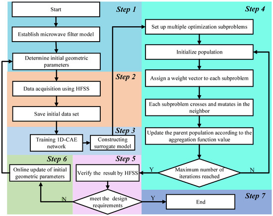
2.3. Filter Design by Surrogate-Modeling-Assisted MOEA/D
3. Design Results
3.1. Sixth-Order Ceramic Filter
- |S11| ≤ −20 dB, for 2.6 GHz ≤ ω ≤ 2.8 GHz;
- |S21| ≤ −50 dB, for ω = 2.552 GHz;
- |S21| ≤ −50 dB, for ω = 2.858 GHz.
3.2. Seventh-Order Metal Cavity Bandpass Filter
- | S11| ≤ −20dB, for 1.776 GHz ≤ ω ≤ 1.806 GHz;
- | S21| ≤ −90dB, for ω = 1.765 GHz;
- | S21| ≤ −40dB, for ω = 1.825 GHz.
4. Conclusions
Author Contributions
Funding
Institutional Review Board Statement
Informed Consent Statement
Data Availability Statement
Conflicts of Interest
References
- Cai, Y.X.; He, Y.J.; Zhou, H.W.; Liu, J.J. Design method of LCL filter for grid-connected inverter based on particle swarm optimi-zation and screening method. IEEE Trans. Power Electron. 2021, 36, 10097–10113. [Google Scholar] [CrossRef]
- Zhang, D.H.; You, X.M.; Liu, S.; Yang, K. Multi-colony ant colony optimization based on generalized jaccard similarity rec-ommendation strategy. IEEE Access 2019, 7, 157303–157317. [Google Scholar] [CrossRef]
- Chen, X.; Tian, Y.; Zhang, T.; Gao, J. Differential evolution based manifold gaussian process machine learning for microwave filter’s parameter extraction. IEEE Access 2020, 8, 146450–146462. [Google Scholar] [CrossRef]
- Goudos, S.K.; Sahalos, J.N. Pareto optimal microwave filter design using multi-objective differential evolution. IEEE Trans. Antennas Propag. 2010, 58, 132–144. [Google Scholar] [CrossRef]
- Yang, S.Y.; Ho, S.L.; Ni, G.Z.; Machado, J.M.; Wong, K.F. A new implementation of population based incremental learning method for optimizations in electromagnetics. IEEE Trans. Magn. 2007, 43, 1601–1604. [Google Scholar] [CrossRef]
- Ho, S.L.; Yang, S. A population-based incremental learning method for robust optimal solutions. IEEE Trans. Magn. 2010, 46, 3189–3192. [Google Scholar] [CrossRef]
- Yang, L.; Zhu, L.; Choi, W.-W.; Tam, K.-W.; Zhang, R.Q.; Wang, J.P. Wideband balanced-to-unbalanced bandpass filters syn-thetically designed with Chebyshev filtering response. IEEE Trans. Microw. Theory Technol. 2018, 66, 4528–4539. [Google Scholar] [CrossRef]
- Li, X.; Zhang, X.; Lin, F. Multi-objective design of output LC filter for buck converter via the coevolving-AMOSA algorithm. IEEE Access 2020, 9, 11884–11894. [Google Scholar] [CrossRef]
- Zobaa, A.F. Optimal multiobjective design of hybrid active power filters considering a distorted environment. IEEE Trans. Ind. Electron. 2013, 61, 107–114. [Google Scholar] [CrossRef]
- Chen, B.-S.; Lee, M.-Y.; Chen, X.-H. Security-enhanced filter design for stochastic systems under malicious attack via smoothed signal model and multiobjective estimation method. IEEE Trans. Signal Process. 2020, 68, 4971–4986. [Google Scholar] [CrossRef]
- Zhang, Q.; Li, H. MOEA/D: A multiobjective evolutionary algorithm based on decomposition. IEEE Trans. Evol. Comput. 2007, 11, 712–731. [Google Scholar] [CrossRef]
- Fan, Z.; Li, W.; Cai, X.; Hu, K.; Lin, H.; Li, H. Angle-based constrained dominance principle in MOEA/D for constrained multi-objective optimization problems. IEEE Congr. Evol. Comput. 2016, 460–467. [Google Scholar] [CrossRef]
- Qi, Y.; Ma, X.; Liu, F.; Jiao, L.; Sun, J.; Wu, J. MOEA/D with adaptive weight adjustment. Evol. Comput. 2014, 22, 231–264. [Google Scholar] [CrossRef]
- Li, K.; Deb, K.; Zhang, Q.; Kwong, S. An evolutionary many-objective optimization algorithm based on dominance and decomposition. IEEE Trans. Evol. Comput. 2014, 19, 694–716. [Google Scholar] [CrossRef]
- Li, K.; Zhang, Q.; Kwong, S.; Li, M.; Wang, R. Stable matching-based selection in evolutionary multi-objective optimization. IEEE Trans. Evol. Comput. 2014, 18, 909–923. [Google Scholar]
- Feng, F.; Zhang, C.; Gongal-Reddy, V.-M.; Zhang, Q.-J.; Ma, J. Parallel space-mapping approach to EM optimization. IEEE Trans. Microw. Theory Technol. 2014, 62, 1135–1148. [Google Scholar] [CrossRef]
- Feng, F.; Zhang, C.; Zhang, S.; Gongal-Reddy, V.-M.; Zhang, Q.-J. Parallel EM optimization approach to microwave filter design using feature assisted neuro-transfer functions. In Proceedings of the 2016 IEEE MTT-S International Microwave Symposium (IMS), San Francisco, CA, USA, 22–27 May 2016; pp. 1–3. [Google Scholar] [CrossRef]
- Zhang, C.; Feng, F.; Gongal-Reddy, V.-M.; Zhang, Q.J.; Bandler, J.W. Cognition-driven formulation of space mapping for equal-ripple optimization of microwave filters. IEEE Trans. Microw. Theory Technol. 2015, 63, 2154–2165. [Google Scholar] [CrossRef]
- Koziel, S.; Ogurtsov, S.; Bandler, J.W.; Cheng, Q. Reliable space-mapping optimization integrated with EM-based adjoint sensitivities. IEEE Trans. Microw. Theory Technol. 2013, 61, 3493–3502. [Google Scholar] [CrossRef]
- Jin, J.; Feng, F.; Na, W.; Zhang, J.N.; Zhang, W.; Zhao, Z.H.; Zhang, Q.-J. Advanced cognition-driven EM optimization incor-porating transfer function-based feature surrogate for microwave filters. IEEE Trans. Microw. Theory Technol. 2021, 69, 15–28. [Google Scholar] [CrossRef]
- Zhang, J.; Feng, F.; Na, W.; Jin, J.; Zhang, Q.J. Adaptively weighted training of space-mapping surrogates for accurate yield estimation of microwave components. In Proceedings of the 2020 IEEE/MTT-S International Microwave Symposium (IMS), Los Angeles, CA, USA, 18–27 June 2020; pp. 64–67. [Google Scholar] [CrossRef]
- Zhang, W.; Feng, F.; Jin, J.; Zhang, Q.-J. Parallel multiphysics optimization for microwave devices exploiting neural network surrogate. IEEE Microw. Wirel. Components Lett. 2021, 31, 341–344. [Google Scholar] [CrossRef]
- Zhang, C.; Na, W.; Zhang, Q.J.; Bandler, J.W. Fast yield estimation and optimization of microwave filters using a cogni-tion-driven formulation of space mapping. In Proceedings of the 2016 IEEE MTT-S International Microwave Symposium (IMS), San Francisco, CA, USA, 22–27 May 2016; pp. 1–4. [Google Scholar]
- Zhang, J.; Feng, F.; Jin, J.; Zhang, Q.-J. Efficient yield estimation of microwave structures using mesh deformation-incorporated space mapping surrogates. IEEE Microw. Wirel. Components Lett. 2020, 30, 937–940. [Google Scholar] [CrossRef]
- Feng, F.; Zhang, J.; Zhang, W.; Zhao, Z.; Jin, J.; Zhang, Q.-J. Coarse-and fine-mesh space mapping for EM optimization in-corporating mesh deformation. IEEE Microw. Wireless Compon. Lett. 2019, 29, 510–512. [Google Scholar] [CrossRef]
- Sans, M.; Selga, J.; Rodríguez, A.; Bonache, J.; Boria, V.E.; Martín, F. Design of planar wideband bandpass filters from spec-ifications using a two-step aggressive space mapping (ASM) optimization algorithm. IEEE Trans. Microw. Theory Technol. 2014, 62, 3341–3350. [Google Scholar] [CrossRef]
- Wang, Y.; Zhang, Z.; Yi, Y.; Zhang, Y. Accurate microwave filter design based on particle swarm optimization and one-dimensional convolution autoencoders. Int. J. RF Microw. Comput. Eng. 2021, 32, e23034. [Google Scholar] [CrossRef]
- Zhang, Z.; Liu, B.; Yu, Y.; Cheng, Q.S. A microwave filter yield optimization method based on off-line surrogate model-assisted evolutionary algorithm. IEEE Trans. Microw. Theory Technol. 2022, 70, 1–10. [Google Scholar] [CrossRef]
- Masci, J.; Meier, U.; Cireşan, D.; Schmidhuber, J. Stacked convolutional auto-encoders for hierarchical feature extraction. In Lecture Notes in Computer Science; Springer: Berlin/Heidelberg, Germany, 2011; pp. 52–59. [Google Scholar]
- Geng, J.; Fan, J.C.; Wang, H.Y.; Ma, X.R.; Li, B.M.; Chen, F.L. High-resolution SAR image classification via deep convolu-tional autoencoders. IEEE Trans. Geosci. Remote Sens. 2015, 12, 2351–2355. [Google Scholar] [CrossRef]
- Park, S.; Yu, S.; Kim, M.; Park, K.; Paik, J. Dual autoencoder network for retinex-based low-light image enhancement. IEEE Access 2018, 6, 22084–22093. [Google Scholar] [CrossRef]
- Zhao, L.J.; Huang, H.K.; Li, X.; Ding, S.X.; Zhao, H.L.; Han, Z.Y. An accurate and robust approach of device-free local-ization with convolutional autoencoder. IEEE Internet Things J. 2019, 6, 5825–5840. [Google Scholar] [CrossRef]
- Yu, J.; Zhou, X. One-dimensional residual convolutional autoencoder based feature learning for gearbox fault diagnosis. IEEE Trans. Ind. Informatics 2020, 16, 6347–6358. [Google Scholar] [CrossRef]
- Wen, T.; Zhang, Z. Deep convolution neural network and autoencoders-based unsupervised feature learning of EEG signals. IEEE Access 2018, 6, 25399–25410. [Google Scholar] [CrossRef]












| EM Simulation | 1D-CAE Prediction | |
|---|---|---|
| Completion time | 3 min | 0.017 s |
| Stage | h1 | h2 | h3 | h4 | h5 | h6 |
|---|---|---|---|---|---|---|
| 0 | 3.400 | 3.300 | 3.850 | 3.900 | 3.400 | 3.400 |
| 1 | 3.374 | 3.365 | 3.845 | 3.883 | 3.370 | 3.407 |
| 2 | 3.350 | 3.370 | 3.845 | 3.853 | 3.370 | 3.385 |
| 3 | 3.335 | 3.370 | 3.845 | 3.845 | 3.370 | 3.360 |
| 4 | 3.330 | 3.370 | 3.845 | 3.845 | 3.370 | 3.357 |
| 5 | 3.330 | 3.369 | 3.845 | 3.845 | 3.370 | 3.348 |
| 6 | 3.329 | 3.369 | 3.845 | 3.845 | 3.373 | 3.330 |
| Directly Using EM Simulation for MOEA/D | Proposed Optimization | |
|---|---|---|
| Total EM simulation time | 184.5 h | 22.5 h |
| Time of surrogate model training | -- | 5 min |
| MOEA/D optimization time | 185h | 3.5min |
| Total time | 185h | 22.64h |
| EM Simulation | 1D-CAE Prediction | |
|---|---|---|
| Completion time | 12 min | 0.02 s |
| Stage | w12/w67 | w23/w56 | w34/w45 | h1/h7 | h2/h6 | h3/h5 | h4 |
|---|---|---|---|---|---|---|---|
| 0 | 22.200 | 17.230 | 15.700 | 6.630 | 5.360 | 5.600 | 5.700 |
| 1 | 22.192 | 17.233 | 15.679 | 6.586 | 5.398 | 5.657 | 5.720 |
| 2 | 22.507 | 17.155 | 15.684 | 6.586 | 5.398 | 5.660 | 5.720 |
| 3 | 22.505 | 17.153 | 15.689 | 6.581 | 5.397 | 5.643 | 5.723 |
| 4 | 22.500 | 17.158 | 15.690 | 6.581 | 5.401 | 5.645 | 5.721 |
| 5 | 22.443 | 17.154 | 15.689 | 6.580 | 5.401 | 5.645 | 5.721 |
| Directly Using EM Simulation for MOEA/D | Proposed Optimization | |
|---|---|---|
| Total EM simulation time | 615.5 h | 110 h |
| Time of surrogate model training | -- | 7 min |
| MOEA/D optimization time | 616 h | 5 min |
| Total time | 616 h | 110.2 h |
Publisher’s Note: MDPI stays neutral with regard to jurisdictional claims in published maps and institutional affiliations. |
© 2022 by the authors. Licensee MDPI, Basel, Switzerland. This article is an open access article distributed under the terms and conditions of the Creative Commons Attribution (CC BY) license (https://creativecommons.org/licenses/by/4.0/).
Share and Cite
Wei, Y.; Qi, G.; Wang, Y.; Yan, N.; Zhang, Y.; Feng, L. Efficient Microwave Filter Design by a Surrogate-Model-Assisted Decomposition-Based Multi-Objective Evolutionary Algorithm. Electronics 2022, 11, 3309. https://doi.org/10.3390/electronics11203309
Wei Y, Qi G, Wang Y, Yan N, Zhang Y, Feng L. Efficient Microwave Filter Design by a Surrogate-Model-Assisted Decomposition-Based Multi-Objective Evolutionary Algorithm. Electronics. 2022; 11(20):3309. https://doi.org/10.3390/electronics11203309
Chicago/Turabian StyleWei, Yongfeng, Guangfei Qi, Yanxing Wang, Ningchaoran Yan, Yongliang Zhang, and Linping Feng. 2022. "Efficient Microwave Filter Design by a Surrogate-Model-Assisted Decomposition-Based Multi-Objective Evolutionary Algorithm" Electronics 11, no. 20: 3309. https://doi.org/10.3390/electronics11203309
APA StyleWei, Y., Qi, G., Wang, Y., Yan, N., Zhang, Y., & Feng, L. (2022). Efficient Microwave Filter Design by a Surrogate-Model-Assisted Decomposition-Based Multi-Objective Evolutionary Algorithm. Electronics, 11(20), 3309. https://doi.org/10.3390/electronics11203309
