An Effective Sharding Consensus Algorithm for Blockchain Systems
Abstract
:1. Introduction
- We propose a sharding construction method based on signature Anchorhash and jump consistent hash function to improve the rationality and security of sharding while minimizing remapping caused by sharding changes;
- We improved cross-shard transaction processing and shard reconstruction in our study and, here, propose a shard reconstruction method based on the activity of the nodes participating in intra-shard transactions;
- We calculated the effectiveness of each shard and the whole system using hypergeometric distribution, and quantitatively analyzed the impact of certain factors on the effectiveness of the shards by relying on the literature [8].
2. Background and Related Work
2.1. Shard Construction
2.2. Typical Schemes
2.3. Existing Problems
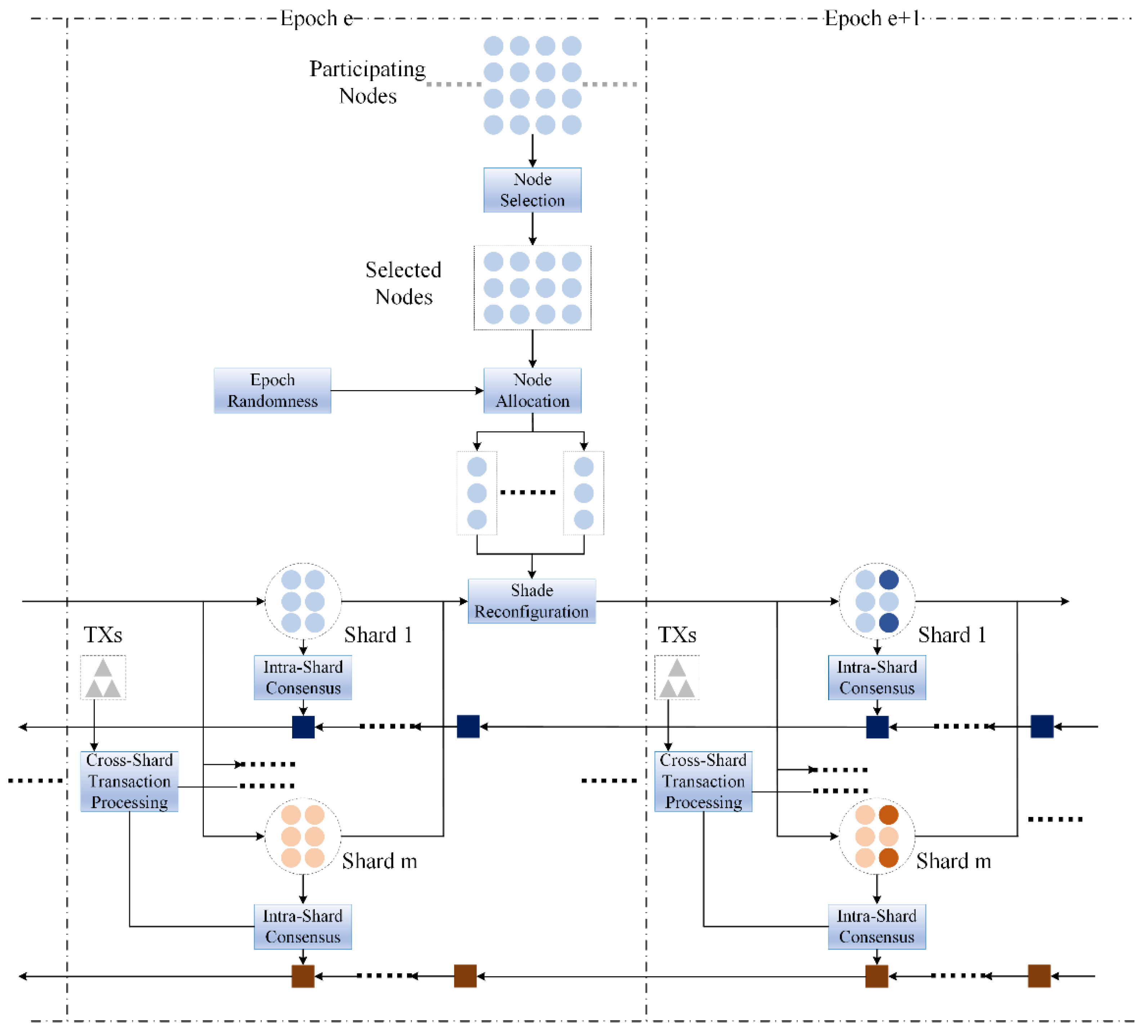
3. Overview of the Algorithm
3.1. Node Assignment
3.1.1. Initialization Phase
3.1.2. Changes in the Number of Shards
- Deletion of shards:
- The decision about whether or not to delete a shard needs to be determined according to the order of three factors: the number of transactions in the system, the cross-shard communication, and the work efficiency of the shard.
- First, we should consider the number of transactions in the system. Assuming that the number of transactions that each shard can process at the same time is , when the condition of is satisfied, the operation of deleting shards needs to be performed in the system. Then, it is necessary to count the number of cross-shard communications between shards within a period of time and filter out one or more groups of shards with the most frequent cross-shard communications. Finally, we must compare the working efficiency of each shard in one or more sets of shards and delete the shard with the least work efficiency.
- Addition of shards:
- If Z exists, the added shards are randomly selected in . Assuming that shards need to be added at time , take as an example:
- First, obtain , according to the order of the elements in . Then, use the formula to calculate the shards that need to be added:
If Z does not exist, add any shard at random.
3.1.3. Node Remapping
| Algorithm 1 Jump Consistent Hash Algorithm |
| Input: Node number ; shard number |
| Output: Shard number |
| Int JumpConHash (int , int ) |
| 1: random. seed () |
| 2: int a = −1, = 0 |
| 3: while ; |
| 4: a = |
| 5: double r = random.next() |
| 6: = floor((+1)/r) |
| 7: return |
- When , it returns , which means that all nodes are mapped to the shard numbered 0;
- When , theoretically, each shard needs to have mappings; that is, nodes are required for remapping;
- When changes from to , there are nodes in the whole system that need to be remapped.
3.2. Cross-Shard Transaction Processing
- Transaction processing phase. In the transaction processing phase, the client sends the transactions to be confirmed to the corresponding input shard.
- Confirmation phase. The confirmation phase mainly completes the verification and submission of transactions by the input shards. After each input shard receives the transaction sent by the client, the intra-shard consistency protocol PBFT is triggered to verify the validity of the transaction. After the audit is completed, the master node of each shard will send the verified information to the output shard of the corresponding transaction in the form of <>. If the verification fails, a message in the form of <> is sent. In this message, represents the summary information of the transaction processed in the shard, represents the time when information is sent, represents the set of numbers of all the input shards responsible for processing the transaction, represents the number of the shard, and “1” represents the verification passed, while “0” means the verification failed.
- Review phase. The output shard first classifies the received information, according to C, and checks whether the verification information of the corresponding transaction is consistent (whether it is “1”), according to the classification result. It then calculates the sending time interval of each set of information, , and compares it with the theoretical detection delay . If , the warning information will be sent to the corresponding input shard, and the corresponding shard will review all the nodes; otherwise, the output shard processes all the received information and sends the processed information <> to all nodes except the master node in all input shards. After the node in the input shard receives the information sent by the output shard, it carries out a final confirmation of the information. If the information is correct, it will not give any response, or it will reply <>.
- Submit phase. The output shard starts timing after sending <>. If the information sent by the relevant node is not received within , will be submitted to the client, and the cross-shard communication will be completed. If an <> message is received, the number of received messages needs to be counted. When the amount of information received by the output shard is greater than 1/2 of the amount of the information sent, or the amount of information received from a shard is greater than 1/3 of the amount of information sent to the shard, the output shard discards the transaction. In other cases, the output shard will also commit the to the client.
3.3. Shard Reconfiguration
3.3.1. Node Activity Determination and Node Classification
3.3.2. Shard Reconfiguration
3.4. Motivation Mechanism
- Motivation mechanism between shards. The number of rewards obtained by the same type of shard is determined by the efficiency of its own transaction processing. The higher the efficiency, the more bonuses can be shared under certain conditions. The rewards received by different types of shards should be determined by the total number of transactions processed by the shard. In principle, for a transaction that needs to be processed across shards, the total number of rewards for all input shards and all output shards should be consistent.
- Motivation mechanism within shards. The motivation mechanisms of different nodes in the shard need to comprehensively consider the identity of the node in the intra-shard consistency protocol, the enthusiasm of the node to participate in the transaction, and the proportion of the corresponding transaction that passes the verification. Normally, nodes with different identities will receive different rewards after successfully processing a certain transaction. The more important their role is, the more rewards they will obtain. For nodes with the same identity in shards, the number of rewards they receive has a certain relationship with their activity and efficiency in participating in transactions, as well as the probability of the transactions passing verification.
4. Experiment Analysis
4.1. Security Analysis
- The 1% attack model. With the system divided into different shards, the 1% attack is caused by the uneven computing power of the shards; that is, the malicious node only needs to control a small part of the nodes in the shard to cause the entire shard to be invalid, thereby threatening the security of the entire system.
- Corruption attack model. This mainly refers to the scenario where attackers destroy honest nodes. Most of the existing sharding blockchains mainly account for mild corruption attacks; that is, the attacker needs a certain period of time to complete the destruction of the nodes, and the target node remains honest during this time. In this paper, we mainly considered attacks on newly joined nodes and member nodes.
- Byzantine node attack model. This refers to the phenomenon whereby Byzantine nodes disrupt the consensus process by acting maliciously and forging information. In this paper, we considered the case where the master node and other nodes within the shard are Byzantine nodes separately.
4.1.1. The 1% Attack Model
- Initialization phase. We first used the specificity of each node’s entry time into the system and the node’s own signature to generate a random number belonging to each node, then we used this number to complete the assignment of the nodes. The randomness of these numbers ensures that nodes are assigned randomly. Thus, there is no over-concentration of computing power in one shard.
- Remapping and changes in the number of shards. We improved the Anchorhash algorithm to enable it to cope with the change in the number of shards, because it only uses historical data calls to respond to bucket changes. This is very dangerous for the blockchain, because once malicious nodes obtain these data, they can easily launch an attack. Therefore, we combined the concept of timestamps and the jump consistent hash algorithm to ensure the security of the system. Combining the randomness of time with the variability of the number of shards makes it difficult for malicious nodes to predict the upcoming addition or removal of shards from the system. The jump consistent hash algorithm not only ensures that, when one shard changes, all nodes that need to be remapped are evenly distributed to the remaining shards, but it also minimizes the number of remapping actions.
4.1.2. Corruption Attack Model
- Node activity. According to the greedy algorithm, all honest nodes aim to receive the highest reward, and all attackers aim to destroy the entire system. Therefore, the nodes with higher activity are often honest nodes. Based on this, we established the node activity index and used the nodes with higher activity to guide the newly added nodes, which can avoid corruption attacks to a certain extent.
- Shard reconfiguration. We divided all nodes into two categories according to their activity, and periodically remapped all inactive nodes in the system. By reconfiguring the shards, it becomes difficult for a malicious node to anticipate the composition of the next stage of the shard in advance, so that the probability of mild corruption attacks is reduced.
4.1.3. Byzantine Node Attack Model
4.2. Shard Effectiveness Analysis
- Under certain circumstances, the effectiveness of the entire system increases with the increase in the number of nodes in the shard. When a certain limit is reached, the effectiveness of the system will not further increase. The main reason for this is that, when the proportion of Byzantine nodes in the system is acceptable, and if the number of nodes in the shard reaches a certain condition, the effectiveness of each shard almost approaches the maximum value. In this case, further increasing the number of nodes in the shard may not optimize the effectiveness of the overall system. However, it may lead to an exponential increase in the complexity of the intra-shard communication, which is not conducive to the efficiency of the entire system in processing transactions.
- Under the conditions set out in this paper, when the proportion of Byzantine nodes in the system is below 0.2, in most cases, the effectiveness of the system is basically guaranteed. When it exceeds 0.2, the effectiveness will drop rapidly, even if the Byzantine proportion of the entire system is satisfied. We can also see that, even if the ratio does not exceed 1/3, the effectiveness of the entire system is close to 0. Thus, differently from the traditional blockchain system, in the sharding blockchain system there are stricter requirements for the proportion of Byzantine nodes, which cannot only be satisfied with the theoretical upper limit.
4.3. Performance Analysis
- Committee node confirmation. ELASTICO uses PoW scheme to confirm the committee nodes by mining, which causes the system to spend too much unnecessary time waiting for the nodes solving the PoW scheme to fill up the committee. In contrast, the algorithm proposed in this paper is to confirm the member nodes by the positivity of the nodes, which saves time to some extent.
- Shard configuration. ELASTICO reduces the communication complexity of the shard composition through a predefined directory committee. Its communication complexity is proportional to the directory committee. The proposed algorithm uses the jump consistency hash function and Anchorhash algorithm. The experimental results are shown in Figure 12. With the proposed algorithm, the time complexity exists between the jump consistency hash function and Anchorhash algorithm and is slightly higher than ELASTICO, because this method reduces the amount of storage of historical data and memory usage by distinguishing the node types and takes advantage of the low time complexity of the jump consistency hash algorithm in remapping to achieve the average mapping of all nodes. In general, the algorithm ensures the uniformity of the arithmetic power across all shards and the security of the whole system at the expense of some communication complexity.
- Cross-shard communication. The ELASTICO protocol divides the set of transactions into subsets of transactions that do not intersect with one another, avoiding a great deal of cross-shard communication. Once cross-shard communication is involved, the performance of the ELASTICO algorithm will drop dramatically. We set up a more comprehensive cross-shard communication process that fully considers Byzantine attacks, ensuring the effectiveness of the system to a large extent.
- It further limited the number of Byzantine nodes allowed in the system. This can provide a standard for other sharding consensus algorithms. It can also reduce the resource consumption caused by consensus failure, to a certain extent.
- It can handle the situation where the leader node in the shard is a malicious node. Thus, it can cope better with the possible monopoly phenomenon and disputes of interest in various applications.
- The addition of the signature and node activity better ensures the security of the algorithm. At the same time, it also provides new ideas for the further application of sharding consensus algorithms in the field of privacy protection.
5. Conclusions
Author Contributions
Funding
Institutional Review Board Statement
Informed Consent Statement
Conflicts of Interest
References
- Nakamoto, S. Bitcoin: A Peer-to-Peer Electronic Cash System. 2008. Available online: http://www.bitcoin.org/bitcoin.pdf (accessed on 14 June 2022).
- Bonneau, J.; Miller, A.; Clark, J.; Narayanan, A.; Kroll, J.A.; Felten, E.W. SoK: Research Perspectives and Challenges for Bitcoin and Cryptocurrencies. In Proceedings of the 2015 IEEE Symposium on Security and Privacy, San Jose, CA, USA, 17–21 May 2015; pp. 104–121. [Google Scholar] [CrossRef]
- Miličević, K.; Omrčen, L.; Kohler, M.; Lukić, I. Trust Model Concept for IoT Blockchain Applications as Part of the Digital Transformation of Metrology. Sensors 2022, 22, 4708. [Google Scholar] [CrossRef]
- Gai, K.; Guo, J.; Zhu, L.; Yu, S. Blockchain Meets Cloud Computing: A Survey. IEEE Commun. Surv. Tutor. 2020, 22, 2009–2030. [Google Scholar] [CrossRef]
- Xie, J.; Tang, H.; Huang, T.; Yu, F.R.; Xie, R.; Liu, J.; Liu, Y. A Survey of Blockchain Technology Applied to Smart Cities: Research Issues and Challenges. IEEE Commun. Surv. Tutor. 2019, 21, 2794–2830. [Google Scholar] [CrossRef]
- Korpela, K.; Hallikas, J.; Dahlberg, T. Digital supply chain transformation toward blockchain integration. In Proceedings of the 50th Hawaii International Conference on System Sciences, Hilton Waikoloa Village, HI, USA, 4–7 January 2017. [Google Scholar]
- Neudecker, T.; Hartenstein, H. Network Layer Aspects of Permissionless Blockchains. IEEE Commun. Surv. Tutor. 2018, 21, 838–857. [Google Scholar] [CrossRef]
- Fusen, W.; Zhihuai, L.; Na, T. Multiple rounds of PBFT verification scheme to improve scale and validity of sharding. Comput. Eng. Appl. 2020, 56, 102–108. [Google Scholar]
- Corbett, J.C.; Dean, J.; Epstein, M.; Fikes, A.; Frost, C.; Furman, J.J.; Ghemawat, S.; Gubarev, A.; Heiser, C.; Hochschild, P.; et al. Spanner: Google’s globally distributed database. ACM Trans. Comput. Syst. 2013, 31, 1–22. [Google Scholar] [CrossRef]
- Liu, Y.; Liu, J.; Salles, M.A.V.; Zhang, Z.; Li, T.; Hu, B.; Henglein, F.; Lu, R. Building Blocks of Sharding Blockchain Systems: Concepts, Approaches, and Open Problems. arXiv 2021, arXiv:2102.13364. [Google Scholar]
- Hu, B.; Zhang, Z.; Liu, J.; Liu, Y.; Yin, J.; Lu, R.; Lin, X. A comprehensive survey on smart contract construction and execution: Paradigms, tools, and systems. Gene Expr. Patterns 2021, 2, 100179. [Google Scholar] [CrossRef] [PubMed]
- Wang, M.; Wu, Q.; Qin, B.; Wang, Q.; Liu, J.; Guan, Z. Lightweight and Manageable Digital Evidence Preservation System on Bitcoin. J. Comput. Sci. Technol. 2018, 33, 568–586. [Google Scholar] [CrossRef]
- Zahnentferner, J. Chimeric ledgers: Translating and unifying UTXO-based and account-based cryptocurrencies. Cryptol. ePrint Arch. 2018; preprint. [Google Scholar]
- Sel, D.; Zhang, K.; Jacobsen, H.A. Towards solving the data availability problem for sharded ethereum. In Proceedings of the 2nd Workshop on Scalable and Resilient Infrastructures for Distributed Ledgers, Rennes, France, 10–14 December 2018. [Google Scholar]
- Luu, L.; Narayanan, V.; Zheng, C.; Baweja, K.; Gilbert, S.; Saxena, P. A secure sharding protocol for open blockchains. In Proceedings of the 2016 ACM SIGSAC Conference on Computer and Communications Security, Vienna, Austria, 24–28 October 2016. [Google Scholar]
- Kokoris-Kogias, E.; Jovanovic, P.; Gasser, L.; Gailly, N.; Syta, E.; Ford, B. Omniledger: A secure, scale-out, decentralized ledger via sharding. In Proceedings of the 2018 IEEE Symposium on Security and Privacy (SP), San Francisco, CA, USA, 20–24 May 2018; pp. 583–598. [Google Scholar]
- Al-Bassam, M.; Sonnino, A.; Bano, S.; Hrycyszyn, D.; Danezis, G. Chainspace: A Sharded Smart Contracts Platform. arXiv 2018, arXiv:1708.03778. [Google Scholar] [CrossRef]
- Zamani, M.; Movahedi, M.; Raykova, M. Rapidchain: Scaling blockchain via full sharding. In Proceedings of the 2018 ACM SIGSAC Conference on Computer and Communications Security, Toronto, ON, Canada, 15–19 October 2018. [Google Scholar]
- Dang, H.; Dinh, T.T.A.; Loghin, D.; Chang, E.C.; Lin, Q.; Ooi, B.C. Towards scaling blockchain systems via sharding. In Proceedings of the 2019 International Conference on Management of Data, Amsterdam, The Netherlands, 30 June–5 July 2019. [Google Scholar]
- Kwak, J.-Y.; Yim, J.; Ko, N.-S.; Kim, S.-M. The design of hierarchical consensus mechanism based on service-zone sharding. IEEE Trans. Eng. Manag. 2020, 67, 1387–1403. [Google Scholar] [CrossRef]
- Abuidris, Y.; Kumar, R.; Yang, T.; Onginjo, J. Secure large-scale E-voting system based on blockchain contract using a hybrid consensus model combined with sharding. Etri J. 2021, 43, 357–370. [Google Scholar] [CrossRef]
- Liu, Y.Z.; Liu, J.W.; Zhang, Z.Y.; Xu, T.G.; Yu, H. Overview on Blockchain consensus mechanisms. J. Cryptol. Res. 2019, 6, 395–432. [Google Scholar]
- Castro, M.; Liskov, B. Practical byzantine fault tolerance and proactive recovery. OsDI 1999, 99, 173–186. [Google Scholar] [CrossRef]
- Lamping, J.; Veach, E. A fast, minimal memory, consistent hash algorithm. arXiv 2014, arXiv:1406.2294. [Google Scholar]
- Eisenbud, D.E.; Yi, C.; Contavalli, C.; Smith, C.; Kononov, R.; Mann-Hielscher, E.; Cilingiroglu, A.; Cheyney, B. Maglev: A fast and reliable software network load balancer. In Proceedings of the 13th USENIX Symposium on Networked Systems Design and Implementation (NSDI 16), Santa Clara, CA, USA, 16–18 March 2016. [Google Scholar]
- Mendelson, G.; Vargaftik, S.; Barabash, K.; Lorenz, D.H.; Keslassy, I.; Orda, A. AnchorHash: A Scalable Consistent Hash. IEEE/ACM Trans. Netw. 2020, 29, 517–528. [Google Scholar] [CrossRef]
- Pan, J.; Huang, D.C. Blockchain dynamic sharding model based on jump hash and asynchronous consensus group. Comput. Sci. 2020, 47, 273–280. [Google Scholar]
- Pass, R.; Shi, E. Hybrid consensus: Efficient consensus in the permissionless model. Cryptol. ePrint Arch. 2016; preprint. [Google Scholar]
- Bugday, A.; Ozsoy, A.; Sever, H. Securing Blockchain Shards By Using Learning Based Reputation and Verifiable Random Functions. In Proceedings of the 2019 International Symposium on Networks, Computers and Communications, Istanbul, Turkey, 18–20 June 2019; pp. 1–4. [Google Scholar] [CrossRef]
- Kogias, E.K.; Jovanovic, P.; Gailly, N.; Khoffi, I.; Gasser, L.; Ford, B. Enhancing bitcoin security and performance with strong consistency via collective signing. In Proceedings of the 25th Usenix Security Symposium (Usenix Security 16), Austin, TX, USA, 10–12 August 2016. [Google Scholar]












| Algorithms | Balance | Minimal Remapping | Complexity | Weighted Mappings |
|---|---|---|---|---|
| Hash Ring | O | + | + | |
| Jump Con Hash | + | + | + | |
| Maglev-Hash | + | − | + |
| Algorithms | Leader Node Malicious | Other Nodes Malicious | Leader Node Malicious Detection Accuracy | Other Nodes Malicious Detection Accuracy | Error | Total Accuracy |
|---|---|---|---|---|---|---|
| 2PC | 7 | 9 | 70% | 90% | 4 | 80% |
| Improved 2PC | 9 | 11 | 90% | 100% | 2 | 90% |
| Numbers | 1 | 2 | 3 | 4 | 5 | 6 | 7 | 8 | 9 |
|---|---|---|---|---|---|---|---|---|---|
| N | 3 | 3 | 3 | 4 | 4 | 4 | 5 | 5 | 5 |
| M | 60 | 120 | 180 | 60 | 120 | 180 | 60 | 120 | 180 |
| 0.9911 | 0.9949 | 0.9928 | 0.9938 | 0.9917 | 0.9980 | 0.9903 | 0.9977 | 0.9901 | |
| 0.16 | 0.2 | 0.22 | 0.14 | 0.18 | 0.18 | 0.12 | 0.14 | 0.18 |
Publisher’s Note: MDPI stays neutral with regard to jurisdictional claims in published maps and institutional affiliations. |
© 2022 by the authors. Licensee MDPI, Basel, Switzerland. This article is an open access article distributed under the terms and conditions of the Creative Commons Attribution (CC BY) license (https://creativecommons.org/licenses/by/4.0/).
Share and Cite
Chen, R.; Wang, L.; Peng, C.; Zhu, R. An Effective Sharding Consensus Algorithm for Blockchain Systems. Electronics 2022, 11, 2597. https://doi.org/10.3390/electronics11162597
Chen R, Wang L, Peng C, Zhu R. An Effective Sharding Consensus Algorithm for Blockchain Systems. Electronics. 2022; 11(16):2597. https://doi.org/10.3390/electronics11162597
Chicago/Turabian StyleChen, Runyu, Lunwen Wang, Chuang Peng, and Rangang Zhu. 2022. "An Effective Sharding Consensus Algorithm for Blockchain Systems" Electronics 11, no. 16: 2597. https://doi.org/10.3390/electronics11162597
APA StyleChen, R., Wang, L., Peng, C., & Zhu, R. (2022). An Effective Sharding Consensus Algorithm for Blockchain Systems. Electronics, 11(16), 2597. https://doi.org/10.3390/electronics11162597
