Cloud Server and Internet of Things Assisted System for Stress Monitoring
Abstract
1. Introduction
- An IoT-enabled stress device is proposed and developed to monitor stress using the galvanic skin response (GSR).
- The threshold value is identified through the analysis of conductive voltage using MATLAB.
- The cloud server is interfaced with a stress-monitoring device to log the real-time data.
2. Literature Review
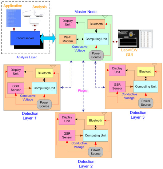
3. Proposed Architecture
4. Methodology
5. Experimental Setup and Implementation
5.1. Evaluation of Stress Device
5.2. Identification of Threshold Value
5.3. Data Visualization in Cloud Server
6. Novelty of Study
- ▪
- The proposed stress device transmits the sensor data related to the stress condition of an individual on the cloud server through a Wi-Fi-enabled master node. The proof of the concept of a stress device is also realized in this study.
- ▪
- An experimental analysis of the stress device is implemented on 10 participants to identify the threshold by assigning three different tasks. The identified threshold value is logged in the stress device to identify a subject’s real-time stress status.
- ▪
- The cloud server records the real-time sensor data of the individual using Bluetooth and internet connectivity. The real-time sensor data available in the cloud server empowers the doctors to precisely read the stress pattern of the individual.
7. Conclusions
Author Contributions
Funding
Data Availability Statement
Conflicts of Interest
References
- Ala, I.; Al-Fuqaha, M.G.; Mehdi, M.; Mohammed, A.; Moussa, A. Internet of Things: A Survey on Enabling Technologies, Protocols, and Applications. IEEE Commun. Surv. Tutor. 2015, 17, 2347–2376. [Google Scholar]
- Islam, M.M.; Rahaman, A.; Islam, M.R. Development of smart healthcare monitoring system in IoT environment. SN Comput. Sci. 2020, 1, 1–11. [Google Scholar] [CrossRef] [PubMed]
- Wu, F.; Taiyang, W.; Mehmet, R.Y. An internet-of-things (IoT) network system for connected safety and health monitoring applications. Sensors 2019, 19, 21. [Google Scholar] [CrossRef] [PubMed]
- Yew, H.T.; Ming, F.N.; Soh, Z.P.; Seng, K.C.; Ali, C.; Jamal, A.D. Iot based real-time remote patient monitoring system. In Proceedings of the 2020 16th IEEE International Colloquium on Signal Processing & Its Applications (CSPA), HIG Hotel, Langkawi Island, Malaysia, 28–29 February 2020; IEEE: Piscatway, NJ, USA, 2020; pp. 176–179. [Google Scholar]
- Sahu, M.L.; Mithilesh, A.; Mitul, K.A.; Afsar, A. IoT-enabled cloud-based real-time remote ECG monitoring system. J. Med. Eng. Technol. 2021, 45, 473–485. [Google Scholar] [CrossRef] [PubMed]
- Adi, E.; Adnan, A.; Zubair, B.; Sherali, Z. Machine learning and data analytics for the IoT. Neural Comput. Appl. 2020, 32, 16205–16233. [Google Scholar] [CrossRef]
- Satija, U.; Barathram, R.M.; Sabarimalai, M. Real-time signal quality-aware ECG telemetry system for IoT-based health care monitoring. IEEE Internet Things J. 2017, 3, 815–823. [Google Scholar] [CrossRef]
- Fink, G. Stress: Concepts, definition and history. In Reference Module in Neuroscience and Biobehavioral Psychology; Stein, J.P., Ed.; Elsevier: Amsterdam, The Netherlands, 2016. [Google Scholar]
- Miller, D.B.; O’Callaghan, J.P. Neuroendocrine aspects of the response to stress. Metab. Clin. Exp. 2002, 51, 5–10. [Google Scholar] [CrossRef]
- Stress Facts, Statistics and Trends. The Recovery Village. Available online: https://www.therecoveryvillage.com/mental-health/stress/related/stress-statistics/ (accessed on 6 December 2021).
- Oken, B.S.; Irina, C.; Wayne, W. A systems approach to stress, stressors and resilience in humans. Behav. Brain Res. 2015, 282, 144–154. [Google Scholar] [CrossRef]
- Mental Health. Available online: https://www.who.int/health-topics/mental-health#tab=tab_1 (accessed on 6 December 2021).
- Allen, A.P.; Kennedy, P.J.; Cryan, J.F.; Dinan, T.G.; Clarke, G. Biological and psychological markers of stress in humans: Focus on the Trier Social Stress Test. Neurosci. Biobehav. Rev. 2014, 38, 94–124. [Google Scholar] [CrossRef]
- Kessler, R.C.; Gavin, A.; Lisa, J.C.; Eva, H.; Daniel, K.M.; Normand, S.-L.T.; Ellen, E.W.; Alan, M.Z. Short screening scales to monitor population prevalences and trends in non-specific psychological distress. Psychol. Med. 2002, 32, 959–976. [Google Scholar] [CrossRef]
- Labuschagne, I.; Caitlin, G.; Peter, R.; Gill, T.; Markus, H. An introductory guide to conducting the Trier Social Stress Test. Neurosci. Biobehav. Rev. 2019, 107, 686–695. [Google Scholar] [CrossRef]
- Nielsen, M.G.; Ørnbøl, E.; Vestergaard, M.; Bech, P.; Larsen, F.B.; Lasgaard, M.; Christensen, K.S. The construct validity of the Perceived Stress Scale. J. Psychosom. Res. 2016, 84, 22–30. [Google Scholar] [CrossRef]
- Strimbu, K.; Jorge, A.T. What are biomarkers? Curr. Opin. HIV AIDS 2010, 5, 463. [Google Scholar] [CrossRef]
- Katchman, B.A.; Meilin, Z.; Jennifer, B.C.; Karen, S.A. Eccrine sweat as a biofluid for profiling immune biomarkers. Proteom.–Clin. Appl. 2018, 12, 1800010. [Google Scholar] [CrossRef]
- Park, J.; Jongsu, K.; Sung-Phil, K. Prediction of daily mental stress levels using a wearable photoplethysmography sensor. In Proceedings of the TENCON 2018–2018 IEEE Region 10 Conference, Jeju, Korea, 28–31 October 2018; IEEE: Piscatway, NJ, USA, 2018; pp. 1899–1902. [Google Scholar]
- Shanmugasundaram, G.; Yazhini, S.; Hemapratha, E.; Nithya, S. A comprehensive review on stress detection techniques. In Proceedings of the 2019 IEEE International Conference on System, Computation, Automation and Networking (ICSCAN), Pondicherry, India, 29–30 March 2019; IEEE: Piscatway, NJ, USA, 2019; pp. 1–6. [Google Scholar]
- Mohan, P.; Madhan, V.N.; Sounak, R.D. Stress measurement from wearable photoplethysmographic sensor using heart rate variability data. In Proceedings of the 2016 International Conference on Communication and Signal. Processing (ICCSP), Melmaruvathur, Tamilnadu, India, 6–8 April 2016; IEEE: Piscatway, NJ, USA, 2016; pp. 1141–1144. [Google Scholar]
- Can, Y.S.; Chalabianloo, N.; Ekiz, D.; Ersoy, C. Continuous stress detection using wearable sensors in real life: Algorithmic programming contest case study. Sensors 2019, 19, 1849. [Google Scholar] [CrossRef]
- Minguillon, J.; Eduardo, P.; Miguel, A.L.-G.; Francisco, P.; Maria, J.S.-C. Portable System for Real-Time Detection of Stress Level. Sensors 2018, 18, 2504. [Google Scholar] [CrossRef]
- Mamdiwar, S.D.; R, A.; Shakruwala, Z.; Chadha, U.; Srinivasan, K.; Chang, C.-Y. Recent Advances on IoT-Assisted Wearable Sensor Systems for Healthcare Monitoring. Biosensors 2021, 11, 372. [Google Scholar] [CrossRef]
- Vanitha, V.; Krishnan, P. Real time stress detection system based on EEG signals. Biomed. Res. 2016, 271–275. [Google Scholar]
- Hirt, C.; Eckard, M.; Kunz, A. Stress generation and non-intrusive measurement in virtual environments using eye tracking. J. Ambient Intell. Humaniz. Comput. 2020, 11, 5977–5989. [Google Scholar] [CrossRef]
- Khowaja, S.A.; Prabono, A.G.; Setiawan, F.; Yahya, B.N.; Lee, S.-L. Toward soft real-time stress detection using wrist-worn devices for human workspaces. Soft Comput. 2021, 25, 2793–2820. [Google Scholar] [CrossRef]
- Nath, R.K.; Thapliyal, H.; Caban-Holt, A. Validating physiological stress detection model using cortisol as stress bio marker. In Proceedings of the 2020 IEEE International Conference on Consumer Electronics (ICCE), Taoyuan, Taiwan, 28–30 September 2020; IEEE: Piscatway, NJ, USA, 2020; pp. 1–5. [Google Scholar]
- Sun, F.-T.; Kuo, C.; Cheng, H.-T.; Buthpitiya, S.; Collins, P.; Griss, M. Activity-aware mental stress detection using physiological sensors. In Proceedings of the International Conference on Mobile Computing, Applications, Services, Santa Clara, CA, USA, 25–28 October 2010; Springer: Berlin/Heidelberg, Germany, 2010; pp. 282–301. [Google Scholar]
- Sengupta, J.; Baviskar, N.; Shukla, S. Biosignal acquisition system for stress monitoring. In Proceedings of the International Conference on Advances in Information Technology and Mobile Communication, Bangalore, India, 1–2 August 2012; Springer: Berlin/Heidelberg, Germany, 2012; pp. 451–458. [Google Scholar]
- Nath, R.K.; Thapliyal, H. Smart wristband-based stress detection framework for older adults with cortisol as stress biomarker. IEEE Trans. Consum. Electron. 2021, 67, 30–39. [Google Scholar] [CrossRef]
- Krupinski, E.; Reiner, B.I. Real-time occupational stress and fatigue measurement in medical imaging practice. J. Digit. Imaging 2012, 25, 319–324. [Google Scholar] [CrossRef] [PubMed][Green Version]
- Seoane, F.; Mohino-Herranz, I.; Ferreira, J.; Alvarez, L.; Buendia, R.; Ayllón, D.; Llerena, C.; Gil-Pita, R. Wearable biomedical measurement systems for assessment of mental stress of combatants in real time. Sensors 2014, 14, 7120–7141. [Google Scholar] [CrossRef] [PubMed]
- Khan, M.; Rizvi, Z.; Shaikh, M.Z.; Kazmi, W.; Shaikh, A. Design and implementation of intelligent human stress monitoring system. Int. J. Innov. Sci. Res. 2014, 10, 179–190. [Google Scholar]
- Sysoev, M.; Kos, A.; Pogačnik, M. Noninvasive stress recognition considering the current activity. Pers. Ubiquitous Comput. 2015, 19, 1045–1052. [Google Scholar] [CrossRef]
- Sano, A.; Picard, R.W. Stress recognition using wearable sensors and mobile phones. In Proceedings of the2013 Humaine Association Conference on Affective Computing and Intelligent Interaction (ACII), Geneva, Switzerland, 2–5 September 2013; IEEE: Piscatway, NJ, USA, 2013; pp. 671–676. [Google Scholar]
- Bogomolov, A.; Lepri, B.; Ferron, M.; Pianesi, F.; Pentland, A.S. Pervasive stress recognition for sustainable living. In Proceedings of the 2014 IEEE International Conference on Pervasive Computing and Communications Workshops (PERCOM Workshops), Budapest, Hungary, 24–28 March 2014; IEEE: Piscatway, NJ, USA, 2014; pp. 345–350. [Google Scholar]
- Navea, R.F.; Buenvenida, P.J.; Cruz, C.D. Stress Detection using Galvanic Skin Response: An Android Application. J. Phys. Conf. Ser. 2019, 1372, 012001. [Google Scholar] [CrossRef]
- Aqajari, S.A.H.; Naeini, E.K.; Mehrabadi, M.A.; Labbaf, S.; Rahmani, A.M.; Dutt, N. GSR Analysis for Stress: Development and Validation of an Open Source Tool for Noisy Naturalistic GSR Data. arXiv 2020, arXiv:2005.01834. [Google Scholar]
- Durán-Acevedo, C.M.; Carrillo-Gómez, J.K.; Albarracín-Rojas, C.A. Electronic devices for stress detection in academic contexts during confinement because of the COVID-19 pandemic. Electronics 2021, 10, 301. [Google Scholar] [CrossRef]
- Raj, J.V.; Sarath, T.V. An IoT based Real-Time Stress Detection System for Fire-Fighters. In Proceedings of the 2019 International Conference on Intelligent Computing and Control Systems (ICCS), Secunderabad, India, 27–28 June 2019; IEEE: Piscatway, NJ, USA, 2019; pp. 354–360. [Google Scholar]












| Ref | Function | Data Acquisition System | Threshold Value Identification | Data Visualization |
|---|---|---|---|---|
| [38] | Monitoring GSR using a mobile application | Android Application | The hardware only implemented for collecting for GSR | Android-based mobile application |
| [39] | Extraction of GSR features for stress detection using deep learning | Open-source tool in Python that collects noisy naturalistic GSR data | This study is focused on several peaks, max peak amplitude | Not Available |
| [40] | Implemented Electronic Nose (E-nose) for stress detection through emotional sweat | A graphic interface is designed | Only measuring different signals for stress detection | A graphic interface is designed |
| [41] | Wireless sensor node prototype implanted on the gloves of firemen for real-time stress detection | Sensor node placed on the gloves acquire the data | Threshold | Adafruit IO |
| Task (60 Seconds) | User ‘1’ (v) | User ‘2’ (v) | User ‘3’ (v) | User ‘4’ (v) | User ‘5’ (v) | User ‘6’ (v) | User ‘7’ (v) | User ‘8’ (v) | User ‘9’ (v) | User ‘10’ (v) |
|---|---|---|---|---|---|---|---|---|---|---|
| Time clock analysis | 0.4518 | 2.7954 | 1.4093 | 2.3454 | 1.6133 | 1.5132 | 1.2845 | 1.4512 | 1.6192 | 0.9894 |
| Video analysis | 1.3505 | 2.2597 | 0.8685 | 2.1563 | 1.6493 | 1.4557 | 1.2697 | 1.2487 | 1.8375 | 0.8924 |
| Reading analysis | 0.3736 | 2.6952 | 1.4164 | 2.1672 | 1.7386 | 1.7232 | 1.1468 | 1.6329 | 1.7648 | 1.2319 |
Publisher’s Note: MDPI stays neutral with regard to jurisdictional claims in published maps and institutional affiliations. |
© 2021 by the authors. Licensee MDPI, Basel, Switzerland. This article is an open access article distributed under the terms and conditions of the Creative Commons Attribution (CC BY) license (https://creativecommons.org/licenses/by/4.0/).
Share and Cite
Singh, R.; Gehlot, A.; Rashid, M.; Saxena, R.; Akram, S.V.; Alshamrani, S.S.; AlGhamdi, A.S. Cloud Server and Internet of Things Assisted System for Stress Monitoring. Electronics 2021, 10, 3133. https://doi.org/10.3390/electronics10243133
Singh R, Gehlot A, Rashid M, Saxena R, Akram SV, Alshamrani SS, AlGhamdi AS. Cloud Server and Internet of Things Assisted System for Stress Monitoring. Electronics. 2021; 10(24):3133. https://doi.org/10.3390/electronics10243133
Chicago/Turabian StyleSingh, Rajesh, Anita Gehlot, Mamoon Rashid, Ritika Saxena, Shaik Vaseem Akram, Sultan S. Alshamrani, and Ahmed Saeed AlGhamdi. 2021. "Cloud Server and Internet of Things Assisted System for Stress Monitoring" Electronics 10, no. 24: 3133. https://doi.org/10.3390/electronics10243133
APA StyleSingh, R., Gehlot, A., Rashid, M., Saxena, R., Akram, S. V., Alshamrani, S. S., & AlGhamdi, A. S. (2021). Cloud Server and Internet of Things Assisted System for Stress Monitoring. Electronics, 10(24), 3133. https://doi.org/10.3390/electronics10243133

