Leveraging Semantic Text Analysis to Improve the Performance of Transformer-Based Relation Extraction
Abstract
1. Introduction
- Firstly, the proposed framework evidences the subjective limitations of the model optimisations proposed in current research. In fact, global context and shared knowledge account for just 10.4% and 11.2% of the relation sample misclassifications, respectively.
- Secondly, this work is novel in quantifying pipelined error propagation within state-of-the-art JRE approaches for scientific literature as the largest performance limitation, accounting for 45.3% of misclassifications.
- In addition, the singular task-specific dataset available is proven to limit F1 score due to annotation scheme ambiguities, with [Feature-Of] and [Part-Of] achieving just 10% and 29% recall, respectively. There also exists a failure to appropriately represent complex noun phrases, accounting for 25.47% of total misclassifications, as the dataset contains solely paper abstracts. As such, a new test and train dataset is recommended.
- Finally, a weakness in BERT architecture for accurate modelling of localised language representations is highlighted in 16.04% of misclassifications. Future research into BERT bidirectional encodings is proposed.
2. Recent Advancements
2.1. Transformer Pre-Training
2.2. Fine-Tuning Approaches
2.3. Global Context
2.4. Research Gap
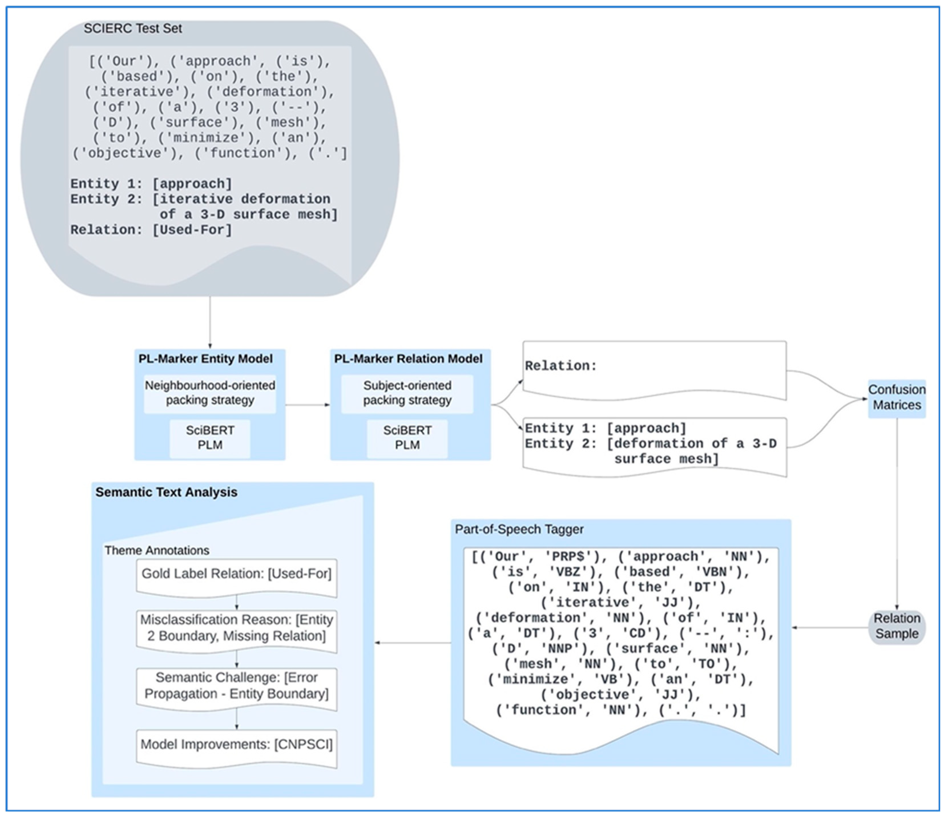
3. Semantic Text Analysis Framework
3.1. Dataset
3.2. Task Problem Definitions
3.3. Distribution Analysis
3.4. PL-Marker Model Architecture
3.4.1. SCIBERT Encoders
3.4.2. Entity Model Packing Strategy
3.4.3. Relation Model Packing Strategy
3.5. Part-Of-Speech Tagging
3.6. Semantic Text Analysis
3.7. Implementation Details
3.8. Evaluation Metrics
4. Results and Analysis
4.1. PL-Marker Performance
4.2. Semantic Text Analysis
4.2.1. Error Propagation
4.2.2. Relational Ambiguity
4.2.3. Context Derivation
5. Critical Analysis and Discussion
5.1. Strengths
5.2. Limitations
6. Conclusions and Future Work
Author Contributions
Funding
Institutional Review Board Statement
Informed Consent Statement
Data Availability Statement
Conflicts of Interest
Appendix A
| Code Label | Definition | Example SCIERC |
|---|---|---|
| FEATURE-OF | The gold relation label defined in the SCIERC test set is of the type FEATURE-OF, which denotes an entity that describes a feature another entity. | devices [GENERIC] ‘with’ sufficient computational resources [MATERIAL] |
| PART-OF | The gold relation label defined in the SCIERC test set is of the type PART-OF, which denotes a part–whole relation, where one entity forms a part of another whole entity. | a priori geometric constraints [OTHER-SCIENTIFIC-TERM] ‘in a’ 3D stereo reconstruction scheme [METHOD] |
Appendix B
| Code Label | Name | Definition | Example SCIERC |
|---|---|---|---|
| ENT1 | Missing entity 1 | The first entity in the relation is not predicted. | Gold: [‘English’, ‘nominal compounds’, ‘FEATURE-OF’] Prediction: [N/A, ‘nominal compounds’, N/A] |
| ENT2 | Missing entity 2 | The second entity in the relation is not predicted. | Gold: [‘ambiguity’, ‘determiners’ ‘FEATURE-OF’] Prediction: [‘ambiguity’, N/A, N/A] |
| ENT1BOUND | Entity 1 boundaries | The first entity is predicted. However, the boundaries are not correctly predicted, resulting in the misclassified start AND/OR end token. | Gold: [‘high-density, low-power analog array’, ‘externally digital architecture’, ‘PART-OF’] Predictions: [‘low-power analog array’, ‘externally digital architecture’, ‘PART-OF’] |
| ENT2BOUND | Entity 2 boundaries | The second entity is predicted. However, the boundaries are not correctly predicted, resulting in the misclassified start AND/OR end token. | Gold: [‘generalization ability’, ‘learned metric’, ‘FEATURE-OF’] Prediction: [‘generalization ability’, ‘metric’, ‘FEATURE-OF’] |
| REL | Missing relation | The relation is not predicted. | Gold: [‘outlier removal’, ‘stereo vision’, ‘PART-OF’] Prediction: [] |
| RELDIRECT | Incorrect relation direction | The relation is predicted. However, the direction of the relation is misclassified, resulting in the second entity listed first and the first entity listed second. | Gold: [‘indirect lighting’, ‘robustness’, ‘FEATURE-OF’] Prediction: [‘robustness’, ‘indirect lighting’, ‘FEATURE-OF’] |
| RELTYPE | Incorrect relation type | The relation is predicted. However, the type of relation is misclassified. | Gold: [‘layers’, ‘CNN models’, ‘PART-OF’] Prediction: [‘layers’, ‘CNN models’, ‘FEATURE-OF’] |
Appendix C
| Code Label | Name | Definition | Example SCIERC | Exceptions |
|---|---|---|---|---|
| CONT | Global Context | The relation is semantically understood from the global context and situated outside of the relevant text segment, where the text segment spans from the start entity to the end entity. | (‘Recognition’, ‘NN’), (‘of’, ‘IN’), (‘proper’, ‘JJ’), (‘nouns’, ‘NNS’), (‘in’, ‘IN’), (‘Japanese’, ‘JJ’), (‘text’, ‘NN’), (‘has’, ‘VBZ’), (‘been’, ‘VBN’), (‘studied’, ‘VBN’), (‘as’, ‘IN’), (‘a’, ‘DT’), (‘part’, ‘NN’), (‘of’, ‘IN’), (‘the’, ‘DT’), (‘more’, ‘RBR’), (‘general’, ‘JJ’), (‘problem’, ‘NN’), (‘of’, ‘IN’), (‘morphological’, ‘JJ’), (‘analysis’, ‘NN’) | Does not contain local context. |
| COREF | Coreference | One or both entities within the relation are coreferences. | (‘The’, ‘DT’), (‘objects’, ‘NNS’), (‘can’, ‘MD’), (‘be’, ‘VB’), (‘complex’, ‘JJ’), (‘in’, ‘IN’), (‘that’, ‘DT’), (‘they’, ‘PRP’), (‘may’, ‘MD’), (‘be’, ‘VB’), (‘composed’, ‘VBN’), (‘of’, ‘IN’), (‘multiple’, ‘JJ’), (‘layers’, ‘NNS’) | N/A |
| EPIBOUND | Error Propagation Issue—misclassified Boundaries | An error in entity boundary prediction for NER, for one or both entities in the relation, resulting in error propagation to RE. Entity boundaries defined as the start and end tokens of the entity. | See ENT1BOUND or ENT2BOUND misclassification reason codebook. | N/A |
| EPIMISSING | Error Propagation Missing Entity | A missing entity in the entity model, for one or both entities in the relation, resulting in error propagation to RE. | See ENT1 or ENT2 misclassification reason codebook. | Missing nested entity. |
| LOCAL | Local Context | There is a failure to derive the semantics of the local context. | (‘a’, ‘DT’), (‘feature’, ‘NN’), (‘in’, ‘IN’), (‘a’, ‘DT’), (‘higher’, ‘JJR’), (‘dimensional’, ‘JJ’), (‘space’, ‘NN’) | N/A |
| EPINESTED | Error Propagation Missing Nested Entity | One or both entities in the entity pair is a nested entity OR contains a nested entity. | (‘automated’, ‘JJ’), (‘interpretation’, ‘NN’), (‘of’, ‘IN’), (‘nominal’, ‘JJ’), (‘compounds’, ‘NNS’), (‘in’, ‘IN’), (‘English’, ‘NNP’) | N/A |
| RELAMBIG | Semantically Ambiguous Relation | Semantics denoting the relation are ambiguous and could pertain to more than one relation type. | (‘the’, ‘DT’), (‘predicative’, ‘JJ’), (‘information’, ‘NN’), (‘associated’, ‘VBN’), (‘with’, ‘IN’), (‘nominals’, ‘NNS’) | N/A |
| OTHER | Other | The relation does not fit any other code and is therefore deemed out of the scope of this study. | (‘Branch’, ‘NN’), (‘and’, ‘CC’), (‘bound’, ‘NN’), (‘strategies’, ‘NNS’), (‘have’, ‘VBP’), (‘previously’, ‘RB’), (‘attempted’, ‘VBN’), (‘to’, ‘TO’), (‘curb’, ‘VB’), (‘this’, ‘DT’), (‘complexity’, ‘NN’), (‘whilst’, ‘VBZ’), (‘maintaining’, ‘VBG’), (‘global’, ‘JJ’), (‘optimality’, ‘NN’) | N/A |
Appendix D
| Code Label | Definition | Example SCIERC | Exceptions |
|---|---|---|---|
| CONJ(CC) + PRONOUN (PRP($)) | A conjunction (CC) and a possessive pronoun (PRP$) are present as local context between entities, indicating a ‘belonging-to’ relation type [PART-OF or FEATURE-OF]. The syntax should be the sole indicator of the relation and it should not rely on further context. | Example syntax ‘and their’ Example SCIERC (‘affine-invariant’, ‘JJ’), (‘image’, ‘NN’), (‘patches’, ‘NNS’), (‘and’, ‘CC’), (‘their’, ‘PRP$’), (‘spatial’, ‘JJ’), (‘relationships’, ‘NNS’) | Personal pronouns I, you, he, she, it, we, they, me, him, her, us |
| ((IN) + (DT)) POST | A preposition (IN) and determiner (DT) are present as local context between entities, indicating a ‘belonging-to’ relation type [PART-OF or FEATURE-OF]. The present syntax should be the sole indicator of the relation and it should not rely on further context. | Example syntax ‘like a/the’ ‘from a/the’ ‘in a/the’ ‘of a/the’ ‘from a/an’ ‘on a/the’ Example SCIERC (‘a’, ‘DT’), (‘feature’, ‘NN’), (‘in’, ‘IN’), (‘a’, ‘DT’), (‘higher’, ‘JJR’), (‘dimensional’, ‘JJ’), (‘space’, ‘NN’) | A misclassified relation direction. (IN) = ‘and’, ‘with’, ‘on’, ‘like’ PART-OF or FEATURE-OF predicted as each other, or HYPONYM-OF |
| (IN) BETWEEN ENTITIES | A preposition (IN) is present as local context between entities, indicating a ‘belonging-to’ relation type [PART-OF or FEATURE-OF]. The present syntax should be the sole indicator of the relation and it should not rely on further context. | Example syntax ‘in’ ‘as’ ‘from’ Example SCIERC (‘syntactic’, ‘JJ’), (‘structure’, ‘NN’), (‘from’, ‘IN’), (‘parse-trees’, ‘NNS’) | A misclassified relation direction. (IN) = ‘and’, ‘with’, ‘on’, ‘like’ PART-OF or FEATURE-OF predicted as each other, or HYPONYM-OF |
| (IN) DIRECTIONAL | A preposition (IN) and determiner (DT) are present as local context between entities, indicating a ‘belonging-to’ relation type [PART-OF or FEATURE-OF], AND the relation direction is misclassified. The present syntax should be the sole indicator of the relation and it should not rely on further context. | Example syntax Of indicates PART OF Example SCIERC (‘images’, ‘NNS’), (‘extracted’, ‘VBN’), (‘from’, ‘IN’), (‘modern’, ‘JJ’), (‘computer’, ‘NN’), (‘games’, ‘NNS’), (‘.’, ‘.’) | (IN) = ‘and’, ‘with’, ‘on’, ‘like’ |
| CONTEXTPRE + (IN) | A preposition (IN) and optional determiner (DT) are present as local context between entities, indicating a ‘belonging-to’ relation type [PART-OF or FEATURE-OF], AND context prior to the first entity is required to understand the relation. | Example syntax With Example SCIERC (‘is’, ‘VBZ’), (‘an’, ‘DT’), (‘agglutinative’, ‘JJ’), (‘language’, ‘NN’), (‘with’, ‘IN’), (‘word’, ‘NN’), (‘structures’, ‘NNS’) | A misclassified relation direction. (IN) = ‘and’ PART-OF or FEATURE-OF predicted as each other, or HYPONYM-OF |
| COLON | The relation spans across a colon, where one entity is on the left-hand side of the colon, and the other entity is on the right-hand side of the colon. | Example SCIERC (‘Amorph’, ‘NNP’), (‘recognizes’, ‘VBZ’), (‘NE’, ‘NNP’), (‘items’, ‘NNS’), (‘in’, ‘IN’), (‘two’, ‘CD’), (‘stages’, ‘NNS’), (‘:’, ‘:’), (‘dictionary’, ‘JJ’), (‘lookup’, ‘NN’), (‘and’, ‘CC’), (‘rule’, ‘NN’), (‘application’, ‘NN’), (‘.’, ‘.’) | N/A |
| PARENTHESES | One or both entities contained in the relation are between parentheses. | Example SCIERC (‘-LRB-’, ‘VBP’), (‘grammars’, ‘NNS’), (‘with’, ‘IN’), (‘regular’, ‘JJ’), (‘expressions’, ‘NNS’), (‘at’, ‘IN’), (‘the’, ‘DT’), (‘right’, ‘JJ’), (‘hand’, ‘NN’), (‘side’, ‘NN’), (‘-RRB-’, ‘NN’) | N/A |
| COREF | One or both entities within the relation are coreferences, OR the relation is not identified due to being later referred to as a coreference | Example SCIERC (‘they’, ‘PRP’), (‘may’, ‘MD’), (‘be’, ‘VB’), (‘composed’, ‘VBN’), (‘of’, ‘IN’), (‘multiple’, ‘JJ’), (‘layers’, ‘NNS’) | N/A |
| CPN | One or both entities within the relation are compound nouns, which are not predicted at all or not predicted in full, where the definition of a compound noun contains one or more nouns (NN). | Example SCIERC (‘ranking’, ‘VBG’), (‘blog’, ‘NN’), (‘posts’, ‘NNS’), (‘with’, ‘IN’), (‘respect’, ‘NN’), (‘to’, ‘TO’), (‘their’, ‘PRP$’), (‘relevance’, ‘NN’), | CPNSCI CNPSCI CNPGEN |
| CPNSCI | One or both entities within the relation are scientific compound nouns, which are not predicted at all or not predicted in full, where the definition of a compound noun contains one or more nouns (NN). | Example SCIERC (‘decompose’, ‘VB’), (‘the’, ‘DT’), (‘data’, ‘NNS’), (‘matrix’, ‘NN’), (‘to’, ‘TO’), (‘a’, ‘DT’), (‘low’, ‘JJ’), (‘rank’, ‘NN’), (‘part’, ‘NN’) | CPN CNPGEN CNPGEN |
| CNPSCI | One or both entities within the relation are scientific complex noun phrases, which are not predicted at all or not predicted in full, where the definition of a complex noun phrase contains one or more nouns (NN) AND any combination of Adjectives (JJ), prepositions and conjunctions (IN), conjunctions (CC), and verbs (VB). | Example SCIERC (‘At’, ‘IN’), (‘the’, ‘DT’), (‘core’, ‘NN’), (‘of’, ‘IN’), (‘the’, ‘DT’), (‘externally’, ‘JJ’), (‘digital’, ‘JJ’), (‘architecture’, ‘NN’), (‘is’, ‘VBZ’), (‘a’, ‘DT’), (‘high-density’, ‘NN’), (‘,’, ‘,’), (‘low-power’, ‘JJR’), (‘analog’, ‘NN’), (‘array’, ‘IN’) | CNPGEN |
| CNPGEN | One or both entities within the relation are scientific complex noun phrases, which are not predicted at all or not predicted in full, where the definition of a complex noun phrase is as per CNPSCI. | Example SCIERC (‘they’, ‘PRP’), (‘may’, ‘MD’), (‘be’, ‘VB’), (‘composed’, ‘VBN’), (‘of’, ‘IN’), (‘multiple’, ‘JJ’), (‘layers’, ‘NNS’) | CNPSCI |
| INCORRECTCNP | One or both entities within the relation are misclassified as scientific OR general complex noun phrases, where none were present and where the definition of a complex noun phrase is as per CNPSCI. | Example SCIERC (‘NIST’, ‘NNP’), (‘sentence’, ‘NN’), (‘boundary’, ‘JJ’), (‘detection’, ‘NN’), (‘task’, ‘NN’), (‘in’, ‘IN’), (‘speech’, ‘NN’) | N/A |
| CN | One or both entities within the relation are common nouns, which are not predicted at all or not predicted in full, where the definition of a common noun is a general term for classes of things, rather than a specific term, and it can be modified by determiners or adjectives, OR a general term, which is not always classed as a named entity. | Example SCIERC (‘the’, ‘DT’), (‘data’, ‘NN’), (‘has’, ‘VBZ’), (‘large’, ‘JJ’), (‘intra-class’, ‘JJ’), (‘variations’, ‘NNS’) | CPN CPNSCI CNPSCI CNPGEN |
| PACKINGSUBJREL | The sentence contains multiple interrelated objects of a subject and one or more of the entities are not predicted, resulting in a failure of the subject-oriented packing strategy for the entity model, OR all entities are correctly predicted but the subject-oriented packing strategy fails to associate the interrelated objects. | Example SCIERC (‘outlier’, ‘JJR’), (‘removal’, ‘NN’), (‘and’, ‘CC’), (‘quality’, ‘NN’), (‘improvement’, ‘NN’), (‘in’, ‘IN’), (‘stereo’, ‘JJ’), (‘vision’, ‘NN’) | N/A |
| PACKINGNEIGHENT | One or both entities within the relation are a nested entity parent or child, which are not predicted at all or not predicted in full, where the definition of a nested entity is an entity that shares the same start or end token with the parent entity. | Example SCIERC (‘automated’, ‘JJ’), (‘interpretation’, ‘NN’), (‘of’, ‘IN’), (‘nominal’, ‘JJ’), (‘compounds’, ‘NNS’), (‘in’, ‘IN’), (‘English’, ‘NNP’), (‘.’, ‘.’) | N/A |
| FEATURE OF AS PART OF | The gold relation is FEATURE OF, but the predicted relation is PART OF. | Example SCIERC (‘syntactic’, ‘JJ’), (‘structure’, ‘NN’), (‘features’, ‘NNS’), (‘embedded’, ‘VBN’), (‘in’, ‘IN’), (‘a’, ‘DT’), (‘parse’, ‘NN’), (‘tree’, ‘NN’) | N/A |
| PART OF AS FEATURE OF | The gold relation is PART OF, but the predicted relation is FEATURE OF. | Example SCIERC (‘the’, ‘DT’), (‘layers’, ‘NNS’), (‘of’, ‘IN’), (‘various’, ‘JJ’), (‘CNN’, ‘NNP’), (‘models’, ‘NNS’) | N/A |
| PART OF AS HYPONYM OF | The gold relation is PART OF, but the predicted relation is HYPONYM OF. | Example SCIERC (‘prediction’, ‘NN’), (‘techniques’, ‘NNS’), (‘like’, ‘IN’), (‘the’, ‘DT’), (‘Kalman’, ‘NNP’), (‘filter’, ‘NN’) | N/A |
| SHARED KNOWLEDGE | The relation can only be derived from shared knowledge outside of any context within the sentence or the wider abstract. | Example SCIERC (‘three-dimensional’, ‘JJ’), (‘objects’, ‘NNS’), (‘in’, ‘IN’), (‘terms’, ‘NNS’), (‘of’, ‘IN’), (‘affine-invariant’, ‘JJ’), (‘image’, ‘NN’) | N/A |
| OTHER | The relation does not fit any other code and is therefore deemed out of the scope of this study. | See OTHER Semantic challenge codebook. | N/A |
References
- Santosh, T.Y.S.S.; Chakraborty, P.; Dutta, S.; Sanyal, D.K.; Das, P.P. Joint entity and relation extraction from scientific documents: Role of linguistic information and entity types. In Proceedings of the EEKE@JCDL, 21—Workshop on Extraction and Evaluation of Knowledge Entities from Scientific Documents, Virtual Event, 13 September 2021. [Google Scholar]
- Yadav, P.; Pervin, N. Towards efficient navigation in digital libraries: Leveraging popularity, semantics and communities to recommend scholarly articles. J. Inf. 2022, 16, 101336. [Google Scholar] [CrossRef]
- Jung, J.; Jung, S.; Seo, H.; Namgung, H.; Kim, S. Sequence Alignment Ensemble with a Single Neural Network for Sequence Labeling. IEEE Access 2022, 10, 73562–73570. [Google Scholar] [CrossRef]
- Wang, X.; Jiang, Y.; Bach, N.; Wang, T.; Huang, Z.; Huang, F.; Tu, K. Automated concatenation of embeddings for structured prediction. arXiv 2020, arXiv:2010.05006. [Google Scholar]
- Lu, X. Machine Learning for Text, by Charu, C. Aggarwal, New York, Springer, 2018. ISBN 9783319735306. XXIII+ 493 pages. Nat. Lang. Eng. 2022, 28, 541–543. [Google Scholar] [CrossRef]
- Ye, D.; Lin, Y.; Li, P.; Sun, M. Packed levitated marker for entity and relation extraction. arXiv 2021, arXiv:2109.06067. [Google Scholar]
- Zhong, Z.; Chen, D. A frustratingly easy approach for entity and relation extraction. arXiv 2020, arXiv:2010.12812. [Google Scholar]
- Wadden, D.; Wennberg, U.; Luan, Y.; Hajishirzi, H. Entity, relation, and event extraction with contextualized span representations. arXiv 2019, arXiv:1909.03546. [Google Scholar]
- Devlin, J.; Chang, M.W.; Lee, K.; Toutanova, K. Bert: Pre-training of deep bidirectional transformers for language understanding. arXiv 2018, arXiv:1810.04805. [Google Scholar]
- Eberts, M.; Ulges, A. Span-based joint entity and relation extraction with transformer pre-training. arXiv 2019, arXiv:1909.07755. [Google Scholar]
- Radford, K.N.A.; Salimans, T.; Sutskever, I. Improving Language Understanding by Generative Pre-Training. OpenAI, 2018; early access. [Google Scholar]
- Brown, T.; Mann, B.; Ryder, N.; Subbiah, M.; Kaplan, J.D.; Dhariwal, P.; Neelakantan, A.; Shyam, P.; Sastry, G.; Askell, A.; et al. Language models are few-shot learners. Adv. Neural Inf. Process. Syst. 2020, 33, 1877–1901. [Google Scholar]
- Radford, A.; Wu, J.; Child, R.; Luan, D.; Amodei, D.; Sutskever, I. Language models are unsupervised multitask learners. OpenAI Blog 2019, 1, 9. [Google Scholar]
- OpenAI, R. GPT-4 technical report. arXiv 2023, arXiv:2303.08774. [Google Scholar] [CrossRef]
- Lee, J.; Yoon, W.; Kim, S.; Kim, D.; Kim, S.; So, C.H.; Kang, J. BioBERT: A pre-trained biomedical language representation model for biomedical text mining. Bioinformatics 2020, 36, 1234–1240. [Google Scholar] [CrossRef]
- Beltagy, I.; Lo, K.; Cohan, A. SciBERT: A pretrained language model for scientific text. arXiv 2019, arXiv:1903.10676. [Google Scholar]
- Jehangir, B.; Radhakrishnan, S.; Agarwal, R. A survey on Named Entity Recognition—datasets, tools, and methodologies. Nat. Lang. Process. J. 2023, 3, 100017. [Google Scholar] [CrossRef]
- Luan, Y.; He, L.; Ostendorf, M.; Hajishirzi, H. Multi-task identification of entities, relations, and coreference for scientific knowledge graph construction. arXiv 2018, arXiv:1808.09602. [Google Scholar]
- Wang, A.; Liu, A.; Le, H.H.; Yokota, H. Towards effective multi-task interaction for entity-relation extraction: A unified framework with selection recurrent network. arXiv 2022. [Google Scholar] [CrossRef]
- Liu, Z.; Li, H.; Wang, H.; Liao, Y.; Liu, X.; Wu, G. A novel pipelined end-to-end relation extraction framework with entity mentions and contextual semantic representation. Expert Syst. Appl. 2023, 228, 120435. [Google Scholar] [CrossRef]
- Goh, T.T.; Jamaludin NA, A.; Mohamed, H.; Ismail, M.N.; Chua, H.S. A Comparative Study on Part-of-Speech Taggers’ Performance on Examination Questions Classification According to Bloom’s Taxonomy. J. Physics. Conf. Ser. 2022, 2224, 012001. [Google Scholar] [CrossRef]















| Algorithm | Year | Approach | Global Context Method | |||||
|---|---|---|---|---|---|---|---|---|
| Markers | Batch Computation | |||||||
| Context Window | Coreference Resolution | Solid | Levitated | Inference | Training | |||
| DyGIE++ [8] | 2019 | Multi-task | x | x | ||||
| SpERT [10] | 2019 | |||||||
| SpERT.PL [1] | 2021 | |||||||
| Pure (Full) [7] | 2020 | Pipelined | x | x | ||||
| Pure (Approx.) [7] | 2020 | x | x | x | x | x | ||
| PL-Marker [6] | 2021 | x | x | x | x | x | ||
| True Label | Compare | Conjunction | Evaluate-For | Feature-Of | Hyponym-Of | Part-Of | Used-For | Not Predicted | |
|---|---|---|---|---|---|---|---|---|---|
| Predicted Label | |||||||||
| Compare | 53% | 11% | 0% | 0% | 0% | 0% | 0% | 36% | |
| Conjunction | 1.6% | 68% | 0% | 0% | 0% | 0% | 0% | 30% | |
| Evaluate-For | 1.1% | 0% | 46% | 1.1% | 0% | 0% | 6.6% | 45% | |
| Feature-Of | 0% | 0% | 3.4% | 10% | 0% | 1.7% | 6.8% | 78% | |
| Hyponym-Of | 0% | 0% | 0% | 0% | 54% | 3% | 3% | 40% | |
| Part-Of | 0% | 0% | 0% | 4.8% | 6.3% | 29% | 6.3% | 54% | |
| Used-For | 0% | 0.19% | 0.38% | 0.19% | 0% | 0.38% | 57% | 42% | |
| Theme | Theme Annotation Hierarchy | Kappa Score |
|---|---|---|
| Gold Relation | 1 | 100% |
| Misclassification Reason | 2 | 87% |
| Semantic Challenge | 3 | 84% |
| Improvement | 4 | 82% |
| Average Weighted Kappa Score | - | 88% |
| NER Error Propagation | Missing Entities | Entity Boundaries | Total | ||||||
|---|---|---|---|---|---|---|---|---|---|
| Code Label | Raw | Theme Co-Occurrence | Correlation Coefficient | Raw | Theme Co-Occurrence | Correlation Coefficient | Raw | Theme Co-Occurrence | |
| CNP (GEN) | 5 | 12.5% | 0.82 | - | - | - | 5 | 8.6% | |
| CNP (SCI) | 8 | 20.0% | 0.90 | 2 | 11.1% | 0.81 | 10 | 17.2% | |
| CN | 15 | 37.5% | 0.94 | - | - | - | 15 | 25.9% | |
| CPN (SCI) | 4 | 10.0% | 0.72 | - | - | - | 4 | 6.9% | |
| CPN | 3 | 7.5% | 0.72 | - | - | - | 3 | 5.2% | |
| INCORRECT CNP | - | - | - | 12 | 66.7% | 0.97 | 12 | 20.7% | |
| ⁝ | ⁝ | ⁝ | ⁝ | ⁝ | ⁝ | ⁝ | ⁝ | ⁝ | |
| Total Theme Annotations | 40 | - | - | 18 | - | - | 58 | - | |
| Relational Ambiguity | Raw | Theme Co-Occurrence | Correlation Coefficient | |
|---|---|---|---|---|
| Improvement Theme | ||||
| SHARED KNOWLEDGE INFER | 11 | 42.3% | 0.87 | |
| PART-OF as FEATURE-OF | 3 | 11.5% | 0.75 | |
| PART-OF as HYPONYM-OF | 4 | 15.4% | 0.72 | |
| FEATURE-OF as PART-OF | 1 | 3.8% | 0.51 | |
| ⁝ | ⁝ | ⁝ | ⁝ | |
| Total | 26 | |||
| Context | Local Context | Global Context | Total | ||||||
|---|---|---|---|---|---|---|---|---|---|
| Improvement Theme | Raw | Theme Co-Occurrence | Correlation Coefficient | Raw | Theme Co-Occurrence | Correlation Coefficient | Raw | Theme Co-Occurrence | |
| In(IN) DIRECTIONAL | 6 | 27.3% | 0.85 | - | - | - | 6 | 16.2% | |
| In(IN) + a(DT) POST | 5 | 22.7% | 0.83 | - | - | - | 5 | 13.5% | |
| (IN) BETWEEN ENTITIES | 4 | 18.2% | 0.82 | - | - | - | 4 | 10.8% | |
| CONTEXTPRE + (IN) | 1 | 4.5% | 0.64 | 2 | 13.3% | 0.69 | 3 | 8.1% | |
| CONJ(CC) + PRONOUN PRP($) | 1 | 4.5% | 0.61 | - | - | - | 1 | 2.7% | |
| PACKINGSUBREL | - | - | - | 7 | 46.7% | 0.93 | 7 | 18.9% | |
| SHARED KNOWLEDGE INFER | - | - | - | 1 | 6.7% | 0.66 | 1 | 2.7% | |
| ⁝ | - | - | - | ⁝ | ⁝ | ⁝ | ⁝ | ⁝ | |
| Total | 22 | - | - | 15 | - | - | 37 | - | |
Disclaimer/Publisher’s Note: The statements, opinions and data contained in all publications are solely those of the individual author(s) and contributor(s) and not of MDPI and/or the editor(s). MDPI and/or the editor(s) disclaim responsibility for any injury to people or property resulting from any ideas, methods, instructions or products referred to in the content. |
© 2024 by the authors. Licensee MDPI, Basel, Switzerland. This article is an open access article distributed under the terms and conditions of the Creative Commons Attribution (CC BY) license (https://creativecommons.org/licenses/by/4.0/).
Share and Cite
Evans, M.-T.C.; Latifi, M.; Ahsan, M.; Haider, J. Leveraging Semantic Text Analysis to Improve the Performance of Transformer-Based Relation Extraction. Information 2024, 15, 91. https://doi.org/10.3390/info15020091
Evans M-TC, Latifi M, Ahsan M, Haider J. Leveraging Semantic Text Analysis to Improve the Performance of Transformer-Based Relation Extraction. Information. 2024; 15(2):91. https://doi.org/10.3390/info15020091
Chicago/Turabian StyleEvans, Marie-Therese Charlotte, Majid Latifi, Mominul Ahsan, and Julfikar Haider. 2024. "Leveraging Semantic Text Analysis to Improve the Performance of Transformer-Based Relation Extraction" Information 15, no. 2: 91. https://doi.org/10.3390/info15020091
APA StyleEvans, M.-T. C., Latifi, M., Ahsan, M., & Haider, J. (2024). Leveraging Semantic Text Analysis to Improve the Performance of Transformer-Based Relation Extraction. Information, 15(2), 91. https://doi.org/10.3390/info15020091

