Application of Feature Point Matching Technology to Identify Images of Free-Swimming Tuna Schools in a Purse Seine Fishery
Abstract
1. Introduction
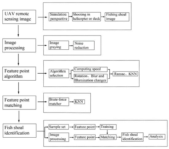
2. Materials and Methods
2.1. Materials
2.2. Methods
- (1)
- Image preprocessing. To improve the computing speed and reduce data storage, we used the perceptually weighted formula [26]:

- (2)
- Comparison of Rotational Variation Robustness. Image rotation is essential in feature detection application. When the image is rotated, the corresponding angle of each pixel, the gradient value and direction information of the pixels around the original feature point, and the main direction of the feature point will change. The method was applied as follows: image tuna1 as the test image was selected from the tuna image set (Figure 2A) and rotated 0, 45, 90, 135, 180, 225, 270, and 315 degrees clockwise to get T-Rotate1 to T-Rotate8. The RANSAC algorithm was used to optimize the rotated tuna1 image, and the feature points of the rotated tuna1 image were matched with the original image.
- (3)
- Fuzzy Transformation Robustness Comparison. In the actual application environment, the fuzzy degree of image acquisition changes with the external environment and the working state of the remote sensing equipment. After a fuzzy transformation, the resolution of an image decreases. With a decrease in resolution, the performance of the image feature point recognition also decreases. In contrast, with an increase in resolution, the recognition performance of the feature point algorithm gradually improves. We tested the robustness of the fuzzy transformation as follows: the t-Gaussian blur image in the free-swimming image set (Figure 2B), through altering differently sized ksizes (1,1), (3,3), (5,5), (7,7) and (9,9) to obtain T-Bulr1, T-Bulr2, T-Bulr3, T-Bulr4, and T-Bulr5. The processed image was matched with the original image. The matching feature points were optimized using RANSAC and the number of feature points that could be correctly matched to the analysis. Finally, the change range of the characteristic points was observed and recorded.
- (4)
- Brightness Transformation Robustness Comparison. In the actual identification, the illumination intensity will differ according to different operation times. Under different illumination conditions, there are large intra-class divergences between images, and some key feature points become more prominent or weakened under the influence of illumination. This makes the feature points differ in gray scale spaces, which is not an ideal condition for feature point analysis. We tested the robustness of the brightness transformation as follows: we randomly selected an image, T-Light (Figure 2C), and adjusted the bias parameter to 0, 25, 50, 75, 100 and 125 to obtain T-Light1 to T-Light6, the processed image was matched with the original image, and the matched feature points were optimized using RANSAC. Then, we compared the number of feature points that could be correctly matched and observed the change range of the feature points.
- (5)
- Construction of Mongodb Feature Library. Mongodb is a database that supports a variety of data structures and complex data types [29]. In this study, Mongodb was used as the feature database of a free-swimming shoal to store the feature point descriptors marked by the ORB feature algorithm. When constructing the tuna free-swimming school feature database, it is necessary to recruit technicians engaged in tuna purse seine fishing to identify and annotate tuna free-swimming school videos. Figure 5 shows an example of the tuna shoal feature points labeled by the ORB algorithm. The red frame represents the marked area in which the feature points were identified and stored. For this video acquisition, more than 200,000 feature points were obtained.
- (6)
- Recognition experiment. For the ratio parameter of the descriptor distance, n = 0.7 and n = 0.6 were selected for the recognition experiment. The recognition experiment was conducted as follows: using the k-fold cross-validation method, the test dataset was selected from the tuna database and divided into 10 mutually exclusive subsets (10 small videos, each containing 50 frames). Then, 10 training sets were obtained and tested 10 times. For the correct identification of the fish school (or to not recognize the non-fish school), the identification system was compared and analyzed.
3. Results
3.1. Overview of the Three Feature Algorithms
3.1.1. Matching Speed Comparison
3.1.2. Comparison of Rotational Variation Robustness
3.1.3. Fuzzy Transformation Robustness Comparison
3.1.4. Brightness Transformation Robustness Comparison
3.2. Comparison of the Results
3.3. Test Results
4. Conclusions
Author Contributions
Funding
Institutional Review Board Statement
Informed Consent Statement
Data Availability Statement
Conflicts of Interest
References
- Lopez, J.; Scott, G.P. The Use of Fads in Tuna Fisheries; European Parliament: Strasbourg, France, 2014; ISBN 978-92-823-5384-4. [Google Scholar]
- Fonteneau, A.; Pallarés, P.; Pianet, R. A worldwide review of purse seine fisheries on fads. In Proceedings of the Pêche Thonière et Dispositifs de Concentration de Poissons, Caribbean-Martinique, France, 15–19 October 1999; pp. 14–35. [Google Scholar]
- Gerrodette, T.; Olson, R.; Reilly, S.; Watters, G.; Perrin, W. Ecological metrics of biomass removed by three methods of purse-seine fishing for tunas in the eastern tropical pacific ocean. Conserv. Biol. 2012, 26, 48–56. [Google Scholar] [CrossRef]
- Leroy, B.; Phillips, J.S.; Nicol, S.; Pilling, G.M.; Harley, S.; Caillot, S.; Allain, v.; Hampton, J. A critique of the ecosystem impacts of drifting and anchored fads use by purse-seine tuna fisheries in the western and Central Pacific Ocean. Aquat. Living Resour. 2013, 26, 49–61. [Google Scholar] [CrossRef]
- Dagorn, L.; Bez, N.; Fauvel, T.; Walker, E. How much do fish aggregating devices (fads) modify the floating object environment in the ocean? Fish. Oceanogr. 2013, 22, 147–153. [Google Scholar] [CrossRef]
- Fonteneau, A. Monts sous-marins et thons dans l’Atlantique tropical est. Aquat. Living Resour. 1991, 4, 13–25. [Google Scholar] [CrossRef][Green Version]
- Girard, C.; Benhamou, S.; Dagorn, L. FAD: Fish aggregating device or fish attracting device? A new analysis of yellowfin tuna movements around floating objects. Anim. Behav. 2004, 67, 319–326. [Google Scholar] [CrossRef]
- Josse, E.; Bach, P.; Dagorn, L. Simultaneous observations of tuna movements and their prey by sonic tracking and acoustic surveys. Hydrobiologia 1998, 371–372, 61–69. [Google Scholar] [CrossRef]
- Holland, K.N.; Brill, R.W.; Chang, R. Horizontal and vertical movements of yellowfin and bigeye tuna associated with fish aggregating devices. J. Cell Biol. 1990, 148, 492–507. [Google Scholar] [CrossRef]
- Ohta, I.; Kakuma, S. Periodic behavior and residence time of yellowfin and bigeye tuna associated with fish aggregating devices around Okinawa Islands, as identified with automated listening stations. Mar. Biol. 2005, 146, 581–594. [Google Scholar] [CrossRef]
- Toonen, H.M.; Bush, S.R. The digital frontiers of fisheries governance: Fish attraction devices, drones and satellites. J. Environ. Policy Plan. 2018, 22, 125–137. [Google Scholar] [CrossRef]
- Lukaczyk, T.; Bieri, T.; de Sousa, J.T.; Levy, J.; McGillivary, P.A. Unmanned aircraft as mobile components of ocean observing systems for management of marine resources. In Proceedings of the OCEANS 2016 MTS/IEEE Monterey, Monterey, CA, USA, 19–23 September 2016; pp. 1–7. [Google Scholar]
- Wiyono, A.; Hakim, T.M.I. Sistem kendali kooperatif uav untuk mendukung pengawasan illegal fishing. J. Teknol. Dirgant. 2019, 17, 169. [Google Scholar] [CrossRef]
- Colefax, A.P.; Butcher, P.A.; Kelaher, B.P. The potential for unmanned aerial vehicles (UAVs) to conduct marine fauna surveys in place of manned aircraft. ICES J. Mar. Sci. 2018, 75, 1–8. [Google Scholar]
- Hodgson, A.; Peel, D.; Kelly, N. Unmanned aerial vehicles for surveying marine fauna: Assessing detection probability. Ecol. Appl. 2017, 27, 1253–1267. [Google Scholar] [CrossRef]
- Castro, J.; Borges, F.O.; Cid, A.; Laborde, M.I.; Rosa, R.; Pearson, H.C. Assessing the behavioural responses of small cetaceans to unmanned aerial vehicles. Remote Sens. 2021, 13, 156. [Google Scholar] [CrossRef]
- Cooke, S.J.; Venturelli, P.; Twardek, W.M. Technological innovations in the recreational fishing sector: Implications for fisheries management and policy. Rev. Fish Biol. Fish. 2021, 31, 253–288. [Google Scholar] [CrossRef]
- Kiszka, J.J.; Mourier, J.; Gastrich, K.; Heithaus, M.R. Using Unmanned Aerial Vehicles (UAVs) to investigate shark and ray densities in a shallow coral lagoon. Mar. Ecol. Prog. Ser. 2016, 560, 237–242. [Google Scholar] [CrossRef]
- Raoult, V.; Gaston, T.F. Rapid biomass and size-frequency estimates of edible jellyfish populations using drones. Fish Res. 2018, 207, 160–164. [Google Scholar] [CrossRef]
- Cheng, L.; Tan, X.; Yao, D.; Xu, W.; Wu, H.; Chen, Y. A fishery water quality monitoring and prediction evaluation system for floating uav based on time series. Sensors 2021, 21, 4451. [Google Scholar] [CrossRef] [PubMed]
- Bay, H.; Ess, A.; Tuytelaars, T.; Gool, L.V. Speeded-Up robust features (SURF). Comput. Vis. Image Underst. 2007, 110, 346–355. [Google Scholar] [CrossRef]
- Rublee, E.; Rabaud, V.; Konolige, K.; Bradski, G.R. ORB: An efficient alternative to SIFT or SURF. In Proceedings of the 2011 International Conference on Computer Vision, Barcelona, Spain, 12 January 2012; pp. 2564–2571. [Google Scholar]
- Lowe, D.G. Object recognition from local scale-invariant features. In Proceedings of the Seventh IEEE International Conference on Computer Vision, Kerkyra, Greece, 6 August 2002; pp. 1150–1157. [Google Scholar]
- Luo, J.; Oubong, G. A Comparison of SIFT, PCA-SIFT and SURF. Int. J. Image Process. 2009, 3, 143–152. [Google Scholar]
- Mikolajczyk, K.; Schmid, C. Indexing based on scale invariant interest points. In Proceedings of the IEEE International Conference on Computer Vision, Vancouver, BC, Canada, 7 August 2002; p. 525. [Google Scholar]
- Bradski, G.; Daebler, A. Learning OpenCV: Computer Vision with OpenCV Library; O’Reilly Media, Inc.: Sevastopol, CA, USA, 2008; pp. 222–264. ISBN 978-0-596-51613-0. [Google Scholar]
- Li, L.; Zic, J. Image matching algorithm based on feature-point and daisy descriptor. J. Multimed. 2014, 9, 829–834. [Google Scholar] [CrossRef]
- Puetter, R.C.; Gosnell, T.R.; Yahil, A. Digital image reconstruction: Deblurring and denoising. Annu. Rev. Astron. Astrophys. 2005, 43, 139–194. [Google Scholar] [CrossRef]
- Chodorow, K.; Dirolf, M. MongoDB: The Definitive Guide; O’Reilly Media, Inc.: Sevastopol, CA, USA, 2010; ISBN 978-1-449-38156-1. [Google Scholar]









| Algorithm | SIFT | SURF | ORB |
|---|---|---|---|
| time consumed in the first test | 10.729 s | 6.063 s | 0.193 s |
| time consumed in the second test | 10.859 s | 6.012 s | 0.200 s |
| time consumed in the third test | 11.081 s | 6.010 s | 0.185 s |
| time consumed in the fourth test | 10.703 s | 5.979 s | 0.188 s |
| time consumed in the fifth test | 10.790 s | 5.965 s | 0.190 s |
| mean | 10.832 s | 6.001 s | 0.191 s |
| number of matches | 24,256 | 22,379 | 500 |
| Data | SIFT | SURF | ORB |
|---|---|---|---|
| T-Rotate1 | 100% | 100% | 100% |
| T-Rotate2 | 53% | 8% | 13% |
| T-Rotate3 | 50% | 25% | 13% |
| T-Rotate4 | 60% | 9% | 18% |
| T-Rotate5 | 51% | 28% | 11% |
| T-Rotate6 | 53% | 8% | 12% |
| T-Rotate7 | 50% | 27% | 12% |
| T-Rotate8 | 54% | 9% | 12% |
| average | 53% | 16% | 13% |
| Data | SIFT | SURF | ORB |
|---|---|---|---|
| T-Blur1 | 100% | 100% | 100% |
| T-Blur2 | 53% | 71% | 72% |
| T-Blur3 | 32% | 51% | 56% |
| T-Blur4 | 17% | 26% | 37% |
| T-Blur5 | 12% | 16% | 27% |
| average | 29% | 41% | 48% |
| Data | SIFT | SURF | ORB |
|---|---|---|---|
| T-Light1 | 100% | 100% | 100% |
| T-Light2 | 96% | 96% | 63% |
| T-Light3 | 78% | 72% | 39% |
| T-Light4 | 46% | 34% | 21% |
| T-Light5 | 15% | 9% | 9% |
| T-Light6 | 3% | 2% | 2% |
| average | 48% | 43% | 27% |
| Method | Time | Rotation | Blur | Illumination |
|---|---|---|---|---|
| SIFT | weak | best | weak | best |
| SURF | good | good | good | good |
| ORB | best | weak | best | weak |
| Content | Recognition Occurrences | Artificial Judgment | Result | |
|---|---|---|---|---|
| Videos | ||||
| T-video1 | 5 | Fish shoal | correct | |
| T-video2 | 8 | Fish shoal | correct | |
| T-video3 | 4 | Fish shoal | correct | |
| T-video4 | 0 | Fish shoal | incorrect | |
| T-video5 | 0 | Fish shoal | incorrect | |
| T-video6 | 0 | Fish shoal | incorrect | |
| T-video7 | 0 | Non-Fish shoal | correct | |
| T-video8 | 1 | Fish shoal | correct | |
| T-video9 | 0 | Non-Fish shoal | correct | |
| T-video10 | 0 | Non-Fish shoal | correct | |
| Content | Recognition Occurrences | Artificial Judgment | Result | |
|---|---|---|---|---|
| Videos | ||||
| T-video1 | 5 | Fish shoal | correct | |
| T-video2 | 17 | Fish shoal | correct | |
| T-video3 | 6 | Fish shoal | correct | |
| T-video4 | 0 | Fish shoal | incorrect | |
| T-video5 | 0 | Fish shoal | incorrect | |
| T-video6 | 0 | Fish shoal | incorrect | |
| T-video7 | 0 | Non-Fish shoal | correct | |
| T-video8 | 1 | Fish shoal | correct | |
| T-video9 | 0 | Non-Fish shoal | correct | |
| T-video10 | 0 | Non-Fish shoal | correct | |
Publisher’s Note: MDPI stays neutral with regard to jurisdictional claims in published maps and institutional affiliations. |
© 2021 by the authors. Licensee MDPI, Basel, Switzerland. This article is an open access article distributed under the terms and conditions of the Creative Commons Attribution (CC BY) license (https://creativecommons.org/licenses/by/4.0/).
Share and Cite
Hou, Q.; Zhou, C.; Wan, R.; Zhang, J.; Xue, F. Application of Feature Point Matching Technology to Identify Images of Free-Swimming Tuna Schools in a Purse Seine Fishery. J. Mar. Sci. Eng. 2021, 9, 1357. https://doi.org/10.3390/jmse9121357
Hou Q, Zhou C, Wan R, Zhang J, Xue F. Application of Feature Point Matching Technology to Identify Images of Free-Swimming Tuna Schools in a Purse Seine Fishery. Journal of Marine Science and Engineering. 2021; 9(12):1357. https://doi.org/10.3390/jmse9121357
Chicago/Turabian StyleHou, Qinglian, Cheng Zhou, Rong Wan, Junbo Zhang, and Feng Xue. 2021. "Application of Feature Point Matching Technology to Identify Images of Free-Swimming Tuna Schools in a Purse Seine Fishery" Journal of Marine Science and Engineering 9, no. 12: 1357. https://doi.org/10.3390/jmse9121357
APA StyleHou, Q., Zhou, C., Wan, R., Zhang, J., & Xue, F. (2021). Application of Feature Point Matching Technology to Identify Images of Free-Swimming Tuna Schools in a Purse Seine Fishery. Journal of Marine Science and Engineering, 9(12), 1357. https://doi.org/10.3390/jmse9121357
