An Operational Supporting System for Oil Spill Emergencies Addressed to the the Italian Coast Guard
Abstract
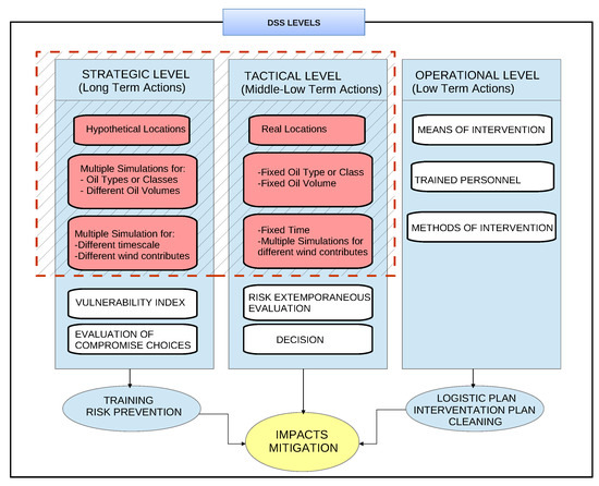
1. Introduction
2. Methods
2.1. Oil Spill Dispersion Model
2.2. Ocean Circulation Models
Processing Information
2.3. The Graphical User Interface-GUI
3. Results
4. Discussion and Conclusions
Author Contributions
Funding
Acknowledgments
Conflicts of Interest
References
- Yuemen, D.; Adzigbli, L. Assessing the Impact of Oil Spills on Marine Organisms. J. Oceanogr. Mar. Res. 2018, 6. [Google Scholar] [CrossRef]
- Juan, S.; Lleonart, J. Fisheries Conservation and Vulnerable Ecosystems in the Mediterranean Open Seas, Including the Deep Seas; Technical Report; United Nations Environment Programme Mediterranean Action Plan Regional Activity Centre for Specially Protected Areas (RAC/SPA): Tunis, Tunisia, 2010; 103p. [Google Scholar]
- Challenger, G.; Mauseth, G. Chapter 32—Seafood Safety and Oil Spills. In Oil Spill Science and Technology; Fingas, M., Ed.; Gulf Professional Publishing: Boston, MA, USA, 2011; pp. 1083–1100. [Google Scholar] [CrossRef]
- Walker, A. Chapter 1—Oil Spills and Risk Perceptions. In Oil Spill Science and Technology, 2nd ed.; Fingas, M., Ed.; Gulf Professional Publishing: Boston, MA, USA, 2017; pp. 1–70. [Google Scholar] [CrossRef]
- Roser, M. Oil Spills. Newblock Published Online at OurWorldInData.org. 2013. Available online: https://ourworldindata.org/oil-spills (accessed on 17 December 2020).
- Moroni, D.; Pieri, G.; Tampucci, M. Environmental Decision Support Systems for Monitoring Small Scale Oil Spills: Existing Solutions, Best Practices and Current Challenges. J. Mar. Sci. Eng. 2019, 7, 19. [Google Scholar] [CrossRef]
- Pavlakis, P.; Tarchi, D.; Sieber, A.; Ferraro, G.; Vincent, G. On the Monitoring of Illicit Vessel Discharges: A Reconnaissance Study in the Mediterranean Sea; Technical Report; Horizontal Services: Italy, 2001; Available online: https://ec.europa.eu/echo/files/civil_protection/civil/marin/reports_publications/jrc_illicit_study.pdf (accessed on 17 December 2020).
- Tarchi, D.; Bernardini, A.; Ferraro, G.; Meyer-Roux, S.; Muellenhoff, O.; Topouzelis, K. Satellite monitoring of illicit discharges from vessels in the seas around Italy 1999–2004. Eur. Comm. 2006. [Google Scholar]
- Ferraro, G.; Bernardini, A.; David, M.; Meyer-Roux, S.; Muellenhof, O.; Perkovic, M.; Tarchi, D.; Tpouzelis, K. Towards an operational use of space imagery for oil pollution monitoring in the Mediterranean Basin: A demonstration in the Adriatic Sea. Mar. Pollut. Bull. 2007, 54, 403–422. [Google Scholar] [CrossRef] [PubMed]
- Kirby, M.; Law, R. Accidental spills at sea—risk, impact, mitigation and the need for co-ordinated post-incident monitoring. Mar. Pollut. Bull. 2010, 60, 797–803. [Google Scholar] [CrossRef] [PubMed]
- Pisano, A.; Dominicis, M.D.; Biamino, W.; Bignami, F.; Gherardi, S.; Colao, F.; Coppini, G.; Marullo, S.; Sprovieri, M.; Trivero, P.; et al. An oceanographic survey for oil spill monitoring and model forecasting validation using remote sensing and in situ data in the Mediterranean Sea. Deep-Sea Res. II 2016, 133, 132–145. [Google Scholar] [CrossRef]
- Garcia, D.A.; Bruschi, D.; Cumo, F.; Gugliermetti, F. The Oil Spill Hazard Index (OSHI) elaboration. An oil spill hazard assessment concerning Italian hydrocarbons maritime traffic. Ocean. Coast. Manag. 2013, 1, 1–13. [Google Scholar] [CrossRef]
- Farnesina. The Italian Strategy in the Mediterranean-Stabilising the Crises and Building a Positive Agenda for the Region; Technical Report; Farnesina-Italian Ministry of Foreign Affairs and International Cooperation: Rome, Italy, 2017.
- Faticanti, M. Sversamenti di Prodotti Petroliferi: Sicurezza e Controllo del Trasporto Marittimo. Technical Report, ISPRA-Istituto Superiore per la Ricerca e la Protezione Ambientale. 2011. Available online: https://www.isprambiente.gov.it/contentfiles/00010300/10390-rapporto-149-sversamenti-di-petrolio.pdf (accessed on 17 December 2020).
- REMPEC. Pollution Preparedness and Response-Pollution Incidents Map. Technical Report, Regional Marine Pollution Emergency Response Centre for the Mediterranean Sea (REMPEC). 2020. Available online: https://www.rempec.org/en/our-work/pollution-preparedness-and-response/response/accident-map (accessed on 17 December 2020).
- Lyubartseva, S.; Smaoui, M.; Coppini, G.; Gonzalez, G.; Lecci, R.; Creti, S.; Federico, I. Model-based reconstruction of the Ulysse-Virginia oil spill, October–November 2018. Mar. Pollut. Bull. 2020, 154. [Google Scholar] [CrossRef]
- Chang, N.B.; Wei, Y.; Tseng, C.; Kao, C.Y. The design of a gis-based decision support system for chemical emergency preparedness and response in an urban environment. Comput. Environ. Urban Syst. 1997, 21, 67–94. [Google Scholar]
- Liubartseva, S.; Coppini, G.; Pinardi, N.; Dominicis, M.D.; Lecci, R.; Turrisi, G.; Cretì, S.; Martinelli, S.; Agostini, P.; Marra, P.; et al. Decision support system for emergency management of oil spill accidents in the Mediterranean Sea. Nat. Hazards Earth Syst. Sci. 2016, 16, 2009–2020. [Google Scholar] [CrossRef]
- Psafratsis, H.N.; Ziogas, B.O. A tactical decision algorithm for the optimal dispatching of oil spill cleanup equipment. Manag. Sci. 1985, 31, 1475–1491. [Google Scholar] [CrossRef]
- Medini, P.C.P. A Spatial Decision Support System for Oil Spill Response and Recovery. Ph.D. Thesis, Arizona State University, Tempe, AZ, USA, 2018. [Google Scholar]
- Amir-Heidari, P.; Raie, M. Response planning for accidental oil spills in Persian Gulf: A decision support system (DSS) based on consequence modeling. Mar. Pollut. Bull. 2019, 140, 116–128. [Google Scholar] [CrossRef] [PubMed]
- Pourvakhshouri, S.; Shattri, B.M.; Zelina, Z.I.; Noordin, A. Decision support system in oil spill management. Int. Arch. Photogramm. Remote Sens. Spat. Inf. Sci. 2006, 36, 93–96. [Google Scholar]
- Li, P. Development of an Integrated Decision Support System for Supporting Offshore Oil Spill Response in Harsh Environments. Ph.D. Thesis, Memorial University of Newfoundland, St. John’s, NL, Canada, 2014. [Google Scholar] [CrossRef]
- Martin, P.H.; LeBoeuf, E.J.; Daniel, E.B.; Dobbins, J.P.; Abkowitz, M.D. Development of a GIS-based. Spill Management Information System. J. Hazard. Mater. 2004, 112, 239–252. [Google Scholar]
- De Dominicis, M.; Pinardi, N.; Zodiatis, G.; Lardner, R. A Lagrangian marine surface oil spill model for the short-term forecasting-Part I: Theory. Geosci. Model Dev. 2013, 6, 1851–1869. [Google Scholar] [CrossRef]
- De Dominicis, M.; Pinardi, N.; Zodiatis, G.; Archetti, R. A Lagrangian marine surface oil spill model for the short-term forecasting-Part II: Numerical simulations and validations. Geosci. Model Dev. 2013, 6, 1871–1888. [Google Scholar] [CrossRef]
- Al-Rabeh, A. Estimating surface oil spill transport due to wind in the Arabian Gulf. Ocean. Eng. 1994, 21, 461–465. [Google Scholar] [CrossRef]
- Coppini, G.; De Dominicis, M.; Zodiatis, G.; Lardner, R.; Pinardi, N.; Santoleri, R.; Colella, S.; Bignami, F.; Hayes, D.R.; Soloviev, D.; et al. Hindcast of oil-spill pollution during the Lebanon crisis in the Eastern Mediterranean, July–August 2006. Mar. Pollut. Bull. 2011, 62, 140–153. [Google Scholar] [CrossRef]
- Hasselmann, K.; Barnett, T.; Bouws, E.; Carlson, H.; Cartwright, D.; Enke, K.; Ewing, J.; Gienapp, H.; Hasselman, D.; Kruseman, P.; et al. Measurements of Wind-Wave Growth and Sell Decay during the Joint Morth Sea Wave Project (JONSWAP); Technical Report; Deutschen Hydrographischen Zeitschrift: Hamburg, Germany, 1973. [Google Scholar]
- Mackay, D.; Paterson, S.; Trudel, K. A Mathematical Model of Oil Spill Behavior; Technical Report; University of Toronto: Toronto, ON, Canada, 1980. [Google Scholar]
- Sutton, O.G. Micrometeorology; McGraw-Hill: New York, NY, USA, 1953. [Google Scholar]
- Mackay, D.; Matsugu, R.S. Evaporation Rates of Liquid Hydrocarbon Spills on Land and Water. Can. J. Chem. Eng. 1973, 51, 434–439. [Google Scholar] [CrossRef]
- Coppini, G.; Marra, P.; Lecci, R.; Pinardi, N.; Cretì, S.; Scalas, M.; Tedesco, L.; D’Anca, A.; Fazioli, L.; Olita, A.; et al. SeaConditions: A web and mobile service for safer professional and recreational activities in the Mediterranean Sea. Nat. Hazards Earth Syst. Sci. 2017, 17, 533–547. [Google Scholar] [CrossRef]
- Zodiatis, G.; De Dominicis, M.; Perivoliotis, L.; Radhakrishnan, H.; Georgoudis, E.; Sotillo, M.; Lardner, R.W.; Krokos, G.; Bruciaferr, D.; Clementi, E.; et al. The Mediterranean decision support system for marine safety dedicated to oil slicks predictions. Deep Sea Res. Part II Top. Stud. Oceanograr. 2016, 133, 4–20. [Google Scholar] [CrossRef]
- Sorgente, R.; Tedesco, C.; Pessini, F.; De Dominicis, M.; Gerin, R.; Olita, A.; Fazioli, L.; Ribotti, A. Forecast of drifter trajectories using a Rapid Environmental Assessment based on CTD observations. Deep Sea Res. II 2016, 133, 39–53. [Google Scholar] [CrossRef]
- Ribotti, A.; Antognarelli, F.; Cucco, A.; Falcieri, M.F.; Fazioli, L.; Ferrarin, C.; Olita, A.; Oliva, G.; Pes, A.; Quattrocchi, G.; et al. An Operational Marine Oil Spill Forecasting Tool for the Management of Emergencies in the Italian Seas. J. Mar. Sci. Eng. 2018, 7, 1. [Google Scholar] [CrossRef]
- Blumberg, A.F.; Mellor, G.L. A Description of a Three-Dimensional Coastal Ocean Circulation Model; American Geophysical Union (AGU): Washington, DC, USA, 1987; pp. 1–16. [Google Scholar] [CrossRef]
- Zavatarelli, M.; Pinardi, N.; Kourafalou, V.H.; Maggiore, A. Diagnostic and prognostic model studies of the Adriatic Sea general circulation: Seasonal variability. J. Geophys. Res. Ocean. 2002, 107, 2-1–2-20. [Google Scholar] [CrossRef]
- Oddo, P.; Pinardi, N.; Zavatarelli, M. A numerical study of the interannual variability of the Adriatic Sea (2000–2002). Sci. Total Environ. 2005, 353, 39–56. [Google Scholar] [CrossRef] [PubMed]
- Sorgente, R.; Di Maio, A.; Pessini, F.; Ribotti, A.; Bonomo, S.; Perilli, A.; Alberico, I.; Lirer, F.; Cascella, A.; Ferraro, L. Impact of Freshwater Inflow From the Volturno River on Coastal Circulation. Front. Mar. Sci. 2020, 7, 293. [Google Scholar] [CrossRef]
- Onken, R.; Robinson, A.R.; Kantha, L.; Lozano, C.J.; Haley, P.J.; Carniel, S. A rapid response nowcast/forecast system using multiply nested oean models and distributed data systems. J. Mar. Syst. 2005, 56, 45–66. [Google Scholar] [CrossRef]
- Napolitano, E.; Iacono, R.; Sorgente, R.; Fazioli, L.; Olita, A.; Cucco, A.; Oddo, P.; Guarnieri, A. The regional forecasting systems of the Italian seas. J. Oper. Oceanogr. 2016, 9, s66–s76. [Google Scholar] [CrossRef]
- Ezer, T.; Mellor, G.L. Diagnostic and prognostic calculations of the North Atlantic circulation and sea level using a sigma coordinate ocean model. J. Geophys. Res. Ocean. 1994, 99, 14159–14171. [Google Scholar] [CrossRef]
- Mellor, G.; Yamada, T. Development of a turbulence closure model for geophysical fluid problems. Rev. Geophys. Space Phys. 1982, 20, 851–875. [Google Scholar] [CrossRef]
- Ezer, T.; Mellor, G.L. A numerical study of the variability and the separation of the Gulf Stream induced by surface atmospheric forcing and lateral boundary flows. J. Phys. Oceanogr. 1992, 22, 660–682. [Google Scholar] [CrossRef]
- Mellor, G. An equation of state for numerical models of oceans and estuaries. J. Atmos. Ocean. Technol. 1991, 8, 609–611. [Google Scholar] [CrossRef][Green Version]
- Drago, A.; Sorgente, R.; Ribotti, A. A high resolution hydrodynamic 3-D model simulation of the Malta shelf area. Ann. Geophys. 2003, 21, 323–344. [Google Scholar] [CrossRef]
- Ribotti, A.; Bonomo, S.; Alberico, I.; Lirer, F.; Cascella, A.; Ferraro, L.; Sorgente, R. I-AMICA coastal hydrological surveys in the eastern Tyrrhenian Sea. Seanoe 2019. [Google Scholar] [CrossRef]
- Mellor, G.L.; Ezer, T.; Oey, L.Y. The pressure gradient conundrum of sigma coordinate ocean models. J. Atmos. Ocean. Technol. 1994, 11, 1126–1134. [Google Scholar] [CrossRef]
- Clementi, E.; Pistoia, J.; Delrosso, D.; Mattia, G.; Fratianni, C.; Storto, A.; Drudi, M.; Grandi, A.; Ciliberti, S.; Lemieux-Dudon, B.; et al. Mediterranean Sea Physics Analysis and Forecast (CMEMS MED-Currents 2015–2017); DataCite: Hannover, Germany, 2017. [Google Scholar] [CrossRef]
- Oddo, P.; Pinardi, N. Lateral open boundary conditions for nested limited area models: A scale selective approach. Ocean. Model. 2008, 20, 134–156. [Google Scholar] [CrossRef]
- Kallos, G.; Nickovic, S.; Jovic, D.; Kakaliagou, O.; Papadopoulos, A.; Missirlis, N.; Boukas, L.; Mimikou, N. The ETA Model Operational Forecasting System and its Parallel Implementation. In Proceedings of the Conference: Large-Scale Scientific Computation for Engineering and Environmental Problems, LSSC’97, Varna, Bulgaria, 7–11 June 1997; Vieweg: Kranzberg, Germany, 1997; Volume 62, pp. 176–188. [Google Scholar]
- Wunsch, C.; Stammer, D. Atmospheric loading and the oceanic “inverted barometer” effect. Rev. Geophys. 1997, 35, 79–107. [Google Scholar] [CrossRef]
- Rademeyer, A.; Lubinsky, D. A decision support system for strategic, tactical and operational visit planning for on-the-road personnel. S. Afr. J. Ind. Eng. 2017, 28. [Google Scholar] [CrossRef]







| Exp | Parameters | API | Spill Duration | Spill Rate |
|---|---|---|---|---|
| Exp. I (A) | Massive oil spill | 19.8 | Instantaneous | 240 m/h |
| Exp. II (B) | Wind drift term correction | 19.8 | Instantaneous | 240 m/h |
| Exp. III (C) | Continuous oil spill | 19.8 | 24 h | 10 m/h |
| Exp. IV (D and E) | API | 37.8 and 10.7 | 24 h | 10 m/h |
Publisher’s Note: MDPI stays neutral with regard to jurisdictional claims in published maps and institutional affiliations. |
© 2020 by the authors. Licensee MDPI, Basel, Switzerland. This article is an open access article distributed under the terms and conditions of the Creative Commons Attribution (CC BY) license (http://creativecommons.org/licenses/by/4.0/).
Share and Cite
Sorgente, R.; La Guardia, D.; Ribotti, A.; Arrigo, M.; Signa, A.; Pessini, F.; Oliva, G.; Pes, A.; Perilli, A.; Di Maio, A. An Operational Supporting System for Oil Spill Emergencies Addressed to the the Italian Coast Guard. J. Mar. Sci. Eng. 2020, 8, 1035. https://doi.org/10.3390/jmse8121035
Sorgente R, La Guardia D, Ribotti A, Arrigo M, Signa A, Pessini F, Oliva G, Pes A, Perilli A, Di Maio A. An Operational Supporting System for Oil Spill Emergencies Addressed to the the Italian Coast Guard. Journal of Marine Science and Engineering. 2020; 8(12):1035. https://doi.org/10.3390/jmse8121035
Chicago/Turabian StyleSorgente, Roberto, Dario La Guardia, Alberto Ribotti, Marco Arrigo, Alessandro Signa, Federica Pessini, Gennaro Oliva, Andrea Pes, Angelo Perilli, and Antonia Di Maio. 2020. "An Operational Supporting System for Oil Spill Emergencies Addressed to the the Italian Coast Guard" Journal of Marine Science and Engineering 8, no. 12: 1035. https://doi.org/10.3390/jmse8121035
APA StyleSorgente, R., La Guardia, D., Ribotti, A., Arrigo, M., Signa, A., Pessini, F., Oliva, G., Pes, A., Perilli, A., & Di Maio, A. (2020). An Operational Supporting System for Oil Spill Emergencies Addressed to the the Italian Coast Guard. Journal of Marine Science and Engineering, 8(12), 1035. https://doi.org/10.3390/jmse8121035

