Abstract
Berthing operation heterogeneity across ship types causes significant uncertainty in assessing port congestion and carbon emissions over comparable timeframes. This study quantifies in-port emission dynamics for four cargo ship types (container, liquid bulk, dry bulk, and general cargo) using an operational phase-specific emission accounting model. We propose a hybrid deep learning model that integrates Two-Dimensional Convolutional Neural Networks (2DCNN) with Squeeze-and-Excitation Attention Mechanisms (SEAM) and Bidirectional Long Short-Term Memory Networks (BiLSTM) layers, optimized via the Triangulation Topology Aggregation Optimizer (TTAO) for hyperparameter tuning. Empirical analysis at Ningbo Zhoushan Port shows that liquid bulk carriers emit 23–41% more than other ship types due to extended auxiliary engine/boiler use during cargo handling. The 2DCNN-SEAM model significantly improves BiLSTM prediction accuracy—reducing Mean Absolute Percentage Error (MAPE) by 18.7% and increasing the R2 value to 0.94—by effectively capturing spatiotemporal congestion features. Results confirm that operational congestion is a critical emission multiplier, especially for ships requiring prolonged auxiliary system use during berthing. These insights inform targeted decarbonization strategies for port authorities, prioritizing operational efficiency and energy transition for high-emission ship categories.
1. Introduction
The rapid growth of commercial activities worldwide elevates the importance of maritime transport as a critical component of both global and national economic frameworks [1]. Ports provide reliable services to ships. However, in-port congestion leads to significant time losses, increased fuel consumption, and potential accidents, ultimately hindering international trade and economic development [2]. Such congestion results in ship queuing, docking delays, and operational inefficiencies, presenting serious challenges to port environments [3]. Furthermore, emissions from shipping significantly contribute to environmental degradation, including global warming, acidification, and eutrophication [4]. The growing concern over ship emissions in port has garnered widespread attention. Carbon emissions from the shipping industry account for nearly 3% of the global total, and have increased by 20% in the past decade [5].
In response to these challenges, the 2023 International Maritime Organization (IMO) Strategy on Reduction of Greenhouse Gas Emissions from Ships aimed at achieving net-zero emissions by 2050, revising its previous 2018 target of a 50% reduction by 2050 (relative to 2008 levels) and advancing the net-zero timeline by half a century compared to the original century-long framework. The tightening of emission reduction policies underscores the importance of carbon accounting, a method that enables companies to measure their carbon emissions and communicate their sustainability efforts to stakeholders. Recognizing the urgent need for innovative and practical solutions, this study introduces a pioneering approach that not only provides a novel prediction model for in-port carbon emissions but also offers valuable insights for maritime decision-makers. In view of this, the research motivation is as follows: (I) to explore how port congestion and shipping emissions impede sustainable maritime development; (II) to assess the impact of ship characteristics and congestion trends on carbon emissions; (III) to develop an innovative and highly applicable carbon emission accounting method and prediction model, which serves as a robust decision support tool for optimizing port scheduling strategies and facilitating low-carbon operations.
This study focuses on four main ship types: container ships, liquid bulk carriers, dry bulk carriers, and general cargo ships. It introduces a novel hyperparameter-optimized hybrid prediction model for analyzing ship in-port carbon emissions, which integrates ship characteristics and congestion indices as feature vector inputs in an unprecedented manner. Furthermore, a nine-core indicator system is developed, incorporating factors such as the number of ships, deadweight, port dynamics, anchorage duration, and berth duration, thereby offering a comprehensive assessment of in-port emission profiles. A case study of Ningbo Zhoushan Port not only reveals significant differences in congestion dynamics and carbon emissions across the four ship types but also demonstrates the practical applicability of the model. The proposed hybrid prediction model not only achieves higher prediction accuracy compared to existing methods but also serves as an effective decision support tool for port authorities and shipping companies, aiding in the formulation of strategies for low-carbon and efficient port operations. The structure of the study is organized as follows: Section 2 reviews related research. Section 3 introduces the carbon emission prediction model. Section 4 and Section 5 present methodology and case study, respectively. Section 6 and Section 7 are the discussion and conclusion, respectively.
2. Literature Review
2.1. Ship Traffic and Prediction
Excessive ship traffic will significantly increase the risk of port congestion and carbon emissions. Monitoring and counting the ship traffic in nearby waters is imperative to ensure operational efficiency and traffic safety in a busy port. Current research on ship traffic flow primarily focuses on specific areas such as certain ports or canal approaches, which are among the most concentrated and high-traffic regions in the shipping industry [6,7,8,9]. Moore, et al. [10] analyzed Automatic Identification System (AIS) data to assess the role of ship emission regulations and economic events on ship routes and speeds in Californian waters. There is also research on constructing ship behavior dynamics models based on the motion attribute information of ships to analyze ship traffic [11]. Sui, et al. [12] developed an integrated visibility graph-AIS framework to analyze multi-state ship traffic flow, combining clustering techniques with complex network modeling to characterize topological patterns under varying maritime traffic conditions. Based on assessment and condition monitoring, scholars are more committed to predicting future trends and changes in ship traffic. Zhang, et al. [13] developed an improved Particle Swarm Optimization (PSO)/back propagation (BP) model for ship traffic prediction in port areas and proposed a self-adaptive particle swarm optimization algorithm to adjust the structural parameters of the BP neural network optimally. Yi, et al. [14] combined the genetic algorithm and BP neural networks to predict ship traffic traversing the Wuhan Yangtze River Bridge and proved its effectiveness. However, the BP neural network quickly falls into local optimization, and it have difficulty capturing temporal dependencies of ship flow. Its static network structure is unable to effectively handle long-term dependencies.
Compared with artificial neural networks and shallow networks such as BP, support vector machines (SVM) are computationally efficient, effectively avoiding local optimization problems and slow convergence. Haiyan and Youzhen [15] combined three single ship flow prediction models—radial basis neural network, gray prediction, and autoregression—with SVM to predict and analyze ship flow in the main stream of the Yangtze River. However, SVM performs poorly with large samples and high-dimensional data, such as ship flow, and is highly dependent on data preprocessing and hyperparameter tuning.
Deep learning is particularly good at handling complex tasks because it can extract complex features from shallow ones adaptively. Long Short-Term Memory (LSTM) mitigates the gradient problem by introducing a gating mechanism. It also better captures long-term dependencies and retains more distant contextual information due to its superior memory performance. Zhou, et al. [16] used a hybrid model with hyperparameters of PSO-optimized LSTM to predict ship flow at the intersection of inland waterways in the Huai’an section of the Beijing–Hangzhou Grand Canal, and the results showed that the prediction effect was better than SVM. Muthukumaran, et al. [17] proposed a Convolutional Neural Network (CNN)-LSTM using uncertain spatiotemporal information to predict ship flow in waterways, considering individual ship features and factors such as water depth and static features. Man, et al. [18] constructed a Bidirectional Long and Short-term Memory (BiLSTM) network based on a spatial–temporal feature attention mechanism to study regional ship flow by capturing spatial–temporal features of ships. They combined it with a graph attention network to capture the dependency between the time step and the channel segment, and improved the accuracy and robustness of the ship flow prediction. Although there is considerable research on ship traffic, there is much room for improvement in extending ship traffic research into the realms of congestion and carbon emissions.
2.2. Port Congestion
Assessing the port congestion situation can provide decision support for port operators, shipping companies, and cargo owners in their various activities. In terms of congestion characteristics, Zhang, et al. [19] investigated demand and spatial–temporal dynamics of port traffic in Singapore. In terms of congestion measurement, AbuAlhaol, et al. [20] utilized congestion metrics, spatial complexity, density, and critical service time to construct congestion metrics. Bai, et al. [21] built an iterative multi-attribute density-based spatial clustering of applications with noise algorithm to measure congestion at container ports. Chen, et al. [22] developed a port congestion index model and considered ship delay costs. Liu, et al. [23] evaluated container port congestion using system dynamics and infectious disease models. Meng, et al. [24] introduced a variational inequality model to optimize ship routing and allocation schemes to address port congestion. However, few researchers have considered carbon emissions under port congestion.
Port congestion prediction can help managers allocate resources more efficiently, reduce operating costs, and improve shipping safety. Peng, et al. [25] created port congestion metric coefficients and used the LSTM network for congestion prediction. Zhang, et al. [26] extracted three metrics from AIS data—time in port, time at berth, and waiting time—to represent and predict port congestion dynamics. The existing studies mainly focus on container ships, neglecting the differences in congestion dynamics across various ship types. With the recent emphasis on low-carbon development of ports, different ship type characteristics under port congestion are not insignificant.
2.3. Ship Carbon Emissions Accounting
The 2023 IMO Strategy on Reduction of Greenhouse Gas Emissions from Ships introduces stricter and more arduous targets, aiming for international shipping greenhouse gas emissions to peak as soon as possible and to reach net-zero emissions around 2050. Increasing attention is now being given to digital technologies to achieve the IMO decarbonization targets [27,28]. Using digital technologies to assess ship in-port emissions inventories can enable targeted emissions reduction measures [29]. To effectively assess and minimize the environmental impacts of ships, accurate calculation of carbon emissions has become a critical fundamental task. Hong, et al. [30] proposed a method to analyze “carbon pinch points” in ship fuel planning, aiming to reduce CO2 emissions by optimizing the mix of energy sources used at different time. Kanberoğlu and Kökkülünk [31] analyzed CO2 emissions, the CO2 index, the energy efficiency operational indicator, and the fleet energy efficiency management index through the details of five bulk carrier voyages.
In terms of AIS data-driven ship emissions accounting modeling, Chen, et al. [32] conducted a temporal analysis of the operational modes and engine emissions of Arctic passenger ships using AIS data and a bottom-up pollution emission model, providing insights into potential emission reduction strategies in the short term. Gan, et al. [33] estimated the distribution of carbon emissions in the western area of Shenzhen Port in 2018 by combining ship information characteristics like length, engine power, gross tonnage, and maximum speed. Tang, et al. [34] assessed emissions from cargo handling equipment and ships in the Chuan Shan Port Area of Ningbo Zhoushan Port using “top-down” fuel-based and “bottom-up” activity-based approaches. Li, et al. [35] applied a time series model to analyze daily ship emission changes in four major Chinese ports regarding port congestion. However, most existing carbon emission accounting studies focus on single-type fleets and lack a comparison of carbon emissions across different ship types. Furthermore, researchers often overlook the impact of boilers in carbon emission calculations and fail to differentiate emissions under varying operational conditions of the engines.
2.4. Ship Carbon Emissions Prediction
The emissions inventory contains a lot of time information, which can be used to predict the dynamic development of carbon emissions [36]. However, many factors affect ship carbon emissions, necessitating a comprehensive understanding of cumulative emissions and their sources, including carbon emission factors and ship characteristics. These insights enable stakeholders and policymakers to develop informed policies [37]. Accurately predicting future carbon emissions is vital for formulating better emission reduction strategies. Liu, et al. [38] used ship activity calculations to predict shipping emissions and evaluate the costs and benefits of formulating carbon reduction policies in the China Domestic Emission Control Area. Liu and Duru [39] proposed a Bayesian prediction algorithm to infer ship movements and emissions based on current ship movements, sailing configurations, and probabilities of feature extraction. Cao, et al. [40] designed a new multivariate trend-interaction gray prediction model and proved its effectiveness by predicting CO2 emissions from ship fleets. Xie, et al. [41] utilized the Temporal Fusion Transformer to predict carbon emission inventories, demonstrating its superior effectiveness compared to recurrent neural networks and LSTM models. Chen, et al. [42] proposed a machine learning method using artificial neural networks to predict the emissions of ships and proved that engine speed and shaft power affect carbon emissions.
2.5. Literature Review Summary and Research Framework
In summary, while prior studies on ship traffic dynamics, port congestion, emission accounting, and predictive modeling have laid important groundwork, they have largely focused on container ships, treated ships as black boxes without distinguishing main engine, auxiliary engine, and boiler operational states, and seldom incorporated congestion effects into forecasting or conducted systematic model comparisons. To bridge these gaps, this work develops a fine-grained in-port emission estimation framework that separately quantifies emissions from main engines, auxiliary engines, and boilers across multiple ship types under varying congestion levels; performs a spatial–temporal analysis of congestion-driven emission patterns using high-resolution AIS and port operational data; and introduces a modular ensemble prediction model that integrates statistical, machine-learning, and physics-based submodels to enhance forecasting accuracy under congested conditions. These contributions advance theoretical understanding of port-related carbon emissions, fill critical methodological gaps in both accounting and prediction, and offer actionable insights for policymakers and port authorities seeking to reduce maritime carbon footprints and promote sustainable development.
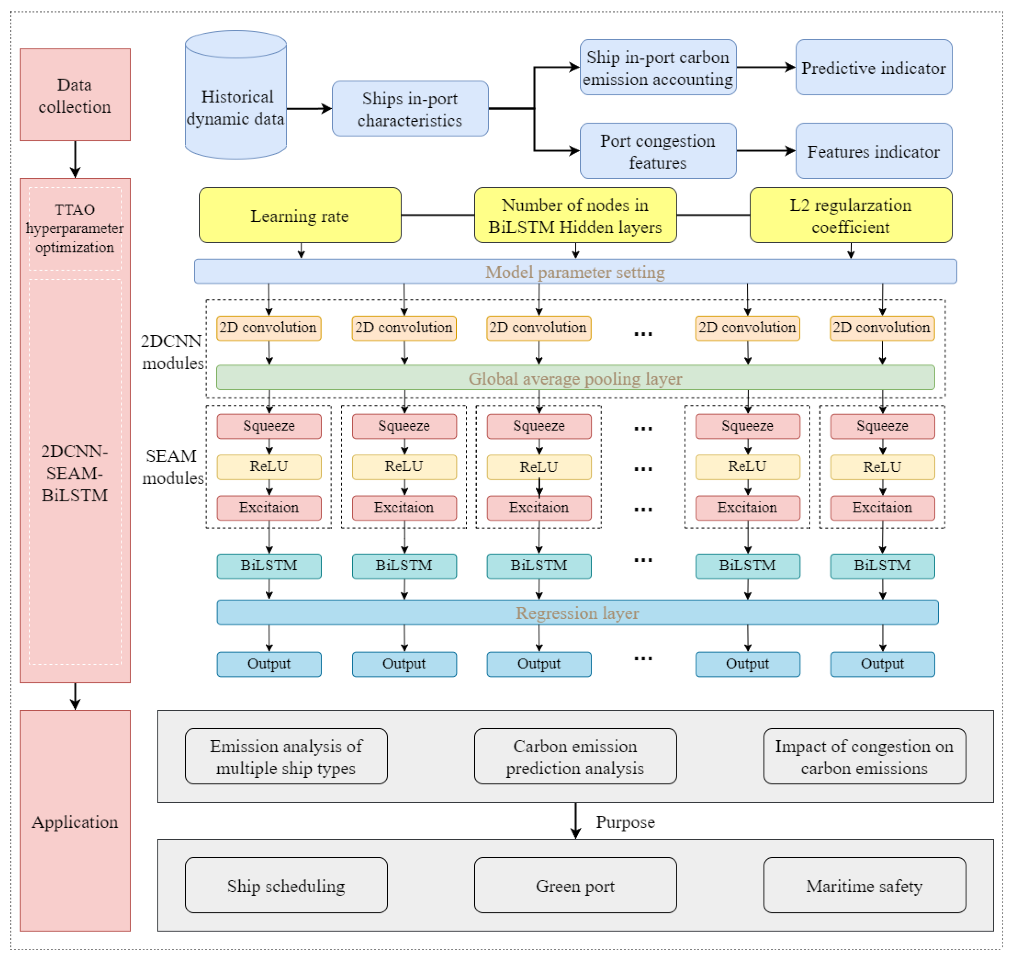
Figure 1 illustrates a comprehensive research framework of the system, which unfolds through a sequential process that begins with the acquisition and preprocessing of real-time operational data from ships—encompassing measurements such as engine load, auxiliary system performance, and boiler efficiency. This initial phase ensures that raw data are meticulously cleaned to eliminate noise and inconsistencies, thereby establishing a solid foundation for subsequent analysis. Building on this, the estimation model then calculates carbon emissions by accounting for the varying operational statuses of the ships, while simultaneously analyzing spatial and temporal trends to reveal the impact of congestion on both ship performance and carbon output. This approach effectively addresses previous research gaps by tailoring the model to accommodate differences in ship types and congestion levels. Ultimately, the process culminates in the integration of a modular ensemble prediction framework, which combines multiple prediction models to enhance forecasting accuracy and capture the intricate dynamics between congestion and emission levels, ultimately providing actionable insights for carbon reduction strategies.
Figure 1.
Flowchart of the carbon emission assessment and prediction.
3. Data Collection
3.1. Ship In-Port Characteristics
For dynamic ship flows, capturing the spatial activities of ships over time within the port is essential. Figure 2 illustrates the sequence of operations from arrival to departure. Ship 1 depicts the operational workflow of a ship when the berth is occupied. In contrast, Ship 2 must wait for the preceding ship to finish its operations due to type/size mismatch issues. Ship 3 demonstrates that the berth can support simultaneous operations for multiple small ships, while Ship 4 shows ships that can enter the berth directly without waiting for anchorage. The operational characteristics of ships are mainly defined by three factors: ship quantity, deadweight tonnage, and duration. Since the primary activity areas are anchorages and berths, analyzing resource utilization in these zones provides an effective measure of port congestion.
Figure 2.
Ship operational processes in port.
We combine the following nine ship characteristics and three congestion features into a unified time series input vector to predict ship in-port carbon emissions, as shown in Table 1. Historical dynamic data encompasses the arrival, berthing, and departure times of ships. For container ships, liquid bulk carriers, dry bulk carriers, and general cargo ships, the time data include measurements for both anchored and moored ships, deadweight tonnage, and the duration of their stays. To ensure the robustness of the input data, we performed a detailed statistical analysis on the collected time series data. Daily in-port status is recorded at 4 h intervals—00:00, 04:00, 08:00, 12:00, 16:00, and 20:00—by averaging the observed values across each interval to reflect typical operational patterns. The same averaging method is applied to the statistics for ship quantity and deadweight tonnage. While no standard deviation or higher-order statistical measures were included in this stage, the use of interval-based averages captures representative temporal trends essential for modeling purposes.
Table 1.
Data types and features used for carbon emission analysis and prediction.
By utilizing the maritime mobile service identity, which provides unique identifiers for ships, we calculate the number of ships, their deadweight tonnage, and their durations in port, at berth, and at anchor for each ship type, leveraging additional AIS data for enhanced accuracy. Our nine-core indicator system for ships in port includes calculations for in-port duration, at-berth duration, and at-anchor duration. The operational characteristics of ships are primarily influenced by three key factors: ship count, deadweight tonnage, and operational duration.
The main areas of ship activity within the port—anchorage and berth—subsequently impact port carbon emissions [43,44]. Therefore, we construct three congestion feature values—berth utilization rate, anchorage occupancy rate, and anchorage deadweight ratio—based on the resource utilization at these anchorages and berths.
3.2. Ship In-Port Carbon Emission Accounting
Ship carbon emissions are influenced by the combustion characteristics and the total consumption of fuel. They are determined by the operating time of engines using specific fuels. These emissions are quantified using carbon emission factors [45,46]. Previous research has demonstrated the effectiveness of the Ship Traffic Emission Assessment Model (STEAM), which utilizes AIS data for carbon emission calculations [47,48,49]. However, the STEAM model does not distinguish between emissions produced by main engine, auxiliary engine, and boiler under different operational conditions during cruising and berthing. When cruising, main engine, auxiliary engine and boiler operate simultaneously. During berthing, the main engine is typically shut down, while the auxiliary engine and boiler remain operational to sustain essential onboard systems. Therefore, we improve the accounting model of ship in-port carbon emissions, as shown in Equation (1). It serves as the output vector for the prediction model. denotes the total ship in-port carbon emissions of engines (), is the number of ships, is the rated power for type of engines like main engine, auxiliary engine and boiler (), is the engine load adjustment factor, is the engine’s running time (), and is the carbon emission factor. Variable represents the fuel type of the ship engine, represents the in-port operational status of the ship, and represents the ship type.
3.3. Ship’s Main Engine Power and Load Factor
- (1)
- Main engine rated power
Most ships’ main engine rated powers can be obtained from the China Classification Society and Lloyd’s Register database through the maritime mobile service identity number. However, there are still cases of missing data. The main engine rated power is usually related to the ship’s deadweight and design speed [50,51]. We used the least squares method to conduct linear regression analysis and obtained the fitting formulas for different ship types.
- (2)
- Main engine load factor
The main engine load factor refers to the ratio of the actual power to its rated power. A ship relies on its main engine, an essential piece of equipment, to provide power. The engine’s output power primarily drives the ship’s propeller, propelling the ship’s navigation [35]. For CO2, there is no change in the emission factor with the load factor [39].
3.4. Ship Auxiliary Engine Power, Load Factor, and Boiler Power
From the IMO 2015 report, we get different ship types’ auxiliary engine load factors at equal mooring and berthing status [49]. The values for container ship, liquid bulk carrier, dry bulk carrier, and general cargo ship are 0.19, 0.64, 0.22, and 0.22, respectively. Information about the ship’s auxiliary engine and boiler power is obtained from the IMO 2020 report, as shown in Appendix A Table A1 [50].
3.5. Carbon Emission Factor
For CO2 emissions, the handbook of emission factors for mobile sources (ships)’ carbon emission factors are used (after 2016). Low-speed engines work during mooring and berthing. Therefore, the carbon emission factors for the main engine are determined based on low-speed engine operation, while auxiliary engines and boilers are not differentiated by ship speed. The number of liquefied natural gas and liquefied petroleum gas ships in the statistical data is small, so they are classified as liquid bulk carriers for calculation. Container ships and bulk carriers generally use heavy fuel oil, so the study uses heavy fuel oil as the unified fuel. The carbon emission factor values for the main engine, auxiliary engine, and boiler are 620, 722, and 970 (, respectively.
3.6. Section Summary
This section details a systematic framework for quantifying ship in-port carbon emissions. Key ship operational parameters—including ship count, deadweight tonnage, and duration metrics—are extracted from dynamic time series data and averaged at 4 h intervals to capture representative trends. An enhanced emission accounting model is introduced that differentiates between engine types and operational modes by incorporating engine-specific power ratings, load factors, and carbon emission factors. Additionally, regression-based estimations for main engine power and auxiliary power assessments derived from international reports bolster the model’s accuracy. Together, these elements underpin our predictive methodology for assessing carbon emissions in port operations.
4. Methodology
4.1. TTAO Meta-Heuristic Hyperparameter Optimization Algorithm
The Triangulation Topology Aggregation Optimizer (TTAO) meta-heuristic algorithm (Cheng, et al. [51]) leverages mathematical properties within a stochastic search process to enhance individual optimization. In comparison to other meta-heuristic algorithms, TTAO effectively avoids biased global searches and convergence at poor local extrema. Consequently, this study employs the TTAO algorithm to optimize the initial learning rate, the number of hidden layer nodes in the BiLSTM model, and the L2 regularization coefficient.
4.2. 2DCNN-Based Spatial Feature Extraction for Time Series
Compared to CNN, Two-Dimensional Convolutional Neural Networks (2DCNN) learns hidden representations and latent features from highly dynamic feature spaces. The input for the two-dimensional convolution operation requires folding the one-dimensional time series (, is the size of the dataset) and organizing the input data into multiple subsequence windows to make it suitable for convolution. Here, 12 represents the sum of nine ship-related features and three port-related features used as input features. Through the sliding window folding layer, the raw data is transformed into subsequences of time series, each containing features from a specific number of time steps. The input time series matrix will be transformed into a dimensional matrix, as shown in Equation (2).
Equation (3) shows the 2D convolution operation, where and denote convolution inputs and outputs. denotes the output of the convolution layer. denotes the value of the input data in the row and column. denotes the value of the input and output data and convolution kernel in the row and column. denotes the bias of the convolution output , is the number of input channels. The output of the two-dimensional convolutional layer is obtained by applying the activation function , to correct the linear units.
4.3. SEAM-Based Influence Control of Time Series Features
The combination of global average pooling and the Squeeze-and-Excitation Attention Mechanism (SEAM) allows for effective information extraction from feature maps while automatically adjusting channel weights to enhance the model’s expressive power. The global pooling layer plays a crucial role by compressing the spatial dimensions of each feature map into a single value. This process reduces the spatial size of the feature map, simplifying subsequent operations and enabling the model to focus on the most relevant features for improved performance. This is represented in Equation (4), where denotes the pooling output, and and are the data height and width, respectively.
The SEAM module enhances information transfer between CNN channels, improving feature discrimination and model performance [52]. The SE module primarily consists of two operations: squeezing and excitation. We use a two-layer fully connected network to generate the weights for each channel. As shown in Equation (5), represents activation functions, and represents the squeezing weights and excitation weights, and , and are the weight matrices and bias terms for the first and second fully connected layers of the SE module, denotes SE module’s output, and represents element-wise multiplication.
4.4. BiLSTM-Based Temporal Feature Extraction for Time Series
The time series prediction module is implemented using the BiLSTM model. BiLSTM has the capability to simultaneously consider both past and future information [53], allowing it to capture long-term dependencies more effectively. Additionally, BiLSTM can integrate local features extracted by CNN, combining local and global information to enhance prediction performance [54]. In the BiLSTM model, the output of the SEAM serves as the input to the hidden states of the BiLSTM. Finally, the concatenated output from both the preceding and subsequent hidden layers is fed into the regression layer, resulting in the final carbon emission prediction output.
4.5. Evaluation Metrics for the Prediction Model
To evaluate the TTAO-2DCNN-SEAM-BiLSTM prediction model, we utilize the coefficient of determination and the Mean Absolute Percentage Error as evaluation metrics. The metric is particularly effective in assessing the fit of the model to the data. Its values range from 0 to 1, indicating the proportion of variance in the true values that can be explained by the predicted values. This metric will be reflected in the training set. On the other hand, expresses errors as percentages, which facilitates intuitive comparisons of results across different datasets. As shown in Equations (6) and (7), represents the true values, represents the predicted values, and represents the mean values.
4.6. Port Carbon Emission Prediction Process
The TTAO-2DCNN-SEAM-BiLSTM model is sequentially constructed, using the in-port features of container ships as the input vector for the combined prediction model, and the in-port carbon emissions as the output prediction value. The overall prediction process is as follows:
Step 1: Convert the in-port features of container ships into the required format and normalize the data to serve as the input feature vectors for the time series.
Step 2: Divide the entire dataset, with the first 70% as the training set and the remaining 30% as the test set.
Step 3: Set the fixed parameters of the model and define the activation functions for the convolutional layers, pooling layers, and the SE module.
Step 4: During training, calculate the error and update the weights using the backpropagation algorithm. Once the specified number of training epochs is reached, apply the trained model to the untested data in the test set.
Step 5: Perform data denormalization and output the final prediction results after training, yielding the predicted values of port carbon emissions.
5. Case Study
In this section, we conduct a comprehensive case study to evaluate ship in-port carbon emissions. Section 5.1 describes the data sources employed, including the selected subjects and the reasons for their selection. Section 5.2 details the methodology used to quantify in-port emissions. Section 5.3 presents the application and results of the proposed TTAO-2DCNN-SEAM-BiLSTM model for emission prediction. Finally, Section 5.4 presents a comparison of the prediction performance among different models, demonstrating the superiority of the model selected for the experiments.
5.1. Data Source
The selection criteria for the case study include cargo throughput, global ranking, terminal type, and port productivity. In China, nearly 80% of ship in-port emissions are concentrated in the top 10 busiest ports [55]. Consequently, we selected Ningbo Zhoushan Port, the world’s number one port, as our case study. Considering major events and significant impacts within the shipping industry, the congestion at Ningbo Zhoushan Port in 2021, intensified by the pandemic and typhoons, garnered widespread attention. Thus, we selected 2021 as the time period.
5.2. Ship In-Port Carbon Emissions
Figure 3 presents the overall in-port carbon emissions of ships. Our numerical analysis indicates that these emissions closely equal the combined outputs at anchorage and berth. Notably, during port congestion, the impact on total emissions remains minimal due to restricted cruising speeds, a low main engine load factor, and the short transit between anchorage and berth that reduces engine output.
Figure 3.
Distribution of CO2 emissions from ships in Ningbo Zhoushan Port, 2021.
Maritime in-port carbon emissions vary significantly by ship type, influenced by operational patterns, seasonal demand, and technical specifications. Liquid bulk carriers, for example, dominate emissions—peaking at over 30,000 tons in November—largely because of high deadweight tonnage, extended port stays, and intensive auxiliary engine/boiler use at anchorage. Container ships record moderate monthly emissions (0–4000 tons), with peaks in August–October corresponding to Northern Hemisphere trade cycles; their emissions are further intensified by refrigerated container operations, and anchorage emissions may spike during congestion (e.g., in December). Dry bulk carriers reach intermediate emission levels (up to 8000 tons), peaking in April–June in line with bulk commodity transport demand, with a disproportionate contribution from anchorage activities—especially during winter when inefficient queuing and weather delays extend auxiliary engine usage. Conversely, general cargo ships produce minimal emissions (<1000 tons), attributable to their smaller size, shorter port durations, and lower engine power, highlighting the environmental benefits of reduced ship dimensions.
These disparities underscore the need for type-specific decarbonization measures. Liquid and dry bulk carriers require optimized anchorage management, scrubber retrofits, and alternative fuels to reduce operational emissions. Container ships could benefit from smart port scheduling and expanded shore power for refrigeration, while the low-emission profile of general cargo ships supports strategies such as fleet downsizing and the adoption of hybrid propulsion for larger ships. Regulatory frameworks, including IMO’s carbon intensity indicator guidelines, should prioritize differentiated emission ceilings and the establishment of anchorage control zones, along with incentives for green retrofits through port certification programs. Overall, a data-driven, ship-type-tailored strategy is essential for achieving maritime decarbonization without compromising global trade efficiency.
5.3. Carbon Emission Predictions in TTAO-2DCNN-SEAM-BiLSTM
The input multivariate time series feature vectors are preprocessed through data normalization, tiling, and format conversion. The dataset is then divided into training (70%) and testing (30%) sets. Due to differing dimensional units among features, data format conversion is performed prior to normalization and flattening. To reduce errors, the dataset is randomly shuffled before each training session, and the training is repeated 10 times to obtain average evaluation metrics, ensuring reliable training and prediction of in-port carbon emissions.
Figure 4 depicts the evolution of the training loss as a function of iteration count in MATLAB 2023b (maximum 500 iterations). Panels (a)–(d) show the convergence curves for container ships, liquid bulk carriers, dry bulk carriers, and general cargo ships, respectively. In all cases, the loss value decreases sharply during the first 100 iterations—dropping from initial levels of approximately 0.05–0.12 to below 0.005 by around 200 iterations—and then gradually levels off. Beyond 450 iterations, further reduction in loss is negligible, indicating that the training process has effectively converged. This behavior confirms both the efficiency and stability of the model’s learning procedure and supports its robust predictive performance for in-port carbon emissions across different ship categories.
Figure 4.
Convergence of training loss versus iteration number during the prediction model’s learning process for different ship types.
The TTAO-2DCNN-SEAM-BiLSTM model exhibits exceptional fitting performance on the training set, underlining the model’s training efficiency, as illustrated in Figure 5. For container ships, the model achieved an impressive value of 0.99515, indicating a near-perfect fit. This suggests that carbon emissions for this category can be reliably predicted, as the data points closely align with the fitted line. This exceptional performance underscores the model’s ability to capture the variability inherent in container ship emissions. The result for liquid bulk carriers, with a commendable value of 0.97714, also demonstrates substantial accuracy, albeit slightly lower than that of container ships. This is indicative of the model’s effectiveness in capturing the unique dynamics impacting these ships, particularly the nature of their cargo. Similarly, dry bulk carriers show an value of 0.97246. Although the fitting is marginally less precise than that of other ship types, the model still showcases strong generalization capabilities. Here, carbon emissions are influenced by variables such as cargo type and voyage distance, which the model adeptly accommodates despite the added complexity. General cargo ships recorded an value of 0.98895, reflecting excellent fitting performance and ranking just behind container ships. The diversity of cargo in this category introduces additional variability in emissions; however, the model successfully navigates these complexities, reinforcing its robust predictive aptitude.
Figure 5.
Comparison of results of the TTAO-2DCNN-SEAM-BiLSTM training set.
In the test set, the mean absolute percentage error values are 0.20842, 0.11256, 0.19812, and 0.26488 for container ships, liquid bulk carriers, dry bulk carriers, and general cargo ships, respectively, as shown in Figure 6. The lower observed for liquid bulk carriers indicates more predictable operational practices and homogeneous designs, facilitating accurate emissions forecasting. Conversely, the higher values for general cargo ships, reflecting their operational variability and older fleet technologies, suggest a more complex emissions profile. These variations underscore the necessity for targeted emissions reduction strategies tailored to the unique operational characteristics of each ship type. By leveraging machine learning algorithms to derive more nuanced predictions, stakeholders in the shipping industry can enhance their decision-making processes, optimize ship operations, and implement effective interventions aimed at reducing carbon emissions, thereby contributing to sustainable maritime practices.
Figure 6.
Comparison of results of the TTAO-2DCNN-SEAM-BiLSTM test set.
5.4. Carbon Emission Predictions in Different Prediction Models
The comparative analysis of various predictive models for carbon emissions in shipping, as illustrated in Figure 7, reveals significant insights into the performance of the TTAO-2DCNN-BiLSTM model against traditional algorithms such as SVM and BP across different ship types. Each subfigure indicates that while SVM struggles with unrealistic negative predictions, particularly for liquid bulk carriers, the TTAO-2DCNN-BiLSTM model consistently provides stable and accurate results, indicating its robustness in capturing complex emission data. The model’s superiority is further emphasized in the contexts of container ships and dry bulk carriers, where it maintains lower error rates due to effective hyperparameter optimization through the TTAO approach. In general cargo ship predictions, the convergence of all models towards real emission values suggests a potential limitation in prediction complexity; however, the TTAO-optimized framework significantly enhances predictive accuracy. These findings highlight the need for advanced neural network methodologies and hyperparameter tuning in achieving reliable environmental predictions, calling for future research to explore dynamic operational data and additional ship classifications to further validate these advancements in sustainability efforts within maritime operations.
Figure 7.
Comparison of test set results among different prediction models.
Prediction results and evaluation metrics are summarized in Table 2 and Table 3, along with comparisons with several classic models from previous studies. The analysis shows that the BiLSTM model significantly outperforms the traditional LSTM model across all ship types—reducing and improving scores. For example, for container ships, BiLSTM achieves a 6.59% increase in and a 28.08% reduction in relative to LSTM. Furthermore, integrating 2DCNN and SEAM into the BiLSTM framework enhances predictive accuracy by enabling dynamic feature extraction and improved channel communication. For dry bulk carriers, the 2DCNN-SEAM-BiLSTM model reduces by 62.88% on the training set and 37.33% on the test set, effectively handling complex feature spaces. TTAO-optimized models outperform their PSO counterparts, with average improvements of over 6% in and nearly 10% in , underscoring TTAO’s advantage in tuning parameters for highly dynamic and nonlinear datasets. Additionally, incorporating congestion features into the TTAO-2DCNN-SEAM-BiLSTM framework yields substantial benefits—a 27.85% reduction in for general cargo ships—highlighting the importance of real-time traffic conditions in carbon emission predictions. Notably, prediction discrepancies exist among ship types; general cargo ships exhibit lower accuracy due to operational complexity (e.g., multi-port logistics and diverse cargo handling), whereas liquid bulk carriers achieve higher accuracy because of their standardized operations and homogeneous cargo. These results emphasize the need for customizing prediction models to account for each ship type’s specific operational characteristics for optimal performance.
Table 2.
Comparison of evaluation indicators among different prediction models.
Table 3.
Comparison of evaluation indicators among different prediction models (continued).
6. Discussion
This study systematically investigates in-port ship carbon emissions under operational congestion by employing the TTAO-2DCNN-SEAM-BiLSTM model for assessment and prediction. The results reveal the nuanced dynamics of carbon emissions across ship types and operational conditions, offering practical insights for emission reduction strategies. These insights can guide port authorities and policymakers in prioritizing interventions for high-emission ship types—particularly liquid bulk carriers—and emphasize the importance of real-time traffic management systems in mitigating emissions. Furthermore, the findings support the adoption of advanced machine learning models to enable sustainable port operations through accurate, data-driven decision-making.
The findings reveal that in-port carbon emissions are mainly driven by prolonged auxiliary engine and boiler operations at anchorage, as well as by ship characteristics like deadweight and engine power. Liquid bulk carriers, in particular, emit significantly higher carbon levels during peak months such as May and December due to their longer in-port durations and distinct operational profiles. Conversely, general cargo ships produce lower emissions owing to their smaller hull sizes and reduced engine power. These results underscore the need for tailored mitigation strategies for high-emission ship types. Moreover, the findings corroborate previous studies that highlight the disproportionate impact of larger ships on total emissions and stress the role of cleaner technologies—such as shore power and alternative fuels—in reducing environmental impact.
The superior performance of the TTAO-2DCNN-SEAM-BiLSTM model, evidenced by high values and low mean absolute percentage errors across all ship categories, underscores its robust predictive capabilities. Comparative analyses with alternative models further validate the efficacy of the proposed approach, particularly in its ability to handle complex, nonlinear datasets. The integration of congestion features into the model framework has been critical in capturing the variability in carbon emissions under diverse operational scenarios, showcasing the potential of data-driven methodologies in advancing maritime emission assessments. Furthermore, the TTAO optimization consistently outperforms traditional techniques, such as particle swarm optimization PSO, achieving significant improvements in both predictive accuracy and model generalization.
While the proposed model performs exceptionally well across various ship types, discrepancies in predictive accuracy—particularly for general cargo ships—highlight the need for further refinement. Incorporating additional operational parameters, such as cargo handling efficiency and multi-port logistics, could enhance model performance [56]. Moreover, extending the model’s application to other environmental metrics, such as air pollutant emissions, would provide a more comprehensive framework for sustainable maritime operations [57]. Finally, exploring alternative optimization techniques and hybrid modeling approaches could further improve predictive accuracy and adaptability to evolving operational conditions.
7. Conclusions
This study broadens carbon emission assessment in port operations by developing a comprehensive accounting model that incorporates ship operational processes under port congestion. Integrating congestion factors into the predictive framework deepens the understanding of carbon emissions in congested port environments. The proposed methodology lays a solid theoretical foundation for future innovations in port and shipping operations, providing maritime managers with advanced decision-making tools for optimizing scheduling strategies and congestion pricing. Practically, port operators can use these insights to boost operational efficiency and support the maritime industry’s shift toward sustainable development, while shipowners can refine their operational strategies to minimize environmental impacts.
However, this study has several limitations. First, its analysis is based solely on data from Ningbo Zhoushan Port, which may restrict the generalizability of the findings to other global ports given regional differences in infrastructure, traffic patterns, and regulatory conditions. Second, although the model integrates key congestion indicators, it does not account for factors like berth operational status, variations in fuel types, and cargo load intensity—each of which can significantly affect congestion and carbon emissions. Finally, the study relies primarily on static data-driven models without real-time dynamic adjustments, which could improve predictive accuracy.
Future research should address these limitations by expanding data collection across multiple ports in diverse geographic regions, enabling comparative analysis and enhancing the generalizability of findings. Incorporating additional variables—such as berth operational status, fuel type, and cargo load intensity—would further improve the accuracy of emission prediction models. Integrating real-time data and adaptive modeling approaches, such as online learning algorithms, could increase predictive precision and responsiveness in dynamic port settings. Furthermore, investigating the socio-economic impacts of congestion-based pricing mechanisms is essential for balancing environmental goals with economic performance. Advancing these areas will support the maritime sector’s sustainable development by enabling innovative strategies to reduce carbon emissions and improve operational efficiency.
Author Contributions
Conceptualization, W.L. and B.X.; methodology, W.L., B.X. and J.L.; validation, W.L., B.X. and J.L.; writing—review and editing, W.L., B.X. and J.L.; supervision, W.L. and B.X. All authors have read and agreed to the published version of the manuscript.
Funding
This research was funded by the National Natural Science Foundation of China (No. 52102466), the Natural Science Foundation of Shanghai (No. 21ZR1426900), and the Soft Science Research Project of Shanghai (No. 22692108100).
Data Availability Statement
The datasets used and analyzed during the current study are available from the corresponding author upon reasonable request.
Conflicts of Interest
The authors declare that there are no conflicts of interest regarding the publication of this paper.
Abbreviations
| English abbreviation | Full term |
| 2DCNN | Two-Dimensional Convolutional Neural Networks |
| SEAM | Squeeze-and-Excitation Attention Mechanisms |
| LSTM | Long Short-Term Memory Networks |
| BiLSTM | Bidirectional Long Short-Term Memory Networks |
| TTAO | Triangulation Topology Aggregation Optimizer |
| MAPE | Mean Absolute Percentage Error |
| AIS | Automatic Identification System |
| IMO | International Maritime Organization |
| BP | Back Propagation Networks |
| PSO | Particle Swarm Optimization |
| SVM | Support Vector Machines |
| STEAM | Ship Traffic Emission Assessment Model |
Appendix A
Table A1.
Auxiliary engine and boiler power by ship type, deadweight, and status in port.
Table A1.
Auxiliary engine and boiler power by ship type, deadweight, and status in port.
| Ship Type | Deadweight | Auxiliary Engine Power (Unit: kW) | Boiler Power (Unit: kW) | ||
|---|---|---|---|---|---|
| Berthing Status | Mooring Status | Berthing Status | Mooring Status | ||
| Container ship | 0–999 | 370 | 450 | 250 | 250 |
| 1000–1999 | 820 | 910 | 340 | 340 | |
| 2000–2999 | 610 | 910 | 460 | 450 | |
| 3000–4999 | 1100 | 1350 | 480 | 480 | |
| 5000–7999 | 1100 | 1400 | 590 | 580 | |
| 8000–11,999 | 1150 | 1600 | 620 | 620 | |
| 12,000–14,499 | 1300 | 1800 | 630 | 630 | |
| 14,500–19,999 | 1400 | 1950 | 630 | 630 | |
| 20,000–+ | 1400 | 1950 | 700 | 700 | |
| Liquid bulk carrier | 0–4999 | 250 | 250 | 500 | 100 |
| 5000–9999 | 375 | 375 | 750 | 150 | |
| 10,000–19,999 | 690 | 500 | 1250 | 250 | |
| 20,000–59,999 | 720 | 520 | 2700 | 270 | |
| 60,000–79,999 | 620 | 490 | 3250 | 360 | |
| 80,000–119,999 | 800 | 640 | 4000 | 400 | |
| 120,000–199,999 | 2500 | 770 | 6500 | 500 | |
| 200,000–+ | 2500 | 770 | 7000 | 600 | |
| Dry bulk carrier | 0–9999 | 110 | 180 | 70 | 70 |
| 10,000–34,999 | 110 | 180 | 70 | 70 | |
| 35,000–59,999 | 150 | 250 | 130 | 130 | |
| 60,000–99,999 | 240 | 400 | 260 | 260 | |
| 100,000–199,999 | 240 | 400 | 260 | 260 | |
| 200,000–+ | 240 | 400 | 260 | 260 | |
| General cargo ship | 0–4999 | 90 | 50 | 0 | 0 |
| 5000–9999 | 240 | 130 | 110 | 110 | |
| 10,000–19,999 | 720 | 370 | 150 | 150 | |
| 20,000–+ | 720 | 370 | 150 | 150 | |
References
- Kang, M.J.; Zohoori, S.; Hamidi, M.; Wu, X. Study of narrow waterways congestion based on automatic identification system (AIS) data: A case study of Houston Ship Channel. J. Ocean Eng. Sci. 2022, 7, 578–595. [Google Scholar] [CrossRef]
- Lin, H.; Zeng, W.; Luo, J.; Nan, G. An analysis of port congestion alleviation strategy based on system dynamics. Ocean Coast. Manag. 2022, 229, 106336. [Google Scholar] [CrossRef]
- Gan, M.; Li, D.; Wang, J.; Zhang, J.; Huang, Q. A comparative analysis of the competition strategy of seaports under carbon emission constraints. J. Clean. Prod. 2021, 310, 127488. [Google Scholar] [CrossRef]
- Jutterström, S.; Moldan, F.; Moldanová, J.; Karl, M.; Matthias, V.; Posch, M. The impact of nitrogen and sulfur emissions from shipping on the exceedance of critical loads in the Baltic Sea region. Atmos. Chem. Phys. 2021, 21, 15827–15845. [Google Scholar] [CrossRef]
- Annex, I. 2024 UNCTAD survey on the creative economy: National agencies and strategies. Policy 2024, 2021, 2035. [Google Scholar]
- Hu, H.; Chen, X.; Sun, Z. Effect of water flows on ship traffic in narrow water channels based on cellular automata. Pol. Marit. Res. 2017, 24, 130–135. [Google Scholar] [CrossRef]
- Kang, L.; Meng, Q.; Liu, Q. Fundamental diagram of ship traffic in the Singapore Strait. Ocean Eng. 2018, 147, 340–354. [Google Scholar] [CrossRef]
- Liu, T.; Lodewijks, G. Research on the impact of ship traffic flow on the restricted channel segment of the middle Yangtze River based on traffic wave theory. SN Appl. Sci. 2021, 3, 748. [Google Scholar] [CrossRef]
- Meisel, F.; Fagerholt, K. Scheduling two-way ship traffic for the Kiel Canal: Model, extensions and a matheuristic. Comput. Oper. Res. 2019, 106, 119–132. [Google Scholar] [CrossRef]
- Moore, T.J.; Redfern, J.V.; Carver, M.; Hastings, S.; Adams, J.D.; Silber, G.K. Exploring ship traffic variability off California. Ocean Coast. Manag. 2018, 163, 515–527. [Google Scholar] [CrossRef]
- Wen, Y.; Tao, W.; Sui, Z.; Piera, M.A.; Song, R. Dynamic model-based method for the analysis of ship behavior in marine traffic situation. Ocean Eng. 2022, 257, 111578. [Google Scholar] [CrossRef]
- Sui, Z.; Wang, S.; Wen, Y.; Cheng, X.; Theotokatos, G. Multi-state ship traffic flow analysis using data-driven method and visibility graph. Ocean Eng. 2024, 298, 117087. [Google Scholar] [CrossRef]
- Zhang, Z.; Yin, J.; Wang, N.; Hui, Z. Vessel traffic flow analysis and prediction by an improved PSO-BP mechanism based on AIS data. Evol. Syst. 2019, 10, 397–407. [Google Scholar] [CrossRef]
- Yi, Q.; Zuo, Y.; Li, T.; Mao, Y.; Xiao, Y. Forecasting of vessel traffic flow using BPNN based on genetic algorithm optimization. In Proceedings of the 2021 International Wireless Communications and Mobile Computing (IWCMC), Harbin, China, 28 June–2 July 2021; pp. 1059–1063. [Google Scholar]
- Wang, H.; Wang, Y. Vessel traffic flow forecasting with the combined model based on support vector machine. In Proceedings of the 2015 International Conference on Transportation Information and Safety (ICTIS), Wuhan, China, 25–28 June 2015; pp. 695–698. [Google Scholar]
- Zhou, H.; Zuo, Y.; Li, T.; Li, S. Application of PSO-LSTM for forecasting of ship traffic flow. In Proceedings of the 2021 International Conference on Security, Pattern Analysis, and Cybernetics (SPAC), Chengdu, China, 18–20 June 2021; pp. 298–302. [Google Scholar]
- Muthukumaran, V.; Natarajan, R.; Kaladevi, A.C.; Magesh, G.; Babu, S. Traffic flow prediction in inland waterways of Assam region using uncertain spatiotemporal correlative features. Acta Geophys. 2022, 70, 2979–2990. [Google Scholar] [CrossRef]
- Man, J.; Chen, D.; Wu, B.; Wan, C.; Yan, X. An effective approach for Yangtze river vessel traffic flow forecasting: A case study of Wuhan area. Ocean Eng. 2024, 296, 116899. [Google Scholar] [CrossRef]
- Zhang, L.; Meng, Q.; Fwa, T.F. Big AIS data based spatial-temporal analyses of ship traffic in Singapore port waters. Transp. Res. Part E Logist. Transp. Rev. 2019, 129, 287–304. [Google Scholar] [CrossRef]
- AbuAlhaol, I.; Falcon, R.; Abielmona, R.; Petriu, E. Mining port congestion indicators from big AIS data. In Proceedings of the 2018 International Joint Conference on Neural Networks (IJCNN), Rio de Janeiro, Brazil, 8–13 July 2018; pp. 1–8. [Google Scholar]
- Bai, X.; Ma, Z.; Hou, Y.; Li, Y.; Yang, D. A data-driven iterative multi-attribute clustering algorithm and its application in port congestion estimation. IEEE Trans. Intell. Transp. Syst. 2023, 24, 12026–12037. [Google Scholar] [CrossRef]
- Chen, W.; Chen, J.; Geng, J.; Ye, J.; Yan, T.; Shi, J.; Xu, J. Monitoring and evaluation of ship operation congestion status at container ports based on AIS data. Ocean Coast. Manag. 2023, 245, 106836. [Google Scholar] [CrossRef]
- Liu, J.; Wang, X.; Chen, J. Port congestion under the COVID-19 pandemic: The simulation-based countermeasures. Comput. Ind. Eng. 2023, 183, 109474. [Google Scholar] [CrossRef]
- Meng, L.; Ge, H.; Wang, X.; Yan, W.; Han, C. Optimization of ship routing and allocation in a container transport network considering port congestion: A variational inequality model. Ocean Coast. Manag. 2023, 244, 106798. [Google Scholar] [CrossRef]
- Peng, W.; Bai, X.; Yang, D.; Yuen, K.F.; Wu, J. A deep learning approach for port congestion estimation and prediction. Marit. Policy Manag. 2023, 50, 835–860. [Google Scholar] [CrossRef]
- Zhang, T.; Yin, J.; Wang, X.; Min, J. Prediction of container port congestion status and its impact on ship’s time in port based on AIS data. Marit. Policy Manag. 2024, 51, 669–697. [Google Scholar] [CrossRef]
- Nambisan, S.; Wright, M.; Feldman, M. The digital transformation of innovation and entrepreneurship: Progress, challenges and key themes. Res. Policy 2019, 48, 103773. [Google Scholar] [CrossRef]
- Guandalini, I. Sustainability through digital transformation: A systematic literature review for research guidance. J. Bus. Res. 2022, 148, 456–471. [Google Scholar] [CrossRef]
- Hoang, A.T.; Foley, A.M.; Nižetić, S.; Huang, Z.; Ong, H.C.; Ölçer, A.I.; Nguyen, X.P. Energy-related approach for reduction of CO2 emissions: A critical strategy on the port-to-ship pathway. J. Clean. Prod. 2022, 355, 131772. [Google Scholar] [CrossRef]
- Hong, B.; Wang, C.; Zhang, K.; Lim, J.S.; Varbanov, P.S.; Jia, X.; Ji, M.; Tao, H.; Li, Z.; Wang, B. Carbon emission pinch analysis for shipping fuel planning considering multiple period and fuel conversion rates. J. Clean. Prod. 2023, 415, 137759. [Google Scholar] [CrossRef]
- Kanberoğlu, B.; Kökkülünk, G. Assessment of CO2 emissions for a bulk carrier fleet. J. Clean. Prod. 2021, 283, 124590. [Google Scholar] [CrossRef]
- Chen, Q.; Lau, Y.-y.; Ge, Y.-E.; Dulebenets, M.A.; Kawasaki, T.; Ng, A.K. Interactions between Arctic passenger ship activities and emissions. Transp. Res. Part D Transp. Environ. 2021, 97, 102925. [Google Scholar] [CrossRef]
- Gan, L.; Che, W.; Zhou, M.; Zhou, C.; Zheng, Y.; Zhang, L.; Rangel-Buitrago, N.; Song, L. Ship exhaust emission estimation and analysis using Automatic Identification System data: The west area of Shenzhen port, China, as a case study. Ocean Coast. Manag. 2022, 226, 106245. [Google Scholar] [CrossRef]
- Tang, D.; Chen, Z.; Xu, C.; Yuan, Y.; Zhong, X.; Yuan, C. Energy consumption and emissions analysis of large container seaports considering the impact of COVID-19: A case study of Ningbo Zhoushan Port. Ocean Coast. Manag. 2023, 244, 106781. [Google Scholar] [CrossRef]
- Li, X.; Zhao, Y.; Cariou, P.; Sun, Z. The impact of port congestion on shipping emissions in Chinese ports. Transp. Res. Part D Transp. Environ. 2024, 128, 104091. [Google Scholar] [CrossRef]
- Shen, Z.; Zhang, Y.; Lu, J.; Xu, J.; Xiao, G. A novel time series forecasting model with deep learning. Neurocomputing 2020, 396, 302–313. [Google Scholar] [CrossRef]
- Zhou, C.; Huang, H.; Liu, Z.; Ding, Y.; Xiao, J.; Shu, Y. Identification and analysis of ship carbon emission hotspots based on data field theory: A case study in Wuhan Port. Ocean Coast. Manag. 2023, 235, 106479. [Google Scholar] [CrossRef]
- Liu, H.; Meng, Z.H.; Shang, Y.; Lv, Z.F.; Jin, X.X.; Fu, M.L.; He, K.B. Shipping emission forecasts and cost-benefit analysis of China ports and key regions’ control. Environ. Pollut. 2018, 236, 49–59. [Google Scholar] [CrossRef]
- Liu, J.; Duru, O. Bayesian probabilistic forecasting for ship emissions. Atmos. Environ. 2020, 231, 117540. [Google Scholar] [CrossRef]
- Cao, Y.; Yin, K.; Li, X.; Zhai, C. Forecasting CO2 emissions from Chinese marine fleets using multivariable trend interaction grey model. Appl. Soft Comput. 2021, 104, 107220. [Google Scholar] [CrossRef]
- Xie, W.; Li, Y.; Yang, Y.; Wang, P.; Wang, Z.; Li, Z.; Mei, Q.; Sun, Y. Maritime greenhouse gas emission estimation and forecasting through AIS data analytics: A case study of Tianjin port in the context of sustainable development. Front. Mar. Sci. 2023, 10, 1308981. [Google Scholar] [CrossRef]
- Chen, Z.S.; Lam, J.S.L.; Xiao, Z. Prediction of harbour vessel emissions based on machine learning approach. Transp. Res. Part D Transp. Environ. 2024, 131, 104214. [Google Scholar] [CrossRef]
- Pruyn, J.; Kana, A.; Groeneveld, W. Analysis of port waiting time due to congestion by applying Markov chain analysis. In Maritime Supply Chains; Elsevier: Amsterdam, The Netherlands, 2020; pp. 69–94. [Google Scholar]
- Gu, B.; Liu, J. COVID-19 pandemic, port congestion, and air quality: Evidence from China. Ocean Coast. Manag. 2023, 235, 106497. [Google Scholar] [CrossRef]
- Chu-Van, T.; Ristovski, Z.; Pourkhesalian, A.M.; Rainey, T.; Garaniya, V.; Abbassi, R.; Kimball, R.; Cong, N.L.; Jahangiri, S.; Brown, R.J. A comparison of particulate matter and gaseous emission factors from two large cargo vessels during manoeuvring conditions. Energy Rep. 2019, 5, 1390–1398. [Google Scholar] [CrossRef]
- Fan, A.; Xiong, Y.; Yan, J.; Yang, L.; Shu, Y.; Chen, J. Microscopic characteristics and influencing factors of ship emissions based on onboard measurements. Transp. Res. Part D Transp. Environ. 2024, 133, 104300. [Google Scholar] [CrossRef]
- Johansson, L.; Jalkanen, J.P.; Kalli, J.; Kukkonen, J. The evolution of shipping emissions and the costs of regulation changes in the northern EU area. Atmos. Chem. Phys. 2013, 13, 11375–11389. [Google Scholar] [CrossRef]
- Johansson, L.; Jalkanen, J.P.; Kukkonen, J. Global assessment of shipping emissions in 2015 on a high spatial and temporal resolution. Atmos. Environ. 2017, 167, 403–415. [Google Scholar] [CrossRef]
- IMO. Third Imo Ghg Study 2014. International Maritime Organization (IMO). 2014. Available online: http://www.imo.org/en/OurWork/Environment/PollutionPrevention/AirPollution/Pages/Greenhouse-Gas-Studies-2014.aspx (accessed on 15 March 2024).
- Fourth, I. Greenhouse Gas Study; International Maritime Organization: London, UK, 2020. [Google Scholar]
- Zhao, S.; Zhang, T.; Cai, L.; Yang, R. Triangulation topology aggregation optimizer: A novel mathematics-based meta-heuristic algorithm for continuous opti-mization and engineering applications. Expert Syst. Appl. 2024, 238, 121744. [Google Scholar] [CrossRef]
- Hu, J.; Shen, L.; Sun, G. Squeeze-and-Excitation Networks. In Proceedings of the IEEE Conference on Computer Vision and Pattern Recognition, Salt Lake City, UT, USA, 18–23 June 2018; pp. 7132–7141. [Google Scholar]
- Peng, T.; Zhang, C.; Zhou, J.; Nazir, M.S. An integrated framework of Bi-directional long-short term memory (BiLSTM) based on sine cosine algorithm for hourly solar radiation forecasting. Energy 2021, 221, 119887. [Google Scholar] [CrossRef]
- Yao, Z.; Wang, Z.; Wang, D.; Wu, J.; Chen, L. An ensemble CNN-LSTM and GRU adaptive weighting model based improved sparrow search algorithm for predicting runoff using historical meteorological and runoff data as input. J. Hydrol. 2023, 625, 129977. [Google Scholar] [CrossRef]
- Li, C.; Yuan, Z.; Ou, J.; Fan, X.; Ye, S.; Xiao, T.; Shi, Y.; Huang, Z.; Ng, S.K.; Zhong, Z. An AIS-based high-resolution ship emission inventory and its uncertainty in Pearl River Delta region, China. Sci. Total Environ. 2016, 573, 1–10. [Google Scholar] [CrossRef]
- Okşaş, O. Carbon emission strategies for container handling equipment using the activity-based method: A case study of Ambarlı container port in Turkiye. Mar. Policy 2023, 149, 105480. [Google Scholar] [CrossRef]
- Russo, M.; Carvalho, D.; Jalkanen, J.-P.; Monteiro, A. The future impact of shipping emissions on air quality in Europe under climate change. Atmosphere 2023, 14, 1126. [Google Scholar] [CrossRef]
Disclaimer/Publisher’s Note: The statements, opinions and data contained in all publications are solely those of the individual author(s) and contributor(s) and not of MDPI and/or the editor(s). MDPI and/or the editor(s) disclaim responsibility for any injury to people or property resulting from any ideas, methods, instructions or products referred to in the content. |
© 2025 by the authors. Licensee MDPI, Basel, Switzerland. This article is an open access article distributed under the terms and conditions of the Creative Commons Attribution (CC BY) license (https://creativecommons.org/licenses/by/4.0/).






