Vegetation Phenology Changes and Recovery after an Extreme Rainfall Event: A Case Study in Henan Province, China
Abstract
1. Introduction
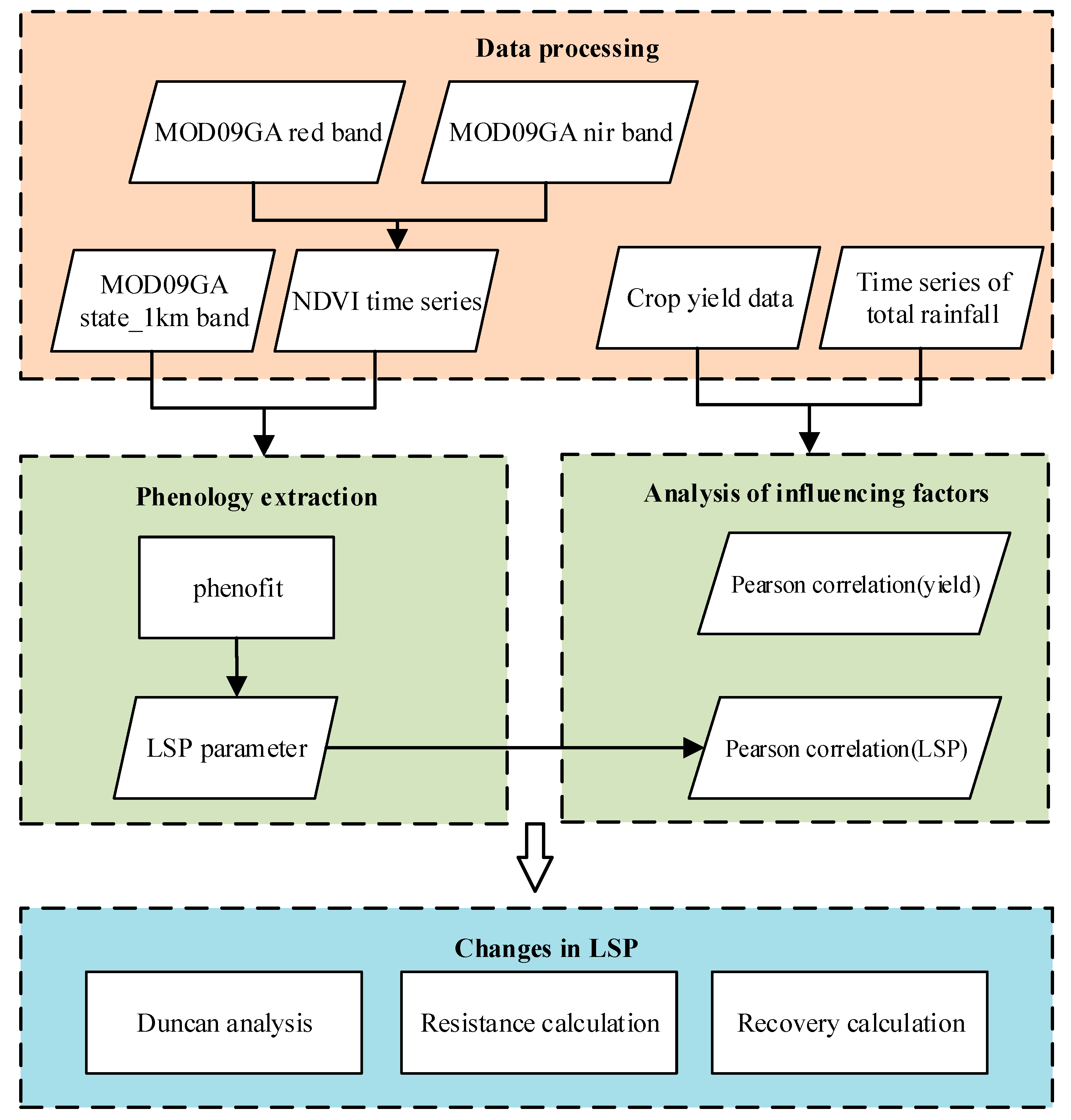
2. Materials and Methods
2.1. Study Area
2.2. Data
2.3. Methods
2.3.1. Extraction of Phenology Indicators
2.3.2. Resistance and Recovery Rates of Vegetation and Rainfall Recovery Rates
2.3.3. Data Analysis
- (1)
- For each vegetation type, a one-way analysis of variance (ANOVA) was used to determine the temporal effect of extreme rainfall on each phenological parameter. That is, whether the SOS differed among three subperiods: before and during the extreme (2018~2021), one year (2022) after extreme rainfall, and two years (2023) after extreme rainfall; and whether EOS differed among four subperiods: before the extreme rainfall (2018~2020), the year of extreme rainfall (2021), the year after extreme rainfall (2022), and two years after extreme rainfall (2023). Before performing the ANOVA, tests for normality and homogeneity of variances were conducted to ensure the validity of the analysis. Then, after each ANOVA, Duncan’s multiple range test—which can provide careful analysis of between-group differences—was used for the pairwise statistical comparisons of the mean values of each phenological parameter between the treatment groups (i.e., subperiods).
- (2)
- The spatial correlation of rainfall data from 2018 to 2023 with SOS or EOS, as well as that from 2018 to 2022 with crop yield, was analyzed using Pearson’s correlation coefficient, which was calculated in MATLAB (v.R2022b) software using Equation (4) [39]:where pi is the total rainfall in July of the year i; xi is the phenological parameter (SOS or EOS) or yield data of year i; and and are the average values of rainfall and phenology or the mean yield of year n, respectively. The value of r ranges from −1 to 1, and the larger the absolute value of r is, the larger the effect of rainfall on phenology or yield, and vice versa.
- (3)
- The correlation between rainfall and crop yield for a given year was calculated using the Pearson correlation coefficient in SPSS (v.26.0.0.0) software [41], as per Equation (5):In the above equation, m is the total rainfall in July annually, and n is the annual corn or bean yield.
3. Results
3.1. Changes in Phenology after Extreme Rainfall
3.2. Spatiotemporal Patterns of Resistance and Recovery
3.3. Correlation between Rainfall and LSP
3.4. Relationship between Rainfall and Crop Yield
4. Discussion
4.1. Changes in Rainfall by City
4.2. Effects of Extreme Rainfall on Vegetation Phenology
4.3. Effects of Extreme Rainfall on Crop Yields
4.4. Limitations and Outlook
5. Conclusions
- (1)
- The application of Duncan’s analysis was crucial in detecting significant differences between treatment groups after extreme rainfall events, providing robust statistical support for the results. The effect of an extreme rainfall event on phenology directly manifested as a delay in the EOS of the year of the event. In 2021, the EOS of the second growing season was delayed by 4.97 days for cropland, 15.54 days for forest, 13.06 days for grassland, and 12.49 days for shrubland.
- (2)
- Resistance decreased in forest, grassland, and shrubland after the extreme rainfall event. Recovery was good in most areas 1 year after the event, and phenology parameters did not recover 2 years after the event.
- (3)
- The extreme rainfall event negatively impacted crop yields in autumn 2021, and the correlation between yield and rainfall was negative in most areas. The study underscores the need for effective disaster management strategies in agricultural regions prone to extreme weather, particularly in economically vital areas like Henan Province.
Author Contributions
Funding
Institutional Review Board Statement
Data Availability Statement
Acknowledgments
Conflicts of Interest
References
- Barichivich, J.; Briffa, K.R.; Osborn, T.J.; Melvin, T.M.; Caesar, J. Thermal growing season and timing of biospheric carbon uptake across the Northern Hemisphere. Glob. Biogeochem. Cycles 2012, 26, GB4015. [Google Scholar] [CrossRef]
- Badeck, F.W.; Bondeau, A.; Böttcher, K.; Doktor, D.; Lucht, W.; Schaber, J.; Sitch, S. Responses of spring phenology to climate change. New Phytol. 2004, 162, 295–309. [Google Scholar] [CrossRef]
- Zhang, J.; Chen, S.; Wu, Z.; Fu, Y. Review of vegetation phenology trends in China in a changing climate. Prog. Phys. Geogr. 2022, 46, 829–845. [Google Scholar] [CrossRef]
- Shen, M.; Piao, S.; Cong, N.; Zhang, G.; Jassens, I.A. Precipitation impacts on vegetation spring phenology on the Tibetan Plateau. Glob. Chang. Biol. 2015, 21, 3647–3656. [Google Scholar] [CrossRef] [PubMed]
- Piao, S.; Zhang, X.; Chen, A.; Liu, Q.; Lian, X.; Wang, X.; Peng, S.; Wu, X. The impacts of climate extremes on the terrestrial carbon cycle: A review. Sci. China Earth Sci. 2019, 62, 1551–1563. [Google Scholar] [CrossRef]
- Gong, Y.; Staudhammer, C.L.; Kenney, G.; Wiesner, S.; Zhang, Y.; Starr, G. Vegetation structure drives forest phenological recovery after hurricane. Sci. Total Environ. 2021, 774. [Google Scholar] [CrossRef]
- Liu, Q.; Fu, Y.H.; Zeng, Z.; Huang, M.; Li, X.; Piao, S. Temperature, precipitation, and insolation effects on autumn vegetation phenology in temperate China. Glob. Chang. Biol. 2016, 22, 644–655. [Google Scholar] [CrossRef]
- Sun, M.; Li, P.; Ren, P.; Tang, J.; Zhang, C.; Zhou, X.; Peng, C. Divergent response of vegetation phenology to extreme temperatures and precipitation of different intensities on the Tibetan Plateau. Sci. China Earth Sci. 2023, 66, 2200–2210. [Google Scholar] [CrossRef]
- Zhang, N.; Qu, Y.; Song, Z.; Chen, Y.; Jiang, J. Responses and sensitivities of maize phenology to climate change from 1971 to 2020 in Henan Province, China. PLoS ONE 2022, 17, e0262289. [Google Scholar] [CrossRef]
- Liu, Y.; Qin, Y.; Ge, Q.; Dai, J.; Chen, Q. Reponses and sensitivities of maize phenology to climate change from 1981 to 2009 in Henan Province, China. J. Geogr. Sci. 2017, 27, 1072–1084. [Google Scholar] [CrossRef]
- He, Z.; Du, J.; Chen, L.; Zhu, X.; Lin, P.; Zhao, M.; Fang, S. Impacts of recent climate extremes on spring phenology in arid-mountain ecosystems in China. Agric. For. Meteorol. 2018, 260–261, 31–40. [Google Scholar] [CrossRef]
- Zhang, Q.; Li, R.; Sun, J.; Lu, F.; Xu, J.; Zhang, F. A Review of Research on the Record-Breaking Precipitation Event in Henan Province, China, July 2021. Adv. Atmos. Sci. 2023, 40, 1485–1500. [Google Scholar] [CrossRef]
- Lan, Q.; Dong, J.; Lai, S.; Wang, N.; Zhang, L.; Liao, M. Flood Inundation Extraction and its Impact on Ground Subsidence Using Sentinel-1 Data: A Case Study of the “7.20” Rainstorm Event in Henan Province, China. IEEE J. Sel. Top. Appl. Earth Obs. Remote Sens. 2024, 17, 2927–2938. [Google Scholar] [CrossRef]
- Rahman, M.S.; Di, L. A Systematic Review on Case Studies of Remote-Sensing-Based Flood Crop Loss Assessment. Agriculture 2020, 10, 131. [Google Scholar] [CrossRef]
- Himani Kanwar, S.S. Phenology and Global Climate Change: A Comprehensive Review. eJournal Appl. For. Ecol. (eJAFE) 2023, 11, 20–30. [Google Scholar]
- Pan, L.; Xia, H.; Zhao, X.; Guo, Y.; Qin, Y. Mapping Winter Crops Using a Phenology Algorithm, Time-Series Sentinel-2 and Landsat-7/8 Images, and Google Earth Engine. Remote Sens. 2021, 13, 2510. [Google Scholar] [CrossRef]
- Shi, B.; Zhu, X.; Hu, Y.; Yang, Y. Drought characteristics of Henan province in 1961-2013 based on Standardized Precipitation Evapotranspiration Index. J. Geogr. Sci. 2017, 27, 311–325. [Google Scholar] [CrossRef]
- Huang, J.; Zhou, L.; Zhang, F.; Hu, Z.; Tian, H. Responses of yield variability of summer maize in Henan province, north China, to large-scale atmospheric circulation anomalies. Theor. Appl. Climatol. 2021, 143, 1655–1665. [Google Scholar] [CrossRef]
- The People’s Government of Henan Province. Provincial Situation. Available online: https://www.henan.gov.cn/2024/08-08/3033664.html (accessed on 26 August 2024).
- Kong, D.; McVicar, T.R.; Xiao, M.; Zhang, Y.; Peña-Arancibia, J.L.; Filippa, G.; Xie, Y.; Gu, X. phenofit: An R package for extracting vegetation phenology from time series remote sensing. Methods Ecol. Evol. 2022, 13, 1508–1527. [Google Scholar] [CrossRef]
- NGCC. National Geomatics Center of China. Available online: https://www.ngcc.cn/ (accessed on 10 March 2024).
- Testa, S.; Soudani, K.; Boschetti, L.; Borgogno Mondino, E. MODIS-derived EVI, NDVI and WDRVI time series to estimate phenological metrics in French deciduous forests. Int. J. Appl. Earth Obs. Geoinf. 2018, 64, 132–144. [Google Scholar] [CrossRef]
- Zeng, L.; Wardlow, B.D.; Hu, S.; Zhang, X.; Zhou, G.; Peng, G.; Xiang, D.; Wang, R.; Meng, R.; Wu, W. A Novel Strategy to Reconstruct NDVI Time-Series with High Temporal Resolution from MODIS Multi-Temporal Composite Products. Remote Sens. 2021, 13, 1397. [Google Scholar] [CrossRef]
- Liu, W. The Response of NDVI to Drought at Different Temporal Scales in the Yellow River Basin from 2003 to 2020. Water 2024, 16. [Google Scholar] [CrossRef]
- Gorelick, N.; Hancher, M.; Dixon, M.; Ilyushchenko, S.; Thau, D.; Moore, R. Google Earth Engine: Planetary-scale geospatial analysis for everyone. Remote Sens. Environ. 2017, 202, 18–27. [Google Scholar] [CrossRef]
- Vermote, E.; Wolfe, R. MODIS/Terra Surface Reflectance Daily L2G Global 1 km and 500 m SIN Grid V061. 2021. Available online: https://lpdaac.usgs.gov/products/mod09gav061/ (accessed on 15 April 2024).
- Joshi, R.; Singh, A.; Parab, T.; Mandy, J.; Pande, C. Assessing the Impact of Recent Climate Dynamics on Land Since the Last Two Decades (1991–2021) Using LST and NDVI. In Natural Resource Monitoring, Planning and Management Based on Advanced Programming; Advances in Geographical and Environmental Sciences; Springer: Singapore, 2024; pp. 269–308. [Google Scholar]
- Rocha, A.V.; Shaver, G.R. Advantages of a two band EVI calculated from solar and photosynthetically active radiation fluxes. Agric. For. Meteorol. 2009, 149, 1560–1563. [Google Scholar] [CrossRef]
- Jiang, Z.; Huete, A.; Didan, K.; Miura, T. Development of a two-band enhanced vegetation index without a blue band. Remote Sens. Environ. 2008, 112, 3833–3845. [Google Scholar] [CrossRef]
- Statistical Yearbook of Henan Provincial Bureau of Statistics. Available online: https://tjj.henan.gov.cn/tjfw/tjcbw/tjnj/ (accessed on 15 May 2024).
- Xie, P.; Robert, J.; Wu, S.; Yoo, S.-H.; Yarosh, Y.; Sun, F.; Lin, R. NOAA CDR Program. NOAA Climate Data Record (CDR) of CPC Morphing Technique (CMORPH) High Resolution Global Precipitation Estimates, Version 1. 2019. 2024. Available online: https://www.ncei.noaa.gov/access/metadata/landing-page/bin/iso?id=gov.noaa.ncdc:C00948 (accessed on 29 March 2024).
- R Core Team. R: A Language and Environment for Statistical Computing; R Foundation for Statistical Computing: Vienna, Austria, 2024; Available online: https://www.R-project.org/ (accessed on 11 May 2024).
- Kim, S.; Ouyang, M.; Zhang, X. Compute spearman correlation coefficient with Matlab/CUDA. In Proceedings of the 2012 IEEE International Symposium on Signal Processing and Information Technology (ISSPIT), Ho Chi Minh City, Vietnam, 12–15 December 2012; pp. 000055–000060. [Google Scholar]
- Rodrigues, L.; Paixao, E. Risk of Zika-related microcephaly: Stable or variable? Lancet 2017, 390, 824–826. [Google Scholar] [CrossRef][Green Version]
- Portela, A.P.; Goncalves, J.F.; Durance, I.; Vieira, C.; Honrado, J. Riparian forest response to extreme drought is influenced by climatic context and canopy structure. Sci. Total Environ. 2023, 881, 163128. [Google Scholar] [CrossRef]
- Lin, C.-Y.; Lo, H.-M.; Chou, W.-C.; Lin, W.-T. Vegetation recovery assessment at the Jou-Jou Mountain landslide area caused by the 921 Earthquake in Central Taiwan. Ecol. Model. 2004, 176, 75–81. [Google Scholar] [CrossRef]
- Hong, Y.; Zhao, Y.; Wang, Y.; Xin, C.; Zhao, Y. Temporal and spatial variation characteristics of vegetation restoration based on MODIS-NDVI Wenchuan earth quake region in ten years. Sci. Tecnol. Eng. 2019, 19, 64–71. [Google Scholar]
- Li, M.; Li, G.; Xie, Z. Post-flood recovery assessment based on multi-source remote sensing data: A case study of the “7·20” rainstorm in Henan. Remote Sens. Nat. Resour. 2024, 36, 250–266. [Google Scholar] [CrossRef]
- Ying, H.; Zhang, H.; Zhao, J.; Shan, Y.; Zhang, Z.; Guo, X.; Rihan, W.; Deng, G. Effects of spring and summer extreme climate events on the autumn phenology of different vegetation types of Inner Mongolia, China, from 1982 to 2015. Ecol. Indic. 2020, 111, 105974. [Google Scholar] [CrossRef]
- Karimi, S.; Heydari, M.; Mirzaei, J.; Karami, O.; Heung, B.; Mosavi, A. Assessment of Post-Fire Phenological Changes Using MODIS-Derived Vegetative Indices in the Semiarid Oak Forests. Forests 2023, 14, 590. [Google Scholar] [CrossRef]
- Weaver, B.; Wuensch, K.L. SPSS and SAS programs for comparing Pearson correlations and OLS regression coefficients. Behav. Res. Methods 2013, 45, 880–895. [Google Scholar] [CrossRef]
- Elephant Entertainment. How Heavy Is the Rainfall in Henan during This Year’s Flood Season? Rainfall in Multiple Areas Breaks Historical Records. Available online: https://baijiahao.baidu.com/s?id=1673085675293448809&wfr=spider&for=pc (accessed on 2 April 2024).
- Henan Hydrological and Water Resources Monitoring and Reporting Center. Monthly Water Situation Report for July 2022. Available online: http://www.hnssw.com.cn/sqwater1/31705.jhtml (accessed on 3 April 2024).
- Henan Hydrological and Water Resources Monitoring and Reporting Center. Monthly Water Situation Report for July 2023. Available online: http://www.hnssw.com.cn/l1SwfwL2Sqxx/34398.jhtml (accessed on 5 April 2024).
- Hogan, J.A.; Feagin, R.A.; Starr, G.; Ross, M.; Lin, T.-C.; O’connell, C.; Huff, T.P.; Stauffer, B.A.; Robinson, K.L.; Lara, M.C.; et al. A Research Framework to Integrate Cross-Ecosystem Responses to Tropical Cyclones. BioScience 2020, 70, 477–489. [Google Scholar] [CrossRef]
- LI, R.; Zhou, G. Responses of woody plants phenology to air temperature in Northeast China in 1980–2005. Chin. J. Ecol. 2010, 29, 2317–2326. [Google Scholar] [CrossRef]
- Piao, S.; Fang, J.; Zhou, L.; Ciais, P.; Zhu, B. Variations in satellite-derived phenology in China’s temperate vegetation. Glob. Chang. Biol. 2006, 12, 672–685. [Google Scholar] [CrossRef]
- Jeong, S.-J.; Ho, C.-H.; Gim, H.-J.; Brown, M.E. Phenology shifts at start vs. end of growing season in temperate vegetation over the Northern Hemisphere for the period 1982–2008. Glob. Chang. Biol. 2011, 17, 2385–2399. [Google Scholar] [CrossRef]
- Hwang, T.; Song, C.; Vose, J.M.; Band, L.E. Topography-mediated controls on local vegetation phenology estimated from MODIS vegetation index. Landsc. Ecol. 2011, 26, 541–556. [Google Scholar] [CrossRef]
- Renton, K.; Salinas-Melgoza, A.; Rueda-Hernández, R.; Vázquez-Reyes, L.D. Differential resilience to extreme climate events of tree phenology and cavity resources in tropical dry forest: Cascading effects on a threatened species. Forest Ecol. 2018, 426, 164–175. [Google Scholar] [CrossRef]
- Hu, X.; Huang, B.; Cherubini, F. Impacts of idealized land cover changes on climate extremes in Europe. Ecol. Indic. 2019, 104, 626–635. [Google Scholar] [CrossRef]
- Li, C.; Wang, J.; Hu, R.; Yin, S.; Bao, Y.; Ayal, D.Y. Relationship between vegetation change and extreme climate indices on the Inner Mongolia Plateau, China, from 1982 to 2013. Ecol. Indic. 2018, 89, 101–109. [Google Scholar] [CrossRef]
- Huang, Y.; Chen, X.S.; Zou, Y.A.; Zhang, P.Y.; Li, F.; Hou, Z.Y.; Li, X.; Zeng, J.; Deng, Z.M.; Zhong, J.R.; et al. Exploring the relative contribution of flood regimes and climatic factors to Carex phenology in a Yangtze River-connected floodplain wetland. Sci. Total Environ. 2022, 847, 157568. [Google Scholar] [CrossRef] [PubMed]
- Zhang, X.; Friedl, M.A.; Schaaf, C.B.; Strahler, A.H.; Liu, Z. Monitoring the response of vegetation phenology to precipitation in Africa by coupling MODIS and TRMM instruments. J. Geophys. Res. Atmos. 2005, 110, 1–14. [Google Scholar] [CrossRef]
- Zscheischler, J.; Michalak, A.M.; Schwalm, C.; Mahecha, M.D.; Huntzinger, D.N.; Reichstein, M.; Berthier, G.; Ciais, P.; Cook, R.B.; El-Masri, B.; et al. Impact of large-scale climate extremes on biospheric carbon fluxes: An intercomparison based on MsTMIP data. Glob. Biogeochem. Cycles 2014, 28, 585–600. [Google Scholar] [CrossRef]
- Liu, Y.; Shi, W. The quantitative impacts of drought and flood on crop yields and production in China. In Proceedings of the 2019 8th International Conference on Agro-Geoinformatics (Agro-Geoinformatics), Istanbul, Turkey, 16–19 July 2019; pp. 1–6. [Google Scholar]
- Pantaleoni, E.; Engel, B.A.; Johannsen, C.J. Identifying agricultural flood damage using Landsat imagery. Precis. Agric. 2007, 8, 27–36. [Google Scholar] [CrossRef]











| Rating | Range of Recovery | Recovery |
|---|---|---|
| 1 | <0 | Poor |
| 2 | 0–0.25 | Relatively poor |
| 3 | 0.25–0.5 | Average |
| 4 | 0.5–0.75 | Relatively good |
| 5 | 0.75–1.0 | Good |
| 6 | >1 | Fully |
| Vegetation Type | LSP | p Value | Years | Mean |
|---|---|---|---|---|
| Cropland | SOS1 * | 0 | 2018–2021 | 32.28 (b) |
| 2022 | 29.95 (a) | |||
| 2023 | 42.39 (c) | |||
| EOS1 * | 0.006 | 2018–2021 | 144.40 (a) | |
| 2022 | 147.44 (b) | |||
| 2023 | 147.81 (c) | |||
| SOS2 * | 0 | 2018–2021 | 180.82 (a) | |
| 2022 | 182.22 (c) | |||
| 2023 | 181.62 (b) | |||
| EOS2 * | 0 | 2018–2020 | 272.73 (a) | |
| 2021 | 277.70 (c) | |||
| 2022 | 275.47 (b) | |||
| 2023 | 283.00 (d) | |||
| Forest | SOS | 0 | 2018–2021 | 85.58 (a) |
| 2022 | 85.91 (b) | |||
| 2023 | 88.09 (c) | |||
| EOS | 0 | 2018–2020 | 318.02 (a) | |
| 2021 | 333.56 (d) | |||
| 2022 | 321.80 (b) | |||
| 2023 | 325.63 (c) | |||
| Grassland | SOS | 0.101 | 2018–2021 | 86.60 (a) |
| 2022 | 86.36 (a) | |||
| 2023 | 88.34 (b) | |||
| EOS | 0.954 | 2018–2020 | 315.60 (a) | |
| 2021 | 328.66 (c) | |||
| 2022 | 324.09 (b) | |||
| 2023 | 323.94 (b) | |||
| Shrubland | SOS | 0.063 | 2018–2021 | 99.46 (b) |
| 2022 | 96.86 (a) | |||
| 2023 | 100.14 (c) | |||
| EOS | 0.998 | 2018–2020 | 313.90 (a) | |
| 2021 | 326.39 (c) | |||
| 2022 | 316.61 (b) | |||
| 2023 | 326.28 (c) |
| Vegetation Type | Resistance | Recovery in 2022 | Recovery in 2023 |
|---|---|---|---|
| Forest | 0.90 | −1.60 | 1.06 |
| Grassland | 0.92 | −1.28 | 1.26 |
| Shrubland | 0.88 | −1.21 | 0.77 |
| Crop | Correlation | Proportion |
|---|---|---|
| Corn | Positive correlation | 9.9% |
| Negative correlation | 90.1% | |
| Significant positive correlation | 0% | |
| Significant negative correlation | 3.8% | |
| Bean | Positive correlation | 1.3% |
| Negative correlation | 98.4% | |
| Significant positive correlation | 0% | |
| Significant negative correlation | 10.0% |
| Year | Corn Yield | Bean Yield |
|---|---|---|
| 2018 | 0.09 | 0.25 |
| 2019 | 0.11 | 0.07 |
| 2020 | −0.08 | −0.52 |
| 2021 | −0.02 | −0.25 |
| 2022 | 0.49 | 0.56 |
| Cities | Mean Yield * (tons ha−1) | Yield in 2021 (tons ha−1) | Yield in 2022 (tons ha−1) | |||
|---|---|---|---|---|---|---|
| Corn | Beans | Corn | Beans | Corn | Beans | |
| Zhengzhou | 4.94 | 1.90 | 4.48 | 1.67 | 4.81 | 1.81 |
| Kaifeng | 5.37 | 2.05 | 4.97 | 1.94 | 5.34 | 2.04 |
| Luoyang | 5.29 | 2.32 | 4.60 | 2.10 | 4.83 | 1.99 |
| Pingdingshan | 5.08 | 2.78 | 4.82 | 2.31 | 4.82 | 2.25 |
| Anyang | 6.67 | 2.39 | 4.70 | 2.05 | 6.36 | 2.54 |
| Hebi | 7.23 | 2.35 | 2.54 | 1.16 | 7.19 | 2.17 |
| Xinxiang | 6.22 | 3.17 | 4.55 | 1.88 | 5.96 | 2.78 |
| Jiaozuo | 7.33 | 3.05 | 5.40 | 2.11 | 7.09 | 2.74 |
| Puyang | 6.72 | 2.85 | 6.27 | 2.37 | 7.01 | 2.76 |
| Xuchang | 6.89 | 2.83 | 6.19 | 2.18 | 6.67 | 2.36 |
| Luohe | 7.60 | 2.66 | 6.99 | 2.40 | 7.20 | 2.46 |
| Sanmenxia | 4.76 | 2.16 | 4.75 | 1.78 | 4.85 | 1.84 |
| Nanyang | 5.03 | 1.67 | 4.71 | 2.18 | 4.93 | 1.85 |
| Shangqiu | 6.38 | 2.56 | 5.25 | 2.81 | 6.04 | 2.61 |
| Xinyang | 6.14 | 1.17 | 5.68 | 1.55 | 5.91 | 1.95 |
| Zhoukou | 6.45 | 2.42 | 6.29 | 2.12 | 6.38 | 2.17 |
| Zhumadian | 5.79 | 1.90 | 5.73 | 2.13 | 5.91 | 2.12 |
| Jiyuan | 5.38 | 2.78 | 4.75 | 2.22 | 5.15 | 2.26 |
| Cities | Mean Planted Areas * (kha) | Planted Areas in 2021 (kha) | Planted Areas in 2022 (kha) | |||
|---|---|---|---|---|---|---|
| Corn | Beans | Corn | Beans | Corn | Beans | |
| Zhengzhou | 134.57 | 6.26 | 127.87 | 4.22 | 127.64 | 4.85 |
| Kaifeng | 189.32 | 13.19 | 187.67 | 12.00 | 186.41 | 14.28 |
| Luoyang | 182.16 | 29.95 | 196.55 | 19.90 | 194.40 | 23.48 |
| Pingdingshan | 198.00 | 14.09 | 197.36 | 13.82 | 196.73 | 15.29 |
| Anyang | 247.33 | 4.76 | 251.56 | 4.01 | 253.29 | 6.30 |
| Hebi | 77.90 | 0.52 | 78.21 | 0.37 | 77.76 | 1.68 |
| Xinyang | 293.59 | 14.80 | 309.27 | 9.62 | 310.12 | 12.63 |
| Jiaozuo | 121.33 | 4.41 | 126.39 | 1.97 | 126.96 | 3.08 |
| Puyang | 145.86 | 23.72 | 153.27 | 22.74 | 155.33 | 24.70 |
| Xuchang | 151.04 | 42.97 | 153.59 | 41.57 | 155.24 | 42.03 |
| Luohe | 85.68 | 34.13 | 92.88 | 29.58 | 93.40 | 30.53 |
| Sanmenxia | 58.01 | 20.95 | 60.27 | 19.39 | 60.20 | 19.52 |
| Nanyang | 454.36 | 49.97 | 467.86 | 33.74 | 470.35 | 37.48 |
| Shangqiu | 429.03 | 52.23 | 445.71 | 35.74 | 439.51 | 42.86 |
| Xinyang | 20.99 | 7.15 | 15.62 | 4.40 | 18.90 | 3.13 |
| Zhoukou | 511.48 | 104.54 | 542.82 | 75.76 | 544.11 | 76.67 |
| Zhumadian | 435.87 | 26.19 | 438.83 | 25.07 | 434.85 | 30.59 |
| Jiyuan | 19.91 | 1.32 | 20.05 | 1.34 | 20.53 | 1.32 |
Disclaimer/Publisher’s Note: The statements, opinions and data contained in all publications are solely those of the individual author(s) and contributor(s) and not of MDPI and/or the editor(s). MDPI and/or the editor(s) disclaim responsibility for any injury to people or property resulting from any ideas, methods, instructions or products referred to in the content. |
© 2024 by the authors. Licensee MDPI, Basel, Switzerland. This article is an open access article distributed under the terms and conditions of the Creative Commons Attribution (CC BY) license (https://creativecommons.org/licenses/by/4.0/).
Share and Cite
Lin, Y.; Guo, X.; Liu, Y.; Zhou, L.; Wang, Y.; Ge, Q.; Wang, Y. Vegetation Phenology Changes and Recovery after an Extreme Rainfall Event: A Case Study in Henan Province, China. Agriculture 2024, 14, 1649. https://doi.org/10.3390/agriculture14091649
Lin Y, Guo X, Liu Y, Zhou L, Wang Y, Ge Q, Wang Y. Vegetation Phenology Changes and Recovery after an Extreme Rainfall Event: A Case Study in Henan Province, China. Agriculture. 2024; 14(9):1649. https://doi.org/10.3390/agriculture14091649
Chicago/Turabian StyleLin, Yinghao, Xiaoyu Guo, Yang Liu, Liming Zhou, Yadi Wang, Qiang Ge, and Yuye Wang. 2024. "Vegetation Phenology Changes and Recovery after an Extreme Rainfall Event: A Case Study in Henan Province, China" Agriculture 14, no. 9: 1649. https://doi.org/10.3390/agriculture14091649
APA StyleLin, Y., Guo, X., Liu, Y., Zhou, L., Wang, Y., Ge, Q., & Wang, Y. (2024). Vegetation Phenology Changes and Recovery after an Extreme Rainfall Event: A Case Study in Henan Province, China. Agriculture, 14(9), 1649. https://doi.org/10.3390/agriculture14091649

