Linear Active Disturbance Rejection Control System for the Travel Speed of an Electric Reel Sprinkling Irrigation Machine
Abstract
1. Introduction
2. Materials and Methods
2.1. Electric Drive and Speed Control Components
2.1.1. Electric Drive Components
2.1.2. Speed Measurement Mechanism and Principle
2.1.3. Control System Hardware
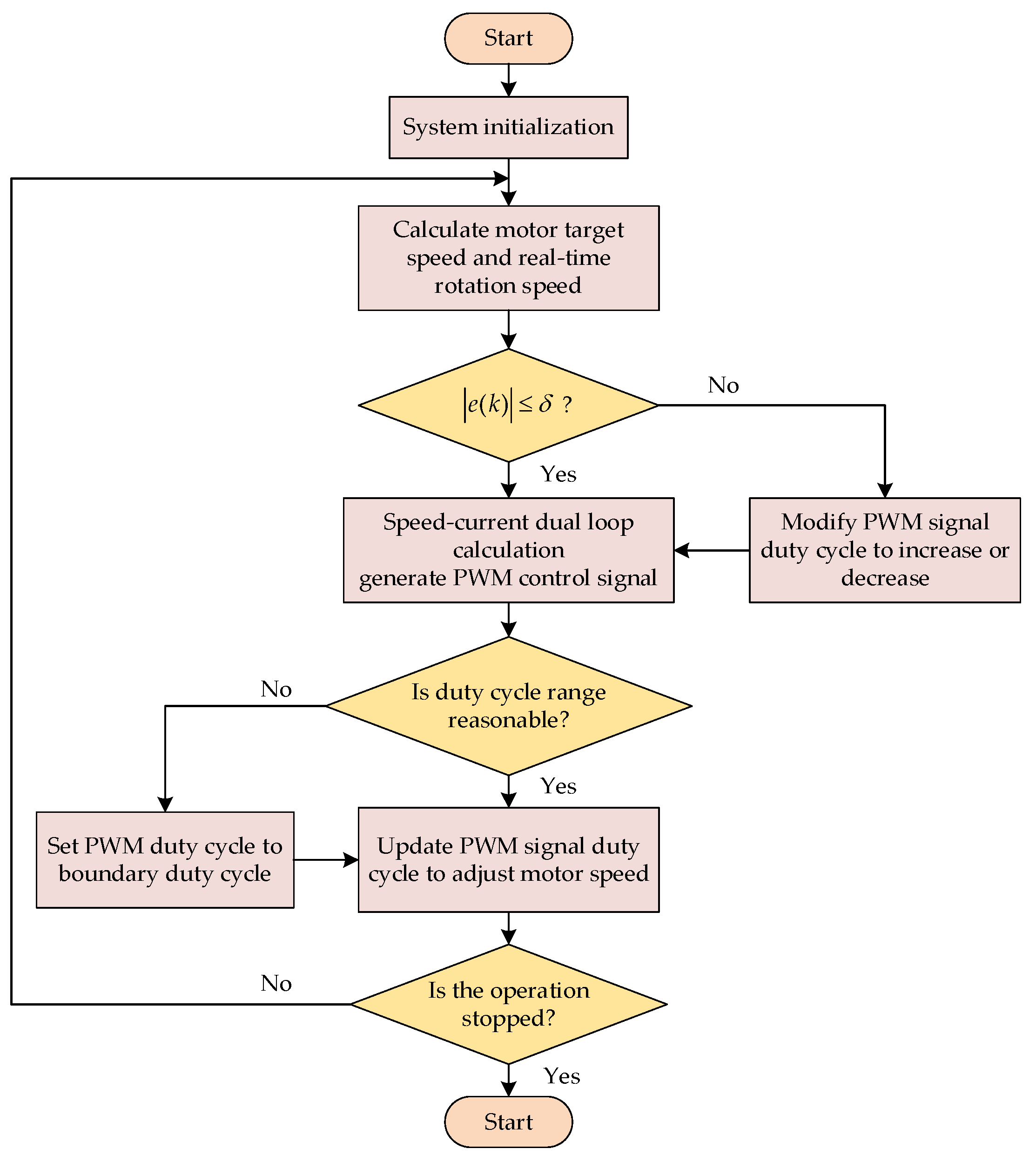
2.1.4. Control System Software Functions
2.2. Control System Modeling
2.2.1. Mathematical Model of the Electric Reel Sprinkling Irrigation Machine
2.2.2. Mathematical Model of the Permanent Magnet BLDC Motor
2.3. Controller Design
2.3.1. LADRC Controller
2.3.2. Improvement of Particle Swarm Optimization
- (1)
- Parameter initialization. Set the population size of the particle swarm, maximum iterations, and search space dimensions. Randomly generate the initial positions and velocities of the particles, and initialize the parameters of the LADRC controller.
- (2)
- Calculation of fitness function values. Assign the particle positions to the LADRC controller in sequence, and calculate the corresponding fitness values.
- (3)
- Update of the personal best and global best positions. For each particle, if the current fitness value is better than the personal best fitness value, update the personal best position; if better than the global best fitness value, update the global best.
- (4)
- Update of the particle velocity. If , then ; if , then .
- (5)
- Update of the particle position. If , then ; If , then .
- (6)
- Checking of the termination condition. If the maximum number of iterations is reached, the algorithm ends and the controller parameters are output; otherwise, return to step (2).
2.3.3. Design of IPSO-LADRC Controller
3. Results and Analysis
3.1. Simulation Experiments
3.1.1. Simulation Parameters
3.1.2. Simulation Results Analysis
Startup Control Performance
Variable Speed Control Performance
Variable Load Control Performance
Algorithm Performance Comparison
3.2. Field Tests for the Whole Machine
4. Discussion
5. Conclusions
Author Contributions
Funding
Institutional Review Board Statement
Data Availability Statement
Conflicts of Interest
References
- Jiao, Y.Y.; Zhu, G.F.; Meng, G.J.; Lu, S.Y.; Qiu, D.D.; Lin, X.R.; Li, R.; Wang, Q.Q.; Chen, L.H.; Zhao, L. Estimating non-productive water loss in irrigated farmland in arid oasis regions: Based on stable isotope data. Agric. Water Manag. 2023, 289, 108515. [Google Scholar] [CrossRef]
- Chaudhary, J.N.; Li, H.; Jiang, Y.; Pan, X.W.; Hussain, Z.; Javaid, M.; Rizwan, M. Advances in Sprinkler Irrigation: A Review in the Context of Precision Irrigation for Crop Production. Agronomy 2024, 14, 47. [Google Scholar] [CrossRef]
- Tang, L.D.; Yuan, S.Q.; Liu, J.P. Challenges and opportunities for development of sprinkler irrigation machine in China. J. Drain. Irrig. Mach. Eng. 2022, 40, 1072–1080. [Google Scholar]
- Wang, W.J.; Xu, R.; Wei, R.; Wang, W.E.; Hu, X.T. Effects of different pressures and laying lengths of micro-sprinkling hose irrigation on irrigation uniformity and yield of spring wheat. Agric. Water Manag. 2023, 288, 108495. [Google Scholar] [CrossRef]
- Zhao, C. Semiglobal stability of PID for uncertain nonaffine systems. Automatica 2024, 160, 111429. [Google Scholar] [CrossRef]
- Ding, S.L.; He, S.F.; Tu, B.Q.; Liu, J.J.; Wang, Y.Y.; Song, E.Z. Model-based control with active disturbance rejection algorithm for a diesel engine. Complexity 2023, 2023, 8429922. [Google Scholar] [CrossRef]
- Jiang, L.J.; Liu, C.D.; Zhu, L.X.; Zhang, Z.Z.; Hou, Q.K. High-precision and wide-range temperature measurement and control system of satellite-borne calibration blackbody. Measurement 2024, 231, 114591. [Google Scholar] [CrossRef]
- Venkataramanan, K.; Arun, M.; Jha, S.; Sharma, A. Analyzing stability and structural aspects of embedded fuzzy type 2 PID controller for robot manipulators. J. Intell. Fuzzy Syst. 2024, 46, 1429–1442. [Google Scholar] [CrossRef]
- Zhao, Z.M.; Yang, L.H.; Sun, Q.; Li, F.B.; Shen, B.X.; Ye, A. Residual error integral predictor-based Smith fuzzy PID temperature controller for thermal vacuum test. IEEE Trans. Instrum. Meas. 2024, 73, 9507914. [Google Scholar] [CrossRef]
- Sheng, T.; Luo, H.F.; Wu, M.L. Design and simulation of a multi-channel biomass hot air furnace with an intelligent temperature control system. Agriculture 2024, 14, 419. [Google Scholar] [CrossRef]
- Nohooji, H.R.; Zaraki, A.; Voos, H. Actor-critic learning based PID control for robotic manipulators. Appl. Soft Comput. 2024, 151, 111153. [Google Scholar] [CrossRef]
- Chen, L.; Hu, Q.; Zhang, H.; Tong, B.C.; Shi, X.D.; Jiang, C.; Sun, L.J. Research on underwater motion modeling and closed-loop control of bionic undulating fin robot. Ocean Eng. 2024, 299, 117400. [Google Scholar] [CrossRef]
- Hanna, Y.F.; Khater, A.A.; El-Bardini, M.; El-Nagar, A.M. Real time adaptive PID controller based on quantum neural network for nonlinear systems. Eng. Appl. Artif. Intell. 2023, 126, 106952. [Google Scholar] [CrossRef]
- Jin, X.; Liu, J.; Chen, Z.; Liu, M.N.; Li, M.Y.; Xu, Z.H.; Ji, J.T. Precision control system of rice potting and transplanting machine based on GA-Fuzzy PID controller. Comput. Electron. Agric. 2024, 220, 108912. [Google Scholar] [CrossRef]
- Al-Wesabi, I.; Fang, Z.J.; Farh, H.M.H.; Wei, Z.G.; Ameur, K.; Al-Shamma’a, A.A.; Al-Shaalan, A.M. Dynamic global power extraction of partially shaded PV system using a hybrid MPSO-PID with anti-windup strategy. Eng. Appl. Artif. Intell. 2023, 126, 106965. [Google Scholar] [CrossRef]
- Jagatheesan, K.; Boopathi, D.; Samanta, S.; Anand, B.; Dey, N. Grey wolf optimization algorithm-based PID controller for frequency stabilization of interconnected power generating system. Soft Comput. 2024, 28, 5057–5070. [Google Scholar] [CrossRef]
- Jones, J.; Kindembe, D.; Branton, H.; Lawal, N.; Montero, E.L.; Mack, J.; Shi, S.; Patton, R.; Montague, G. Improved control strategies for the environment within cell culture bioreactors. Food Bioprod. Process. 2023, 138, 209–220. [Google Scholar] [CrossRef]
- Kanokmedhakul, Y.; Bureerat, S.; Panagant, N.; Radpukdee, T.; Pholdee, N.; Yildiz, A.R. Metaheuristic-assisted complex H-infinity flight control tuning for the Hawkeye unmanned aerial vehicle: A comparative study. Expert Syst. Appl. 2024, 248, 123428. [Google Scholar] [CrossRef]
- Lu, K.W.; Feng, G.D.; Ding, B.C. Robust H-infinity tracking control for a valve-controlled hydraulic motor system with uncertain parameters in the complex load environment. Sensors 2023, 23, 9092. [Google Scholar] [CrossRef]
- Baraean, A.; Hamanah, W.M.; Bawazir, A.; Abido, M.A. Optimal nonlinear backstepping controller design of a quadrotor-slung load system using particle swarm optimization. Alex. Eng. J. 2023, 68, 551–560. [Google Scholar] [CrossRef]
- Li, X.Y.; Zou, Y.; Deng, C. Nonlinear fractional uncertain systems with quantized input: Adaptive backstepping-based controller design. IEEE Trans. Syst. Man Cybern. Syst. 2024, 54, 2034–2044. [Google Scholar] [CrossRef]
- Li, F.Y.; Luo, S.H.; He, S.B.; Ouakad, H.M. Dynamical analysis and accelerated adaptive backstepping control of MEMS triaxial gyroscope with output constraints. Nonlinear Dyn. 2023, 111, 17123–17140. [Google Scholar] [CrossRef]
- Precup, R.E.; Nguyen, A.T.; Blazic, S. A survey on fuzzy control for mechatronics applications. Int. J. Syst. Sci. 2024, 55, 771–813. [Google Scholar] [CrossRef]
- Zhou, Z.D.; Rother, C.; Chen, J. Event-triggered model predictive control for autonomous vehicle path tracking: Validation using CARLA simulator. IEEE Trans. Intell. Veh. 2023, 8, 3547–3555. [Google Scholar] [CrossRef]
- Basheer, A.A.; Palanimuthu, K.; Lee, S.R.; Joo, Y.H. Efficiency enhancement using fault-tolerant sliding mode control for the PMVG-based WTS under actuator faults. IEEE Trans. Ind. Electron. 2024, 71, 513–523. [Google Scholar] [CrossRef]
- Han, J.Q. Auto-disturbances-rejection controller and it’s applications. Control Decis. 1998, 13, 19–23. [Google Scholar]
- Al-dujaili, A.Q.; Hasan, A.F.; Humaidi, A.J.; Al-Jodah, A. Anti-disturbance control design of Exoskeleton Knee robotic system for rehabilitative care. Heliyon 2024, 10, e28911. [Google Scholar] [CrossRef]
- Tian, M.H.; Wang, B.; Yu, Y.; Dong, Q.H.; Xu, D.G. Adaptive active disturbance rejection control for uncertain current ripples suppression of PMSM drives. IEEE Trans. Ind. Electron. 2024, 71, 2320–2331. [Google Scholar] [CrossRef]
- Hezzi, A.; Elbouchikhi, E.; Bouzid, A.; Ben Elghali, S.; Zerrougui, M.; Benbouzid, M.; Chen, Z. Active disturbance rejection control for distributed energy resources in microgrids. Machines 2024, 12, 67. [Google Scholar] [CrossRef]
- He, D.C.; Li, Y.; Meng, X.P.; Si, Q.R. Anti-slip control for unmanned underwater tracked bulldozer based on active disturbance rejection control. Mechatronics 2022, 84, 102803. [Google Scholar] [CrossRef]
- Wang, L.D.; Wang, X.C.; Liu, G.; Li, Y. Improved auto disturbance rejection control based on moth flame optimization for permanent magnet synchronous motor. IEEJ Trans. Electr. Electron. Eng. 2021, 16, 1124–1135. [Google Scholar] [CrossRef]
- Zhu, H.B.; Huang, T.; Bai, L.Z.; Zhang, W.K. Optimizing active disturbance rejection control for a stubble breaking and obstacle avoiding control system. Agriculture 2024, 14, 786. [Google Scholar] [CrossRef]
- Li, W.S.; Yang, F.K.; Zhong, L.Q.; Wu, H.; Jiang, X.Y.; Luo, C.B.; Chukalin, A.V. Attitude control of UAVs with search optimization and disturbance rejection strategies. Mathematics 2023, 11, 3794. [Google Scholar] [CrossRef]
- Gao, Z.Q. On the foundation of active disturbance rejection control. Control Theory Appl. 2013, 30, 1498–1510. [Google Scholar]
- Park, G.; Bae, J. Inductance Estimation Based on Wavelet-GMDH for Sensorless Control of PMSM. Appl. Sci. 2024, 14, 4386. [Google Scholar] [CrossRef]
- Li, X.F.; Wang, F.; Tuo, W.X.; Zhou, Z. Application of linear active disturbance rejection control based on NOB in inertial reference unit. Control Decis. 2024, 39, 483–489. [Google Scholar]
- Yin, S.Y.; Jin, M.; Lu, H.X.; Gong, G.L.; Mao, W.Y.; Chen, G.; Li, W.C. Reinforcement-learning-based parameter adaptation method for particle swarm optimization. Complex Intell. Syst. 2023, 9, 5585–5609. [Google Scholar] [CrossRef]
- Yang, G.Y.; Zhu, Q.J.; Wang, D.C.; Feng, Y.; Chen, X.X.; Li, Q.S. Method and validation of coal mine gas concentration prediction by integrating PSO algorithm and LSTM network. Processes 2024, 12, 898. [Google Scholar] [CrossRef]
- Iqbal, M.S.; Limon, M.F.A.; Kabir, M.M.; Rabby, M.K.M.; Soeb, M.J.A.; Jubayer, M.F. A hybrid optimization algorithm for improving load frequency control in interconnected power systems. Expert Syst. Appl. 2024, 249, 123702. [Google Scholar] [CrossRef]
- Tian, C.; Zhai, G.; Gao, Y.; Chen, C.; Zhou, J. Study on creepage control for PLS-160 wheel–rail adhesion test rig based on LADRC. Sensors 2023, 23, 1792. [Google Scholar] [CrossRef]
- Qin, H.Y.; Tan, P.L.; Chen, Z.Q.; Sun, M.W.; Sun, Q.L. Deep reinforcement learning based active disturbance rejection control for ship course control. Neurocomputing 2022, 484, 99–108. [Google Scholar] [CrossRef]
- Wang, Z.; Yu, C.; Li, M.; Yao, B.; Lian, L. Vertical profile diving and floating motion control of the underwater glider based on fuzzy adaptive LADRC algorithm. J. Mar. Sci. Eng. 2021, 9, 698. [Google Scholar] [CrossRef]
- Li, X.; Ji, Y.H.; Song, Y.; Liu, J.J.; Gao, Q. Modified deep deterministic policy gradient based on active disturbance rejection control for hypersonic vehicles. Neural Comput. Appl. 2024, 36, 4071–4081. [Google Scholar]
- Zou, Y.; Tan, W.; Jin, X.; Wang, Z. An active disturbance rejection control of large wind turbine pitch angle based on extremum-seeking algorithm. Energies 2022, 15, 2846. [Google Scholar] [CrossRef]
- Wang, C.G.; Yan, J.H.; Li, W.L.; Shan, L. Disturbances rejection optimization based on improved two-degree-of-freedom LADRC for permanent magnet synchronous motor systems. Def. Technol. 2024, 33, 518–531. [Google Scholar] [CrossRef]
- Tang, L.D.; Yuan, S.Q.; Tang, Y. Analysis on Research Progress and Development Trend of Hose Reel Irrigator. Trans. Chin. Soc. Agric. Mach. 2018, 49, 15. [Google Scholar]




















| Parameter | Values |
|---|---|
| Inertia (kg·m−2) | 0.002628 |
| Viscous friction coefficient (N·m·s) | 0.000527 |
| Number of pole pairs | 5 |
| Phase resistance (Ω) | 0.1506 |
| Direct and quadrature-axis inductances (H) | 0.000251 |
| Back EMF coefficient (Kr·min−1) | 0.0328 |
| Torque coefficient (N·m·A−1) | 0.313 |
| Flux of permanent magnets (Wb) | 0.0496 |
| Control Strategy | Adjustment Time/s | Overshoot/% | Steady-State Error/% |
|---|---|---|---|
| PID | 0.238 | 5.1 | 0.0062 |
| LADRC | 0.161 | 7.6 | 0.0034 |
| PSO−LADRC | 0.158 | 0 | 0.0021 |
| IPSO-LADRC | 0.061 | 0 | 0.0001 |
| Control Strategy | Disturbance Amplitude/(r·min−1) | Recovery Time/s |
|---|---|---|
| PID | 54.12 | 0.225 |
| LADRC | 27.15 | 0.095 |
| PSO−LADRC | 10.09 | 0.048 |
| IPSO-LADRC | 2.76 | 0.023 |
| Control Strategy | = 10 m·h−1 | = 30 m·h−1 | ||||
|---|---|---|---|---|---|---|
| Mean Absolute Deviation Rate/% | Maximum/% | Standard Deviation | Mean Absolute Deviation Rate/% | Maximum/% | Standard Deviation | |
| PID | 5.12 | 13.3 | 0.035 | 7.32 | 18.6 | 0.045 |
| IPSO-LADRC | 4.42 | 9.7 | 0.028 | 5.57 | 16 | 0.041 |
Disclaimer/Publisher’s Note: The statements, opinions and data contained in all publications are solely those of the individual author(s) and contributor(s) and not of MDPI and/or the editor(s). MDPI and/or the editor(s) disclaim responsibility for any injury to people or property resulting from any ideas, methods, instructions or products referred to in the content. |
© 2024 by the authors. Licensee MDPI, Basel, Switzerland. This article is an open access article distributed under the terms and conditions of the Creative Commons Attribution (CC BY) license (https://creativecommons.org/licenses/by/4.0/).
Share and Cite
Tang, L.; Wang, W.; Zhang, C.; Wang, Z.; Ge, Z.; Yuan, S. Linear Active Disturbance Rejection Control System for the Travel Speed of an Electric Reel Sprinkling Irrigation Machine. Agriculture 2024, 14, 1544. https://doi.org/10.3390/agriculture14091544
Tang L, Wang W, Zhang C, Wang Z, Ge Z, Yuan S. Linear Active Disturbance Rejection Control System for the Travel Speed of an Electric Reel Sprinkling Irrigation Machine. Agriculture. 2024; 14(9):1544. https://doi.org/10.3390/agriculture14091544
Chicago/Turabian StyleTang, Lingdi, Wei Wang, Chenjun Zhang, Zanya Wang, Zeyu Ge, and Shouqi Yuan. 2024. "Linear Active Disturbance Rejection Control System for the Travel Speed of an Electric Reel Sprinkling Irrigation Machine" Agriculture 14, no. 9: 1544. https://doi.org/10.3390/agriculture14091544
APA StyleTang, L., Wang, W., Zhang, C., Wang, Z., Ge, Z., & Yuan, S. (2024). Linear Active Disturbance Rejection Control System for the Travel Speed of an Electric Reel Sprinkling Irrigation Machine. Agriculture, 14(9), 1544. https://doi.org/10.3390/agriculture14091544
