Microscopic Insect Pest Detection in Tea Plantations: Improved YOLOv8 Model Based on Deep Learning
Abstract
1. Introduction
- The visualization features of small objects are not prominent, and they provide limited information. Due to the low resolution of the images, it becomes challenging to detect small objects accurately.
- The detection of pest infestation in small objects relies on computationally intensive algorithms and extensive data processing, resulting in significant computational requirements and high costs.
- Current pest identification methods primarily focus on easily recognizable and larger-sized pests. However, there are challenges in studying tiny pests due to their minimal visual differences and significant variations in appearance during different growth stages. These issues contribute to the low accuracy in identifying small pest infestations in tea leaves.
2. Material and Methods
2.1. Image Collection
2.2. Image Preprocessing and Dataset Split
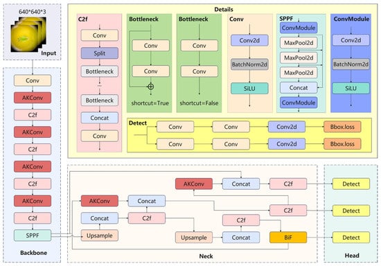
2.3. YOLOv8 Network Improvement
2.3.1. Improvement of the Loss Function
2.3.2. AKConv
2.3.3. BiFormer
3. Results and Analysis
3.1. Datasets
3.2. Experimental Environment and Parameter Settings
3.3. Ablation Experiment
3.4. Loss Function Analysis
3.5. Model Performance Analysis
3.6. Model Comparative Experiment
3.6.1. Model Detection Experiment
3.6.2. External Validation Comparison
4. Discussion
5. Conclusions
Author Contributions
Funding
Institutional Review Board Statement
Data Availability Statement
Conflicts of Interest
References
- Li, W.; Zhang, Q.; Fan, Y.; Cheng, Z.; Lu, X.; Luo, B.; Long, C. Traditional management of ancient pu'er teagardens in jingmai mountains in yunnan of china, a designated globally important agricultural heritage systems site. J. Ethnobiol. Ethnomed. 2023, 19, 26. [Google Scholar] [CrossRef] [PubMed]
- Long, P.; Su, S.; Han, Z.; Granato, D.; Hu, W.; Ke, J.; Zhang, L. The effects of tea plant age on the color, taste, and chemical characteristics of yunnan congou black tea by multi-spectral omics insight. Food Chem. X 2024, 21, 101190. [Google Scholar] [CrossRef] [PubMed]
- Liu, M.; Zhang, Z.; Liu, X.; Li, M.; Shi, L. Trend analysis of coverage variation in pinus yunnanensis franch. Forests under the influence of pests and abiotic factors. Forests 2022, 13, 412. [Google Scholar]
- Wang, Y.; Xu, R.; Bai, D.; Lin, H. Integrated learning-based pest and disease detection method for tea leaves. Forests 2023, 14, 1012. [Google Scholar] [CrossRef]
- Drew, L. The growth of tea. Nature 2019, 566, S2. [Google Scholar] [CrossRef]
- Radhakrishnan, B. Pests and their management in tea. In Trends in Horticultural Entomology; Springer: Singapore, 2022; pp. 1489–1511. [Google Scholar]
- Wei, Y.; Wen, Y.; Huang, X.; Ma, P.; Wang, L.; Pan, Y.; Wei, X. The dawn of intelligent technologies in tea industry. Trends Food Sci. Technol. 2024, 144, 104337. [Google Scholar] [CrossRef]
- Solimani, F.; Cardellicchio, A.; Dimauro, G.; Petrozza, A.; Summerer, S.; Cellini, F.; Renò, V. Optimizing tomato plant phenotyping detection: Boosting YOLOv8 architecture to tackle data complexity. Comput. Electron. Agric. 2024, 218, 108728. [Google Scholar] [CrossRef]
- Ma, B.; Hua, Z.; Wen, Y.; Deng, H.; Zhao, Y.; Pu, L.; Song, H. Using an improved lightweight YOLOv8 model for real-time detection of multi-stage apple fruit in complex orchard environments. Artif. Intell. Agric. 2024, 11, 70–82. [Google Scholar] [CrossRef]
- Soeb, M.J.A.; Jubayer, M.F.; Tarin, T.A.; Al Mamun, M.R.; Ruhad, F.M.; Parven, A.; Meftaul, I.M. Tea leaf disease detection and identification based on YOLOv7 (YOLO-T). Sci. Rep. 2023, 13, 6078. [Google Scholar] [CrossRef]
- Hou, J.; Yang, C.; He, Y.; Hou, B. Detecting diseases in apple tree leaves using FPN–ISResNet–Faster RCNN. Eur. J. Remote Sens. 2023, 56, 2186955. [Google Scholar] [CrossRef]
- Kundur, N.C.; Mallikarjuna, P.B. Insect pest image detection and classification using deep learning. Int. J. Adv. Comput. Sci. Appl 2022, 13, 411–421. [Google Scholar] [CrossRef]
- Faisal, M.S.A.B. A pest monitoring system for agriculture using deep learning. Res. Prog. Mech. Manuf. Eng. 2021, 2, 1023–1034. [Google Scholar]
- Li, J.; Li, J.; Zhao, X.; Su, X.; Wu, W. Lightweight detection networks for tea bud on complex agricultural environment via improved yolo v4. Comput. Electron. Agric 2023, 211, 107955. [Google Scholar] [CrossRef]
- Li, Y.; Ma, R.; Zhang, R.; Cheng, Y.; Dong, C. A tea buds counting method based on yolov5 and kalman filter tracking algorithm. Plant Phenomics 2023, 5, 30. [Google Scholar] [CrossRef]
- Liu, J.; Wang, X. Tomato diseases and pest detection based on improved yolo v3 convolutional neural network. Front. Plant Sci 2020, 11, 898. [Google Scholar] [CrossRef]
- Guo, S.; Yoon, S.; Li, L.; Wang, W.; Zhuang, H.; Wei, C.; Liu, Y.; Li, Y. Recognition and positioning of fresh tea buds using yolov4-lighted+ icbam model and rgb-d sensing. Agriculture 2023, 13, 518. [Google Scholar] [CrossRef]
- Fuentes, A.; Yoon, S.; Kim, S.C.; Park, D.S. A robust deep-learning-based detector for real-time tomato plant diseases and pests recognition. Sensors 2017, 17, 2022. [Google Scholar] [CrossRef]
- Dai, M.; Dorjoy, M.M.H.; Miao, H.; Zhang, S. A new pest detection method based on improved yolov5m. Insects 2023, 14, 54. [Google Scholar] [CrossRef]
- Luo, F.; Zhou, T.; Liu, J.; Guo, T.; Gong, X.; Ren, J. Multiscale diff-changed feature fusion network for hyperspectral image change detection. IEEE Trans. Geosci. Remote Sens. 2023, 61, 1–13. [Google Scholar] [CrossRef]
- Yu, M.; Shi, J.; Xue, C.; Hao, X.; Yan, G. A review of single image super-resolution reconstruction based on deep learning. Multimed. Tools Appl. 2024, 83, 55921–55962. [Google Scholar] [CrossRef]
- Qiao, S.; Chen, L.; Yuille, A. Detectors: Detecting objects with recursive feature pyramid and switchable atrous convolution. In Proceedings of the IEEE/CVF Conference on Computer Vision and Pattern Recognition, Nashville, TN, USA, 20 June 2021; pp. 10213–10224. [Google Scholar]
- Chen, Y.; Xia, R.; Yang, K.; Zou, K. DNNAM: Image inpainting algorithm via deep neural networks and attention mechanism. Appl. Soft Comput. 2024, 154, 111392. [Google Scholar] [CrossRef]
- Liu, Y.; Yang, F.; Hu, P. Small-object detection in uav-captured images via multi-branch parallel feature pyramid networks. IEEE Access 2020, 8, 145740–145750. [Google Scholar] [CrossRef]
- Chen, Y.; Zheng, W.; Zhao, Y.; Song, T.H.; Shin, H. Dw-yolo: An efficient object detector for drones and self-driving vehicles. Arab. J. Sci. Eng 2023, 48, 1427–1436. [Google Scholar] [CrossRef]
- Song, L.; Liu, M.; Liu, S.; Wang, H.; Luo, J. Pest species identification algorithm based on improved YOLOv4 network. Signal Image Video Process. 2023, 17, 3127–3134. [Google Scholar] [CrossRef]
- Ganatra, N.; Patel, A. A multiclass plant leaf disease detection using image processing and machine learning techniques. Int. J. Emerg. Technol. 2020, 11, 1082–1086. [Google Scholar]
- Jing, J.; Zhai, M.; Dou, S.; Wang, L.; Lou, B.; Yan, J.; Yuan, S. Optimizing the yolov7-tiny model with multiple strategies for citrus fruit yield estimation in complex scenarios. Agriculture 2024, 14, 303. [Google Scholar] [CrossRef]
- Shah, S.A.; Lakho, G.M.; Keerio, H.A.; Sattar, M.N.; Hussain, G.; Mehdi, M.; Vistro, R.B.; Mahmoud, E.A.; Elansary, H.O. Application of drone surveillance for advance agriculture monitoring by android application using convolution neural network. Agronomy 2023, 13, 1764. [Google Scholar] [CrossRef]
- He, J.; Zhang, S.; Yang, C.; Wang, H.; Gao, J.; Huang, W.; Wang, B. Pest recognition in microstates state: An improvement of YOLOv7 based on Spatial and Channel Reconstruction Convolution for feature redundancy and vision transformer with Bi-Level Routing Attention. Front. Plant Sci. 2024, 15, 1327237. [Google Scholar] [CrossRef]
- Yin, P.; Dai, J.; Guo, G.; Wang, Z.; Liu, W.; Liu, X.; Chen, H. Residue pattern of chlorpyrifos and its metabolite in tea from cultivation to consumption. J. Sci. Food. Agric. 2021, 101, 4134–4141. [Google Scholar] [CrossRef]
- Han, C.; Yan, B.; Yu, X.; Yang, M.; Webb, M.D. Three new species of the leafhopper genus Arboridia Zachvatkin (Hemiptera, Cicadellidae, Typhlocybinae), with a key and checklist to known species of China. ZooKeys 2024, 1196, 255–269. [Google Scholar] [CrossRef]
- Lu, C.; Shen, N.; Jiang, W.; Xie, B.; Zhao, R.; Zhou, G.; Chen, W. Different tea germplasms distinctly influence the adaptability of Toxoptera aurantii (Hemiptera: Aphididae). Insects 2023, 14, 695. [Google Scholar] [CrossRef] [PubMed]
- Jha, K.; Sakhare, A.; Chavhan, N.; Lokulwar, P.P. A Review on Image Enhancement Techniques using Histogram Equalization. Grenze Int. J. Eng. Technol. (GIJET) 2024, 10, 923–928. [Google Scholar]
- Sugimoto, Y.; Imaizumi, S. An extension of reversible image enhancement processing for saturation and brightness contrast. J. Imaging 2022, 8, 27. [Google Scholar] [CrossRef]
- Maurya, L.; Lohchab, V.; Mahapatra, P.K.; Abonyi, J. Contrast and brightness balance in image enhancement using Cuckoo Search-optimized image fusion. J. King Saud Univ. -Comput. Inf. Sci. 2022, 34, 7247–7258. [Google Scholar] [CrossRef]
- Tang, C.; Zhu, Q.; Wu, W.; Huang, W.; Hong, C.; Niu, X. Planet: Improved convolutional neural networks with image enhancement for image classification. Math. Probl. Eng 2020, 2020, 1245924. [Google Scholar] [CrossRef]
- Roy, J.; Saha, S. Ensemble hybrid machine learning methods for gully erosion susceptibility mapping: K-fold cross validation approach. Artif. Intell. Geosci. 2022, 3, 28–45. [Google Scholar] [CrossRef]
- Malakouti, S.M.; Menhaj, M.B.; Suratgar, A.A. The usage of 10-fold cross-validation and grid search to enhance ML methods performance in solar farm power generation prediction. Clean. Eng. Technol. 2023, 15, 100664. [Google Scholar] [CrossRef]
- Talib, M.; Al-Noori, A.H.; Suad, J. YOLOv8-CAB: Improved YOLOv8 for Real-time object detection. Karbala Int. J. Mod. Sci. 2024, 10, 5. [Google Scholar] [CrossRef]
- Wu, T.; Dong, Y. Yolo-se: Improved yolov8 for remote sensing object detection and recognition. Appl. Sci. 2023, 13, 12977. [Google Scholar] [CrossRef]
- Shi, H.; Hu, Y.; Zhang, H. An improved yolox loss function applied to maritime video surveillance. In Proceedings of the 2023 8th International Conference on Image, Vision and Computing (ICIVC), Dalian, China, 27–29 September 2023; IEEE: Piscataway, NJ, USA, 2023; pp. 633–638. [Google Scholar]
- Zhang, S.; Liu, Z.; Chen, Y.; Jin, Y.; Bai, G. Selective kernel convolution deep residual network based on channel-spatial attention mechanism and feature fusion for mechanical fault diagnosis. ISA Trans. 2023, 133, 369–383. [Google Scholar] [CrossRef]
- Tong, G.; Shao, Y.; Peng, H. Learning local contextual features for 3d point clouds semantic segmentation by attentive kernel convolution. Vis. Comput. 2024, 40, 831–847. [Google Scholar] [CrossRef]
- Oreski, G. YOLO* C—Adding context improves YOLO performance. Neurocomputing 2023, 555, 126655. [Google Scholar] [CrossRef]
- Bahhar, C.; Ksibi, A.; Ayadi, M.; Jamjoom, M.M.; Ullah, Z.; Soufiene, B.O.; Sakli, H. Wildfire and smoke detection using staged YOLO model and ensemble CNN. Electronics 2023, 12, 228. [Google Scholar] [CrossRef]
- Yacouby, R.; Axman, D. Probabilistic extension of precision, recall, and f1 score for more thorough evaluation of classification models. In Proceedings of the First Workshop on Evaluation and Comparison of NLP Systems, Online, 20 November 2020; pp. 79–91. [Google Scholar]
- Yang, Y.; Zhang, G.; Ma, S.; Wang, Z.; Liu, H.; Gu, S. Potted phalaenopsis grading: Precise bloom and bud counting with the PA-YOLO algorithm and multiviewpoint imaging. Agronomy 2024, 14, 115. [Google Scholar] [CrossRef]
- Han, Y.; Wang, F.; Wang, W.; Li, X.; Zhang, J. YOLO-SG: Small traffic signs detection method in complex scene. J. Supercomput. 2024, 80, 2025–2046. [Google Scholar] [CrossRef]
- Yang, Z.; Feng, H.; Ruan, Y.; Weng, X. Tea tree pest detection algorithm based on improved yolov7-tiny. Agriculture 2023, 13, 1031. [Google Scholar] [CrossRef]














| Configuration Parameter | Configuration Item |
|---|---|
| Operating system | Windows 10 |
| CPU | Intel(R)CORE(TM)i7-11700 |
| Internal memory | 2933MHz DDR4 ECC |
| Solid state drive | M.2 1TB PCIe NVMe Class 50 |
| GPU | NVIDIA RTX A6000 |
| Compiled language | Python 3.9 |
| Frame | PyCharm 2019 |
| CUDA | CUDA Version: 12.2 |
| Epochs | 1000 |
| Batch size | 128 |
| Model | SIoU | AKConv | BiFormer | Precision (%) | Recall (%) | mAP50 (%) | mAP50-95 (%) | Parameters | FPS (ms) | GFLOPs |
|---|---|---|---|---|---|---|---|---|---|---|
| YOLOv8 | × | × | × | 92.70 | 95.55 | 95.54 | 225 | 3157200 | 38.9 | 8.9 |
| YOLOv8-S | √ | × | × | 94.84 | 97.01 | 96.17 | 225 | 3157200 | 37.4 | 8.9 |
| YOLOv8-A | × | √ | × | 92.63 | 93.86 | 95.84 | 243 | 2866356 | 35.4 | 8.0 |
| YOLOv8-B | × | × | √ | 94.59 | 95.54 | 96.72 | 236 | 3028908 | 42.0 | 8.9 |
| YOLOv8-SA | √ | √ | × | 94.41 | 97.19 | 97.05 | 243 | 2866356 | 40.8 | 8.0 |
| YOLOv8-SB | √ | × | √ | 95.62 | 97.72 | 97.21 | 236 | 3028908 | 41.1 | 8.9 |
| YOLOv8-AB | × | √ | √ | 94.87 | 96.21 | 97.51 | 254 | 2883636 | 39.1 | 8.7 |
| YOLOv8-SAB | √ | √ | √ | 96.85 | 98.05 | 98.16 | 254 | 2883636 | 42.4 | 8.7 |
| Pest Names | AP | ||||||
|---|---|---|---|---|---|---|---|
| YOLOv8-SAB | YOLOv10 | YOLOv9 | YOLOv8 | YOLOv7 | Faster-RCNN | SSD | |
| Xyleborus fornicatus Eichhoffr | 98.16 | 94.76 | 93.67 | 95.63 | 92.76 | 81.84 | 87.06 |
| Empoasca pirisuga Matumura | 98.32 | 94.88 | 94.13 | 95.56 | 92.68 | 81.67 | 86.93 |
| Arboridia apicalis | 98.06 | 95.02 | 93.54 | 95.37 | 92.81 | 81.36 | 86.54 |
| Toxoptera aurantii | 98.03 | 95.50 | 93.94 | 95.60 | 92.63 | 81.61 | 86.95 |
| Model | Precision (%) | Recall (%) | mAP (%) | F1 |
|---|---|---|---|---|
| YOLOv8-SAB | 96.74 | 98.15 | 98.21 | 97.44 |
| YOLOv10 | 88.62 | 84.61 | 95.17 | 86.57 |
| YOLOv9 | 89.34 | 91.56 | 93.94 | 90.44 |
| YOLOv8 | 92.22 | 95.14 | 95.23 | 93.66 |
| YOLOv7 | 80.76 | 88.47 | 92.65 | 84.44 |
| Faster-RCNN | 73.54 | 79.76 | 78.42 | 76.52 |
| SSD | 84.61 | 78.11 | 85.19 | 81.23 |
Disclaimer/Publisher’s Note: The statements, opinions and data contained in all publications are solely those of the individual author(s) and contributor(s) and not of MDPI and/or the editor(s). MDPI and/or the editor(s) disclaim responsibility for any injury to people or property resulting from any ideas, methods, instructions or products referred to in the content. |
© 2024 by the authors. Licensee MDPI, Basel, Switzerland. This article is an open access article distributed under the terms and conditions of the Creative Commons Attribution (CC BY) license (https://creativecommons.org/licenses/by/4.0/).
Share and Cite
Wang, Z.; Zhang, S.; Chen, L.; Wu, W.; Wang, H.; Liu, X.; Fan, Z.; Wang, B. Microscopic Insect Pest Detection in Tea Plantations: Improved YOLOv8 Model Based on Deep Learning. Agriculture 2024, 14, 1739. https://doi.org/10.3390/agriculture14101739
Wang Z, Zhang S, Chen L, Wu W, Wang H, Liu X, Fan Z, Wang B. Microscopic Insect Pest Detection in Tea Plantations: Improved YOLOv8 Model Based on Deep Learning. Agriculture. 2024; 14(10):1739. https://doi.org/10.3390/agriculture14101739
Chicago/Turabian StyleWang, Zejun, Shihao Zhang, Lijiao Chen, Wendou Wu, Houqiao Wang, Xiaohui Liu, Zongpei Fan, and Baijuan Wang. 2024. "Microscopic Insect Pest Detection in Tea Plantations: Improved YOLOv8 Model Based on Deep Learning" Agriculture 14, no. 10: 1739. https://doi.org/10.3390/agriculture14101739
APA StyleWang, Z., Zhang, S., Chen, L., Wu, W., Wang, H., Liu, X., Fan, Z., & Wang, B. (2024). Microscopic Insect Pest Detection in Tea Plantations: Improved YOLOv8 Model Based on Deep Learning. Agriculture, 14(10), 1739. https://doi.org/10.3390/agriculture14101739

