A Rough–Fuzzy Input–Output Framework for Assessing Mobility-as-a-Service Systems: A Case Study of Chinese Cities
Featured Application
Abstract
1. Introduction
2. Literature Review
2.1. MaaS Evaluation
2.2. MaaS Evaluation Indicator System
2.3. MaaS Evaluation Methodology
2.4. Research Gaps
3. MaaS Performance Indicator System and Calculation
3.1. Economic Dimension
- (1)
- Urban economic capacity
- (2)
- Infrastructure in investment
- (3)
- User cost
3.2. Infrastructure Dimension
- (1)
- Transport demand
- (2)
- Transport demand
- (3)
- Transport efficiency
3.3. Integration Dimension
- (1)
- Mode integration
- (2)
- Functionality integration
- (3)
- Information integration
3.4. Sustainability Dimension
- (1)
- Green Transportation
- (2)
- Platform recognition
- (3)
- Technology development
- (4)
- Policy support
4. MaaS Evaluation Methodology
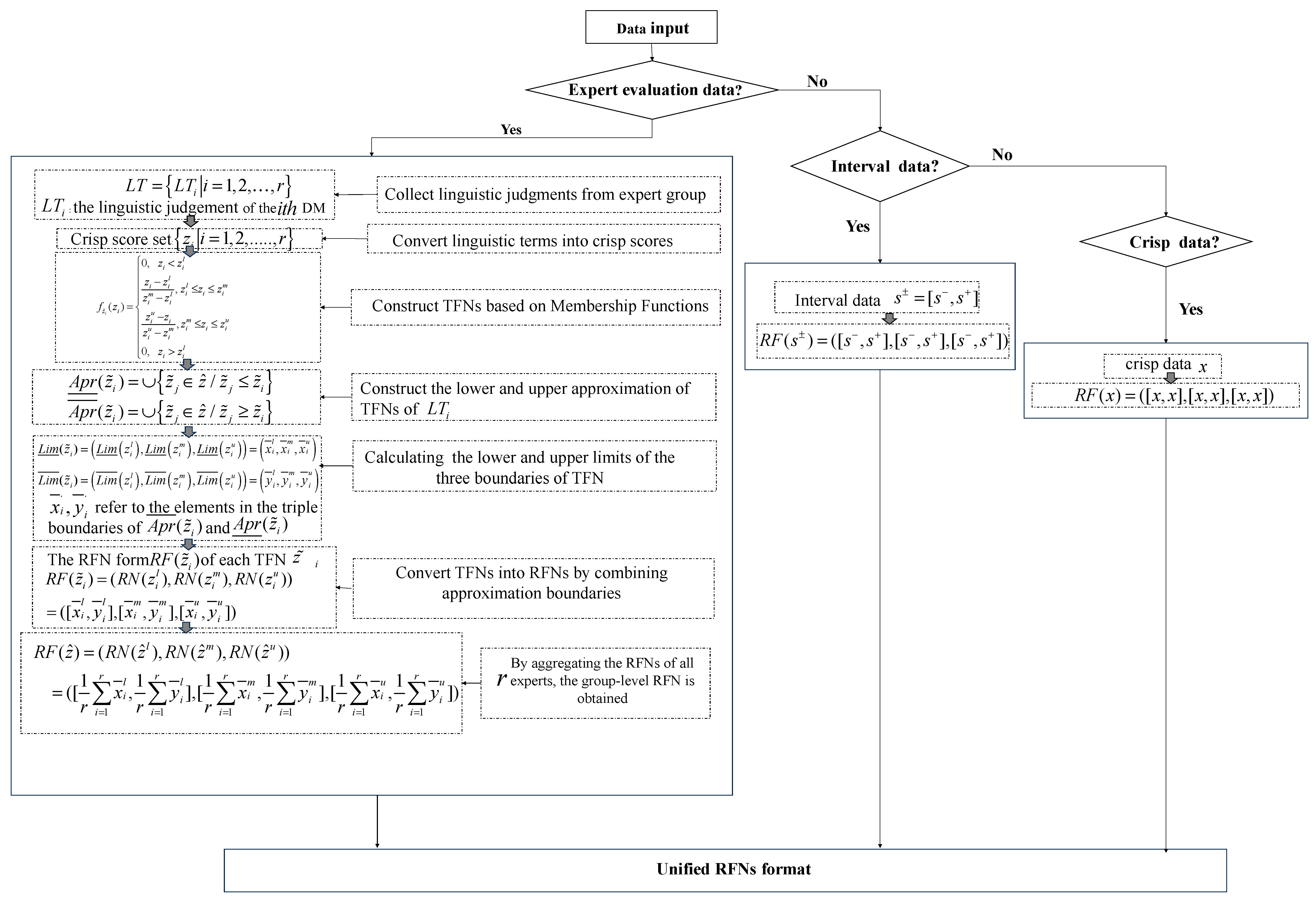
4.1. Standardization of Hybrid Information into Rough–Fuzzy Number
4.2. Criteria Weights Determination Based on Hierarchical Rough–Fuzzy BWM
- (1)
- Step 1: Establishment of evaluation criteria and hierarchical structure
- (2)
- Step 2: Obtaining the best and worst criteria within and across dimensions
- (3)
- Step 3: Constructing the group linguistic BO and OW vectors at both inter-dimensional and intra-dimensional levels
- (4)
- Step 4: Transformation of hierarchical group linguistic judgments into rough–fuzzy vectors
- (5)
- Step 5: Rough–fuzzy weight calculation at both hierarchical levels
- (6)
- Step 6: Global weight synthesis
4.3. MaaS Performance Evaluation Based on Rough–Fuzzy DEA
- (1)
- Step 1: Definition of DMU and criteria types
- (2)
- Step 2: Construction of the rough–fuzzy decision matrix
- (3)
- Step 3: Establishment of index correspondence between BWM and DEA based on criterion identity
- (4)
- Step 4: Construct the weighted rough–fuzzy decision matrix
- (5)
- Step 5: Establish a rough–fuzzy DEA model to prioritize DUMs
5. Case Study
5.1. Case Cities
5.2. Evaluation Results
5.3. Comparison and Sensitivity Analysis
6. Conclusions
Supplementary Materials
Author Contributions
Funding
Institutional Review Board Statement
Informed Consent Statement
Data Availability Statement
Acknowledgments
Conflicts of Interest
References
- Guo, L.; Tang, M.; Wu, Y.; Bao, S.; Wu, Q. Government-led regional integration and economic growth: Evidence from a quasi-natural experiment of urban agglomeration development planning policies in China. Cities 2025, 156, 105482. [Google Scholar] [CrossRef]
- Orozco-Fontalvo, M.; Lopes, A.S.; Vale, D.; Moura, F. IMPReSS: A comprehensive method to classify MaaS systems. Transp. Policy 2024, 155, 234–241. [Google Scholar] [CrossRef]
- Ho, C.Q.; Tirachini, A. Mobility-as-a-Service and the role of multimodality in the sustainability of urban mobility in developing and developed countries. Transp. Policy 2024, 145, 161–176. [Google Scholar] [CrossRef]
- Hensher, D.A. Future bus transport contracts under a mobility as a service (MaaS) regime in the digital age: Are they likely to change? Transp. Res. Part A Policy Pract. 2017, 98, 86–96. [Google Scholar] [CrossRef]
- Kruglik, S.; Nazirkhanova, K.; Yanovich, Y. Challenges beyond blockchain: Scaling, oracles and privacy preserving. In Proceedings of the XVI International Symposium “Problems of Redundancy in Information and Control Systems (REDUNDANCY)”, Moscow, Russia, 21–25 October 2019; pp. 155–158. [Google Scholar] [CrossRef]
- Miron, R.; Hulea, M.; Muresan, V.; Clitan, I.; Rusu, A. Integrating blockchain technology into mobility-as-a-service platforms for smart cities. Smart Cities 2025, 8, 9. [Google Scholar] [CrossRef]
- Tang, T.; Shi, Q.; Guo, Y.; Zhao, S.; Xue, X.; Luo, B. Impact of attitudinal factors and mode-specific transportation policies on the intention to adopt MaaS: The moderating role of urban scale. Cities 2025, 158, 105683. [Google Scholar] [CrossRef]
- El Mustapha, H.; Ozkan, B.; Turetken, O. Acceptance of Mobility-as-a-Service: Insights from empirical studies on influential factors. Commun. Transp. Res. 2024, 4, 100119. [Google Scholar] [CrossRef]
- Núñez, C.; Antoniou, C. The Mobility as a Service Potential Index (MaaSPI): Assessing the conditions for MaaS across countries based on public sources. Res. Transp. Bus. Manag. 2025, 60, 101360. [Google Scholar] [CrossRef]
- Back, S.; Shon, M.; Hwang, J. Evaluating Korean commuters’ acceptance of MaaS through the UTAUT framework. Case Stud. Transp. Policy 2025, 20, 101464. [Google Scholar] [CrossRef]
- Mohammed, A.; Salam, S.; Tahmasseby, S.; Alhajyaseen, W. Governance as Success Factor for Implementing MaaS in Countries with High Share of Expatriates: Qatar’s Case Study. Transp. Res. Procedia 2025, 82, 547–562. [Google Scholar] [CrossRef]
- Aba, A.; Esztergár-Kiss, D. Creation of the MaaS readiness index with a modified AHP-ISM method. Commun. Transp. Res. 2024, 4, 100122. [Google Scholar] [CrossRef]
- Lindkvist, H.; Melander, L. How sustainable are urban transport services? A comparison of MaaS and UCC. Res. Transp. Bus. Manag. 2022, 43, 100829. [Google Scholar] [CrossRef]
- Lyons, G.; Hammond, P.; Mackay, K. The importance of user perspective in the evolution of MaaS. Transp. Res. Part A Policy Pract. 2019, 121, 22–36. [Google Scholar] [CrossRef]
- Sochor, J.; Arby, H.; Karlsson, I.M.; Sarasini, S. A topological approach to Mobility as a Service: A proposed tool for understanding requirements and effects, and for aiding the integration of societal goals. Res. Transp. Bus. Manag. 2018, 27, 3–14. [Google Scholar] [CrossRef]
- Kamargianni, M.; Li, W.; Matyas, M. A comprehensive review of “Mobility as a Service” systems. Transport Systems Catapult Report. In Proceedings of the Transportation Research Board—95th Annual Meeting, Washington, DC, USA, 10–14 January 2016. [Google Scholar]
- Nayeem, M.A.; Alam, J.; Habib, M.A.; Rahman, M.S. An agent-based simulation modeling framework for Mobility-as-a-Service (MaaS). Case Stud. Transp. Policy 2024, 18, 101294. [Google Scholar] [CrossRef]
- Bandeira, J.M.; Macedo, E.; Teixeira, J.; Cicarelli, G.; Niculescu, M.; Fischer, N.; Gather, M. Multidimensional Indicator of MaaS systems Performance. Transp. Res. Procedia 2022, 62, 491–500. [Google Scholar] [CrossRef]
- Daou, S.; Leurent, F. Modelling mobility as a service: A literature review. Econ. Transp. 2024, 39, 100368. [Google Scholar] [CrossRef]
- Cooper, E.; Vanoutrive, T. Does MaaS address the challenges of multi-modal mothers? User perspectives from Brussels, Belgium. Transp. Policy 2022, 127, 130–138. [Google Scholar] [CrossRef]
- Chen, Z.; Zhou, T.; Ming, X.; Zhang, X.; Miao, R. Configuration optimization of service solution for smart product service system under hybrid uncertain environments. Adv. Eng. Inform. 2022, 52, 101632. [Google Scholar] [CrossRef]
- Nassereddine, M.; Eskandari, H. An integrated MCDM approach to evaluate public transportation systems in Tehran. Transp. Res. Part A Policy Pract. 2017, 106, 427–439. [Google Scholar] [CrossRef]
- Mei, M.; Chen, Z. Evaluation and selection of sustainable hydrogen production technology with hybrid uncertain sustainability indicators based on rough-fuzzy BWM-DEA. Renew. Energy 2021, 165, 716–730. [Google Scholar] [CrossRef]
- Luo, J.; Shi, C.; Yao, Y. A trilevel framework of rough sets and granular rough sets: Characterizing existing models and formulating new models. Inf. Sci. 2025, 718, 122376. [Google Scholar] [CrossRef]
- Keshavarz-Ghorabaee, M.; Amiri, M.; Hashemi-Tabatabaei, M.; Ghahremanloo, M. Sustainable Public Transportation Evaluation using a Novel Hybrid Method Based on Fuzzy BWM and MABAC. Open Transp. J. 2021, 15, 31–46. [Google Scholar] [CrossRef]
- Hietanen, S. Mobility as a Service. New Transp. Model 2014, 12, 2–4. [Google Scholar]
- Kriswardhana, W.; Esztergár-Kiss, D. Generational differences in the preferences for MaaS bundles. J. Transp. Geogr. 2025, 126, 104256. [Google Scholar] [CrossRef]
- Murati, E. Conclusion on Mobility as a Service (MaaS). In Regulating Mobility as a Service (MaaS) in European Union: A Legal Analysis of Digitalization, Competition, and Multimodality; Springer: Berlin/Heidelberg, Germany, 2023; pp. 385–399. [Google Scholar]
- Hensher, D.; Mulley, C.; Ho, C.; Nelson, J.; Smith, G.; Wong, Y. Understanding MaaS: Past, Present and Future; ARRB Group Limited: Middlesex, UK, 2020. [Google Scholar]
- Nikolaidou, A.; Papadopoulos, E.; Politis, I.; Basbas, S. An Indicator-Based Methodological Framework for Assessing an eMaaS Scheme. World Electr. Veh. J. 2023, 14, 186. [Google Scholar] [CrossRef]
- Jittrapirom, P.; Caiati, V.; Feneri, A.-M.; Ebrahimigharehbaghi, S.; González, M.J.A.; Narayan, J. Mobility as a Service: A Critical Review of Definitions, Assessments of Schemes, and Key Challenges. Urban Plan. 2017, 2, 13–25. [Google Scholar] [CrossRef]
- Alyavina, E.; Nikitas, A.; Njoya, E.T. Mobility as a service and sustainable travel behaviour: A thematic analysis study. Transp. Res. Part F Traffic Psychol. Behav. 2020, 73, 362–381. [Google Scholar] [CrossRef]
- Thilakshan, T.; Bandara, S. Need for an Improved Criteria to Evaluate Accessibility to Public Bus Transport Systems from a Sustainable Perspective. Transp. Res. Procedia 2025, 82, 3980–3998. [Google Scholar] [CrossRef]
- Ye, J.; Zheng, J.; Yi, F. A study on users’ willingness to accept mobility as a service based on UTAUT model. Technol. Forecast. Soc. Change 2020, 157, 120066. [Google Scholar] [CrossRef]
- Chen, Y.; Acheampong, R.A. Mobility-as-a-service transitions in China: Emerging policies, initiatives, platforms and MaaS implementation models. Case Stud. Transp. Policy 2023, 13, 101054. [Google Scholar] [CrossRef]
- Lopez-Carreiro, I.; Monzon, A.; Lois, D.; Lopez-Lambas, M.E. Are travellers willing to adopt MaaS? Exploring attitudinal and personality factors in the case of Madrid, Spain. Travel Behav. Soc. 2021, 25, 246–261. [Google Scholar] [CrossRef]
- Anciaes, P.; Alhassan, J.A.K. Economic and social impacts of public transport investments: A scoping literature review. Adv. Transp. Policy Plan. 2024, 13, 227–254. [Google Scholar]
- Krawiec, S.; Karoń, G.; Janecki, R.; Sierpiński, G.; Krawiec, K.; Markusik, S. Economic Conditions to Introduce the Battery Drive to Busses in the Urban Public Transport. Transp. Res. Procedia 2016, 14, 2630–2639. [Google Scholar] [CrossRef]
- Hodson, M.; McMeekin, A.; Lockhart, A. Urban infrastructure reconfiguration and digital platforms: Who is in control? Environ. Innov. Soc. Transit. 2024, 50, 100816. [Google Scholar] [CrossRef]
- Abeysekara, B.; Perera, P.; Shrestha, G.K.C.; Gunaruwan, L.; Kumarage, A.; Sadiq, R.; Hewage, K. Improving the capital deployment efficiency: An infrastructure investment planning process in transportation project. Res. Transp. Econ. 2021, 88, 101048. [Google Scholar] [CrossRef]
- Hasselwander, M.; Bigotte, J.F.; Antunes, A.P.; Sigua, R.G. Towards sustainable transport in developing countries: Preliminary findings on the demand for mobility-as-a-service (MaaS) in Metro Manila. Transp. Res. Part A Policy Pract. 2022, 155, 501–518. [Google Scholar] [CrossRef]
- United Nations General Assembly. Transforming Our World: The 2030 Agenda for Sustainable Development. Available online: https://www.un.org/sustainabledevelopment/sustainable-development-goals/ (accessed on 6 January 2026).
- Sarasini, S.; Sochor, J.; Arby, H. What characterises a sustainable MaaS business model. In Proceedings of the 1st International Conference on Mobility as a Service (ICOMaaS), Tampere, Finland, 28–29 November 2017. [Google Scholar]
- Ali, N.; Sagmanli, S.S.; Dadashzadeh, N.; Ouelhadj, D. Modelling the mode choice behaviour of Mobility-as-a-Service (MaaS) users in the Solent area of the UK. Transp. Res. Interdiscip. Perspect. 2025, 29, 101335. [Google Scholar] [CrossRef]
- Velasco, A.; Gerike, R. A composite index for the evaluation of sustainability in Latin American public transport systems. Transp. Res. Part A Policy Pract. 2024, 179, 103939. [Google Scholar] [CrossRef]
- Heikkilä, S. Mobility as a Service-a Proposal for Action for the Public Administration, Case Helsinki. Master’s Thesis, Aalto University, Espoo, Finland, 2014. [Google Scholar]
- Song, X.; Guo, R.; Zhang, H. Chapter 10—MaaS for sustainable urban development. In Big Data and Mobility as a Service; Zhang, H., Song, X., Shibasaki, R., Eds.; Elsevier: Amsterdam, The Netherlands, 2022; pp. 265–279. [Google Scholar]
- Gupta, P.; Mehlawat, M.K.; Aggarwal, U.; Charles, V. An integrated AHP-DEA multi-objective optimization model for sustainable transportation in mining industry. Resour. Policy 2021, 74, 101180. [Google Scholar] [CrossRef]
- Hsu, C.-C.; Liou, J.J.; Lo, H.-W.; Wang, Y.-C. Using a hybrid method for evaluating and improving the service quality of public bike-sharing systems. J. Clean. Prod. 2018, 202, 1131–1144. [Google Scholar] [CrossRef]
- Salavati, A.; Haghshenas, H.; Ghadirifaraz, B.; Laghaei, J.; Eftekhari, G. Applying AHP and Clustering Approaches for Public Transportation Decisionmaking: A Case Study of Isfahan City. J. Public Transp. 2016, 19, 38–55. [Google Scholar] [CrossRef]
- Wu, M.; Wu, Y.; He, J.; Xu, M.; Zhang, T.; Liu, F. Barrier identification, analysis and solutions of hydrogen energy storage application in multiple power scenarios based on improved DEMATAL-ISM approach. Int. J. Hydrog. Energy 2022, 47, 30329–30346. [Google Scholar] [CrossRef]
- Camargo Pérez, J.; Carrillo, M.H.; Montoya-Torres, J.R. Multi-criteria approaches for urban passenger transport systems: A literature review. Ann. Oper. Res. 2015, 226, 69–87. [Google Scholar] [CrossRef]
- Trivedi, P.; Shah, J.; Moslem, S.; Pilla, F. An application of the hybrid AHP-PROMETHEE approach to evaluate the severity of the factors influencing road accidents. Heliyon 2023, 9, e21187. [Google Scholar] [CrossRef]
- Ganji, S.S.; Jahed, R. Evaluation of public road transportation efficiency using cross-efficiency model based on a new BWM-ER aggregation method. Case Stud. Transp. Policy 2025, 20, 101468. [Google Scholar] [CrossRef]
- Shabani, A.; Shabani, A.; Ahmadinejad, B.; Salmasnia, A. Measuring the customer satisfaction of public transportation in Tehran during the COVID-19 pandemic using MCDM techniques. Case Stud. Transp. Policy 2022, 10, 1520–1530. [Google Scholar] [CrossRef] [PubMed]
- Awasthi, A.; Chauhan, S.S.; Omrani, H.; Panahi, A. A hybrid approach based on SERVQUAL and fuzzy TOPSIS for evaluating transportation service quality. Comput. Ind. Eng. 2011, 61, 637–646. [Google Scholar] [CrossRef]
- Singer, H. A framework to evaluate the calorific efficiency of hardwoods based on DEA and AHP methods. Adv. Sens. Energy Mater. 2025, 4, 100152. [Google Scholar] [CrossRef]
- Awasthi, A.; Chauhan, S.S.; Omrani, H. Application of fuzzy TOPSIS in evaluating sustainable transportation systems. Expert Syst. Appl. 2011, 38, 12270–12280. [Google Scholar] [CrossRef]
- Kant, P.; Gupta, S.; Machavarapu, P.K. DEA Approach to Assess the Efficiency Assessment of Major Wholesale Markets in Case City of Jaipur, North India. Transp. Res. Procedia 2025, 82, 1313–1324. [Google Scholar] [CrossRef]
- Yu, B.; Xiao, Z.; Dai, Y.; Xu, Z. Large-scale analytic hierarchy process method based on fuzzy-rough-advantage relation. Eng. Appl. Artif. Intell. 2025, 152, 110699. [Google Scholar] [CrossRef]
- Kamdar, I.; Liu, S. Evaluating underlying barriers and development pathways for photovoltaic solar energy in China using the grey analytic hierarchy process. Grey Syst. Theory Appl. 2025, 15, 446–461. [Google Scholar] [CrossRef]
- Kang, C.-C.; Feng, C.-M.; Chou, P.-F.; Wey, W.-M.; Khan, H.A. Mixed network DEA models with shared resources for measuring and decomposing performance of public transportation systems. Res. Transp. Bus. Manag. 2023, 46, 100828. [Google Scholar] [CrossRef]
- Kao, C. Network Data Envelopment Analysis: Foundations and Extensions; Springer: Berlin/Heidelberg, Germany, 2017. [Google Scholar]
- Belohlavek, R. Fuzzy Relational Systems: Foundations and Principles; Springer Science & Business Media: Berlin/Heidelberg, Germany, 2012; Volume 20. [Google Scholar]
- Magableh, G.M.; Mistarihi, M.Z.; Dalu, S.A. Innovative hybrid fuzzy MCDM techniques for adopting the appropriate renewable energy strategy. Resour. Environ. Sustain. 2025, 21, 100234. [Google Scholar] [CrossRef]
- Pawlak, Z. Rough sets. Int. J. Comput. Inf. Sci. 1982, 11, 341–356. [Google Scholar] [CrossRef]
- Görçün, Ö.F.; Pamucar, D.; Dinçer, H.; Yüksel, S.; İyIgün, I.; Simic, V. Strategic tour operator selection in the tourism sector using a quantum picture fuzzy rough set-based multi-criteria decision-making approach. Eng. Appl. Artif. Intell. 2025, 153, 110793. [Google Scholar] [CrossRef]
- Cai, M.; Yan, M.; Wang, P.; Xu, F. Multi-label feature selection based on fuzzy rough sets with metric learning and label enhancement. Int. J. Approx. Reason. 2024, 168, 109149. [Google Scholar] [CrossRef]
- Anderson, G.; Ge, Y. The size distribution of Chinese cities. Reg. Sci. Urban Econ. 2005, 35, 756–776. [Google Scholar] [CrossRef]
- Zarrinpanjeh, N.; Javan, F.D.; Azadi, H.; Viira, A.-H.; Kurban, A.; Witlox, F. Commuters’ accessibility to transportation lifelines in Karaj city, Iran: A fuzzy approach. Sustain. Cities Soc. 2022, 85, 104037. [Google Scholar] [CrossRef]
- Laffer, A. The Laffer Curve: Past, Present, and Future; The Heritage Foundation: Washington, DC, USA, 2004. [Google Scholar]
- Xu, K.; Wang, H.; Wang, Z.; Mei, K. Distribution justice and regional equity of urban public transport Services: Evidence from China. Transp. Res. Part D Transp. Environ. 2024, 126, 104033. [Google Scholar] [CrossRef]
- Välilä, T. The economic impact of transport infrastructure: A review of project-level vs. aggregate-level evidence. Transp. Rev. 2025, 45, 459–481. [Google Scholar] [CrossRef]
- Locatelli, G.; Invernizzi, D.C.; Brookes, N.J. Project characteristics and performance in Europe: An empirical analysis for large transport infrastructure projects. Transp. Res. Part A Policy Pract. 2017, 98, 108–122. [Google Scholar] [CrossRef]
- Alonso, W. Location and Land Use: Toward a General Theory of Land Rent; Harvard University Press: Cambridge, MA, USA, 1964; Volume 2, pp. 16–22. [Google Scholar]
- Litman, T. Evaluating Public Transit Benefits and Costs; Victoria Transport Policy Institute: Victoria, BC, Canada, 2015. [Google Scholar]
- Holt, C.C. Forecasting seasonals and trends by exponentially weighted moving averages. Int. J. Forecast. 2004, 20, 5–10. [Google Scholar] [CrossRef]
- Diaz Olvera, L.; Plat, D.; Pochet, P. Changes in daily mobility and new public transport supply in Dakar (2000–2015). Case Stud. Transp. Policy 2024, 16, 101214. [Google Scholar] [CrossRef]
- Vulevic, A. Accessibility concepts and indicators in transportation strategic planning issues: Theoretical framework and literature review. Logist. Supply Chain. Sustain. Glob. Chall. 2016, 7, 58–67. [Google Scholar] [CrossRef]
- Attard, M.; Balbontin, C. Workshop 6 report: Micromobility movement in urban transport. Res. Transp. Econ. 2024, 103, 101399. [Google Scholar] [CrossRef]
- Magalhães, M.T. Spatial coverage index for assessing national and regional transportation infrastructures. J. Transp. Geogr. 2016, 56, 53–61. [Google Scholar] [CrossRef]
- Otay, I.; Onar, S.Ç.; Öztayşi, B.; Kahraman, C. Evaluation of sustainable energy systems in smart cities using a Multi-Expert Pythagorean fuzzy BWM & TOPSIS methodology. Expert Syst. Appl. 2024, 250, 123874. [Google Scholar] [CrossRef]
- Engelfriet, L.; Koomen, E. The impact of urban form on commuting in large Chinese cities. Transportation 2018, 45, 1269–1295. [Google Scholar] [CrossRef]
- Rao, A.M.; Rao, K.R. Measuring urban traffic congestion-a review. Int. J. Traffic Transp. Eng. 2012, 2, 286–305. [Google Scholar]
- Liu, Y.; Zhang, Q.; Li, X.; Shi, Y. Optimizing multimodal timetable synchronization of intercity railway and metro for the first service period during holidays. Int. J. Transp. Sci. Technol. 2025, 17, 208–223. [Google Scholar] [CrossRef]
- Matyas, M.; Kamargianni, M. The potential of mobility as a service bundles as a mobility management tool. Transportation 2019, 46, 1951–1968. [Google Scholar] [CrossRef]
- Fanati Rashidi, S.; Olfati, M.; Mirjalili, S.; Platoš, J.; Snášel, V. A comprehensive DEA-based framework for evaluating sustainability and efficiency of vehicle types: Integrating undesirable inputs and social-environmental indicators. Clean. Eng. Technol. 2025, 27, 100989. [Google Scholar] [CrossRef]
- He, Y.; Li, Z.; Wang, X.; Chen, X. Government investment, human capital flow, and urban innovation: Evidence from smart city construction in China. Int. Rev. Financ. Anal. 2025, 99, 103916. [Google Scholar] [CrossRef]
- Champeecharoensuk, T.; Saisirirat, P.; Chollacoop, N.; Vithean, K.; Thapmanee, K.; Silva, K.; Champeecharoensuk, A. Total cost of ownership (TCO) analysis of electric vehicle in ASEAN. Energy Sustain. Dev. 2025, 85, 101650. [Google Scholar] [CrossRef]
- Shu, B. China Integrated City Index. 2017. Available online: https://www.pureagtech.com/wp-content/uploads/2021/01/Measures-against-the-new-coronavirus-using-ozone.pdf (accessed on 30 October 2024).
- National Bureau of Statistics of China (Ed.) The Seventh National Population Census; National Bureau of Statistics of China: Beijing, China, 2021; pp. 4–5.
- Public Open Data Platform of the Chinese Government. Available online: https://data.beijing.gov.cn/v2x/ (accessed on 6 January 2026).
- Baidu Maps; China Academy of Urban Planning and Design. Commuting Monitoring Report of Major Chinese Cities; China Academy of Urban Planning and Design: Beijing, China, 2023. [Google Scholar]
- Ministry of Transport of the People’s Republic of China. National Urban Passenger Transport Volume; Ministry of Transport of the People’s Republic of China: Beijing, China, 2023. [Google Scholar]
- Public Open Data Platform of the Chinese Government. Available online: https://data.sh.gov.cn/ (accessed on 6 January 2026).
- Public Open Data Platform of the Chinese Government. Available online: https://data.tj.gov.cn/ (accessed on 6 January 2026).
- Public Open Data Platform of the Chinese Government. Available online: https://www.gz.gov.cn/szgzkfgx/zfsjkf/index.html (accessed on 6 January 2026).
- Public Open Data Platform of the Chinese Government. Available online: https://opendata.sz.gov.cn/ (accessed on 6 January 2026).
- Public Open Data Platform of the Chinese Government. Available online: https://data.cq.gov.cn/opendata/home (accessed on 6 January 2026).
- China Urban Rail Transit Association. Urban Rail Transit Annual Statistical Report; China Urban Rail Transit Association: Beijing, China, 2024. [Google Scholar]
- 2023–2024 Urban Transfer Count Data. Available online: https://report.amap.com/index.do?spm=379ed1f2.338df3b2.0.0.22ab7fe4Qg1FM9&file=index.do (accessed on 6 January 2026).
- China Academy of Urban Planning and Design. Annual Riding Report on Shared Bicycles and Electric Bikes in Major Cities in China; China Academy of Urban Planning and Design: Beijing, China, 2022. [Google Scholar]
- Energy Foundation China. China Urban Green Mobility and Carbon Emissions; Energy Foundation China: Beijing, China, 2023. [Google Scholar]
- Capital Science and Technology Development Strategy Research Institute. The Development of Technological Innovation in Chinese Cities; Capital Science and Technology Development Strategy Research Institute: Beijing, China, 2024. [Google Scholar]
- IGCU. G20 Smart City Ranking; IGCU: Beijing, China, 2023. [Google Scholar]
- Dadashzadeh, N.; Sucu, S.; Pangbourne, K.; Ouelhadj, D. Socially Sustainable Mobility as a Service (MaaS): A practical MCDM framework to evaluate accessibility and inclusivity with application. Cities 2024, 154, 105360. [Google Scholar] [CrossRef]
- Huang, B.; Zhang, L.; Ma, L.; Bai, W.; Ren, J. Multi-criteria decision analysis of China’s energy security from 2008 to 2017 based on Fuzzy BWM-DEA-AR model and Malmquist Productivity Index. Energy 2021, 228, 120481. [Google Scholar] [CrossRef]
- Fang, C.; Yu, D. China’s Urban Agglomerations; Springer: Berlin/Heidelberg, Germany, 2020. [Google Scholar]
- Guo, R.; Sun, Y.; Fan, J. Policies on categorized governance of China’s urban agglomerations in 14th five-year plan. J. Chin. Acad. Sci. 2020, 35, 844–854. [Google Scholar]











| Hierarchy | Functionality | Description |
|---|---|---|
| 1 | Data access and real-time updates | Provides information on multiple transport modes and the core function of basic data services. |
| 2 | Route planning | Offers users the travel routes and mode arrangements based on real-time travel needs and traffic data. |
| 3 | Seamless payment | Enables users to complete payments through a single interface, without switching between different applications. |
| 4 | Booking | Allows users to reserve rides through the platform, mainly for ride-hailing services, ensuring access to selected modes at specific times. |
| 5 | Package services | Combines two or more mobility services into a bundled offer that users can access through a subscription. |
| 6 | Travel-related services | Provides additional services such as car-ownership and parking services to improve convenience and efficiency. |
| Hierarchy | Functionality | Description |
|---|---|---|
| 1 | MaaS development plan | A city or regional-level strategy or plan for MaaS implementation |
| 2 | Applications | Deployment of MaaS application or digital mobility platform |
| 3 | Mini program | Availability of MaaS services through third-party platforms such as WeChat |
| 4 | Implementation | Citywide deployment of the MaaS solution instead of pilot projects |
| Dimension | Category | Criteria | BWM Index | DEA Index | Type | Data Resource Types |
|---|---|---|---|---|---|---|
| economic | Urban development level | Economic development | Hard | S1 | ||
| Urban scale | Hard | S1 | ||||
| Construction cost | Construction cost | Hard | S1 | |||
| User cost | Commuting cost | Hard | S1 | |||
| Infrastructure | Transport demand | Public bus and electric bus passenger volume | Hard | S1 | ||
| Rail transit passenger volume | Hard | S1 | ||||
| Taxi passenger volume | Hard | S1 | ||||
| Transport supply | Operating buses count | Hard | S1 | |||
| Car ownership. | Hard | S1 | ||||
| Rail transit construction | Rail transit mileage | Hard | S3 | |||
| Number of metro lines | Hard | S1 | ||||
| Metro network density | Hard | S1 | ||||
| Urban surface public transportation construction. | Bus lines | Hard | S1 | |||
| bus station coverage | Soft | S3 | ||||
| Traffic congestion | Hard | S1 | ||||
| Convenience | Transit times | Hard | S1 | |||
| Commute time | Hard | S1 | ||||
| Micro mobility service | Hard | S1 | ||||
| Integration | Platform construction progress. | MaaS platform construction plan | Hard | S1 | ||
| Platform construction progress. | Transport mode integration | Hard | S2 | |||
| Payment integration | Hard | S2 | ||||
| Functionality integration | Hard | S2 | ||||
| Data accessibility and sharing | Data sharing | Soft | S3 | |||
| Sustainability | Green transportation | Public transit reliance | Hard | S1 | ||
| Annual per capita carbon emissions | Hard | S1 | ||||
| New energy vehicle ownership | Hard | S1 | ||||
| Platform recognition | Platform satisfaction | Hard | S4 | |||
| Technology development | Urban technology development potential | Hard | S1 | |||
| Smart city development | Hard | S1 | ||||
| Policy support | Policy support | Soft | S3 |
| Criterion Evaluation | MaaS Data | ||||
|---|---|---|---|---|---|
| Linguistic Term | Abbr. | TFN | Linguistic Term | Abbr. | TFN |
| Equally preferred | E | (1, 1, 1) | Extremely high | EH | (1, 1, 2) |
| Weakly preferred | W | (0.5, 1, 1.5) | Very high | VH | (1, 2, 3) |
| Fairly preferred | F | (1.5, 2, 2.5) | High | H | (2, 3, 4) |
| Very preferred | V | (2.5, 3, 3.5) | Medium | M | (3, 4, 5) |
| Significantly preferred | S | (3.5, 4, 4.5) | Low | L | (4, 5, 6) |
| Very low | VL | (5, 6, 6) | |||
| Types | Criterion | Unit | (Beijing) | (Shanghai) | (Tianjin) | (Shenzhen) | (Guangzhou) | (Chongqing) |
|---|---|---|---|---|---|---|---|---|
| Input (Cost Criteria) | Ranking No. | 2 | 1 | 6 | 3 | 4 | 5 | |
| Ranking No. | 3 | 2 | 6 | 5 | 4 | 1 | ||
| CNY | (22.9364, 46.6764) | (18.0000, 49.9800) | (16.6900, 38.0760) | (15.3200, 34.1200) | (16.16360, 41.3800) | (16.0000, 32.6200) | ||
| 10,000 CNY | 36 | 26 | 25 | 15 | 23 | 20 | ||
| / | VL, L, M, H, H | EH, VL, VH, M, M | H, EH, L, L, VL | VH, VH, EH, EH, EH | L, M, H, VH, VH | M, H, VL, VL, L | ||
| / | 1.644 | 1.617 | 1.554 | 1.549 | 1.593 | 1.521 | ||
| min | 47 | 40 | 39 | 36 | 38 | 40 | ||
| / | 2.125 | 1.928 | 1.682 | 1.583 | 1.958 | 1.990 | ||
| Ranking No. | 2 | 1 | 5 | 4 | 3 | 6 | ||
| / | VL, L, VL, VL, L | VH, M, H, VH, H | L, H, M, L, VL | H, VH, EH, EH, EH | M, VL, L, M, M | EH, EH, VH, H, VH | ||
| Ranking No. | 5 | 2 | 4 | 1 | 3 | 6 | ||
| Ton | 0.45 | 0.31 | 0.35 | 0.33 | 0.32 | 0.40 | ||
| Ranking No. | 1 | 3 | 5 | 2 | 4 | 6 | ||
| / | 1 | 1 | 2 | 1 | 1 | 2 | ||
| / | VH, EH, EH, VH, EH | EH, VH, VH, H, H | L, L, VL, L, L | M, M, H, M, VH | H, H, M, EH, M | VL, VL, L, VL, VL | ||
| Output (Benefit Criteria) | 10,000 Person-times Million | 16,434.6917 | 9209.4500 | 4051.9083 | 6798.2474 | 9030.0452 | 17,089.5583 | |
| 28,903.05830 | 30,913.44170 | 4951.93330 | 23,614.97758 | 26,535.31730 | 11,531.06670 | |||
| 6321.00 | 8505.00 | 3007.00 | 7362.87 | 9817.93 | 10,894.00 | |||
| veh | 23,079 | 17,645 | 13,268 | 37,379 | 15,572 | 13,968 | ||
| 10,000 veh | 622.4 | 475.4 | 372.0 | 382.2 | 331.0 | 563.6 | ||
| km | 808.5 | 881.9 | 295.0 | 567.8 | 680.1 | 462.7 | ||
| / | 27 | 22 | 9 | 18 | 22 | 11 | ||
| / | 4.804 | 5.243 | 4.919 | 5.249 | 4.147 | 4.728 | ||
| / | 0.9615 | 0.9332 | 0.9000 | 0.9363 | 0.9082 | 0.8164 | ||
| / | 0.406 | 0.349 | 0.311 | 0.392 | 0.332 | 0.172 | ||
| / | 4 | 5 | 0 | 2 | 3 | 0 | ||
| / | 2 | 7 | 0 | 2 | 5 | 0 | ||
| / | 0.8425 | 0.9370 | 0.0000 | 0.0630 | 0.7790 | 0.0000 | ||
| 1000 veh | 61.70 | 128.80 | 23.20 | 86.00 | 38.00 | 20.00 | ||
| / | 4.90 | 4.10 | 0.00 | 0.00 | 2.20 | 0.00 |
| Rough BWM-DEA | Fuzzy BWM-DEA | Rough–Fuzzy BWM-DEA | ||||
|---|---|---|---|---|---|---|
| Efficiency Scores | Rank | Efficiency Scores | Rank | Efficiency Scores | Rank | |
| Beijing | 0.2352 | 2 | 0.2248 | 2 | 0.1944 | 4 |
| Shanghai | 0.2345 | 4 | 0.2243 | 3 | 0.1948 | 2 |
| Tianjin | 0.0340 | 5 | 0.0627 | 5 | 0.1936 | 5 |
| Shenzhen | 0.2407 | 1 | 0.2251 | 1 | 0.1953 | 1 |
| Guangzhou | 0.2352 | 4 | 0.2226 | 4 | 0.1947 | 3 |
| Chongqing | 0.0205 | 6 | 0.0405 | 6 | 0.0272 | 6 |
Disclaimer/Publisher’s Note: The statements, opinions and data contained in all publications are solely those of the individual author(s) and contributor(s) and not of MDPI and/or the editor(s). MDPI and/or the editor(s) disclaim responsibility for any injury to people or property resulting from any ideas, methods, instructions or products referred to in the content. |
© 2026 by the authors. Licensee MDPI, Basel, Switzerland. This article is an open access article distributed under the terms and conditions of the Creative Commons Attribution (CC BY) license.
Share and Cite
Su, Y.; Zhang, J.; Guo, P.; Zhu, Z.; Chen, Z. A Rough–Fuzzy Input–Output Framework for Assessing Mobility-as-a-Service Systems: A Case Study of Chinese Cities. Appl. Sci. 2026, 16, 743. https://doi.org/10.3390/app16020743
Su Y, Zhang J, Guo P, Zhu Z, Chen Z. A Rough–Fuzzy Input–Output Framework for Assessing Mobility-as-a-Service Systems: A Case Study of Chinese Cities. Applied Sciences. 2026; 16(2):743. https://doi.org/10.3390/app16020743
Chicago/Turabian StyleSu, Yiwei, Jing Zhang, Peng Guo, Zixiang Zhu, and Zhihua Chen. 2026. "A Rough–Fuzzy Input–Output Framework for Assessing Mobility-as-a-Service Systems: A Case Study of Chinese Cities" Applied Sciences 16, no. 2: 743. https://doi.org/10.3390/app16020743
APA StyleSu, Y., Zhang, J., Guo, P., Zhu, Z., & Chen, Z. (2026). A Rough–Fuzzy Input–Output Framework for Assessing Mobility-as-a-Service Systems: A Case Study of Chinese Cities. Applied Sciences, 16(2), 743. https://doi.org/10.3390/app16020743

