A Reconstruction of the Shrine of the Prophet Nahum: An Analysis of 3D Documentation Methods and Data Transfer Technology for Virtual and Augmented Realities
Abstract
1. Introduction
1.1. The Documentation Process for Historic Buildings
1.2. Project Aims
- An assessment of the possibilities afforded by modern technology for the rapid and accurate documentation of a historic object in terms of cost, instrumentation and transport, data quantity, and data presentation power;
- An analysis of the accuracy of photogrammetric models and models from TLS and PLS as well as data merging options and their benefits;
- A comparison of volumes from 3D models from geomatics methods and construction logs;
- An analysis of visualization methods in terms of their development at the time of the project and today;
- An outline the problems associated with converting a 3D model into a VR/AR environment;
- The creation of a technological line for the conversion of 3D models created using geomatics methods (i.e., photogrammetry and TLS) into a VR/AR environment.
2. Case Study
2.1. City of Alqosh
2.2. The Prophet Nahum
2.3. Nahum’s Shrine
2.4. The Reconstruction of the Shrine
3. Material and Methods
3.1. Materials
3.2. The Methods of Historical Monument Documentation Used
4. Data Processing
4.1. Creating 3D Models from TLS
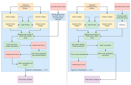
4.2. Creating 3D Models from Photogrammetry
- Align: Accuracy—High: Key point limit 40,000, Tie point limit 4000
- 2.
- Build point cloud—High
- 3.
- Point cloud filter: Confidence remove classes 0 and 1 (0–255)
- 4.
- Mesh calculation: Face count 30,000,000
- 5.
- Alignment Accuracy
4.3. Results I—3D Models Comparison
5. Material Volume Analysis
5.1. Calculation of Volumes and Detecting Changes Between Measured Phases
5.2. Calculation of Volume Differences from Measured Phases
5.3. Results II—Changes Between 3D Model Phases
5.4. Results III—Summary of Removed and Added Material
6. Data Transfer and the Creation of a 3D Model for VR and AR
6.1. Optimising a 3D Model of a Large Object for Use in VR
6.2. Finalisation of Results
6.3. AR Visualization
6.3.1. AR 3D Models—Phases 1 and 2
6.3.2. Phase 3 and Finalization of the Project
6.4. Results IV—VR/AR Workflows
7. Discussion
8. Conclusions
- (1)
- It can be concluded that in terms of cultural heritage documentation, low-cost photogrammetry and TLS can be used together; their combination with the advantages of each technology is provided by modern processing software, such as RealityCapture or Agisoft Metashape from version 2 onwards. However, it is necessary to follow the rapid development of software; what is being investigated today is already common in a few years.
- (2)
- Smaller and especially easily portable TLSs can be advantageously used in heritage conservation; their accuracy is sufficient for heritage conservation and is around 5 mm in determining the spatial position of a detailed point. TLS also adds scale and undeformed object shape to photogrammetry and allows for the generation of control points from point clouds for photogrammetric purposes.
- (3)
- Repeated measurements during the restoration process make it possible to accurately determine material cubatures and changes to the object, which is very important from a financial point of view; quite significant differences have been found between accurate measurements and working protocols, which is crucial for practice. The differences were to the detriment of the constructor and amounted to over 13% for excavation but only up to 5% for new material.
- (4)
- The VR/AR visualization methods are state-of-the-art, but the models must be pre-adjusted for hardware reasons. The decimation of triangles and subsequent special texture to simulate the spatial impression (AO) is used to avoid loss of the model’s predictive power. In the case of the shrine project, the total model had over 100 million triangles. After cleaning and cropping the model, 63 million triangles remained, which were programmatically decimated to 17 million triangles. This amount is already processable in UE version 5, but was not possible in lower versions. Here, an optimized technology for converting the 3D model from photogrammetric measurements to a VR/AR environment was developed and debugged. The result is a flow-chart for both the old and new versions of UE.
- (5)
- Both computing technology and software are improving significantly; 3–5 years is the classic time when the technological procedures and existing rules for data processing visualization usually apply. However, it is still not possible to upload a full resolution model to VR/AR, which is provided by photogrammetry in conjunction with TLS.
- (6)
- VR/AR can also be used remotely for remote locations without the need for a personal visit by an expert (building statics, sounding work, reconstruction steps, etc.).
- (7)
- Goals for a VR app with wider model display capabilities have been met, as well as the creation of decimated 3D models for augmented reality display with minor limitations for iOS devices. The developed app and the processed detailed 3D models have significantly helped in the reconstruction of the sanctuary, and it is therefore undeniable that the new visualization technologies represent a significant advance in working with 3D objects.
Author Contributions
Funding
Institutional Review Board Statement
Informed Consent Statement
Data Availability Statement
Conflicts of Interest
References
- Stylianidis, E. CIPA—Heritage Documentation 50 Years: Looking Backwards. In The International Archives of the Photogrammetry, Remote Sensing and Spatial Information Sciences; Copernicus GmbH: Göttingen, Germany, 2019; Volume XLII-2/W14, ISSN 1682-1750. [Google Scholar] [CrossRef]
- Lerma, J.; Cabrelles, M.; Navarro, S.; Fabado, S. From Digital Photography to Photogrammetry for Cultural Heritage Documentation and Dissemination. Disegnarecon 2013, 6, 1–8. [Google Scholar] [CrossRef]
- Marčiš, M.; Fraštia, M. The problems of the obelisk revisited: Photogrammetric measurement of the speed of quarrying granite using dolerite pounders. Digit. Appl. Archaeol. Cult. Herit. 2023, 30, e00284. [Google Scholar] [CrossRef]
- Tumeliene, E.; Nareiko, V.; Suziedelyte Visockiene, J. Photogrammetric measurements of heritage objects. ISPRS Ann. Photogramm. Remote. Sens. Spat. Inf. Sci. 2017, IV-5/W1, 71–76. [Google Scholar] [CrossRef]
- Yastikli, N. Documentation of cultural heritage using digital photogrammetry and laser scanning. J. Cult. Herit. 2007, 8, 423–427. [Google Scholar] [CrossRef]
- Silver, M.; Fangi, G.; Denker, A. Reviving Palmyra in Multiple Dimensions: Images, Ruins and Cultural Memory; Whittles Publishing: Dunbeath, UK, 2018; p. 256. ISBN 978-1849952965. [Google Scholar]
- Remondino, F.; Rizzi, A. Reality-based 3D documentation of natural and cultural heritage sites—Techniques, problems, and examples. Appl. Geomat. 2010, 2, 85–100. [Google Scholar] [CrossRef]
- Stylianidis, E.; Remondino, F. 3D Recording, Documentation and Management of Cultural Heritage; Whittles Publishing: Dunbeath, UK, 2016; p. 400. ISBN 978-184995-168-5. [Google Scholar]
- Newell, J. Old objects, new media: Historical collections, digitization and affect. J. Mater. Cult. 2012, 3, 287–306. [Google Scholar] [CrossRef]
- Perfetti, L.; Vassena, G.P.M.; Fassi, F. Preliminary Survey of Historic Buildings with Wearable Mobile Mapping Systems and UAV Photogrammetry. Int. Arch. Photogramm. Remote. Sens. Spat. Inf. Sci. 2023, XLVIII-M-2, 1217–1223. [Google Scholar] [CrossRef]
- Yu, J.; Jiang, X.; Xu, F.; Chen, H.; Wu, W.; Qiu, R.; Ma, W.; Liu, Y.; Wu, G. Research on the Reconstruction Method of Old Houses in Mindong, Republic of China, Based on a Wearable Mobile Scanning System. Buildings 2024, 14, 1766. [Google Scholar] [CrossRef]
- Palinca, N. Radiocarbon dating in archaeology: Interdisciplinary aspects and consequences (an overview). AIP Conf. Proc. 2017, 1852, 060006. [Google Scholar] [CrossRef]
- Pavelka, K.; Šedina, J.; Matoušková, E. High Resolution Drone Surveying of the Pista Geoglyph in Palpa, Peru. Geosciences 2018, 8, 479. [Google Scholar] [CrossRef]
- Liu, J.; Azhar, S.; Willkens, D.; Li, B. Static Terrestrial Laser Scanning (TLS) for Heritage Building Information Modeling (HBIM): A Systematic Review. Virtual Worlds 2023, 2, 90–114. [Google Scholar] [CrossRef]
- Chen, Z.; Zhang, W.; Huang, R.; Dong, Z.; Chen, C.; Jiang, L.; Wang, H. 3D model-based terrestrial laser scanning (TLS) observation network planning for large-scale building facades. Autom. Constr. 2022, 144, 104594. [Google Scholar] [CrossRef]
- Keitaanniemi, A.; Virtanen, J.-P.; Rönnholm, P.; Kukko, A.; Rantanen, T.; Vaaja, M.T. The Combined Use of SLAM Laser Scanning and TLS for the 3D Indoor Mapping. Buildings 2021, 11, 386. [Google Scholar] [CrossRef]
- Rapuca, A.; Matoušková, E. Testing of close-range photogrammetry and laser scanning for easy documentation of historical objects and buildings parts. Civ. Eng. J. 2023, 4, 504–518. [Google Scholar] [CrossRef]
- Boardman, C.; Bryan, P. 3D Laser Scanning for Heritage: Advice and Guidance on the Use of Laser Scanning in Archaeology and Architecture. In Historic England Guidance Series, 3rd ed.; Historic England Guidance Series; Historic England: London, UK, 2018; p. 116. ISBN 9781848025219. [Google Scholar]
- Adamopoulos, E.; Rinaudo, F. UAS-Based Archaeological Remote Sensing: Review, Meta-Analysis and State-of-the-Art. Drones 2020, 4, 46. [Google Scholar] [CrossRef]
- Oikonomou, A.; Bougiatioti, F.; Georgopoulos, P. The Course of Building Materials in Historic Buildings and Monuments. In Proceedings of the 10th International Symposium on the Conservation of Monuments in the Mediterranean Basin (Monubasin 2017), Athens, Greece, 20–22 September 2017; Springer: Cham, Switzerland, 2018. [Google Scholar] [CrossRef]
- Matoušková, E.; Pavelka, K., Jr.; Ibrahim, S. Creating a Material Spectral Library for Plaster and Mortar Material Determination. Materials 2021, 14, 7030. [Google Scholar] [CrossRef]
- Matoušková, E.; Kovářová, K.; Cihla, M.; Hodač, J. Monitoring biological degradation of historical stone using hyperspectral imaging. Eur. J. Remote Sens. 2023, 57, 2220565. [Google Scholar] [CrossRef]
- Nilson, T.; Thorell, K. Cultural Heritage Preservation: The Past, the Present and the Future; Halmstad University Press: Halmstad, Sweden, 2018; p. 156. ISBN 978-91-87045-95-0. [Google Scholar]
- Eltner, A.; Schneider, D. Analysis of Different Methods for 3D Reconstruction of Natural Surfaces from Parallel-Axes UAV Images. Photogramm. Rec. 2015, 30, 279–299. [Google Scholar] [CrossRef]
- Logothetis, S.; Delinasiou, A.; Stylianidis, E. Building Information Modelling for Cultural Heritage: A review. ISPRS Ann. Photogramm. Remote. Sens. Spat. Inf. Sci. 2015, II-5/W3, 177–183. [Google Scholar] [CrossRef]
- Raeva, P.; Pavelka, K.; Pavelka, K., Jr. Gathering Geodata for HBIM and Analysis on Preserving a Caravanserai in Koysenjaq. In The International Archives of the Photogrammetry, Remote Sensing and Spatial Information Sciences; Copernicus GmbH: Göttingen, Germany, 2022; Volume XLVI-5/W1, pp. 185–192. ISSN 1682-1750. [Google Scholar] [CrossRef]
- Diara, F.; Rinaudo, F. From reality to parametric models of cultural heritage assets for HBIM. In The International Archives of the Photogrammetry, Remote Sensing and Spatial Information Sciences; Copernicus GmbH: Göttingen, Germany, 2019; Volume XLII-2/W15, pp. 413–419. [Google Scholar] [CrossRef]
- Karovska Ristovska, A.; Minov, N. Universal Design and Cultural Heritage. Stud. Univ. Hered. Znan. Rev. Za Raziskave Teor. Kult. Dediščine 2022, 10, 27–33. [Google Scholar] [CrossRef]
- Pavelka, K., Jr.; Landa, M. Using Virtual and Augmented Reality with GIS Data. ISPRS Int. J. Geo-Inf. 2024, 13, 241. [Google Scholar] [CrossRef]
- Pavelka, K., Jr.; Pacina, J. Using of modern technologies for visualization of cultural heritage. Civ. Eng. J. 2023, 4, 549–563. [Google Scholar] [CrossRef]
- Selmanovic, E.; Rizvić, S.; Harvey, C.; Boskovic, D.; Hulusic, V.; Chahin, M.; Sljivo, S. Improving Accessibility to Intangible Cultural Heritage Preservation Using Virtual Reality. J. Comput. Cult. Herit. 2020, 13, 1–19. [Google Scholar] [CrossRef]
- Wilmshurst, D. The Ecclesiastical Organisation of the Church of the East 1318–1913; Corpus Scriptorum Christianorum Orientalium; Peeters: Lovanii, Belgium, 2000; Volume 582. [Google Scholar]
- Parpola, S. Assyrian Prophecies; State Archives of Assyria: Helsinki, Finland, 1997. [Google Scholar]
- Web Assyrian Monasteries; Shaikho, F.P. Al-Diura (The Monastaries). No. 89, p. 59. Available online: https://rinj.org/mars/ (accessed on 6 November 2024).
- Wilmshurst, D. The Martyred Church A History of the Church of the East; East & West Publishing Limited, East & West Publishing Ltd.: London, UK, 2011; p. 522. ISBN 1907318046. [Google Scholar]
- Girling, F.K. The Chaldean Catholic Church: A Study in Modern History, Ecclesiology and Church-State Relations (2003–2013). Ph.D. Thesis, Department of Theology, Heythrop College, University of London, London, UK, 2015. [Google Scholar]
- Budge, E.A.W. (Ed.) The Histories of Rabban Hormizd the Persian and Rabban Bar-Idta; Luzac and Company: London, UK, 1902. [Google Scholar]
- Nahum’s Tomb: A Shavuot Like No Other. Available online: https://www.myjewishlearning.com/article/nahums-tomb-a-shavuot-like-no-other/ (accessed on 15 July 2024).
- Coogan, M.D. A Brief Introduction to the Old Testament; Oxford University Press: Oxford, UK, 2009; pp. 297–298. [Google Scholar]
- Pinker, A. Nahum—The Prophet and His Message. Jew. Bible Q. 2005, 33, 6. [Google Scholar]
- Babana, J.B. Alqosh cibra at-Tarikh (Alqosh through the History), 2nd ed.Assyrian Cultural Center: Dohuk, Iraq, 2012. [Google Scholar]
- Pavelka, K.; Pavelka, K., Jr.; Šedina, J. Combined precise documentation and virtual reconstruction of prophet Nahum shrine in Alqosh, Iraq. Int. Arch. Photogramm. Remote Sens. Spat. Inf. Sci. 2019, XLII-2-W15, 909–913. [Google Scholar] [CrossRef]
- Miłosz, M.; Montusiewicz, J.; Kęsik, J.; Żyła, K.; Miłosz, E.; Kayumov, R.; Anvarov, N. Virtual scientific expedition for 3D scanning of museum artifacts in the COVID-19 period—The methodology and case study. Digit. Appl. Archaeol. Cult. Herit. 2022, 26, e00230. [Google Scholar] [CrossRef] [PubMed Central]
- Pavelka, K., Jr.; Běloch, L.; Pavelka, K. Modern Methods of Documentation and Visualization of Historical Mines in the UNESCO Mining Region in the Ore Mountains. ISPRS Ann. Photogramm. Remote. Sens. Spat. Inf. Sci. 2023, X-M-1-2023, 237–244. [Google Scholar] [CrossRef]
- Molinari, N.M. Virtual Reality in Future Museums; FrancoAngeli eBooks: Milan, Italy, 2022. [Google Scholar] [CrossRef]
- Bianconi, F.; Filippucci, M.; Cornacchini, F.; Meschini, M.; Mommi, C. Cultural Heritage and Virtual reality: Application for the Visualisation of Historical 3D Reproduction. ISPRS Int. Arch. Photogramm. Remote. Sens. Spat. Inf. Sci. 2023, XLVIII-M-2, 203–210. [Google Scholar] [CrossRef]
- Cardellicchio, L.; Stracchi, P.; Globa, A. Digital heritage construction: Testing the heritage value of construction documentation and building processes through Virtual Reality. Front. Archit. Res. 2024, 13, 1039–1055. [Google Scholar] [CrossRef]
- Ball, C.; Huang, K.-T.; Francis, J. Virtual reality adoption during the COVID-19 pandemic: A uses and gratifications perspective. Telemat. Inform. 2021, 65, 101728. [Google Scholar] [CrossRef]
- Agisoft Metashape Version 2.0.0 Release (31 December 2022). Available online: https://www.3ds-scan.de/en/agisoft-metashape-version-2-0-0-release-31-12-22/ (accessed on 15 July 2024).
- ADOBE. What is Normal Mapping? Available online: https://www.adobe.com/products/substance3d/discover/normal-mapping.html (accessed on 22 August 2024).
- Unity. Add Ambient Occlusion? Available online: https://docs.unity3d.com/Manual/LightingBakedAmbientOcclusion.html (accessed on 22 August 2024).























| Date | TLS Faro S150 | TLS BLK360 | PLS GeoSlam | Canon Mark II 5D | Canon EOS 450D | Nikon D80 | DJI Phantom 4 | DJI Mavic Pro |
|---|---|---|---|---|---|---|---|---|
| January 2018 | 84 scans, 75 GB | - | - | 14.8 GB, 1664 images | - | 953 MB, 208 images | 480 MB jpg, 63 images | - |
| March 2018 | - | - | - | 24 GB, 2857 images | - | - | - | - |
| September 2021 | - | 36 scans, 19.8 GB | 2 scans, 300 MB | - | 6.9 GB, 1648 images | - | - | 1.6 GB jpg, 188 images |
| Phase | 1 (Faro S150) | 3 (BLK360) |
|---|---|---|
| Number of positions | 84 | 36 |
| Number of points | 3,684,126,896 | 331,930,402 |
| Bundle error σ | 3 mm | 4 mm |
| Phases | RMSE (X) [cm] | RMSE (Y) [cm] | RMSE (Z) [cm] | RMSE (XY) [cm] | RMSE (3D) [cm] | Reprojection Error [pix] |
|---|---|---|---|---|---|---|
| 1 | 1.7 | 1.3 | 1.5 | 2.2 | 2.7 | 2.75 |
| 2 | 1.8 | 1.8 | 1.3 | 2.5 | 2.8 | 0.69 |
| 3 | 0.9 | 0.9 | 1.5 | 2.2 | 1.7 | 0.59 |
| Project Phase | 1 | 2 | 3 |
| Number of terrestrial images | 1809 | 2858 | 1646 |
| Number of UAV images | 62 | 62 | 187 |
| Excluded images | 21 | 74 | 21 |
| Calculation time (hours) | 4.5 | 22 | 7.25 |
| Number of cloud points | 140,184,613 | 142,477,164 | 312,141,911 |
| Standard deviation with GCPs (σ) | 26 mm | 28 mm | 17 mm |
| 3D Model | Texture | Precision | Data Amount | Transport | Time for Data Collecting | Time for Creating of 3D Model—Point Cloud | Final Point Cloud Size (5 mm Spacing, E57) |
|---|---|---|---|---|---|---|---|
| Photogrammetric | Yes, high quality | 1.25 mm | 16 GB (1 phase) | easy | 8 h | 10 h | 2.94 GB |
| PLS GeoSlam | no | 1–3 cm | 300 MB | easy | 30 minut | 1 h | 1 GB |
| TLS Faro S150 | yes | 5 mm | 75 GB | normal | 15.6 h | 6 h | 4.5 GB |
| TLS BLK360 | yes | 7 mm | 19.8 GB | easy | 3.6 h | 3 h | 2.9 GB |
| Part | Calculated Volume [m3] | Volume from Work Logs [m3] | Notice |
|---|---|---|---|
| Shrine inside | 59.193 | 50 | Removed debris |
| part | Volume Calculated [m3] | Volume from Work Logs [m3] | Notice | |
|---|---|---|---|---|
| Material taken | Shrine inside | 27.855 | 20 | Part of vaulting |
| Shrine vicinity | 81.804 | 76 | Material removed | |
| Added material | Shrine inside | 35.541 | 30 | New walls |
| Shrine inside | 13.874 | 10 | New vaulted ceilings | |
| Shrine vicinity | 2.268 | 3 | New walls |
| Calculated Volume [m3] | Volume from work logs [m3] | Notice | |
|---|---|---|---|
| Taken material | 6.612 | 5 | Torn down walls |
| 8.019 | 8 | Material removal | |
| Added material | 19.566 | 25 | New walls |
| Calculated Volume [m3] | Volume from Work Logs [m3] | Difference [m3] | |
|---|---|---|---|
| Taken material | 183.483 | 159 | 24.483 (−13.4%) |
| Added material | 71.249 | 68 | 3.249 (−4.6%) |
| Parts | Polygons |
|---|---|
| 1 | 1,926,961 |
| 2 | 3,535,798 |
| 3 | 3,748,314 |
| 4 | 2,004,938 |
| 5 | 2,056,302 |
| 6 | 3,727,686 |
Disclaimer/Publisher’s Note: The statements, opinions and data contained in all publications are solely those of the individual author(s) and contributor(s) and not of MDPI and/or the editor(s). MDPI and/or the editor(s) disclaim responsibility for any injury to people or property resulting from any ideas, methods, instructions or products referred to in the content. |
© 2025 by the authors. Licensee MDPI, Basel, Switzerland. This article is an open access article distributed under the terms and conditions of the Creative Commons Attribution (CC BY) license (https://creativecommons.org/licenses/by/4.0/).
Share and Cite
Pavelka, K., Jr.; Pavelka, K.; Běloch, L. A Reconstruction of the Shrine of the Prophet Nahum: An Analysis of 3D Documentation Methods and Data Transfer Technology for Virtual and Augmented Realities. Appl. Sci. 2025, 15, 1000. https://doi.org/10.3390/app15021000
Pavelka K Jr., Pavelka K, Běloch L. A Reconstruction of the Shrine of the Prophet Nahum: An Analysis of 3D Documentation Methods and Data Transfer Technology for Virtual and Augmented Realities. Applied Sciences. 2025; 15(2):1000. https://doi.org/10.3390/app15021000
Chicago/Turabian StylePavelka, Karel, Jr., Karel Pavelka, and Lukáš Běloch. 2025. "A Reconstruction of the Shrine of the Prophet Nahum: An Analysis of 3D Documentation Methods and Data Transfer Technology for Virtual and Augmented Realities" Applied Sciences 15, no. 2: 1000. https://doi.org/10.3390/app15021000
APA StylePavelka, K., Jr., Pavelka, K., & Běloch, L. (2025). A Reconstruction of the Shrine of the Prophet Nahum: An Analysis of 3D Documentation Methods and Data Transfer Technology for Virtual and Augmented Realities. Applied Sciences, 15(2), 1000. https://doi.org/10.3390/app15021000

