Memory-Augmented Large Language Model for Enhanced Chatbot Services in University Learning Management Systems
Abstract
1. Introduction
- We propose a memory-augmented chatbot framework that integrates RAG with an LLM to support context-aware multi-turn interactions within a university LMS.
- We design a memory module comprising short-term, long-term, and temporal event memories, which are continuously updated after each interaction to enhance dialogue continuity and contextual relevance.
- We develop structured prompt templates for key components of the proposed framework, including the confidence check, re-ranking model, and the memory module to guide the LLM in generating accurate responses and maintaining contextual consistency across multi-turn interactions.
- We validate the effectiveness of the proposed framework through BERTScore-based quantitative evaluation, an LLM-as-a-Judge approach, and a user study conducted within a real-world university LMS environment. The experimental results demonstrate that the proposed framework outperforms conventional chatbots in terms of contextual understanding, response relevance, and user satisfaction.
2. Related Works
2.1. Chatbot Based on Conventional Natural Language Processing
2.2. Chatbot Based on Large Language Model
2.3. Memory-Augmented Dialogue System
2.4. Research Gap and Our Contribution
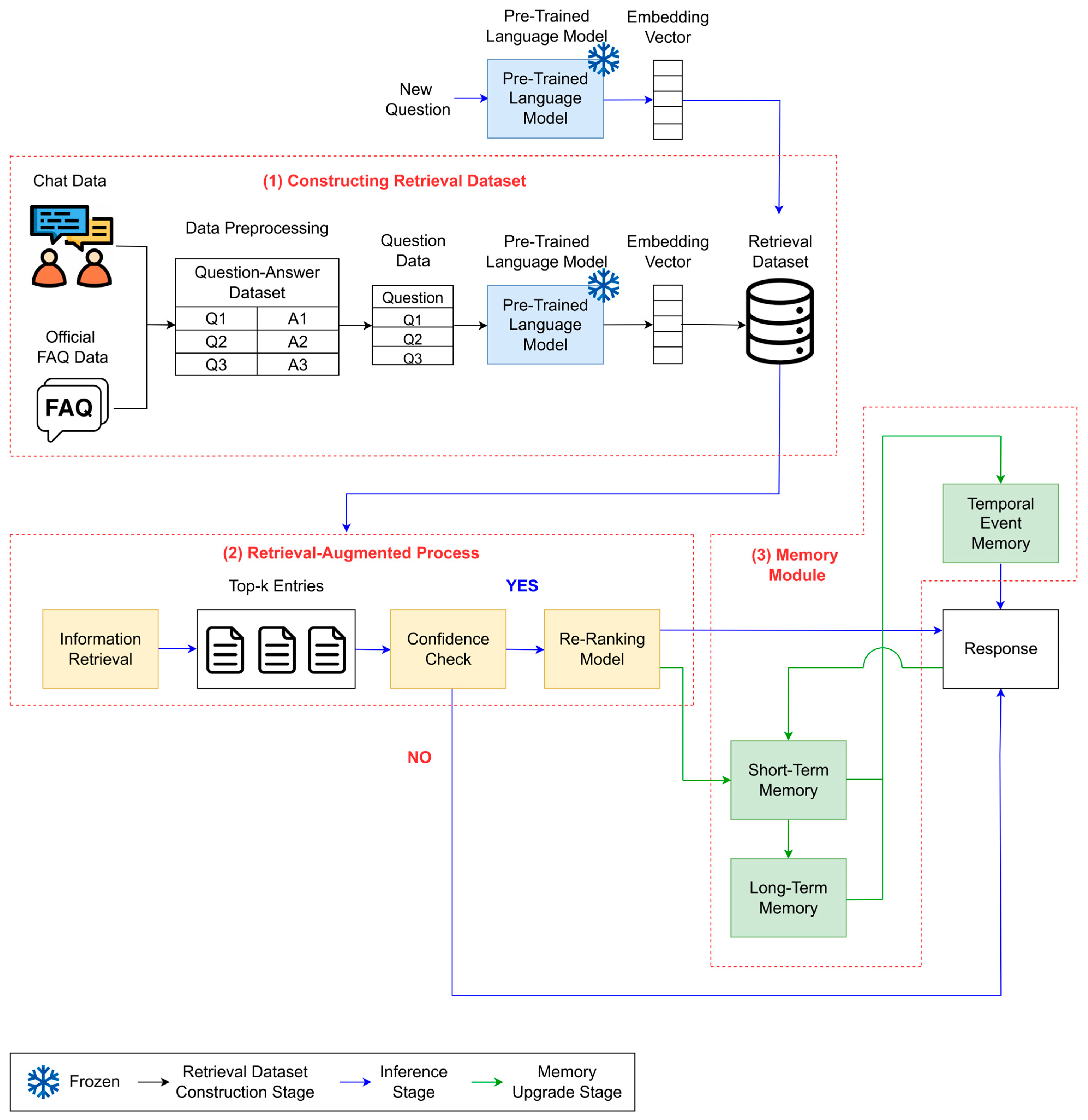
3. Proposed Framework
3.1. Constructing Retrieval Dataset
3.1.1. Text Data Preprocessing
3.1.2. Generating Embedding Vector Using Pre-Trained Language Model
3.2. Retrieval-Augmented Process
3.2.1. Semantic Retrieval from LMS Dataset
3.2.2. Confidence Check
3.2.3. Re-Ranking Model
3.3. Memory Module
3.3.1. Short-Term Memory
3.3.2. Long-Term Memory
3.3.3. Temporal Event Memory
3.4. Large Language Model-Based Response Generation
Response Generation
4. Experimental Design
4.1. Dataset
4.2. Experimental Settings
4.3. Evaluation Metrics
4.3.1. BERTScore-Based Evaluation
4.3.2. LLM-As-a-Judge Evaluation
4.3.3. User Study Evaluation
5. Experimental Results
5.1. Evaluation of Memory Module
5.2. Evaluation of Confidence Check Module
5.3. Qualitative Evaluation of User Feedback
5.4. Error Analysis and Robustness Check
6. Discussion
6.1. Multilingual Adaptability
6.2. Data Security and Privacy Consideration
6.3. Practical Integration Guidelines for Educators
7. Conclusions
Author Contributions
Funding
Institutional Review Board Statement
Informed Consent Statement
Data Availability Statement
Conflicts of Interest
Appendix A
| Dataset | Type | Example |
|---|---|---|
| Chat data | Question | 과제 재제출하는 방법을 알고 싶습니다. |
| Answer | 교수님께서 제출 가능 횟수를 2 회 이상으로 설정해 놓으신 경우에 한해 재제출이 가능합니다. 새로 제출 버튼이 보이지 않는다면 교수님꼐서 과제 제출 횟수를 1 회로 설정해놓으신 것입니다. 과제 제출 횟수 설정 권한은 교수님께 있습니다. 불가피하게 과제를 다시 제출하셔야 하는 경우 교수님께 직접 연락드리셔야 할 것 같습니다. | |
| Official FAQ data | Question | 실시간 강의 안내를 받았는데 메뉴가 안보여요. |
| Answer | 공지사항이나 이메일을 통해서 실시간 수업 강의 안내를 받으셨음에도 Collaborate, Zoom 메뉴가 보이지 않으신가요? 교수님께서 아직 메뉴를 열지 않은 상태인 것 같습니다. 교수님께 ‘메뉴보이기’ 활성화를 요청해주세요. |
| No | Type | Content |
|---|---|---|
| 1 | Question | 블랙보드에서 과제 제출은 어떻게 하나요? |
| Answer (w/o memory module) | 블랙보드에서 과제를 제출하는 방법에 대해 안내드리겠습니다. 과제 제출은 보통 다음과 같은 단계로 진행됩니다:
| |
| Answer (w/memory module) | 블랙보드에서 과제를 제출하려면 다음 단계를 따라주세요:
| |
| 2 | Question | 과제 제출하고 나서 파일을 수정하고 싶은데 가능한가요? |
| Answer (w/o memory module) | 과제를 제출한 후에는 블랙보드에서 직접 파일을 수정하는 것이 불가능합니다. 다만, 교수님께서 제출 가능 횟수를 2 회 이상으로 설정해 놓으신 경우에 한해 재제출이 가능합니다. 과제 제출 횟수 설정 권한은 교수님께 있으므로, 불가피하게 과제를 다시 제출해야 하는 경우에는 교수님께 직접 연락드려야 할 것 같습니다. | |
| Answer (w/memory module) | 네, 이미 제출하신 상태이므로 블랙보드 상에서 직접 파일을 수정하는 것은 어렵습니다. 다만 교수님께서 해당 과제의 제출 횟수를 두 번 이상으로 설정해 놓으신 경우에는 재제출이 가능합니다. 설정 여부는 과제 정보 화면에서 확인할 수 있으며, 만약 재제출이 불가능한 경우라면 교수님께 추가 제출 기회를 요청해보시는 것도 한 방법입니다. | |
| 3 | Question | 마감시간이 지났는데 제출이 가능한가요? |
| Answer (w/o memory module) | 제출 기한이 지난 과제는 블랙보드에서 직접 제출할 수 없습니다. 과제 제출과 관련된 권한은 교수님께 있으므로, 해당 과목의 교수님께 직접 문의하셔서 제출 가능 여부를 확인하시는 것이 좋겠습니다. | |
| Answer (w/memory module) | 지금 말씀하신 상황을 보면 마감이 지난 상태입니다, 이 경우는 시스템 상으로는 제출이 불가능하고 교수님께 추가 제출 권한을 요청하셔야 합니다. 이전에 이미 제출했던 건은 그대로 유지되며, 추가 제출 여부만 별도로 조정됩니다. 교수님께 상황을 상세히 말씀드리고 협조를 구하시는 것이 좋겠습니다. | |
| 4 | Question | 제출한 파일이 잘못 올라갔어요. 다시 올릴 수 있나요? |
| Answer (w/o memory module) | 제출한 파일을 수정하는 것은 블랙보드 시스템상 불가능합니다. 다만, 교수님께서 제출 가능 횟수를 2회 이상으로 설정해두신 경우에 한해 재제출이 가능합니다. 현재 설정이 어떻게 되어 있는지 확인해보시고, 만약 한 번의 제출만 허용되어 있다면 교수님께 직접 연락드려 사정을 설명하고 도움을 요청하시는 것이 좋겠습니다. | |
| Answer (w/memory module) | 조금 전에 말씀하신 것처럼 이미 한 번 제출하셨으니, 교수님이 추가 제출 허용 여부를 결정하실 겁니다. 가능하다면 교수님께 기존 제출 취소나 재제출 기회를 요청해 보세요. | |
| 5 | Question | 제출할 때 파일 용량 제한이 있나요? |
| Answer (w/o memory module) | SafeAssign 을 통해 파일을 제출할 때는 10 MB 의 용량 제한이 있습니다. 이 제한을 지켜주시면 원활한 업로드가 가능합니다. 또한, 파일명이 너무 길 경우 업로드에 문제가 생길 수 있으니, 파일명은 20자 이내로 해주시는 것이 좋습니다. | |
| Answer (w/memory module) | 네, SafeAssign 기준으로 파일 용량 10 MB 제한이 있습니다. 또한 파일명이 20자를 넘거나 특수문자가 포함되면 업로드 오류가 발생할 수 있으니 참고해 주세요. | |
| 6 | Question | 제출한 후 교수님 피드백은 어디서 확인하나요? |
| Answer (w/o memory module) | 제출한 후 교수님의 피드백은 블랙보드에서 확인할 수 있습니다. [성적보기] 탭으로 들어가셔서 제출된 과제 우측의 말풍선 아이콘을 클릭하시면 피드백을 확인할 수 있습니다. 또한, 제출한 과제명을 클릭하셔도 피드백을 볼 수 있습니다. 모바일에서는 파일이 제대로 열리지 않을 수 있으니, PC에서 확인하시는 것을 권장드립니다. 만약 피드백이 보이지 않는다면, 교수님께서 성적관리센터에서 해당 과제의 점수 컬럼을 공개 설정으로 변경하셔야 합니다. | |
| Answer (w/memory module) | 제출 완료 이후 교수님의 피드백은 블랙보드의 ‘성적보기’ 메뉴에서 확인하실 수 있습니다. 해당 과제를 선택하신 뒤 과제명 옆의 말풍선 아이콘을 클릭하면 교수님의 평가 내용 및 코멘트를 확인할 수 있습니다. 단, 성적 및 피드백이 학생에게 공개되려면 교수님께서 채점 완료 후 해당 성적 컬럼을 공개 상태로 변경하셔야 합니다. 공개가 지연될 경우 교수님께 문의해 보시면 됩니다. | |
| 7 | Question | 표절 검사 결과는 어디서 확인할 수 있나요? |
| Answer (w/o memory module) | 표절 검사 결과는 교수님께서 과제를 생성하실 때 SafeAssign 또는 Turnitin 을 사용하여 설정하셨다면 블랙보드에서 확인할 수 있습니다. 블랙보드에서의 표절 검사 기능에 대한 자세한 안내는 [블랙보드 퀵가이드] (URL) 확인하실 수 있습니다. 만약 교수님이 개인적으로 Turnitin 을 사용하여 표절 검사를 하셨다면, A 대학 도서관 홈페이지에서 관련 정보를 확인할 수 있습니다. 추가적인 문의가 필요하시면 A 대학 도서관에 직접 문의하시는 것이 좋습니다. | |
| Answer (w/memory module) | 현재 제출하신 과제가 SafeAssign 또는 Turnitin 으로 설정되어 있다면 블랙보드 내 과제 페이지에서 표절률 결과 확인이 가능합니다. 다만 표절률 공개 여부는 교수님께서 설정하시는 부분이라 설정에 따라 학생 화면에 보이지 않을 수도 있습니다. 만약 결과가 확인되지 않는다면 교수님께 공개 여부를 문의하시는 것이 좋습니다. | |
| 8 | Question | 표절률이 높게 나오면 어떻게 하나요? |
| Answer (w/o memory module) | 표절률이 높게 나왔을 때는 다음과 같은 방법을 고려해볼 수 있습니다:
| |
| Answer (w/memory module) | 이전에 제출한 파일을 기반으로 표절률이 높게 나왔을 가능성이 있습니다. 특히 인용 표기 누락, 동일한 문장 구조 반복 등이 주요 원인일 수 있습니다. 문제된 부분을 수정하거나 직접적인 인용 대신 재서술하여 표절률을 낮출 수 있습니다. 이후 교수님께 재제출 가능 여부를 문의하시고, Turnitin 가이드라인을 참고하여 수정하시면 보다 안전한 제출이 가능합니다. | |
| 9 | Question | 제출할 때 오류코드 400 이 뜨는데 어떻게 하나요? |
| Answer (w/o memory module) | 오류 코드 400 이 발생하는 경우, 몇 가지 해결 방법을 시도해 보실 수 있습니다. 먼저, 컴퓨터에 AhnLab, V3 등의 보안 프로그램이 실행 중이라면 이를 종료하고 다시 시도해 보세요. 크롬의 보안 정책 업데이트로 인해 이러한 프로그램이 블랙보드 로그인을 간헐적으로 차단할 수 있습니다. 또한, 크롬에서 문제가 지속된다면 Firefox나 Microsoft Edge 브라우저를 사용해 보시는 것도 좋은 방법입니다. 만약 여전히 문제가 해결되지 않는다면, 크롬의 설정에서 인터넷 기록을 삭제한 후 다시 시도해 보세요. 크롬 우측 상단의 점 세 개 버튼을 눌러 설정 패널을 열고, 개인정보 및 보안 탭에서 인터넷 기록 삭제를 선택하시면 됩니다. 이러한 방법으로도 문제가 해결되지 않는다면, 추가적인 지원을 위해 담당자에게 연락하시는 것이 좋겠습니다. | |
| Answer (w/memory module) | 오류코드 400은 보통 시스템 간 통신 오류 혹은 보안 프로그램 간섭에 의해 발생합니다. 우선 V3, AhnLab 등 보안 프로그램이 실행 중이라면 종료 후 시도해 보시고, 크롬 대신 Firefox, Edge 등의 브라우저로 변경하는 것도 도움이 됩니다. 추가로 캐시 및 쿠키 삭제도 시도해보실 수 있으며, 지속 발생 시 IT지원센터에 문의하시면 상세 지원을 받으실 수 있습니다. | |
| 10 | Question | 과제 제출이 제대로 됐는지 확인하는 방법 알려주세요. |
| Answer (w/o memory module) | 과제 제출이 제대로 되었는지 확인하려면, 블랙보드에 로그인한 후 해당 코스에 접속하세요. 왼쪽 메뉴에서 ‘과제 및 시험’을 클릭하시면 제출한 과제를 확인할 수 있습니다. 만약 이 메뉴가 보이지 않는다면, 교수님께서 해당 메뉴를 생성하지 않으셨을 수 있으니 교수님께 문의해 보시기 바랍니다. 추가로, 과제 제출과 관련된 보다 구체적인 설명은 [관련 메뉴얼 사이트](URL)를 참고하시면 도움이 될 것입니다. | |
| Answer (w/memory module) | 현재 제출 내역은 블랙보드 ‘과제 및 시험’ 메뉴에서 해당 과제를 클릭하면 확인할 수 있습니다. 제출된 파일명, 제출 시간, SafeAssign 검사 여부 등이 표시됩니다. 또 성적보기에서도 제출된 기록을 확인할 수 있으므로 두 경로 모두 확인해 보시면 보다 확실하게 제출 상태를 점검하실 수 있습니다. |
| No | Type | Content |
|---|---|---|
| 1 | Question | 이메일을 변경하고 싶은데, 어떻게 변경할 수 있나요? |
| Answer | 이메일을 변경하시려면 다음 단계를 따라주세요:
| |
| 2 | Question | 과제를 이미 제출했는데, 새롭게 제출하는 방법이 있나요? |
| Answer | 과제를 이미 제출하셨다면, 블랙보드에서 직접 수정하는 것은 불가능합니다. 다만, 교수님께서 제출 가능 횟수를 2 회 이상으로 설정해 놓으신 경우에 한해 재제출이 가능합니다. 만약 새로 제출할 수 있는 옵션이 보이지 않는다면, 교수님께서 제출 횟수를 1 회로 설정해 놓으신 것입니다. 이 경우, 과제를 다시 제출해야 하는 불가피한 상황이라면 교수님께 직접 연락드려서 도움을 요청하시는 것이 좋겠습니다. | |
| 3 | Question | 학생들이 동영상 강의 출석을 실시간으로 확인할 수 있나요? |
| Answer | 학생들이 동영상 강의 출석을 실시간으로 확인할 수 있도록 하려면, ‘영상출석현황’ 메뉴를 생성해야 합니다. 이 메뉴가 생성되면 학생들은 실시간으로 출석 현황을 확인할 수 있습니다. 다만, 출석 정보가 시스템에 반영되는 데 일정 시간이 걸릴 수 있으므로, 반영되지 않은 경우 잠시 기다리시면 곧 반영될 것입니다. 또한, 출석 관리 방식은 교수님마다 다를 수 있으니, 자세한 사항은 조교님이나 교수님께 문의하시는 것이 좋습니다. | |
| 4 | Question | 토론실에는 수정이나 삭제 기능이 있나요? |
| Answer | 토론실에서 게시글을 수정하거나 삭제할 수 있는지 여부는 해당 토론실의 설정에 따라 다릅니다. 일반적으로 교수님이 설정을 통해 작성자가 자신의 게시글을 삭제할 수 있도록 허용할 수 있습니다. 만약 삭제 버튼이 보이지 않는다면, 이는 교수님께서 해당 기능을 비활성화해 두셨기 때문일 수 있습니다. 이 경우, 교수님이나 조교님께 설정 변경을 요청해 보시는 것이 좋습니다. 추가로, 게시물 수정은 본인의 게시물에 커서를 올리면 [수정] 버튼을 통해 가능할 수 있으니 확인해 보시기 바랍니다. | |
| 5 | Question | 청강생 등록 방법을 알려주세요. |
| Answer | 청강생 등록 방법은 다음과 같습니다. 먼저, 사용자 등록 메뉴를 찾아주세요. 여기에서 학번이나 교번을 검색하여 학생을 찾은 후, ‘학습자’로 등록하시면 됩니다. 주의할 점은, 청강생은 수강신청 정정기간 이후 시스템 반영으로 인해 일괄적으로 삭제될 예정이므로, 정정기간 이후에는 다시 한 번 청강생을 등록해주셔야 합니다. 더 자세한 정보는 [이 링크]를 참고하세요. |
| No | Type | Content |
|---|---|---|
| 1 | Question | 교내 셔틀버스 시간표를 알려주세요. |
| Answer | 죄송합니다. 현재 교내 셔틀버스 시간표에 대한 정보를 제공할 수 없습니다. 더 정확한 정보를 원하시면 학교의 공식 웹사이트나 관련 부서에 문의해 주시기 바랍니다. | |
| 2 | Question | 학기 중 중도 휴학 방법에 대해 알려주세요. |
| Answer | 죄송합니다. 현재 요청하신 학기 중 중도 휴학 방법에 대한 구체적인 정보를 제공할 수 없습니다. 더 정확한 정보를 원하신다면, A 대학의 공식 포털 웹사이트나 학사 담당 부서에 직접 문의해주시기 바랍니다. | |
| 3 | Question | A 대학에 있는 입학전형에 대해 알려주세요. |
| Answer | 죄송합니다. 현재 A 대학의 입학전형에 대한 충분한 정보가 제공되지 않아 정확한 답변을 드리기 어렵습니다. A 대학의 공식 웹사이트나 입학처에 직접 문의하시면 더 정확하고 상세한 정보를 얻으실 수 있습니다. | |
| 4 | Question | 중앙도서관은 평일에 몇시까지 운영되나요? |
| Answer | 죄송합니다. 현재 중앙도서관의 평일 운영 시간에 대한 정확한 정보를 제공할 수 없습니다. 도서관의 공식 웹사이트를 방문하거나 직접 문의하시면 더 정확한 정보를 얻으실 수 있습니다. | |
| 5 | Question | 교내 기숙사 입사 신청은 어떻게 하나요? |
| Answer | 죄송합니다. 현재 귀하의 질문에 대한 신뢰할 수 있는 정보를 제공할 수 없습니다. 교내 기숙사 입사 신청에 대한 자세한 정보는 학교의 공식 웹사이트나 학생 서비스 센터에 문의하시기 바랍니다. |
| No | Type | Content |
|---|---|---|
| 1 | Question | 거대언어모델이란 무엇인가요? |
| Answer | 죄송합니다. 귀하의 질문에 대한 충분한 정보가 제공되지 않아 정확한 답변을 드리기 어렵습니다. 다른 질문이 있으시면 언제든지 문의해주세요. | |
| 2 | Question | Formula (1) 의 DRS 시스템은 어떻게 작동하나요? |
| Answer | 죄송합니다. 현재 제공된 정보로는 Formula (1) 의 DRS 시스템 작동 방식에 대한 신뢰할 수 있는 답변을 드리기 어렵습니다. 추가적인 자료나 정보를 확인해 보시거나, 다른 질문이 있으시면 언제든지 문의해 주세요. | |
| 3 | Question | 피타고라스 정리 공식을 알려주세요. |
| Answer | 죄송합니다. 현재 요청하신 정보에 대한 충분한 자료가 없어 정확한 답변을 드리기 어렵습니다. 다른 질문이 있으시면 언제든지 말씀해 주세요. | |
| 4 | Question | 조선왕조실록에 기록된 세종대왕의 맥북 프로 던짐 사건에 대해 알려줘. |
| Answer | 죄송합니다. 현재 요청하신 정보에 대한 신뢰할 수 있는 답변을 제공할 수 없습니다. 다른 질문이 있으시면 언제든지 말씀해 주세요. | |
| 5 | Question | 비트코인 현재 시세는 얼마인가요? |
| Answer | 죄송합니다. 현재 비트코인의 시세에 대한 정보를 제공할 수 없습니다. 최신 시세를 확인하려면 금융 뉴스 웹사이트나 암호화폐 거래소를 참조하시기 바랍니다. 추가적인 도움이 필요하시면 언제든지 말씀해주세요. |
References
- Rosário, A.T.; Dias, J.C. Learning Management Systems in Education: Research and Challenges; IGI Global: Hershey, PA, USA, 2022. [Google Scholar] [CrossRef]
- Alturki, U.; Aldraiweesh, A. Application of Learning Management System (Lms) during the Covid-19 Pandemic: A Sustainable Acceptance Model of the Expansion Technology Approach. Sustainability 2021, 13, 10991. [Google Scholar] [CrossRef]
- Sanchez, L.; Penarreta, J.; Soria Poma, X. Learning Management Systems for Higher Education: A Brief Comparison. Discov. Educ. 2024, 3, 58. [Google Scholar] [CrossRef]
- Adzharuddin, N. Learning Management System (LMS) among University Students: Does It Work? Int. J. e-Educ. e-Bus. e-Manag. e-Learn. 2013, 3, 248–252. [Google Scholar] [CrossRef]
- Chaskopoulos, D.; Hægdahl, J.E.; Sagvold, P.; Trinquet, C.; Edalati, M. Implementing a Chatbot Solution for Learning Management System. arXiv 2022, arXiv:2206.13187. [Google Scholar] [CrossRef]
- Bezverhny, E.; Dadteev, K.; Barykin, L.; Nemeshaev, S.; Klimov, V. Use of Chat Bots in Learning Management Systems. Procedia Comput. Sci. 2020, 169, 652–655. [Google Scholar] [CrossRef]
- Snekha, S.; Ayyanathan, N. An Educational CRM Chatbot for Learning Management System. Shanlax Int. J. Educ. 2023, 11, 58–62. [Google Scholar] [CrossRef]
- Misischia, C.V.; Poecze, F.; Strauss, C. Chatbots in Customer Service: Their Relevance and Impact on Service Quality. Procedia Comput. Sci. 2022, 201, 421–428. [Google Scholar] [CrossRef]
- Adamopoulou, E.; Moussiades, L. Chatbots: History, Technology, and Applications. Mach. Learn. Appl. 2020, 2, 100006. [Google Scholar] [CrossRef]
- Ahn, S.-H.; Lee, S.-J. Improving University Homepage FAQ Using Semantic Network Analysis. J. Digit. Converg. 2018, 16, 11–20. [Google Scholar]
- Dam, S.K.; Hong, C.S.; Qiao, Y.; Zhang, C. A Complete Survey on LLM-Based AI Chatbots. arXiv 2024, arXiv:2406.16937. [Google Scholar]
- Minaee, S.; Mikolov, T.; Nikzad, N.; Chenaghlu, M.; Socher, R.; Amatriain, X.; Gao, J. Large Language Models: A Survey. arXiv 2024, arXiv:2406.06196. [Google Scholar]
- Lewis, P.; Perez, E.; Piktus, A.; Petroni, F.; Karpukhin, V.; Goyal, N.; Küttler, H.; Lewis, M.; Yih, W.T.; Rocktäschel, T.; et al. Retrieval-Augmented Generation for Knowledge-Intensive NLP Tasks. arXiv 2020, arXiv:2005.11401. [Google Scholar]
- Gao, Y.; Xiong, Y.; Gao, X.; Jia, K.; Pan, J.; Bi, Y.; Dai, Y.; Sun, J. Retrieval-Augmented Generation for Large Language Models: A Survey. arXiv 2023, arXiv:2312.10997. [Google Scholar]
- Ranoliya, B.R.; Raghuwanshi, N.; Singh, S. Chatbot for University Related FAQs. In Proceedings of the 2017 International Conference on Advances in Computing, Udupi, India, 13–16 September 2017; pp. 1525–1530. [Google Scholar] [CrossRef]
- Iatrellis, O.; Samaras, N.; Kokkinos, K.; Panagiotakopoulos, T. Leveraging Generative AI for Sustainable Academic Advising: Enhancing Educational Practices through AI-Driven Recommendations. Sustainability 2024, 16, 7829. [Google Scholar] [CrossRef]
- Bilquise, G.; Shaalan, K. AI-Based Academic Advising Framework: A Knowledge Management Perspective. Int. J. Adv. Comput. Sci. Appl. 2022, 13, 193–203. [Google Scholar] [CrossRef]
- Labadze, L.; Grigolia, M.; Machaidze, L. Role of AI Chatbots in Education: Systematic Literature Review. Int. J. Educ. Technol. High. Educ. 2023, 20, 1–17. [Google Scholar] [CrossRef]
- Lalwani, T.; Bhalotia, S.; Pal, A.; Bisen, S.; Rathod, V. Implementation of a Chat Bot System Using AI and NLP. Int. J. Innov. Res. Comput. Sci. Technol. 2018, 6, 26–30. [Google Scholar] [CrossRef]
- Shiva, K.; Etikani, P.; Venkata, V.; Rama, S.; Kaur, J.; Kanchetti, D.; Munirathnam, R. INTELLIGENT SYSTEMS AND APPLICATIONS IN ENGINEERING Natural Language Processing for Customer Service Chatbots: Enhancing Customer Experience. Int. J. Intell. Syst. Appl. Eng. 2024, 12, 155–164. [Google Scholar]
- Ortiz-Garces, I.; Govea, J.; Andrade, R.O.; Villegas-Ch, W. Optimizing Chatbot Effectiveness through Advanced Syntactic Analysis: A Comprehensive Study in Natural Language Processing. Appl. Sci. 2024, 14, 1737. [Google Scholar] [CrossRef]
- Yigci, D.; Eryilmaz, M.; Yetisen, A.K.; Tasoglu, S.; Ozcan, A. Large Language Model-Based Chatbots in Higher Education. Adv. Intell. Syst. 2024, 7, 2400429. [Google Scholar] [CrossRef]
- Smutny, P.; Bojko, M. Comparative Analysis of Chatbots Using Large Language Models for Web Development Tasks. Appl. Sci. 2024, 14, 10048. [Google Scholar] [CrossRef]
- Yang, X.; Wilson, S.D.; Petzold, L. Quokka: An Open-Source Large Language Model ChatBot for Material Science. arXiv 2024, arXiv:2401.01089. [Google Scholar]
- Wu, C.-S. Learning to Memorize in Neural Task-Oriented Dialogue Systems. arXiv 2019, arXiv:1905.07687. [Google Scholar]
- Wu, Q.; Yu, Z. Stateful Memory-Augmented Transformers for Efficient Dialogue Modeling. In Proceedings of the 18th Conference of the European Chapter of the Association for Computational Linguistics, St. Julians, Malta, 17–22 March 2024; pp. 853–867. [Google Scholar]
- He, J.; Zhu, L.; Wang, R.; Wang, X.; Haffari, R.; Zhang, J.; Sheffield, U. MADial-Bench: Towards Real-World Evaluation of Memory-Augmented Dialogue Generation. In Proceedings of the 2025 Conference of the Nations of the Americas Chapter of the Association for Computational Linguistics: Human Language Technologies, Albuquerque, Mexico, 29 April–4 May 2025; pp. 9902–9921. [Google Scholar]
- Camacho-Collados, J.; Pilehvar, M.T. On the Role of Text Preprocessing in Neural Network Architectures: An Evaluation Study on Text Categorization and Sentiment Analysis. In Proceedings of the 2018 EMNLP Workshop BlackboxNLP: Analyzing and Interpreting Neural Networks for NLP, Brussels, Belgium, 1 November 2018; pp. 40–46. [Google Scholar] [CrossRef]
- Qiu, X.; Sun, T.; Xu, Y.; Shao, Y.; Dai, N.; Huang, X. Pre-Trained Models for Natural Language Processing: A Survey. Sci. China Technol. Sci. 2020, 63, 1872–1897. [Google Scholar] [CrossRef]
- Wang, H.; Li, J.; Wu, H.; Hovy, E.; Sun, Y. Pre-Trained Language Models and Their Applications. Engineering 2023, 25, 51–65. [Google Scholar] [CrossRef]
- Luo, Y.; Yang, Z.; Meng, F.; Li, Y.; Zhou, J.; Zhang, Y. An Empirical Study of Catastrophic Forgetting in Large Language Models During Continual Fine-Tuning. arXiv 2023, arXiv:2308.08747. [Google Scholar] [CrossRef]
- Lee, J.; Rew, J. Large Language Models-Based Feature Extraction for Short-Term Load Forecasting. J. Korea Soc. Ind. Inf. Syst. 2024, 29, 51–65. [Google Scholar]
- Reimers, N.; Gurevych, I. Sentence-BERT: Sentence Embeddings Using Siamese BERT-Networks. In Proceedings of the 2019 Conference on Empirical Methods in Natural Language Processing and the 9th International Joint Conference on Natural Language Processing (EMNLP-IJCNLP) 2019, Hong Kong, China, 3–7 November 2019; pp. 3982–3992. [Google Scholar] [CrossRef]
- Kenton, M.C.; Kristina, L.; Devlin, J. BERT: Pre-Training of Deep Bidirectional Transformers for Language Understanding. arXiv 2018, arXiv:1810.04805. [Google Scholar]
- Lee, S.; Jang, H.; Baik, Y.; Park, S.; Shin, H. A Small-Scale Korean-Specific BERT Language Model. J. KIISE 2020, 47, 682–692. [Google Scholar] [CrossRef]
- Ham, J.; Choe, Y.J.; Park, K.; Choi, I.; Soh, H. KorNLI and KorSTS: New Benchmark Datasets for Korean Natural Language Understanding. In Findings of the Association for Computational Linguistics Findings of ACL: EMNLP 2020; Association for Computational Linguistics: Kerrville, TX, USA, 2020; pp. 422–430. [Google Scholar] [CrossRef]
- Lahitani, A.R.; Permanasari, A.E.; Setiawan, N.A. Cosine Similarity to Determine Similarity Measure: Study Case in Online Essay Assessment. In Proceedings of the 2016 4th International Conference on Cyber and IT Service Management, CITSM 2016, Bandung, Indonesia, 26–27 April 2016; pp. 1–6. [Google Scholar] [CrossRef]
- Sasazawa, Y.; Yokote, K.; Imaichi, O.; Sogawa, Y.; Group, D. Text Retrieval with Multi-Stage Re-Ranking Models. arXiv 2019, arXiv:2311.07994. [Google Scholar]
- Kuzlu, M.; Catak, F.O.; Sarp, S.; Cali, U.; Gueler, O. A Streamlit-Based Artificial Intelligence Trust Platform for Next-Generation Wireless Networks. In Proceedings of the 2022 IEEE Future Networks World Forum, FNWF 2022, Montreal, QC, Canada, 10–14 October 2022; pp. 94–97. [Google Scholar] [CrossRef]
- Zhang, T.; Kishore, V.; Wu, F.; Weinberger, K.Q.; Artzi, Y. Bertscore: Evaluating Text Generation With Bert. In Proceedings of the 8th International Conference on Learning Representations, ICLR 2020, Addis Ababa, Ethiopia, 26–30 April 2020; pp. 1–43. [Google Scholar]
- Papineni, K.; Roukos, S.; Ward, T.; Zhu, W.J. BLEU: A Method for Automatic Evaluation of Machine Translation. In Proceedings of the Annual Meeting of the Association for Computational Linguistics 2002, Philadelphia, PA, USA, 6–12 July 2002; pp. 311–318. [Google Scholar]
- Lin, C.Y. Rouge: A Package for Automatic Evaluation of Summaries. In Proceedings of the workshop on text summarization branches out (WAS 2004), Barcelona, Spain, 25–26 July 2004; pp. 25–26. [Google Scholar]
- Yang, K. Transformer-Based Korean Pretrained Language Models: A Survey on Three Years of Progress. arXiv 2021, arXiv:2112.03014. [Google Scholar] [CrossRef]
- Zheng, L.; Chiang, W.L.; Sheng, Y.; Zhuang, S.; Wu, Z.; Zhuang, Y.; Lin, Z.; Li, Z.; Li, D.; Xing, E.P.; et al. Judging LLM-as-a-Judge with MT-Bench and Chatbot Arena. Adv. Neural Inf. Process Syst. 2023, 36, 1–29. [Google Scholar]
- Joshi, A.; Kale, S.; Chandel, S.; Pal, D. Likert Scale: Explored and Explained. Br. J. Appl. Sci. Technol. 2015, 7, 396–403. [Google Scholar] [CrossRef]
- Xu, M.; Fralick, D.; Zheng, J.Z.; Wang, B.; Tu, X.M.; Feng, C. The Differences and Similarities between Two-Sample t-Test and Paired t-Test. Shanghai Arch. Psychiatry 2017, 29, 184–188. [Google Scholar] [CrossRef]
- Feng, F.; Yang, Y.; Cer, D.; Arivazhagan, N.; Wang, W. Language-Agnostic BERT Sentence Embedding. In Proceedings of the Annual Meeting of the Association for Computational Linguistics 2022, Dublin, Ireland, 22–27 May 2022; pp. 878–891. [Google Scholar] [CrossRef]
- Wieting, J.; Neubig, G.; Berg-Kirkpatrick, T. A Bilingual Generative Transformer for Semantic Sentence Embedding. In Proceedings of the 2020 Conference on Empirical Methods in Natural Language Processing (EMNLP), Online, 16–20 November 2020; pp. 1581–1594. [Google Scholar] [CrossRef]
- Qin, L.; Chen, Q.; Zhou, Y.; Chen, Z.; Li, Y.; Liao, L.; Li, M.; Che, W.; Yu, P.S. A Survey of Multilingual Large Language Models. Patterns 2025, 6, 101118. [Google Scholar] [CrossRef]
- Gao, Y.; Xiong, Y.; Wang, M.; Wang, H. Modular RAG: Transforming RAG Systems into LEGO-like Reconfigurable Frameworks. arXiv 2024, arXiv:2407.21059. [Google Scholar]
- Rawat, M.K.; Jha, S.K.; Sree Lakshmi, A.; Venkata Ramana, J.; Gonge, S.S.; De, A. Privacy Protection in Learning Management Systems’ Mobile Technology-Based Learning Analytics. Int. J. Interact. Mob. Technol. 2025, 19, 197–208. [Google Scholar] [CrossRef]
- Zeng, S.; Zhang, J.; He, P.; Xing, Y.; Liu, Y.; Xu, H.; Ren, J.; Wang, S.; Yin, D.; Chang, Y.; et al. The Good and The Bad: Exploring Privacy Issues in Retrieval-Augmented Generation (RAG). In Proceedings of the Annual Meeting of the Association for Computational Linguistics 2024, Bangkok, Thailand, 11–16 August 2024; pp. 4505–4524. [Google Scholar] [CrossRef]
- Majeed, A.; Lee, S. Anonymization Techniques for Privacy Preserving Data Publishing: A Comprehensive Survey. IEEE Access 2021, 9, 8512–8545. [Google Scholar] [CrossRef]
- Chatsuwan, P.; Phromma, T.; Surasvadi, N.; Thajchayapong, S. Personal Data Protection Compliance Assessment: A Privacy Policy Scoring Approach and Empirical Evidence from Thailand’s SMEs. Heliyon 2023, 9, e20648. [Google Scholar] [CrossRef]
- Chakravarthy, S.S.; Raman, A.C. Educational Data Mining on Learning Management Systems Using Experience API. In Proceedings of the 2014 4th International Conference on Communication Systems and Network Technologies, CSNT 2014, Bhopal, India, 7–9 April 2014; pp. 424–427. [Google Scholar] [CrossRef]
- Jung, S.; Huh, J.H. An Efficient LMS Platform and Its Test Bed. Electronics 2019, 8, 154. [Google Scholar] [CrossRef]
- Al-Emran, M.; Al Chalabi, H. Developing an IT Help Desk Troubleshooter Expert System for Diagnosing and Solving IT Problems. In Proceedings of the 2nd BCS International IT Conference 2014, Abu Dhabi, United Arab Emirates, 9–10 March 2014; pp. 1–5. [Google Scholar] [CrossRef]
- Chen, Y.; Wu, A.; DePodesta, T.; Yeh, C.; Li, K.; Marin, N.C.; Patel, O.; Riecke, J.; Raval, S.; Seow, O.; et al. Designing a Dashboard for Transparency and Control of Conversational AI. arXiv 2024, arXiv:2406.07882. [Google Scholar] [CrossRef]
- Aulakh, K.; Roul, R.K.; Kaushal, M. E-Learning Enhancement through Educational Data Mining with Covid-19 Outbreak Period in Backdrop: A Review. Int. J. Educ. Dev. 2023, 101, 102814. [Google Scholar] [CrossRef]
- Park, D.M.; Jeong, S.S.; Seo, Y.S. Systematic Review on Chatbot Techniques and Applications. J. Inf. Process. Syst. 2022, 18, 26–47. [Google Scholar] [CrossRef]




| Type | Template |
|---|---|
| Role description | You are a domain expert in retrieval system and natural language processing. Your objective is to verify whether each retrieved entry is meaningfully relevant to the given user query. |
| Task specification | <Task specification> Evaluate each entry independently and answer only ‘Yes’ or ‘No’ for each one. Provide ‘Yes’ if the retrieved entry is relevant, or ‘No’ otherwise. Do not provide any explanation. </Task specification> |
| User query | <User query> {User query} </User query> |
| Retrieved entries | <Retrieved entries> {List of retrieved entries} </Retrieved entries> |
| Output format | <Output format> Please evaluate each entry individually and output in the following format:
</Output format> |
| Type | Template |
|---|---|
| Role description | You are a domain expert in natural language understanding and information retrieval. Your objective is to rank the following retrieved entries based on how relevant they are to the given user query. |
| Task specification | <Task specification> Consider the semantic alignment and contextual appropriateness of each entry in relation to the user query. Return the entry numbers in descending order of relevance. </Task specification> |
| User query | <User query> {User query} </User query> |
| Retrieved documents | <Retrieved entries> {List of retrieved entries} </Retrieved entries> |
| Output format | <Output format> Please answer with the ranked entry numbers in the following format. For each line
</Output format> |
| Type | Template |
|---|---|
| Role description | You are a short-term memory agent for a chatbot in a learning management system. Your objective is to extract and summarize the most important short-term interaction details from the user’s recent conversation. |
| Task specification | <Task specification>
|
| User query | <User query> {User query} </User query> |
| Retrieved entries | <Retrieved entries> {Retrieved entries} </Retrieved entries> |
| Generated answer | <Generated answer> {Generated answer} </Generated answer> |
| Output format | <Output format>
|
| Type | Template |
|---|---|
| Role description | You are a long-term memory agent for a chatbot in a learning management system. Your objective is to identify and summarize important user behaviors or preferences from the recent short-term memory that should be stored in long-term memory. |
| Task specification | <Task specification>
|
| Current long-term memory | <Current long-term memory> {Existing long-term memory} </Current long-term memory> |
| Recent short-term memory | <Recent short-term memory> {Recent short-term memory} </Recent short-term memory> |
| Output format | <Output format>
|
| Type | Template |
|---|---|
| Role description | You are a temporal event memory agent for a chatbot in a learning management system. Your objective is to synchronize and integrate short-term and long-term memories, resolving inconsistencies and maintaining a coherent timeline of significant user interactions. |
| Task specification | <Task Specification>
|
| Short-term memory | <Short-term memory> {Existing short-term memory} </Short-term memory> |
| Long-term memory | <Long-term memory> {Existing long-term memory} </Long-term memory> |
| Output format | <Output format>
</Output format> |
| Type | Template |
|---|---|
| Role description | You are a personalized answer generation agent for a learning management system chatbot. Your objective is to generate accurate, personalized, and contextually appropriate answers for the user by leveraging retrieved entries and the user’s historical interaction profile. |
| Task specification | <Task specification>
|
| User query | <User query> {User query} </User query> |
| Retrieved entries | <Retrieved entries> {Retrieved entries} </Retrieved entries> |
| User profile | <User profile> {Temporal event memory} </User profile> |
| Output format | <Output format> {Generated answer} </Output format> |
| Type | Template |
|---|---|
| Role description | You are a fallback response agent for a learning management system chatbot. Your objective is to politely inform the user when sufficient information is not available to generate a reliable answer. |
| Task specification | <Task specification>
|
| User query | <User query> {User query} </User query> |
| Output format | <Output format> {Generated answer} </Output format> |
| Dataset | Period | Samples | Processed Samples |
|---|---|---|---|
| Chat data | 1 January–30 June 2022. | 24,247 | 729 |
| 1 July–31 December 2022. | 10,499 | 693 | |
| 1 January–30 June 2023. | 10,047 | 830 | |
| Official FAQ data | - | 183 | 183 |
| Total | 44,976 | 2435 | |
| Dataset | Type | Example |
|---|---|---|
| Chat data | Question | I would like know how to resubmit an assignment. |
| Answer | Resubmission is only possible if the professor has allowed two or more submission attempts. If you do not see the resubmit button, it means the professor has set the submission limit to one. The authority to determine the number of submission attempts lies with the professor. If you need to resubmit the assignment due to unavoidable circumstances, you will need to contact the professor directly. | |
| Official FAQ data | Question | I received a notification about a live lecture, but I can’t find the menu. |
| Answer | Did you receive a notification about the live lecture via announcement or email, but can’t see the Collaborate or Zoom menu? It seems the professor hasn’t opened the menu yet. Please ask the professor to enable the ‘Show Menu’ option. |
| Module | Case | Criterion | Description |
|---|---|---|---|
| Memory module | LMS-related multi-turn dialogues | Contextual consistency | Does the chatbot maintain logical and coherent context across multiple dialogue turns? |
| Memory utilization | Does the chatbot appropriately leverage previous turns or user-specific memory when generating responses? | ||
| Response relevance | Does the response content align well with the user’s current query intent and conversational context? | ||
| Overall coherence | Is the response fluent, well-structured, and logically cohesive as a whole? | ||
| Helpfulness | Does the response provide useful, actionable, or informative guidance to the user? | ||
| Confidence check module | Case 1: LMS- relevant queries | Clarity of message | Is the chatbot’s response easy to understand without ambiguity or confusion? |
| Risk of hallucination | Does the response contain false, fabricated, or misleading information? | ||
| Helpfulness | Does the response provide useful, actionable, or informative guidance for the user’s query? | ||
| Response strategy appropriateness | Was the overall approach taken by the chatbot suitable for addressing the LMS-related question? | ||
| Overall coherence | Is the response fluent, well-structured, and logically cohesive as a whole? | ||
| Case 2: University- related but LMS-irrelevant queries | Clarity of message | Is the fallback response clear and non-confusing despite the query being out of the LMS scope? | |
| Risk of hallucination | Does the fallback response avoid making up facts or pretending to know the answer? | ||
| Helpfulness | Does the chatbot assist the user by redirecting or referencing relevant university resources? | ||
| Politeness | Is the fallback message delivered in a courteous and professionally appropriate tone? | ||
| Redirectiveness | Does the chatbot guide the user toward an appropriate department, page, or point of contact? | ||
| Case 3: Queries unrelated to both LMS and university domains | Clarity of message | Is the rejection message clear in communicating the chatbot’s limitations? | |
| Risk of hallucination | Does the chatbot avoid generating misleading or fabricated responses for completely irrelevant queries? | ||
| Rejection appropriateness | Did the chatbot responsibly decline to answer the out-of-domain query? | ||
| Fallback consistency | Is the rejection behavior consistent across similar unrelated queries? | ||
| Politeness | Is the rejection conveyed in a respectful and professional tone? |
| Module | Criterion | Description |
|---|---|---|
| Memory module | Usefulness | Does the response effectively help resolve your question or problem? |
| Reliability | Does the response appear trustworthy and free from errors or misinformation? | |
| Clarity | Is the response clear and easy to understand? | |
| Consistency | Does the chatbot provide consistent answers that reflect the prior conversation or context? | |
| Overall satisfaction | Are you generally satisfied with the overall experience of interacting with the chatbot? | |
| Confidence check module | Appropriateness | Does the chatbot respond in a way that was relevant and suitable for your query? |
| Accuracy | Does the response seem factually correct and reliable? | |
| Clarity | Is the response message clear and easy to understand? | |
| Avoidance of irrelevant or made-up information | Does the chatbot avoid giving irrelevant, vague, or made-up answers when unsure? | |
| Overall satisfaction | Are you generally satisfied with the chatbot’s ability to answer (or not answer) your questions appropriately? |
| No | Type | Content |
|---|---|---|
| 1 | Question | How do I submit assignments on Blackboard? |
| Answer (w/o memory module) | I will guide you on how to submit assignments on Blackboard. Typically, assignment submission follows these steps:
| |
| Answer (w/memory module) | To submit an assignment on Blackboard, please follow these steps:
| |
| 2 | Question | Can I modify a file after submitting the assignment? |
| Answer (w/o memory module) | After submission, it is not possible to modify the file directly on Blackboard. However, if your instructor has allowed multiple submissions (e.g., two submissions), you may resubmit the assignment. Since only your instructor has the authority to set the number of submissions, you will need to contact your instructor if you need to submit again due to unavoidable circumstances. | |
| Answer (w/memory module) | Since you have already submitted the file, you cannot modify it directly on Blackboard. However, if your instructor has set the assignment to allow more than one submission, resubmission is possible. You can check this setting on the assignment information page, and if resubmission is not allowed, you may request additional submission permission from your instructor. | |
| 3 | Question | Can I submit after the deadline? |
| Answer (w/o memory module) | Assignments past the due date cannot be submitted directly through Blackboard. Since submission permissions are controlled by the instructor, you should contact your course instructor to check whether late submission is allowed. | |
| Answer (w/memory module) | As you mentioned, the deadline has passed. In this case, submission is not possible through the system, and you will need to request additional submission permission from your instructor. If you have already submitted, your previous submission remains recorded, while additional submission permissions are managed separately. It is best to explain your situation to your instructor and ask for cooperation. | |
| 4 | Question | I uploaded the wrong file. Can I resubmit? |
| Answer (w/o memory module) | Modifying a submitted file is not possible on Blackboard. However, if your instructor allows multiple submissions (e.g., two submissions), you may resubmit the assignment. Please check the current submission settings. If only one submission is allowed, contact your instructor, explain your situation, and request assistance. | |
| Answer (w/memory module) | As you mentioned earlier, since you have already submitted once, your instructor will decide whether to allow additional submission. If possible, request the cancellation of the previous submission or ask for resubmission permission. | |
| 5 | Question | Is there a file size limit for submission? |
| Answer (w/o memory module) | When submitting files via SafeAssign, there is a 10 MB size limit. Adhering to this limit will allow smooth uploading. Also, if the file name is too long (over 20 characters), uploading issues may occur, so keep the file name within 20 characters. | |
| Answer (w/memory module) | Yes, SafeAssign has a 10 MB file size limit. Additionally, file names over 20 characters or containing special characters may cause upload errors, so please keep this in mind. | |
| 6 | Question | Where can I check instructor feedback after submission? |
| Answer (w/o memory module) | You can check instructor feedback on Blackboard. Go to the “My Grades” tab and click the speech bubble icon next to the submitted assignment to view feedback. You can also click on the assignment name to see the feedback. Since files may not open properly on a mobile, it is recommended to check via a PC. If the feedback is not visible, your instructor may need to change the grade column to “visible” in the Grade Center. | |
| Answer (w/memory module) | After submission, you can check your instructor’s feedback through the “My Grades” menu in Blackboard. Select the relevant assignment and click the speech bubble icon next to the assignment name to view comments and feedback. Note that grades and feedback will be visible only after your instructor makes the grade column visible. If there is a delay, please contact your instructor for confirmation. | |
| 7 | Question | Where can I check for plagiarism detection results? |
| Answer (w/o memory module) | If your instructor used SafeAssign or Turnitin when creating the assignment, plagiarism results can be viewed directly on Blackboard. For detailed instructions on using the plagiarism check function on Blackboard, refer to the [Blackboard Quick Guide] (URL). If your instructor used Turnitin independently, you can check the relevant information on the university library website. For additional inquiries, contact your university library. | |
| Answer (w/memory module) | If the assignment was set up with SafeAssign or Turnitin, plagiarism rates can be checked directly on the assignment page within Blackboard. However, whether you can see the plagiarism score depends on the settings configured by your instructor. If the results are not visible, ask your instructor whether the results have been made available. | |
| 8 | Question | What should I do if the plagiarism rate is high? |
| Answer (w/o memory module) | If your plagiarism rate is high, consider the following steps:
In addition, to reduce plagiarism, be sure to cite your sources clearly and paraphrase content rather than directly copying it. For further help, contact your instructor or library. | |
| Answer (w/memory module) | It is possible that the high plagiarism rate is based on your previous submission. Common causes include missing citations or repetitive sentence structures. You can lower the rate by revising or paraphrasing the content instead of using direct quotations. After making revisions, request resubmission permission from your instructor and follow Turnitin guidelines to submit safely. | |
| 9 | Question | What should I do if error code 400 appears during submission? |
| Answer (w/o memory module) | If error code 400 appears, you can try several solutions. First, if you have antivirus programs such as AhnLab or V3 running, temporarily disable them and try again. Chrome security updates may occasionally block Blackboard login due to these programs. If the issue persists in Chrome, try using Firefox or Microsoft Edge instead. If the problem still occurs, try deleting your browser history. In Chrome, click the three dots at the top right, open settings, and delete browsing data under “Privacy and Security”. If none of these methods resolve the issue, please contact technical support for further assistance. | |
| Answer (w/memory module) | Error code 400 usually occurs due to system communication errors or interference from security programs. First, close antivirus programs like V3 or AhnLab and try again. Switching to Firefox or Edge browsers may also help. Additionally, clearing your browser cache and cookies may resolve the issue. If the error persists, please contact the IT support center for further assistance. | |
| 10 | Question | How can I check whether my assignment was submitted successfully? |
| Answer (w/o memory module) | To confirm whether your submission was successful, log in to Blackboard and go to the relevant course. In the left menu, click “Assignments & Exams” to view your submissions. If you do not see this menu, your instructor may not have created it, in which case you should contact your instructor. For more detailed instructions, refer to the [Related Manual Site] (URL). | |
| Answer (w/memory module) | The submission status can be checked by selecting the relevant assignment under the “Assignments & Exams” menu in Blackboard. The file name, submission time, and SafeAssign status will be displayed. You can also confirm your submission via the “My Grades” section for more certainty. |
| Criterion | w/o Memory Module (Mean ± SD) | w/Memory Module (Mean ± SD) |
|---|---|---|
| Precision | 0.7963 ± 0.0325 | 0.8137 ± 0.0316 |
| Recall | 0.8064 ± 0.0370 | 0.8177 ± 0.0341 |
| F1 score | 0.8012 ± 0.0330 | 0.8154 ± 0.0277 |
| Criterion | w/o Memory Module (Mean ± SD) | w/Memory Module (Mean ± SD) | Mean Difference | p-Value |
|---|---|---|---|---|
| Contextual consistency | 3.20 ± 1.00 | 4.07 ± 1.08 | 0.87 | <0.01 |
| Memory utilization | 1.97 ± 1.00 | 4.00 ± 1.20 | 2.03 | <0.01 |
| Response relevance | 3.93 ± 0.91 | 3.97 ± 1.00 | 0.04 | 0.8954 |
| Overall coherence | 3.37 ± 1.00 | 4.03 ± 1.03 | 0.66 | <0.01 |
| Helpfulness | 4.03 ± 0.93 | 4.07 ± 1.11 | 0.04 | 0.8990 |
| Criterion | w/o Memory Module (Mean ± SD) | w/Memory Module (Mean ± SD) | Mean Difference | p-Value |
|---|---|---|---|---|
| Usefulness | 3.17 ± 0.97 | 3.90 ± 0.83 | 0.73 | <0.01 |
| Reliability | 3.13 ± 1.02 | 3.83 ± 0.82 | 0.70 | <0.01 |
| Clarity | 3.37 ± 1.02 | 3.97 ± 0.87 | 0.60 | <0.01 |
| Consistency | 3.20 ± 0.91 | 3.80 ± 0.87 | 0.60 | <0.01 |
| Overall satisfaction | 3.30 ± 0.94 | 3.90 ± 0.83 | 0.60 | <0.01 |
| No | Type | Content |
|---|---|---|
| 1 | Question | I want to change my email address. How can I do it? |
| Answer | To change your email address, please follow these steps:
| |
| 2 | Question | I have already submitted my assignment. How can I resubmit it? |
| Answer | If you have already submitted your assignment, you cannot modify it directly on Blackboard. However, if the instructor has set the submission limit to allow more than one attempt, resubmission is possible. If you do not see the option to resubmit, it means that the instructor has set the submission limit to one attempt. In this case, if resubmission is necessary, it is recommended that you contact the instructor directly to request assistance. | |
| 3 | Question | Can students check video lecture attendance in real time? |
| Answer | To allow students to check video lecture attendance in real time, a “Video Attendance Status” menu must be created. Once this menu is available, students can check their attendance status in real time. However, please note that it may take some time for the attendance information to be reflected in the system. If the information does not appear immediately, please wait a little while as it will be updated shortly. Also, since attendance management methods may vary by instructor, it is advisable to consult the teaching assistant or instructor for further details. | |
| 4 | Question | Is there a modify or delete function in the discussion board? |
| Answer | Whether you can modify or delete posts in the discussion board depends on the settings of that particular board. Generally, instructors can enable or disable the option for authors to delete their own posts. If you do not see the delete button, it may be because the instructor has disabled that function. In such cases, you may request the instructor or teaching assistant to change the settings. Additionally, for post modifications, you may see a [Modify] button when you hover over your own post. | |
| 5 | Question | How can I register auditing students? |
| Answer | The procedure for registering auditing students is as follows: First, go to the user registration menu. Search for the student using their student ID or employee ID, then register them as a “Learner”. Please note that auditing students may be automatically removed from the system after the course add/drop period, so you may need to register them again after that period. For more detailed information, please refer to [this link]. |
| No | Type | Content |
|---|---|---|
| 1 | Question | Please tell me the campus shuttle bus schedule. |
| Answer | We are sorry. Currently, we are unable to provide information on the campus shuttle bus schedule. For more accurate information, please refer to the university’s official website or contact the relevant department. | |
| 2 | Question | Please tell me how to apply for a leave of absence during the semester. |
| Answer | We are sorry. Currently, we cannot provide specific information on how to apply for a leave of absence during the semester. For more accurate information, please visit the official portal website of A University or contact the academic affairs office directly. | |
| 3 | Question | Please tell me about the admissions process at A University. |
| Answer | We are sorry. Currently, we do not have sufficient information on A University’s admissions process to provide an accurate answer. Please visit A University’s official website or contact the admissions office for more detailed information. | |
| 4 | Question | Until what time is the central library open on weekdays? |
| Answer | We are sorry. Currently, we are unable to provide accurate information on the central library’s weekday operating hours. Please visit the library’s official website or contact the library directly for more accurate information. | |
| 5 | Question | How can I apply for campus dormitory housing? |
| Answer | We are sorry. We are currently unable to provide reliable information on your inquiry. For detailed information on campus dormitory applications, please refer to the university’s official website or contact the student services center. |
| No | Type | Content |
|---|---|---|
| 1 | Question | What is a large language model? |
| Answer | We are sorry. Currently, we do not have sufficient information to provide an accurate answer to your question. If you have any other questions, please feel free to ask. | |
| 2 | Question | How does the DRS system in Formula (1) work? |
| Answer | We are sorry. Based on the available information, we are unable to provide a reliable answer regarding how the DRS system in Formula 1 operates. Please refer to additional resources or feel free to ask any other questions. | |
| 3 | Question | Please tell me the formula for the Pythagorean theorem. |
| Answer | We are sorry. Currently, we do not have sufficient information to provide an accurate answer to your request. If you have any other questions, please feel free to ask. | |
| 4 | Question | Please tell me about King Sejong’s MacBook Pro throwing incident recorded in the Annals of the Joseon Dynasty. |
| Answer | We are sorry. We are unable to provide a reliable answer to your request at this time. If you have any other questions, please feel free to ask. | |
| 5 | Question | What is the current price of Bitcoin? |
| Answer | We are sorry. We are unable to provide information on the current price of Bitcoin. To check the latest price, please refer to financial news websites or cryptocurrency exchanges. If you need any further assistance, please feel free to ask. |
| Criterion | Case 1 (Mean ± SD) | Case 2 (Mean ± SD) | Case 3 (Mean ± SD) |
|---|---|---|---|
| Precision | 0.7869 ± 0.0373 | 0.7954 ± 0.0349 | 0.8057 ± 0.0558 |
| Recall | 0.8164 ± 0.0535 | 0.8454 ± 0.0284 | 0.8396 ± 0.0685 |
| F1 score | 0.8012 ± 0.0443 | 0.8190 ± 0.0205 | 0.8214 ± 0.0546 |
| Criterion of Case 1 | Case 1 (Mean ± SD) | Criterion of Case 2 | Case 2 (Mean ± SD) | Criterion of Case 3 | Case 3 (Mean ± SD) |
|---|---|---|---|---|---|
| Clarity of message | 4.80 ± 0.41 | Clarity of message | 4.60 ± 0.50 | Clarity of message | 4.40 ± 0.67 |
| Risk of hallucination | 4.70 ± 0.47 | Risk of hallucination | 4.57 ± 0.50 | Risk of hallucination | 4.53 ± 0.63 |
| Helpfulness | 4.37 ± 0.49 | Helpfulness | 4.10 ± 0.40 | Rejection appropriateness | 4.37 ± 0.61 |
| Response strategy appropriateness | 4.63 ± 0.49 | Politeness | 4.70 ± 0.47 | Fallback consistency | 4.47 ± 0.63 |
| Overall coherence | 4.63 ± 0.48 | Redirectiveness | 4.50 ± 0.63 | Politeness | 4.43 ± 0.57 |
| Criterion | Overall Evaluation (Mean ± SD) |
|---|---|
| Appropriateness | 3.87 ± 0.82 |
| Accuracy | 3.77 ± 0.77 |
| Clarity | 4.07 ± 0.74 |
| Avoidance of irrelevant or made-up information | 3.80 ± 0.81 |
| Overall satisfaction | 3.83 ± 0.79 |
| Type | Opinion |
|---|---|
| Positive feedback | The chatbot remembered my previous questions and provided consistent follow-up answers. |
| It provided detailed explanations for LMS functions, which were very helpful. | |
| Most of the general inquiries were answered accurately, which increased my trust. | |
| The responses remained consistent even when I asked redundant questions. | |
| The chatbot responded quickly and accurately to most LMS-related queries. | |
| It resolved my questions more quickly and provided clearer explanations compared to searching the handbook or FAQ pages. | |
| Improvement suggestion | It would be helpful if it could also handle university-related questions outside of the LMS. |
| Automatically integrating academic calendars would make it more useful. | |
| The language style could be slightly more natural. | |
| More personalization based on my enrolled courses would be beneficial. | |
| Providing department-specific rules would improve the answers. | |
| It would be useful if the chatbot could classify queries by complexity, providing faster responses for simple questions and conducting deeper investigation for more complex ones. |
Disclaimer/Publisher’s Note: The statements, opinions and data contained in all publications are solely those of the individual author(s) and contributor(s) and not of MDPI and/or the editor(s). MDPI and/or the editor(s) disclaim responsibility for any injury to people or property resulting from any ideas, methods, instructions or products referred to in the content. |
© 2025 by the authors. Licensee MDPI, Basel, Switzerland. This article is an open access article distributed under the terms and conditions of the Creative Commons Attribution (CC BY) license (https://creativecommons.org/licenses/by/4.0/).
Share and Cite
Lee, J.; Rew, J. Memory-Augmented Large Language Model for Enhanced Chatbot Services in University Learning Management Systems. Appl. Sci. 2025, 15, 9775. https://doi.org/10.3390/app15179775
Lee J, Rew J. Memory-Augmented Large Language Model for Enhanced Chatbot Services in University Learning Management Systems. Applied Sciences. 2025; 15(17):9775. https://doi.org/10.3390/app15179775
Chicago/Turabian StyleLee, Jaeseung, and Jehyeok Rew. 2025. "Memory-Augmented Large Language Model for Enhanced Chatbot Services in University Learning Management Systems" Applied Sciences 15, no. 17: 9775. https://doi.org/10.3390/app15179775
APA StyleLee, J., & Rew, J. (2025). Memory-Augmented Large Language Model for Enhanced Chatbot Services in University Learning Management Systems. Applied Sciences, 15(17), 9775. https://doi.org/10.3390/app15179775

