AI Anomaly-Based Deepfake Detection Using Customized Mahalanobis Distance and Head Pose with Facial Landmarks
Abstract
1. Introduction
1.1. Paper Contributions
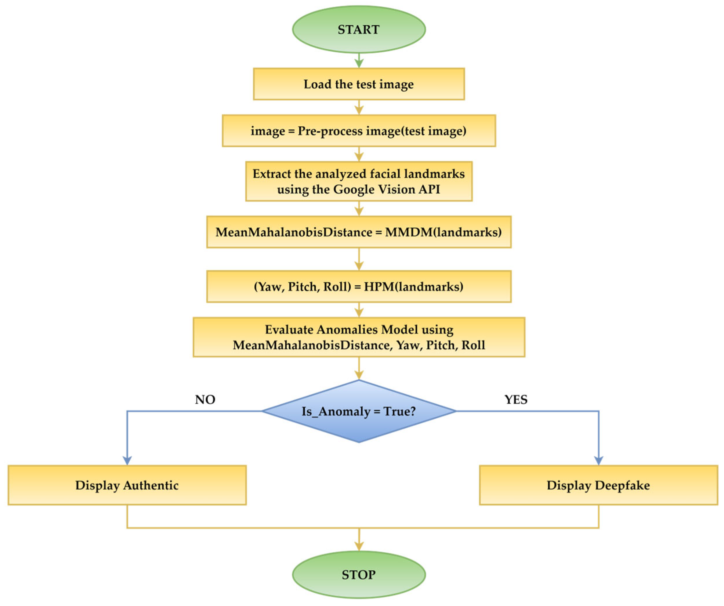
- Design of Customized Mahalanobis Facial Recognition Algorithm (CMFRA). The authors developed the CMFRA, a novel algorithm designed to improve deepfake detection by combining statistical analysis with facial recognition. The CMFRA utilized Google Vision API for landmark extraction and was implemented using C# for data processing and anomaly detection.
- Integration of mean Mahalanobis distance for landmark analysis. This study developed the mean Mahalanobis distance as a key tool for assessing spatial relationships between facial landmarks. Unlike traditional methods such as Euclidean distance, the Mahalanobis distance incorporates correlations between features, improving sensitivity to minor facial geometry distortions. This statistical measure was calculated through the combination of Google Vision API for landmark data and custom-developed C# statistical script.
- Use of anomaly detection model for deepfake identification. To differentiate deepfake images, we deviated from traditional binary classification by adopting an anomaly detection approach. By concentrating on authentic facial characteristics to define a baseline of normality, our model identifies deviations from this baseline as potential deepfakes, mitigating the risk of overfitting that can arise from extensive training on manipulated data. In this way, we reduce the risk of overfitting. The model was trained using a dataset of 200 images of the same person’s authentic faces. The model was tested with 80 additional images for validation.
- Incorporation of head pose estimation. Head pose estimation was another key feature used in the CMFRA. We propose parameters like yaw, pitch, and roll as facial landmarks to provide additional geometric data to increase detection accuracy. The authors used the OpenCV library (through the SolvePnP method) integrated into a C# framework to estimate head orientation, enriching the overall feature set used for anomaly detection.
- Training the anomaly model. The authors innovatively combined multiple features (geometric facial landmarks, Mahalanobis distance metrics, and head pose angles) to form a feature set. This hybrid approach allowed the model to capture a variety of facial inconsistencies introduced during deepfake manipulation. The Randomized Principal Component Analysis (PCA) method was implemented to handle dimensionality reduction, thus streamlining the anomaly detection process.
- Performance evaluation of the CMFRA pipeline. The authors developed an entire detection pipeline in C# using the Visual Studio platform. This pipeline included modules for feature extraction, data processing, and deepfake detection, demonstrating effective integration of all components. The model showed a detection accuracy of 90% on test images, which included a mix of authentic and synthetic images generated by advanced deepfake tools. The authors provided a detailed performance analysis, including a confusion matrix that highlighted a recall rate of 100% for detecting deepfakes.
1.2. Paper Structure
2. Literature Review
2.1. Identification of Deepfakes in Images
2.2. Human Subject Position in Image Processing Context
2.3. Mahalanobis Distance
2.4. Deepfake Models’ Accuracy and Anomalies AI Models
3. Materials and Methods
- The proposed Mean Mahalanobis Distances Module (MMDM) calculates, using a landmark, a global measure of multiple facial characteristics, unique for a human subject, correlated with the head pose.
- The three head pose coordinates, yaw, pitch, and roll, describe the face’s orientation in 3D space and are computed using the Head Pose Module (HPM).
- ML pipeline built with ML.NET for anomaly detection using a Randomized PCA trainer: This unsupervised anomaly detection algorithm identifies data patterns by projecting them into a lower-dimensional space. The model learns the distribution of regular patterns. This compact pipeline combines feature engineering and anomaly detection seamlessly, leveraging ML.NET’s modular design for anomaly detection.
3.1. CMFRA Methodology
- 1.
- Compute the mean point (, ) of the two points (, ) and (, ) using Equation (2).
- 2.
- Calculate the deviations () using Equation (3):
- 3.
- The adaptation for the MMDM Covariance Matrix (S) using the deviations is calculated using Equation (4).
- 4.
- Calculate the Inverse Covariance Matrix () using Equation (5).
- 5.
- Compute the difference vector () for two specific landmarks, using Equation (6).
- 6.
- Calculate the Mahalanobis distance () for the two specific landmarks, using Equation (7).
- 7.
- Calculate the mean Mahalanobis distances (), with Equation (8), for all types of landmark combinations to have a comparison tool between the Mahalanobis distances calculated for two images.
3.2. HPM Description
- Obtain 2D facial landmarks from the image using a facial detection system: NOSE_TIP, CHIN_GNATHION (the lowest point on the chin), LEFT_EYE, RIGHT_EYE, MOUTH_LEFT, MOUTH_RIGHT;
- Use a 3D facial model that approximates the human face structure;
- Use the 2D coordinates of the detected landmarks from the image and map each 2D landmark to its corresponding 3D point in the facial model;
- Create the camera matrix, which represents the internal parameters of the camera:
- Focal length—typically set to the image width for simplicity;
- Principal point—the center of the image (width/2, height/2);
- Example camera matrix:
- 5.
- SolvePnP estimates the pose by determining the head’s rotation and translation relative to the camera using the mapped 2D points and 3D model;
- 6.
- Convert the rotation vector into a rotation matrix using Rodrigues transformation. From the rotation matrix, calculate the Euler angles:
- Yaw: the side-to-side rotation (e.g., looking left or right);
- Pitch: the up-and-down rotation (e.g., looking up or down);
- Roll: the tilt of the head (e.g., tilting left or right).
- 7.
- Convert the Euler angles to degrees for interpretability. The output is represented as follows:
- Yaw—horizontal rotation in degrees;
- Pitch—vertical rotation in degrees;
- Roll—tilt in degrees.
3.3. CMFRA Description
4. Results
4.1. Computation of Mean Mahalanobis Distances
- 1.
- Initially, we compute the point:
- 2.
- We calculate the deviation () for each landmark, and the results are presented in Table 1.
- 3.
- By applying Equation (4), we compute the Covariance Matrix (S). Initially, we compute the outer products for each landmark, and finally, we calculate their sum. We exemplify the outer product for the LEFT_EYE:
- 4.
- We calculate the Inverse Covariance Matrix (), as follows:
- 5.
- We compute the difference vectors () and the corresponding Mahalanobis distance for each landmark pair. Next, we exemplify for the LEFT_EYE—RIGHT_EYE and summarize the results for all landmarks in Table 2.
- 6.
- We calculate the mean Mahalanobis distance using the values presented in Table 2.
4.2. Protocol for Testing CMFRA
4.3. Comparative Mean Mahalanobis Distances
4.4. CMFRA Implementation
5. Discussion
- Intense makeup that alters the natural contours of the mouth, eyes, or nose, generating statistical deviations from the learned model.
- Non-invasive aesthetic procedures, such as lip fillers or botulinum toxin injections, which subtly alter facial geometry.
- Water retention or temporary facial swelling affects the natural proportions between facial landmarks.
- Exaggerated facial expressions in the category of grimaces distort the position of key features.
- Extreme lighting conditions affect the landmarks returned by the Google Vision API in areas with shadows or overexposure.
- Atypical capture angles generate unusual combinations of yaw–pitch–roll values that were not included in the training set.
6. Conclusions
Author Contributions
Funding
Institutional Review Board Statement
Informed Consent Statement
Data Availability Statement
Conflicts of Interest
Abbreviations
| 2D | Two-dimensional |
| 3D | Three-dimensional |
| AI | Artificial intelligence |
| CMFRA | Customized Mahalanobis Facial Recognition Algorithm |
| CNN | Convolutional neural network |
| DCT | Discrete Cosine Transform |
| DFDC | Deepfake Detection Challenge |
| DL | Deep learning |
| FF++ | FaceForensics++ |
| FN | False negative |
| FP | False positive |
| GAN | Generative Adversarial Network |
| HPE | Head pose estimation |
| HPM | Head Pose Module |
| LR | Logistic regression |
| ML | Machine learning |
| MLP | Multilayer perceptron |
| MMDM | Mean Mahalanobis Distances Module |
| MSE | Mean squared error |
| NN | Neutral network |
| PCA | Principal Component Analysis |
| PSO | Particle swarm optimization |
| RNN | Recurrent neural network |
| ROC | Receiver Operating Characteristic |
| SIFT | Scale-Invariant Feature Transform |
| TN | True negative |
| TP | True positive |
| VGG | Visual Geometry Group |
| ViViT | Video Vision Transformer |
References
- Guarnera, L.; Giudice, O.; Battiato, S. DeepFake detection by analyzing convolutional traces. In Proceedings of the IEEE/CVF Conference on Computer Vision and Pattern Recognition Workshops, Seattle, WA, USA, 14–19 June 2020; pp. 2841–2850. [Google Scholar] [CrossRef]
- Noreen, I.; Muneer, M.S.; Gillani, S. Deepfake attack prevention using steganography GANs. PeerJ Comput. Sci. 2022, 8, e1125. [Google Scholar] [CrossRef]
- Gupta, G.; Raja, K.; Gupta, M.; Jan, T.; Whiteside, S.T.; Prasad, M. A Comprehensive Review of DeepFake Detection Using Advanced Machine Learning and Fusion Methods. Electronics 2023, 13, 95. [Google Scholar] [CrossRef]
- Borade, S.; Jain, N.; Patel, B.; Kumar, V.; Godhrawala, M.; Kolaskar, S.; Nagare, Y.; Shah, P.; Shah, J. ResNet50 DeepFake Detector: Unmasking Reality. Indian J. Sci. Technol. 2024, 17, 1263–1271. [Google Scholar] [CrossRef]
- Kang, J.; Ji, S.K.; Lee, S.; Jang, D.; Hou, J.U. Detection Enhancement for Various Deepfake Types Based on Residual Noise and Manipulation Traces. IEEE Access 2022, 10, 69031–69040. [Google Scholar] [CrossRef]
- Moon, K.H.; Ok, S.Y.; Lee, S.H. SupCon-MPL-DP: Supervised Contrastive Learning with Meta Pseudo Labels for Deepfake Image Detection. Appl. Sci. 2024, 14, 3249. [Google Scholar] [CrossRef]
- Guarnera, L.; Giudice, O.; Guarnera, F.; Ortis, A.; Puglisi, G.; Paratore, A.; Bui, L.M.; Fontani, M.; Coccomini, D.A.; Caldelli, R.; et al. The Face Deepfake Detection Challenge. J. Imaging 2022, 8, 263. [Google Scholar] [CrossRef] [PubMed]
- Roșca, C.M.; Bold, R.A.; Gerea, A.E. A Comprehensive Patient Triage Algorithm Incorporating ChatGPT API for Symptom-Based Healthcare Decision-Making. In Emerging Trends and Technologies on Intelligent Systems, Proceedings of the 4th International Conference ETTIS 2024, Noida, India, 27–28 March 2024; Lecture Notes in Networks and Systems; Springer: Singapore, 2025; pp. 167–178. [Google Scholar] [CrossRef]
- Siino, M.; Falco, M.; Croce, D.; Rosso, P. Exploring LLMs Applications in Law: A Literature Review on Current Legal NLP Approaches. IEEE Access 2025, 13, 18253–18276. [Google Scholar] [CrossRef]
- Ashani, Z.N.; Ilias, I.S.C.; Ng, K.Y.; Ariffin, M.R.K.; Jarno, A.D.; Zamri, N.Z. Comparative Analysis of Deepfake Image Detection Method Using VGG16, VGG19 and ResNet50. J. Adv. Res. Appl. Sci. Eng. Technol. 2024, 47, 16–28. [Google Scholar] [CrossRef]
- Shao, R.; Wu, T.; Liu, Z. Robust Sequential DeepFake Detection. Int. J. Comput. Vis. 2025, 133, 3278–3295. [Google Scholar] [CrossRef]
- Ramadhani, K.N.; Munir, R.; Utama, N.P. Improving Video Vision Transformer for Deepfake Video Detection Using Facial Landmark, Depthwise Separable Convolution and Self Attention. IEEE Access 2024, 12, 8932–8939. [Google Scholar] [CrossRef]
- Wang, T.; Chow, K.P. Noise Based Deepfake Detection via Multi-Head Relative-Interaction. Proc. AAAI Conf. Artif. Intell. 2023, 37, 14548–14556. [Google Scholar] [CrossRef]
- Atamna, M.; Tkachenko, I.; Miguet, S. Improving Generalization in Facial Manipulation Detection Using Image Noise Residuals and Temporal Features. In Proceedings of the IEEE International Conference on Image Processing, Kuala Lumpur, Malaysia, 8–11 October 2023; pp. 3424–3428. [Google Scholar] [CrossRef]
- Rosca, C.M.; Stancu, A.; Iovanovici, E.M. The New Paradigm of Deepfake Detection at the Text Level. Appl. Sci. 2025, 15, 2560. [Google Scholar] [CrossRef]
- Pagliaro, A.; Compagnino, A.A.; Sangiorgi, P. Advanced AI and Machine Learning Techniques for Time Series Analysis and Pattern Recognition. Appl. Sci. 2025, 15, 3165. [Google Scholar] [CrossRef]
- Shahzad, H.F.; Rustam, F.; Flores, E.S.; Luís Vidal Mazón, J.; de la Torre Diez, I.; Ashraf, I. A Review of Image Processing Techniques for Deepfakes. Sensors 2022, 22, 4556. [Google Scholar] [CrossRef]
- Tran, V.-N.; Lee, S.-H.; Le, H.-S.; Kwon, K.-R. High Performance DeepFake Video Detection on CNN-Based with Attention Target-Specific Regions and Manual Distillation Extraction. Appl. Sci. 2021, 11, 7678. [Google Scholar] [CrossRef]
- Kong, C.; Chen, B.; Li, H.; Wang, S.; Rocha, A.; Kwong, S. Detect and Locate: Exposing Face Manipulation by Semantic- and Noise-Level Telltales. IEEE Trans. Inf. Forensics Secur. 2022, 17, 1741–1756. [Google Scholar] [CrossRef]
- Li, L.; Bao, J.; Zhang, T.; Yang, H.; Chen, D.; Wen, F.; Guo, B. Face X-Ray for More General Face Forgery Detection. In Proceedings of the IEEE/CVF Conference on Computer Vision and Pattern Recognition, Seattle, WA, USA, 13–19 June 2020; pp. 5000–5009. [Google Scholar] [CrossRef]
- Al-Adwan, A.; Alazzam, H.; Al-Anbaki, N.; Alduweib, E. Detection of Deepfake Media Using a Hybrid CNN–RNN Model and Particle Swarm Optimization (PSO) Algorithm. Computers 2024, 13, 99. [Google Scholar] [CrossRef]
- Zhang, W.; Zhao, C.; Li, Y. A Novel Counterfeit Feature Extraction Technique for Exposing Face-Swap Images Based on Deep Learning and Error Level Analysis. Entropy 2020, 22, 249. [Google Scholar] [CrossRef]
- Kong, S.G.; Mbouna, R.O. Head Pose Estimation from a 2D Face Image Using 3D Face Morphing with Depth Parameters. IEEE Trans. Image Process. 2015, 24, 1801–1808. [Google Scholar] [CrossRef]
- Heredia-Lidón, Á.; Martínez-Abadías, N.; Sevillano, X. Full-Range Yaw Prediction: A Multi-View Approach for 3D Head Model Pose Estimation Using Convolutional Neural Networks. In Artificial Intelligence Research and Development, Proceedings of the 25th International Conference of the Catalan Association for Artificial Intelligence, Barcelona, Spain, 25–27 October 2023; IOS Press: Amsterdam, The Netherlands, 2023; pp. 90–93. [Google Scholar] [CrossRef]
- Barros, J.M.D.; Garcia, F.; Mirbach, B.; Varanasi, K.; Stricker, D. Combined framework for real-time head pose estimation using facial landmark detection and salient feature tracking. In Proceedings of the 13th International Joint Conference on Computer Vision, Imaging and Computer Graphics Theory and Applications, Funchal, Portugal, 27–29 January 2018; pp. 123–133. [Google Scholar] [CrossRef]
- Maes, C.; Fabry, T.; Keustermans, J.; Smeets, D.; Suetens, P.; Vandermeulen, D. Feature detection on 3D face surfaces for pose normalisation and recognition. In Proceedings of the Fourth IEEE International Conference on Biometrics: Theory, Applications and Systems, Washington, DC, USA, 27–29 September 2010; pp. 1–6. [Google Scholar] [CrossRef]
- Johnson, D.; Yuan, X.; Roy, K. Using Ensemble Convolutional Neural Network to Detect Deepfakes Using Periocular Data. In Intelligent Systems and Applications. IntelliSys 2023; Lecture Notes in Networks and Systems; Arai, K., Ed.; Springer: Cham, Switzerland, 2024; Volume 823, pp. 546–563. [Google Scholar] [CrossRef]
- Zamfir, F.; Paraschiv, N.; Pricop, E. Performance analysis in WiMAX networks using random linear network coding. In Proceedings of the 4th International Conference on Control, Decision and Information Technologies, Barcelona, Spain, 5–7 April 2017; pp. 590–594. [Google Scholar] [CrossRef]
- Paraschiv, N.; Pricop, E.; Fattahi, J.; Zamfir, F. Towards a reliable approach on scaling in data acquisition. In Proceedings of the 23rd International Conference on System Theory, Control and Computing, Sinaia, Romania, 9–11 October 2019; pp. 84–88. [Google Scholar] [CrossRef]
- Zamfir, F.S.; Pricop, E. On the design of an interactive automatic Python programming skills assessment system. In Proceedings of the 14th International Conference on Electronics, Computers and Artificial Intelligence, Ploiesti, Romania, 30 June–1 July 2022; pp. 1–5. [Google Scholar] [CrossRef]
- Li, Y.; Sun, P.; Qi, H.; Lyu, S. Toward the Creation and Obstruction of DeepFakes. In Handbook of Digital Face Manipulation and Detection; Advances in Computer Vision and Pattern Recognition; Rathgeb, C., Tolosana, R., Vera-Rodriguez, R., Busch, C., Eds.; Springer: Cham, Switzerland, 2022; pp. 71–96. [Google Scholar] [CrossRef]
- Rao, S.U.; Ranganath, S.; Ashwin, T.S.; Reddy, G.R.M. A Google Glass Based Real-Time Scene Analysis for the Visually Impaired. IEEE Access 2021, 9, 166351–166369. [Google Scholar] [CrossRef]
- Rosca, C.-M.; Stancu, A.; Popescu, M. The Impact of Cloud Versus Local Infrastructure on Automatic IoT-Driven Hydroponic Systems. Appl. Sci. 2025, 15, 4016. [Google Scholar] [CrossRef]
- Apte, A.; Bandyopadhyay, A.; Shenoy, K.A.; Andrews, J.P.; Rathod, A.; Agnihotri, M.; Jajodia, A. Countering Inconsistent Labelling by Google’s Vision API for Rotated Images. In Innovations in Computational Intelligence and Computer Vision; Advances in Intelligent Systems and Computing; Sharma, M.K., Dhaka, V.S., Perumal, T., Dey, N., Tavares, J.M.R.S., Eds.; Springer: Singapore, 2021; Volume 1189, pp. 202–213. [Google Scholar] [CrossRef]
- Smith, A.O.; Tacheva, J.; Hemsley, J. Visual Semantics of Memes: (Re)Interpreting Memetic Content and Form for Information Studies. Proc. Assoc. Inf. Sci. Technol. 2022, 59, 800–802. [Google Scholar] [CrossRef]
- Omena, J.J.; Pilipets, E.; Gobbo, B.; Chao, J. The Potentials of Google Vision API-based Networks to Study Natively Digital Images. Diseña 2021, 1–25. [Google Scholar] [CrossRef]
- Rosca, C.-M.; Stancu, A.; Tănase, M.R. A Comparative Study of Azure Custom Vision Versus Google Vision API Integrated into AI Custom Models Using Object Classification for Residential Waste. Appl. Sci. 2025, 15, 3869. [Google Scholar] [CrossRef]
- Tursman, E.; George, M.; Kamara, S.; Tompkin, J. Towards untrusted social video verification to combat deepfakes via face geometry consistency. In Proceedings of the IEEE/CVF Conference on Computer Vision and Pattern Recognition Workshops, Seattle, WA, USA, 14–19 June 2020; pp. 2784–2793. [Google Scholar] [CrossRef]
- Cărbureanu, M. The Calculation of the Integrals using the Sample Mean Method. Bul. Univ. Pet.–Gaze Din Ploieşti Ser. Mat.-Informatică-Fiz. 2006, LVIII, 79–86. Available online: http://www.unde.ro/bmif/docs/20062/13%20CarbureanuM.pdf (accessed on 24 July 2025).
- Cărbureanu, M. A Factor Analysis Method Applied in Development Field. In Analele Universităţii “Constantin Brâncuşi” din Târgu Jiu, Seria Economie; Constantin Brâncuși University of Târgu Jiu: Târgu Jiu, Romania, 2010; pp. 187–194. Available online: https://www.utgjiu.ro/revista/ec/pdf/2010-01/17_MADALINA_CARBUREANU.pdf (accessed on 24 July 2025).
- Cărbureanu, M. The Wastewater pH Control Using an Artificial Intelligence Technique. Bul. Univ. Pet.–Gaze Din Ploieşti Ser. Teh. 2012, LXIV, 83–93. Available online: http://jpgt.upg-ploiesti.ro/wp-content/uploads/2024/04/12_T_3_2012-Madalina-Carbureanu.pdf (accessed on 24 July 2025).
- Yu, P.; Xia, Z.; Fei, J.; Lu, Y. A Survey on Deepfake Video Detection. IET Biom. 2021, 10, 607–624. [Google Scholar] [CrossRef]
- Yang, W.C. StarGAN Deepfake Videos Detection Based on No-Reference Image Quality Assessments and Support Vector Machine. Forensic Sci. J. 2002, 20, 1–12. [Google Scholar] [CrossRef]
- Anwar, S.; Milanova, M.; Anwer, M.; Banihirwe, A. Perceptual judgments to detect computer generated forged faces in social media. In Multimodal Pattern Recognition of Social Signals in Human-Computer-Interaction (MPRSS 2018); Lecture Notes in Computer Science; Schwenker, F., Scherer, S., Eds.; Springer: Cham, Switzerland, 2019; Volume 11377, pp. 38–48. [Google Scholar] [CrossRef]
- Silva, S.H.; Das, A.; Alaeddini, A.; Najafirad, P. Adaptive Clustering of Robust Semantic Representations for Adversarial Image Purification on Social Networks. Proc. Int. AAAI Conf. Web Soc. Media 2022, 16, 968–979. [Google Scholar] [CrossRef]
- Lin, J.; Zhou, W.; Liu, H.; Zhou, H.; Zhang, W.; Yu, N. Lip Forgery Video Detection via Multi-Phoneme Selection. In Proceedings of the International Workshop on Safety and Security of Deep Learning, Virtual event, 19 August 2021; Available online: http://staff.ustc.edu.cn/~welbeckz/source/Multi_phoneme.pdf (accessed on 2 May 2025).
- Rosca, C.M.; Stancu, A. Quality assessment of GPT-3.5 and Gemini 1.0 Pro for SQL syntax. Comput. Stand. Interfaces 2026, 95, 104041. [Google Scholar] [CrossRef]
- Vardhan, H.; Varshney, N.; Kiran, M.R.; Pradeep, R.; Latha, N.R. Deep Fake Video Detection. Int. Res. J. Adv. Eng. Hub 2024, 2, 830–835. [Google Scholar] [CrossRef]
- Gedela, S.S.; Yanda, N.; Kusumanchi, H.; Daki, S.; Challa, K.; Gurrala, P. An Approach to Identify DeepFakes Using Deep Learning. In Intelligent Systems Design and Applications (ISDA 2022); Lecture Notes in Networks and Systems; Abraham, A., Pllana, S., Casalino, G., Ma, K., Bajaj, A., Eds.; Springer: Cham, Switzerland, 2023; Volume 716, pp. 574–583. [Google Scholar] [CrossRef]
- Zhang, D.; Zhu, W.; Ding, X.; Yang, G.; Li, F.; Deng, Z.; Song, Y. SRTNet: A spatial and residual based two-stream neural network for deepfakes detection. Multimed. Tools Appl. 2023, 82, 14859–14877. [Google Scholar] [CrossRef]
- Nassif, A.B.; Nasir, Q.; Talib, M.A.; Gouda, O.M. Improved Optical Flow Estimation Method for Deepfake Videos. Sensors 2022, 22, 2500. [Google Scholar] [CrossRef]
- Nassif, A.B.; Talib, M.A.; Nasir, Q.; Dakalbab, F.M. Machine Learning for Anomaly Detection: A Systematic Review. IEEE Access 2021, 9, 78658–78700. [Google Scholar] [CrossRef]
- Anzalone, A.; Pagliaro, A.; Tutone, A. An Introduction to Machine and Deep Learning Methods for Cloud Masking Applications. Appl. Sci. 2024, 14, 2887. [Google Scholar] [CrossRef]
- Nguyen, V.H.; Nguyen, T.T.; Nguyen, U.Q. An Evaluation Method for Unsupervised Anomaly Detection Algorithms. J. Comput. Sci. Cybern. 2017, 32, 259–272. [Google Scholar] [CrossRef]
- Injadat, M.; Salo, F.; Nassif, A.B.; Essex, A.; Shami, A. Bayesian Optimization with Machine Learning Algorithms Towards Anomaly Detection. In Proceedings of the IEEE Global Communications Conference, Abu Dhabi, United Arab Emirates, 9–13 December 2018; pp. 1–6. [Google Scholar] [CrossRef]
- Rosca, C.-M.; Stancu, A. Anomaly Detection in Elderly Health Monitoring via IoT for Timely Interventions. Appl. Sci. 2025, 15, 7272. [Google Scholar] [CrossRef]
- Liu, Z.L. Anomaly Detection. In Artificial Intelligence for Engineers; Liu, Z.L., Ed.; Springer: Cham, Switzerland, 2025; pp. 293–316. [Google Scholar] [CrossRef]
- Aburakhia, S.; Tayeh, T.; Myers, R.; Shami, A. A Transfer Learning Framework for Anomaly Detection Using Model of Normality. In Proceedings of the 11th IEEE Annual Information Technology, Electronics and Mobile Communication Conference, Vancouver, BC, Canada, 4–7 November 2020; pp. 55–61. [Google Scholar] [CrossRef]
- Hdaib, M.; Rajasegarar, S.; Pan, L. Quantum deep learning-based anomaly detection for enhanced network security. Quantum Mach. Intell. 2024, 6, 26. [Google Scholar] [CrossRef]
- Ravichandran; Adilakshmamma, T. An Insight of Anomaly Detection Using Machine Learning Algorithm in Healthcare Digitalization. In CT Systems and Sustainability. Lecture Notes in Networks and Systems; Tuba, M., Akashe, S., Joshi, A., Eds.; Springer: Singapore, 2023; Volume 516, pp. 143–152. [Google Scholar] [CrossRef]
- Kumar, A.; Reshi, H.H.; Choudhary, A. Camera Based Road Anomaly Detection Using Deep Learning. In Recent Advances in Transportation Systems Engineering and Management—Volume 2 (CTSEM 2023); Lecture Notes in Civil Engineering; Ravi Shankar, K., Prasad, C., Mallikarjuna, C., Suresha, S., Eds.; Springer: Singapore, 2024; Volume 545, pp. 223–236. [Google Scholar] [CrossRef]
- Jung, Y.; Park, E.G.; Jeong, S.H.; Kim, J.H. AI-Based Anomaly Detection Techniques for Structural Fault Diagnosis Using Low-Sampling-Rate Vibration Data. Aerospace 2024, 11, 509. [Google Scholar] [CrossRef]
- Rosca, C.-M.; Stancu, A. Earthquake Prediction and Alert System Using IoT Infrastructure and Cloud-Based Environmental Data Analysis. Appl. Sci. 2024, 14, 10169. [Google Scholar] [CrossRef]
- Marukatat, S. Tutorial on PCA and approximate PCA and approximate kernel PCA. Artif. Intell. Rev. 2023, 56, 5445–5477. [Google Scholar] [CrossRef]
- Bruno, A.; Pagliaro, A.; La Parola, V. Application of Machine and Deep Learning Methods to the Analysis of IACTs Data. In Intelligent Astrophysics. Emergence, Complexity and Computation; Zelinka, I., Brescia, M., Baron, D., Eds.; Springer: Cham, Switzerland, 2021; Volume 39, pp. 115–136. [Google Scholar] [CrossRef]
- Pan, H.; Badawi, D.; Bassi, I.; Ozev, S.; Cetin, A.E. Detecting Anomaly in Chemical Sensors via L1-Kernel-Based Principal Component Analysis. IEEE Sens. Lett. 2022, 6, 7004304. [Google Scholar] [CrossRef]
- Zhang, H.; Yin, G.; Rubin, D.B. PCA Rerandomization. Can. J. Stat. 2024, 52, 5–25. [Google Scholar] [CrossRef]
- Liu, Z.; Luo, P.; Wang, X.; Tang, X. Deep Learning Face Attributes in the Wild. In Proceedings of the IEEE International Conference on Computer Vision, Santiago, Chile, 7–13 December 2015; pp. 3730–3738. [Google Scholar] [CrossRef]
- Pixlr. AI Face Swap Online. Available online: https://pixlr.com/face-swap/ (accessed on 2 June 2025).














| Landmark | ||
|---|---|---|
| LEFT_EYE | (0.726, 1.114) | (−0.132, 0.154) |
| RIGHT_EYE | (0.718, 0.800) | (−0.140, −0.160) |
| MOUTH_LEFT | (0.986, 1.082) | (0.128, 0.122) |
| MOUTH_RIGHT | (0.984, 0.823) | (0.126, −0.137) |
| NOSE_TIP | (0.876, 0.981) | (0.018, 0.021) |
| Landmark Pair | |
|---|---|
| (1,2) LEFT_EYE—RIGHT_EYE | 2.176 |
| (1,3) LEFT_EYE—MOUTH_LEFT | 1.987 |
| (1,4) LEFT_EYE—MOUTH_RIGHT | 2.822 |
| (1,5) LEFT_EYE—NOSE_TIP | 1.471 |
| (2,3) RIGHT_EYE—MOUTH_LEFT | 2.805 |
| (2,4) RIGHT_EYE—MOUTH_RIGHT | 2.022 |
| (2,5) RIGHT_EYE—NOSE_TIP | 1.726 |
| (3,4) MOUTH_LEFT—MOUTH_RIGHT | 1.793 |
| (3,5) MOUTH_LEFT—NOSE_TIP | 1.083 |
| (4,5) MOUTH_RIGHT—NOSE_TIP | 1.375 |
| Method | Reported Accuracy (%) | Dataset | Reference |
|---|---|---|---|
| CNN based on convolutional traces | ~97 | FaceForensics++ | [1] |
| Custom CNN for images | 93.62 | MANFA | [48] |
| CNN with spatial and residual analysis | >90 | FaceForensics++ | [50] |
| VGG-19 on video-extracted images | >80 | FaceForensics++ | [51] |
| Mahalanobis distance applied on facial landmarks | 75 | Video, public datasets mixture | [38] |
Disclaimer/Publisher’s Note: The statements, opinions and data contained in all publications are solely those of the individual author(s) and contributor(s) and not of MDPI and/or the editor(s). MDPI and/or the editor(s) disclaim responsibility for any injury to people or property resulting from any ideas, methods, instructions or products referred to in the content. |
© 2025 by the authors. Licensee MDPI, Basel, Switzerland. This article is an open access article distributed under the terms and conditions of the Creative Commons Attribution (CC BY) license (https://creativecommons.org/licenses/by/4.0/).
Share and Cite
Rosca, C.-M.; Stancu, A. AI Anomaly-Based Deepfake Detection Using Customized Mahalanobis Distance and Head Pose with Facial Landmarks. Appl. Sci. 2025, 15, 9574. https://doi.org/10.3390/app15179574
Rosca C-M, Stancu A. AI Anomaly-Based Deepfake Detection Using Customized Mahalanobis Distance and Head Pose with Facial Landmarks. Applied Sciences. 2025; 15(17):9574. https://doi.org/10.3390/app15179574
Chicago/Turabian StyleRosca, Cosmina-Mihaela, and Adrian Stancu. 2025. "AI Anomaly-Based Deepfake Detection Using Customized Mahalanobis Distance and Head Pose with Facial Landmarks" Applied Sciences 15, no. 17: 9574. https://doi.org/10.3390/app15179574
APA StyleRosca, C.-M., & Stancu, A. (2025). AI Anomaly-Based Deepfake Detection Using Customized Mahalanobis Distance and Head Pose with Facial Landmarks. Applied Sciences, 15(17), 9574. https://doi.org/10.3390/app15179574
