A Deep Learning Approach for Short-Term Electricity Demand Forecasting: Analysis of Thailand Data
Abstract
1. Introduction
1.1. Background
1.2. Challenges
1.3. Load Forecasting Models
- Based on testing and validation accuracy, a comparative analysis of deep neural networks for simple RNN, LSTM, and GRU is discussed.
- Splitting the complete 7-year demand dataset into three distinct scenarios, encompassing working days, non-working days, and the entirety of the dataset, based on shared demand characteristics, enhances prediction accuracy compared to prior studies using Thai datasets.
- Combining hyperparameter tuning (dropout, epoch, lookback period, number of neurons per layer, number of layers, etc.) to determine which model performs best.
- This paper addresses a gap in the literature by utilizing deep learning techniques to model the EGAT dataset spanning from 2012 to 2018. Previous studies have tested the EGAT dataset from 2009 to 2013 using various models, as outlined in table in Section 2.
2. Related Works
3. Theoretical Background
3.1. Deep Neural Network
3.2. Recurrent Neural Network
3.3. RNN-Based Long Short-Term Memory
- ⮚
- Forget gate decides which part of the long-term state should be omitted.
- ⮚
- Input gate controls which part of should be added to the long-term state .
- ⮚
- Output gate determines which part of should be read and outputs to and .
3.4. RNN Based Gated Recurrent Unit
4. Electricity Demand Pattern of Dataset
4.1. Weekdays, Weekends, and Holidays Patterns
4.2. Monthly, Weekly, and Daily Patterns
4.3. Temperature vs. Demand
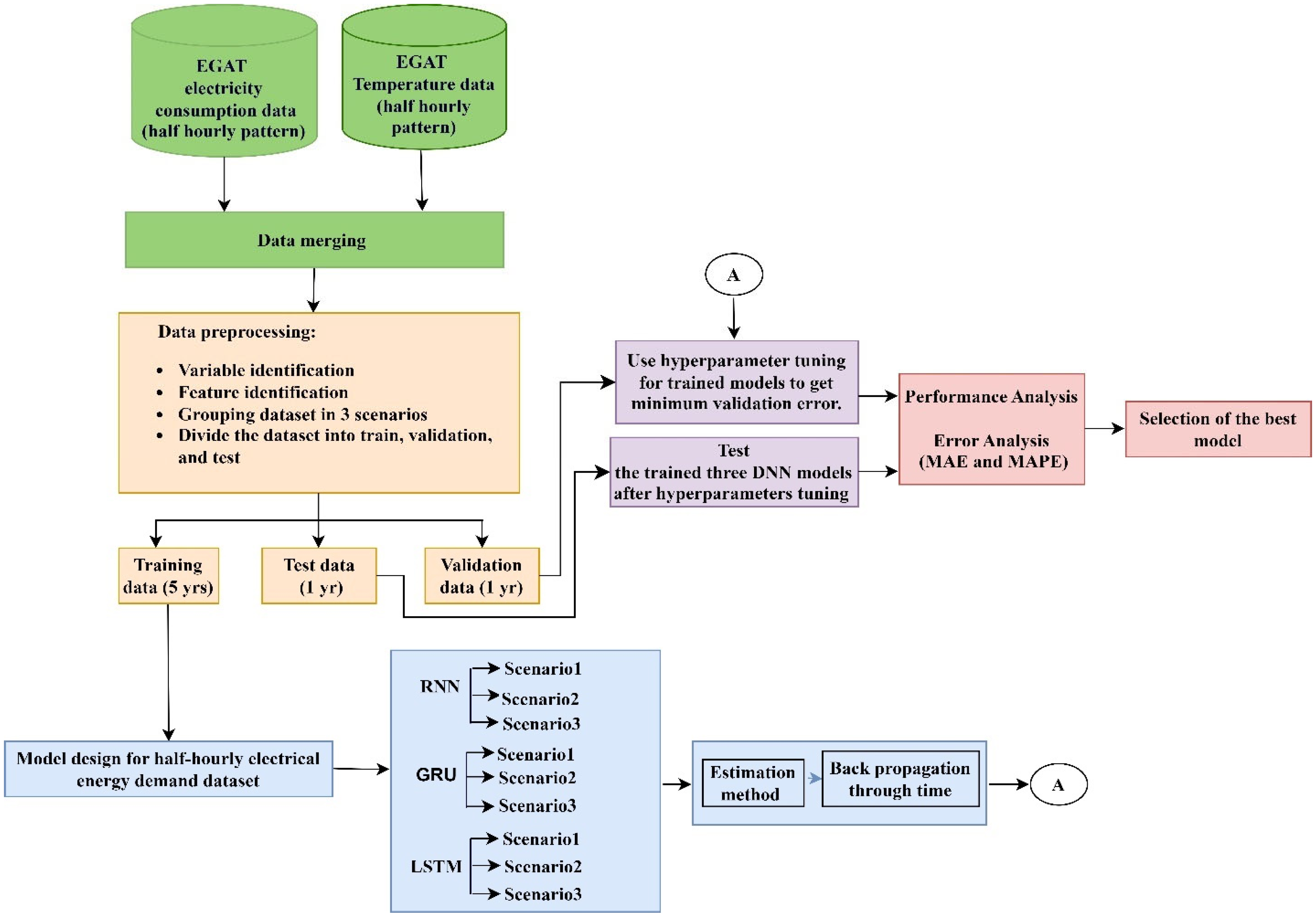
5. System Model
5.1. Data Preparation
- Scenario 1: all the demand from the whole dataset (everyday demand):training = 87,696; validation = 17,520; test = 17,520.
- Scenario 2: only demand for weekdays (demand without Saturday, Sunday, and other holidays):training = 58,848; validation = 11,760; test = 11,808.
- Scenario 3: only demand for non-working days (demand for weekends and holidays):training = 28,848; validation = 5808; test = 5664.
5.2. Forecast Horizon
5.3. Hyperparameter Tuning
- Dropout: This serves as a regularization technique aimed at mitigating overfitting by randomly selecting cells within a layer and nullifying their output based on a specified probability.
- Number of layers: The neural network’s depth, which represents its number of layers. Deeper networks have the potential to overfit but can also capture more complex patterns. Achieving the proper depth is critical.
- Epochs: How many times is the neural network used to pass the whole dataset back and forth during training? Epoch determines how frequently the model views the complete dataset. Underfitting may result from a lack of epochs, and overfitting may result from an excess of epochs.
- Number of neurons in each layer: The quantity of neurons in every network layer regulates the model’s ability to recognize patterns. Underfitting can occur from having too few neurons, while overfitting can occur from having too many.
- Batch size: The total number of training instances used in a single iteration impacts how quickly and effectively training uses memory. Greater batch sizes may result in quicker training, but they also demand more RAM.
- Learning rate: The step size while attempting to minimize a loss function at each iteration. The model might overshoot the minimum but converge quickly if the learning rate is high. A low learning rate can cause slow convergence.
- Lookback period: The lookback period refers to the number of previous time steps that are taken into consideration by the model when generating predictions. The model becomes more complex when the lookback period is extended, but it also enables the model to capture longer-term dependencies and patterns. If the lookback period is too short, the model might miss important temporal relationships.
5.4. Performance Analysis
- Model Training: Train three deep learning models using the training dataset.
- Hyperparameter Tuning: Fine-tune different hyperparameters, which are mentioned in Section 5.3, based on performance metrics (MAE, MAPE) calculated on the validation dataset.
- Model Evaluation: Evaluate the prediction performance of the completed trained model using the testing dataset.
- Performance Metrics Calculation:
- ▪
- Use the trained model to make predictions for energy demand on the testing dataset.
- ▪
- Calculate MAE and MAPE metrics using the actual demand value of the test dataset and predicted value from a trained model using testing data.
- ▪
- These metrics give us information about the precision and accuracy of the predictions made by our final model.
5.4.1. Mean Absolute Error (MAE)
5.4.2. Mean Absolute Percentage Error (MAPE)
6. Results and Analysis
6.1. Parameters Tuning for Scenario 1
| Parameters | LSTM | GRU | RNN |
|---|---|---|---|
| Number of hidden layers | 1 | 1 | 3 |
| Number of nodes | 128 | 64 | 64 |
| Epochs | 36 | 42 | 38 |
| Batch size | 48 | 48 | 48 |
| Look back period | 8 days | 5 days | 8 days |
| Dropout | 0.15 | 0.15 | 0.15 |
| Time period | 48 | 48 | 48 |
| Validation loss (MAE) | 221.79 | 213.36 | 242.35 |
- The LSTM model with nodes = 128, layers = 1, dropout = 0.15, lookback period = 8 days, and epochs = 36 produced the minimal validation loss of 221.79 MW.
- The GRU model with nodes = 64, layers = 1, dropout = 0.15, lookback period = 5 days, and epochs = 42 obtained the minimal validation loss of 213.36 MW, which was the lowest loss across all three models.
- The RNN model with nodes = 64, layers = 3, dropout = 0.15, lookback period = 8 days, and epochs = 38 achieved the minimal validation loss of 242.35 MW, which was the highest loss across all three models.
| Model | Nodes | Layers | Dropout | Lookback Period | Epochs | Test MAE | Test MAPE (%) |
|---|---|---|---|---|---|---|---|
| LSTM | 128 | 1 | 0.15 | 8 days | 36 | 224.75 | 2.12 |
| GRU | 64 | 1 | 0.15 | 5 days | 42 | 214.79 | 2.08 |
| RNN | 64 | 3 | 0.15 | 8 days | 38 | 248.64 | 2.28 |
6.2. Parameters Tuning for Scenario 2
| Parameters | LSTM | GRU | RNN |
|---|---|---|---|
| Number of hidden layers | 1 | 1 | 2 |
| Number of nodes | 128 | 64 | 64 |
| Epochs | 57 | 61 | 51 |
| Batch size | 48 | 48 | 48 |
| Look back period | 5 days | 8 days | 8 days |
| Dropout | 0.15 | 0.15 | 0.2 |
| Time period | 48 | 48 | 48 |
| Validation loss (MAE) | 189.87 | 179 | 195.11 |
- The LSTM model with nodes = 128, layers = 1, dropout = 0.15, lookback period = 5 days, and epochs = 57 produced the minimal validation loss of 189.87 MW.
- The GRU model with nodes = 64, layers = 1, dropout = 0.15, lookback period = 8 days, and epochs = 61 obtained the minimal validation loss of 179 MW, which was the lowest loss across all three models.
- The RNN model with nodes = 64, layers = 2, dropout = 0.2, lookback period = 8 days, and epochs = 51 achieved the minimal validation loss of 195.11 MW. which was the highest loss across all three models.
| Model | Nodes | Layers | Dropout | Lookback Period | Epochs | Test MAE | Test MAPE (%) |
|---|---|---|---|---|---|---|---|
| LSTM | 128 | 1 | 0.15 | 5 days | 57 | 191.57 | 1.92 |
| GRU | 64 | 1 | 0.15 | 8 days | 61 | 181.63 | 1.89 |
| RNN | 64 | 2 | 0.2 | 8 days | 51 | 201.35 | 1.98 |
6.3. Parameters Tuning for Scenario 3
| Parameters | LSTM | GRU | RNN |
|---|---|---|---|
| Number of hidden layers | 1 | 2 | 1 |
| Number of nodes | 128 | 64 | 128 |
| Epochs | 72 | 81 | 69 |
| Batch size | 48 | 48 | 48 |
| Look back period | 8 days | 8 days | 5 days |
| Dropout | 0.1 | 0 | 0.1 |
| Time period | 48 | 48 | 48 |
| Validation loss (MAE) | 222.07 | 229.89 | 230.57 |
- The LSTM model with nodes = 128, layers = 1, dropout = 0.1, lookback period = 8 days, and epochs = 72 produced the minimal validation loss of 222.07 MW which was the lowest loss across all three models.
- The GRU model with nodes = 64, layers = 2, dropout = 0, lookback period = 8 days, and epochs = 81 obtained the minimal validation loss of 229.89 MW.
- The RNN model with nodes = 128, layers = 1, dropout = 0.1, lookback period = 5 days, and epochs = 69 achieved the minimal validation loss of 230.57 MW, which was the highest loss across all three models.
7. Conclusions
Author Contributions
Funding
Institutional Review Board Statement
Informed Consent Statement
Data Availability Statement
Acknowledgments
Conflicts of Interest
Appendix A. Visualization of Different Three Scenarios



Appendix B. Tunning of Hyperparameters for Different Three Scenarios
| Parameters | LSTM Results (MAE) | GRU Results (MAE) | RNN Results (MAE) | |||||||
|---|---|---|---|---|---|---|---|---|---|---|
| Layers | Nodes | Dropout | Lookback | Epochs | Validation | Test | Validation | Test | Validation | Test |
| 1 | 128 | 0.15 | 5 | 38 | 286.71 | 287.95 | 273.66 | 277.59 | 294.81 | 298.9 |
| 1 | 64 | 0.15 | 5 | 42 | 245.44 | 251.39 | 213.36 | 214.79 | 268.78 | 273.77 |
| 1 | 32 | 0.15 | 5 | 57 | 223.69 | 226.20 | 284.98 | 288.17 | 292.97 | 295.03 |
| 1 | 128 | 0.2 | 5 | 40 | 308.23 | 314.27 | 312.40 | 313.16 | 409.04 | 414.22 |
| 1 | 64 | 0.2 | 5 | 44 | 328.21 | 331.26 | 361.68 | 363.98 | 275.32 | 277.59 |
| 1 | 32 | 0.2 | 5 | 57 | 295.88 | 298.18 | 301.24 | 303.36 | 312.68 | 314.45 |
| 2 | 64 | 0.15 | 5 | 47 | 328.18 | 335.36 | 250.78 | 252.21 | 279.92 | 281.27 |
| 2 | 64 | 0.2 | 5 | 48 | 323.48 | 326.33 | 293.34 | 297.81 | 340.18 | 343.97 |
| 2 | 32 | 0.15 | 5 | 55 | 309.48 | 318.81 | 249.92 | 251.27 | 293.73 | 294.13 |
| 2 | 32 | 0.2 | 5 | 52 | 339.40 | 340.97 | 306.15 | 310.35 | 365.40 | 368.59 |
| 3 | 64 | 0.15 | 5 | 32 | 322.84 | 328.63 | 268.21 | 269.81 | 334.20 | 341.09 |
| 3 | 64 | 0.2 | 5 | 32 | 321.49 | 326.83 | 269.84 | 271.46 | 305.83 | 306.14 |
| 3 | 32 | 0.15 | 5 | 45 | 263.27 | 262.47 | 238.92 | 240.83 | 340.58 | 345.22 |
| 3 | 32 | 0.2 | 5 | 45 | 282.52 | 285.80 | 251.84 | 255.24 | 319.90 | 323.07 |
| 1 | 128 | 0.15 | 8 | 36 | 221.79 | 224.75 | 237.35 | 238.77 | 283.90 | 287.53 |
| 1 | 64 | 0.15 | 8 | 44 | 236.47 | 241.07 | 222.39 | 221.82 | 266.77 | 269.20 |
| 1 | 32 | 0.15 | 8 | 58 | 341.48 | 344.46 | 321.46 | 324.81 | 312.57 | 314.78 |
| 1 | 128 | 0.2 | 8 | 41 | 231.43 | 234.45 | 230.55 | 234.77 | 312.21 | 314.50 |
| 1 | 64 | 0.2 | 8 | 45 | 277.18 | 280.36 | 296.31 | 298.64 | 260.88 | 265.14 |
| 1 | 32 | 0.2 | 8 | 51 | 273.86 | 282.31 | 218.46 | 221.81 | 271.51 | 274.36 |
| 2 | 64 | 0.15 | 8 | 46 | 396.32 | 398.83 | 302.08 | 304.98 | 252.26 | 259.75 |
| 2 | 64 | 0.2 | 8 | 46 | 280.71 | 287.92 | 223.66 | 226.05 | 317.17 | 322.49 |
| 2 | 32 | 0.15 | 8 | 52 | 313.87 | 315.12 | 298.51 | 304.36 | 324.10 | 328.04 |
| 2 | 32 | 0.2 | 8 | 52 | 335.47 | 339.83 | 316.80 | 319.72 | 378.45 | 379.64 |
| 3 | 64 | 0.15 | 8 | 38 | 251.34 | 260.03 | 233.01 | 238.25 | 242.35 | 248.64 |
| 3 | 64 | 0.2 | 8 | 38 | 224.88 | 229.52 | 250.79 | 256.59 | 345.59 | 348.20 |
| 3 | 32 | 0.15 | 8 | 43 | 323.59 | 332.42 | 271.38 | 276.53 | 349.90 | 353.07 |
| 3 | 32 | 0.2 | 8 | 43 | 292.82 | 297.20 | 260.27 | 261.11 | 345.96 | 355.47 |
| Parameters | LSTM Results (MAE) | GRU Results (MAE) | RNN Results (MAE) | |||||||
|---|---|---|---|---|---|---|---|---|---|---|
| Layers | Nodes | Dropout | Lookback | Epochs | Validation | Test | Validation | Test | Validation | Test |
| 1 | 128 | 0.15 | 5 | 57 | 189.87 | 191.57 | 203.99 | 207.72 | 220.42 | 224.95 |
| 1 | 64 | 0.15 | 5 | 61 | 213.33 | 218.92 | 284.79 | 287.91 | 236.14 | 240.41 |
| 1 | 32 | 0.15 | 5 | 65 | 241.23 | 238.99 | 251.52 | 257.98 | 312.71 | 323.07 |
| 1 | 128 | 0.2 | 5 | 53 | 225.65 | 229.09 | 221.70 | 223.70 | 276.22 | 281.91 |
| 1 | 64 | 0.2 | 5 | 62 | 287.76 | 293.08 | 333.61 | 336.98 | 248.34 | 250.96 |
| 1 | 32 | 0.2 | 5 | 65 | 220.51 | 216.69 | 290.29 | 295.29 | 346.90 | 354.58 |
| 2 | 64 | 0.15 | 5 | 55 | 214.95 | 217.23 | 223.48 | 227.45 | 246.46 | 249.90 |
| 2 | 64 | 0.2 | 5 | 55 | 245.09 | 248.09 | 264.46 | 269.72 | 306.87 | 310.94 |
| 2 | 32 | 0.15 | 5 | 63 | 255.89 | 259.66 | 237.50 | 239.69 | 275.32 | 277.24 |
| 2 | 32 | 0.2 | 5 | 63 | 238.06 | 240.21 | 241.29 | 245.60 | 260.64 | 263.52 |
| 3 | 64 | 0.15 | 5 | 48 | 290.62 | 297.21 | 262.65 | 270.85 | 395.87 | 397.02 |
| 3 | 64 | 0.2 | 5 | 48 | 280.20 | 286.55 | 262.36 | 261.49 | 361.92 | 366.07 |
| 3 | 32 | 0.15 | 5 | 61 | 304.10 | 307.83 | 365.75 | 370.82 | 373.78 | 377.91 |
| 3 | 32 | 0.2 | 5 | 65 | 323.02 | 330.16 | 319.81 | 312.70 | 259.10 | 261.19 |
| 1 | 128 | 0.15 | 8 | 59 | 212.71 | 213.52 | 225.88 | 228.92 | 275.67 | 278.95 |
| 1 | 64 | 0.15 | 8 | 61 | 241.63 | 244.78 | 179.00 | 181.63 | 219.30 | 223.10 |
| 1 | 32 | 0.15 | 8 | 65 | 288.75 | 294.49 | 315.01 | 319.41 | 343.23 | 346.75 |
| 1 | 128 | 0.2 | 8 | 63 | 217.95 | 219.11 | 189.67 | 192.42 | 193.48 | 198.24 |
| 1 | 64 | 0.2 | 8 | 58 | 254.38 | 256.38 | 264.02 | 267.69 | 260.34 | 263.24 |
| 1 | 32 | 0.2 | 8 | 58 | 272.24 | 276.64 | 290.25 | 293.63 | 332.26 | 335.71 |
| 2 | 64 | 0.15 | 8 | 51 | 212.18 | 215.14 | 205.18 | 209.34 | 268.26 | 273.27 |
| 2 | 64 | 0.2 | 8 | 51 | 264.30 | 268.52 | 215.45 | 220.15 | 195.11 | 201.35 |
| 2 | 32 | 0.15 | 8 | 67 | 279.85 | 283.45 | 257.17 | 261.18 | 306.63 | 308.64 |
| 2 | 32 | 0.2 | 8 | 62 | 251.73 | 253.98 | 225.57 | 229.04 | 264.94 | 267.17 |
| 3 | 64 | 0.15 | 8 | 53 | 255.81 | 267.71 | 238.21 | 245.37 | 289.13 | 291.02 |
| 3 | 64 | 0.2 | 8 | 53 | 305.22 | 307.92 | 313.39 | 315.07 | 392.00 | 396.18 |
| 3 | 32 | 0.15 | 8 | 62 | 359.86 | 362.78 | 324.24 | 328.15 | 388.14 | 392.85 |
| 3 | 32 | 0.2 | 8 | 60 | 202.47 | 208.63 | 194.69 | 197.93 | 288.14 | 292.85 |
| Parameters | LSTM Results (MAE) | GRU Results (MAE) | RNN Results (MAE) | |||||||
|---|---|---|---|---|---|---|---|---|---|---|
| Layers | Nodes | Dropout | Lookback | Epochs | Validation | Test | Validation | Test | Validation | Test |
| 1 | 128 | 0 | 5 | 60 | 249.54 | 250.75 | 294.52 | 297.52 | 350.44 | 358.48 |
| 1 | 64 | 0 | 5 | 86 | 354.42 | 358.20 | 305.87 | 312.25 | 247.93 | 255.79 |
| 1 | 32 | 0 | 5 | 75 | 331.27 | 334.13 | 329.71 | 334.60 | 248.94 | 253.74 |
| 1 | 128 | 0.1 | 5 | 69 | 314.61 | 322.62 | 305.65 | 310.33 | 230.57 | 236.57 |
| 1 | 64 | 0.1 | 5 | 85 | 305.86 | 309.67 | 326.13 | 329.11 | 264.66 | 272.89 |
| 1 | 32 | 0.1 | 5 | 70 | 361.40 | 368.75 | 333.36 | 339.7 | 317.98 | 324.56 |
| 2 | 64 | 0 | 5 | 81 | 342.71 | 348.37 | 308.08 | 311.54 | 297.63 | 300.16 |
| 2 | 64 | 0.1 | 5 | 94 | 314.09 | 326.60 | 300.23 | 308.09 | 271.50 | 275.97 |
| 2 | 32 | 0 | 5 | 88 | 300.57 | 302.18 | 263.75 | 269.30 | 278.90 | 283.16 |
| 2 | 32 | 0.1 | 5 | 85 | 308.54 | 311.42 | 281.57 | 288.34 | 298.12 | 302.87 |
| 3 | 64 | 0 | 5 | 68 | 307.34 | 311.83 | 251.97 | 254.13 | 309.38 | 314.75 |
| 3 | 64 | 0.1 | 5 | 68 | 301.68 | 304.02 | 228.18 | 232.18 | 290.03 | 294.37 |
| 3 | 32 | 0 | 5 | 72 | 298.91 | 300.49 | 298.03 | 305.90 | 265.13 | 271.21 |
| 3 | 32 | 0.1 | 5 | 75 | 270.49 | 283.11 | 236.60 | 242.74 | 239.19 | 243.02 |
| 1 | 128 | 0 | 8 | 78 | 301.39 | 304.55 | 282.2 | 287.95 | 290.72 | 301.53 |
| 1 | 64 | 0 | 8 | 75 | 326.11 | 332.03 | 375.61 | 379.60 | 350.59 | 357.21 |
| 1 | 32 | 0 | 8 | 89 | 303.11 | 310.78 | 308.17 | 314.60 | 255.50 | 260.85 |
| 1 | 128 | 0.1 | 8 | 72 | 222.07 | 226.76 | 262.22 | 267.97 | 236.05 | 239.25 |
| 1 | 64 | 0.1 | 8 | 75 | 260.72 | 265.18 | 322.06 | 325.50 | 298.49 | 305.12 |
| 1 | 32 | 0.1 | 8 | 81 | 305.12 | 307.46 | 349.20 | 352.27 | 296.19 | 302.84 |
| 2 | 64 | 0 | 8 | 81 | 259.75 | 267.00 | 229.89 | 231.00 | 321.70 | 323.51 |
| 2 | 64 | 0.1 | 8 | 81 | 287.52 | 288.77 | 267.16 | 272.22 | 319.54 | 322.49 |
| 2 | 32 | 0 | 8 | 87 | 258.13 | 263.77 | 255.08 | 261.69 | 280.17 | 283.86 |
| 2 | 32 | 0.1 | 8 | 79 | 310.64 | 312.41 | 313.43 | 317.52 | 253.92 | 258.11 |
| 3 | 64 | 0 | 8 | 68 | 271.35 | 279.64 | 288.21 | 293.45 | 310.36 | 314.98 |
| 3 | 64 | 0.1 | 8 | 70 | 370.90 | 373.40 | 360.51 | 362.58 | 374.57 | 376.00 |
| 3 | 32 | 0 | 8 | 59 | 295.83 | 304.04 | 319.13 | 323.66 | 307.67 | 312.24 |
| 3 | 32 | 0.1 | 8 | 59 | 368.19 | 380.55 | 360.07 | 361.88 | 340.03 | 343.33 |
References
- Ramos, P.V.B.; Villela, S.M.; Silva, W.N.; Dias, B.H. Residential energy consumption forecasting using deep learning models. Appl. Energy 2023, 350, 121705. [Google Scholar] [CrossRef]
- Chapagain, K.; Kittipiyakul, S.; Kulthanavit, P. Short-term electricity demand forecasting: Impact analysis of temperature for Thailand. Energies 2020, 13, 2498. [Google Scholar] [CrossRef]
- Koprinska, I.; Rana, M.; Agelidis, V.G. Correlation and instance based feature selection for electricity load forecasting. Knowl. -Based Syst. 2015, 82, 29–40. [Google Scholar] [CrossRef]
- Shin, S.M.; Rasheed, A.; Kil-Heum, P.; Veluvolu, K.C. Fast and Accurate Short-Term Load Forecasting with a Hybrid Model. Electronics 2024, 13, 1079. [Google Scholar] [CrossRef]
- Nti, I.K.; Teimeh, M.; Nyarko-Boateng, O.; Adekoya, A.F. Electricity load forecasting: A systematic review. J. Electr. Syst. Inf. Technol. 2020, 7, 13. [Google Scholar] [CrossRef]
- Ding, Y.; Zhu, Y.; Feng, J.; Zhang, P.; Cheng, Z. Interpretable spatio-temporal attention LSTM model for flood forecasting. Neurocomputing 2020, 403, 348–359. [Google Scholar] [CrossRef]
- Li, L.-L.; Zhao, X.; Tseng, M.-L.; Tan, R.R. Short-term wind power forecasting based on support vector machine with improved dragonfly algorithm. J. Clean. Prod. 2020, 242, 118447. [Google Scholar] [CrossRef]
- Carvalho, T.P.; Soares, F.A.; Vita, R.; Francisco, R.d.P.; Basto, J.P.; Alcalá, S.G. A systematic literature review of machine learning methods applied to predictive maintenance. Comput. Ind. Eng. 2019, 137, 106024. [Google Scholar] [CrossRef]
- Chapagain, K.; Kittipiyakul, S. Performance Analysis of Short-Term Electricity Demand with Atmospheric Variables. Energies 2018, 11, 818. [Google Scholar] [CrossRef]
- Lusis, P.; Khalilpour, K.R.; Andrew, L.; Liebman, A. Short-term residential load forecasting: Impact of calendar effects and forecast granularity. Appl. Energy 2017, 205, 654–669. [Google Scholar] [CrossRef]
- Papalexopoulos, A.D.; Hesterberg, T.C. A regression-based approach to short-term system load forecasting. IEEE Trans. Power Syst. 1990, 5, 1535–1547. [Google Scholar] [CrossRef]
- Hammad, M.A.; Jereb, B.; Rosi, B.; Dragan, D. Methods and models for electric load forecasting: A comprehensive review. Logist. Sustain. Transp. 2020, 11, 51–76. [Google Scholar] [CrossRef]
- Zuo, C.; Wang, J.; Liu, M.; Deng, S.; Wang, Q. An ensemble framework for short-term load forecasting based on timesnet and tcn. Energies 2023, 16, 5330. [Google Scholar] [CrossRef]
- Waheed, W.; Xu, Q. Optimal short term power load forecasting algorithm by using improved artificial intelligence technique. In Proceedings of the 2020 2nd International Conference on Computer and Information Sciences (ICCIS), Sakaka, Saudi Arabia, 13–15 October 2020; pp. 1–4. [Google Scholar]
- Akhtar, S.; Shahzad, S.; Zaheer, A.; Ullah, H.S.; Kilic, H.; Gono, R.; Jasiński, M.; Leonowicz, Z. Short-term load forecasting models: A review of challenges, progress, and the road ahead. Energies 2023, 16, 4060. [Google Scholar] [CrossRef]
- Son, N. Comparison of the deep learning performance for short-term power load forecasting. Sustainability 2021, 13, 12493. [Google Scholar] [CrossRef]
- Hochreiter, S.; Schmidhuber, J. Long short-term memory. Neural Comput. 1997, 9, 1735–1780. [Google Scholar] [CrossRef] [PubMed]
- Fiot, J.-B.; Dinuzzo, F. Electricity demand forecasting by multi-task learning. IEEE Trans. Smart Grid 2016, 9, 544–551. [Google Scholar] [CrossRef]
- Dudek, G. Pattern-based local linear regression models for short-term load forecasting. Electr. Power Syst. Res. 2016, 130, 139–147. [Google Scholar] [CrossRef]
- Ismail, Z.; Jamaluddin, F.; Jamaludin, F. Time series regression model for forecasting Malaysian electricity load demand. Asian J. Math. Stat. 2008, 1, 139–149. [Google Scholar] [CrossRef]
- Zhang, G.; Guo, J. A novel method for hourly electricity demand forecasting. IEEE Trans. Power Syst. 2019, 35, 1351–1363. [Google Scholar] [CrossRef]
- Khwaja, A.; Zhang, X.; Anpalagan, A.; Venkatesh, B. Boosted neural networks for improved short-term electric load forecasting. Electr. Power Syst. Res. 2017, 143, 431–437. [Google Scholar] [CrossRef]
- Khwaja, A.S.; Anpalagan, A.; Naeem, M.; Venkatesh, B. Joint bagged-boosted artificial neural networks: Using ensemble machine learning to improve short-term electricity load forecasting. Electr. Power Syst. Res. 2020, 179, 106080. [Google Scholar] [CrossRef]
- Bouktif, S.; Fiaz, A.; Ouni, A.; Serhani, M.A. Multi-sequence LSTM-RNN deep learning and metaheuristics for electric load forecasting. Energies 2020, 13, 391. [Google Scholar] [CrossRef]
- Bouktif, S.; Fiaz, A.; Ouni, A.; Serhani, M.A. Optimal deep learning lstm model for electric load forecasting using feature selection and genetic algorithm: Comparison with machine learning approaches. Energies 2018, 11, 1636. [Google Scholar] [CrossRef]
- Chen, K.; Chen, K.; Wang, Q.; He, Z.; Hu, J.; He, J. Short-term load forecasting with deep residual networks. IEEE Trans. Smart Grid 2018, 10, 3943–3952. [Google Scholar] [CrossRef]
- Din, G.M.U.; Marnerides, A.K. Short term power load forecasting using deep neural networks. In Proceedings of the 2017 International Conference on Computing, Networking and Communications (ICNC), Silicon Valley, CA, USA, 26–29 January 2017; pp. 594–598. [Google Scholar]
- Li, Y.; Pizer, W.A.; Wu, L. Climate change and residential electricity consumption in the Yangtze River Delta, China. Proc. Natl. Acad. Sci. USA 2019, 116, 472–477. [Google Scholar] [CrossRef] [PubMed]
- Stošović, M.A.; Radivojević, N.; Ivanova, M. Electricity Consumption Prediction in an Electronic System Using Artificial Neural Networks. Electronics 2022, 11, 3506. [Google Scholar] [CrossRef]
- Xiao, L.; Wang, J.; Yang, X.; Xiao, L. A hybrid model based on data preprocessing for electrical power forecasting. International J. Electr. Power Energy Syst. 2015, 64, 311–327. [Google Scholar] [CrossRef]
- Phuangpornpitak, N.; Prommee, W. A study of load demand forecasting models in electric power system operation and planning. GMSARN Int. J. 2016, 10, 19–24. [Google Scholar]
- Gao, J.; Chen, Y.; Hu, W.; Zhang, D. An adaptive deep-learning load forecasting framework by integrating transformer and domain knowledge. Adv. Appl. Energy 2023, 10, 100142. [Google Scholar] [CrossRef]
- Fotopoulou, M.C.; Drosatos, P.; Petridis, S.; Rakopoulos, D.; Stergiopoulos, F.; Nikolopoulos, N. Model predictive control for the energy Management in a District of buildings equipped with building integrated photovoltaic systems and batteries. Energies 2021, 14, 3369. [Google Scholar] [CrossRef]
- Hesselmann, F.; Zhu, C.C.; Köppen-Seliger, B.; Ding, S.X. Model Predictive Control Based Energy Flow Control in the Smart Grid. In Proceedings of the 15th European Workshop on Advanced Control and Diagnosis, Bologna, Italy, 21–22 November 2019; pp. 657–677. [Google Scholar]
- Chapagain, K.; Kittipiyakul, S. Short-term electricity load forecasting for Thailand. In Proceedings of the 2018 15th International Conference on Electrical Engineering/Electronics, Computer, Telecommunications and Information Technology (ECTI-CON), Chiang Rai, Thailand, 18–21 July 2018; pp. 521–524. [Google Scholar]
- Dilhani, M.S.; Jeenanunta, C. Daily electric load forecasting: Case of Thailand. In Proceedings of the 2016 7th International Conference of Information and Communication Technology for Embedded Systems (IC-ICTES), Bangkok, Thailand, 20–22 March 2016; pp. 25–29. [Google Scholar]
- Chapagain, K.; Kittipiyakul, S. Short-term electricity demand forecasting with seasonal and interactions of variables for thailand. In Proceedings of the 2018 International Electrical Engineering Congress (iEECON), Krabi, Thailand, 7–9 March 2018; pp. 1–4. [Google Scholar]
- Jeenanunta, C.; Abeyrathn, K.D. Combine particle swarm optimization with artificial neural networks for short-term load forecasting. Int. Sci. J. Eng. Technol. (ISJET) 2017, 1, 25–30. [Google Scholar]
- Chapagain, K.; Kittipiyakul, S. Short-term electricity load forecasting model and Bayesian estimation for Thailand data. In Proceedings of the MATEC Web of Conferences 2016 Asia Conference on Power and Electrical Engineering (ACPEE 2016), Bangkok, Thailand, 20–22 March 2016; p. 06003. [Google Scholar]
- Chapagain, K.; Soto, T.; Kittipiyakul, S. Improvement of performance of short term electricity demand model with meteorological parameters. Kathford J. Eng. Manag. 2018, 1, 15–22. [Google Scholar] [CrossRef][Green Version]
- Sankalpa, C.; Kittipiyakul, S.; Laitrakun, S. Forecasting Short-Term Electricity Load Using Validated Ensemble Learning. Energies 2022, 15, 8567. [Google Scholar] [CrossRef]
- Abeyrathna, K.D.; Jeenanunta, C. Hybrid particle swarm optimization with genetic algorithm to train artificial neural networks for short-term load forecasting. Int. J. Swarm Intell. Res. (IJSIR) 2019, 10, 1–14. [Google Scholar] [CrossRef]
- Alotaibi, M.A. Machine learning approach for short-term load forecasting using deep neural network. Energies 2022, 15, 6261. [Google Scholar] [CrossRef]
- Williams, R.J.; Zipser, D. A learning algorithm for continually running fully recurrent neural networks. Neural Comput. 1989, 1, 270–280. [Google Scholar] [CrossRef]
- Salem, F.M. A basic recurrent neural network model. arXiv 2016, arXiv:1612.09022. [Google Scholar]
- Shi, H.; Xu, M.; Li, R. Deep learning for household load forecasting—A novel pooling deep RNN. IEEE Trans. Smart Grid 2017, 9, 5271–5280. [Google Scholar] [CrossRef]
- Arslan, S. A hybrid forecasting model using LSTM and Prophet for energy consumption with decomposition of time series data. PeerJ Comput. Sci. 2022, 8, e1001. [Google Scholar] [CrossRef] [PubMed]
- Dhake, H.; Kashyap, Y.; Kosmopoulos, P. Algorithms for hyperparameter tuning of lstms for time series forecasting. Remote Sens. 2023, 15, 2076. [Google Scholar] [CrossRef]
- Zheng, H.; Yuan, J.; Chen, L. Short-term load forecasting using EMD-LSTM neural networks with a Xgboost algorithm for feature importance evaluation. Energies 2017, 10, 1168. [Google Scholar] [CrossRef]
- Tang, H.; Ling, X.; Li, L.; Xiong, L.; Yao, Y.; Huang, X. One-shot pruning of gated recurrent unit neural network by sensitivity for time-series prediction. Neurocomputing 2022, 512, 15–24. [Google Scholar] [CrossRef]
- Kumar, G.; Singh, U.P.; Jain, S. An adaptive particle swarm optimization-based hybrid long short-term memory model for stock price time series forecasting. Soft Comput. 2022, 26, 12115–12135. [Google Scholar] [CrossRef] [PubMed]
- Cho, K.; Van Merriënboer, B.; Gulcehre, C.; Bahdanau, D.; Bougares, F.; Schwenk, H.; Bengio, Y. Learning phrase representations using RNN encoder-decoder for statistical machine translation. arXiv 2014, arXiv:1406.1078. [Google Scholar]
- Chung, J.; Gulcehre, C.; Cho, K.; Bengio, Y. Empirical evaluation of gated recurrent neural networks on sequence modeling. arXiv 2014, arXiv:1412.3555. [Google Scholar]
- Li, W.; Logenthiran, T.; Woo, W.L. Multi-GRU prediction system for electricity generation’s planning and operation. IET Gener. Transm. Distrib. 2019, 13, 1630–1637. [Google Scholar] [CrossRef]
- Lynn, H.M.; Pan, S.B.; Kim, P. A deep bidirectional GRU network model for biometric electrocardiogram classification based on recurrent neural networks. IEEE Access 2019, 7, 145395–145405. [Google Scholar] [CrossRef]
- Shiwakoti, R.K.; Charoenlarpnopparut, C.; Chapagain, K. Time Series Analysis of Electricity Demand Forecasting Using Seasonal ARIMA and an Exponential Smoothing Model. In Proceedings of the 2023 International Conference on Power and Renewable Energy Engineering (PREE), Tokyo, Japan, 20–22 October 2023; pp. 131–137. [Google Scholar]
- Chungloo, S.; Limmeechokchai, B. Application of passive cooling systems in the hot and humid climate: The case study of solar chimney and wetted roof in Thailand. Build. Environ. 2007, 42, 3341–3351. [Google Scholar] [CrossRef]
- Nguyen, C.T.; Nguyen, D.T.H.; Phan, D.K. Factors affecting urban electricity consumption: A case study in the Bangkok Metropolitan Area using an integrated approach of earth observation data and data analysis. Environ. Sci. Pollut. Res. 2021, 28, 12056–12066. [Google Scholar] [CrossRef]
- Chapagain, K.; Gurung, S.; Kulthanavit, P.; Kittipiyakul, S. Short-term electricity demand forecasting using deep neural networks: An analysis for Thai data. Appl. Syst. Innov. 2023, 6, 100. [Google Scholar] [CrossRef]
- Ramanathan, R.; Engle, R.; Granger, C.W.; Vahid-Araghi, F.; Brace, C. Short-run forecasts of electricity loads and peaks. Int. J. Forecast. 1997, 13, 161–174. [Google Scholar] [CrossRef]
- Wang, S.; Ma, C.; Xu, Y.; Wang, J.; Wu, W. A hyperparameter optimization algorithm for the LSTM temperature prediction model in data center. Sci. Program. 2022, 2022, 6519909. [Google Scholar] [CrossRef]














| Dataset | Methods | Results | MAPE | References |
|---|---|---|---|---|
| 2009–2013 | OLS | The model’s prediction accuracy has increased with the inclusion of interaction variables. | >4% | [37] |
| 2009–2013 | OLS and Bayesian estimation | The forecast accuracy has increased by 20% because of the model’s adding a temperature variable. | 2% to 3% | [35] |
| 2009–2013 | OLS, GLSAR, FF-ANN | Compared to FF-ANN, OLS, and GLSAR, models exhibited greater forecasting accuracy. | 1.74% to 2.95% | [2] |
| 2009–2013 | MLR with AR (2) | In comparison to OLS estimation, Bayesian estimation offers better and more reliable results. | 1% to 5% | [39] |
| 2009–2013 | Ensemble for regression and ML | It reduces the test MAPE when implementing the blocked cross validation method. | 2.6% | [41] |
| 2013 | PSO with ANN | To train the ANN for STLF, PSO outperformed the backpropagation training technique. | 3.44% | [19] |
| 2013 | PSO + GA with ANN | The backpropagation and PSO training algorithms are outperformed by PSO + GA. | >3% | [42] |
| 2013 | ANN | The model’s prediction accuracy has increased with the addition of a temperature variable. | 3.27% to 4.61% | [36] |
| Types | Variables | Description |
|---|---|---|
| Deterministic | WD | Weekday dummy (Mon, Tue, …, Sat, Sun) |
| MD | Month dummy (Jan, Feb, …………, Nov, Dec) | |
| Holiday | Binary 0 or 1 | |
| Day After Holiday | Binary 0 or 1 | |
| Day After long Holiday | Binary 0 or 1 | |
| Holiday Type | Type of holiday (Songkran, Newyear, ………, etc.) | |
| Lagged | Load1d_cut2pm | 1 day ahead until 2 pm and 2 days ahead after 2 pm load |
| Load2d_cut2pm | 2 days ahead until 2 pm and 3 days ahead after 2 pm load | |
| Load3d_cut2pmR | 3 days ahead until 2 pm and 4 days ahead after 2 pm load | |
| Load4d_cut2pmR | 4 days ahead until 2 pm and 5 days ahead after 2 pm load | |
| Temperature | Temp | Forecasted temperature |
| MaxTemp | Maximum forecasted temperature | |
| Square temperature | Square of the forecasted temperature | |
| MA2pmTemp | Moving average of temperature at 2 pm | |
| Interaction | WD: Temp | Interaction of weekday dummy to temperature |
| MD: Temp | Interaction of month dummy to temperature |
| Parameters | Values |
|---|---|
| Number of hidden layers | [1, 2, 3] |
| No of nodes | [2, 4, 8, 16, 32, 64, 128] |
| Look back period | [5 days and 8 days] |
| Dropout | [0, 0.1, 0.15, 0.2] |
| Epochs | [up to 1 million] |
| Model | Nodes | Layers | Dropout | Lookback Period | Epochs | Test MAE | Test MAPE (%) |
|---|---|---|---|---|---|---|---|
| LSTM | 128 | 1 | 0.1 | 8 days | 72 | 226.76 | 2.13 |
| GRU | 64 | 2 | 0 | 8 days | 81 | 231 | 2.19 |
| RNN | 128 | 1 | 0.1 | 5 days | 69 | 236.57 | 2.22 |
Disclaimer/Publisher’s Note: The statements, opinions and data contained in all publications are solely those of the individual author(s) and contributor(s) and not of MDPI and/or the editor(s). MDPI and/or the editor(s) disclaim responsibility for any injury to people or property resulting from any ideas, methods, instructions or products referred to in the content. |
© 2024 by the authors. Licensee MDPI, Basel, Switzerland. This article is an open access article distributed under the terms and conditions of the Creative Commons Attribution (CC BY) license (https://creativecommons.org/licenses/by/4.0/).
Share and Cite
Shiwakoti, R.K.; Charoenlarpnopparut, C.; Chapagain, K. A Deep Learning Approach for Short-Term Electricity Demand Forecasting: Analysis of Thailand Data. Appl. Sci. 2024, 14, 3971. https://doi.org/10.3390/app14103971
Shiwakoti RK, Charoenlarpnopparut C, Chapagain K. A Deep Learning Approach for Short-Term Electricity Demand Forecasting: Analysis of Thailand Data. Applied Sciences. 2024; 14(10):3971. https://doi.org/10.3390/app14103971
Chicago/Turabian StyleShiwakoti, Ranju Kumari, Chalie Charoenlarpnopparut, and Kamal Chapagain. 2024. "A Deep Learning Approach for Short-Term Electricity Demand Forecasting: Analysis of Thailand Data" Applied Sciences 14, no. 10: 3971. https://doi.org/10.3390/app14103971
APA StyleShiwakoti, R. K., Charoenlarpnopparut, C., & Chapagain, K. (2024). A Deep Learning Approach for Short-Term Electricity Demand Forecasting: Analysis of Thailand Data. Applied Sciences, 14(10), 3971. https://doi.org/10.3390/app14103971

