Potential of Onshore Wind Turbine Inertia in Decarbonising the Future Irish Energy System
Abstract
:1. Introduction
2. Methodology
2.1. Synchronous and Synthetic Inertia in Power Systems
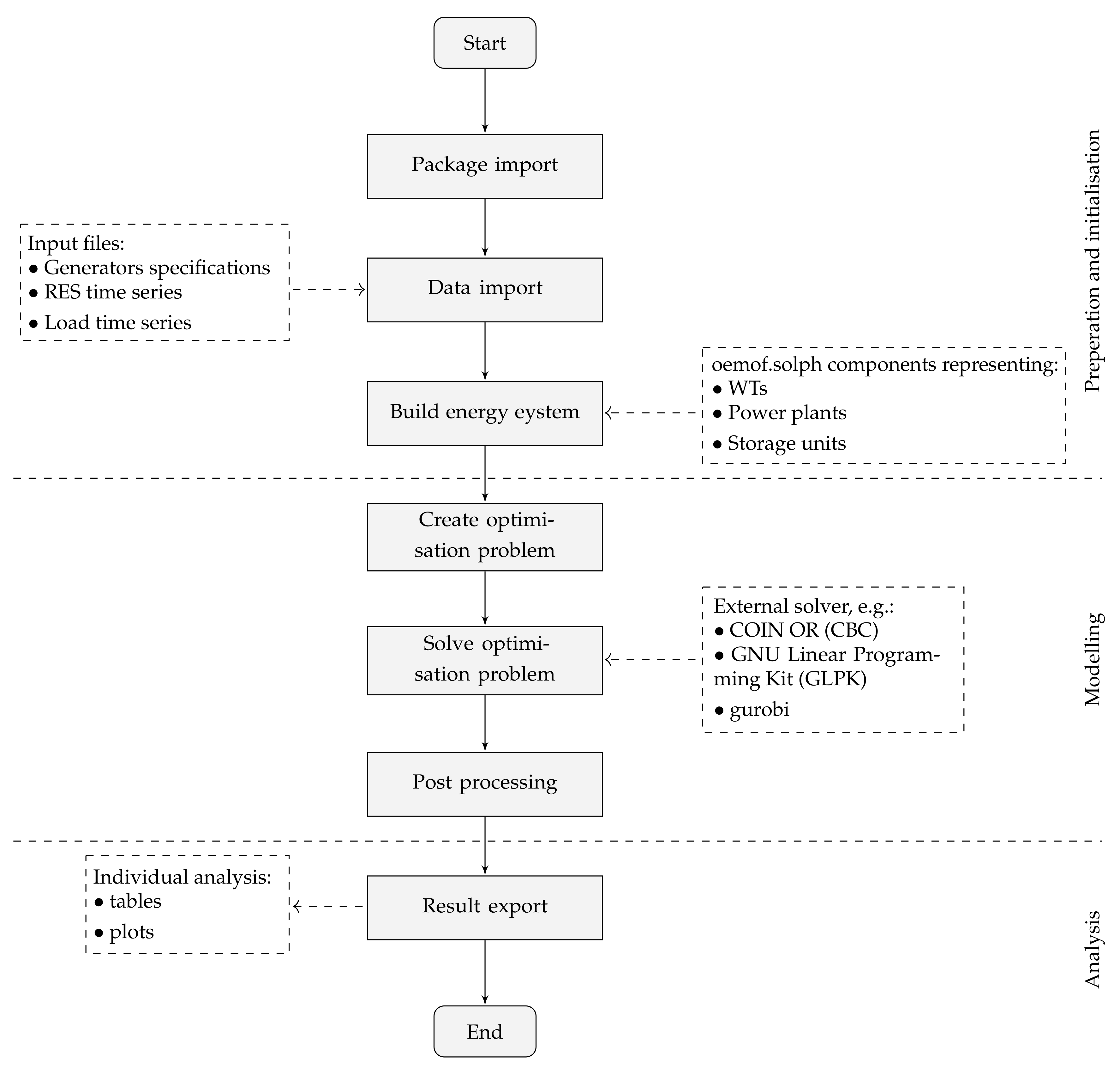
2.2. Dispatch Model Formulation
2.3. System Inertia Constraints
2.4. Inertia by Synchronous Generators
2.5. Synthetic Inertia by Wind Turbines
3. Scenario and Data of the Irish Energy Dispatch Model
4. Results
5. Conclusions
Author Contributions
Funding
Institutional Review Board Statement
Informed Consent Statement
Data Availability Statement
Conflicts of Interest
Abbreviations
| CCGT | Closed cycle gas turbine |
| ENTSO-E | European Network of Transmission System Operators for Electricity |
| EU | European Union |
| MILP | mixed integer linear programming |
| NT | National Trends |
| oemof | open energy modeling framework |
| OCGT | Open cycle gas turbine |
| OpInMod | Open Inertia Modelling |
| O&M | Operation and Maintenance |
| PV | photovoltaic system |
| RES | renewable energy source |
| ROCOF | rate of change of frequency |
| SI | synthetic inertia |
| TSO | transmission system operator |
| TYNDP | Ten-Year Network Development Plan |
| WT | wind turbine |
References
- Tielens, P.; Hertem, D.V. The relevance of inertia in power systems. Renew. Sustain. Energy Rev. 2016, 55, 999–1009. [Google Scholar] [CrossRef]
- Kundur, P.; Balu, N.; Lauby, M. Power System Stability and Control; EPRI Power System Engineering Series; McGraw-Hill: New York, NY, USA, 1994; ISBN 978-0-07-035958-1. [Google Scholar]
- Fernández-Guillamón, A.; Gómez-Lázaro, E.; Muljadi, E.; Molina-García, A. Power systems with high renewable energy sources: A review of inertia and frequency control strategies over time. Renew. Sustain. Energy Rev. 2008, 115, 119369. [Google Scholar] [CrossRef] [Green Version]
- Thiesen, H.; Jauch, C.; Gloe, A. Design of a System Substituting Today’s Inherent Inertia in the European Continental Synchronous Area. Energies 2016, 9, 582. [Google Scholar] [CrossRef] [Green Version]
- Hydro Québec TransÉnergie. Technical Requirements for the Connection of Generation Facilities to the Hydro-Québec Transmission System. Supplementary Requirements for Wind Generation. 2005. Available online: https://www.aeeolica.org/uploads/documents/4535-separata-del-borrador-de-po122.pdf (accessed on 25 May 2020).
- Hydro Québec TransÉnergie. Transmission Provider Technical Requirements for the Connection of Power Plants to the Hydro–QuéBec Transmission System. 2009. Available online: http://www.hydroquebec.com/transenergie/fr/commerce/pdf/exigence_raccordement_fev_09_en.pdf (accessed on 25 May 2020).
- EirGrid. EirGrid Grid Code–Version 9. Technical Report. 2020. Available online: https://www.eirgridgroup.com/site-files/library/EirGrid/GridCodeVersion9.pdf (accessed on 21 January 2021).
- EirGrid and SONI. Operational Constraints Update 21 December 2020. 2020. Available online: https://www.eirgridgroup.com/site-files/library/EirGrid/Operational-Constraints-Update-December-2020.pdf (accessed on 23 March 2021).
- ENTSO-E. Need for Synthetic Inertia (SI) for Frequency Regulation; Report; ENTSO-E: Brussels, Belgium, 2017; Available online: https://consultations.entsoe.eu/system-development/entso-e-connection-codes-implementation-guidance-d-3/user_uploads/igd-need-for-synthetic-inertia.pdf (accessed on 3 May 2019).
- Denholm, P.; Mai, T.; Wallace Kenyon, R.; Kroposki, B.; O’Malley, M. Inertia and the Power Grid: A Guide without the Spin; Technical Report NREL/TP-6120-73856; National Renewable Energy Laboratory (NREL): Golden, CO, USA, 2020. Available online: https://www.nrel.gov/docs/fy20osti/73856.pdf (accessed on 3 March 2022).
- Lopion, P.; Markewitz, P.; Robinius, M.; Stolten, D. A review of current challenges and trends in energy systems modeling. Renew. Sustain. Energy Rev. 2018, 9, 156–166. [Google Scholar] [CrossRef]
- Lund, H.; Arler, F.; Østergaard, P.A.; Hvelplund, F.; Connolly, D.; Mathiesen, B.V.; Karnøe, P. Simulation versus Optimisation: Theoretical Positions in Energy System Modelling. Energies 2018, 10, 840. [Google Scholar] [CrossRef]
- Teng, F.; Trovato, V.; Strbac, G. Stochastic Scheduling With Inertia-Dependent Fast Frequency Response Requirements. IEEE Trans. Power Syst. 2016, 31, 1557–1566. [Google Scholar] [CrossRef] [Green Version]
- Collins, S.; Deane, J.; Gallachóir, B.Ó. Adding value to EU energy policy analysis using a multi-model approach with an EU-28 electricity dispatch model. Energy 2017, 130, 433–447. [Google Scholar] [CrossRef]
- Johnson, S.C.; Papageorgiou, D.J.; Mallapragada, D.S.; Deetjen, T.A.; Rhodes, J.D.; Webber, M.E. Evaluating rotational inertia as a component of grid reliability with high penetrations of variable renewable energy. Energy 2019, 180, 258–271. [Google Scholar] [CrossRef]
- Mehigan, L.; Al Kez, D.; Collins, S.; Foley, A.; Gallachóir, B.O.; Deane, P. Renewables in the European power system and the impact on system rotational inertia. Energy 2020, 203, 117776. [Google Scholar] [CrossRef]
- EirGrid. All Island Quarterly Wind Dispatch Down Report. 2020. Available online: http://www.eirgridgroup.com/site-files/library/EirGrid/Grid-Code.pdf (accessed on 25 May 2020).
- Riquelme, E.; Fuentes, C.; Chavez, H.A. A Review of Limitations of Wind Synthetic Inertia Methods. In Proceedings of the 2020 IEEE PES Transmission Distribution Conference and Exhibition—Latin America (T D LA), Montevideo, Uruguay, 28 September–2 October 2020; pp. 1–6. [Google Scholar] [CrossRef]
- Gloe, A.; Jauch, C.; Craciun, B.; Winkelmann, J. Continuous provision of synthetic inertia with wind turbines: Implications for the wind turbine and for the grid. IET Renew. Power Gener. 2019, 13, 668–675. [Google Scholar] [CrossRef]
- Thiesen, H. Open Inertia Modelling (OpInMod)—An Open Source Approach to Model Economic Inertia Dispatch in Power Systems. Preprints 2022, 2022010419. [Google Scholar] [CrossRef]
- Hilpert, S.; Kaldemeyer, C.; Krien, U.; Günther, S.; Wingenbach, C.; Pleßmann, G. The Open Energy Modelling Framework (oemof)—A new approach to facilitate open science in energy system modelling. Energy Strategy Rev. 2018, 22, 16–25. [Google Scholar] [CrossRef] [Green Version]
- Krien, U.; Schönfeldt, P.; Launer, J.; Hilpert, S.; Kaldemeyer, C.; Pleßmann, G. oemof.solph–A model generator for linear and mixed-integer linear optimisation of energy systems. Softw. Impacts 2020, 6, 100028. [Google Scholar] [CrossRef]
- Bazilian, M.; Rice, A.; Rotich, J.; Howells, M.; DeCarolis, J.; Macmillan, S.; Brooks, C.; Bauer, F.; Liebreich, M. Open source software and crowdsourcing for energy analysis. Energy Policy 2017, 49, 149–153. [Google Scholar] [CrossRef]
- Pfenninger, S.; Hawkes, A.; Keirstead, J. Energy systems modeling for twenty-first century energy challenges. Renew. Sustain. Energy Rev. 2014, 33, 74–86. [Google Scholar] [CrossRef]
- Pfenninger, S.; Hirth, L.; Schlecht, I.; Schmid, E.; Wiese, F.; Brown, T.; Davis, C.; Gidden, M.; Heinrichs, H.; Heuberger, C.; et al. Opening the black box of energy modelling: Strategies and lessons learned. Energy Strategy Rev. 2018, 19, 63–71. [Google Scholar] [CrossRef]
- Wiese, F.; Hilpert, S.; Kaldemeyer, C.; PleßPleßmannmann, G. A qualitative evaluation approach for energy system modelling frameworks. Energy Sustain. Soc. 2018, 8, 13. [Google Scholar] [CrossRef] [Green Version]
- Thiesen, H. Open Inertia Modelling (OpInMod). 2021. Available online: https://github.com/hnnngt/OpInMod (accessed on 19 October 2021).
- Thiesen, H. Open Inertia Modelling (OpInMod) (0.1). Online. 2021. Available online: https://doi.org/10.5281/zenodo.5582502 (accessed on 19 October 2021).
- Hart, W.E.; Watson, J.P.; Woodruff, D.L. Pyomo: Modeling and solving mathematical programs in Python. Math. Program. Comput. 2011, 3, 219. [Google Scholar] [CrossRef]
- Oemof-Developer Group. Open Energy Modelling Framework (oemof), v0.4 GitHub. 2021. Available online: https://github.com/oemof/oemof (accessed on 7 June 2021).
- Bian, Y.; Wyman-Pain, H.; Li, F.; Bhakar, R.; Mishra, S.; Padhy, N.P. Demand Side Contributions for System Inertia in the GB Power System. IEEE Trans. Power Syst. 2018, 33, 3521–3530. [Google Scholar] [CrossRef]
- Thiesen, H.; Jauch, C. Determining the load inertia contribution from different power consumer groups. Energies 2020, 13, 1588. [Google Scholar] [CrossRef] [Green Version]
- Jonkman, J.; Butterfield, S.; Musial, W.; Scott, G. Definition of a 5MW Reference Wind Turbine for Offshore System Development; National Renewable Energy Laboratory (NREL): Golden, CO, USA, 2009. [CrossRef] [Green Version]
- Jauch, C. First Eigenmodes Simulation Model of a Wind Turbine–for Control Algorithm Design; TechnicaL Report; WETI: Flensburg, Germany, 2020. [Google Scholar] [CrossRef]
- ENTSO-E. TYNDP 2020–Scenario Report. 2020. Available online: https://eepublicdownloads.azureedge.net/tyndp-documents/TYNDP_2020_Joint_Scenario_Report_ENTSOG_ENTSOE_200629_Final.pdf (accessed on 15 March 2021).
- ENTSO-E. TYNDP 2020–Scenario Building Guidelines. 2020. Available online: https://2020.entsos-tyndp-scenarios.eu/wp-content/uploads/2020/06/TYNDP_2020_Scenario_Building_Guidelines_Final_Report.pdf (accessed on 15 March 2021).
- ENTSO-E. Data Download. 2020. Available online: https://www.entsos-tyndp2020-scenarios.eu/download-data/#download (accessed on 15 March 2021).
- ENTSO-E. Unit Data. 2020. Available online: https://www.entsoe.eu/Documents/TYNDP%20documents/TYNDP2018/Scenarios%20Data%20Sets/Input%20Data.xlsx (accessed on 15 March 2021).
- Trovato, V.; Bialecki, A.; Dallagi, A.A. Unit Commitment With Inertia-Dependent and Multispeed Allocation of Frequency Response Services. IEEE Trans. Power Syst. 2019, 34, 1537–1548. [Google Scholar] [CrossRef]
- Machowski, J.; Lubosny, Z.; Bialek, J.; Bumby, J. Power System Dynamics: Stability and Control, 2nd ed.; Wiley: West Sussex, UK, 2020; ISBN 978-1-119-52638-4. [Google Scholar]
- Chown, G.; Wright, J.G.; van Heerden, R.; Coker, M. System inertia and Rate of Change of Frequency (RoCoF) with increasing non-synchronous renewable energy penetration. In Proceedings of the 8th Southern Africa Regional Conference 2017, Cape Town, South Africa, 14–17 November 2017. [Google Scholar]
- Rawn, B.; Gibescu, M. Effects Future Renewable Installations Will Have on System Synchronous and Synthetic Inertia. Master’s Thesis, TU Delft, Delft, The Netherlands, 2012. Available online: https://repository.tudelft.nl/islandora/object/uuid:1c94be1d-3619-40a1-86fa-4a93941ccce50/datastream/OBJ/download (accessed on 15 December 2021).
- Seneviratne, C.; Ozansoy, C. Frequency response due to a large generator loss with the increasing penetration of wind/PV generation-A literature review. Renew. Sustain. Energy Rev. 2016, 57, 659–668. [Google Scholar] [CrossRef]
- Tielens, P.; Van Hertem, D. Grid Inertia and Frequency Control in Power Systems with High Penetration of Renewables. 2012. Available online: https://lirias.kuleuven.be/retrieve/182648 (accessed on 28 October 2021).
- ENTSO-E. Pan-European Climate Database. 2020. Available online: https://eepublicdownloads.entsoe.eu/clean-documents/sdc-documents/MAF/2020/Pan-European%20Climate%20Database.7z (accessed on 15 March 2021).
- ENTSO-E. Rate of Change of Frequency (RoCoF) Withstand Capability; Technical Report; ENTSO-E: Brussels, Belgium, 2018; Available online: https://eepublicdownloads.entsoe.eu/clean-documents/Network%20codes%20documents/NC%20RfG/IGD_RoCoF_withstand_capability_final.pdf (accessed on 20 August 2021).





| Author(s) | Research Highlight(s) | Methodology & Scenario | Result(s) |
|---|---|---|---|
| Teng et al. [13] | Introduction of a novel mixed linear integer programming formulation considering frequency constraint formulations, quantification of wind generation uncertainty on inertia and application of a 2030 model of the Great Britain power system | Unit commitment and economic dispatch formulation applying a multi-stage scenario tree. Analysis of increasing ROCOF threshold from 0.5 Hz/s up to 0.2 Hz/s. | A ROCOF threshold of 0.2 Hz/s would lead to extremely high operation cost (120% increase) and wind curtailment (35% increase) |
| Collins et al. [14] | Enhancement and robustness check of electricity generation of the PRIMES-REF scenario for 2030 European Union (EU) by quantifying variable RES curtailment, levels of interconnector congestion and electricity prices. | Creating unit commitment and dispatch model using PLEXOS software, integrating a ROCOF limit of 0.75 Hz/s. | Variable RES congestion increase of 11% in Ireland, overall transmission congestion during 24% of the researched time. |
| Johnson et al. [15] | Filling the knowledge gap of missing inertia modelling in unit commitment and dispatch models | Mixed integer linear programming model created by PLEXOS optimising for least costs. A system inertia constraint is added to the model for stable grid operations. | Increased dispatch costs by $85 million |
| Mehigan et al. [16] | Analysing the effect of two different levels of the maximum ROCOF threshold (0.5 Hz/s and 1 Hz/s) on curtailment of variable RES, carbon dioxide emissions and production costs in Europe. | Mixed integer linear programme of a European electricity dispatch system implementing minimum inertia constraints based on ROCOF thresholds. | Increase of generation costs of up to 53.1%, variable res curtailment increase of 2.15% and CO2 emission increase of 48.9% for researched system. |
| Type | Inst. Cap. [MW] |
|---|---|
| Wind onshore [MW] | 8200 |
| Wind offhore [MW] | 5270 |
| Solar PV [MW] | 2390 |
| Other RES (e.g., Waste) [MW] | 525 |
| Run of river [MW] | 238 |
| Natural Gas [MW] | 5966 |
| Lignite [MW] | 96 |
| Oil [MW] | 518 |
| Type | Costs [EUR/MWh] |
| Lignite | 3.96 |
| Natural gas | 26.316 |
| Light oil | 79.92 |
| Heavy oil | 61.92 |
| Shale oil | 8.28 |
| Biomass | 34.89 |
| Other RES (e.g., Waste) | 30 |
| CO2 price [EUR/t] | 75.00 |
| Annual demand [TWh] | 55.1 |
| Prime Energy | Generator Type | O&M [EUR/MWh] | Efficiency [%] | Min. Stable Op. [%] | CO2 Emissions [tCO2/MWhel] | Inertia Constant[s] |
|---|---|---|---|---|---|---|
| Nuclear | - | 9.00 | 33.0 | 50.0 | 0.0 | 5 |
| Hard coal | - | 28.68 | 40.0 | 43.0 | 0.8495 | 3.125 |
| Lignite | - | 30.57 | 40.0 | 43.0 | 0.9127 | 3.5 |
| Natural gas | Conventional old 1 | 16.49 | 36.0 | 35.0 | 0.5700 | 4.25 |
| Natural gas | Conventional old 2 | 16.49 | 41.0 | 35.0 | 0.5005 | 4.25 |
| Natural gas | CCGT a old 1 | 16.99 | 40.0 | 35.0 | 0.513 | 4 |
| Natural gas | CCGT old 2 | 16.99 | 48.0 | 35.0 | 0.4275 | 4 |
| Natural gas | CCGT present 1 | 16.99 | 56.0 | 30.0 | 0.3664 | 4 |
| Natural gas | CCGT present 2 | 16.99 | 58.0 | 30.0 | 0.3537 | 4 |
| Natural gas | CCGT new | 16.99 | 58.0 | 35.0 | 0.3537 | 4 |
| Natural gas | OCGT b old | 16.99 | 35.0 | 30.0 | 0.586 | 5.25 |
| Natural gas | OCGT new | 16.99 | 42.0 | 30.0 | 0.4885 | 5.25 |
| Light oil | - | 22.16 | 35.0 | 35.0 | 0.8022 | 3.25 |
| Heavy oil | - | 24.36 | 37.5 | 35.0 | 0.7524 | 3.25 |
| Shale oil | - | 30.30 | 29.0 | 40.0 | 1.0822 | 3.5 |
| Biomass | - | 10.00 | 40.0 | 43.0 | 0.0 | 3 |
| Other RES | - | 10.00 | 37.5 | 35.0 | 0.0 | 2 |
| Scenario | CO2 Emissions [t] | Reduction a [%] | Curtailment [MWh] | Reduction a [%] |
|---|---|---|---|---|
| Base | 4,789,225 | 0.00 | 2,613,969 | 0.00 |
| ROCOF = 1 Hz/s, Hdem = 3.5 s | 4,085,047 | 14.70 | 2,341,290 | 10.43 |
| ROCOF = 1 Hz/s, Hdem = 5 s | 4,066,117 | 15.10 | 2,341,290 | 10.43 |
| ROCOF = 2 Hz/s, Hdem = 3.5 s | 3,474,372 | 27.45 | 1,575,412 | 39.73 |
| ROCOF = 2 Hz/s, Hdem = 5 s | 3,305,005 | 30.99 | 1,570,872 | 39.90 |
| Scenario | System Costs [EURO] | Reduction a [%] | Cost Savings a for Provided SI [EURO/kg·m2] |
|---|---|---|---|
| Base | 737,265,818 | 0.00 | 0.00 |
| ROCOF = 1 Hz/s, Hdem = 3.5 s | 625,765,315 | 15.12 | 0.09 |
| ROCOF = 1 Hz/s, Hdem = 5 s | 622,733,455 | 15.53 | 0.06 |
| ROCOF = 2 Hz/s, Hdem = 3.5 s | 525,560,884 | 28.71 | 0.17 |
| ROCOF = 2 Hz/s, Hdem = 5 s | 496,034,635 | 32.72 | 0.14 |
Publisher’s Note: MDPI stays neutral with regard to jurisdictional claims in published maps and institutional affiliations. |
© 2022 by the authors. Licensee MDPI, Basel, Switzerland. This article is an open access article distributed under the terms and conditions of the Creative Commons Attribution (CC BY) license (https://creativecommons.org/licenses/by/4.0/).
Share and Cite
Thiesen, H.; Jauch, C. Potential of Onshore Wind Turbine Inertia in Decarbonising the Future Irish Energy System. Appl. Sci. 2022, 12, 2984. https://doi.org/10.3390/app12062984
Thiesen H, Jauch C. Potential of Onshore Wind Turbine Inertia in Decarbonising the Future Irish Energy System. Applied Sciences. 2022; 12(6):2984. https://doi.org/10.3390/app12062984
Chicago/Turabian StyleThiesen, Henning, and Clemens Jauch. 2022. "Potential of Onshore Wind Turbine Inertia in Decarbonising the Future Irish Energy System" Applied Sciences 12, no. 6: 2984. https://doi.org/10.3390/app12062984
APA StyleThiesen, H., & Jauch, C. (2022). Potential of Onshore Wind Turbine Inertia in Decarbonising the Future Irish Energy System. Applied Sciences, 12(6), 2984. https://doi.org/10.3390/app12062984

