CTIMS: Automated Defect Detection Framework Using Computed Tomography
Abstract
:1. Introduction
2. CTIMS-Toolbox Framework
- Data management module: prepares the raw data coming from the scanner in a SQL database;
- Data pre-processing module: pre-processes and prepares the input CT data (2D images/3D volume) for the inspection step. This module applies two main pre-processing functions: background subtraction and registration;
- Defect inspection module: performs an automated defect inspection based on different computer vision and deep-learning-based inspection algorithms: defect classification, defect localization, and defect characterization.
3. Database Management
- Create a user account using the default username and password;
- Set the server configuration to connect to port 3306 (default port).
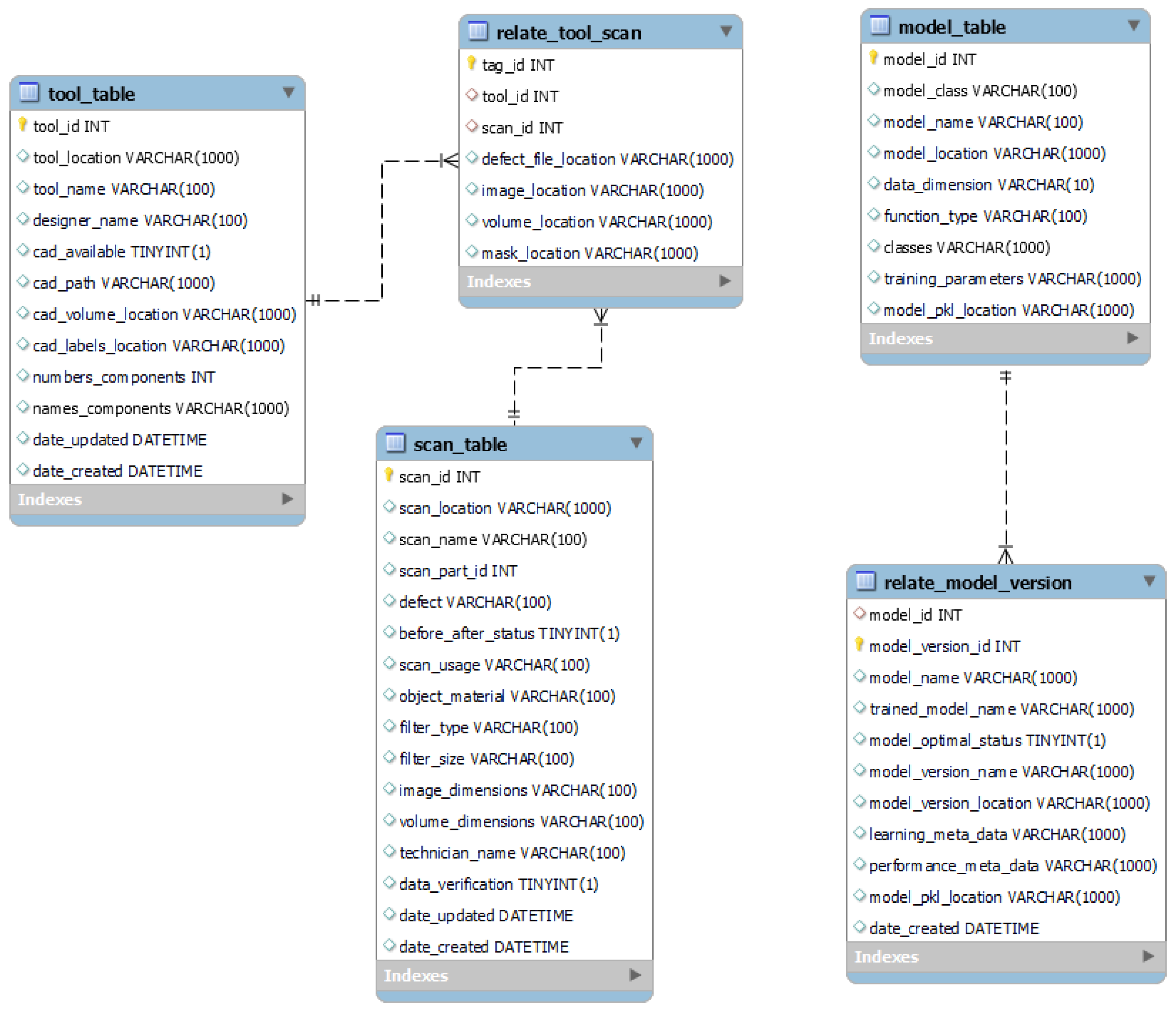
3.1. SQL Tables’ Structure or Flowchart
- Tool table: describes the tool data, including optional CAD data, stored CAD volume, and object labels;
- Scan table: describes the scan data within a tool and includes all the metadata regarding the particular scan;
- Relate tool scan table: relates the tool with its respective scan data and the locations of the relevant directories;
- Model table: contains all trained models of the deep-learning-based inspection algorithms;
- Relate model version table: stores the trained models and tracks their versions with further training using new data.
3.2. Incremental Model Training
3.3. Data Management Cycle
3.4. Limitations
- The automatically generated metadata from the new imported tools or scans are highly dependent on the fact that the user can carefully check the metadata and update this in case of an error.
4. Data Pre-Processing
4.1. Background Subtraction
- input_volume: 3D array of the volume data;
- median_radius: int value representing the radius (in voxels) of the median filter. The value was taken as zero here;
- numpass: int value indicating the number of passes of the median filter. Here, the value was set to one;
- Autocrop: Boolean value indicating if the input volume should be cropped using a bounding box. “False” was set in this case;
- Dilate: indicates the number of iterations for binary dilation. The default value “None” was kept as a parameter.
- Method 1 (outer-background subtraction): removes only the outer background to avoid removing critical ROIs from hollow object tools. The outer boundary pixels of the tool in the scanned volume are identified, and all pixels that fall outside the boundary pixels are removed. This methods is suitable for hollow tools;
- Method 2 (full-background subtraction): removes noisy data from both the inner and outer parts of the tools. All the pixels that are not overlapping with the binary mask are removed from the input volume. This methods is suitable for dense tools with small empty spaces.
4.2. Registration
- Reference_data: the image or volume data, according to which the input data will be registered;
- Input_data: the image or volume to be registered;
- Nbins: a value indicating the number of bins to compute the intensity histogram. The default value of 32 was used in this case;
- sampling_proportion: a value between zero and one, indicating the sampling ratio. A “None” value was used here to specify full sampling;
- level_iters: a sequence of numbers indicating the number of iteration per resolution. Three resolutions with iterations for 2D images and iterations for 3D volumes were specified in this case;
- Sigmas: a sequence of floats indicating the custom smoothing parameters. The default value of was used;
- Factors: sequence of floats indicating the custom scale factors. The default value of was used.
- Propose a new metric to access the registration performance to estimate the rotational angle between the scaled-down input and reference images/volumes;
- Improve the quality reduction and execution time by performing a single transformation using the estimated rotational angle and transformation factors, applied once to the original-sized images/volume instead of multiple small rotation steps using the default DIPY library.
4.3. Performance Analysis
4.4. Limitations
- Resizing the image or volume is required to meet the computational resources: memory and GPU speed. However, some small defects will become undetectable after scaling down the original volume;
- Registration will further affect the defects’ detection by smoothing the image/volume. This will introduce fake surface defects’ detection, of which we need to be aware.
5. Defect Inspection
5.1. Defect Classification
5.2. Defect Localization
5.3. Fault Characterization
- Defect location;
- Defect type: missing component, broken component;
- Name of the defective component;
- Additional statistics: defective volume ratio.
5.4. Limitations
- The module performance is highly dependent on the reprocessing module. Therefore, the obtained result becomes better with a good preparation and processing step: background subtraction and registration;
- The parameters of the defect detection algorithm are tuned to an optimal value for the data used. This parameter might slightly affect the performance when using new data.
6. Comparison to Some Existing Inspection Toolboxes
7. Conclusions and Future Work
Author Contributions
Funding
Institutional Review Board Statement
Informed Consent Statement
Data Availability Statement
Acknowledgments
Conflicts of Interest
Abbreviations
| NDT | Non-Destructive Testing |
| CT | Computed Tomography |
| CTIMS | CT-Based Integrity Monitoring System |
| SQL | Full Structured Query Language |
| MySQL | Framework based on SQL |
| CANDU | Canada Deuterium Uranium |
| DSP | Digital Signal Processing |
| DNN | Deep Neural Network |
| CNN | Convolutional Neural Network |
References
- Natural Resources Canada. Ressources Naturelles Canada; Natural Resources Canada: Gatineau, QC, Canada, 2011. [CrossRef]
- Natural Resources Canada. Uranium and Nuclear Power Facts; Natural Resources Canada: Gatineau, QC, Canada, 2019.
- Torgerson, D.F.; Shalaby, B.A.; Pang, S. CANDU technology for Generation III+ and IV reactors. Nucl. Eng. Des. 2006, 236, 1565–1572. [Google Scholar] [CrossRef]
- Chauveau, D. Review of NDT and process monitoring techniques usable to produce high-quality parts by welding or additive manufacturing. Weld. World 2018, 62, 1097–1118. [Google Scholar] [CrossRef]
- Masoom, H.; Adve, R.S.; Cobbold, R.S. Target detection in diagnostic ultrasound: Evaluation of a method based on the CLEAN algorithm. Ultrasonics 2013, 53, 335–344. [Google Scholar] [CrossRef]
- Seeram, E. Computed Tomography-E-Book: Physical Principles, Clinical Applications, and Quality Control; Elsevier Health Sciences: Amsterdam, The Netherlands, 2015. [Google Scholar]
- Villarraga-Gómez, H. Seeing is believing: X-ray computed tomography for quality control. Qual. Mag. 2016, 55, 20–23. [Google Scholar]
- Kim, F.H.; Pintar, A.; Obaton, A.F.; Fox, J.; Tarr, J.; Donmez, A. Merging experiments and computer simulations in X-ray Computed Tomography probability of detection analysis of additive manufacturing flaws. NDT E Int. 2021, 119, 102416. [Google Scholar] [CrossRef]
- Nachtrab, F.; Weis, S.; Keßling, P.; Sukowski, F.; Haßler, U.; Fuchs, T.; Uhlmann, N.; Hanke, R. Quantitative material analysis by dual-energy computed tomography for industrial NDT applications. Nucl. Instrum. Methods Phys. Res. Sect. A Accel. Spectrom. Detect. Assoc. Equip. 2011, 633, S159–S162. [Google Scholar] [CrossRef]
- Venkatesh, E.; Elluru, S.V. Cone beam computed tomography: Basics and applications in dentistry. J. Istanb. Univ. Fac. Dent. 2017, 51, S102. [Google Scholar] [CrossRef]
- Korobkin, M.; White, E.; Kressel, H.; Moss, A.; Montagne, J. Computed tomography in the diagnosis of adrenal disease. Am. J. Roentgenol. 1979, 132, 231–238. [Google Scholar] [CrossRef]
- Ketcham, R.A.; Carlson, W.D. Acquisition, optimization and interpretation of X-ray computed tomographic imagery: Applications to the geosciences. Comput. Geosci. 2001, 27, 381–400. [Google Scholar] [CrossRef]
- Riis, N.A.; Frøsig, J.; Dong, Y.; Hansen, P.C. Limited-data X-ray CT for underwater pipeline inspection. Inverse Probl. 2018, 34, 34002. [Google Scholar] [CrossRef]
- Xu, J.; Zhao, Y.; Li, H.; Zhang, P. An image reconstruction model regularized by edge-preserving diffusion and smoothing for limited-angle computed tomography. Inverse Probl. 2019, 35, 85004. [Google Scholar] [CrossRef] [Green Version]
- Fang, L.; Wang, Z.; Chen, Z.; Jian, F.; Li, S.; He, H. 3D shape reconstruction of lumbar vertebra from two X-ray images and a CT model. IEEE/CAA J. Autom. Sin. 2020, 7, 1124–1133. [Google Scholar] [CrossRef]
- Szabo, I.; Sun, J.; Feng, G.; Kanfoud, J.; Gan, T.H.; Selcuk, C. Automated Defect Recognition as a Critical Element of a Three Dimensional X-ray Computed Tomography Imaging-Based Smart Non-Destructive Testing Technique in Additive Manufacturing of Near Net-Shape Parts. Appl. Sci. 2017, 7, 1156. [Google Scholar] [CrossRef] [Green Version]
- Zhao, X.; Rosen, D.W. Simulation study on evolutionary cycle to cycle time control of exposure controlled projection lithography. Rapid Prototyp. J. 2016, 22, 456–464. [Google Scholar] [CrossRef]
- Dong, G.; Marleau-Finley, J.; Zhao, Y.F. Investigation of electrochemical post-processing procedure for Ti-6Al-4V lattice structure manufactured by direct metal laser sintering (DMLS). Int. J. Adv. Manuf. Technol. 2019, 104, 3401–3417. [Google Scholar] [CrossRef]
- Akcay, S.; Breckon, T. Towards automatic threat detection: A survey of advances of deep learning within X-ray security imaging. Pattern Recognit. 2022, 122, 108245. [Google Scholar] [CrossRef]
- Muzahid, A.A.M.; Wan, W.; Sohel, F.; Wu, L.; Hou, L. CurveNet: Curvature-Based Multitask Learning Deep Networks for 3D Object Recognition. IEEE/CAA J. Autom. Sin. 2021, 8, 1177–1187. [Google Scholar] [CrossRef]
- Huang, Z.; Yang, S.; Zhou, M.C.; Gong, Z.; Abusorrah, A.; Lin, C.; Huang, Z. Making accurate object detection at the edge: Review and new approach. Artif. Intell. Rev. 2021, 1–30. [Google Scholar] [CrossRef]
- Mery, D.; Arteta, C. Automatic defect recognition in X-ray testing using computer vision. In Proceedings of the 2017 IEEE Winter Conference on Applications of Computer Vision, WACV 2017, Santa Rosa, CA, USA, 24–31 March 2017; Institute of Electrical and Electronics Engineers Inc.: Piscataway, NJ, USA, 2017; pp. 1026–1035. [Google Scholar] [CrossRef]
- Miao, C.; Xie, L.; Wan, F.; Su, C.; Liu, H.; Jiao, J.; Ye, Q. Sixray: A large-scale security inspection X-ray benchmark for prohibited item discovery in overlapping images. In Proceedings of the IEEE Computer Society Conference on Computer Vision and Pattern Recognition, Long Beach, CA, USA, 15–20 June 2019; pp. 2114–2123. [Google Scholar] [CrossRef] [Green Version]
- Gaus, Y.F.A.; Bhowmik, N.; Akcay, S.; Breckon, T. Evaluating the transferability and adversarial discrimination of convolutional neural networks for threat object detection and classification within X-ray security imagery. In Proceedings of the 18th IEEE International Conference on Machine Learning and Applications, ICMLA 2019, Boca Raton, FL, USA, 16–19 December 2019; pp. 420–425. [Google Scholar] [CrossRef] [Green Version]
- Tang, Z.; Tian, E.; Wang, Y.; Wang, L.; Yang, T. Nondestructive Defect Detection in Castings by Using Spatial Attention Bilinear Convolutional Neural Network. IEEE Trans. Ind. Inform. 2021, 17, 82–89. [Google Scholar] [CrossRef]
- Speed|Scan CT 64 | High-Speed CT Scanner. Available online: https://www.bakerhughesds.com/waygate-technologies/cases-speedscan-CT64 (accessed on 10 December 2021).
- Series Inspection CT | X-ray CT Systems | Nikon Metrology. Available online: https://www.nikonmetrology.com/en-us/x-ray-ct/x-ray-ct-systems-series-inspection-ct (accessed on 10 December 2021).
- YXLON-YXLON X-ray and CT Inspection Systems. Available online: https://www.yxlon.com/en/products/x-ray-and-ct-inspection-systems/yxlon-ux20 (accessed on 10 December 2021).
- Hashem, N.; Pryor, M.; Haas, D.; Hunter, J. Design of a Computed Tomography Automation Architecture. Appl. Sci. 2021, 11, 2858. [Google Scholar] [CrossRef]
- XRHRobotStar-In-Line ADR X-ray Inspection. Available online: https://visiconsult.de/products/ndt/xrhrobotstar/ (accessed on 10 December 2021).
- Letkowski, J. Doing database design with MySQL. J. Technol. Res. 2015, 6, 1. [Google Scholar]
- Bandaru, A. AMAZON WEB SERVICES. 2020. Available online: https://www.researchgate.net/profile/Avinash-Bandaru/publication/347442916_AMAZON_WEB_SERVICES/links/5fdc33dba6fdccdcb8d6dbe0/AMAZON-WEB-SERVICES.pdf (accessed on 10 December 2021).
- Al-Sayyed, R.M.; Hijawi, W.A.; Bashiti, A.M.; AlJarah, I.; Obeid, N.; Adwan, O.Y. An Investigation of Microsoft Azure and Amazon Web Services from Users’ Perspectives. Int. J. Emerg. Technol. Learn. 2019, 14, 217–241. [Google Scholar] [CrossRef] [Green Version]
- Kaushik, P.; Rao, A.M.; Singh, D.P.; Vashisht, S.; Gupta, S. Cloud Computing and Comparison based on Service and Performance between Amazon AWS, Microsoft Azure, and Google Cloud. In Proceedings of the 2021 International Conference on Technological Advancements and Innovations (ICTAI), Tashkent, Uzbekistan, 10–12 November 2021; IEEE: Piscataway, NJ, USA, 2021. [Google Scholar] [CrossRef]
- Brierley, N. Mapping Performance of CT. In Proceedings of the International Symposium on Digital Industrial Radiology and Computed Tomography, Fürth, Germany, 2–4 July 2019. [Google Scholar]
- Feldkamp, L.A.; Davis, L.C.; Kress, J.W. Practical cone-beam algorithm. J. Opt. Soc. Am. A 1984, 1, 612. [Google Scholar] [CrossRef] [Green Version]
- Lei, Y.; Fu, Y.; Wang, T.; Liu, Y.; Patel, P.; Curran, W.J.; Liu, T.; Yang, X. 4D-CT deformable image registration using multiscale unsupervised deep learning. Phys. Med. Biol. 2020, 65, 085003. [Google Scholar] [CrossRef] [PubMed]
- Garyfallidis, E.; Brett, M.; Amirbekian, B.; Rokem, A.; van der Walt, S.; Descoteaux, M.; Nimmo-Smith, I. Dipy, a library for the analysis of diffusion MRI data. Front. Neuroinform. 2014, 8, 8. [Google Scholar] [CrossRef] [Green Version]
- Wang, Y.; Lv, K.; Huang, R.; Song, S.; Yang, L.; Huang, G. Glance and Focus: A Dynamic Approach to Reducing Spatial Redundancy in Image Classification. In Advances in Neural Information Processing Systems; Larochelle, H., Ranzato, M., Hadsell, R., Balcan, M.F., Lin, H., Eds.; Curran Associates, Inc.: Red Hook, NY, USA, 2020; Volume 33, pp. 2432–2444. [Google Scholar]
- Wickramanayake, S.; Hsu, W.; Lee, M.L. Explanation-based Data Augmentation for Image Classification. In Proceedings of the Thirty-Fifth Conference on Neural Information Processing Systems, Virtual, 6–14 December 2021. [Google Scholar]
- Rao, Y.; Zhao, W.; Zhu, Z.; Lu, J.; Zhou, J. Global Filter Networks for Image Classification. arXiv 2021, arXiv:2107.00645. [Google Scholar]
- Carter, B.; Jain, S.; Mueller, J.; Gifford, D.K. Overinterpretation reveals image classification model pathologies. arXiv 2020, arXiv:2003.08907. [Google Scholar]
- Hu, H.; Xie, L.; Du, Z.; Hong, R.; Tian, Q. One-bit Supervision for Image Classification. In Proceedings of the Advances in Neural Information Processing Systems 33: Annual Conference on Neural Information Processing Systems 2020, NeurIPS 2020, Virtual, 6–12 December 2020. [Google Scholar]
- Haralick, R.M.; Sternberg, S.R.; Zhuang, X. Image Analysis Using Mathematical Morphology. IEEE Trans. Pattern Anal. Mach. Intell. 1987, PAMI-9, 532–550. [Google Scholar] [CrossRef]
- Clarke, A.L.; Vieyra, M.; Nicholson, P.I.; Szabo, I.; Logeswaran, G.; Kappatos, V.; Selcuk, C.; Gan, T.H. Development of an automated digital radiography system for the non-destructive inspection of green powder metallurgy parts. In Proceedings of the Euro PM 2014 International Conference and Exhibition. European Powder Metallurgy Association (EPMA), Salzburg, Austria, 21–24 September 2014. [Google Scholar]
- Krumm, M.; Sauerwein, C.; Hämmerle, V.; Heile, S.; Schön, T.; Jung, A.; Sindel, M. Rapid Robotic X-ray Computed Tomography of Large Assemblies in Automotive Production. In Proceedings of the 8th Conference on Industrial Computed Tomography, (iCT 2018), Wels, Austria, 6–9 February 2018; Number iCT. pp. 1–9. [Google Scholar]
- Yoon, B.H.; Kim, S.K.; Kim, S.Y. Use of graph database for the integration of heterogeneous biological data. Genom. Inform. 2017, 15, 19. [Google Scholar] [CrossRef] [Green Version]
- Paredaens, J.; Peelman, P.; Tanca, L. G-Log: A graph-based query language. IEEE Trans. Knowl. Data Eng. 1995, 7, 436–453. [Google Scholar] [CrossRef]
- Plattner, H. The impact of columnar in-memory databases on enterprise systems: Implications of eliminating transaction-maintained aggregates. Proc. VLDB Endow. 2014, 7, 1722–1729. [Google Scholar] [CrossRef] [Green Version]




















| Dataset | Background Subtraction | Registration | PSNR (dB) | Execution Time (s) |
|---|---|---|---|---|
| Real CT data | Outerbackground removal | DIPY | 25.77 | 357 6 min |
| DIPY+ | 37.71 | 1112 ∼18.5 min | ||
| Volume size 113 × 166 × 113 | Full-background removal | DIPY | 24.62 | 341 ∼5.7 min |
| DIPY+ | 35.13 | 1095 ∼18.3 min |
| System | Defect Localization | Commercialized | Remarks | |
|---|---|---|---|---|
| DSP | DNN | |||
| DIRA-GREEN [45] | ✓ | DIRA-GREEN https://www.youtube.com/watch?v=69asRG8mN7Q (accessed on 10 December 2021) | + automated system − only for small-sized tools | |
| Automated Defect Recognition (ADR) [16] | ✓ | qualinet www.qualinet-project.com (accessed on 10 December 2021) | + different defect location images are used as the “golden” image to compare with − only valid for one unique tool of known shape and defect locations | |
| RoboTom [46] | ? | ? | RaySCAN https://www.rayscan.eu/InnovativeTechnik_e.html (accessed on 10 December 2021) | + inspect large assembly joints − focuses on porosity in weld defects |
| ADR X-ray inspection [30] | ? | ? | XRHRobotStar https://visiconsult.de/products/ndt/xrhrobotstar/ (accessed on 10 December 2021) | + small and medium parts’ inspection + Part recognition − focuses on porosity in weld defects |
| CTIMS-Toolbox | ✓ | ✓ | (not yet) | + small and medium parts’ inspection + CT data annotation − validated only for metallic materials |
Publisher’s Note: MDPI stays neutral with regard to jurisdictional claims in published maps and institutional affiliations. |
© 2022 by the authors. Licensee MDPI, Basel, Switzerland. This article is an open access article distributed under the terms and conditions of the Creative Commons Attribution (CC BY) license (https://creativecommons.org/licenses/by/4.0/).
Share and Cite
Gabbar, H.A.; Chahid, A.; Khan, M.J.A.; Adegboro, O.G.; Samson, M.I. CTIMS: Automated Defect Detection Framework Using Computed Tomography. Appl. Sci. 2022, 12, 2175. https://doi.org/10.3390/app12042175
Gabbar HA, Chahid A, Khan MJA, Adegboro OG, Samson MI. CTIMS: Automated Defect Detection Framework Using Computed Tomography. Applied Sciences. 2022; 12(4):2175. https://doi.org/10.3390/app12042175
Chicago/Turabian StyleGabbar, Hossam A., Abderrazak Chahid, Md. Jamiul Alam Khan, Oluwabukola Grace Adegboro, and Matthew Immanuel Samson. 2022. "CTIMS: Automated Defect Detection Framework Using Computed Tomography" Applied Sciences 12, no. 4: 2175. https://doi.org/10.3390/app12042175
APA StyleGabbar, H. A., Chahid, A., Khan, M. J. A., Adegboro, O. G., & Samson, M. I. (2022). CTIMS: Automated Defect Detection Framework Using Computed Tomography. Applied Sciences, 12(4), 2175. https://doi.org/10.3390/app12042175


