Research on Real-Time Model of Turboshaft Engine with Surge Process
Abstract
:1. Introduction
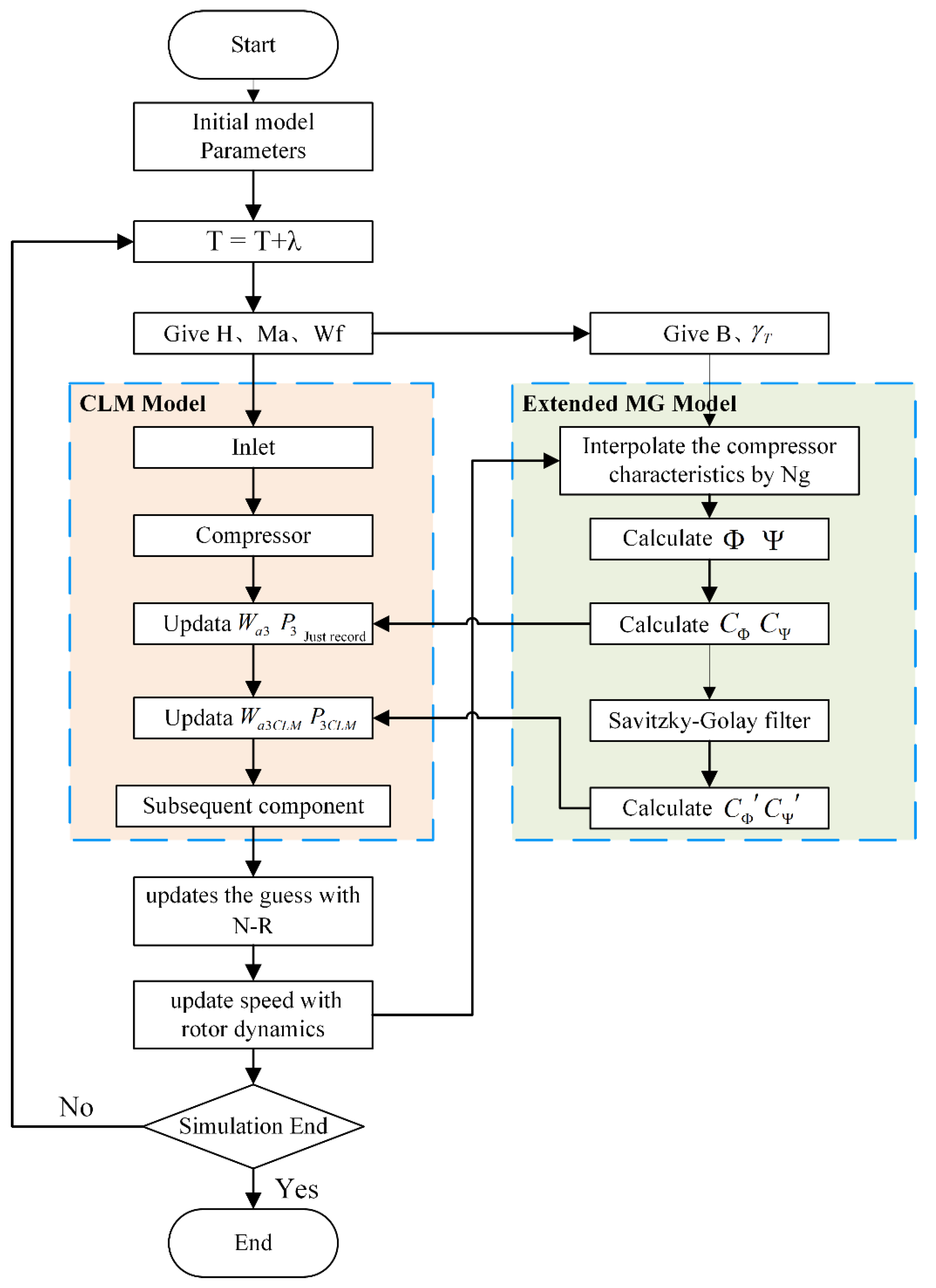
2. Turboshaft Engine Component Level Model
- (1)
- Power balance between compressor and gas turbine:where is the gas turbine power, is the compressor power, is the extracted compressor shaft power and is the mechanical efficiency of the compressor shaft.
- (2)
- Power balance between airscrew and power turbine:where is the power turbine power, is the power required by airscrew and is the mechanical efficiency of the power turbine shaft.
- (3)
- The flow continuity equation of the gas turbine:where is the real gas flow of combustor exit, is the real gas flow calculated according to at the gas turbine inlet.
- (4)
- The flow continuity equation of the power turbine:where is the real gas flow of gas turbine exit, is the real gas flow calculated according to at the power turbine inlet.
- (5)
- The flow continuity equation of the nozzle:where is the gas flow at nozzle inlet, is the nozzle gas flow calculated by the dense flow function.
3. Real-Time Surge Model of Turboshaft Engine
3.1. Classic MG Model
3.2. Stability Analysis of MG Model
3.3. Extended MG Model
3.4. Coupling Relationship between Extended MG Model and CLM
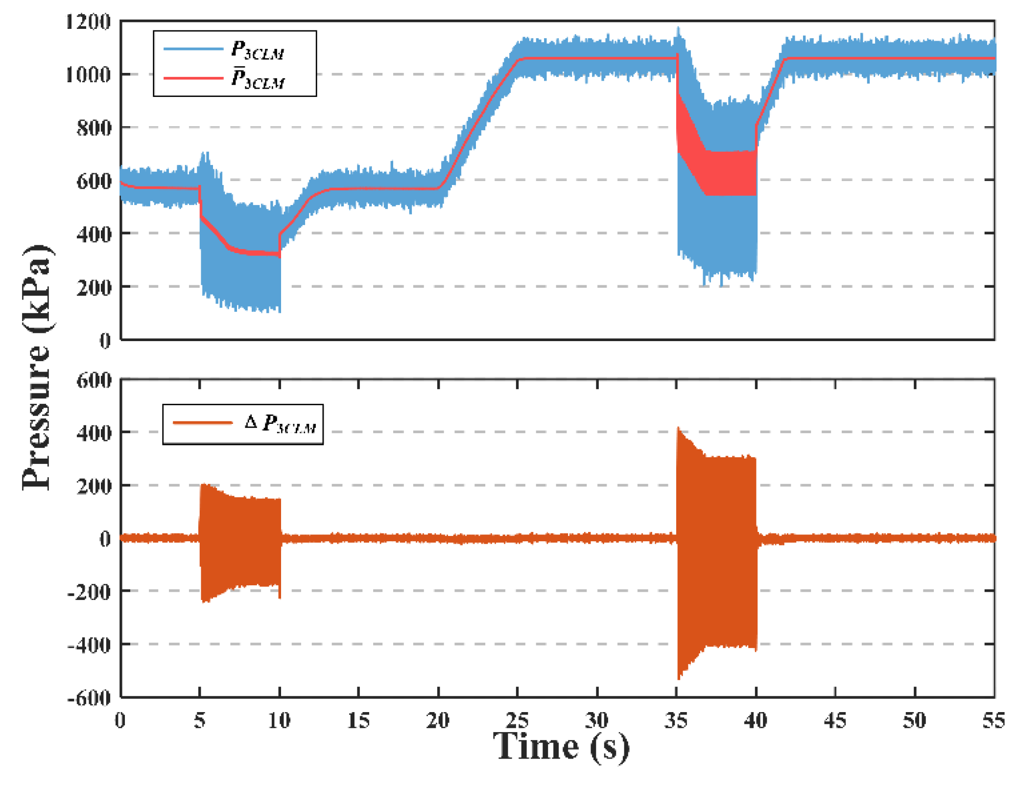
4. Simulation and Verification
4.1. Surge Dynamic Process Simulation at the Design Point
4.2. Surge Dynamic Process Simulation at Multiple Operating Points
4.3. Model Confidence Verification
5. Conclusions
- (1)
- Stability analysis and characteristic line extension of classical MG model are carried out to establish the extended MG model which can be matched with CLM.
- (2)
- The influence of engine rotor inertia and thermal inertia are considered when establishing the coupling relationship between compressor speed, flow and pressure. The fluctuating flow and pressure are carried into the component level model after the smoothing filter, which can ensure that the change of speed and temperature is in accordance with actual test conditions.
- (3)
- The real-time surge model proposed combines the extended MG model’s ability to simulate the dynamic process of compressor surge with CLM’s ability to simulate full envelope steady-state and dynamic process to realize the simulation of the whole engine surge process.
- (4)
- The aero-engine surge detection method [29] which has benefitted dozens of core engine surge tests is applied to the real-time surge model to verify the confidence of the simulated surge signal.
- (5)
- The modeling methods can be extended to other kinds of aeroengine to provide the model basis for surge detection and anti-surge control to avoid high risk and cost surge tests, so it has important practical significance for the development of active stability control.
Author Contributions
Funding
Institutional Review Board Statement
Informed Consent Statement
Data Availability Statement
Conflicts of Interest
References
- Hu, J. Aviation Compressor Aerodynamic Stability Analysis Methods, 1st ed.; Natlona1 Defense Industry Press: Beijing, China, 2015; pp. 2–8. ISBN 978-7-118-10164-5. [Google Scholar]
- Wang, Y.D. Surge detection method based on rate of change of compressor discharge static pressure. J. Aerosp. Power 2020, 35, 1131–1138. [Google Scholar] [CrossRef]
- Kan, Y.X. Research on the VSV Regulation Law and Surge Fault Diagnosis in Civil Aviation Engine. Master’s Thesis, Civil Aviation University of China, Tianjing, China, 2018. [Google Scholar]
- Shan, X.M. Research on Flow Instabilities Online Monitoring & Stabilization Enhancement Technology in Turboshaft Engine Compressors. Ph.D. Thesis, Nanjing University of Aeronautics and Astronautics, Nanjing, China, 2012. [Google Scholar]
- Kim, K.H.; Fleeter, S. Compressor unsteady aerodynamic response to rotating stall and surge excitations. J. Propuls. Power 1994, 10, 698–708. [Google Scholar] [CrossRef]
- Greitzer, E.M. Surge and rotating stall in axial flow compressors—Part I: Theoretical compression system model. J. Eng. Power. 1976, 98, 190–198. [Google Scholar] [CrossRef]
- Moore, F.K. A theory of rotating stall of multistage axial compressors: Part I—Small Disturbances. J. Eng. Gas Turbines Power 1983, 106, 190–198. [Google Scholar] [CrossRef]
- Moore, F.K.; Greitzer, E.M. A Theory of post-stall transients in axial compression systems: Part I—Development of Equations. J. Eng. Gas Turbines Power 1986, 108, 68–76. [Google Scholar] [CrossRef]
- Wang, H.O.; Adomaitis, R.A.; Abed, E.H. Nonlinear analysis and control of rotating stall in axial flow compressors. In Proceedings of the 1994 American Control Conference, Baltimore, MD, USA, 29 June–1 July 1994; pp. 2317–2321. [Google Scholar]
- Haynes, J.M.; Hendricks, G.J.; Epstein, A.H. Active stabilization of rotating stall in a three-stage axial compressor. J. Turbomach. 1994, 116, 226–239. [Google Scholar] [CrossRef]
- Gravdahl, J.T.; Egeland, O. A Moore-Greitzer axial compressor model with spool dynamics. In Proceedings of the 36th IEEE Conference on Decision and Control, San Diego, CA, USA, 12 December 1997; pp. 4714–4719. [Google Scholar]
- Botros, K.K. Transient phenomena in compressor stations during surge. J. Eng. Gas Turbines Power 1994, 116, 133–142. [Google Scholar] [CrossRef]
- Hynes, T.; Greitzer, E. A method for assessing effects of circumferential flow distortion on compressor stability. J. Turbomach. 1987, 109, 371–379. [Google Scholar] [CrossRef]
- Hu, J.; Fottner, L. A new simplified model of post stall transients in axial compression systems. J. Therm. Sci. 1999, 8, 176–189. [Google Scholar] [CrossRef]
- Mansoux, C.A.; Gysling, D.L.; Setiawan, J.D.; Paduano, J.D. Distributed nonlinear modeling and stability analysis of axial compressor stall and surge. In Proceedings of the 1994 American Control Conference, Baltimore, MD, USA, 29 June–1 July 1994; pp. 2305–2316. [Google Scholar]
- Bonnaure, L.P. Modelling High Speed Multistage Compressor Stability. Ph.D. Thesis, Massachusetts Institute of Technology, Cambridge, MA, USA, 1991. [Google Scholar]
- Feulner, M.R.; Hendricks, G.J.; Paduano, J.D. Modeling for control of rotating stall in high speed multi-stage axial compressors. In Proceedings of the ASME 1994 International Gas Turbine and Aeroengine Congress and Exposition, The Hague, The Netherlands, 13–16 June 1994. [Google Scholar]
- Hendricks, G.J.; Sabnis, J.S.; Feulner, M.R. Analysis of instability inception in high-speed multistage axial-flow compressors. J. Turbomach. 1997, 119, 714–722. [Google Scholar] [CrossRef]
- Chung, K.; Leamy, K.; Collins, T. A turbine engine aerodynamic model for in-stall transient simulation. In Proceedings of the 21st Joint Propulsion Conference, Monterey, CA, USA, 8–11 June 1985; p. 1429. [Google Scholar]
- Hosny, W.; Bitter, S.; Steenken, W. Turbofan-engine nonrecoverable stall computer-simulation development and validation. In Proceedings of the 21st Joint Propulsion Conference, Monterey, CA, USA, 8–10 July 1985. [Google Scholar]
- Yang, F.; Hu, J.; Yan, W. Model Research on Post Stall and Recovering from Stall for Aeroengine. Aeroengine 2017, 43, 41–47. [Google Scholar] [CrossRef]
- McCaughan, F.E. Application of bifurcation theory to axial flow compressor instability. J. Turbomach. 1989, 111, 426–433. [Google Scholar] [CrossRef]
- OuYang, Y.F.; Li, J.L. Study on Monitoring of Compressor Surge Based on the critical B Parameter. Fluid Mach. 2017, 45, 34–37+51. [Google Scholar]
- Chen, C.; Nie, C.Q.; Li, J. Nonlinear dynamic analysis on post-stall transients of axial-flow compressor. J. Aerosp. Power 2007, 9, 1461–1467. [Google Scholar]
- DeJesus, E.X.; Kaufman, C. Routh-Hurwitz criterion in the examination of eigenvalues of a system of nonlinear ordinary differential equations. Phys. Rev. A 1987, 35, 5288–5290. [Google Scholar] [CrossRef] [PubMed] [Green Version]
- Dhooge, A.; Govaerts, W.; Kuznetsov, Y.; Meijer, H.; Sautois, B. New features of the software MatCont for bifurcation analysis of dynamical systems. Math. Comput. Model. Dyn. Syst. 2008, 14, 147–175. [Google Scholar] [CrossRef]
- Wang, W.C.; Wang, Y.Y. Establishment of a Dynamic Model for a Compressor and Analysis of the Surge Process. J. Eng. Therm. Energy Power 2007, 22, 124–128+222. [Google Scholar]
- Yin, K.; Zhou, W.X.; Qiao, K. Research on Methods of Improving Real-Time Performance for Aero-Engine Component-Level Model. J. Propuls. Technol. 2017, 38, 199–206. [Google Scholar]
- Lei, J.; Fang, J.B.; Lei, X.B. Aero-engine surge detection method based on fluctuating pressure change rate. Gas Turbine Exp. Res. 2019, 32, 1–6. [Google Scholar]
















| Parameter | Value |
|---|---|
| 0.6 | |
| 0.6 | |
| 2 | |
| 0.3 | |
| Related to Ng in CLM | |
| Related to Ng in CLM | |
| Related to Ng in CLM |
Publisher’s Note: MDPI stays neutral with regard to jurisdictional claims in published maps and institutional affiliations. |
© 2022 by the authors. Licensee MDPI, Basel, Switzerland. This article is an open access article distributed under the terms and conditions of the Creative Commons Attribution (CC BY) license (https://creativecommons.org/licenses/by/4.0/).
Share and Cite
Zhang, X.; Li, L.; Zhang, T. Research on Real-Time Model of Turboshaft Engine with Surge Process. Appl. Sci. 2022, 12, 744. https://doi.org/10.3390/app12020744
Zhang X, Li L, Zhang T. Research on Real-Time Model of Turboshaft Engine with Surge Process. Applied Sciences. 2022; 12(2):744. https://doi.org/10.3390/app12020744
Chicago/Turabian StyleZhang, Xinglong, Lingwei Li, and Tianhong Zhang. 2022. "Research on Real-Time Model of Turboshaft Engine with Surge Process" Applied Sciences 12, no. 2: 744. https://doi.org/10.3390/app12020744
APA StyleZhang, X., Li, L., & Zhang, T. (2022). Research on Real-Time Model of Turboshaft Engine with Surge Process. Applied Sciences, 12(2), 744. https://doi.org/10.3390/app12020744

