Using a Random Forest Model to Predict the Location of Potential Damage on Asphalt Pavement
Abstract
:Featured Application
Abstract
1. Introduction
1.1. Moisture Damage and Potential Distress
1.2. Machine Learning and Random Forest
2. Objectives
- To construct a random forest model to fit the principles for the potential deterioration of the typical flexible pavement;
- To predict the process and position of potential damage on asphalt pavement;
- To evaluate the performance and interpretability of the random forest model.
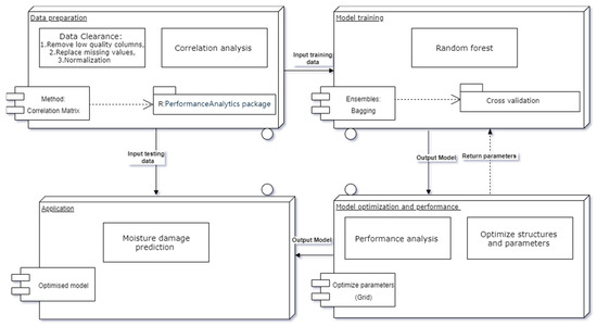
3. Data Collection and Preparation
3.1. Full-Size Track Road Test
3.2. Data Collection and Preparation
4. Methodology
4.1. Decision Trees
4.2. Bagging
- (1)
- Set as the number of the generated trees;
- (2)
- Build th prediction tree model as by bootstrapping;
- (3)
- Average all predictions of trees, as shown as Expression (1) [42].
4.3. Out-of-the-Box Performance
4.4. The State-of-the-Art Method
4.5. Relative Importance of Variables
5. Model Construction
5.1. Model Structure Design
5.2. RF Model Construction
6. Results and Discussions
6.1. Data Characteristics and Correlations
6.2. Number of Trees and Number of Variables Tried at Each Split
6.3. The Optimized RF Model
6.4. Model Application and Prediction Evaluation
6.5. Factor Importance
7. Conclusions
- The RF model is suitable for the prediction of in-field properties in highway and road projects under multiple variables;
- The RF model has a good prediction accuracy and interpretability in this study;
- The optimized model can achieve a low OOB error rate of 16.67%, which can be further improved by the enhanced validity of detection data;
- The RF model and traditional method for analysis in road performance can be bridged together to obtain a more comprehensive and consistent understanding;
- The early moisture damage can be alleviated by controlling the void rate in the surface course, which is considered as a main factor by RF mining from another aspect;
- The RF model can be applied in nondestructive examination in roads for potential failure detection. In addition, by inputting more other roads’ data sets into the training, the model will become more powerful which can fit almost all situations and properties.
Author Contributions
Funding
Institutional Review Board Statement
Informed Consent Statement
Data Availability Statement
Acknowledgments
Conflicts of Interest
References
- Transportation Research Board. Moisture Sensitivity of Asphalt Pavements: A National Seminar. In Proceedings of the TRB Committee on Bituminous–Aggregate Combinations to Meet Surface Requirements, San Diego, FL, USA, 4–6 February 2003. [Google Scholar]
- Hicks, R.G.; Program, N.C.H.R. Moisture Damage in Asphalt Concrete; Transportation Research Board: Washington, DC, USA, 1991; ISBN 978-0-309-04924-5. [Google Scholar]
- Sharaf, E.A.; Sinha, K.C. Estimation of Pavement Routine Maintenance Costs. Transp. Res. Rec. 1984, 951, 55–58. [Google Scholar]
- Underwood, B.S.; Guido, Z.; Gudipudi, P.; Feinberg, Y. Increased Costs to US Pavement Infrastructure from Future Temperature Rise. Nat. Clim. Chang. 2017, 7, 704–707. [Google Scholar] [CrossRef]
- Meneses, S.; Ferreira, A. Pavement Maintenance Programming Considering Two Objectives: Maintenance Costs and User Costs. Int. J. Pavement Eng. 2013, 14, 206–221. [Google Scholar] [CrossRef]
- Kim, S.-H.; Jeong, J.-H.; Kim, N. Use of Surface Free Energy Properties to Predict Moisture Damage Potential of Asphalt Concrete Mixture in Cyclic Loading Condition. KSCE J. Civ. Eng. 2003, 7, 381–387. [Google Scholar] [CrossRef]
- Cheng, D.; Little, D.N.; Lytton, R.L.; Holste, J.C. Use of Surface Free Energy Properties of the Asphalt-Aggregate System to Predict Moisture Damage Potential (with Discussion). J. Assoc. Asph. Paving Technol. 2002, 71, 59–88. [Google Scholar]
- Aschenbrener, T. Evaluation of Hamburg Wheel-Tracking Device to Predict Moisture Damage in Hot-Mix Asphalt. Transp. Res. Rec. 1995, 1492, 193. [Google Scholar]
- Hamzah, M.O.; Kakar, M.R.; Hainin, M.R. An Overview of Moisture Damage in Asphalt Mixtures. J. Teknol. 2015, 73, 125–131. [Google Scholar] [CrossRef] [Green Version]
- Omar, H.A.; Yusoff, N.I.M.; Mubaraki, M.; Ceylan, H. Effects of Moisture Damage on Asphalt Mixtures. J. Traffic Transp. Eng. Engl. Ed. 2020, 7, 600–628. [Google Scholar] [CrossRef]
- Ksaibati, K.; Armaghani, J.; Fisher, J. Effect of Moisture on Modulus Values of Base and Subgrade Materials. Transp. Res. Rec. 2000, 1716, 20–29. [Google Scholar] [CrossRef]
- Behiry, A.E.A.E.-M. Laboratory Evaluation of Resistance to Moisture Damage in Asphalt Mixtures. Ain Shams Eng. J. 2013, 4, 351–363. [Google Scholar] [CrossRef] [Green Version]
- Saarenketo, T.; Scullion, T. Road Evaluation with Ground Penetrating Radar. J. Appl. Geophys. 2000, 43, 119–138. [Google Scholar] [CrossRef]
- Aavik, A.; Talvik, O. Use of Falling Weight Deflectometer (Fwd) Measurement Data for Pavement Structural Evaluation and Repair Design; Federal Highway Administration: Washington, DC, USA, 2021.
- Chen, D.-H.; Xie, J.; Scullion, T. Using GPR and FWD to Assist in Selecting the Optimal Pavement Rehabilitation Strategy. In Proceedings of the GeoHunan International Conference 2011, Hunan, China, 9–11 June 2011; pp. 63–70. [Google Scholar] [CrossRef]
- Khan, Z.; Ahmed, M.; Tarefder, R. Evaluation of Pavement Performance under FWD Test through Instrumented Pavement Section. In Proceedings of the NDE/NDT for Highways & Bridges: SMT 2018, New Brunswick, OH, USA, 27–29 August 2018; pp. 192–197. [Google Scholar]
- Hoang, N.-D.; Nguyen, Q.-L. A Novel Method for Asphalt Pavement Crack Classification Based on Image Processing and Machine Learning. Eng. Comput. 2019, 35, 487–498. [Google Scholar] [CrossRef]
- Witten, I.H.; Frank, E.; Hall, M.A.; Pal, C. Mining: Practical Machine Learning Tools and Techniques; Elsevier: Amsterdam, The Netherlands, 2011; ISBN 978-0-12-374856-0. [Google Scholar]
- Zhang, X.-D. Machine Learning. In A Matrix Algebra Approach to Artificial Intelligence; Springer: Singapore, 2020; pp. 223–440. ISBN 9789811527692. [Google Scholar]
- Mahesh, B. Machine Learning Algorithms—A Review. Int. J. Comput. Sci. Inf. Technol. 2018, 9, 7. [Google Scholar]
- Naqa, E.I.; Murphy, M.J. What Is Machine Learning? In Machine Learning in Radiation Oncology; El Naqa, I., Li, R., Murphy, M.J., Eds.; Springer International Publishing: Cham, Swizterland, 2015; pp. 3–11. ISBN 978-3-319-18304-6. [Google Scholar]
- Tsai, Y.-C.; Zhao, Y.; Pop-Stefanov, B.; Chatterjee, A. Automatically Detect and Classify Asphalt Pavement Raveling Severity Using 3D Technology and Machine Learning. Int. J. Pavement Res. Technol. 2021, 14, 487–495. [Google Scholar] [CrossRef]
- Cheng, D.; Little, D.N.; Lytton, R.L.; Holste, J.C. Moisture Damage Evaluation of Asphalt Mixtures by Considering Both Moisture Diffusion and Repeated-Load Conditions. Transp. Res. Rec. J. Transp. Res. Board 2003, 1832, 42–49. [Google Scholar] [CrossRef]
- Sebaaly, P.; Tabatabaee, N.; Bonaquist, R.; Anderson, D. Evaluating Structural Damage of Flexible Pavements Using Cracking and Falling Weight Deflectometer Data. Transp. Res. Rec. 1989, 1227, 44–52. [Google Scholar]
- Karballaeezadeh, N.; Ghasemzadeh Tehrani, H.; Mohammadzadeh Shadmehri, D.; Shamshirband, S. Estimation of Flexible Pavement Structural Capacity Using Machine Learning Techniques. Front. Struct. Civ. Eng. 2020, 14, 1083–1096. [Google Scholar] [CrossRef]
- Jia, X.; Woods, M.; Gong, H.; Zhu, D.; Hu, W.; Huang, B. Evaluation of Influence of Pavement Data on Measurement of Deflection on Asphalt Surfaced Pavements Utilizing Traffic Speed Deflection Device. Constr. Build. Mater. 2021, 270, 121842. [Google Scholar] [CrossRef]
- Marcelino, P.; de Lurdes Antunes, M.; Fortunato, E.; Gomes, M.C. Machine Learning Approach for Pavement Performance Prediction. Int. J. Pavement Eng. 2021, 22, 341–354. [Google Scholar] [CrossRef]
- Gong, H.; Sun, Y.; Mei, Z.; Huang, B. Improving Accuracy of Rutting Prediction for Mechanistic-Empirical Pavement Design Guide with Deep Neural Networks. Constr. Build. Mater. 2018, 190, 710–718. [Google Scholar] [CrossRef]
- Gong, H.; Sun, Y.; Huang, B. Gradient Boosted Models for Enhancing Fatigue Cracking Prediction in Mechanistic-Empirical Pavement Design Guide. J. Transp. Eng. Part B Pavements 2019, 145, 04019014. [Google Scholar] [CrossRef]
- Jia, X.; Woods, M.; Gong, H.; Hu, W.; Huang, B.; Faraj, B. Utilization of State Performance Indices to Correlate National Performance Measures for Asphalt Pavements in Tennessee. Transp. Res. Rec. J. Transp. Res. Board 2019, 2673, 379–388. [Google Scholar] [CrossRef]
- Ham, J.; Yangchi, C.; Crawford, M.M.; Ghosh, J. Investigation of the Random Forest Framework for Classification of Hyperspectral Data. IEEE Trans. Geosci. Remote Sens. 2005, 43, 492–501. [Google Scholar] [CrossRef] [Green Version]
- Paul, A.; Mukherjee, D.P.; Chintha, R.; Kundu, S. Improved Random Forest for Classification. IEEE Trans. Image Process. 2018, 27, 4012–4024. [Google Scholar] [PubMed]
- Svetnik, V.; Liaw, A.; Tong, C.; Culberson, J.C.; Sheridan, R.P.; Feuston, B.P. Random Forest: A Classification and Regression Tool for Compound Classification and QSAR Modeling. J. Chem. Inf. Comput. Sci. 2003, 43, 1947–1958. [Google Scholar] [CrossRef] [PubMed]
- Biau, G.; Scornet, E. A Random Forest Guided Tour. TEST 2016, 25, 197–227. [Google Scholar] [CrossRef] [Green Version]
- Speiser, J.L.; Miller, M.E.; Tooze, J.; Ip, E. A Comparison of Random Forest Variable Selection Methods for Classification Prediction Modeling. Expert Syst. Appl. 2019, 134, 93–101. [Google Scholar] [CrossRef]
- Gong, H.; Sun, Y.; Hu, W.; Polaczyk, P.A.; Huang, B. Investigating Impacts of Asphalt Mixture Properties on Pavement Performance Using LTPP Data through Random Forests. Constr. Build. Mater. 2019, 204, 203–212. [Google Scholar] [CrossRef]
- Mohamed, O.A.; Ati, M.; Najm, O.F. Predicting Compressive Strength of Sustainable Self-Consolidating Concrete Using Random Forest. Key Eng. Mater. 2017, 744, 141–145. [Google Scholar] [CrossRef]
- Gong, H.; Sun, Y.; Shu, X.; Huang, B. Use of Random Forests Regression for Predicting IRI of Asphalt Pavements. Constr. Build. Mater. 2018, 189, 890–897. [Google Scholar] [CrossRef]
- Oshiro, T.M.; Perez, P.S.; Baranauskas, J.A. How Many Trees in a Random Forest? In Machine Learning and Data Mining in Pattern Recognition; Perner, P., Ed.; Lecture Notes in Computer Science; Springer: Berlin/Heidelberg, Germany, 2012; Volume 7376, pp. 154–168. ISBN 978-3-642-31536-7. [Google Scholar]
- Breiman, L. Random Forests. Mach. Learn. 2001, 45, 5–32. [Google Scholar] [CrossRef] [Green Version]
- Parmar, A.; Katariya, R.; Patel, V. A Review on Random Forest: An Ensemble Classifier. In Proceedings of the International Conference on Intelligent Data Communication Technologies and Internet of Things, Coimbatore, India, 7–8 August 2018; Springer: Berlin/Heidelberg, Germany, 2018; pp. 758–763. [Google Scholar]
- Liaw, A.; Wiener, M. Classification and Regression by RandomForest. R News 2002, 2, 18–22. [Google Scholar]
- Grant, T.P. Determination of Asphalt Mixture Healing Rate Using the Superpave Indirect Tensile Test; University of Florida: Gainesville, FL, USA, 2001. [Google Scholar]
- Christensen, D.W.; Bonaquist, R.F. Volumetric Requirements for Superpave Mix Design; Transportation Research Board: Washington, DC, USA, 2006; Volume 567, ISBN 0-309-09867-X. [Google Scholar]













| Variables | Symbol | Unit |
|---|---|---|
| The original rutting depth | R0 | mm |
| The rutting depth on the fifth day | R5 | mm |
| The rutting depth on the tenth day | R10 | mm |
| The rutting depth on the fifteenth day | R15 | mm |
| The rutting depth on the twentieth day | R20 | mm |
| Increase in rutting depth at the first stage of the test | RI1 | mm |
| Increase in rutting depth in the second stage of the test | RI2 | mm |
| Increase in rutting depth in the third stage of the test | RI3 | mm |
| Increase in rutting depth in the fourth stage of the test | RI4 | mm |
| Increase in rutting depth through the whole test | RI20 | mm |
| The original deflection value | D0 | 0.001 mm |
| The deflection value on the fifth day | D5 | 0.001 mm |
| The deflection value on the tenth day | D10 | 0.001 mm |
| The deflection value on the fifteenth day | D15 | 0.001 mm |
| The deflection value on the twentieth day | D20 | 0.001 mm |
| Increase in the deflection value in the first stage of the test | DI1 | 0.001 mm |
| Increase in the deflection value in the second stage of the test | DI2 | 0.001 mm |
| Increase in the deflection value in the third stage of the test | DI3 | 0.001 mm |
| Increase in the deflection value in the fourth stage of the test | DI4 | 0.001 mm |
| Increase in the deflection value through the whole test | DI20 | 0.001 mm |
| The original IRI value | IRI0 | m/km |
| The IRI value on the fifth day | IRI5 | m/km |
| The IRI value on the tenth day | IRI10 | m/km |
| The IRI value on the fifteenth day | IRI15 | m/km |
| The IRI value on the twentieth day | IRI20 | m/km |
| Increase in the IRI value in the first stage of the test | IRII1 | m/km |
| Increase in the IRI value in the second stage of the test | IRII2 | m/km |
| Increase in the IRI value in the third stage of the test | IRII3 | m/km |
| Increase in the IRI value in the fourth stage of the test | IRII4 | m/km |
| Increase in the IRI value through the whole test | IRII20 | m/km |
| The void rate of the surface course | VRS | % |
| The void rate of the bottom ATB | VTB | % |
| The splitting strength of the surface course | SSS | Mpa |
| The splitting strength of the bottom ATB | SSB | Mpa |
| Ture N | Ture Y | Class. Error | |
|---|---|---|---|
| Pred. N | 39 | 7 | 0.1521739 |
| Pred. Y | 10 | 28 | 0.2631579 |
| Ture N | Ture Y | Class. Error | |
|---|---|---|---|
| Pred. N | 26 | 6 | 0.1875000 |
| Pred. Y | 4 | 24 | 0.148671 |
| Ture N | Ture Y | Class. Error | |
|---|---|---|---|
| Pred. N | 10 | 3 | 0.230769 |
| Pred. Y | 4 | 3 | 0.571428 |
| Ture N | Ture Y | Class. Error | |
|---|---|---|---|
| Pred. N | 10 | 7 | 0.411765 |
| Pred. Y | 3 | 9 | 0.250000 |
Publisher’s Note: MDPI stays neutral with regard to jurisdictional claims in published maps and institutional affiliations. |
© 2021 by the authors. Licensee MDPI, Basel, Switzerland. This article is an open access article distributed under the terms and conditions of the Creative Commons Attribution (CC BY) license (https://creativecommons.org/licenses/by/4.0/).
Share and Cite
Guo, X.; Hao, P. Using a Random Forest Model to Predict the Location of Potential Damage on Asphalt Pavement. Appl. Sci. 2021, 11, 10396. https://doi.org/10.3390/app112110396
Guo X, Hao P. Using a Random Forest Model to Predict the Location of Potential Damage on Asphalt Pavement. Applied Sciences. 2021; 11(21):10396. https://doi.org/10.3390/app112110396
Chicago/Turabian StyleGuo, Xiaogang, and Peiwen Hao. 2021. "Using a Random Forest Model to Predict the Location of Potential Damage on Asphalt Pavement" Applied Sciences 11, no. 21: 10396. https://doi.org/10.3390/app112110396
APA StyleGuo, X., & Hao, P. (2021). Using a Random Forest Model to Predict the Location of Potential Damage on Asphalt Pavement. Applied Sciences, 11(21), 10396. https://doi.org/10.3390/app112110396

