Next Article in Journal
Designing a Robotic Gripper Based on the Actuating Capacity of NiTi-Based Shape Memory Wires
Next Article in Special Issue
Incremental Sliding Mode Control for Predefined-Time Stability of a Fixed-Wing Electric Vertical Takeoff and Landing Vehicle Attitude Control System
Previous Article in Journal
Synergistic Pushing and Grasping for Enhanced Robotic Manipulation Using Deep Reinforcement Learning
Previous Article in Special Issue
Simulation Training System for Parafoil Motion Controller Based on Actor–Critic RL Approach
 
 
Font Type:
Arial Georgia Verdana
Font Size:
Aa Aa Aa
Line Spacing:
Column Width:
Background:
Article

Design and Optimization of a Bennett–Spherical Scissor Mechanism Suitable for Driving Aerial–Aquatic Rotor Deformation

College of Mechanical and Electrical Engineering, Nanjing University of Aeronautics and Astronautics, Nanjing 210016, China
*
Author to whom correspondence should be addressed.
Actuators 2024, 13(8), 318; https://doi.org/10.3390/act13080318
Submission received: 2 August 2024 / Revised: 15 August 2024 / Accepted: 17 August 2024 / Published: 21 August 2024

Abstract

This paper aims to design a deformable mechanism to drive amphibious rotor blade deform from an aerial shape to an aquatic one. The Bennett four-bar and spherical four-bar mechanisms are used as the basic units (B unit and S unit) to form the Bennett–spherical spatial scissor unit (BS unit). By analyzing the kinematic characteristics of the BS unit, it is found that the BS unit can achieve the spatial deformation of expansion and torsion, effectively improving the rotor’s performance in water and air media. The wing rib support structure, which is fixed to the BS unit linkage, is designed. The coordinate transformation method describes the blade shape in aerial and aquatic modes using BS unit and rib parameters. To improve the rotor blade performance in air and water, the rotor blade design is carried out under the NSGA-II framework with BS parameters as the design variables. The Gaussian regression and CFD methods are applied to build a surrogate model to reduce the computational cost. The results show that the expansion–torsional deformation of the BS unit can effectively increase the air and water compatibility of the rotor blades. When the rotor is an aerial shape, the BS mechanism extends and decreases the torsion to increase the lift and efficiency. When it is deformed to an aquatic shape, the BS mechanism reduces its length and increases the torsion to reduce the torque effectively. The BS scissor unit and the design method can be effectively applied in the design of deformable rotor blades.

1. Introduction

The AAV (Aerial–Aquatic Vehicle) is a new concept vehicle with the ability to navigate in both water and air media [1]. This type of vehicle has attracted great attention because of its great potential [2,3,4] in the application of aerial–aquatic information relay [5], sea rescue [6], environment monitoring [7], and ocean exploration [8]. Designing a propulsion system with good performance in both air and water is one of the difficulties in AAV investigation. Because of the differences between air and water, in terms of density and viscosity, a single-set aerial rotor does not have sufficient water–air compatibility. To fly, the rotor is required to generate enough lift to overcome self-weight, which requires a relatively large rotor diameter. The rotor section’s angle of attack and chord length are designed to increase the lift coefficient and revolution speed. In aquatic mode, since most underwater vehicles can be properly designed to achieve gravity and buoyancy leveling, the rotor is required to provide forward thrust and control torque. Since rotor blades operate in water with much higher drag than in air, this requires a smaller rotor diameter, cross-section angle of attack, and a larger side dihedral angle. Thus, the study of water–air amphibious rotor blades with active deformation capability is of great significance.
Deformable wings have a wide range of applications in the field of fixed-wing vehicles. A wing support structure [9] is designed with deformable spreading torsion angle distribution. This is realized based on the anisotropy of the stiffness of the multi-cellular body structure. The wing is driven to deform through the torque tube solidly connected to the wing tip unit. The aerodynamic characteristics of the wing with different torsion angle distributions were investigated through wind tunnel tests. The behavior of birds was explored through the lens of bionics [10]. The team designed a UAV (Unmanned Aerial Vehicle) capable of dynamically altering the shape of its airfoil, resulting in exceptional aerodynamic efficiency across various cruising speeds. Liu et al. [11] designed a deformable wing based on a planar shear structure. This deformable wing could actively change the swept back and wingspan. Accordingly, the relative chord lengths and relative thicknesses were deformable. Thus, the vehicle’s supersonic and subsonic operating conditions were improved. In addition, the idea of actively changing the shape of the wing or blade to obtain better aerodynamic characteristics has been widely practiced in the fields of flapping wing aircraft [12,13,14], wind turbines [15,16,17], and so on.
The main objective of deformable wing application on rotor blades is to reduce vibration and noise [18]. Because of the limitations of the rotor shape and its rotational motion, the deformation driving mechanism is required to be simple and light [19]. A novel composite rotor blade [20] was proposed based on the bending and torsion coupling properties of mechanical metamaterials. The idea was inspired by the generation of bending and torque through the centrifugal force of the rotor. The deformation of rotor blades was carried out to reduce the vibration level of rotor blades during operation. Gur et al. [21] investigated the application of variable camber rotor blades for energy saving and pitch linkage load reduction. The effect of variable camber section chord lengths and pitch angles on the aerodynamic performance was analyzed. One study investigated the effect of the rotor blade leading and trailing edge shape [8]. The study showed that the deformation of the trailing edge and torsion angle distribution contributed more to aerodynamic efficiency in the forward flight condition of a helicopter. The deformation of the leading edge contributed more to the forward flight condition of a helicopter with a large thrust force. A passive deformed rotor blade relying on centrifugal force [22] was designed. In aquatic mode, the rotor unfolds to gain lift force. In aquatic mode, the rotor folds to reduce torque.
An aerial form rotor blade shape is different from an aquatic one mainly in aspects of attack angle distribution, rotor diameter, and section thickness. Thus, the driving mechanism needs to deform in multiple dimensions. Several driving mechanisms, which are widely used in fixed deformable airfoils, tend to be complicated for rotor blades.
The propulsion system has very different performance requirements for rotors when operating in the air and underwater. When in flight, the rotor is required to provide more lift, and when underwater, it is required to provide as little drag as possible. Therefore, multi-objective optimization methods are very important in the design of amphibious rotor blades. The Multi-objective Evolutionary Algorithm (MOEA) is a population-based heuristic search method. These methods do not require prior knowledge and are therefore very friendly for primary stage design. Representative MOEAs are NSGA-II [23] (Nondominated Sorting Genetic Algorithm-II), MOAHA [24] (Multi-objective Artificial Hummingbird Algorithm), MOPSO [25] (Multi-Objective Particle Swarm Optimization), and so on. Because of the advantages of the NSGA-II method in solution efficiency and robustness, it is widely used in rotor design.
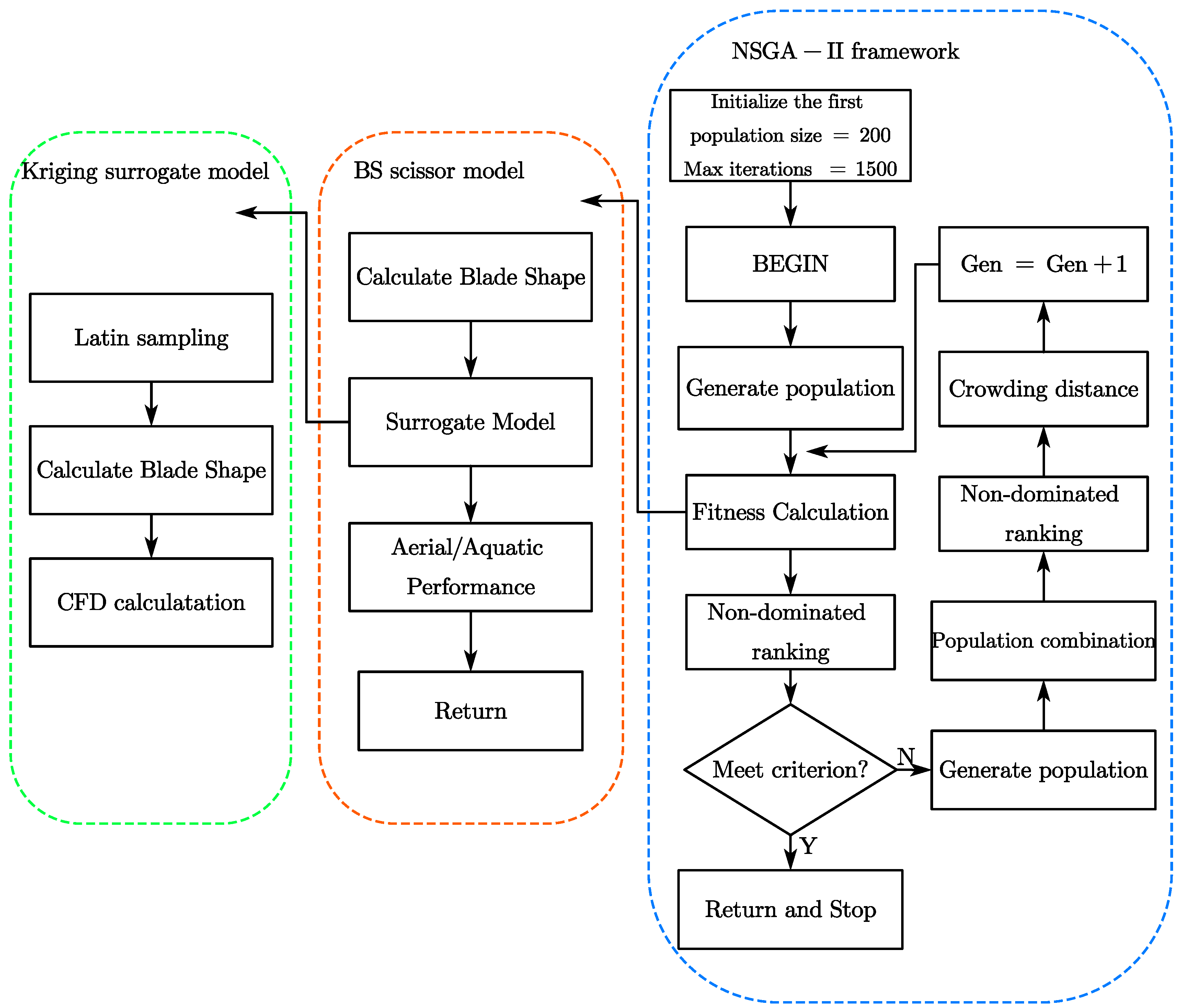
This paper proposes a spatial scissor mechanism formed by the Bennett four-bar mechanism and the spherical four-bar mechanism. The kinetic characteristics are analyzed through the coordinate transform method. Thus, a mapping between blade shape and mechanism shape parameters is established. A Kriging surrogate model is established to map the blade dynamic coefficient and mechanism shape parameters. The dynamic characteristics are calculated in the CFD (Computational Fluid Dynamics) method. An optimization process is proposed with blade lift and drag as objects and scissor-shape parameters as variables. This process is carried out in the NSGA-II (Non-dominated Sorting Genetic Algorithm II) frame. Several individuals on the Pareto front are analyzed. The design result is validated through CFD methods.
The following sections of this paper will detail the deformation driving mechanism based on the BS unit in Section 2. The kinematic characteristics of the Bennett four-bar and spherical four-bar mechanisms are introduced. The extension–torsional characteristics of the BS scissor unit are analyzed. A blade rib support mechanism is designed. This structure is fixedly connected to the BS scissor linkage. A mapping between the BS unit and rib parameters and the blade shape in the aerial and aquatic modes are established by the coordinate transformation method. In Section 3, the workflow of the deformation drive mechanism design is given. The Kriging surrogate model based on the Gaussian regression method and CFD method is established. The optimal design of the blade shape deformation is performed in the framework of the NSGA-II algorithm. In Section 4, several individuals on the Pareto front obtained by the NSGA-II algorithm are analyzed and validated using 3D models and CFD methods. Section 5 draws the main conclusions to close this paper.

2. Deformation Driving Mechanism

Rotor blades applied in air and water have huge differences in shape, mainly in the attack angle distribution and blade radius. This requires the driving mechanism to be able to achieve three-dimensional deformation. The Bennett four-bar mechanism and the spherical four-bar mechanism are single-degree-of-freedom spatial mechanisms with simple structures and good stability. In this paper, the Bennett mechanism and the spherical four-bar mechanism are used as deformation units (B unit and S unit) to form a spatial scissor mechanism, which is used as the basic unit of the deformation mechanism (BS unit). The deformation driving mechanism is constituted by BS units and the blade rib support. A kinematic model of the deformation mechanism is established to map the shape parameters of the BS unit and the blade shape.

2.1. Bennett Mechanism

The Bennett four-bar linkage is a mechanism that is spatially over-constrained and has only one degree of freedom. The opposite links must have the same lengths and degree of twist for mechanical mobility. When it comes to equilateral Bennett linkages, all links are equal in length and their twists are either equal or opposite.
Figure 1 is a diagram of the equilateral Bennett mechanism. Where L A , L B , L C , and L D are axes of rotating pairs A, B, C, and D, respectively. The lengths of linkages AB, BC, CD, and DA are defined as the distance between rotating pairs. The twist angle is α in AB and its opposite linkage. The revolute variables θ 1 and θ 2 are defined as the interior angle between AB, DA, and AB, BC, respectively. Let the midpoint of AC and BD be M and N, it can be obtained that MNACBD according to the symmetry of Bennett linkages. Let Ω be the plane spanned by L A and L C . To enable the mobility of the Bennett mechanism, the following geometric constraints must be met:
{ tan θ 1 2 tan θ 2 2 = cos α θ 1 + θ 2 = π
Let the angle between L A and L C be ϕ ; it follows that:
cos ϕ = 2 1 cos θ 1 1 + cos θ 1 1
Combining Equations (1) and (2), it can be obtained that:
cos ϕ = cos α 1 2 sin α 1 2 sin ( θ 1 2 ) 2 1 sin α 1 2 cos ( θ 1 2 ) 2
The length of AC can be obtained as follows:
L A C = l cos ϕ 2 cos θ 1 2
The variation in θ 2 and ϕ with θ 1 under different values of α is shown in Figure 2.

2.2. Spherical Four-Bar Mechanism

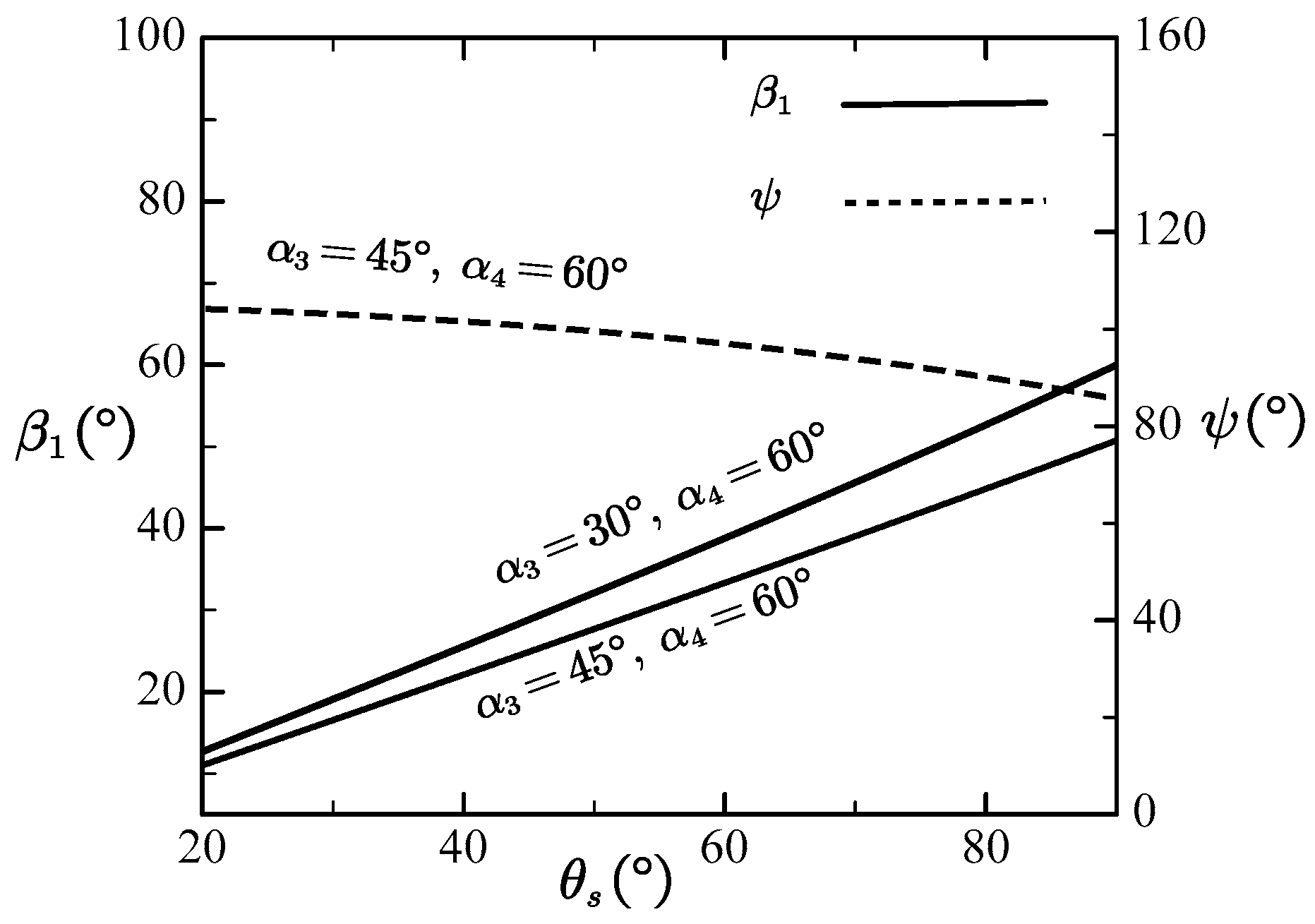
A spherical four-bar linkage is formed by connecting four revolution pairs whose axes intersect at one point. Let L E , L F , L G , and L H be the axes of revolution pairs E, F, G, and H, respectively. Figure 3 provides a concise illustration of the spherical four-bar linkage.
Specifically, in an obliquely symmetrical spherical four-bar linkage, a linkage has the same twist angle to the opposite one. Let the twist angle of linkage EF and GH be α 3 and the twist angle of linkage FG and HE be α 4 . Let be the spanned plane of L E and L G . The angle β i ( i = 1 , 2 , 3 , 4 ) is defined as angles between plane and plane EOF, FOG, and GOH. The rules mentioned above can be described mathematically as follows:
{ α 3 = α 5 α 4 = α 6 β 1 = β 3 α 2 = α 4
Let ψ be the angle between L E and L G ; it can be calculated as follows:
cos ψ = cos α 3 cos α 4 cos β 1 cos β 2 sin α 3 sin α 4 1 sin α 3 sin α 4 sin β 1 sin β 2
where:
{ tan β 1 = sin θ s sin α 4 sin α 3 + cos θ s sin α 4 θ s = β 1 + β 4
The variation in β 1 and ψ with different values of α 3 , α 4 , and θ s is shown in Figure 4.

2.3. Bennett–Spherical Scissor

A Bennett–spherical scissor can be obtained from a planar scissor by replacing the revolute joint of a planar scissor unit with a spherical four-bar linkage and replacing planar linkages with Bennett linkages. Compared with a planar scissor unit, the Bennett–spherical scissor unit has a richer spatial deformability. Figure 5 is a brief diagram of the Bennett–spherical scissor unit composition.
Let us define a Bennett mechanism as a B unit and a spherical four-bar mechanism as an S unit for simplicity. This section follows the shape parameters of the Bennett mechanism and the spherical mechanism in Section 2.1 and Section 2.2. Two new parameters δ B and δ S are introduced to describe the angle between linkage BC and EF and the angle between linkage FG and GB. The combination of a B unit and an S unit is defined as a BS scissor unit. For the sake of clearly representing each variable, a superscript i is added to shape parameters, indicating the i th unit. The angle between plane Ω i and Π i is defined as Δ B i , and the angle between plane Π i and Ω i + 1 is defined as Δ S i . To describe the deformation of a BS unit parametrically, a Cartesian coordinate system A i x i y i z i (i = 1,2,3…) is defined in each B unit. The origin of the coordinate system coincides with point A i , the x i y i -plane coincides with the Ω i of the i th B unit. Figure 6 is a diagram of the first BS unit. Figure 7 is a 3D model diagram of the BS unit. The BS scissor unit consists of spatial mechanisms, which can produce rich spatial deformations, as shown in Figure 8.

2.3.1. Extensional Deformation

As shown in Figure 2, angle ϕ increases with the increase in θ B and α . As shown in Figure 4, the angle ψ decreases with the increase in θ S . The axes L A , L C , L E , and L F are arranged in a zigzag pattern. Thus, the BS scissor undergoes extensional deformation when the ϕ and ψ change. To describe the extension deformation quantitatively, the projection distance from point A i + 1 to the x i z i plane is introduced as λ i . λ i can be obtained through Equation (8).
λ i = ( P i C i + E i O i ) sin ϕ i G i O i ( cos ψ i sin ϕ i sin ψ i cos ϕ i cos Δ i )

2.3.2. Torsional Deformation

As shown in Figure 3 and Figure 4, β 1 in S units increase with θ S if α 3 < α 4 ; thus, Δ B and Δ S change when deformation occurs. In oblique S units, the relationship between Δ B and Δ S satisfies Equation (9). Thus, the BS scissor undergoes torsional deformation when θ S changes.
Δ B θ s = Δ S θ s
Equation (10) holds if the relationship between δ B and δ S satisfies Equation (11).
Δ B + Δ S = 2 π
δ B + δ S + θ B + θ S = 2 π
Then, the relative motion of Ω i and Ω i + 1 in deformation is pure rotary motion, which means the BS unit undergoes torsional deformation. The angle between Ω i and Ω i + 1 is defined as τ i to describe the torsional deformation. τ i can be obtained through Equation (12).
sin τ i = sin ψ sin Δ B i

2.3.3. BS Scissor Parameterization

The BS scissor mechanism can be parameterized through the relative position of L A , L C , L E , and L F and planes Ω . The coordinate transformation from A i x i y i z i to A i + 1 x i + 1 y i + 1 z i + 1 can be obtained through Equation (13).
M i i + 1 = T y ( A i P i ) R z ( ϕ i π ) T y ( P i O i ) R y ( π Δ B i ) R z ( π ψ i ) T y ( O i A i + 1 ) R y ( π Δ S i )
where T y , R y , and R z are 4 × 4 Euclidean transformation matrices.
T y ( A i P i ) = [ 1 0 0 0 0 1 0 A i P i 0 0 1 0 0 0 0 1 ]
R z ( φ ) = [ cos φ sin φ 0 0 sin φ cos φ 0 0 0 0 1 0 0 0 0 1 ]
R y ( Δ B ) = [ cos Δ B 0 sin Δ B 0 0 1 0 0 sin Δ B 0 cos Δ B 0 0 0 0 1 ]

2.4. The Blade Rib Support

The blade rib is divided into upper and lower sections by the airfoil chord line, connected by revolute joints. There are two additional revolute joints in the half-rib support structure. Figure 9 depicts a 3D model diagram of the wing rib structure.
The upper and lower portions of the rib supports play the role of linkages FG and GH in the BS scissor unit. The airfoil chord line is collinear with L G and L A , as shown in Figure 10.
As shown in Figure 11, there exists an angle between the upper and lower halves of the rib support plane, which equals θ s . The shape of the rib support is slightly different from the airfoil shape. The thickness of the airfoil can be adjusted by changing θ s .
As shown in Figure 12, two sections are connected by a Bennet unit and a sphere unit. Thus, the angle between the chord lines of the two sections is mainly determined by the Bennett parameter ϕ and sphere unit parameter ψ . A scissor mechanism drives the blade to deform between two certain rotor radii and skew distributions. According to Equations (1)–(4), (7), and (8), Bennett unit parameters α , θ B and l and sphere unit parameters α 3 and α 4 should be considered if the rotor radius and skew need to be designed.

2.5. Blade Parameterization

The parametric description of rotor blade geometry plays an important role in aerodynamic shape design. The NACA0015 airfoil was applied as the shape of rib structure. The NURBS method was used as a parameterization method for rib shape description. The airfoil and NURBS control points are shown in Figure 13.
As is shown in Figure 13, the rib shape is described through 30 control points. The control points of the i th rib structure are defined as P n i = [ x n i y n i z n i 1 ] ( n = 1,2,3…30). As mentioned above, the blade rib structure rotates around axis L A . Thus, the airfoil shape is thinner than the rib structure shape. The distance between the i th rib structure leading edge and A i is defined as σ i to describe the offset between the rib support and the BS scissor. The size of the i th rib structure is defined as κ i . The parameters of the rib structures are shown in Figure 14. Thus, the control points of the real airfoil shape can be obtained through Equation (17).
Q n i = [ x n i σ i + κ i y n i κ i z n i sin θ B i 1 ]
The position of the i th rib structure under the coordinate system A 1 - x 1 y 1 z 1 can be obtained through Equation (18).
Q ˜ n i = M i 1 i M 2 3 M 1 2 Q n i

2.6. Examples

To verify the effect of the BS scissor on rotor blade shape, two examples were set. In the two examples, the same BS scissor was used as the deformation driving mechanism. When tangle θ B takes different values, the blade shape was obtained by the blade parameterization method described in this section.
The BS scissor and rib structure parameters used in example 1 are listed in Table 1. The blade shape of example 1 is shown in Figure 15.
The BS scissor and rib structure parameters used in example 2 are list in Table 2. The blade shape of example 2 is shown in Figure 16.
The rotor in example 1 is better suited for aerial flight because of its longer radius and more evenly distributed torsion. In example 2, the rotor has a smaller radius and a larger torsion distribution, which is useful for reducing drag when navigating through water. Since the same BS scissor shape and wing rib support shape are used in examples 1 and 2, the BS scissor mechanism can drive the rotor to change between the two shapes in air and underwater. In addition, the rotor shape is obtained by the rotor parameterization method described in Section 2.5, and the wing shape has a smooth appearance and a stable shape, which indicates that the shape parameterization method described in this paper is stable and reliable.

3. BS Scissor Optimization

The goal of the optimization used in this study is to determine the shape parameters of the BS scissor mechanism to ensure that the blade performs well both underwater and in the air by adapting its shape. This multi-objective optimization process utilizes the NSGA-II framework, known for its efficiency in multi-objective optimization. The process begins by generating an initial set of populations, followed by the following specific operations: selection, crossover, and mutation, to create the next generation. Starting from the second generation, a new parent population is formed by combining the parent and child populations using non-dominated sorting and crowded degree sorting. This iterative process continues until the specified termination conditions are met. The blade dynamic performance is obtained with the CFD method. Because of the high computational cost of the CFD method, the Gaussian regression method is applied to obtain the Kriging surrogate model. The principal procedure of the optimization is depicted in Figure 17.

3.1. Optimization Problem

The aim of the optimization used in this study is to obtain the optimal working efficiency when working in the air, and the minimum drag when working underwater. The shape of the rotor is determined by the shape of the BS unit and the shape of the wing rib support. Although the shape and position of the blade rib support also affect the performance of the rotor, this paper focuses on the deformation performance of the BS scissor mechanism. Therefore, the shape parameters of the BS unit of the scissor were used as design variables. The design variables and design space are shown in Table 3. The shape parameters of the blade rib support were set as constants, and the details are shown in Table 4.
The revolute speed was set to 3000 r/min for airborne operation and 300 r/min for underwater operation. The dynamic performance of the rotor is critical and requires the rotor to produce a tensile force of no less than 30 N for aerial conditions and a thrust force of no less than 20 N for underwater conditions. Since the relative position of the blade rib support structure is determined by the axes of the neighboring B units, if the angular difference between the neighboring axes is too large, the stability of the wing rib support structure will deteriorate. Therefore, a constraint was set to limit the difference between the angle and the angle. Since the advance coefficient was set to 0, the rotor efficiency was set as the ratio of thrust to torque. The optimization problem can thus be described mathematically as follows:
Find :   x = { ϕ α AO ψ α 3 α 4 EO GO }
Minimize : y 1 ( x ) = η air , y 2 ( x ) = T water
Subject   to :   T air > 25 N , T wtr > 20 N , | ϕ ψ | < 3

3.2. The CFD Method

The Computational Fluid Dynamics (CFD) method was used to calculate the required samples’ dynamic performance for the surrogate model. In this study, the Navier–Stokes (N-S) equation was employed to describe the velocity–pressure distribution characteristics of fluids. The N-S equations were solved using the commercial software ANSYS 2022 Fluent. The geometry for Fluent was created using the 3D modeling software Catia V5 R20. The computation domain was constructed using DesignModeler, an embedded module of Fluent, and the shape and parameters are shown in Figure 18. Unstructured meshes were used throughout the domain. The boundary conditions utilized the velocity-entry and pressure-outlet modes, as illustrated in Figure 18. The Reynolds Average Method (RANS) was applied to solve the N-S equation, and the SST turbulence model was used to close the RANS equation. The Pressure-Based steady solver was employed. Figure 19 shows the mesh in the computational domain and rotor surface. The adopted boundary conditions were velocity inlet and pressure outlet type. The physical coefficients of air and water are listed in Table 4.
The accuracy and cost of calculation increased as the number of meshes increases. To verify the effect of mesh number on calculation results, five different meshing methods were applied in a numerical experiment. The rotor was set to work in the air with a revolute speed of 3000 rpm. The details of rotor parameters are shown in Table 5. The lift and torque of the rotor are shown in Figure 20.
When the maximum element size is less than 5 mm, the result tends to be stable and reliable. Considering accuracy and calculated cost, method 4 was used for meshing.

3.3. Kriging Surrogate Model

The Kriging surrogate model was established through a three-step process that involves sampling the design space, calculating the sample performance function, and determining the weighting coefficients of design variables. If the optimization problem has only one design variable, the first step in creating a proxy model for the performance function is to sample the design space in multiple dimensions, resulting in a matrix that describes the set of sample points.
S = [ x 1 ( 1 ) x 2 ( 1 ) x N ( 1 ) x 1 ( 2 ) x 2 ( 2 ) x N ( 2 ) x 1 ( m ) x 2 ( m ) x N ( m ) ]
The Kriging surrogate model is described as a linear interpolation of performance functions computed for each sample point.
y ^ ( x ) = i = 1 m w ( i ) y ( i )
To calculate the weighting coefficients, the unknown function is considered a concrete implementation of a Gaussian static stochastic process, which can be described as follows:
Y ( x ) = β 0 + Z ( x )
The Kriging model aims to estimate the true performance function by finding optimal weighting coefficients for the interpolated performance function with minimal mean square deviation. The Lagrange multiplier method was applied to derive the matrix representation of the Kriging surrogate model.
y ^ ( x ) = [ r ( x ) 1 ] T [ R F R T 0 ] 1 [ y s 0 ]
where F = [ 1 1 ] m , R is the relative matrix.
R = [ R ( x ( 1 ) , x ( 1 ) ) R ( x ( 1 ) , x ( n ) ) R ( x ( n ) , x ( 1 ) ) R ( x ( n ) , x ( n ) ) ]
where r(x) is the relative vector.
r ( x ) = [ R ( x ( 1 ) , x ) R ( x ( n ) , x ) ]
The following related functions R were used in this article
  R ( x , x ) = k = 1 m R k ( θ k , x k x k )
where x, x is any two sets of design parameters. R k is the Gaussian exponential model.
  R ( θ k , x k x k ) = { 1 15 ξ k 2 + 30 ξ k 3               0 ξ k 0.2 1.25 ( 1 ξ k ) 3                         0.2 < ξ k < 1 0                                                                               ξ k 1

4. Optimization Result Discussion

The performance functions of the individuals on the Pareto front obtained from the optimization process in the NSGA-II framework are shown in Figure 21. Each black dot in the figure represents a feasible BS scissor shape parameter.
It can be seen that for the deformed rotor driven by the BS scissor mechanism, the airborne efficiency and underwater torque cannot be optimized at the same time. To analyze the effect of design parameters on performance, four representative individuals are selected for analysis, and the performance of these four individuals is marked in the figure. The BS scissor unit parameters of these individuals are shown in the following Table 6.
According to Table 7, the B unit parameters of AB are close to the lower limit of the setting in each individual, which is because when increasing decreases while AP increases, the smallest possible and AB can increase the magnitude of the angular change of the B unit and decrease the magnitude of the change in AP, which increases the range of the BS unit’s stretching and torsion. The aquatic shape of each individual tends to be similar because the smaller the radius of the rotor and the smaller the average angle of attack, the lower the drag. An increase in the difference between α 3 and α 4 can increase the torsional range of the BS unit, but it decreases the extension rate of the BS unit. The blade shape deformation with higher efficiency in the air has higher torque in underwater operation, and that with lower efficiency in the air has lower torque in underwater operation.
Each sample on the Pareto front contributes to increased air efficiency and reduced water drag. However, the design navigation range in both media significantly impacts the optimal sample selection. For example, an air-focused rotor with high air efficiency necessitates a large torque in the water. It is crucial for the power to be as consistent as possible in both flight and underwater conditions. Although the torque needed underwater is reduced through deformation and operation, the operating torque is much higher than in the air because of fluid viscosity and density. This requires a higher current and power for the motor and ESC (Electronic Speed Controller). This limitation makes it challenging to match the chosen motor system with the aerial rotor. According to [26], the rotor’s amphibious adaptability depends on the degree of match between the rotor’s dynamic performance and the motor’s dynamic performance. Similar operating power can enhance flexibility in designing and selecting the motor–ESC system, thus improving the efficiency of the rotor–motor system. The performance function in Equation (30) can be utilized to select samples on the Pareto front.
F = k 1 y 1 k 2 y 2 + k 3 y 3
where y 1 and y 2 can be obtained using Equation (20). y 3 can be obtained using Equation (31).
y 3 = 1 P w t r P a i r
Various values of k 1 , k 2 , and k 3 were used for different design purposes. Since the design ranges underwater and in the air are not the focus of this paper, the sample with the closest rotor power under two operating conditions was selected as the design result. Since the rotor blades use the same motor to provide power when working underwater and, in the air, a similar operating frequency is beneficial to motor matching and improving the efficiency of the propulsion system. The sample with the closest rotor power under the two working conditions was chosen as the design result; thus, sample 2 was selected.
The BS scissor 3D model of the selected individual in aerial mode is shown in Figure 22.
The BS scissor 3D model of the selected individual in aquatic mode is shown in Figure 23.
The dynamic performance of the rotor in both the aerial and aquatic shapes was tested with the CFD method. The flow field chart of the rotor in the air and underwater is shown in Figure 24.
The rotor generates 58.431 N of thrust and requires 9.265 N m of torque when operating underwater at 300 rpm and 38.637 N of thrust and 3.162 N m of torque when operating in the air at 3000 rpm. When the rotor is transferred from airborne conditions to underwater, the rotor diameters reduce from 584.208 mm to 92.788 mm. The attack angle of the 0.75 R section decreases to 1.684 . This reduces the torque required to operate the rotor underwater. Even so, the rotor generates much more thrust and requires much more power when operating underwater than in the air. For an amphibious rotor propulsion system, the problem of lacking water–air adaptability still exists. However, the use of the BS deformable rotor described in this paper increases the rotor’s adaptability to both water and air media to a certain extent.

5. Conclusions

This paper proposes a spatial scissor mechanism as the driving mechanism of the deformable rotor blade. This mechanism is formed by connecting a Bennett four-bar mechanism and a spherical four-bar mechanism in series. The kinematic characteristic of the BS scissor is analyzed. The deformable rotor blade is parametrically described using the NURBS method and coordinate transformation method. The shape mapping matrix is established through kinematic analysis, which describes the impact of the BS scissor on the blade’s deformation. To optimize the shape parameters of the BS scissor, a Kriging surrogate model is established using the CFD method. The multi-objective genetic algorithm NSGA-II is utilized to complete the shape parameter optimization design of the deformation driving mechanism based on the surrogate model. With verification by the CFD method, it is concluded that the rotor blade generates enough lift in the air and reduces drag force underwater through deformation. The conclusions of this paper are summarized as follows:
(1)
A driving mechanism with spatial deformation capability can be constructed using a Bennett four-bar mechanism and a spherical four-bar mechanism. The BS scissor mechanism formed by the equilateral Bennett mechanism and the obliquely symmetric spherical four-bar mechanism can produce extensional–torsional deformation. This deformation is required for water-space deformable rotor blades.
(2)
The deformation of the rotor blade can be described by the coordinate transformation method and the NURBS method. This method has a clear geometrical meaning and keeps the rotor smooth.
(3)
The optimization of the BS scissor is performed in the framework of NSGA-II. The aim of the optimization is the dynamic performance of the rotor underwater and in the air. The optimization results show that the rotor has a larger radius and average angle of attack in the air driven by the BS scissor mechanism, which allows the rotor to generate a larger lift in the air. The rotor’s reduced radius and angle of attack underwater reduces the torque required for operation. The BS driving mechanism allows the rotor to be somewhat more adaptable to both media. An optimal selection can be made by taking the aerial efficiency, aquatic drag, and power differences. This mechanism has the potential for application in the field of amphibious deformable rotor blades in water and air.

Author Contributions

Conceptualization, C.D. and D.Z.; methodology, C.D.; software, C.D.; validation, C.D. and D.Z.; formal analysis, D.Z.; investigation, D.Z.; resources, D.Z.; data curation, C.D.; writing—original draft preparation, C.D.; writing—review and editing, C.D.; visualization, C.D.; supervision, D.Z.; project administration, D.Z. All authors have read and agreed to the published version of the manuscript.

Funding

This research received no external funding.

Data Availability Statement

The original contributions presented in the study are included in the article, further inquiries can be directed to the corresponding authors.

Conflicts of Interest

The authors declare no conflict of interest.

References

  1. Yang, X.B.; Liang, J.H.; Wen, L.; Wang, T.M. Research status of water-air amphibious trans-media unmanned vehicle. Robot 2018, 40, 102–114. (In Chinese) [Google Scholar]
  2. Liu, X.Z.; Cui, W.C. An overview and analysis of the water-air amphibious vehicles. Chin. J. Ship Res. 2019, 14 Suppl. S2, 1–14. (In Chinese) [Google Scholar]
  3. Weisler, W.; Stewart, W.; Anderson, B.M.; Peters, K.J.; Gopalarathnam, A.; Bryant, M. Testing and characterization of a fixed wing cross-domain unmanned vehicle operating in aerial and underwater environments. IEEE J. Ocean. Eng. 2017, 43, 969–982. [Google Scholar] [CrossRef]
  4. Moore, J.; Fein, A.; Setzler, W. Design and analysis of a fixed-wing unmanned aerial-aquatic Vehicle. In Proceedings of the IEEE International Conference on Robotics and Automation, Brisbane, Australia, 21–25 May 2018. [Google Scholar]
  5. Tang, S.J.; Zhang, B.C.; Yue, C.H.; Sang, C.; Guo, J. Key technology and flight dynamics trend analysis of trans-media aircraft. Aerodyn. Missile J. 2021, 6, 7–13. (In Chinese) [Google Scholar]
  6. Zhang, C.Y.; Yang, F.; Liu, K.; Xia, G.Q.; Kang, H.F.; Niu, X.Y.; Lu, C. Development and key technology analysis of morphing trans-media aircraft. Astronaut. Syst. Eng. Technol. 2021, 5, 54–61+72. (In Chinese) [Google Scholar]
  7. Siddall, R.; Kovac, M. Launching the AquaMAV: Bioinspired de sign for aerial-aquatic robotic platforms. Bioinspiration Biomimetics 2014, 9, 1–15. [Google Scholar] [CrossRef]
  8. Hou, T.G.; Jin, D.Z.; Gong, Y.Y.; Wang, X.; Pei, X.; Yang, X. Frontier technology analysis and future prospects of aquatic un-manned aerial vehicle. Sci. Technol. Rev. 2023, 41, 5–22. (In Chinese) [Google Scholar]
  9. Baghdadi, M.; Elkoush, S.; Akle, B.; Elkhoury, M. Dynamic shape optimization of a vertical-axis wind turbine via blade morphing technique. Renew. Energy 2020, 154, 239–251. [Google Scholar] [CrossRef]
  10. Di, L.M.; Mintchev, S.; Heitz, G.; Noca, F.; Floreano, D. Bioinspired morphing wings for extended flight envelope and roll control of small drones. Interface Focus 2017, 7, 20160092. [Google Scholar]
  11. Liu, B.; Hua, L.; Hua, Z.H.; Yang, G. Surrogate-based aerodynamic shape optimization of a sliding shear variable sweep wing over a wide Mach-number range with plasma constraint relaxation. Struct. Multidiscip. Optim. 2023, 66, 107557. [Google Scholar] [CrossRef]
  12. Kan, Z.; Yao, Z.E.; Li, D.C.; Bie, D.; Wang, Z.; Li, H.; Xiang, J. Design and flight test of the fixed-flapping hybrid morphing wing aerial vehicle. Aerosp. Sci. Technol. 2023, 143, 108705. [Google Scholar] [CrossRef]
  13. Muhammad, A.; Nguyen, V.Q.; Park, C.H.; Hwang, D.Y.; Byun, D.; Goo, N.S. Improvement of artificial foldable wing models by mimicking the unfolding/folding mechanism of a beetle hind wing. J. Bionic Eng. 2010, 7, 134–141. [Google Scholar] [CrossRef]
  14. Truong, Q.; Argyoganendro, W.B.; Park, C.H. Design and demonstration of insect mimicking foldable artificial wing using four-bar linkage systems. J. Bionic Eng. 2014, 11, 449–458. [Google Scholar] [CrossRef]
  15. Abdolrahim, R.; Ivo, K.; Bert, B. Effect of pitch angle on power performance and aerodynamics of a vertical axis wind turbine. Appl. Energy 2017, 197, 132–150. [Google Scholar]
  16. Piguee, J.; García-Risco, A.Á.; López, I.; Breitsamter, C.; Wüchner, R.; Bletzinger, K.U. Numerical investigations of a membrane morphing wind turbine blade under gust conditions. J. Wind. Eng. Ind. Aerodyn. 2022, 224, 104921. [Google Scholar] [CrossRef]
  17. Riyadh, A.A.; Zishan, M.A.; Khalifa, F.O. Performance enhancement of a small-scale wind turbine featuring morphed trailing edge. Sustain. Energy Technol. Assess. 2022, 46, 101229. [Google Scholar]
  18. Ali, A.R.; Akhter, A.H.; Omar, F.K.; Elnajjar, E. Performance enhancement of small-scale wind turbine featuring morphing blades. Energy 2023, 278, 127772. [Google Scholar]
  19. Dominik, K.; Sumeet, K.; Manfred, H.; Rauleder, J. Effect of active camber morphing on rotor performance and control loads. Aerosp. Sci. Technol. 2020, 108, 106311. [Google Scholar]
  20. Amoozgar, M.R.; Shaw, A.D.; Zhang, J.; Friswell, M.I. Composite blade twist modification by using a moving mass and stiffness tailoring. AIAA J. 2019, 57, 4218–4225. [Google Scholar] [CrossRef]
  21. Gur, O.; Rosen, A. Comparison between blade-element models of propellers. Aeronaut. J. 2008, 112, 689–704. [Google Scholar] [CrossRef]
  22. Li, L.; Wang, S.Q.; Zhang, Y.Y.; Song, S.; Wang, C.; Tan, S.; Zhao, W.; Wang, G.; Sun, W.; Yang, F.; et al. Aerial-aquatic robots capable of crossing the air-water boundary and hitchhiking on surfaces. Sci. Robot. 2022, 7, eabm6695. [Google Scholar] [CrossRef] [PubMed]
  23. Liu, S.; Li, B.; Gan, R.; Xu, Y.; Yang, G. Multi-Objective optimization of Two-Stage helical pairs in helical hydraulic rotary actuator using ensemble of metamodels and NSGA-II. Actuators 2023, 12, 385. [Google Scholar] [CrossRef]
  24. Zhang, S.; Yan, H.; Yang, L.; Zhao, H.; Du, X.; Zhang, J. Optimization design of permanent magnet synchronous motor based on multi-objective artificial hummingbird algorithm. Actuators 2024, 13, 243. [Google Scholar] [CrossRef]
  25. Xu, X.; Chen, J.; Lin, Z.; Qiao, Y.; Chen, X.; Zhang, Y.; Xu, Y.; Li, Y. Optimization design for the planetary gear train of an electric vehicle under uncertainties. Actuators 2022, 11, 49. [Google Scholar] [CrossRef]
  26. Tan, Y.H.; Chen, B.M. Motor-propeller Matching of Aerial Propulsion Systems for Direct Aerial-aquatic Operation. In Proceedings of the 2019 IEEE/RSJ International Conference on Intelligent Robots and Systems (IROS), Macau, China, 4–8 November 2019; pp. 1963–1970. [Google Scholar]
Figure 1. Bennett linkage schematic.
Figure 1. Bennett linkage schematic.
Actuators 13 00318 g001
Figure 2. Bennett linkage shape parameter relationship diagram.
Figure 2. Bennett linkage shape parameter relationship diagram.
Actuators 13 00318 g002
Figure 3. Spherical linkage schematic.
Figure 3. Spherical linkage schematic.
Actuators 13 00318 g003
Figure 4. Spherical four-bar linkage shape parameter relationship diagram.
Figure 4. Spherical four-bar linkage shape parameter relationship diagram.
Actuators 13 00318 g004
Figure 5. Bennett–sphere scissor schematic.
Figure 5. Bennett–sphere scissor schematic.
Actuators 13 00318 g005
Figure 6. Bennett–sphere scissor parameter schematic.
Figure 6. Bennett–sphere scissor parameter schematic.
Actuators 13 00318 g006
Figure 7. A 3D model diagram of the kinematics of the BS scissor unit.
Figure 7. A 3D model diagram of the kinematics of the BS scissor unit.
Actuators 13 00318 g007
Figure 8. BS unit deformation diagram. (a) Deployed status and (b) folded status.
Figure 8. BS unit deformation diagram. (a) Deployed status and (b) folded status.
Actuators 13 00318 g008
Figure 9. A 3D model diagram of the wing rib structure. (a) Rib structure, (b) upper portion, and (c) lower portion.
Figure 9. A 3D model diagram of the wing rib structure. (a) Rib structure, (b) upper portion, and (c) lower portion.
Actuators 13 00318 g009
Figure 10. Schematic diagram of rib support structure organization.
Figure 10. Schematic diagram of rib support structure organization.
Actuators 13 00318 g010
Figure 11. Schematic diagram of airfoil thickness variation.
Figure 11. Schematic diagram of airfoil thickness variation.
Actuators 13 00318 g011
Figure 12. Vertical view of a schematic showing the deformation driving mechanism.
Figure 12. Vertical view of a schematic showing the deformation driving mechanism.
Actuators 13 00318 g012
Figure 13. Diagraph of NACA0015 and control points.
Figure 13. Diagraph of NACA0015 and control points.
Actuators 13 00318 g013
Figure 14. Diagram of rib structure parameters.
Figure 14. Diagram of rib structure parameters.
Actuators 13 00318 g014
Figure 15. Blade shape in example 1. (a) Top view and (b) side view.
Figure 15. Blade shape in example 1. (a) Top view and (b) side view.
Actuators 13 00318 g015
Figure 16. Blade shape in example 2. (a) Top view (b) side view.
Figure 16. Blade shape in example 2. (a) Top view (b) side view.
Actuators 13 00318 g016
Figure 17. Flowchart of optimization.
Figure 17. Flowchart of optimization.
Actuators 13 00318 g017
Figure 18. Computational domain and boundary conditions.
Figure 18. Computational domain and boundary conditions.
Actuators 13 00318 g018
Figure 19. Diagram of mesh. (a) Mesh in the computational domain. (b) Mesh on the rotor surface.
Figure 19. Diagram of mesh. (a) Mesh in the computational domain. (b) Mesh on the rotor surface.
Actuators 13 00318 g019
Figure 20. Schematic diagram of the meshing method and calculation results.
Figure 20. Schematic diagram of the meshing method and calculation results.
Actuators 13 00318 g020
Figure 21. Pareto frontier.
Figure 21. Pareto frontier.
Actuators 13 00318 g021
Figure 22. Aerial shape of the BS scissor, rib support, and rotor.
Figure 22. Aerial shape of the BS scissor, rib support, and rotor.
Actuators 13 00318 g022
Figure 23. Aquatic shape of the BS scissor, rib support, and rotor.
Figure 23. Aquatic shape of the BS scissor, rib support, and rotor.
Actuators 13 00318 g023
Figure 24. Flow field chart of the rotor (a) in air and (b) underwater.
Figure 24. Flow field chart of the rotor (a) in air and (b) underwater.
Actuators 13 00318 g024
Table 1. Parameters in example 1.
Table 1. Parameters in example 1.
B-S ParametersValueRib ParametersValue
ϕ 46 σ i ( i = 1 , 2 , 6 ) −8
ψ 44 κ 1 30
AP11.926 κ 2 40
EO17.2 κ 3 35
GO12 κ 4 30
θ B 60 κ 5 25
Δ B 170 κ 6 20
Table 2. Parameters in example 2.
Table 2. Parameters in example 2.
B-S ParametersValueRib ParametersValue
ϕ 12.162 σ i ( i = 1 , 2 , 6 ) −8
ψ 11.893 κ 1 30
AP43.236 κ 2 40
EO17.2 κ 3 35
GO12 κ 4 30
θ B 26 κ 5 25
Δ B 125 κ 6 20
Table 3. Design variables and design space.
Table 3. Design variables and design space.
Design VariablesDesign SpaceGeometry Meaning
Δ θ [ 60 120 ] | θ B air θ B wtr |
θ B air [ 60 120 ] Angle between AB and AC
AB [ 15 mm 25 mm ] Distance between A and B
α [ 0 85 ] Angle between L A and L B
θ s air [ 60 120 ] Angle between EF and EH
α 3 [ 10 45 ] Angle between L E and L F
α 4 [ 10 45 ] Angle between L F and L G
EO [ 150 mm 200 mm ] Distance between E and O
GO [ 150 mm 200 mm ] Distance between G and O
δ [ 30 90 ] Angle between BC and EF
Table 4. Physical coefficients.
Table 4. Physical coefficients.
CoefficientsValue
Air viscosity 1.7895 × 10 5   Pa s
Air density1.225 kg / m 3
Water viscosity 1.0031 × 10 5   Pa s
Water density998.16 kg / m 3
Gravity acceleration9.81 m/s2
Table 5. Rotor parameters.
Table 5. Rotor parameters.
ParametersValue
Revolute speed3000 rpm
Rotor diameter640 mm
Advance ratio0
Mediaair
Table 6. Mesh parameters.
Table 6. Mesh parameters.
Method 1Method 2Method 3Method 4Method 5
Element number118,790140,237533,2151,917,4735,828,197
Maximum element size40 mm30 mm10 mm5 mm3 mm
Table 7. Parameters of representative individuals.
Table 7. Parameters of representative individuals.
Parameters1234
Δ θ 66.88465.98364.96863.324
θ B air 158.68106.791106.352102.778
AB5.0325.0015.0165.012
α 10.23310.22510.34110.023
θ s air 96.58893.87996.62696.588
α 3 11.07811.08910.86210.110
α 4 12.99712.97612.367712.991
EO150.621150.105150.323150.238
GO163.144169.488164.181159.762
δ 78.41378.41177.26878.409
λ air 47.72348.68447.65646.549
λ wtr 15.41915.46515.90315.608
τ air 1.7762.0052.3202.578
τ wtr 1.6511.6681.6741.671
T air 33.96240.24754.19853.012
M air 3.2643.1883.6133.029
T wtr 59.10959.62760.57461.266
M wtr 8.0418.1248.2578.354
Disclaimer/Publisher’s Note: The statements, opinions and data contained in all publications are solely those of the individual author(s) and contributor(s) and not of MDPI and/or the editor(s). MDPI and/or the editor(s) disclaim responsibility for any injury to people or property resulting from any ideas, methods, instructions or products referred to in the content.

Share and Cite

MDPI and ACS Style

Du, C.; Zhao, D. Design and Optimization of a Bennett–Spherical Scissor Mechanism Suitable for Driving Aerial–Aquatic Rotor Deformation. Actuators 2024, 13, 318. https://doi.org/10.3390/act13080318

AMA Style

Du C, Zhao D. Design and Optimization of a Bennett–Spherical Scissor Mechanism Suitable for Driving Aerial–Aquatic Rotor Deformation. Actuators. 2024; 13(8):318. https://doi.org/10.3390/act13080318

Chicago/Turabian Style

Du, Chengrong, and Dongbiao Zhao. 2024. "Design and Optimization of a Bennett–Spherical Scissor Mechanism Suitable for Driving Aerial–Aquatic Rotor Deformation" Actuators 13, no. 8: 318. https://doi.org/10.3390/act13080318

APA Style

Du, C., & Zhao, D. (2024). Design and Optimization of a Bennett–Spherical Scissor Mechanism Suitable for Driving Aerial–Aquatic Rotor Deformation. Actuators, 13(8), 318. https://doi.org/10.3390/act13080318

Note that from the first issue of 2016, this journal uses article numbers instead of page numbers. See further details here.

Article Metrics

Back to TopTop