Designing Gridshells Using Reused Members as a Sustainable Solution
Abstract
1. Introduction
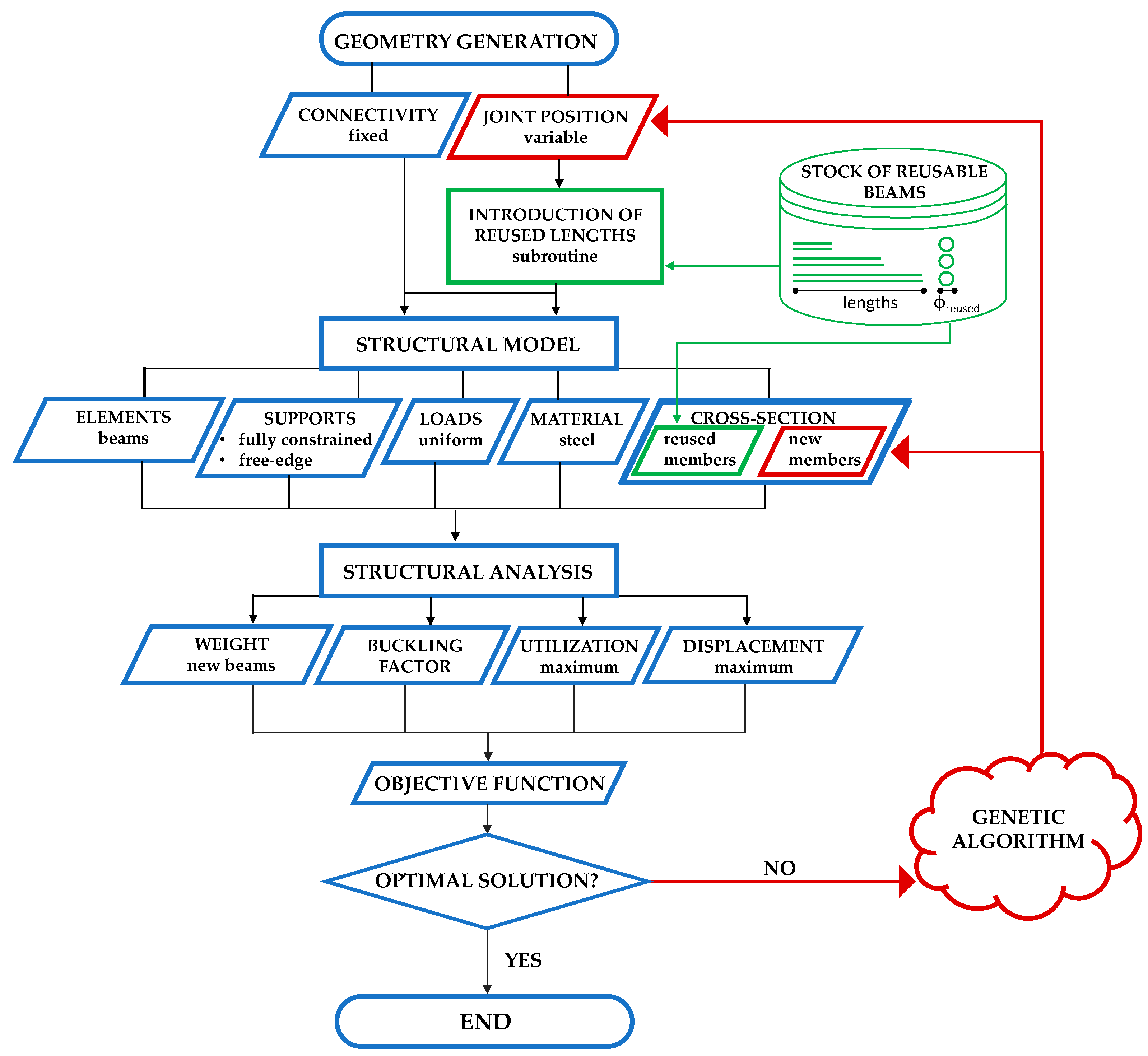
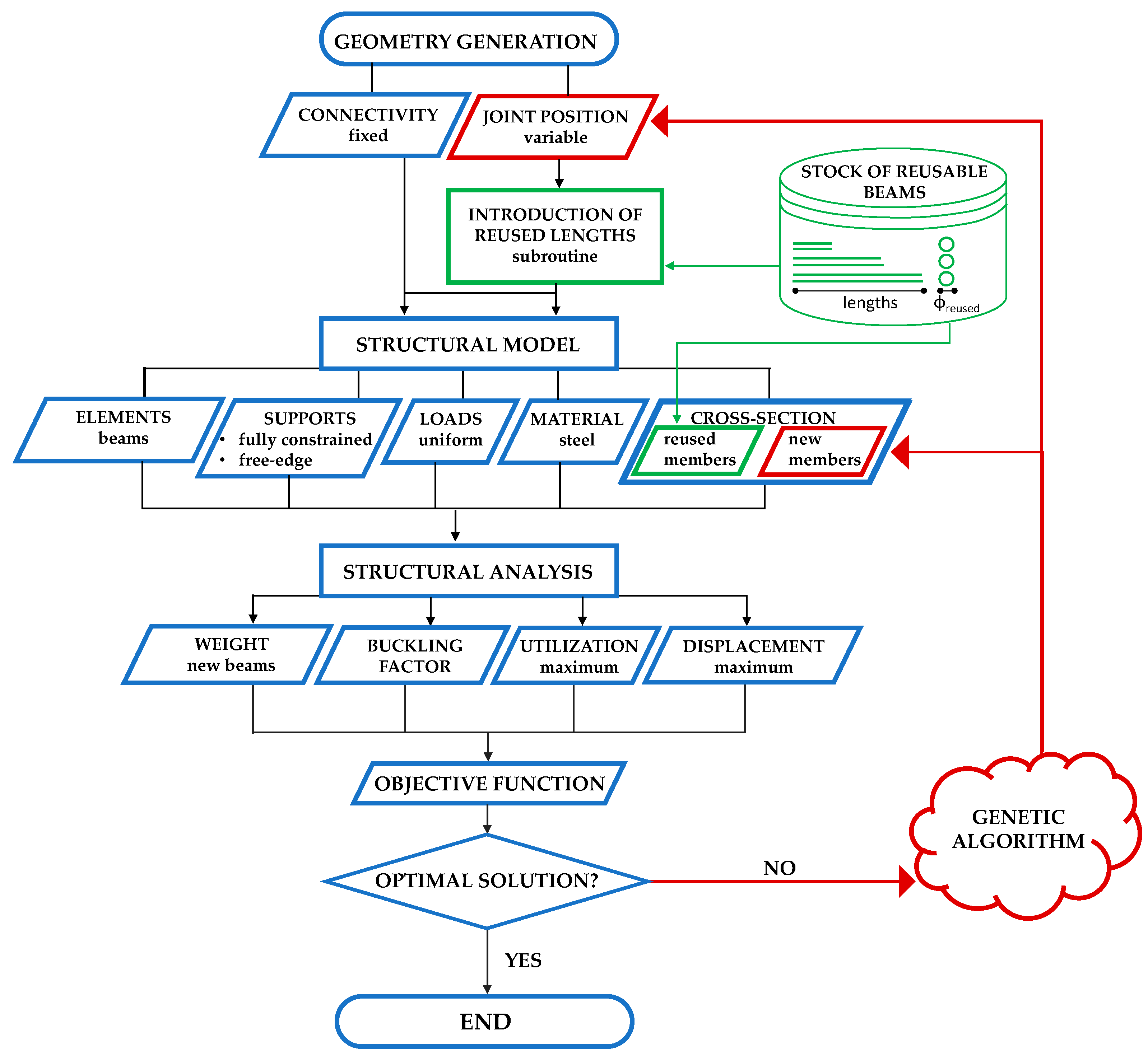
2. Proposed Design Optimization Approach
2.1. Definition of the Parametric Geometrical Model
- -
- -
- -
- Corner joints (pink joints in Figure 2a,b) remain fixed:
- -
- Joints along the perimeter (cyan joints in Figure 2a,b) are only allowed to move along the curvilinear boundary. Since, in this study, the boundary is defined by a circle, the new x-coordinate is a variable, while the new y-coordinate is evaluated to ensure that it belongs to the circular perimeters, and the z-coordinate is zero:
- -
- Internal joints (green joints in Figure 2a,b) are free to move in both the x- and y-directions.
- The starting joint of a selected line is moved to either extend or shorten the beams until its length matches the corresponding reused beam.
- 2.
- If the selected joint is the starting point of more than one selected line, the movement is applied to the opposite (end) joint. The formula is the same as the one described for the previous point, but is used for the movement of the end joint.
- 3.
- If the joint to be moved lies along a symmetry axis, its movement is allowed along the symmetry axis and in the z-direction in order to achieve the target length.
- 4.
- If the joint lies along the curved perimeter of the elementary sector, its movement is constrained to this curve.
2.2. Definition of the Structural Models and Structural Analyses
2.3. Optimization Process
- -
- Creation of the first generation with random individuals (with the number of individuals set by the parameters Population·Initial Boost);
- -
- Computation of the OF for each individual of the current generation;
- -
- Selection of the best individuals in the current generation in order to generate the successive one based on survival (percentage of best individuals, set by the parameter Maintain) and through mating (creation of children);
- -
- Creation of children by coupling (based on the genetic distance and governed by the parameter Inbreeding Factor);
- -
- Definition of the random genetic changes in the parents’ genome in order to increase the bio-diversity in the population (controlled by the parameter Mutation).
3. Description of the Case Study and Numerical Applications
- Stock (a): N = 8, L = 4 m;
- Stock (b): N = 12, L = 4 m;
- Stock (c): N = 8, L = 5 m;
- Stock (d): N = 12, L = 5 m;
- Stock (e): N = 12, L = 4 m (4 elements); L = 4.5 m (4 elements); L = 5 m (4 elements).
4. Results and Comments
5. Discussion
5.1. Non-Linear Static Analysis
5.2. Evaluation of GHG Emissions
- -
- The 0.447 kgCO2/kg coefficient for reused beams includes:
- ▪
- Deconstruction: 0.337 kgCO2/kg;
- ▪
- Assembly on site: 0.110 kgCO2/kg.
- -
- The 0.844 kgCO2/kg coefficient for new beams includes:
- ▪
- Production of new steel: 0.734 kgCO2/kg;
- ▪
- Assembly on site: 0.110 kgCO2/kg.
- -
- transportation emissions: these emissions were not considered since the relative distances between the structure to be dismantled and the new structure were not defined in this work;
- -
- waste transport and handling: these terms were omitted under the assumption that the reclaimed elements were reused at full length, so no cut-off waste was generated.
6. Conclusions
Author Contributions
Funding
Data Availability Statement
Conflicts of Interest
References
- Brütting, J.; Senatore, G.; Schevenels, M.; Fivet, C. Optimum Design of Frame Structures from a Stock of Reclaimed Elements. Front. Built Environ. 2020, 6, 57. [Google Scholar] [CrossRef]
- Brütting, J.; Senatore, G.; Fivet, C. Design and fabrication of a reusable kit of parts for diverse structures. Autom. Constr. 2021, 125, 103614. [Google Scholar] [CrossRef]
- Brütting, J.; Desruelle, J.; Senatore, G.; Fivet, C. Design of Truss Structures Through Reuse. Structures 2019, 18, 128–137. [Google Scholar] [CrossRef]
- Ottenhaus, L.M.; Yan, Z.; Brandner, R.; Leardini, P.; Fink, G.; Jockwer, R. Design for adaptability, disassembly and reuse—A review of reversible timber connection systems. Constr. Build. Mater. 2023, 400, 132823. [Google Scholar] [CrossRef]
- Bergsagel, D.; Heisel, F. Structural design using reclaimed wood—A case study and proposed design procedure. J. Clean. Prod. 2023, 420, 138316. [Google Scholar] [CrossRef]
- Xia, B.; Xiao, J.; Li, S. Sustainability-based reliability design for reuse of concrete components. Struct. Saf. 2022, 98, 102241. [Google Scholar] [CrossRef]
- Van Marcke, A.; Laghi, V.; Carstensen, J.V. Automated planar truss design with reclaimed partially disassembled steel truss components. J. Build. Eng. 2024, 84, 108458. [Google Scholar] [CrossRef]
- Tomei, V.; Grande, E.; Imbimbo, M. A novel optimization approach for the design of environmentally efficient gridshells with reclaimed steel members. Adv. Eng. Softw. 2025, 200, 103825. [Google Scholar] [CrossRef]
- Tomei, V.; Grande, E.; Imbimbo, M. A combined topology-sizing optimization approach for the sustainable design of steel gridshells with reclaimed bars. Structures 2025, 77, 109114. [Google Scholar] [CrossRef]
- Adriaenssens, S.; Block, P.; Veenendaal, D.; Williams, C. Shell structures for architecture: Form finding and optimization. In Shell Structures for Architecture Form Finding and Optimization; Routledge: London, UK, 2014; pp. 1–323. ISBN 9781315849270. [Google Scholar] [CrossRef]
- Grande, E.; Imbimbo, M.; Tomei, V. Optimization Strategies for Grid Shells: The Role of Joints. J. Archit. Eng. 2020, 26, 04019028. [Google Scholar] [CrossRef]
- Tomei, V.; Grande, E.; Imbimbo, M. Design optimization of gridshells equipped with pre-tensioned rods. J. Build. Eng. 2022, 52, 104407. [Google Scholar] [CrossRef]
- Tomei, V.; Faiella, D.; Cascone, F.; Mele, E. Structural grammar for design optimization of grid shell structures and diagrid tall buildings. Autom. Constr. 2022, 143, 104588. [Google Scholar] [CrossRef]
- Liu, J.; Xia, Y. A hybrid intelligent genetic algorithm for truss optimization based on deep neutral network. Swarm Evol. Comput. 2022, 73, 101120. [Google Scholar] [CrossRef]
- Favilli, A.; Laccone, F.; Cignoni, P.; Malomo, L.; Giorgi, D. Geometric deep learning for statics-aware grid shells. Comput. Struct. 2024, 292, 107238. [Google Scholar] [CrossRef]
- Ding, C.; Zhao, Y.; Ye, J.; Wang, Z.; Tang, H.; Xie, Y.M. An efficient and robust shape optimization framework for gridshell designs based on node shifting method. Structures 2024, 62, 106209. [Google Scholar] [CrossRef]
- Rombouts, J.; Liew, A.; Lombaert, G.; De Laet, L.; Block, P.; Schevenels, M. Designing bending-active gridshells as falsework for concrete shells through numerical optimization. Eng. Struct. 2021, 240, 112352. [Google Scholar] [CrossRef]
- Laccone, F.; Pietroni, N.; Froli, M.; Cignoni, P.; Malomo, L. Statics and Stability of Bending-Optimized Double-Layer Grid Shell. Lect. Notes Civ. Eng. 2024, 437, 569–578. [Google Scholar] [CrossRef]
- Rutten, D. Grasshopper: Generative Modeling for Rhino; Robert McNeel & Associates: Seattle, WA, USA, 2007. [Google Scholar]
- Preisinger, C. Parametric Structural Modeling. Karamba 3D; McNeel Europe: Barcelona, Spain, 2013. [Google Scholar]
- McNeel, R. RHINOCEROS: NURBS Modeling for Windows; Robert McNeel & Associates: Seattle, WA, USA, 2020. [Google Scholar]
- Rutten, D. Evolutionary Principles applied to Problem Solving. Available online: https://www.grasshopper3d.com/profiles/blogs/evolutionary-principles (accessed on 4 September 2024).
- Preisinger, C. Karamba User Manual. 2013. Available online: https://scripting-2.karamba3d.com/3.-how-to-create-your-own-karamba3d-grasshopper-component/3.3-how-to-reference-karamba3d-assemblies (accessed on 21 May 2025).
- Christensen, P.W.; Klarbring, A. An introduction to structural optimization. In Solid Mechanics and Its Applications; Springer: Dordrecht, The Netherlands, 2008; Volume 153, pp. 1–220. [Google Scholar] [CrossRef]
- Smith, A.E.; Coit, D.W. Penalty functions. In Handbook of Evolutionary Computation; Baeck, T., Fogel, D., Michalewicz, Z., Eds.; CRC Press: Boca Raton, FL, USA, 1997; pp. 347–352. ISBN 9780367802486. [Google Scholar]
- Bruno, L.; Gabriele, S.; Grande, E.; Imbimbo, M.; Laccone, F.; Marmo, F.; Mele, E.; Raffaele, L.; Tomei, V.; Venuti, F. Exploring new frontiers in gridshell design: The Free Grid benchmark. Structures 2023, 58, 105678. [Google Scholar] [CrossRef]
- Raffaele, L.; Bruno, L.; Laccone, F.; Venuti, F.; Tomei, V. Holistic performance assessment of gridshells: Methodological framework and applications to steel gridshells. J. Build. Eng. 2024, 90, 109406. [Google Scholar] [CrossRef]
- Coelho, A.M.G.; Pimentel, R.; Ungureanu, V.; Hradil, P.; Kesti, J. European Recommendations for Reuse of Steel Products in Single-Storey Buildings; European Convention for Constructional: Coimbra, Portugal, 2020. [Google Scholar]
- EN 1993–1-6; European Committee for Standardization. Eurocode 3: Design of Steel Structures—Part 1–6. BSI: London, UK, 2005.
- Kato, S. Guide to Buckling Load Evaluation of Metal Reticulated Roof Structures; IASS: Madrid, Spain, 2014. [Google Scholar]
- Michael, S. ABAQUS/Standard User’s Manual, Version 2023; Dassault Systèmes: Vélizy-Villacoublay, France, 2023. [Google Scholar]
- Bažant, Z.P.; Cedolin, L. Stability of Structures: Elastic, Inelastic, Fracture and Damage Theories; World Scientific Publishing: Singapore, 2010; pp. 1–1012. [Google Scholar] [CrossRef]
- Warmuth, J.; Brütting, J.; Fivet, C. Computational tool for stock-constrained design of structures. In Proceedings of the Innovation, Sustainability and Legacy—IASS Annual Symposium and Asia-Pacific Conference on Spatial Structures (APCS) 2022, Beijing, China, 19–23 September 2022. [Google Scholar]
- Gordon Engineering. Demolition Energy Analysis of Office Building Structural Systems; Athena Sustainable Materials Institute: Ottawa, ON, Canada, 1977. [Google Scholar]
- 2009/1:2016; KBOB Ökobilanzdaten im Baubereich. KBOB: Bern, Switzerland, 2016.
- Kolakkattil, R.; Tsavdaridis, K.D.; Sanjeevi, A.J. A state-of-the-art review of progressive collapse research and guidelines for single-layer lattice shell structures. Structures 2023, 56, 104945. [Google Scholar] [CrossRef]
- Kathiravel, R.; Feng, H. Structural and embodied carbon performance optimization for low carbon buildings through BIM-based integrated design. J. Build. Eng. 2024, 98, 111008. [Google Scholar] [CrossRef]







| Population | 50 |
| Initial Boost | 2 |
| Maintain | 5% |
| Inbreeding Factor | 75% |
| Max. Stagnant | 50 |
Disclaimer/Publisher’s Note: The statements, opinions and data contained in all publications are solely those of the individual author(s) and contributor(s) and not of MDPI and/or the editor(s). MDPI and/or the editor(s) disclaim responsibility for any injury to people or property resulting from any ideas, methods, instructions or products referred to in the content. |
© 2025 by the authors. Licensee MDPI, Basel, Switzerland. This article is an open access article distributed under the terms and conditions of the Creative Commons Attribution (CC BY) license (https://creativecommons.org/licenses/by/4.0/).
Share and Cite
Tomei, V.; Serpe, M.; Grande, E.; Imbimbo, M. Designing Gridshells Using Reused Members as a Sustainable Solution. Buildings 2025, 15, 2198. https://doi.org/10.3390/buildings15132198
Tomei V, Serpe M, Grande E, Imbimbo M. Designing Gridshells Using Reused Members as a Sustainable Solution. Buildings. 2025; 15(13):2198. https://doi.org/10.3390/buildings15132198
Chicago/Turabian StyleTomei, Valentina, Marina Serpe, Ernesto Grande, and Maura Imbimbo. 2025. "Designing Gridshells Using Reused Members as a Sustainable Solution" Buildings 15, no. 13: 2198. https://doi.org/10.3390/buildings15132198
APA StyleTomei, V., Serpe, M., Grande, E., & Imbimbo, M. (2025). Designing Gridshells Using Reused Members as a Sustainable Solution. Buildings, 15(13), 2198. https://doi.org/10.3390/buildings15132198

