Unlocking the Mechanism of Technological Innovation Cooperation in Megaprojects: A 3C Theory Perspective
Abstract
1. Introduction
- (1)
- What are the key factors influencing technological innovation cooperation in megaprojects? While prior research has explored various aspects of cooperation, a systematic framework integrating these factors remains absent.
- (2)
- How do technological innovation risks impact cooperation mechanisms? Given the complexity of megaprojects, understanding the interaction between risks and cooperation processes is crucial for effective management.
2. Literature Review and Hypothesis Development
2.1. Technological Innovation Cooperation
2.2. Technological Innovation Risks in Megaproject
2.3. Theoretical Hypotheses
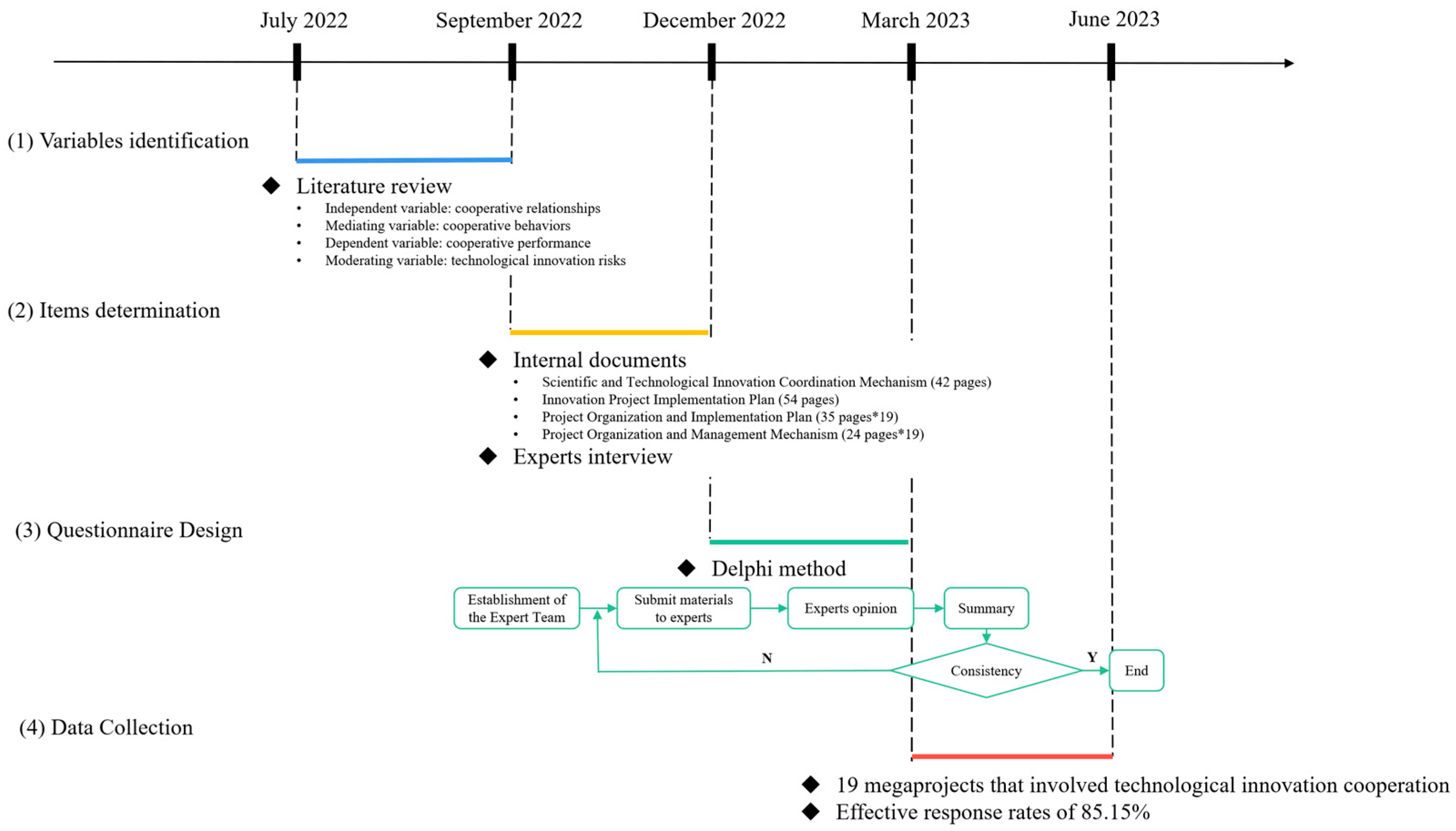
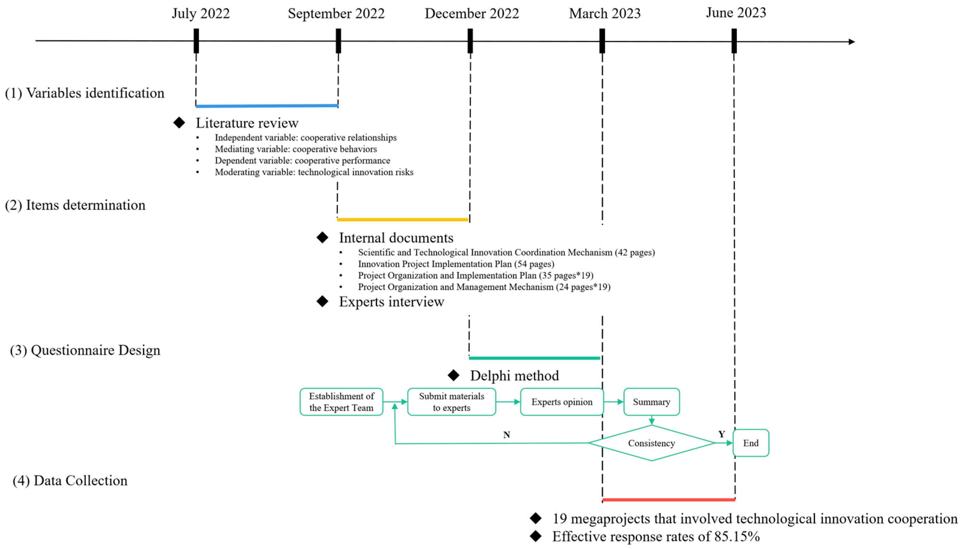
3. Methodology
3.1. Research Design
3.1.1. Variable Identification
3.1.2. Item Determination and Questionnaire Design
3.1.3. Data Collection
3.2. Data Analysis
3.2.1. Descriptive Statistics and Correlation Analysis
3.2.2. Common Method Deviation Test
3.2.3. Reliability and Validity Test
4. Results
4.1. Direct Effect Test
4.2. Mediating Effect Test
4.3. Moderating Effect Test
4.4. Moderated Mediating Effect Test
5. Discussions
5.1. The 3C Theory: Revealing the Mechanism of Technological Innovation Cooperation
5.2. Cooperative Relationships: Identifying Two Influence Paths
5.3. Cooperative Behaviors: Building a Bridge
5.4. Cooperative Performance: Obtaining Concrete Achievements and Abstract Achievements
5.5. Technological Innovation Risks: Emphasizing the Whole Process
6. Conclusions
6.1. Theoretical Contributions
6.2. Practical Recommendations
6.3. Limitations
Author Contributions
Funding
Data Availability Statement
Conflicts of Interest
Appendix A
| Members | Organization | Position | Role | Time |
|---|---|---|---|---|
| T1 | Central South University | Professor | Seminar moderator | / |
| T2 | Central South University | Professor | Seminar interviewer | / |
| T3 | Central South University | PhD student | Seminar interviewer | / |
| T4 | Central South University | PhD student | Seminar interviewer | / |
| T5 | Jimei University | Assistant professor | Seminar recorder | / |
| I1 | Northeastern University | Professor | Overall project and equipment development | 30 min |
| I2 | Northeastern University | Professor | Overall project and equipment development | 30 min |
| I3 | Northeastern University | Professor | Overall project and equipment development | 27 min |
| P1 | China Railway Second Bureau | Manager | Project task 1 | 23 min |
| P2 | China Railway Second Bureau | Manager | Project task 1 | 22 min |
| P3 | China Railway Tunnel Group | Manager | Project task 6 | 34 min |
| P4 | China Railway Twelfth Bureau | Manager | Project task 3 | 24 min |
| P5 | China Railway Twelfth Bureau | Manager | Project task 3 | 29 min |
| O1 | Innovation Center | Department director | Technological innovation cooperation platform | 36 min |
| O2 | Innovation Center | Director | Technological innovation cooperation platform | 47 min |
| O3 | National Railway Group | Department director | Organized project | 1 h 5 min |
| O4 | National Railway Group | Department director | Organized project | 1 h 27 min |
References
- Locatelli, G.; Mikic, M.; Brookes, N.; Kovačević, M.; Ivanisevic, N. The Successful Delivery of Megaprojects: A Novel Research Method. Proj. Manag. J. 2017, 48, 78–94. [Google Scholar] [CrossRef]
- Zheng, X.; Lu, Y.; Chang, R.D. Governing Behavioral Relationships in Megaprojects: Examining Effect of Three Governance Mechanisms under Project Uncertainties. J. Manag. Eng. 2019, 35, 04019016. [Google Scholar] [CrossRef]
- Denicol, J.; Davies, A.; Pryke, S. The organisational architecture of megaprojects. Int. J. Proj. Manag. 2021, 39, 339–350. [Google Scholar] [CrossRef]
- Muruganandan, K.; Davies, A.; Denicol, J.; Whyte, J. The dynamics of systems integration: Balancing stability and change on London’s Crossrail project. Int. J. Proj. Manag. 2022, 40, 608–623. [Google Scholar] [CrossRef]
- Chester, M.; Horvath, A. Life-cycle assessment of high-speed rail: The case of California. Environ. Res. Lett. 2010, 136, 014003. [Google Scholar] [CrossRef]
- Currie, G.; Gruyter, C. Exploring performance outcomes and regulatory contexts of Light Rail in Australia and the US. Res. Transp. Econ. 2016, 59, 297–303. [Google Scholar] [CrossRef]
- Cai, H.; Wang, Z.; Wang, W. Spatiotemporal investigation and determinants of interprovincial innovation network from a multilayer network perspective. Technol. Anal. Strateg. Manag. 2022, 36, 2171–2186. [Google Scholar] [CrossRef]
- Khosravi, P.; Rezvani, A.; Ashkanasy, N. Emotional intelligence: A preventive strategy to manage destructive influence of conflict in large scale projects. Int. J. Proj. Manag. 2019, 38, 36–46. [Google Scholar] [CrossRef]
- Zhang, J.; Cao, Y.; Shen, N. Research on the evolution of disruptive technological innovation cooperation network: A case study of blockchain and automatic driving technology. Technol. Anal. Strateg. Manag. 2023, 36, 3066–3081. [Google Scholar] [CrossRef]
- Zhang, B.; Liu, X. Technology Proximity Mechanism and Collaborative Innovation Orientation: How to Coordinate Multiple Subsidiaries’ Innovation Strategies? J. Knowl. Econ. 2023, 15, 706–731. [Google Scholar] [CrossRef]
- Zhou, J.; Edwards, D.; Irani, Z.; Sing, M.C.P. Off the rails: The cost performance of infrastructure rail projects. Transp. Res. Part A Policy Pract. 2017, 99, 14–29. [Google Scholar] [CrossRef]
- Ozdemir, S.; Arroyabe, J.; Sena, V.; Gupta, S. Stakeholder diversity and collaborative innovation: Integrating the resource-based view with stakeholder theory. J. Bus. Res. 2023, 164, 113955. [Google Scholar] [CrossRef]
- Etzkowitz, H.; Dzisah, J. Rethinking development: Circulation in the triple helix. Technol. Anal. Strateg. Manag. 2008, 20, 653–666. [Google Scholar] [CrossRef]
- Etzkowitz, H. Triple Helix Clusters: Boundary Permeability at University—Industry—Government Interfaces as a Regional Innovation Strategy. Environ. Plan. C Gov. Policy 2012, 30, 766–779. [Google Scholar] [CrossRef]
- Chesbrough, H.; Crowther, A. Beyond High Tech: Early Adopters of Open Innovation in Other Industries. R&D Manag. 2006, 36, 229–236. [Google Scholar] [CrossRef]
- Chesbrough, H.; Lettl, C.; Ritter, T. Value Creation and Value Capture in Open Innovation. J. Prod. Innov. Manag. 2018, 35, 930–938. [Google Scholar] [CrossRef]
- Hervas-Oliver, J.L.; Sempere Ripoll, F.; Boronat-Moll, C. Technological innovation typologies and open innovation in SMEs: Beyond internal and external sources of knowledge. Technol. Forecast. Soc. Change 2020, 162, 120338. [Google Scholar] [CrossRef]
- Audretsch, B.; Belitski, M. The limits to open innovation and its impact on innovation performance. Technovation 2022, 119, 102519. [Google Scholar] [CrossRef]
- Lumpkin, D.; Horton, W.; Sinfield, J. Holistic synergy analysis for building subsystem performance and innovation opportunities. Build. Environ. 2020, 178, 106908. [Google Scholar] [CrossRef]
- Hao, B.; Ye, J.; Feng, Y.; Cai, Z. Explicit and tacit synergies between alliance firms and radical innovation: The moderating roles of interfirm technological diversity and environmental technological dynamism. R&D Manag. 2019, 50, 432–446. [Google Scholar] [CrossRef]
- Davies, A.; Macaulay, S.; Brady, T. Delivery Model Innovation: Insights From Infrastructure Projects. Proj. Manag. J. 2019, 50, 875697281983114. [Google Scholar] [CrossRef]
- Sankaran, S. Industrial Megaprojects: Concepts, strategies and practices for success. Proj. Manag. Res. Pract. 2016, 3, 5118. [Google Scholar] [CrossRef][Green Version]
- Li, Y.; Huang, L.; Tong, Y. Cooperation with competitor or not? The strategic choice of a focal firm’s green innovation strategy. Comput. Ind. Eng. 2021, 157, 107301. [Google Scholar] [CrossRef]
- Pan, Y.; Zhang, L. A BIM-data mining integrated digital twin framework for advanced project management. Autom. Constr. 2021, 124, 103564. [Google Scholar] [CrossRef]
- Shi, J.; Jiang, Z.; Liu, Z. Digital Technology Adoption and Collaborative Innovation in Chinese High-Speed Rail Industry: Does Organizational Agility Matter? IEEE Trans. Eng. Manag. 2023, 71, 4322–4335. [Google Scholar] [CrossRef]
- He, G.; Mol, A. Public protests against the Beijing–Shenyang high-speed railway in China. Transp. Res. Part D Transp. Environ. 2016, 43, 1–16. [Google Scholar] [CrossRef]
- Hofman, E.; Halman, J.; Looy, B. Do design rules facilitate or complicate architectural innovation in innovation alliance networks? Res. Policy 2016, 45, 1436–1448. [Google Scholar] [CrossRef]
- Bahemia, H.; Roehrich, J. Governing open innovation projects: The relationship between the use of trust and legal bonds. Ind. Mark. Manag. 2023, 110, 17–30. [Google Scholar] [CrossRef]
- Huang, X.; Zhang, S.; Zhang, J.; Yang, K. Research on the impact of digital economy on Regional Green Technology Innovation: Moderating effect of digital talent Aggregation. Environ. Sci. Pollut. Res. 2023, 30, 74409–74425. [Google Scholar] [CrossRef]
- Bayraktar, M. Venture Capital Opportunities in Green Building Technologies: A Strategic Analysis for Emerging Entrepreneurial Companies in South Florida and Latin America. J. Manag. Eng. 2013, 29, 79–85. [Google Scholar] [CrossRef]
- Niu, Y.; Deng, X.; Duan, X. Understanding critical variables contributing to competitive advantages of international high-speed railway contractors. J. Civ. Eng. Manag. 2019, 25, 184–202. [Google Scholar] [CrossRef]
- Zeng, J. Exploring the influence of ecological relationship on knowledge interaction in green innovation cooperation. Environ. Sci. Pollut. Res. 2023, 30, 45369–45387. [Google Scholar] [CrossRef] [PubMed]
- Rauter, R.; Globocnik, D.; Perl-Vorbach, E.; Baumgartner, R. Open innovation and its effects on economic and sustainability innovation performance. J. Innov. Knowl. 2018, 4, 226–233. [Google Scholar] [CrossRef]
- Zhao, X.; Cui, H. Impact of university-industry collaborative research with different dimensions on university patent commercialisation. Technol. Anal. Strateg. Manag. 2021, 34, 1235–1248. [Google Scholar] [CrossRef]
- Giaccone, S.; Magnusson, M. Unveiling the role of risk-taking in innovation: Antecedents and effects. R&D Manag. 2021, 52, 93–107. [Google Scholar] [CrossRef]
- Hu, X.; Chen, J.; Lin, S. Influence from highways’ development on green technological innovation: The case of Yangtze River economic belt in China. Environ. Dev. Sustain. 2022, 25, 11095–11120. [Google Scholar] [CrossRef]
- Zhou, Y.; Xu, X.; Tao, L. The impact mechanism of high-speed railway on regional green innovation spillover under multi-dimensional paths. Environ. Impact Assess. Rev. 2022, 95, 106795. [Google Scholar] [CrossRef]
- Alawad, H.; Kaewunruen, S.; An, M. A Deep Learning Approach Towards Railway Safety Risk Assessment. IEEE Access 2020, 8, 102811–102832. [Google Scholar] [CrossRef]
- Shin, J.; Lee, H. Low-risk opportunity recognition from mature technologies for SMEs. J. Eng. Technol. Manag. 2013, 30, 402–418. [Google Scholar] [CrossRef]
- Saleem, H.; Li, Y.; Ali, Z.; Ayyoub, M.; Wang, Y.; Mehreen, A. Big data use and its outcomes in supply chain context: The roles of information sharing and technological innovation. J. Enterp. Inf. Manag. 2020, 34, 1121–1143. [Google Scholar] [CrossRef]
- Lis, D.; Arbter, M.; Spindler, M.; Otto, B. An Investigation of Antecedents for Data Governance Adoption in the Rail Industry—Findings From a Case Study at Thales. IEEE Trans. Eng. Manag. 2022, 70, 2528–2545. [Google Scholar] [CrossRef]
- Dong, S.; Yang, Y.; Li, F.; Hao, C.; Li, J.; Li, Z.; Li, Y. An evaluation of the economic, social, and ecological risks of China-Mongolia-Russia high-speed railway construction and policy suggestions. J. Geogr. Sci. 2018, 28, 900–918. [Google Scholar] [CrossRef]
- Ravesteijn, W.; He, J.; Chen, C. Responsible innovation and stakeholder management in infrastructures: The Nansha Port Railway Project. Ocean. Coast. Manag. 2014, 100, 1–9. [Google Scholar] [CrossRef]
- Zhang, N.; Deng, X.; Hwang, B.G.; Niu, Y. How to balance interfirm relationships? A case from high-speed railway industry. J. Bus. Ind. Mark. 2020, 35, 1785–1799. [Google Scholar] [CrossRef]
- Sariola, R.; Martinsuo, M. Enhancing the supplier’s non-contractual project relationships with designers. Int. J. Proj. Manag. 2016, 34, 923–936. [Google Scholar] [CrossRef]
- Jiang, X.; Wang, L.; Cao, B.; Fan, X. Benefit Distribution and Stability Analysis of Enterprises’ Technological Innovation Cooperation Alliance. Comput. Ind. Eng. 2021, 161, 107637. [Google Scholar] [CrossRef]
- Meng, X. The role of trust in relationship development and performance improvement. J. Civ. Eng. Manag. 2015, 21, 845–853. [Google Scholar] [CrossRef]
- Moreno, Á.; Cano, A.; Sáez-Martínez, F. Many or trusted partners for eco-innovation? The influence of breadth and depth of firms’ knowledge network in the food sector. Technol. Forecast. Soc. Change 2019, 147, 51–62. [Google Scholar] [CrossRef]
- Zhong, Z.; Zhang, C.; Jia, F.; Bijman, J. Vertical Coordination and Cooperative Member Benefits: Case Studies of Four Dairy Farmers’ Cooperatives in China. J. Clean. Prod. 2017, 172, 2266–2277. [Google Scholar] [CrossRef]
- Chen, Y.C.; Li, P.C.; Arnold, T. Effects of collaborative communication on the development of market-relating capabilities and relational performance metrics in industrial markets. Ind. Mark. Manag. 2013, 42, 1181–1191. [Google Scholar] [CrossRef]
- Ahmed, W.; Ashraf, M.; Khan, S.; Kusi-Sarpong, S.; Arhin, F.; Kusi-Sarpong, H.; Najmi, A. Analyzing the impact of environmental collaboration among supply chain stakeholders on a firm’s sustainable performance. Oper. Manag. Res. 2020, 13, 4–21. [Google Scholar] [CrossRef]
- Yang, Z.; Nguyen, V.; Ba Phong, L. Knowledge sharing serves as a mediator between collaborative culture and innovation capability: An empirical research. J. Bus. Ind. Mark. 2018, 33, 958–969. [Google Scholar] [CrossRef]
- Wang, X.; Sun, Y.; Li, G. The Relationship Between Collaborative Innovation Risk and Performance of Industrial Parks. J. Glob. Inf. Manag. 2022, 30, 1–19. [Google Scholar] [CrossRef]
- Liu, Z.; Ding, R.; Wang, L.; Song, R.; Song, X. Cooperation in an uncertain environment: The impact of stakeholders’ concerted action on collaborative innovation projects risk management. Technol. Forecast. Soc. Change 2023, 196, 122804. [Google Scholar] [CrossRef]
- Avsar, A.; Grogan, P. Effects of differential risk attitudes in collaborative systems design. Syst. Eng. 2023, 26, 770–782. [Google Scholar] [CrossRef]
- Fanousse, R.; Nakandala, D.; Lan, Y.C. Reducing uncertainties in innovation projects through intra-organisational collaboration: A systematic literature review. Int. J. Manag. Proj. Bus. 2021, 14, 1335–1358. [Google Scholar] [CrossRef]
- Cardador, M.; Northcraft, G.; Rockmann, K.; Grant, B. Characteristics of Affected Third Parties and Cooperative Behavior in Social Dilemmas. J. Soc. Psychol. 2016, 156, 1140116. [Google Scholar] [CrossRef]
- Martinez, H.; Moreno, J.; Camacho, J. Networks of collaborative alliances: The second order interfirm technological distance and innovation performance. J. Technol. Transf. 2020, 45, 1255–1282. [Google Scholar] [CrossRef]
- Porcu, L.; Del, S.; Kitchen, P.; Tourky, M. The antecedent role of a collaborative vs. a controlling corporate culture on firm-wide integrated marketing communication and brand performance. J. Bus. Res. 2020, 119, 435–443. [Google Scholar] [CrossRef]
- Yu, X.; Cui, Y.; Chen, Y.; Chang, I.S.; Wu, J. The drivers of collaborative innovation of the comprehensive utilization technologies of coal fly ash in China: A network analysis. Environ. Sci. Pollut. Res. 2022, 29, 56291–56308. [Google Scholar] [CrossRef]
- Xue, H.; Zhang, S.; Su, Y.; Wu, Z.; Yang, R. Effect of stakeholder collaborative management on off-site construction cost performance. J. Clean. Prod. 2018, 184, 490–502. [Google Scholar] [CrossRef]
- Wang, C.; Zhang, G. Examining the moderating effect of technology spillovers embedded in the intra- and inter-regional collaborative innovation networks of China. Scientometrics 2019, 119, 561–593. [Google Scholar] [CrossRef]
- Guo, Z.; Wang, Q.; Peng, C.; Zhuang, S.; Yang, B. Willingness to accept metaverse safety training for construction workers based on extended UTAUT. Front. Public Health 2023, 11, 1294203. [Google Scholar] [CrossRef]
- Dong, Z.J.; Xu, L.; Cheng, J.H.; Sun, G.J. Major factors affecting biomedical cross-city R&D collaborations based on cooperative patents in China. Scientometrics 2021, 126, 1923–1943. [Google Scholar] [CrossRef]
- Wang, C.H.; Chin, T.; Chiew, Y.; Capalbo, C. How geographic diversity and collaborative breadth prevent knowledge leakage during open innovation processes. J. Knowl. Manag. 2023, 28, 743–762. [Google Scholar] [CrossRef]
- Demirkesen, S.; Ozorhon, B. Impact of integration management on construction project management performance. Int. J. Proj. Manag. 2017, 35, 1639–1654. [Google Scholar] [CrossRef]
- Klimczak, K.; Machowiak, W.; Shachmurove, Y.; Staniec, I. Perceived collaborative risk in small and medium technology enterprises. J. Small Bus. Manag. 2023, 61, 540–559. [Google Scholar] [CrossRef]
- Bourai, S.; Arora, R.; Yadav, N. Structure-conduct-performance (SCP) paradigm in digital platform competition: A conceptual framework. J. Strategy Manag. 2024, 17, 322–347. [Google Scholar] [CrossRef]
- Willem, A.; Buelens, M. Knowledge sharing in inter-unit cooperative episodes: The impact of organizational structure dimensions. Int. J. Inf. Manag. 2009, 29, 151–160. [Google Scholar] [CrossRef]
- Bossink, B. Managing Drivers of Innovation in Construction Networks. J. Constr. Eng. Manag. 2004, 130, 337–345. [Google Scholar] [CrossRef]
- Johansson, E.; Raddats, C.; Witell, L. The role of customer knowledge development for incremental and radical service innovation in servitized manufacturers. J. Bus. Res. 2019, 98, 328–338. [Google Scholar] [CrossRef]
- Mehralian, G.; Sheikhi, S.; Zatzick, C.; Babapour, J. The dynamic capability view in exploring the relationship between high-performance work systems and innovation performance. Int. J. Hum. Resour. Manag. 2022, 34, 3555–3584. [Google Scholar] [CrossRef]
- Piening, J.; Ehrmann, T.; Meiseberg, B. Competing risks for train tickets—An empirical investigation of customer behavior and performance in the railway industry. Transp. Res. Part E Logist. Transp. Rev. 2013, 51, 1–16. [Google Scholar] [CrossRef]
- Tsung-yi, C.; Chen, Y.M.; Wang, C.B. A Formal Virtual Enterprise Access Control Model. IEEE Trans. Syst. Man Cybern. Part A Syst. Hum. 2008, 38, 832–851. [Google Scholar] [CrossRef]
- Wu, A.; Wang, Z.; Chen, S. Impact of specific investments, governance mechanisms and behaviors on the performance of cooperative innovation projects. Int. J. Proj. Manag. 2016, 35, 504–515. [Google Scholar] [CrossRef]
- Deng, J.; Zhao, Y.; Li, X.; Wang, Y.; Zhou, Y. Network Embeddedness, Relationship Norms, and Cooperative Behavior: Analysis Based on Evolution of Construction Project Network. J. Constr. Eng. Manag. 2023, 149. [Google Scholar] [CrossRef]
- Hinojosa, M.; Mármol, A.M.; Thomas, L. Core, least core and nucleolus for multiple scenario cooperative games. Eur. J. Oper. Res. 2005, 164, 225–238. [Google Scholar] [CrossRef]
- Eriksson, P.E.; Westerberg, M. Effects of Cooperative Procurement Procedures on Construction Project Performance: A Conceptual Framework. Int. J. Proj. Manag. 2011, 29, 197–208. [Google Scholar] [CrossRef]
- Khazaeni, G.; Khanzadi, M.; Afshar, A. Fuzzy adaptive decision making model for selection balanced risk allocation. Int. J. Proj. Manag. 2012, 30, 511–522. [Google Scholar] [CrossRef]
- Zhang, Y.; Ye, J. Risk preference of top management team and the failure of technological innovation in firms–based on principal component analysis and probit regression. J. Intell. Fuzzy Syst. 2020, 40, 1161–1173. [Google Scholar] [CrossRef]




| Dimensions | Items | Source |
|---|---|---|
| Cooperative relationships (CRs) | CR1 We think it is necessary to increase trust among stakeholders. CR2 We are willing to promote knowledge sharing and collaboration. CR3 We are qualified to attract and motivate high-performing groups. | I1, I2, I3, P1, P2, P3, P4, P5, O1, O2, |
| Cooperative behaviors (CBs) | CB1 We aggressively and frequently collects other stakeholders’ feedback. CB2 We agree that frequent communication can facilitate technological innovation cooperation. CB3 We are willing to continue technological innovation cooperation. | I1, I2, I3, P1, P2, P3, P4, P5, |
| Cooperative performance (CP) | CP1 We are generally satisfied with the results of cooperation so far. CP2 Cooperation contributes to improve technology maturity, increases the number of patents granted, and reduces research costs. CP3 Cooperation enables us to reach consensus on green awareness, the digital value concept, and social responsibility. | P1, P2, P3, P4, P5, I1, O3, O4 |
| Technological innovation risks (TIRs) | TIR1 Our uncertainties about the environment, requirements, and resources can affect technological innovation. TIR2 There are challenges about the application of new technologies, the implementation of new processes, and the operation of new equipment. TIR3 The failure of coordination mechanism, low cooperative efficiency, and insufficient human resources define technological innovation cooperation. | I1, I3, O1, O2, O4 |
| Variables | CP | CB | |||
|---|---|---|---|---|---|
| M1 | M2 | M3 | M4 | M5 | |
| Types | 0.135 | 0.124 * | 0.098 | 0.117 | 0.105 * |
| Years | 0.081 * | −0.023 | −0.016 | 0.098 | −0.026 |
| Position | 0.029 | −0.051 | −0.051 | 0.097 | 0.002 |
| CR | 0.501 *** | 0.354 *** | 0.597 *** | ||
| CB | 0.246 *** | ||||
| R2 | 0.262 | 0.301 | 0.369 | ||
| Adjusted R2 | 0.245 | 0.279 | 0.354 | ||
| F | 1.535 | 12.026 *** | 14.264 | 2.024 | 24.451 *** |
| Effect | S.E. | Bootstrap 95% CI | Ratio of Total Effect | ||
|---|---|---|---|---|---|
| LLCI | ULCI | ||||
| Total effect | 0.5775 | 0.0791 | 0.4214 | 0.7336 | |
| Direct effect | 0.4081 | 0.0955 | 0.2195 | 0.5967 | |
| Indirect effect | 0.1694 | 0.0704 | 0.0386 | 0.3094 | 29.33% |
| Variables | CB | CP | ||||
|---|---|---|---|---|---|---|
| M6 | M7 | M8 | M9 | M10 | M11 | |
| Types | 0.042 ** | 0.041 * | 0.048 | 0.046 | 0.047 ** | 0.045 ** |
| Years | 0.057 | 0.058 | 0.064 | 0.063 | 0.064 | 0.063 |
| Position | 0.052 | 0.052 | 0.058 | 0.057 | 0.058 | 0.057 |
| CR | 0.076 *** | 0.077 *** | 0.085 *** | 0.085 *** | ||
| CB | 0.077 *** | 0.076 *** | ||||
| TIR | 0.065 ** | 0.074 | 0.072 *** | 0.077 *** | 0.073 *** | 0.081 ** |
| CR*TIR | 0.066 * | 0.072 *** | ||||
| CB*TIR | 0.064 *** | |||||
| R2 | 0.391 | 0.401 | 0.319 | 0.364 | 0.333 | 0.374 |
| Adjusted R2 | 0.372 | 0.379 | 0.298 | 0.341 | 0.313 | 0.351 |
| F | 21.286 *** | 18.428 *** | 15.532 *** | 15.759 *** | 16.571 *** | 16.437 *** |
| Variables | Model 12 | Model 13 | ||||
|---|---|---|---|---|---|---|
| S.E. | t | 95%CI | S.E. | t | 95%CI | |
| Types | 0.042 | 1.771 * | [−0.008, 0.155] | 0.046 | 1.724 * | [−0.011, 0.169] |
| Years | 0.058 | −0.363 | [−0.135, 0.093] | 0.063 | −0.207 | [−0.137, 0.111] |
| Position | 0.052 | 0.046 | [−0.100, 0.105] | 0.057 | −0.916 | [−0.164, 0.060] |
| CR | 0.268 | 3.714 *** | [0.465, 1.522] | 0.593 | 1.054 | [−0.546, 1.795] |
| CB | 0.527 | 1.374 | [−0.316, 1.763] | |||
| TIR | 0.239 | 2.302 * | [0.078, 1.023] | 0.264 | 3.947 *** | [0.521, 1.563] |
| CR*TIR | 0.066 | −1.707 * | [0.018, 0.243] | 0.143 | −0.623 | [−0.370, 0.111] |
| CB*TIR | 0.126 | −1.063 | [−0.382, 0.115] | |||
| R2 | 0.401 | 0.394 | ||||
| F | 18.429 *** | 13.223 *** | ||||
Disclaimer/Publisher’s Note: The statements, opinions and data contained in all publications are solely those of the individual author(s) and contributor(s) and not of MDPI and/or the editor(s). MDPI and/or the editor(s) disclaim responsibility for any injury to people or property resulting from any ideas, methods, instructions or products referred to in the content. |
© 2025 by the authors. Licensee MDPI, Basel, Switzerland. This article is an open access article distributed under the terms and conditions of the Creative Commons Attribution (CC BY) license (https://creativecommons.org/licenses/by/4.0/).
Share and Cite
Guo, Z.; Wang, Q.; Cao, X. Unlocking the Mechanism of Technological Innovation Cooperation in Megaprojects: A 3C Theory Perspective. Buildings 2025, 15, 2185. https://doi.org/10.3390/buildings15132185
Guo Z, Wang Q, Cao X. Unlocking the Mechanism of Technological Innovation Cooperation in Megaprojects: A 3C Theory Perspective. Buildings. 2025; 15(13):2185. https://doi.org/10.3390/buildings15132185
Chicago/Turabian StyleGuo, Zhenxu, Qing’e Wang, and Xiaoping Cao. 2025. "Unlocking the Mechanism of Technological Innovation Cooperation in Megaprojects: A 3C Theory Perspective" Buildings 15, no. 13: 2185. https://doi.org/10.3390/buildings15132185
APA StyleGuo, Z., Wang, Q., & Cao, X. (2025). Unlocking the Mechanism of Technological Innovation Cooperation in Megaprojects: A 3C Theory Perspective. Buildings, 15(13), 2185. https://doi.org/10.3390/buildings15132185
