Abstract
Beam–slab structures account for 50–65% of a building’s total dead load and contribute to 20% of the overall cost and CO2 emissions. Despite their importance, conventional beam–slab structural optimization methods often lack search efficiency and accuracy, making them less effective for practical engineering applications. Such limitations arise from the optimization problem involving a complex solution space, particularly when considering components’ arrangement, dimensions, and load transfer paths simultaneously. To address the research gap, this study proposes a novel two-stage genetic algorithm, optimizing beam–slab layout in the first stage and component topological relationships and dimensions in the second stage. Numerical experiments on the prototype case indicate that the algorithm can generate results that meet engineering accuracy requirements within 100 iterations, outperforming comparable algorithms in both efficiency and accuracy. Additionally, this heuristic approach stands out for its independence from prior dataset training and its minimal parameter adjustment requirement, making it highly accessible to engineers without programming expertise. Statistical analysis of the algorithm’s optimization process and case studies demonstrate its robustness and adaptability to various beam–slab structural optimization problems, revealing its significant potential for practical engineering scenarios.
1. Introduction
The beam–slab structure is a typical horizontal substructure where floor slabs are supported by a grid of beams [1]. The slab directly bears the loads from the floor above, while the beam, in turn, supports the slabs and evenly distributes these loads to the columns and foundation [2]. The beam–slab structure is widely used in the floor of various multi-story or high-rise buildings, due to its flexible layout and excellent mechanical performance [3]. In Hong Kong, beam–slab systems with semi-precast slabs are prevalent in public housing projects, owing to the better workmanship and quality control to maximize construction efficiency [4,5,6].
Typically, beam–slab structures account for approximately 50–65% of a building’s total dead load [7] and contribute to 20% of the overall cost and CO2 emissions [8,9]. Thus, even minor further optimizations of beam–slab structures can lead to substantial economic and sustainable benefits. Generally, a beam–slab structure optimization problem (BSSOP) aims to minimize the structure’s cost while meeting its load-bearing requirements [10]. Such a problem encompasses three phases [11]:
- (1)
- Layout optimization: It aims to arrange the geometric positions of beam and slab components, consequently ensuring the beam–slab structure exhibits good mechanical performance under various loads, as well as efficient force distribution to the columns and foundation below.
- (2)
- Topology optimization: It aims to refine the interconnections between the beam and slab components, resulting in a clear load transfer path within the beam–slab structure.
- (3)
- Component optimization: It aims to optimize each beam and slab’s dimensions and internal structure, thereby maximizing the beam and slab components’ material effectiveness.
Hence, the complexity of BSSOP is characterized by a multitude of interdependent variables, resulting in a vast solution space that complicates the acquisition of an acceptable solution through mathematical calculations. Therefore, engineers often resort to a trial-and-error approach to find a safe and economical solution [12]. However, this manual approach is time-consuming and labor-intensive, and the quality of optimization results heavily depends on the engineer’s expertise [13]. To tackle these issues, artificial intelligence has been introduced to replace engineers in the laborious task of design, among which machine learning (ML) emerges as one of the most popular approaches. For instance, Zhao [14], Ferreiro-Cabello [15], and Pizarro [16] introduced innovative deep neural networks (DNNs) methods to optimize structural designs, focusing on the arrangement of beam–slab substructures in shear wall structures, the cost and carbon footprint of one-way slabs, and the layout and component sizes of shear wall structures, respectively. Furthermore, the potential of generative adversarial networks (GANs) has been explored, with Liao [17,18] applying them to the design of shear wall structures and their base-isolation systems. Similarly, Lu [19] and Fu [20] have utilized GANs to optimize the layout of shear wall and steel frame-brace structures, respectively. In addition, Jeong [21] proposed a deep reinforcement learning (RL) method for the automated design of the components of reinforced concrete structures. The use of convolutional neural networks (CNNs) [22], graph neural networks [23] (GNNs), and graph convolutional networks (GCNs) [24] has also been demonstrated to be effective in optimizing the components’ topology and structural layout.
All the aforementioned ML models can rapidly generate design solutions, thereby significantly enhancing the efficiency of the design process. However, machine learning approaches still exhibit several limitations [25,26], including:
- (1)
- The lack of datasets. The training of most machine learning models heavily relies on extensive datasets, such as the Structural ImageNet [27], which contains over 10,000 images for crack damage detection. Unfortunately, data for predicting the behavior and strength of entire structural systems are scarce, often due to constraints related to intellectual property confidentiality and economic interests.
- (2)
- Poor model interpretability. Complex machine learning models are frequently perceived as “black boxes”, making it challenging to discern the mechanistic relationships between input features and output responses within these data-driven models.
- (3)
- Susceptibility to overfitting. This issue compromises the reliability of optimization outcomes, potentially leading to design failures.
These limitations result in ML models constraining their ability to consistently deliver satisfactory outcomes across diverse optimization scenarios. Case studies from the literature cited previously indicate that these ML models, when optimizing with the structural costs, frequently fail to produce solutions that are superior to those designed by engineers. In most instances, the costs associated with the ML models’ solutions exceed those of the engineers’ designs by 5% to 11%, occasionally even failing to meet the essential structural design criteria. Thus, most (if not all) research in this area remains exploratory, with no current evidence of implementing any practical applications.
Conversely, metaheuristic algorithms, which do not require prior training, offer better interpretability and stability, and demand fewer computational resources, making them more likely to be adopted in current practical engineering applications [28,29]. Among the various simplification strategies employed to facilitate metaheuristic resolution of the BSSOP, reducing variables through imposed constraints is prevalent, thereby diminishing both the solution space and computational complexity.
One notable simplification is to treat the layout and interconnectivity within the beam–slab structure as predetermined, thereby relegating the BSSOP to a component optimization problem focused on dimensions and internal reinforcement. Previous research has demonstrated that, whether employing genetic algorithms (GAs) [30,31,32], population-based algorithms (such as particle swarm optimization (PSO) [32,33,34,35,36] and bio-inspired algorithms [37]), or algorithms inspired by physical phenomena (such as harmony search (HS) [38] and simulated annealing (SA) [39,40]), such algorithms have the ability to generate satisfactory solutions. The other simplification is to prioritize structural layout optimization, effectively abstracting away from component-specific dimensions, as demonstrated in Nimtawat’s research [41,42,43] on rectilinear floor beam–slab structures.
Despite these strategies enhancing the efficiency in metaheuristic BSSOP resolutions, such reduction in variables may also, to some extent, compromise optimization results, as optimal solutions might be excluded from the search space due to certain specific boundary condition constraints. Therefore, it is essential to simultaneously incorporate all three optimization phases (i.e., layout optimization, topology optimization, and component optimization) into a unified algorithm framework, thereby ensuring a holistic and competitive solution compared to manually designed results.
Addressing the inherent challenge of this integration—namely, the resultant variable expansion and search space expansion—this study proposes a two-stage genetic algorithm (TSGA) for BSSOP, aiming to achieve a balance between optimization accuracy and computational resources, thereby ultimately producing an effective solution for engineering applications. The preference for GAs stems from their proven effectiveness in navigating the BSSOP’s high-dimensional and complicated search space, outperforming alternatives like PSO and SA in such scenarios. Additionally, the inherent flexibility of GAs and their insensitivity to initial parameter settings make them particularly suited for this complex optimization task. Furthermore, previous research has often overlooked the robustness of the metaheuristic algorithms. Hence, this study addresses this gap by conducting a statistical analysis of the solutions generated by the TSGA to verify its capability to produce feasible optimization outcomes consistently.
The rest of the paper is organized as follows: Section 2 defines the BSSOP and proposes six assumptions as boundary conditions. Section 3 introduces the TSGA based on the optimization process of an illustrative architectural floor plan. Section 4 analyzes the algorithm’s 100 independent optimization results statistically. Section 5 uses two typical Hong Kong public housing beam–slab structures as case studies to testify to the versatility of TSGAs. Section 6 concludes the study and outlines its limitations.
2. Problem Statement and Assumptions
The beam–slab structure optimization problem (BSSOP) can be defined as follows: based on the given floor plan, the objective is to optimize the position of each component (i.e., layout optimization), the connection within adjacent components (i.e., topology optimization), and the dimensions of each beam and slab component (i.e., component optimization), thereby minimizing the total cost of the beam–slab structure while ensuring its load-bearing capacity. Thus, the objective function of the BSSOP (shown in Figure 1) can be formulized as Equation (1):
In Equation (1), C represents the total cost of the beam–slab structure; and represent the i-th beam component and j-th slab component. For any beam or slab component, it includes variables such as its positional coordinates in the layout plan of the beam–slab structure, its geometric dimensions and internal structures, as well as its spatial relationships with adjacent components. Therefore, to streamline the BSSOP, this study introduces the following knowledge-based assumptions, each aimed at reducing complexity without significantly compromising design flexibility:
Assumption 1.
All beam and slab components are standardized prefabricated units, simplifying cost and capacity calculations to linear functions of their length or area.
Assumption 2.
Connections between slabs and beams, as well as between adjacent beams themselves, are considered hinged. Consequently, components within the beam–slab structure only transmit forces to each other and do not transfer bending moments.
Assumption 3.
All slab components are rectangular one-way slabs. As a result, forces on slabs only transmit through one pair of opposite edges to the beams.
Assumption 4.
All beam components are arranged orthogonally (parallel to the x- or y-axis in the coordinate system), and the planned shape of the beam–slab structure should be a rectilinear polygon. Within a floor area enclosed by a set of beams, different types of floor slabs can be used to accommodate varying spans. All rectangular slabs are evenly installed across the entire floor area with their upper surfaces aligned, ensuring no overlap or gaps between them.
Assumption 5.
All beams are supported at both ends, and cantilever beams are considered invalid. Specifically, if two beam components support each other at the same endpoint, and such endpoint is cantilevered, then these two beam components are also considered invalid.
Assumption 6.
Walls are required to be supported by beams to simplify the load transfer analysis.
Based on the above assumptions, each beam component or slab component can be represented by Equations (2) and (3) separately, and demonstrated in Figure 1.
In Equations (2) and (3), and represent the coordinates of the two endpoints of the beam component, while and represent the coordinates of the two corner points of the slab component. T represents the type of standardized prefabricated component, and D represents the force transfer direction for the one-way slab (i.e., the force transmits to the beams through the pair of opposite edges perpendicular to the x- or y--axis).
Figure 1.
Representation of beam–slab structural optimization problem.
Figure 1.
Representation of beam–slab structural optimization problem.

Thus, the BSSOP can be formulated as a system of equations comprising Equations (1)–(3), and thereby can be solved using a TSGA. Additionally, it should be emphasized that this study focuses solely on beam–slab structures. Other components above them, such as walls, are considered as loads; while other components below, such as columns, are regarded as boundary conditions that restrict the geometric layout of the beam components.
3. Methodology
From Equations (1)–(3), the objective function for BSSOP contains 3m + 4n variables, where m and n represent the quantities of beam and slab components in the structure, respectively. The high dimensionality of such an objective function makes its solution extremely challenging. Therefore, this study proposes a TSGA approach, breaking down the complex optimization problem into two relatively simpler steps, thus achieving a balance between computational efficiency and accuracy. To demonstrate the TSGA’s performance, this study utilizes a representative architectural floor plan (shown in Figure 2), adapted from Nimtawat’s work [42], with minor modifications to align with the six assumptions specified in Section 2, serving as an illustrative case. It should be emphasized that the TSGA is not limited to this illustrative case but is applicable to all BSSOPs within the scope defined in Section 2. This will be further demonstrated in the case studies presented in Section 5.
Figure 2.
Architectural floor plan of the illustrative case.
3.1. Stage 1 of the TSGA
Although Nimtawat [41,42,43] proposed a method that evaluates the beam–slab structural layout based on the efficiency of column utilization, the method tends to partition the layout into several rectangular regions using the minimum number of beams supported on columns, on the premise of satisfying the boundary conditions. It implies that when the columns are relatively sparse, the beam–slab structure may have larger spans than those considered cost-effective. To tackle this defect, the TSGA developed here evaluates the beam–slab structure layout based on estimating the total moment generated by the loads acting on the structure, thereby enhancing the interpretability and accuracy of the algorithm’s fitness function, i.e., Stage 1 of the TSGA.
3.1.1. Coding of the Beam–Slab Structural Layout
Inspired by the finite element method, the TSGA adopts a strategy of discretizing the beam–slab structure layout, with the grid size determined by the greatest common divisor of the lengths of all beam components. For instance, a grid size of 0.5 m was selected in the illustrative case, as shown in Figure 3. In the figure, the grid lines intersect all the positions of the walls, while the grid lines’ intersection point coincides with the column’s centroid. Each short grid line represents a potential beam location, encoded as “1” for beam presence and “0” for absence. Consequently, the chromosome representing the beam–slab structural layout can be expressed by Equation (4):
In Equation (4), represents the i-th beam segment, with values either 0 or 1; u is the number of beam segments.
Figure 3.
Meshing and coding scheme. Note: The short grid line “Beam Segment” represents a potential beam location, encoded as “1” for beam presence and “0” for absence.
Moreover, different from the encoding strategy proposed by Nimtawat [41,42,43], this model also conceptualizes slab segments as square areas enclosed by grid lines. Although these slabs are not explicitly encoded, they contribute to evaluating the layout’s fitness in Stage 1 of the TSGA.
3.1.2. Objective Function of Stage 1
Typically, the cost of a beam–slab structure is proportional to the bending moments induced by applied loads. Therefore, the objective function for Stage 1 can be defined as the negative sum of the bending moments across all segments within the beam–slab structure, as expressed by Equation (5).
However, calculating the moment values for each beam segment is complex because the beam segments are subjected to both their self-weight loads and loads transmitted from the slabs. Therefore, to simplify the calculations, it is assumed that each slab segment only transfers loads to its nearest beam segment. Hence, Equation (5) can be further modified to Equation (6):
where represents the bending moment of the beam segment generated by its self-weight, represents the bending moment value generated on the corresponding beam segment due to the load transferred from the slab segment, and represents the bending moment generated by the self-weight of the slab segment and the loads on it.
The values of can be estimated by Equations (7) and (8) as below:
In Equations (7) and (8), represents the design value of the linear self-weight load of the beam segment, which is set to 4.0 kN/m. and represent the Manhattan distances between the beam segment and its nearest and second nearest columns, respectively. represents the calculated span of the beam segment.
The values of can be estimated by Equation (9) listed as below:
In Equation (9), represents the design value of the self-weight uniformly distributed load of slab segment, which is set to 5.0 kN/m2, and represents the design value of the live loads on the slab segment, which is set to 2.34 kN/m2. and are calculated according to the Chinese regulation [44] to ensure the structure meets load-bearing requirements during both construction and operation phases. is the grid space, which is set to 0.5 m.
The values of can be estimated by Equations (10)–(12) as below:
In Equations (10)–(12), represents the distance between the slab segment and its nearest beam segment, and , and represent the distances between the slab segment and its nearest beam segment in the positive x-direction, negative x-direction, positive y-direction, and negative y-direction, respectively. represents the calculated span of the slab segment.
Up to this stage, the objective function is transformed into a function that solely depends on the positions of individual beam and slab segments, and can be solved by a TSGA.
3.1.3. Boundary Conditions of Stage 1
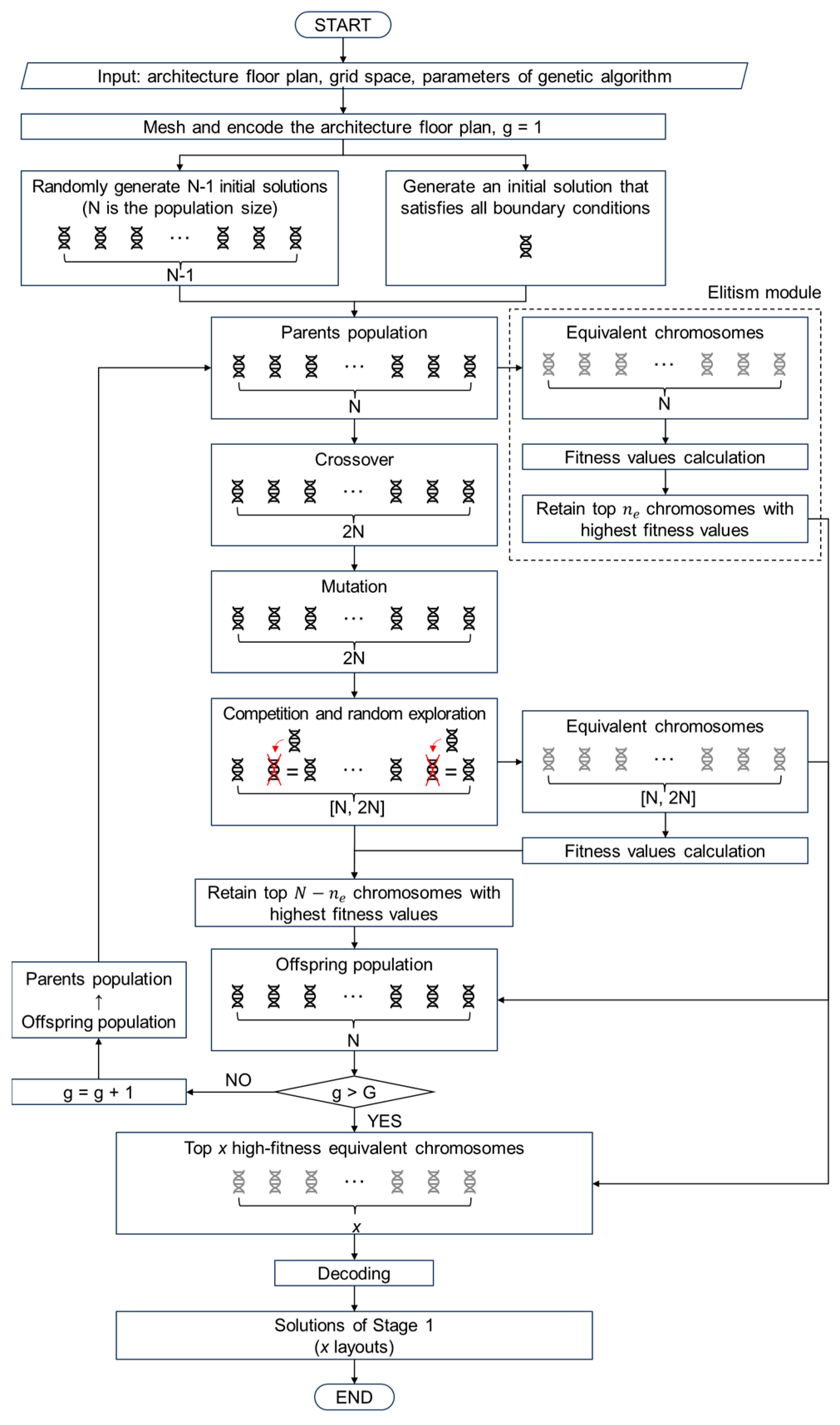
According to Assumption 5, the three beam configurations shown in Figure 4 are considered invalid if encountered. Therefore, to meet the boundary conditions, the encoding corresponding to the invalid beam segments will be modified to 0, resulting in what is termed an “equivalent chromosome” relative to the original. It is crucial to note that these equivalent chromosomes are utilized solely for the purpose of fitness evaluation, with crossover and mutation processes continuing to engage with the original chromosomes. This strategy is designed to preserve the genetic diversity within the population, preventing premature convergence evolution which might arise from modifying invalid beam segments.
Figure 4.
Invalid beam segments. Note: The short grid line “Beam Segment” represents a potential beam location, encoded as “1” for beam presence and “0” for absence.
Referring to Assumption 6, each wall element should be supported by beam elements to ensure a logical distribution of structural loads. Thus, if a grid line coincides with a wall element, the encoding of the corresponding beam segment should be 1. Therefore, to discourage solutions that violate this boundary condition, a penalty function is introduced, expressed by Equation (13).
where represents the number of beam segments unsatisfying the requirement of Assumption 6, and is a negative number with an extremely large absolute value. For the BSSOP described here, .
3.1.4. Fitness Function of Stage 1
In Stage 1, the fitness function expressed by Equation (14) is defined as the sum of the objective function and the penalty function. Thus, a higher fitness value of the solution indicates a more optimal beam–slab structural layout.
3.1.5. Optimization Strategy of Stage 1
Due to the high-dimensional and nonlinear characteristics of the objective function in Stage 1, this study introduces the following strategy to enhance the search efficiency of the TSGA approach, thereby equipping the algorithm with strong global search capability in the early stage and strong local search capability in the later stage.
- (1)
- Crossover
A single-point crossover strategy is employed in Stage 1. Furthermore, a random selection method is used for parent selection to mitigate the adverse effect of significant disparities in fitness values among different solutions caused by the penalty function approach. Specifically, one parent is sequentially selected from the population, while the other parent is selected randomly. Compared to roulette wheel or tournament strategies, this random selection strategy, while to some extent reducing convergence speed, has the potential to enhance genotype diversity and prevent premature convergence.
- (2)
- Mutation
The mutation probability of Stage 1 is calculated as Equation (15):
where represents the initial mutation probability; , the current generation of the TSGA; and , the total number of generations set for the TSGA.
When a genotype undergoes mutation, its value will change to 0 or 1, each with a 50% probability. Specifically, to ensure that walls can be supported by beams and to maximize the utilization of columns, if the genotype corresponds to a beam segment that coincides with the position of a wall segment or along the line connecting two columns, its value will mutate to 0 or 1 with probabilities of 10% and 90%, respectively.
- (3)
- Elitism
An adaptive elitism strategy is introduced to prevent eliminating excellent solutions after the crossover and mutation operations and to enhance the algorithm’s later-stage local search capability. The number of elite individuals will increase with the growth of generations, and its value is calculated as Equation (16):
where represents the population size of the TSGA.
- (4)
- Competition and random exploration
Due to the tendency of convergent evolution in the later iterations, a competition strategy is introduced to ensure that identical chromosomes are retained only once. In addition, if the competitive strategy results in the actual number of individuals being less than the specified population size, the random exploration strategy will introduce new random individuals to maintain the population size.
- (5)
- Knowledge-based initial solution
Owing to the complexity of boundary conditions, it is challenging for randomly generated solutions to satisfy all of them. Thus, a knowledge-based solution is added to the initial population, thereby preventing excessive iterations in the TSGA’s early stages for boundary condition fulfillment.
The pseudocode and the flowchart of the TSGA in Stage 1 are shown in Appendix A and Figure 5, where g represents the current generation, G represents the maximum generation, N represents the population size, and represents the number of individuals retained by elitism.
Figure 5.
Flowchart of the TSGA in Stage 1. Note: The arrow and cross marks indicate the introduction of competition and random exploration strategies.
3.1.6. Optimization Results of Stage 1
When the population size is 16, the number of generations is 100, and the initial mutation probability is 0.05; a typical optimization process in Stage 1 is illustrated in Figure 6. Furthermore, since the fitness function estimates rather than precisely calculates the bending moment of the beam–slab structure, the highest fitness layout may not correspond to the most rational beam–slab structural scheme. Thus, the top 4 high-fitness layouts, as shown in Figure 7, are selected as the optimal solution of Stage 1 and the inputs of Stage 2 to conduct topological and component optimizations, thereby exploring the solution space as comprehensively as possible.
Figure 6.
A typical development of the TSGA in Stage 1 for the optimization of the illustrative case.
Figure 7.
Four highest fitness solutions in Stage 1.
3.2. Stage 2 of the TSGA
Following Stage 1, the solution space of the BSSOP has been narrowed down to four distinct and independently smaller solution spaces, each based on a specific layout as shown in Figure 7. Subsequently, the task of Stage 2 is to find the most economical dimensions of beam and slab components (i.e., component optimization) and the direction of each slab (i.e., topology optimization).
3.2.1. Encoding Conversion
The grid-based encoding scheme used in Stage 1 is effective for quickly estimating the mechanical performance of the entire structure. However, for accurate calculation of the bending moments on each component, it is necessary to convert the structure into a component-based encoding scheme, as shown in Figure 8. Additionally, to provide a clearer depiction of force transmission relationships, beam components are subdivided into the following three categories:
- (1)
- Main beam components (): Both ends of the components are supported on columns.
- (2)
- Secondary beam components (): At least one end is supported on a main beam component, and no end is supported on other secondary beam components.
- (3)
- Sub-secondary beam components (): At least one end is supported on a secondary beam component.
Figure 8.
Illustration of encoding conversion. Note: The short grid line “Beam Segment” represents a potential beam location, encoded as “1” for beam presence and “0” for absence.
Figure 8.
Illustration of encoding conversion. Note: The short grid line “Beam Segment” represents a potential beam location, encoded as “1” for beam presence and “0” for absence.

Therefore, the encoding of layout in Stage 1 expressed by Equation (4) can be converted to the encoding of scheme expressed by Equation (17):
Substituting Equations (2) and (3) into Equation (17) yields Equation (18):
where and represent the position coordinates of the component. For the beam component, they represent the position coordinates of its two endpoints, respectively; and for the slab component, they represent the position coordinates of its lower left and upper right corner points, respectively. represents the type of prefabricated component, which can be selected according to Table 1 and Table 2. represents the direction of the slab, which can take the value 0 (i.e., representing the span direction parallel to the x-axis) or 1 (i.e., representing the span direction parallel to the y-axis).
Table 1.
Prefabricated beam components library [45].
Table 2.
Prefabricated slab components library [45].
It should be noted that all prefabricated components used in this study are made of the same materials: C30 concrete and HRB400 steel reinforcement. These two materials are the most commonly used materials in civil buildings in China and are also recommended as standard [45]. The longitudinal reinforcement in the beam and slab components is not prestressed, and stirrups and tie bars are added according to the specifications as standard [45] and are considered in the cost. and have already yielded results from the layout optimization in Stage 1. Hence, the remaining are the variables that need to be optimized in Stage 2. In other words, the remaining variables constitute the chromosome of Stage 2, expressed as Equation (19):
where and represent the vectors for the types of each main beam, secondary beam, sub-secondary beam, and slab component separately, as shown in Table 1 and Table 2, and represents the vector for the orientation of each slab components.
It should be noted that some small-sized components (i.e., beam component index 0, 1, 2 and slab components index 0, 1, 2) are added to the component library, which aims to assess the performance of the TSGA, even though these components are not commonly used or may not fully meet construction requirements to some extent.
3.2.2. Objective Function of Stage 2
In Stage 2, the optimization goal for the BSSOP is to minimize the total cost of structure. According to the Hong Kong SAR standard “Schedule of Rates for Term Contracts for Building Works (2023 Edition)” [46], and the Chinese standard “Bill of Quantities for Prefabricated Building Engineering” [47], the cost of a beam–slab structure can be estimated as Equation (20):
where represents the proportion of component cost to the total cost of the structure, which depends on factors such as the assembly rate of the structure, its height, and the type of materials used. In this study, is set to 0.7 [47]. , , and represent the cost of each main beam component, secondary beam component, and sub-secondary beam component, respectively, and their values can be selected according to Table 1. represents the cost of each slab component, and its value can be selected according to Table 2.
3.2.3. Boundary Conditions of Stage 2
In Stage 2, each beam and slab component should not exceed its ultimate limit state (ULS) and serviceability limit state (SLS) under the design loads. For the standardized prefabricated beam and slab components specified in Table 1 and Table 2, they have been designed to ensure their vibrations and deformations are below the specified limits under the ultimate load, thereby eliminating the need for additional SLS checks. The ULS primarily considers components’ strength, stiffness, and stability. Similarly, when not exceeding its ultimate load-bearing capacity, the component will not experience global or local buckling, thereby ensuring its stability. Additionally, given Assumption 2, that all connections within the beam–slab structure are hinged, their impact on the overall structural stiffness is not accounted for, rendering stiffness assessments unnecessary. Therefore, the boundary conditions can be simplified as follows: The maximum bending moment experienced by each component should not exceed its allowable bending moment, which can be expressed by Equation (21):
where represents the actual maximum bending moment experienced by the component, and represents the allowable bending moment for the component. For the of beam components and slab components, the values can be selected according to Table 1 and Table 2, respectively. According to Chinese regulations [44], for general civil buildings, if Equation (21) is met, it can be assumed that the structure satisfies the load-bearing requirements during both the construction and operational phases. Otherwise, a penalty function (Equation (22)) is introduced to eliminate such a solution:
where represent the number of components that do not meet the boundary condition in Equation (21). represents the length or area of the component. represents the cost per unit length or unit area of the component, which can be selected according to Table 1 and Table 2.
3.2.4. Fitness Function of Stage 2
In Stage 2, the fitness function expressed by Equation (23) is defined as the sum of the objective function and the penalty function, to ensure that solutions with higher fitness values are considered more favorable.
3.2.5. Optimization Strategy of Stage 2
- (1)
- Crossover
A multi-point crossover strategy is employed in Stage 2. Each of the five vectors from Equation (19) randomly selects a crossover point to exchange the genotypes of parents. Furthermore, a roulette wheel selection is adopted as the parent selection strategy to enhance efficiency.
- (2)
- Mutation
The random mutation strategy is also employed in Stage 2. When such a strategy is activated according to the random mutation probability , each of the genotypes will randomly mutate with equal probability into any type of the components specified in Table 1 for beam components and Table 2 for slab components.
Moreover, in conventional design methods, if a component’s load-bearing capacity does not satisfy the requirements, a larger-sized component is used to replace it. Similarly, if a component’s load-bearing capacity is overly redundant, a smaller-sized component is used to replace it. Based on the above concept, a biased mutation strategy is introduced. When a component fails to satisfy the boundary conditions specified in Equation (21), the genotype corresponding to that component will undergo a biased mutation with a probability defined as Equation (24) to upgrade the component to a higher-level one (i.e., the component with an incremented index). Similarly, if the component’s actual bending moment is less than the load-bearing capacity of its lower-level component, the genotype will undergo a biased mutation with the biased mutation probability to a lower-level one (i.e., the component with a decremented index).
where represents the initial biased mutation probability.
- (3)
- Elitism, competition, and random exploration
The elitism, competition, and random exploration strategies employed in Stage 2 are the same as those in Stage 1. These strategies ensure that solutions with the highest fitness are not removed during the iteration process and prevent premature convergence of the algorithm.
The pseudocode and the flowchart of the TSGA approach in Stage 2 are shown in Appendix B and Figure 9, where g represents the current generation, G represents the maximum generation, N represents the population size, and represents the number of individuals retained through elitism.
Figure 9.
Flowchart of the TSGA in Stage 2. Note: The arrow and cross marks indicate the introduction of competition and random exploration strategies.
3.2.6. Optimization Results of Stage 2
When the population size is 16, the number of generations is 100, the random mutation probability is 0.05, and the initial biased mutation probability is 0.5; a typical optimization process of the Stage 2 is shown in Figure 10. The lowest-cost optimization result is found in the fourth-highest fitness layout, with a total cost of 69,309.41 HKD, as shown in Figure 11.
Figure 10.
A typical development of the TSGA in Stage 2 for the optimization of illustrative case. Note: The solid line represents fitness, while the dashed line represents cost.
Figure 11.
Final result of the illustrative case. Note: The symbol “↔” indicates that the slab’s direction is along the x-axis, meaning the load is transferred to the two beams beneath it that are parallel to the y-axis. The symbol “↕” indicates that the slab’s direction is along the y-axis, meaning the load is transferred to the two beams beneath it that are parallel to the x-axis.
4. Statistical Analysis and Discussion
In Section 4, the architectural floor plan shown in Figure 2 is employed as a prototype. The prototype was independently optimized one hundred times by the TSGA, Nimtawat’s GA, and the original genetic algorithm (GA), thereby validating the enhancements in efficiency, accuracy, and robustness of the TSGA.
4.1. Statistical Analysis of Stage 1
Figure 12 illustrates the processes of 100 independent runs of Stage 1, conducted under the algorithmic parameters outlined in Section 3.1. The TSGA produced four acceptable local optimal solutions a total of 100 times, 100 times, 96 times, and 91 times, respectively, demonstrating its robustness in Stage 1. Furthermore, the algorithm program was implemented in Python, running on a computer with a 12th Gen Intel(R) Core(TM) i5-12400F processor clocked at 2.50 GHz and an AMD Radeon RX 6650 XT graphics card. The total time required for optimizations ranged from 571.54 s to 643.58 s. Conversely, the original GA fails to converge within an acceptable timeframe, even after 1000 iterations. Such efficiency highlights its potential to expedite complex problem-solving in practical applications.
Figure 12.
100 independent optimization processes of the TSGA in Stage 1 for the illustrative case. Note: Each small square represents the fitness of the optimal solution for the corresponding color in the current generation at a specific iteration.
4.2. Statistical Analysis of Stage 2
The four highest fitness layouts generated in Stage 1, as shown in Figure 7, serve as the foundational inputs for Stage 2. Each layout underwent 100 independent optimization runs, and the processes are illustrated in Figure 13. The results indicate that regardless of the specific layout chosen as the input for Stage 2, the algorithm consistently converged to a local optimal solution that satisfied all boundary conditions (i.e., the penalty value equals 0). The average cost of the optimization results corresponding to the four layouts are 70,917.13 HKD, 70,958.01 HKD, 70,985.33 HKD, and 69,389.73 HKD, respectively. Furthermore, the optimization processes in Stage 2 require times ranging from 90.92 s to 105.52 s, with an average time of 93.59 s, also highlighting its competitiveness and potential application scenarios.
Figure 13.
The 100 independent optimization processes of the TSGA and original genetic algorithm (GA) in Stage 2 for the illustrative case. Note: Each small square represents the fitness of the optimal solution for the corresponding color in the current generation at a specific iteration.
4.3. Discussion
In summary, the fourth-highest fitness layout in Stage 1 generated a more favorable solution in Stage 2 compared to the other three layouts, resulting in cost reductions of 2.15%, 2.21%, and 2.27%, respectively. Thus, the strategy of retaining multiple optimal solutions in Stage 1 demonstrates its potential to avoid missing excellent final solutions. Furthermore, if the aim is to quickly obtain optimized results with a low emphasis on precision, the strategy of retaining only the highest fitness solution in Stage 1 as the input of Stage 2 is sufficient to achieve an acceptable solution.
Compared to the genetic algorithm (GA) proposed by Nimtawat et al. [41,42], Stage 1 of the TSGA requires significantly fewer iterations to generate acceptable beam–slab layout solutions. For instance, Stage 1 of the TSGA only requires 47 iterations to reach the first local optimum that satisfies all boundary conditions, and 54 iterations to reach all the acceptable four local optimum. In contrast, Nimtawat’s genetic algorithm (GA) requires 962 iterations to produce the first local optimum solution [42], demonstrating its efficiency improvement.
Such improvement is owing to the adaptive strategy that gradually increases the mutation probability as the number of iterations grows, resulting in a higher probability of escaping from a local optimum in the later stage of the algorithm. The improvement is also effective in Stage 2. When the iteration time is set to 100, the original genetic algorithm (GA), as shown in Figure 13, even fails to obtain solutions satisfying all boundary conditions. Additionally, due to the complexity of boundary conditions in the BSSOP (i.e., as defined in Section 3.1.3), the search space exhibits high levels of discreteness. Consequently, a substantial probability exists of generating chromosomes during the search process that do not satisfy the boundary conditions, thereby significantly slowing down the algorithm’s computational speed. Thus, the TSGA incorporates multiple optimization strategies based on prior knowledge. For example, a biased mutation strategy is applied to increase the probability that the layout satisfies the boundary conditions after mutation. Similarly, knowledge-based initial solutions are introduced to enable the algorithm to quickly approach the optimal solution in the early stages.
Compared to existing algorithms for the BSSOP, the TSGA exhibits a significant improvement in interpretability. For instance, the fitness function in Stage 1 of the TSGA assesses the quality of beam–slab layout solutions based on the mechanical performance of individual structural segments, while Nimtawat’s function calculates the average number of corner columns for all rectangular floor slabs. Consequently, Nimtawat’s approach may lead to the optimization of beam–slab layouts favoring the subdivision of the structure into rectangular regions, with boundaries coinciding with lines connecting columns horizontally or vertically. Hence, in scenarios with larger open areas (i.e., wide column spacing), such an approach may generate redundant beams. For example, in the living and dining area of the floor plan shown in Figure 2, our algorithm generates more reasonable layouts than Nimtawat’s.
Furthermore, as Nimtawat focused solely on layout optimization for the BSSOP without performing topological and component optimization, the layout optimization results from Nimtawat’s study will serve as the input for Stage 2 of the TSGA. The optimization process of Nimtawat’s layout as the input of Stage 2 is shown in Figure 14, and its optimal solution is shown in Figure 15, with a total cost of 69,594.32 HKD, which is 0.41% higher than the results of the TSGA. Such a result indicates that using the mechanical properties of the structure rather than geometric characteristics as the fitness function not only provides better interpretability but also generates better solutions.
Figure 14.
Optimization process of Nimtawat’s layout as the input of Stage 2.
Figure 15.
Optimization result of Nimtawat’s layout as the input of Stage 2. Note: The symbol “↔” indicates that the slab’s direction is along the x-axis, meaning the load is transferred to the two beams beneath it that are parallel to the y-axis. The symbol “↕” indicates that the slab’s direction is along the y-axis, meaning the load is transferred to the two beams beneath it that are parallel to the x-axis.
It is worth noting that the TSGA adopts a two-stage strategy to reduce the search space. In Stage 1, the estimated total bending moment on the structure is used as the fitness value to evaluate the beam–slab layout. Two simplifications in this stage affect the accuracy of the results:
- (1)
- All beams are divided into segments, which transfer forces directly to the nearest column, while force transfer between beam components is ignored. Hence, the concentrated load transferred from SBs to MBs, or from SSBs to SBs or MBs, is neglected, leading to an underestimation of the bending moment. On the other hand, the moment arm of a beam segment is the Manhattan distance from the segment to the nearest column, which is greater than the actual beam span, resulting in an overestimation of the bending moment. The two types of errors mentioned above offset each other. Preliminary numerical experiments randomly selected and compared the estimated bending moments of beam segments with their actual values, showing that the error was within the acceptable range for engineering applications.
- (2)
- Using bending moment directly as a proxy for cost in layout evaluation can introduce potential errors, as different components have different cost-to-moment capacity ratios. Additionally, components experiencing different bending moments may have the same cost if the same type is used. While bending moment varies continuously, cost behaves as a piecewise function dependent on the component type. To mitigate these errors, the first stage employs a calculus-based approach, discretizing the structure into a fine grid to enhance accuracy.
Although these two simplifications do not cause significant errors, they may prevent the optimal layout from Stage 1 from aligning with the best beam–slab structural design. To enhance the accuracy of the optimization process, multiple optimal layouts from Stage 1 are used as inputs for Stage 2, where parallel calculations are performed to determine the final optimal result. Preliminary numerical experiments and the case study in Section 5 have demonstrated that retaining four optimal layouts in Stage 1 produces designs that can meet accuracy requirements and outperform those produced by comparable metaheuristic algorithms.
5. Case Studies
To further validate the versatility of the TSGA, the beam–slab structures of two typical Hong Kong public housing types are employed as case studies. Case 1, referred to as the New Slab (single wing) type public housing block [48], underwent optimization with a maximum of 1000 generations in Stages 1 and 2, a grid space of 0.5 m in Stage 1, and other algorithmic parameters consistent with those defined in Section 3. The optimization process for this case is illustrated in Figure 16, where the second-highest fitness layout in Stage 1 generated the lowest-cost beam–slab structural scheme, resulting in a cost of 511,877.85 HKD.
Figure 16.
Case 1: Hong Kong public housing block—New Slab (single wing).
Similarly, Case 2 is the Single-H-type public housing block [48]. The maximum generation was set to 500 in Stages 1 and 2, with a grid space of 1 m in Stage 1, while maintaining other algorithmic parameters as defined in Section 3. The optimization process is illustrated in Figure 17, where the highest fitness layout from Stage 1 generated the lowest-cost beam–slab structural scheme, resulting in a cost of 719,491.60 HKD.
Figure 17.
Case 2: Hong Kong public housing block—Single H.
Both cases achieved satisfactory optimal solutions within an acceptable timeframe. In contrast, employing the original GA, neither case reached convergence within 1000 iterations in either stage. This demonstrates the effectiveness of the TSGA in optimizing irregular, large-span, and large-area BSSOPs, as well as its high potential for engineering applications.
6. Conclusions
In this study, a two-stage genetic algorithm (TSGA) for the beam–slab structural optimization problem (BSSOP) is proposed. The algorithm achieves a balance between computational speed and solution accuracy, while exhibiting significant robustness in operation. The TSGA can assist in the design and optimization of beam–slab structures: it replaces the repetitive tasks of the trial-and-error approach in design process, while leaving the final creative work to engineers. Additionally, it is noteworthy that the two-stage strategy assumes that the final optimal solution resides within the solution space defined by the results of the first-stage optimization. This assumption is not mathematically rigorous, but the accuracy is acceptable in engineering contexts. The statistical analysis in Section 4 and the case studies in Section 5 both demonstrate the sufficient accuracy of the TSGA. Compared to previous metaheuristic optimization methods, the TSGA has the following advantages:
- (1)
- The TSGA can optimize beam–slab structure layout, topology, and components in a unified algorithm framework. Such a comprehensive approach facilitates an extensive exploration of the solution space and avoids the loss of optimal solutions due to excessive constraints as traditional methods. The numerical experiments on the prototype case show that the algorithm is capable of delivering results that satisfy engineering precision within 100 iterations, exhibiting superior efficiency and accuracy compared to other algorithms.
- (2)
- The TSGA enhances the interpretability of fitness functions. The fitness functions in both stages of the algorithm evaluate the mechanical performance of beam–slab structures as the criterion for judging their quality. Such an approach offers a more intuitive and accurate assessment than conventional methods that rely on geometric features.
- (3)
- The TSGA is applicable to various types of prefabricated BSSOP. By simply defining the component library and boundary conditions of the structure, the algorithm can automatically generate structural schemes, thereby assisting engineers in the decision-making process. Moreover, the algorithm involves only a few parameters, making it accessible to engineers even without programming skills.
However, the TSGA still has some limitations, and further research can address the following:
- (1)
- The current study is limited to optimizing one-way prefabricated floor slabs with orthogonal polygonal architectural floor plans. Optimization problems associated with two-way slabs, cast-in-place slabs with detailed design parameters (e.g., material types), and irregular floor plans still require further investigation.
- (2)
- The focus of this research is confined to the beam–slab structure, presuming vertical support elements like columns as rigid entities. Future research should integrate beam–slab systems within the broader context of complete building structures, such as columns and shear walls.
- (3)
- The optimization objective in this study is restricted to cost. Future research should incorporate factors such as construction feasibility and carbon emissions [49] to provide more comprehensive and sustainable design solutions for BSSOPs.
Author Contributions
Conceptualization, Z.Y. and W.-Z.L.; methodology, Z.Y. and W.-Z.L.; software, Z.Y.; validation, Z.Y.; formal analysis, Z.Y.; investigation, Z.Y. and W.-Z.L.; resources, W.-Z.L.; writing—original draft preparation, Z.Y.; writing—review and editing, W.-Z.L.; visualization, Z.Y.; supervision, W.-Z.L.; project administration, W.-Z.L.; funding acquisition, W.-Z.L. All authors have read and agreed to the published version of the manuscript.
Funding
This research was funded by Strategic Research Grants (PJ# 7005679 & 7005564), City University of Hong Kong.
Data Availability Statement
The original contributions presented in the study are included in the article, further inquiries can be directed to the corresponding author.
Conflicts of Interest
The authors declare no conflicts of interest.
Appendix A. The Pseudocode for Stage 1 of the TSGA
| Algorithm A1: Stage 1 of the TSGA |
| Input: the coordinates of the boundary of beam–slab structure, the columns supporting the beam–slab structure, and the walls above the beam–slab structure as the architecture floor plan; the grid space; and the parameters of genetic algorithm including the population size N, the initial mutation probability μ_1i, the maximum generations G, and the number of local optimal solutions to be output x. Mesh and represent the architectural floor plan using binary encoding as Equation (4) for k ← 0 to limit by N-1 do Generate a list named chromosome representing beam–slab structural layout scheme, where all values are randomly 0 or 1 equivalent_chromosome ← chromosome for j ← 0 to limit by range(chromosome) do if chromosome [j] = 1 and Assumption 5 = False then equivalent_chromosome [j] = 0 parents_population [i] ← chromosome equivalent_parents_population [i] ← equivalent_chromosome Generate a list named chromosome, where all values are 1, and append it to parents_population and equivalent_parents_population for current generation g to limit by G do for equivalent_chromosome in equivalent_parents_population do Check the amount of beam segments in the layout corresponding to the equivalent_chromosome do not satisfy the requirement of assumption 6 Calculate the fitness value of the equivalent_chromosome as Equation (14) Sort the lists parents_population and equivalent_parents_population by fitness value from highest to lowest for i ← 0 to limit by the number of individuals retained by elitism n_e do elitism [i] ← parents_population [i] for chromosome in parents_population do parent_1 ← chromosome parent_2 ← item randomly choiced from parents_population offspring_chromosome_1 and offspring_chromosome_2 ← parent 1 and parent 2 single-point crossover Append offspring_chromosome_1 and offspring_chromosome_2 to the list offspring_population calculate current mutation probability μ_1 as Equation (15) for offspring_chromosome in offspring_population do for item in offspring _chromosome do if p < μ_1 then item ← 0 or 1, with a probability of 50%, respectively for i ← 0 to limit by 2N-1 do for j ← i + 1 to limit by 2N do if offspring_population [i] = offspring_population [j] then Remove offspring_population [j] from offspring_population while len(offspring_population) < N do append a new random chromosome to offspring_population for i ← 0 to limit by len(offspring_population) do equivalent_chromosome ← offspring_population [i] for j ← 0 to limit by range(equivalent_chromosome) do if offspring_population [i][j] = 1 and Assumption 5 = False then equivalent chromosome [j] = 0 equivalent_offspring_population [i] ← equivalent_chromosome for equivalent_chromosome in equivalent_offspring_population do Check the amount of beam segments in the layout corresponding to the equivalent_chromosome do not satisfy the requirement of assumption 6 Calculate the fitness value of the equivalent_chromosome as Equation (14) Sort the lists offspring_population and equivalent_offspring_population by fitness value from highest to lowest offspring_population ← offspring_population [:N] for i ← 0 to limit by n_e do offspring_population [-i-1] ← elitism [i] Sort the lists offspring_population by fitness value from highest to lowest for k ← 0 to limit by x do Decode and visualize the offspring_population [k] as the Output of Stage 1 |
Appendix B. The Pseudocode for Stage 2 of TSGA
| Algorithm A2: Stage 2 of the TSGA |
| Input: the chromosome as the solutions of Stage 1; and the parameters of genetic algorithm including the population size N, the random mutation probability μ_2, the initial biased mutation probability μb_2i, and the maximum generations G. for k ← 0 to limit by x do Converse the encoding scheme of the chromosome as Equation (19) and set all values to 0 for i ← 0 to limit by N do for item in T_MB, T_SB and T_SSB item ← random integer in range [0, 9] for item in T_S item ← random integer in range [0, 8] for item in D_S item ← 0 or 1, with a probability of 50%, respectively chromosome ← [T_MB, T_SB, T_SSB, T_S, D_S] parents_population [i] ← chromosome for chromosome in parents_population do Calculate and transfer loads Calculate the fitness value of the chromosome as Equation (23) Sort the lists parents_population by fitness value from highest to lowest for current generation g to limit by G do for i ← 0 to limit by the number of individuals retained by elitism n_e do elitism [i] ← parents_population [i] for i ← 0 to limit by N do parent_1, parent_2 ← select from the parents_population via roulette T_MB1, T_SB1, T_SSB1, T_S1, D_S1 ← parent_1 [0], parent_1 [1], parent_1 [2], parent_1 [3], parent_1 [4] T_MB2, T_SB2, T_SSB2, T_S2, D_S2 ← parent_2 [0], parent_2 [1], parent_2 [2], parent_2 [3], parent_2 [4] T_MB3, T_MB4 ← T_MB1 and T_MB2 single-point crossover T_SB3, T_SB4 ← T_SB1 and T_SB2 single-point crossover T_SSB3, T_SsB4 ← T_SSB1 and T_SSB2 single-point crossover T_S3, T_S4 ← T_S1 and T_S2 single-point crossover D_S3, D_S4 ← D_S1 and D_S2 single-point crossover offspring_chromosome_1 ← [T_MB3, T_SB3, T_SSB3, T_S3, D_S3] offspring_chromosome_2 ← [T_MB4, T_SB4, T_SSB4, T_S4, D_S4] Append offspring_chromosome_1 and offspring_chromosome_2 to the list offspring_population for offspring_chromosome in offspring_population do if p < μ_2 then for item in T_MB, T_SB and T_SSB do item ← random integer in range [0, 9] for item in T_S do item ← random integer in range [0, 8] for item in D_S do item ← 0 or 1, with a probability of 50%, respectively calculate current biased mutation probability μb_2 as Equation (24) for offspring_chromosome in offspring_population do if p < μb_2 then for item in T_MB, T_SB, T_SSB and T_S do if Conditions for upward mutation = True then item ← item + 1 if not exceed the specified limit elif Conditions for downward mutation = True then item ← item − 1 if not exceed the specified limit for i ← 0 to limit by 2N-1 do for j ← i + 1 to limit by 2N do if offspring_population [i] = offspring_population [j] then Remove offspring_population [j] from offspring_population while len(offspring_population) < N do append a new random chromosome to offspring_population for chromosome in offspring_population do Calculate and transfer loads Calculate the fitness value of the chromosome as Equation (23) Sort the lists offspring_population by fitness value from highest to lowest offspring_population ← offspring_population [:N] for i ← 0 to limit by n_e do offspring_population [-i-1] ← elitism [i] Sort the lists offspring_population by fitness value from highest to lowest Decode and visualize the offspring_population [0] as the Output of Stage 2 |
References
- Kang, S.-B.; Wang, S.; Gao, S. Analytical study on one-way reinforced concrete beam-slab sub-structures under compressive arch action and catenary action. Eng. Struct. 2020, 206, 110032. [Google Scholar] [CrossRef]
- Ren, P.; Li, Y.; Lu, X.; Guan, H.; Zhou, Y. Experimental investigation of progressive collapse resistance of one-way reinforced concrete beam–slab substructures under a middle-column-removal scenario. Eng. Struct. 2016, 118, 28–40. [Google Scholar] [CrossRef]
- Daniel Ronald Joseph, J.; Prabakar, J.; Alagusundaramoorthy, P. Flexural behavior of precast concrete sandwich panels under different loading conditions such as punching and bending. Alex. Eng. J. 2018, 57, 309–320. [Google Scholar] [CrossRef]
- Dong, Y.H.; Ng, S.T. A life cycle assessment model for evaluating the environmental impacts of building construction in Hong Kong. Build. Environ. 2015, 89, 183–191. [Google Scholar] [CrossRef]
- Jaillon, L.; Poon, C.S. The evolution of prefabricated residential building systems in Hong Kong: A review of the public and the private sector. Autom. Constr. 2009, 18, 239–248. [Google Scholar] [CrossRef]
- Pan, W.; Yang, Y.; Pan, M. Implementing modular integrated construction in high-rise high-density cities: Perspectives in Hong Kong. Build. Res. Inf. 2023, 51, 354–368. [Google Scholar] [CrossRef]
- Yardim, Y. Review of Research on the Application of Ferrocement in Composite Precast Slabs. Period. Polytech. Civ. Eng. 2018, 62, 1030–1038. [Google Scholar] [CrossRef]
- Dong, Y.H.; Jaillon, L.; Chu, P.; Poon, C.S. Comparing carbon emissions of precast and cast-in-situ construction methods—A case study of high-rise private building. Constr. Build. Mater. 2015, 99, 39–53. [Google Scholar] [CrossRef]
- Ferreiro-Cabello, J.; Fraile-Garcia, E.; Martinez de Pison Ascacibar, E.; Martinez de Pison Ascacibar, F.J. Minimizing greenhouse gas emissions and costs for structures with flat slabs. J. Clean. Prod. 2016, 137, 922–930. [Google Scholar] [CrossRef]
- Afzal, M.; Liu, Y.; Cheng, J.C.P.; Gan, V.J.L. Reinforced concrete structural design optimization: A critical review. J. Clean. Prod. 2020, 260, 120623. [Google Scholar] [CrossRef]
- Jiang, X.; Liu, C.; Du, Z.; Huo, W.; Zhang, X.; Liu, F.; Guo, X. A unified framework for explicit layout/topology optimization of thin-walled structures based on Moving Morphable Components (MMC) method and adaptive ground structure approach. Comput. Methods Appl. Mech. Eng. 2022, 396, 115047. [Google Scholar] [CrossRef]
- Solorzano, G.; Plevris, V. Optimum Design of RC Footings with Genetic Algorithms According to ACI 318-19. Buildings 2020, 10, 110. [Google Scholar] [CrossRef]
- Mujumdar, P.; Maheswari, J.U. Design iteration in construction projects—Review and directions. Alex. Eng. J. 2018, 57, 321–329. [Google Scholar] [CrossRef]
- Zhao, P.; Liao, W.; Xue, H.; Lu, X. Intelligent design method for beam and slab of shear wall structure based on deep learning. J. Build. Eng. 2022, 57, 104838. [Google Scholar] [CrossRef]
- Ferreiro-Cabello, J.; Fraile-Garcia, E.; Martinez de Pison Ascacibar, E.; Martinez-de-Pison, F.J. Metamodel-based design optimization of structural one-way slabs based on deep learning neural networks to reduce environmental impact. Eng. Struct. 2018, 155, 91–101. [Google Scholar] [CrossRef]
- Pizarro, P.N.; Massone, L.M. Structural design of reinforced concrete buildings based on deep neural networks. Eng. Struct. 2021, 241, 112377. [Google Scholar] [CrossRef]
- Liao, W.; Lu, X.; Huang, Y.; Zheng, Z.; Lin, Y. Automated structural design of shear wall residential buildings using generative adversarial networks. Autom. Constr. 2021, 132, 103931. [Google Scholar] [CrossRef]
- Liao, W.; Wang, X.; Fei, Y.; Huang, Y.; Xie, L.; Lu, X. Base-isolation design of shear wall structures using physics-rule-co-guided self-supervised generative adversarial networks. Earthq. Eng. Struct. Dyn. 2023, 52, 3281–3303. [Google Scholar] [CrossRef]
- Lu, X.; Liao, W.; Zhang, Y.; Huang, Y. Intelligent structural design of shear wall residence using physics-enhanced generative adversarial networks. Earthq. Eng. Struct. Dyn. 2022, 51, 1657–1676. [Google Scholar] [CrossRef]
- Fu, B.; Gao, Y.; Wang, W. Dual generative adversarial networks for automated component layout design of steel frame-brace structures. Autom. Constr. 2023, 146, 104661. [Google Scholar] [CrossRef]
- Jeong, J.; Jo, H. Deep reinforcement learning for automated design of reinforced concrete structures. Comput.-Aided Civ. Inf. 2021, 36, 1508–1529. [Google Scholar] [CrossRef]
- Zheng, S.; He, Z.; Liu, H. Generating three-dimensional structural topologies via a U-Net convolutional neural network. Thin-Walled Struct. 2021, 159, 107263. [Google Scholar] [CrossRef]
- Zhao, P.; Liao, W.; Huang, Y.; Lu, X. Intelligent beam layout design for frame structure based on graph neural networks. J. Build. Eng. 2023, 63, 105499. [Google Scholar] [CrossRef]
- Kupwiwat, C.; Hayashi, K.; Ohsaki, M. Deep deterministic policy gradient and graph convolutional network for bracing direction optimization of grid shells. Front. Built Environ. 2022, 8, 899072. [Google Scholar] [CrossRef]
- Sun, H.; Burton, H.V.; Huang, H. Machine learning applications for building structural design and performance assessment: State-of-the-art review. J. Build. Eng. 2021, 33, 101816. [Google Scholar] [CrossRef]
- Thai, H.-T. Machine learning for structural engineering: A state-of-the-art review. Structures 2022, 38, 448–491. [Google Scholar] [CrossRef]
- Gao, Y.; Mosalam, K.M. PEER Hub ImageNet: A Large-Scale Multiattribute Benchmark Data Set of Structural Images. J. Struct. Eng. 2020, 146, 04020198. [Google Scholar] [CrossRef]
- Abdel-Basset, M.; Mohamed, R.; Jasser, M.B.; Hezam, I.M.; Sallam, K.M.; Mohamed, A.W. Developments on metaheuristic-based optimization for numerical and engineering optimization problems: Analysis, design, validation, and applications. Alex. Eng. J. 2023, 78, 175–212. [Google Scholar] [CrossRef]
- Khalid, O.W.; Isa, N.A.M.; Mat Sakim, H.A. Emperor penguin optimizer: A comprehensive review based on state-of-the-art meta-heuristic algorithms. Alex. Eng. J. 2023, 63, 487–526. [Google Scholar] [CrossRef]
- Sgambi, L.; Gkoumas, K.; Bontempi, F. Genetic algorithm optimization of precast hollow core slabs. Comput. Concr. 2014, 13, 389–409. [Google Scholar] [CrossRef]
- Yossef, N.M.; Taher, S. Cost Optimization of Composite Floor Systems with Castellated Steel Beams. Pract. Period. Struct. Des. Constr. 2019, 24, 04018035. [Google Scholar] [CrossRef]
- Arpini, P.A.T.; Alves, É.C. Optimization of CO2 Emission of the Composite Floor System via Metaheuristics Algorithm. J. Eng. Sci. Technol. Rev. 2022, 15, 1–14. [Google Scholar] [CrossRef]
- Kaveh, A.; Bijari, S. Optimum cost design of reinforced concrete one-way ribbed slabs using CBO, PSO and democratic PSO algorithms. Asian J. Civ. Eng. 2014, 15, 788–802. [Google Scholar]
- Kaveh, A.; Fakoor, A. Cost Optimization of Steel-concrete Composite Floor Systems with Castellated Steel Beams. Period. Polytech. Civ. Eng. 2021, 65, 353–375. [Google Scholar] [CrossRef]
- Poitras, G.; Lefrançois, G.; Cormier, G. Optimization of steel floor systems using particle swarm optimization. J. Constr. Steel. Res. 2011, 67, 1225–1231. [Google Scholar] [CrossRef]
- Ben Seghier, M.E.A.; Carvalho, H.; De Faria, C.C.; Correia, J.A.F.O.; Fakury, R.H. Numerical analysis and prediction of lateral-torsional buckling resistance of cellular steel beams using FEM and least square support vector machine optimized by metaheuristic algorithms. Alex. Eng. J. 2023, 67, 489–502. [Google Scholar] [CrossRef]
- Sedaghat Shayegan, D.; Lork, A.; Hashemi, S.A.H. Optimum Cost Design of Reinforced Concrete Slabs Using Mouth Brooding Fish Algorithm. J. Appl. Sci. Eng. 2020, 10, 95–100. [Google Scholar] [CrossRef]
- Kaveh, A.; Shakouri Mahmud Abadi, A. Cost optimization of a composite floor system using an improved harmony search algorithm. J. Constr. Steel. Res. 2010, 66, 664–669. [Google Scholar] [CrossRef]
- Stochino, F.; Lopez Gayarre, F. Reinforced Concrete Slab Optimization with Simulated Annealing. Appl. Sci. 2019, 9, 3161. [Google Scholar] [CrossRef]
- Liu, C.; Zhang, F.; Zhang, H.; Shi, Z.; Zhu, H. Optimization of assembly sequence of building components based on simulated annealing genetic algorithm. Alex. Eng. J. 2023, 62, 257–268. [Google Scholar] [CrossRef]
- Nimtawat, A.; Nanakorn, P. Automated layout design of beam-slab floors using a genetic algorithm. Comput. Struct. 2009, 87, 1308–1330. [Google Scholar] [CrossRef]
- Nimtawat, A.; Nanakorn, P. A genetic algorithm for beam–slab layout design of rectilinear floors. Eng. Struct. 2010, 32, 3488–3500. [Google Scholar] [CrossRef]
- Nimtawat, A.; Nanakorn, P. Simple Particle Swarm Optimization for Solving Beam-Slab Layout Design Problems. Procedia. Eng. 2011, 14, 1392–1398. [Google Scholar] [CrossRef]
- GB50009-2012; Load Code for the Design of Building Structures. China Construction Industry Press: Beijing, China, 2012.
- Ministry of Housing and Urban-Rural Development of the People’s Republic of China. Guidance for Dimensions of Main Members of Prefabricated Concrete Structure Residence Building; China Construction Industry Press: Beijing, China, 2021.
- Architectural Services Department of Hong Kong SAR. Schedule of Rates for Term Contracts for Building Works (2023 Edition). Hong Kong, 2023. Available online: https://www.archsd.gov.hk/media/publications-publicity/schedule-of-rates/sor2023_vol_1_bw_.pdf (accessed on 14 March 2024).
- GB50500-2013; Bill of Quantities for Prefabricated Building Engineering. China Construction Industry Press: Beijing, China, 2013.
- Housing Department of Hong Kong SAR. Standard Block Typical Floor Plans. Available online: https://www.housingauthority.gov.hk/en/global-elements/estate-locator/standard-block-typical-floor-plans/ (accessed on 14 March 2024).
- Afshari, H.; Hare, W.; Tesfamariam, S. Constrained multi-objective optimization algorithms: Review and comparison with application in reinforced concrete structures. Appl. Soft Comput. 2019, 83, 105631. [Google Scholar] [CrossRef]
Disclaimer/Publisher’s Note: The statements, opinions and data contained in all publications are solely those of the individual author(s) and contributor(s) and not of MDPI and/or the editor(s). MDPI and/or the editor(s) disclaim responsibility for any injury to people or property resulting from any ideas, methods, instructions or products referred to in the content. |
© 2024 by the authors. Licensee MDPI, Basel, Switzerland. This article is an open access article distributed under the terms and conditions of the Creative Commons Attribution (CC BY) license (https://creativecommons.org/licenses/by/4.0/).














