A BIM-Based Approach for Assessing Occupational Health Risks in a Building Construction Project
Abstract
1. Introduction
2. Literature Review
2.1. Occupational HR Assessment of PM and TSs in the Construction Industry
2.2. PM and TSs Database from Previous Studies
2.3. BIM Application for Health Management in Construction Project
3. Methodology
3.1. Phase I—Standardization of PM and TS Experimental Data
3.2. Phase 2—PM and TS HRI
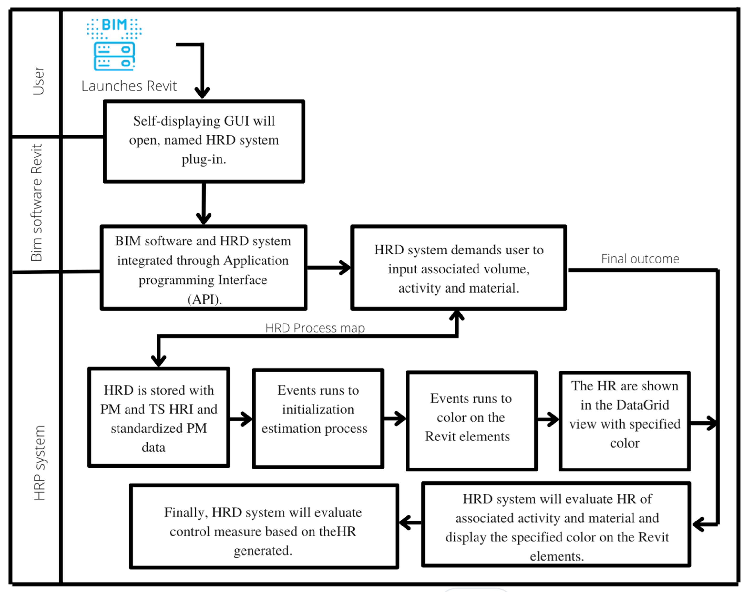
3.3. Phase 3—Health Risk Determination (HRD) BIM Plug-In System Architecture and Function
4. HRI Analysis and Results
5. Illustrative Case Example
5.1. Project Information
5.2. Application of the HRD System
5.3. Case Study Results and Discussion
6. Conclusions
Author Contributions
Funding
Data Availability Statement
Conflicts of Interest
References
- Apte, J.S.; Brauer, M.; Cohen, A.J.; Ezzati, M.; Pope, C.A., III. Ambient PM2.5 Reduces Global and Regional Life Expectancy. Environ. Sci. Technol. Lett. 2018, 5, 546–551. [Google Scholar] [CrossRef]
- Brook, R.D.; Franklin, B.; Cascio, W.; Hong, Y.; Howard, G.; Lipsett, M.; Luepker, R.; Mittleman, M.; Samet, J.; Smith, S.C.; et al. Air Pollution and Cardiovascular Disease. Circulation 2004, 109, 2655–2671. [Google Scholar] [CrossRef] [PubMed]
- Environmental Protection Agency. EPA Risk Assessment Guidance for Superfund. Volume I Human Health Evaluation Manual (Part A); Environmental Protection Agency: Washington, DC, USA, 1989; Volume I, p. 289. Available online: https://www.epa.gov/risk/risk-assessment-guidance-superfund-rags-part (accessed on 11 November 2023).
- Yang, H.; Song, X.; Zhang, Q. RS&GIS Based PM Emission Inventories of Dust Sources over a Provincial Scale: A Case Study of Henan Province, Central China. Atmos. Environ. 2020, 225, 117361. [Google Scholar] [CrossRef]
- Latif, M.T.; Baharudin, N.H.; Velayutham, P.; Awang, N.; Hamdan, H.; Mohamad, R.; Mokhtar, M.B. Composition of Heavy Metals and Airborne Fibers in the Indoor Environment of a Building during Renovation. Environ. Monit. Assess. 2011, 181, 479–489. [Google Scholar] [CrossRef] [PubMed]
- Li, H.; Fang, C.H.Y.; Shi, W.; Gurusamy, S.; Li, S.; Krishnan, M.N.; George, S. Size and Site Dependent Biological Hazard Potential of Particulate Matters Collected from Different Heights at the Vicinity of a Building Construction. Toxicol. Lett. 2015, 238, 20–29. [Google Scholar] [CrossRef] [PubMed]
- Azarmi, F.; Kumar, P.; Mulheron, M. The Exposure to Coarse, Fine and Ultrafine Particle Emissions from Concrete Mixing, Drilling and Cutting Activities. J. Hazard. Mater. 2014, 279, 268–279. [Google Scholar] [CrossRef] [PubMed]
- Klotz, K.; Weistenhöfer, W.; Neff, F.; Hartwig, A.; Van Thriel, C.; Drexler, H. The Health Effects of Aluminum Exposure. Dtsch. Aerzteblatt Int. 2017, 114, 653–659. [Google Scholar] [CrossRef]
- Wang, G.; Zhang, L.; Zhang, J. A Review of Electrode Materials for Electrochemical Supercapacitors. Chem. Soc. Rev. 2012, 41, 797–828. [Google Scholar] [CrossRef]
- Zhao, H.; Xia, B.; Fan, C.; Zhao, P.; Shen, S. Human Health Risk from Soil Heavy Metal Contamination under Different Land Uses near Dabaoshan Mine, Southern China. Sci. Total Environ. 2012, 417–418, 45–54. [Google Scholar] [CrossRef]
- Muleski, G.E.; Cowherd, C.; Kinsey, J.S. Particulate Emissions from Construction Activities. J. Air Waste Manag. Assoc. 2005, 55, 772–783. [Google Scholar] [CrossRef]
- Cheriyan, D.; Choi, J. Estimation of Particulate Matter Exposure to Construction Workers Using Low-Cost Dust Sensors. Sustain. Cities Soc. 2020, 59, 102197. [Google Scholar] [CrossRef]
- Cheriyan, D.; Khamraev, K.; Choi, J. Varying Health Risks of Respirable and Fine Particles from Construction Works. Sustain. Cities Soc. 2021, 72, 103016. [Google Scholar] [CrossRef]
- Choi, J.; Khamraev, K.; Cheriyan, D. Hybrid Health Risk Assessment Model Using Real-Time Particulate Matter, Biometrics, and Benchmark Device. J. Clean. Prod. 2022, 350, 131443. [Google Scholar] [CrossRef]
- Barazzetti, L.; Banfi, F.; Brumana, R.; Previtali, M. Creation of Parametric BIM Objects from Point Clouds Using Nurbs. Photogramm. Rec. 2015, 30, 339–362. [Google Scholar] [CrossRef]
- Salman, A. Building Information Modeling (BIM): Trends, Benefits, Risks, and Challenges for the AEC Industry. Leadersh. Manag. Eng. 2011, 11, 241–252. [Google Scholar] [CrossRef]
- World Health Organization. Health Effects of Particulate Matter: Policy Implications for Countries in Eastern Europe, Caucasus and Central Asia; World Health Organization, Regional Office for Europe: Copenhagen, Denmark, 2013; ISBN 9789289000017. [Google Scholar]
- de Moraes, R.J.B.; Bastos, C.D.; Silva, A.I.P. Particulate Matter Concentration from Construction Sites: Concrete and Masonry Works. J. Environ. Eng. 2016, 142, 5016004. [Google Scholar] [CrossRef]
- Tong, R.; Cheng, M.; Zhang, L.; Liu, M.; Yang, X.; Li, X.; Yin, W. The Construction Dust-Induced Occupational Health Risk Using Monte-Carlo Simulation. J. Clean. Prod. 2018, 184, 598–608. [Google Scholar] [CrossRef]
- Cheriyan, D.; Hyun, K.Y.; Jaegoo, H.; Choi, J. Assessing the Distributional Characteristics of PM10, PM2.5, and PM1 Exposure Profile Produced and Propagated from a Construction Activity. J. Clean. Prod. 2020, 276, 124335. [Google Scholar] [CrossRef]
- Khamraev, K.; Cheriyan, D.; Choi, J. A Review on Health Risk Assessment of PM in the Construction Industry—Current Situation and Future Directions. Sci. Total Environ. 2021, 758, 143716. [Google Scholar] [CrossRef]
- Baldauf, R.W.; Lane, D.D.; Marotz, G.A.; Wiener, R.W. Performance Evaluation of the Portable MiniVOL Particulate Matter Sampler. Atmos. Environ. 2001, 35, 6087–6091. [Google Scholar] [CrossRef]
- Núñez, J.; Wang, Y.; Bäumer, S.; Boersma, A. Inline Infrared Chemical Identification of Particulate Matter. Sensors 2020, 20, 4193. [Google Scholar] [CrossRef] [PubMed]
- Riaz, Z.; Arslan, M.; Kiani, A.K.; Azhar, S. CoSMoS: A BIM and Wireless Sensor Based Integrated Solution for Worker Safety in Confined Spaces. Autom. Constr. 2014, 45, 96–106. [Google Scholar] [CrossRef]
- Xiong, R.; Tang, P. Machine learning using synthetic images for detecting dust emissions on construction sites. Smart Sustain. Built Environ. 2021, 10, 487–503. [Google Scholar] [CrossRef]
- Xu, Z.; Ran, Y.; Rao, Z. Design and Integration of Air Pollutants Monitoring System for Emergency Management in Construction Site Based on BIM and Edge Computing. Build. Environ. 2022, 211, 108725. [Google Scholar] [CrossRef]
- Li, X.; Xiao, Y.; Guo, H.; Zhang, J. A BIM Based Approach for Structural Health Monitoring of Bridges. KSCE J. Civ. Eng. 2022, 26, 155–165. [Google Scholar] [CrossRef]
- Weile, W.; Chao, W.; Yongcheol, L. BIM-Based Construction Noise Hazard Prediction and Visualization for Occupational Safety and Health Awareness Improvement. Comput. Civ. Eng. 2017, 2017, 262–269. [Google Scholar]
- Kim, K.; Cho, Y.; Zhang, S. Integrating Work Sequences and Temporary Structures into Safety Planning: Automated Scaffolding-Related Safety Hazard Identification and Prevention in BIM. Autom. Constr. 2016, 70, 128–142. [Google Scholar] [CrossRef]
- Jaiswal, A.S. An Overview of Building Information Modeling (BIM) & Construction of 4D BIM Model. Int. J. Res. Appl. Sci. Eng. Technol. 2021, 9, 3754–3758. [Google Scholar] [CrossRef]
- US Environmental Protection Agency. Exposure Factors Handbook: 2011 Edition; EPA/600/R-09/052F; US Environmental Protection Agency: Washington, DC, USA, 2011; pp. 1–1466.
- United States Environmental Protection Agency. Wildlife Exposure Factors Handbook; EPA 600-R-93-187; United States Environmental Protection Agency: Washington, DC, USA, 1993; Volume I, p. 572.
- Liao, W.-B.; Ju, K.; Zhou, Q.; Gao, Y.-M.; Pan, J. Forecasting PM2.5 Induced Lung Cancer Mortality and Morbidity at County-Level in China Using Satellite-Derived PM2.5 Data from 1998 to 2016: A Modelling Study. Lancet 2019, 394, S70. [Google Scholar] [CrossRef]
- Simmons, C.E.; Jones, R.M.; Boelter, F.W. Factors Influencing Dust Exposure: Finishing Activities in Drywall Construction. J. Occup. Environ. Hyg. 2011, 8, 324–336. [Google Scholar] [CrossRef]



| Activity | PM Size | Materials (mg/m3) | ||||
|---|---|---|---|---|---|---|
| M20 | M25 | Hollow Block | Solid Block | Wood | ||
| Cutting | PM1 | 9.9 | 7.8 | 1.6 | 5.1 | 0.9 |
| PM2.5 | 147.5 | 138.5 | 33.9 | 118.5 | 85.6 | |
| PM10 | 5428.95 | 4262.51 | 1134.13 | 3538.21 | 483.72 | |
| Drilling | PM1 | 12.2 | 14.8 | 8.9 | 10.1 | 1.9 |
| PM2.5 | 155.4 | 182.3 | 94.8 | 99.9 | 26.7 | |
| PM10 | 1525.61 | 1714.38 | 1064.1 | 1136.7 | 347.32 | |
| Activity | PM Size | Materials (mg/m3) | Activity | PM Size M20 | Materials (mg/m3) | |
|---|---|---|---|---|---|---|
| M20 | M25 | Hollow Block | ||||
| Mixing | PM1 | 23.9 | 20.3 | Plastering | PM1 | 9.3 |
| PM2.5 | 508 | 457 | PM2.5 | 100.0 | ||
| PM10 | 6908 | 7260.0 | PM10 | 778.0 | ||
| Sanding | PM1 | 2.8 | 2.9 | |||
| PM2.5 | 42.1 | 50.0 | ||||
| PM10 | 1308.5 | 2134.2 | ||||
| Solid Block | ||||||||||||
|---|---|---|---|---|---|---|---|---|---|---|---|---|
| Activity | PM Size | Toxic Substance/PM (%) (10−6) | ||||||||||
| Al | Cu | Pb | Cr | Ni | Ba | As | Co | Cd | Zn | TS | ||
| Cutting | PM2.5 | 0.0006 | 0.0006 | 0.0000 | 0.0000 | 0.0000 | 0.0000 | 0.0000 | 0.0000 | 0.0000 | 0.0001 | 0.0012 |
| PM10 | 0.0502 | 0.0502 | 0.0004 | 0.0001 | 0.0001 | 0.0002 | 0.0000 | 0.0001 | 0.0000 | 0.0010 | 0.1024 | |
| Reference | Main Outcome or Finding | Functionality | Construction H/S Manage |
|---|---|---|---|
| [16] | Reducing personnel safety hazards | Risk scenario planning | Safety |
| [25] | Synthetic Images Boost Real-world Results | YOLO-v3 model | Health and Safety |
| [26] | Project challenge—3D/4D model technologies | 3D visualization | Safety |
| [27] | Facilitating early risk identification and risk communication; improving construction management level | 4D construction scheduling/planning | Safety |
| [28] | Visualization of real-time air pollution concentration monitoring and prediction of it | BIM-based sensor network module | Health |
| [29] | BIM platform for data-driven structural health monitoring (SHM) | SHM monitoring | SHM |
| [30] | Integrating planning and design of urban space and AEC projects; facilitating land-use planning, design, and management | Urban planning and design | Health and Safety |
| Activity | PM Size | Materials (mg/m3) | ||||
|---|---|---|---|---|---|---|
| M20 | M25 | Hollow Block | Solid Block | Wood | ||
| Cutting | PM1 | 0.096 | 0.094 | 0.0147 | 0.027 | 0.015 |
| PM2.5 | 1.435 | 1.669 | 0.3103 | 0.635 | 1.405 | |
| PM10 | 52.90 | 51.46 | 10.41 | 19.43 | 7.930 | |
| Drilling | PM1 | 0.161 | 0.186 | 0.163 | 0.160 | 0.134 |
| PM2.5 | 2.006 | 2.287 | 1.732 | 1.575 | 1.276 | |
| PM10 | 20.20 | 20.35 | 19.38 | 17.93 | 14.22 | |
| Activity | PM Size | Materials (mg/m3) | Activity | PM Size M20 | Materials (mg/m3) | |
|---|---|---|---|---|---|---|
| M20 | M25 | Hollow Block | ||||
| Mixing | PM1 | 0.950 | 0.856 | Plastering | PM1 | 0.114 |
| PM2.5 | 20.18 | 19.10 | PM2.5 | 1.121 | ||
| PM10 | 277.1 | 304.6 | PM10 | 11.35 | ||
| Sanding | PM1 | 0.066 | 0.057 | |||
| PM2.5 | 0.998 | 0.987 | ||||
| PM10 | 31.09 | 42.34 | ||||
| Activity | PM Size | Materials (mg/m3) | ||||
|---|---|---|---|---|---|---|
| M20 | M25 | Hollow Block | Solid Block | Wood | ||
| Cutting | PM2.5 | 4.1523 | 0.0028 | 0.0006 | 0.0012 | 0.0000 |
| PM10 | 0.2682 | 0.2789 | 0.0549 | 0.1024 | 0.0006 | |
| Drilling | PM2.5 | 0.0000 | 0.0000 | 0.0000 | 0.0000 | 0.0000 |
| PM10 | 0.0001 | 0.0001 | 0.0001 | 0.0001 | 0.0000 | |
| Activity | PM Size | Materials (mg/m3) | Activity | PM Size M20 | Materials (mg/m3) | |
|---|---|---|---|---|---|---|
| M20 | M25 | Hollow Block | ||||
| Mixing | PM2.5 | 0.0000 | 0.0000 | Plastering | PM2.5 | 0.0000 |
| PM10 | 0.0016 | 0.0015 | PM10 | 0.0014 | ||
| Sanding | PM2.5 | 0.0000 | 0.0000 | |||
| PM10 | 0.02 | 0.02 | ||||
Low-HR,
Medium-HR).| PM HRI (mg/m3) | |||||||
|---|---|---|---|---|---|---|---|
| Activity | Material | PM Size | HR | Activity | Material | PM Size | HR |
| Cutting | Concrete block M20 | PM1 | 4.4 × 10−9 | Drilling | Concrete block M20 | PM1 | 9.1 × 10−9 |
| PM2.5 | 6.5 × 10−8 | PM2.5 | 1.1 × 10−7 | ||||
| PM10 | 2.4 × 10−6 | PM10 | 1.1 × 10−6 | ||||
| Concrete block M25 | PM1 | 4.8 × 10−9 | Concrete block M25 | PM1 | 1.6 × 10−7 | ||
| PM2.5 | 8.5 × 10−8 | PM2.5 | 1.6 × 10−7 | ||||
| PM10 | 2.6 × 10−6 | PM10 | 1.4 × 10−6 | ||||
| Hollow block | PM1 | 0.9 × 10−10 | Hollow block | PM1 | 1.2 × 10−8 | ||
| PM2.5 | 1.8 × 10−8 | PM2.5 | 1.2 × 10−7 | ||||
| PM10 | 6.3 × 10−7 | PM10 | 1.4 × 10−6 | ||||
| Solid block | PM1 | 1.5 × 10−9 | Solid block | PM1 | 1.2 × 10−8 | ||
| PM2.5 | 3.4 × 10−8 | PM2.5 | 1.2 × 10−7 | ||||
| PM10 | 1.0 × 10−6 | PM10 | 1.3 × 10−6 | ||||
| Wood | PM1 | 5.3 × 10−8 | Wood | PM1 | 7.6 × 10−8 | ||
| PM2.5 | 4.6 × 10−6 | PM2.5 | 7.6 × 10−7 | ||||
| PM10 | 6.7 × 10−5 | PM10 | 7.6 × 10−12 | ||||
| Mixing | Concrete block M20 | PM1 | 5.1 × 10−8 | Sanding | Concrete block M20 | PM1 | 3.6 × 10−9 |
| PM2.5 | 1.0 × 10−6 | PM2.5 | 5.4 × 10−8 | ||||
| PM10 | 1.5 × 10−5 | PM10 | 1.6 × 10−6 | ||||
| Concrete block M25 | PM1 | 4.5 × 10−8 | Concrete block M25 | PM1 | 3.6 × 10−9 | ||
| PM2.5 | 1.0 × 10−6 | PM2.5 | 5.4 × 10−8 | ||||
| PM10 | 1.6 × 10−5 | PM10 | 1.6 × 10−6 | ||||
| Plastering | Hollow block | PM1 | 1.0 × 10−8 | ||||
| PM2.5 | 1.1 × 10−7 | ||||||
| PM10 | 8.3 × 10−7 | ||||||
Medium-HR,
High-HR).| TS HRI (mg/m3) | |||||||
|---|---|---|---|---|---|---|---|
| Activity | Material | PM Size | HR | Activity | Material | PM Size | HR |
| Cutting | Concrete block M20 | PM2.5 | 4.2 × 10−6 | Drilling | Concrete block M20 | PM2.5 | 7.4 × 10−6 |
| PM10 | 1.5 × 10−4 | PM10 | 7.5 × 10−5 | ||||
| Concrete block M25 | PM2.5 | 5.5 × 10−5 | Concrete block M25 | PM2.5 | 1.0 × 10−5 | ||
| PM10 | 1.7 × 10−3 | PM10 | 9.6 × 10−5 | ||||
| Hollow block | PM2.5 | 1.2 × 10−6 | Hollow block | PM2.5 | 8.3 × 10−6 | ||
| PM10 | 4.1 × 10−5 | PM10 | 9.3 × 10−5 | ||||
| Solid block | PM2.5 | 2.2 × 10−5 | Solid block | PM2.5 | 7.9 × 10−5 | ||
| PM10 | 7.0 × 10−5 | PM10 | 9.0 × 10−5 | ||||
| Wood | PM2.5 | 4.5 × 10−5 | Wood | PM2.5 | 4.5 × 10−6 | ||
| PM10 | 5.4 × 10−6 | PM10 | 5.4 × 10−5 | ||||
| Mixing | Concrete block M20 | PM2.5 | 7.1 × 10−5 | Sanding | Concrete block M20 | PM2.5 | 3.5 × 10−6 |
| PM10 | 9.8 × 10−4 | PM10 | 1.1 × 10−4 | ||||
| Concrete block M25 | PM2.5 | 6.7 × 10−5 | Concrete block M25 | PM2.5 | 3.4 × 10−6 | ||
| PM10 | 1.0 × 10−3 | PM10 | 1.4 × 10−4 | ||||
| Plastering | Hollow Block | PM2.5 | 7.4 × 10−6 | ||||
| PM10 | 5.4 × 10−5 | ||||||
work progress).| Activity ID | Activity Title | Start Date | Due Date | Duration (Days) | Week 1 | ||||
|---|---|---|---|---|---|---|---|---|---|
| M | T | W | Th | F | |||||
| 1 | Remove windows and doors (2nd, 3rd, and 4th floor) | 3 October 2021 | 3 November 2021 | 2 | |||||
| 1.1 | Room1 | 3 October 2021 | 3 November 2021 | 2 | |||||
| PM1 | PM2.5 | PM10 | TS2.5 | TS10 | |||||
| Task | 1.1.1 Drilling out the hinges | 3.1 × 10−12 | 3.7 × 10−11 | 3.7 × 10−10 | 1.4 × 10−9 | 5.6 × 10−8 | |||
| 1.1.2 Chipping out the frames | 4.6 × 10−11 | 8.2 × 10−10 | 2.5 × 10−8 | 4.0 × 10−8 | 1.4 × 10−6 | ||||
| 1.1.3 Removing of lintel | 3.1 × 10−11 | 5.5 × 10−10 | 1.6 × 10−8 | 2.7 × 10−8 | 9.7 × 10−7 | ||||
Disclaimer/Publisher’s Note: The statements, opinions and data contained in all publications are solely those of the individual author(s) and contributor(s) and not of MDPI and/or the editor(s). MDPI and/or the editor(s) disclaim responsibility for any injury to people or property resulting from any ideas, methods, instructions or products referred to in the content. |
© 2024 by the authors. Licensee MDPI, Basel, Switzerland. This article is an open access article distributed under the terms and conditions of the Creative Commons Attribution (CC BY) license (https://creativecommons.org/licenses/by/4.0/).
Share and Cite
Jangam, A.; Cheriyan, D.; Choi, J.-H. A BIM-Based Approach for Assessing Occupational Health Risks in a Building Construction Project. Buildings 2024, 14, 476. https://doi.org/10.3390/buildings14020476
Jangam A, Cheriyan D, Choi J-H. A BIM-Based Approach for Assessing Occupational Health Risks in a Building Construction Project. Buildings. 2024; 14(2):476. https://doi.org/10.3390/buildings14020476
Chicago/Turabian StyleJangam, Apurva, Daniel Cheriyan, and Jae-Ho Choi. 2024. "A BIM-Based Approach for Assessing Occupational Health Risks in a Building Construction Project" Buildings 14, no. 2: 476. https://doi.org/10.3390/buildings14020476
APA StyleJangam, A., Cheriyan, D., & Choi, J.-H. (2024). A BIM-Based Approach for Assessing Occupational Health Risks in a Building Construction Project. Buildings, 14(2), 476. https://doi.org/10.3390/buildings14020476

