An Ontology-Based Holistic and Probabilistic Framework for Seismic Risk Assessment of Buildings
Abstract
:1. Introduction
2. Method for Seismic Risk Probability Analysis
2.1. Seismic Vulnerability Analysis
2.2. Seismic Hazard Analysis
2.3. Seismic Risk Probability Analysis
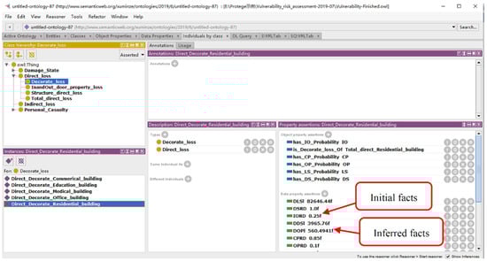
3. Design and Development of the OntoBSRA
3.1. Framework of the OntoBSRA
3.2. Determination of Primary Indicators for the OntoBSRA
3.2.1. Direct Losses
- (1)
- Structural losses
- (2)
- Indoor and outdoor property losses
- (3)
- Decoration property losses
- (4)
- Total direct losses
3.2.2. Indirect Losses
3.2.3. Casualties
- (1)
- Number of Deaths
- (2)
- Number of injuries
3.3. Development of the OntoBSRA
- Step 1. Determine the domain and scope of the OntoBSRA.
- Step 2. Consider reusing the existing ontologies.
- Step 3. Enumerate important terms for the OntoBSRA.
- Step 4. Define classes and class hierarchies.
- Step 5. Define the properties of classes.
- Step 6. Establish instances.
- Step 7. Define SWRL rules.
| Equation | SLds,1 = A × SC × Pds,1 × RBds,1 |
| SWRL | Structure_direct_loss(?SDl)^SC(?SDl,?sc)^Area(?SDl,?A)^OPRB(?SDl,?S_OPR- B) ^ has_OP_Probability(?SDl, ?OPstate) ^ OP_State(?OPstate) ^P(?OPstate,?O- P_Probability) ^ swrlb: multiply (?S_OPl, ?sc, ?A, ?S_OPRB, ?OP_Probability) ->SOPl(?SDl, ?S_OPl) |
- Step 8. Define SQWRL rules
| SQWRL | Structure_direct_loss(?SDl) ^ SOPl (?SDl, ?S_OPl) ^ SIOl (?SDl, ?S_IOl) ^ SLSl (?SDl, ?S_LSl) ^ SCPl (? SDl, ?SCPl) ^ SDSl (?SDl, ?S_DSl) ^ STotl (?SDl, ?S_Totl) -> sqwrl: select(?SDl, ?S_OPl, ?S_IOl, ?S_LSl, ?S_CPl, ?S_DSl, ?S_Totl) |
- Step 9. Ontology validation.
4. Case Study
4.1. Seismic Risk Probability of the Building
4.2. Application of the OntoBSRA
5. Conclusions
Author Contributions
Funding
Institutional Review Board Statement
Informed Consent Statement
Data Availability Statement
Conflicts of Interest
References
- Jaiswal, K.S.; Bausch, D.; Chen, R.; Bouabid, J.; Seligson, H. Estimating Annualized Earthquake Losses for the Conterminous United States. Earthq. Spectra 2015, 31, S221–S243. [Google Scholar] [CrossRef]
- Cui, C.; Meng, K.; Xu, C.; Wang, B.; Xin, Y. Vertical vibration of a floating pile considering the incomplete bonding effect of the pile-soil interface. Comput. Geotech. 2022, 150, 104894. [Google Scholar] [CrossRef]
- Dai, K.-Y.; Liu, C.; Lu, D.-G.; Yu, X.-H. Experimental investigation on seismic behavior of corroded RC columns under artificial climate environment and electrochemical chloride extraction: A comparative study. Constr. Build. Mater. 2020, 242, 118014. [Google Scholar] [CrossRef]
- Tian, K.; Liu, W.; Feng, D.; Yang, Q. Dynamic characteristic analysis and shaking table test for a curved surface isolated structure. Eng. Struct. 2019, 203, 109847. [Google Scholar] [CrossRef]
- Meng, K.; Cui, C.; Liang, Z. A new approach for longitudinal vibration of a large-diameter floating pipe pile in visco-elastic soil considering the three-dimensional wave effects. Comput. Geotech. 2020, 128, 103840. [Google Scholar] [CrossRef]
- Chen, J.; Wan, Z. A compatible probabilistic framework for quantification of simultaneous aleatory and epistemic uncertainty of basic parameters of structures by synthesizing the change of measure and change of random variables. Struct. Saf. 2019, 78, 76–87. [Google Scholar] [CrossRef]
- Celik, O.C.; Ellingwood, B.R. Seismic fragilities for non-ductile reinforced concrete frames—Role of aleatoric and epistemic uncertainties. Struct. Saf. 2010, 32, 1–12. [Google Scholar] [CrossRef]
- Gautam, D.; Rupakhety, R.; Adhikari, R. Empirical fragility functions for Nepali highway bridges affected by the 2015 Gorkha Earthquake. Soil. Dyn. Earthq. Eng. 2019, 126, 105778. [Google Scholar] [CrossRef]
- Lu, D.; Yu, X.; Jia, M.; Wang, G. Seismic risk assessment for a reinforced concrete frame designed according to Chinese codes. Struct. Infrastruct. Eng. 2013, 10, 1295–1310. [Google Scholar] [CrossRef]
- Gautam, D.; Rupakhety, R. Empirical seismic vulnerability analysis of infrastructure systems in Nepal. Bull. Earthq. Eng. 2021, 19, 6113–6127. [Google Scholar] [CrossRef]
- Koutsourelakis, P. Assessing structural vulnerability against earthquakes using multi-dimensional fragility surfaces: A Bayesian framework. Probabilistic Eng. Mech. 2009, 25, 49–60. [Google Scholar] [CrossRef]
- Cimellaro, G.P.; Reinhorn, A.M. Multidimensional Performance Limit State for Hazard Fragility Functions. J. Eng. Mech. 2011, 137, 47–60. [Google Scholar] [CrossRef]
- Michel, C.; Guéguen, P.; Causse, M. Seismic vulnerability assessment to slight damage based on experimental modal parameters. Earthq. Eng. Struct. Dyn. 2011, 41, 81–98. [Google Scholar] [CrossRef]
- Ruggieri, S.; Porco, F.; Uva, G.; Vamvatsikos, D. Two frugal options to assess class fragility and seismic safety for low-rise reinforced concrete school buildings in Southern Italy. Bull. Earthq. Eng. 2021, 19, 1415–1439. [Google Scholar] [CrossRef]
- Gentile, R.; Galasso, C. Simplicity versus accuracy trade-off in estimating seismic fragility of existing reinforced concrete buildings. Soil Dyn. Earthq. Eng. 2021, 144, 106678. [Google Scholar] [CrossRef]
- Silva, V.; Akkar, S.; Baker, J.; Bazzurro, P.; Castro, J.M.; Crowley, H.; Dolsek, M.; Galasso, C.; Lagomarsino, S.; Monteiro, R.; et al. Current Challenges and Future Trends in Analytical Fragility and Vulnerability Modeling. Earthq. Spectra 2019, 35, 1927–1952. [Google Scholar] [CrossRef]
- Bakhshi, A.; Asadi, P. Probabilistic evaluation of seismic design parameters of RC frames based on fragility curve. Sci. Iran. 2013, 20, 231–241. [Google Scholar] [CrossRef]
- Karapetrou, S.; Fotopoulou, S.; Pitilakis, K. Seismic Vulnerability of RC Buildings under the Effect of Aging. Procedia Environ. Sci. 2017, 38, 461–468. [Google Scholar] [CrossRef]
- Yu, X.-H.; Lu, D.-G.; Li, B. Relating Seismic Design Level and Seismic Performance: Fragility-Based Investigation of RC Moment-Resisting Frame Buildings in China. J. Perform. Constr. Facil. 2017, 31, 4017075. [Google Scholar] [CrossRef]
- Dowrick, D.J. Earthquake Resistant Design and Risk Reduction; Wiley: Hoboken, NJ, USA, 2009. [Google Scholar]
- Cornell, C.A.; Jalayer, F.; Hamburger, R.O.; Foutch, D.A. Probabilistic Basis for 2000 SAC Federal Emergency Management Agency Steel Moment Frame Guidelines. J. Struct. Eng. 2002, 128, 526–533. [Google Scholar] [CrossRef] [Green Version]
- Cornell, C.A.; Krawinkler, H. Progress and challenges in seismic performance assessment. PEER Cent. News 2000, 3, 1–4. [Google Scholar] [CrossRef]
- Moehle, J.; Deierlein, G.G. A framework for performance-based earthquake resistive design. In Proceedings of the 13th World Conference on Earthquake Engineering, Vancouver, BC, Canada, 1–6 August 2004. [Google Scholar]
- Federal Emergency Management Agency (FEMA). Seismic Performance Assessment of Buildings; Applied Technology Council: Redwood City, CA, USA, 2012.
- Lu, D.-G.; Liu, Y.; Yu, X.-H. Seismic fragility models and forward-backward probabilistic risk analysis in second-generation performance-based earthquake engineering. Eng. Mech. 2019, 36, 1–11. (In Chinese) [Google Scholar] [CrossRef]
- ISO 31000; Risk management-Guidelines. ISO: Geneva, Switzerland, 2018.
- Wang, G.-Y.; Cheng, G.-D.; Shao, Z.-M. Optimal Fortification Intensity and Reliability of Anti-Seismic Struct; Science Press: Beijing, China, 1999. [Google Scholar]
- Spence, R.; So, E.; Jenny, S.; Castella, H.; Ewald, M.; Booth, E. The Global Earthquake Vulnerability Estimation System (GEVES): An approach for earthquake risk assessment for insurance applications. Bull. Earthq. Eng. 2008, 6, 463–483. [Google Scholar] [CrossRef]
- Sahar, L.; Muthukumar, S.; French, S.P. Using Aerial Imagery and GIS in Automated Building Footprint Extraction and Shape Recognition for Earthquake Risk Assessment of Urban Inventories. IEEE Trans. Geosci. Remote Sens. 2010, 48, 3511–3520. [Google Scholar] [CrossRef]
- Lu, X.; Zeng, X.; Xu, Z.; Guan, H. Improving the Accuracy of near Real-Time Seismic Loss Estimation using Post-Earthquake Remote Sensing Images. Earthq. Spectra 2018, 34, 1219–1245. [Google Scholar] [CrossRef]
- Xiong, C.; Li, Q.; Lu, X. Automated regional seismic damage assessment of buildings using an unmanned aerial vehicle and a convolutional neural network. Autom. Constr. 2020, 109, 102994. [Google Scholar] [CrossRef]
- Ruggieri, S.; Cardellicchio, A.; Leggieri, V.; Uva, G. Machine-learning based vulnerability analysis of existing buildings. Autom. Constr. 2021, 132, 103936. [Google Scholar] [CrossRef]
- Hou, S.; Li, H.; Rezgui, Y. Ontology-based approach for structural design considering low embodied energy and carbon. Energy Build. 2015, 102, 75–90. [Google Scholar] [CrossRef]
- Tserng, H.P.; Yin, S.Y.L.; Dzeng, R.-J.; Wou, B.; Tsai, M.D.; Chen, W.Y. A study of ontology-based risk management framework of construction projects through project life cycle. Autom. Constr. 2009, 18, 994–1008. [Google Scholar] [CrossRef]
- Fidan, G.; Dikmen, I.; Tanyer, A.M.; Birgonul, M.T. Ontology for Relating Risk and Vulnerability to Cost Overrun in International Projects. J. Comput. Civ. Eng. 2011, 25, 302–315. [Google Scholar] [CrossRef]
- Scheuer, S.; Haase, D.; Meyer, V. Towards a flood risk assessment ontology—Knowledge integration into a multi-criteria risk assessment approach. Comput. Environ. Urban Syst. 2013, 37, 82–94. [Google Scholar] [CrossRef]
- Du, J.; He, R.; Sugumaran, V. Clustering and ontology-based information integration framework for surface subsidence risk mitigation in underground tunnels. Clust. Comput. 2016, 19, 2001–2014. [Google Scholar] [CrossRef]
- Ding, L.; Zhong, B.; Wu, S.; Luo, H. Construction risk knowledge management in BIM using ontology and semantic web technology. Saf. Sci. 2016, 87, 202–213. [Google Scholar] [CrossRef]
- Meng, K.; Cui, C.; Li, H. An Ontology Framework for Pile Integrity Evaluation Based on Analytical Methodology. IEEE Access 2020, 8, 72158–72168. [Google Scholar] [CrossRef]
- Li, H.; Cheng, H.; Wang, D. A review of advances in seismic fragility research on bridge structures. Eng. Mech. 2018, 35, 1–16. (In Chinese) [Google Scholar] [CrossRef]
- Ministry of Transport of the People’s Republic of China. Code for Seismic Design of Buildings; China Architecture & Building Press: Beijing, China, 2010.
- Mwafy, A.; Almorad, B. Verification of performance criteria using shake table testing for the vulnerability assessment of reinforced concrete buildings. Struct. Des. Tall Spéc. Build. 2019, 28, e1601. [Google Scholar] [CrossRef]
- Federal Emergency Management Agency. NEHRP Guidelines for the Seismic Rehabilitation of Buildings; Federal Emergency Management Agency: Redwood City, CA, USA, 2009.
- Worden, C.B.; Gerstenberger, M.C.; Rhoades, D.; Wald, D. Probabilistic Relationships between Ground-Motion Parameters and Modified Mercalli Intensity in California. Bull. Seism. Soc. Am. 2012, 102, 204–221. [Google Scholar] [CrossRef]
- Gao, X.-W.; Bao, A.-B. Probabilistic model and its statistical parameters for seismic load. Earthq. Eng. Eng. Vib. 1985, 5, 13–22. (In Chinese) [Google Scholar] [CrossRef]
- Ma, Z.; Liu, Z. Ontology- and freeware-based platform for rapid development of BIM applications with reasoning support. Autom. Constr. 2018, 90, 1–8. [Google Scholar] [CrossRef]
- Kircher, C.A.; Whitman, R.V.; Holmes, W.T. HAZUS Earthquake Loss Estimation Methods. Nat. Hazards Rev. 2006, 7, 45–59. [Google Scholar] [CrossRef]
- Comerio, M. Earthquake Protection, 2nd Edition. Earthq. Spectra 2003, 19, 731–732. [Google Scholar] [CrossRef]
- Wang, D. Seismic Fragility Analysis and Probabilistic Risk Analysis of Steel Frame Structures. Ph.D. Thesis, Harbin Institute of Technology, Harbin, China, 2006. [Google Scholar]
- Zhang, J.; Li, H.; Zhao, Y.; Ren, G. An ontology-based approach supporting holistic structural design with the consideration of safety, environmental impact and cost. Adv. Eng. Softw. 2018, 115, 26–39. [Google Scholar] [CrossRef]
- Sirin, E.; Parsia, B.; Grau, B.C.; Kalyanpur, A.; Katz, Y. Pellet: A practical OWL-DL reasoner. SSRN Electron. J. SSRN Electron. J. 2007, 5, 51–53. [Google Scholar] [CrossRef]
- Pang, Y.; Wang, X. Cloud-IDA-MSA Conversion of Fragility Curves for Efficient and High-Fidelity Resilience Assessment. J. Struct. Eng. 2021, 147, 4021049. [Google Scholar] [CrossRef]














| No Damage | Slight Damage | Moderate Damage | Extensive Damage | Complete Collapse |
|---|---|---|---|---|
| EDP ≤ 1/550 | 1/550 < EDP ≤ 1% | 1% < EDP ≤ 2% | 2% < EDP ≤ 4% | EDP > 4% |
| Damage States | No Damage | Slight Damage | Moderate Damage | Extensive Damage | Complete Collapse |
|---|---|---|---|---|---|
| Structural losses | 0 | 0.02 | 0.10 | 0.50 | 1.00 |
| Indoor and Outdoor property losses | 0 | 0.01 | 0.05 | 0.20 | 0.60 |
| Decoration property losses | 0.1 | 0.25 | 0.6 | 0.85 | 1 |
| Building Types | Residential Building | Commercial Building | Medical Building | Office Building | Educational Building |
|---|---|---|---|---|---|
| Indoor and Outdoor property | 0.2 | 0.1 | 1.5 | 1.0 | 1.0 |
| Decoration property | 0.3 | 0.43 | 0.25 | 0.35 | 0.25 |
| Damage States | No Damage | Slight Damage | Moderate Damage | Extensive Damage | Complete Collapse |
|---|---|---|---|---|---|
| Ratio | 0 | 0 | 0.50–1.00 | 3.00–6.00 | 8.00–20.00 |
| Damage States | No Damage | Slight Damage | Moderate Damage | Extensive Damage | Complete Collapse |
|---|---|---|---|---|---|
| Death rate | 0 | 0 | 0–0.001 | 0.001–0.01 | 0.02–0.3 |
| Injury rate | 0 | 0–0.0005 | 0.0002–0.03 | 0.001–0.05 | 0.05–0.7 |
| Building Types | Residential Building | Commercial Building | Medical Building | Office Building | Educational Building |
|---|---|---|---|---|---|
| Personnel density (person/m2) | 0.33 | 0.72 | 0.91 | 0.4 | 1.12 |
| Questions | Answers |
|---|---|
| What is the purpose of developing this ontology? | To establish a unified knowledge base to enable rapid seismic risk assessments of buildings. |
| Who are the users of the developed ontology? | The engineers with responsibility for seismic risk evaluation. |
| What is the premise behind OntoBSRA? | Nonlinear time-domain analysis using finite element software, seismic vulnerability analysis, and seismic hazard analysis. |
| What types of structures is OntoBSRA developed for? | Reinforced concrete structures. |
| How is seismic risk quantified by OntoBSRA? | By economic losses (direct losses and indirect losses) and casualties. |
| Intensity | V | VI | VII | VIII | IX | X |
|---|---|---|---|---|---|---|
| None | 0.0482 | 0.0049 | 0.0002 | 0 | 0 | 0 |
| Slight | 0.9115 | 0.7903 | 0.4661 | 0.1580 | 0.0274 | 0.0023 |
| Moderate | 0.0395 | 0.1913 | 0.4372 | 0.4914 | 0.2691 | 0.0712 |
| Extensive | 0.0008 | 0.0134 | 0.0929 | 0.3122 | 0.5063 | 0.4010 |
| Complete | 0 | 0.0001 | 0.0036 | 0.0384 | 0.1972 | 0.5255 |
| Intensity | V | VI | VII | VIII | IX | X |
|---|---|---|---|---|---|---|
| Probability | 0.1738 | 0.4327 | 0.2863 | 0.0855 | 0.0136 | 0.0009 |
| Damage States | No Damage | Slight Damage | Moderate Damage | Extensive Damage | Complete Collapse |
|---|---|---|---|---|---|
| Risk probability | 0.0106 | 0.6477 | 0.2605 | 0.0665 | 0.0075 |
| Rule Number | SWRL Rules |
|---|---|
| Rule 1 | Calculation of the total structural damage losses: Structure_direct_loss(?SDl) ^ SOPl(?SDl, ?S_OPl) ^ SIOl(?SDl, ?S_IOl) ^ SLSl(?SDl, ?S_LSl) ^ SCPl(?SDl,?S_CPl) ^ DSl(?SDl,?S_DSl) ^ swrlb: add(?S_Totl, ?S_OPl, ?S_IOl, ?S_LSl, ?S_CPl,?S_DSl) ->STotl(?SDl,?S_Totl) |
| Rule 2 | Calculation of the total indoor and outdoor property losses: InandOut_door_property_loss(?InOutl) ^ COPl(?InOutl, ?InOut_OPl) ^ CIOl(?InOutl, ?InOut_IOl) ^ CLSl(?InOutl, ?InOut_LSl) ^ CCPl(?InOutl, ?InOut_CPl) ^ CDSl(?InOutl, ?InOut_DSl) ^ swrlb:add(?InOut_Totl, ?InOut_OPl,?InOut_IOl,?InOut_LSl,?InOut_CPl,?InOut_DSl)->CTotl(?InOutl, ?InOut_Totl) |
| Rule 3 | Calculation of the total decoration property losses: Decoration_loss(?Decorationloss) ^ DOPl(?Decorationloss, ?D_OPl) ^ DIOl(?Decorationloss, ?D_IOl) ^ DLSl(?Decorationloss, ?D_LSl) ^ DCPl(?Decorationloss, ?D_CPl) ^ DDSl(?Decorationloss, ?D_DSl) ^ swrlb:add(?D_Totl, ?D_OPl, ?D_IOl, ?D_LSl, ?D_CPl, ?D_DSl)->DTotl(?Decorationloss, ?D_Totl) |
| Rule 4 | Calculation of the total direct losses: Total_direct_loss(?TotalDirectloss) ^ DirOPl(?TotalDirectloss, ?DirectOPloss) ^ DirIOl(?TotalDirectloss, ?DirectIOloss) ^ DirLSl(?TotalDirectloss, ?DirectLSloss) ^ DirCPl(?TotalDirectloss, ?DirectCPloss) ^ DirDSl(?TotalDirectloss, ?DirectDSloss) ^ swrlb:add(?DirectTotalloss, ?DirectOPloss, ?DirectIOloss, ?DirectLSloss, ?DirectCPloss, ?DirectDSloss) ->DirTotl(?TotalDirectloss, ?DirectTotalloss) |
| Rule 5 | Calculation of the total indirect losses: Indirect_loss(?Indirectloss) ^ IndOPl(?Indirectloss, ?IndirectOPloss) ^ IndIOl(?Indirectloss, ?IndirectIOloss) ^ IndLSl(?Indirectloss, ?IndirectLSloss) ^ IndCPl(?Indirectloss, ?IndirectCPloss) ^ IndDSl(?Indirectloss, ?IndirectDSloss) ^ swrlb:add(?IndirectTotalloss, ?IndirectOPloss, ?IndirectIOloss, ?IndirectLSloss, ?IndirectCPloss, ?IndirectDSloss)->IndTotl(?Indirectloss, ?IndirectTotalloss) |
| Rule 6 | Calculation of the total number of deaths: Personnel_Death(?PersonnelDeath) ^ OPDN(?PersonnelDeath, ?DeathOPNumber) ^ IODN(?PersonnelDeath, ?DeathIONumber) ^ LSDN(?PersonnelDeath, ?DeathLSNumber) ^ CPDN(?PersonnelDeath, DeathCPNumber)^DSDN(?PersonnelDeath,?DeathDSNumber)^swrlb:add(?DeathTotalNumber, ?De- athOPNumber,?DeathIONumber,?DeathLSNumber,?DeathCPNumber,?DeathDSNumber)-> TotDN(? PersonnelDeath, ?DeathTotalNumber) |
| Rule 7 | Calculation of the total number of injuries: Personnel_Injury(?PersonnelInjury) ^ OPIN(?PersonnelInjury, ?InjuryOPNumber) ^ IOIN(?PersonnelInjury, ?InjuryIONumber) ^ LSIN(?PersonnelInjury, ?InjuryLSNumber) ^ CPIN(?PersonnelInjury, ?InjuryCPNumber) ^ DSIN(?PersonnelInjury, ?InjuryDSNumber) ^ swrlb:add(?InjuryTotalNumber, ?InjuryOPNumber, ?InjuryIONumber, ?InjuryLSNumber, ?InjuryCPNumber, ?InjuryDSNumber) -> TotIN(?PersonnelInjury, ?InjuryTotalNumber) |
| Rule Number | SQWRL Rules |
|---|---|
| Q1: Structural losses | Structure_direct_loss(?SDl)^SOPl(?SDl,?S_OPl) ^IOl(?SDl,?S_IOl)^SCPl(?SDl,?S_C- Pl)^SDSl(?SDl,?S_DSl)^STotl(?SDl,?S_Totl)->sqwrl:select(?SDl,?S_OPl,?S_IOl,?S_L- Sl,?S_CPl,?S_DSl,?S_Totl) |
| Q2: Indoor and Outdoor property losses | InandOut_door_property_loss(?InOutl)^COPl(?InOutl,?InOut_OPl)^CIOl(?InOutl, ?InOut_IOl)^CLSl(?InOutl,?InOut_LSl)^CCPl(?InOutl,?InOut_CPl)^CDSl(?InOutl, ?InOut_DSl)^CTotl(?InOutl,?InOut_Totl)->sqwrl:select(?InOutl,?InOut_OPl,?InO- ut_IOl,?InOut_LSl,?InOut_CPl,?InOut_DSl,?InOut_Totl) |
| Q3: Decoration property losses | Decoration_loss(?Decorationloss)^DOPl(?Decorationloss,?D_OPl)^ DIOl(?Decorationloss,?D_IOl)^DLSl(?Decorationloss,?D_LSl) ^ DCPl(?Decorationloss, ?D_CPl) ^ DDSl(?Decorationloss,?D_DSl)^DTotl(?Decorationloss,?D_Totl)->sqwrl:select(?De- corationloss,?D_OPl,?D_IOl,?D_LSl,?D_CPl,?D_DSl,?D_Totl) |
| Q4: Total direct losses | Total_direct_loss(?TotalDirectloss)^DirOPl(?TotalDirectloss, ?DirectOPloss) ^ DirI- Ol(?TotalDirectloss,?DirectIOloss)^DirLSl(?TotalDirectloss,?DirectLSloss) ^ DirCPl ?TotalDirectloss,?DirectCPloss)^DirDSl(?TotalDirectloss,?DirectDSloss) ^ DirTotl(? TotalDirectloss,?DirectTotalloss)->sqwrl:select(?TotalDirectloss,?DirectOPloss,?Di- rectIOloss,?DirectLSloss,?DirectCPloss,?DirectDSloss,?DirectTotalloss) |
| Q5: Indirect losses | Indirect_loss(?Indirectloss)^IndOPl(?Indirectloss,?IndirectOPloss) ^ IndIOl(?Indirectloss,?IndirectIOloss)^IndLSl(?Indirectloss,?IndirectLSloss) ^ IndCPl(?Indirectloss, ?IndirectCPloss) ^ IndDSl(?Indirectloss, ?IndirectDSloss) ^ IndTotl(?Indirectloss, ?IndirectTotalloss) -> sqwrl: select(?Indirectloss, ?IndirectOPloss, ?IndirectIOloss,?IndirectLSloss,?IndirectCPloss,?IndirectDSloss,?IndirectTotalloss) |
| Q6: Personnel deaths | Personnel_Death(?PersonnelDeath)^OPDN(?PersonnelDeath,?DeathOPNumber) ^ IODN(?PersonnelDeath,?DeathIONumber)^LSDN(?PersonnelDeath,?DeathLSNu- mber)^CPDN(?PersonnelDeath,?DeathCPNumber)^DSDN(?PersonnelDeath,?De- athDSNumber)^TotDN(?PersonnelDeath,?DeathTotalNumber)->sqwrl:select(?PersonnelDeath,?DeathOPNumber,?DeathIONumber, ?DeathLSNumber,?DeathCPN- umber,?DeathDSNumber,?DeathTotalNumber) |
| Q7: Personnel injuries | Personnel_Injury(?PersonnelInjury)^OPIN(?PersonnelInjury,?InjuryOPNumber) ^ IOIN(?PersonnelInjury,?InjuryIONumber)^LSIN(?PersonnelInjury, ?InjuryLSNum ber)^CPIN(?PersonnelInjury,?InjuryCPNumber)^DSIN(?PersonnelInjury, ?Injury- DSNumber)^TotIN(?PersonnelInjury,?InjuryTotalNumber)->sqwrl: select(?Person- nelInjury?InjuryOPNumber,?InjuryIONumber,?InjuryLSNumber, ?InjuryCPNum- ber,?InjuryDSNumber,?InjuryTotalNumber) |
| No Damage | Slight Damage | Moderate Damage | Extensive Damage | Complete Collapse | Total Losses | ||
|---|---|---|---|---|---|---|---|
| Direct losses ($) | Structure losses | 0 | 22,832.2 | 45,914.6 | 58,605.1 | 13,219.2 | 140,571.1 |
| Indoor and outdoor property losses | 0 | 2283.2 | 4591.4 | 4688.4 | 1586.3 | 13,149.3 | |
| Decoration property losses | 560.4 | 85,620.76 | 82,646.4 | 29,888.6 | 3965.7 | 202,681.86 | |
| Total direct losses | 560.4 | 110,736.1 | 133,152.6 | 93,182.1 | 18,771.2 | 356,402.4 | |
| Indirect losses ($) | 0 | 0 | 133,152.6 | 559,092.8 | 375,425.2 | 1,067,670.6 | |
| Casualties | Personnel deaths | 0 | 0 | 0.1 | 0.2 | 0.8 | 1.1 |
| Personnel injuries | 0 | 0.1 | 2.7 | 1.1 | 1.8 | 5.7 | |
Publisher’s Note: MDPI stays neutral with regard to jurisdictional claims in published maps and institutional affiliations. |
© 2022 by the authors. Licensee MDPI, Basel, Switzerland. This article is an open access article distributed under the terms and conditions of the Creative Commons Attribution (CC BY) license (https://creativecommons.org/licenses/by/4.0/).
Share and Cite
Xu, M.; Zhang, P.; Cui, C.; Zhao, J. An Ontology-Based Holistic and Probabilistic Framework for Seismic Risk Assessment of Buildings. Buildings 2022, 12, 1391. https://doi.org/10.3390/buildings12091391
Xu M, Zhang P, Cui C, Zhao J. An Ontology-Based Holistic and Probabilistic Framework for Seismic Risk Assessment of Buildings. Buildings. 2022; 12(9):1391. https://doi.org/10.3390/buildings12091391
Chicago/Turabian StyleXu, Minze, Peng Zhang, Chunyi Cui, and Jingtong Zhao. 2022. "An Ontology-Based Holistic and Probabilistic Framework for Seismic Risk Assessment of Buildings" Buildings 12, no. 9: 1391. https://doi.org/10.3390/buildings12091391
APA StyleXu, M., Zhang, P., Cui, C., & Zhao, J. (2022). An Ontology-Based Holistic and Probabilistic Framework for Seismic Risk Assessment of Buildings. Buildings, 12(9), 1391. https://doi.org/10.3390/buildings12091391

