Safety Risk Management of Prefabricated Building Construction Based on Ontology Technology in the BIM Environment
Abstract
1. Introduction
2. Literature Review
2.1. Safety Management in Prefabricated Building Construction
2.2. Ontology Technology in Construction Safety Management
2.3. BIM in the Planning Stage
3. Research Design
3.1. Building of Safety Risk Management System
- (1)
- A large number of case reports for prefabricated building construction accidents are collected from relevant domestic government websites, construction logs, and interview records.
- (2)
- The work breakdown structure (WBS) and a literature analysis are used to clarify the specific composition of the work activity set.
- (3)
- By consulting accident investigation reports and construction logs, the composition of the accident risk set is analyzed according to relevant national industrial injury classification standards.
- (4)
- The accident investigation reports, construction logs, and interview records are randomly divided using a ratio of 7:3.
- (5)
- The accident investigation reports and construction logs are analyzed using association rules to clarify the mapping relationship between set W and set A.
- (6)
- Based on grounded theory, 70% of the accident investigation reports, construction logs, and interview records are analyzed to examine the specific composition of set F (risk precursor event factors). The remaining 30% are used to test the saturation of the specific components in set F.
- (7)
- The mapping relationships between set F and set W, and between set F and set A, are clarified by discussing 70% of the accident investigation reports and construction logs with association rules, and the remaining 30% are used to test the correctness of the specific components in set F.
- (8)
- Through an analysis of the literature, targeted prevention and control measures aiming at different risk factors are extracted.
3.2. Establishment of Safety Risk Ontology
3.3. Reasoning for Construction Safety Risk Ontology Based on Rules
3.4. Integration of BIM and Ontology
- // first, we need to get the message from Drools and the prefabricated objects from Revit
- messages = Risk inference result and measures
- objects = Prefabricated objects for Revit
- // next, we need to associate corresponding messages and objects
- result = Map the messages and objects
- // finally, we use a form to show the result
- form = new Forml(result)
- form.ShowDialog().
4. Case Study
4.1. Case Description
4.1.1. Design Model
4.1.2. Construction Model
4.2. Construction Safety Risk Reasoning Based on Ontology Technology
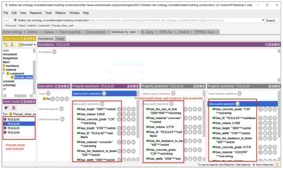
- (1)
- The object attributes of “cause_risk lifting_injury” were added into the object attribute column for the example with the component ID “YZJLQ-02”. This indicates that there were some settings in the design parameters of the shear wall that did not comply with the SWRL rules. “YZJLQ-02” shear wall members were subject to safety risks that may have led to crane injury accidents. This shows that the risk ontology constructed based on the SWRL rule base and the Drools inference engine were capable of inferring the risk status of the components.
- (2)
- The object attributes “has_measure improve_the_level_of_designs” and “has_measure redesign_according_to_standards <JG1-2014> 8.2.1” were added into the object attribute column for the example of the “YZJLQ-02” shear wall. This indicates that measures should be taken to improve the professional level of designers for shear wall components with safety risks, and risk prevention measures should be redesigned according to Article 8.2.1 of the Technical Standard for Prefabricated Concrete Structures of the Standard Specification. Provided with these accurate risk prevention and control measures, designers can quickly correct design errors, which will improve the efficiency of risk management.
- (3)
- The expression of the generic relationship was more comprehensive after the reasoning process. Through the reasoning process, the program changed the category of the prefabricated shear wall from belonging only to the “precast shear wall” class to belonging to the “component”, “object”, and “precursor” parents in the type column.
4.3. Integrating BIM Technology with Ontology Technology
4.3.1. Safety Risk Management in the Design Stage
4.3.2. Safety Risk Management in the Construction Stage
5. Discussions
6. Conclusions
- (1)
- The first contribution is methods innovation. The application of BIM in prefabricated building construction safety risk management can be combined with the knowledge from other fields, such as DT, IoT, etc. However, our study uses ontology technology, which is the first time that this technology has been applied to the safety risk management of prefabricated building construction. This study provides a complete technical scheme for the efficient reuse of historical project information and knowledge to assist managers in risk decision-making.
- (2)
- The second contribution is functional innovation. Once the risk factors were identified and detected using the Revit software, the preventive measures were directly displayed. This allows managers to quickly adjust the design scheme or construction method by monitoring the risk factors in the design or construction stages, thereby reducing the occurrence of prefabricated building construction accidents.
Author Contributions
Funding
Data Availability Statement
Acknowledgments
Conflicts of Interest
References
- Shi, Y.F.; Kang, S.; Song, P.P. Research on Development Countermeasures of Prefabricated Building in China Based on SWOT Analysis. J. Softw. 2017, 12, 165–172. [Google Scholar] [CrossRef][Green Version]
- Li, B.; Wang, Y.W.; Lu, Y.X. Research on safety evaluation of prefabricated building construction based on analytic hierarchy process. In Proceedings of the ICCREM 2020: Intelligent Construction and Sustainable Buildings, Stockholm, Sweden, Online. 24–25 August 2020. [Google Scholar]
- Du, J.; Jing, H.Q.; Castro-Lacouture, D.; Sugumaran, V. Multi-agent simulation for managing design changes in prefabricated construction projects. Eng. Constr. Archit. Manag. 2019, 27, 270–295. [Google Scholar] [CrossRef]
- Xie, L.L.; Chen, Y.J.; Xia, B.; Hua, C.X. Importance-Performance Analysis of Prefabricated Building Sustainability: A Case Study of Guangzhou. Adv. Civ. Eng. 2020, 2020, 8839118. [Google Scholar] [CrossRef]
- Ji, Y.; Chang, S.; Qi, Y.; Li, Y.; Li, H.X.; Qi, K. A BIM-Based Study on the Comprehensive Benefit Analysis for Prefabricated Building Projects in China. Adv. Civ. Eng. 2019, 2019, 3720191. [Google Scholar] [CrossRef]
- Liu, J. Analysis of project management and development of prefabricated buildings. Sichuan Cement 2018, 206. (In Chinese) [Google Scholar]
- Chang, C.G.; Wu, X.; Yan, X. Multiobjective Optimization of Safety Risk of Prefabricated Building Construction considering Risk Correlation. Math. Probl. Eng. 2020, 2020, 3923486. [Google Scholar] [CrossRef]
- McConnell, W.; Gloeckner, G.; Gilley, J. Predictors of work injuries: A quantitative exploration of level of English proficiency as a predictor of work injuries in the construction industry. Int. J. Constr. Educ. Res. 2006, 2, 3–28. [Google Scholar] [CrossRef][Green Version]
- Guo, H.; Yu, Y.; Skitmore, M. Visualization technology-based construction safety management: A review. Autom. Constr. 2017, 73, 135–144. [Google Scholar] [CrossRef]
- Zhai, Y.; Chen, K.; Zhou, J.X.; Cao, J.; Lyu, Z.; Jin, X. Huang, G.Q. An Internet of Things-enabled BIM platform for modular integrated construction: A case study in Hong Kong. Adv. Eng. Inform. 2019, 42, 100997. [Google Scholar] [CrossRef]
- Zhang, S.; Sulankivi, K.; Kiviniemi, M.; Romo, I.; Eastman, C.M.; Teizer, J. BIM-based fall hazard identification and prevention in construction safety planning. Saf. Sci. 2015, 72, 31–45. [Google Scholar] [CrossRef]
- Guo, Z.L.; Gao, S.; Liu, J. Application of BIM technology in prefabricated buildings. In Proceedings of the 2nd International Conference on Materials Science, Energy Technology and Environmental Engineering (MSETEE 2017), Zhuhai, China, 28–30 April 2017. [Google Scholar]
- Eldeep, A.M.; Farag, M.; El-hafez, A. Using BIM as a lean management tool in construction processes—A case study. Ain Shams Eng. J. 2022, 13, 101556. [Google Scholar] [CrossRef]
- Liu, J.; Zou, Z. Application of BIM technology in prefabricated buildings. In Proceedings of the 5th International Conference on Civil Engineering, Architectural and Environmental Engineering, Chengdu, China, 23–25 April 2021. [Google Scholar] [CrossRef]
- Wen, Q.J.; Ren, Z.J.; Lu, H.; Wu, J.F. The progress and trend of BIM research: A bibliometrics-based visualization analysis. Autom. Constr. 2021, 124, 103558. [Google Scholar] [CrossRef]
- Tang, S.; Shelden, D.R.; Eastman, C.M.; Pishdad-Bozorgi, P.; Gao, X. A review of building information modeling (BIM) and the internet of things (IoT) devices integration: Present status and future trends. Autom. Constr. 2019, 101, 127–139. [Google Scholar] [CrossRef]
- Bao, Y.; Cheng, Y. Application of AI in BIM and Architecture: Base on the Example of Media Buildings. In Proceedings of the 2021 International Conference on Public Art and Human (ICPAHD 2021), Kunming, China, 24–26 December 2022. [Google Scholar]
- Wang, H.H.; Boukamp, F. Ontology-Based Representation and Reasoning Framework for Supporting Job Hazard Analysis. J. Comput. Civ. Eng. 2011, 25, 442–456. [Google Scholar] [CrossRef]
- Wu, H.; Zhong, B.; Medjdoub, B.; Xing, X.; Jiao, L. An Ontological Metro Accident Case Retrieval Using CBR and NLP. Appl. Sci. 2020, 10, 5298. [Google Scholar] [CrossRef]
- Jiang, X.; Wang, S.; Wang, J.; Lyu, S.; Skitmore, M. A Decision Method for Construction Safety Risk Management Based on Ontology and Improved CBR: Example of a Subway Project. Int. J. Environ. Res. 2020, 17, 3928. [Google Scholar] [CrossRef] [PubMed]
- Lu, Y.; Li, Q.; Zhou, Z.; Deng, Y. Ontology-based knowledge modeling for automated construction safety checking. Saf. Sci. 2015, 79, 11–18. [Google Scholar] [CrossRef]
- Zhang, S.; Boukamp, F.; Teizer, J. Ontology-based semantic modeling of construction safety knowledge: Towards automated safety planning for job hazard analysis (JHA). Autom. Constr. 2015, 52, 29–41. [Google Scholar] [CrossRef]
- Ma, Z.; Liu, Z. Ontology-and Freeware-Based Platform for Rapid Development of BIM Applications with Reasoning Support. Autom. Const. 2018, 90, 1–8. [Google Scholar] [CrossRef]
- Manzoor, B.; Othman, I. Safety management model during construction focusing on building information modeling (bim). Adv. Civ. Eng. 2021, 139, 31–37. [Google Scholar]
- Sanni-Anibire, M.O.; Mahmoud, A.S.; Hassanain, M.A.; Salami, B.A. A risk assessment approach for enhancing construction safety performance. Saf. Sci. 2020, 121, 15–29. [Google Scholar] [CrossRef]
- Yang, B.; Zhang, B.H.; Zhang, Q.L.; Wang, Z.; Dong, M.; Fang, T. Automatic detection of falling hazard from surveillance videos based on computer vision and building information modeling. Struct. Infrastruct. Eng. 2022. [Google Scholar] [CrossRef]
- Chang, C.G.; Zhao, T. Gt-sem-based safety risk mechanism of prefabricated construction. In Proceedings of the 2020 12th International Conference on Communication Software and Networks (ICCSN), Chongqing, China, 12–15 June 2020. [Google Scholar]
- Mao, L.; Li, X.D. Application of prefabricated concrete in residential buildings and its safety management. Arch. Civ. Eng. 2018, 64, 21–35. [Google Scholar]
- Jeong, G.; Kim, H.; Lee, H.S.; Park, M.; Hyun, H. Analysis of safety risk factors of modular construction to identify accident trends. J. Asian Archit. Build. Eng. 2021, 21, 1040–1052. [Google Scholar] [CrossRef]
- Winge, S.; Albrechtsen, E.; Mostue, B.A. Causal factors and connections in construction accidents. Saf. Sci. 2019, 112, 130–141. [Google Scholar] [CrossRef]
- Chang, C.G.; Yang, S.; Luo, J.Y. Construction Safety Evaluation for Prefabricated Concrete-Constructions based on Attribute Mathematics. In Proceedings of the 5th International Conference on Information Engineering for Mechanics and Materials (ICIMM), Hohhot, China, 25 July 2015. [Google Scholar]
- Song, Y.; Wang, J.; Liu, D.; Guo, F. Study of occupational safety risks in prefabricated building hoisting construction based on HFACS-PH and SEM. Int. J. Environ. Res. Public Health 2022, 19, 1550. [Google Scholar] [CrossRef] [PubMed]
- Liu, H.; He, Y.; Hu, Q.; Guo, J.; Luo, L. Risk management system and intelligent decision-making for prefabricated building project under deep learning modified teaching-learning-based optimization. PLoS ONE 2020, 15, 0235980. [Google Scholar] [CrossRef]
- Tian, W.; Meng, J.; Zhong, X.J.; Tan, X. Intelligent early warning system for construction safety of excavations adjacent to existing metro tunnels. Adv. Civ. Eng. 2021, 2021, 8833473. [Google Scholar] [CrossRef]
- Liu, Z.S.; Meng, X.T.; Xing, Z.Z.; Jiang, A. Digital Twin-Based Safety Risk Coupling of Prefabricated Building Hoisting. Sensors 2021, 21, 3583. [Google Scholar] [CrossRef]
- Xu, N.; Ma, L.; Wang, L.; Deng, Y.; Ni, G. Extracting domain knowledge elements of construction safety management: Rule-based approach using Chinese natural language processing. J. Manag. Eng. 2021, 37, 04021001. [Google Scholar] [CrossRef]
- Studer, R.; Benjamins, V.R.; Fensel, D. Knowledge Engineering: Principles and Methods. Data Knowl. Eng. 1998, 25, 161–197. [Google Scholar] [CrossRef]
- Zhong, B.; Wu, H.T.; Li, H.; Sepasgozard, S.; Luo, H.; He, L. A scientometric analysis and critical review of construction related ontology research. Autom. Constr. 2019, 101, 17–31. [Google Scholar] [CrossRef]
- Chen, G.T.; Luo, Y.P. A BIM and ontology-based intelligent application framework. In Proceedings of the 2016 IEEE Advanced Information Management, Communicates, Electronic and Automation Control Conference (IMCEC), Xian, China, 3–5 October, 2016. [Google Scholar]
- Lee, P.C.; Lo, T.P.; Wen, I.J.; Xie, L. The establishment of BIM-embedded knowledge-sharing platform and its learning community model: A case of prefabricated building design. Comput. Appl. Eng. Educ. 2022, 30, 863–875. [Google Scholar] [CrossRef]
- Wu, H.; Zhong, B.; Li, H.; Love, P.; Pan, X.; Zhao, N. Combining computer vision with semantic reasoning for on-site safety management in construction. J. Build. Eng. 2021, 42, 103036. [Google Scholar] [CrossRef]
- Zhang, M.; Zhu, M.; Zhao, X. Recognition of High-Risk Scenarios in Building Construction Based on Image Semantics. J. Comput. Civ. Eng. 2020, 34, 04020019. [Google Scholar] [CrossRef]
- Xiong, R.; Song, Y.; Li, H.; Wang, Y. Onsite video mining for construction hazards identification with visual relationships. Adv. Eng. Inform. 2019, 42, 100966. [Google Scholar] [CrossRef]
- Arslan, M.; Cruz, C.; Ginhac, D. Semantic trajectory insights for worker safety in dynamic environments. Autom. Constr. 2019, 106, 102854. [Google Scholar] [CrossRef]
- Kim, H.; Ahn, H. Temporary facility planning of a construction project using BIM (Building Information Modeling). In Proceedings of the International Workshop on Computing in Civil Engineering 2011, Miami, FL, USA, 19–22 June 2011. [Google Scholar]
- Teo, A.L.E.; Ofori, G.; Tjandra, I.K.; Kim, H. Design for safety: Theoretical framework of the safety aspect of BIM system to determine the safety index. Constr. Econ. Build. 2016, 16, 1–18. [Google Scholar] [CrossRef]
- Calderon-Hernandez, C.; Brioso, X. Lean, BIM and augmented reality applied in the design and construction phase: A literature review. Int. J. Innov. Manag. Technol. 2018, 9, 60–63. [Google Scholar] [CrossRef]
- Lee, J.S.; Lee, Y.S.; Min, K.M.; Kim, J.H.; Kim, J.J. Building ontology to implement the BIM (Building Information Modeling) focused on pre-design stage. Interpretation 2008, 3, 5. [Google Scholar]
- Bonenberg, W.; Wei, X. Green BIM in sustainable infrastructure. Procedia Manuf. 2015, 3, 1654–1659. [Google Scholar] [CrossRef]
- Mohammed, M.; Shafiq, N.; Al-Mekhlafi, A.B.A.; Al-Fakih, A.; Zawawi, N.A.; Mohamed, A.M.; Al-Nini, A. Beneficial Effects of 3D BIM for Pre-Empting Waste during the Planning and Design Stage of Building and Waste Reduction Strategies. Sustainability 2022, 14, 3410. [Google Scholar] [CrossRef]
- Lee, S.K.; Kim, K.R.; Yu, J.H. BIM and ontology-based approach for building cost estimation. Autom. Constr. 2014, 41, 96–105. [Google Scholar] [CrossRef]
- Abanda, F.H.; Kamsu-Foguem, B.; Tah, J.H.M. BIM—New rules of measurement ontology for construction cost estimation. Eng. Sci. Technol. 2017, 20, 443–459. [Google Scholar] [CrossRef]
- Jiang, S.; Wang, N.; Wu, J. Combining BIM and ontology to facilitate intelligent green building evaluation. J. Comput. Civ. Eng. 2018, 32, 04018039. [Google Scholar] [CrossRef]
- Lee, D.Y.; Chi, H.L.; Wang, J.; Wang, X.; Park, C.S. A linked data system framework for sharing construction defect information using ontologies and BIM environments. Autom. Constr. 2016, 68, 102–113. [Google Scholar] [CrossRef]
- Niknam, M.; Karshenas, S. A shared ontology approach to semantic representation of BIM data. Autom. Constr. 2017, 80, 22–36. [Google Scholar] [CrossRef]
- Liu, Z.; Li, A.; Sun, Z.; Shi, G.; Meng, X. Digital Twin-Based Risk Control during Prefabricated Building Hoisting Operations. Sensors 2022, 22, 2522. [Google Scholar] [CrossRef] [PubMed]
- Wang, X.; Sun, Y.; Liu, Y. Research on influencing factors of unsafe behavior of prefabricated building. In IOP Conference Series: Earth and Environmental Science; IOP Publishing: Bristol, UK, 2020; Volume 546, p. 042010. [Google Scholar]
- Tian, J.; Luo, S.; Wang, X.; Hu, J.; Yin, J. Crane lifting optimization and construction monitoring in steel bridge construction project based on BIM and UAV. Adv. Civ. Eng. 2021, 2021, 1–15. [Google Scholar] [CrossRef]
- Riga, K.; Jahr, K.; Thielen, C.; Borrmann, A. Mixed integer programming for dynamic tower crane and storage area optimization on construction sites. Autom. Constr. 2020, 120, 103259. [Google Scholar] [CrossRef]
- Younes, A.; Marzouk, M. Tower cranes layout planning using agent-based simulation considering activity conflicts. Autom. Constr. 2018, 93, 348–360. [Google Scholar] [CrossRef]
- Li, X.J. Research on investment risk influence factors of prefabricated building projects. J. Civ. Eng. Manag. 2020, 26, 599–613. [Google Scholar] [CrossRef]
- Yuan, Y.; Ye, S.; Lin, L. Process Monitoring with Support of IoT in Prefabricated Building Construction. Sens. Mater. 2021, 33, 1167–1185. [Google Scholar] [CrossRef]
- Zhang, Y.; Xing, X.; Antwi-Afari, M.F. Semantic IFC Data Model for Automatic Safety Risk Identification in Deep Excavation Projects. Appl. Sci. 2021, 11, 9958. [Google Scholar] [CrossRef]
- Zhong, B.; Gan, C.; Luo, H.; Xing, X. Ontology-based framework for building environmental monitoring and compliance checking under BIM environment. Build. Environ. 2018, 141, 127–142. [Google Scholar] [CrossRef]
- Hallowell, M.R.; Gambatese, J.A. Population and Initial Validation of a Formal Model for Construction Safety Risk Management. J. Constr. Eng. Manag. 2010, 136, 981–990. [Google Scholar] [CrossRef]
- Jiang, L.; Shi, J.; Wang, C. Multi-ontology fusion and rule development to facilitate automated code compliance checking using BIM and rule-based reasoning. Adv. Eng. Inform. 2022, 51, 101449. [Google Scholar] [CrossRef]
- Xu, X.; Cai, H. Semantic approach to compliance checking of underground utilities. Autom. Constr. 2020, 109, 103006. [Google Scholar] [CrossRef]
- Darko, A.; Chan, A.P.; Yang, Y.; Tetteh, M.O. Building information modeling (BIM)-based modular integrated construction risk management-Critical survey and future needs. Comput. Ind. 2020, 123, 103327. [Google Scholar] [CrossRef]
- Deng, L.N.; Zhong, M.J.; Liao, L.; Peng, L.; Lai, S. Research on Safety Management Application of Dangerous Sources in Engineering Construction Based on BIM Technology. Adv. Civ. Eng. 2019, 2019, 7450426. [Google Scholar] [CrossRef]
- Lu, Y.; Gong, P.; Tang, Y.; Sun, S.; Li, Q. BIM-integrated construction safety risk assessment at the design stage of building projects. Autom. Constr. 2021, 124, 103553. [Google Scholar] [CrossRef]
- Zou, Y.; Jones, S.; Kiviniemi, A. BIM and knowledge based risk management system: A conceptual model. In Proceedings of the CITA BIM Gathering 2015, Dublin, Ireland, 12–13 November 2015. [Google Scholar]
- Lin, J.G. Research on building safety accident control measures based on ontology technology. Sci. Technol. Innov. 2019, 2019, 95–96. [Google Scholar]
















Publisher’s Note: MDPI stays neutral with regard to jurisdictional claims in published maps and institutional affiliations. |
© 2022 by the authors. Licensee MDPI, Basel, Switzerland. This article is an open access article distributed under the terms and conditions of the Creative Commons Attribution (CC BY) license (https://creativecommons.org/licenses/by/4.0/).
Share and Cite
Shen, Y.; Xu, M.; Lin, Y.; Cui, C.; Shi, X.; Liu, Y. Safety Risk Management of Prefabricated Building Construction Based on Ontology Technology in the BIM Environment. Buildings 2022, 12, 765. https://doi.org/10.3390/buildings12060765
Shen Y, Xu M, Lin Y, Cui C, Shi X, Liu Y. Safety Risk Management of Prefabricated Building Construction Based on Ontology Technology in the BIM Environment. Buildings. 2022; 12(6):765. https://doi.org/10.3390/buildings12060765
Chicago/Turabian StyleShen, Ye, Min Xu, Yini Lin, Caiyun Cui, Xiaobo Shi, and Yong Liu. 2022. "Safety Risk Management of Prefabricated Building Construction Based on Ontology Technology in the BIM Environment" Buildings 12, no. 6: 765. https://doi.org/10.3390/buildings12060765
APA StyleShen, Y., Xu, M., Lin, Y., Cui, C., Shi, X., & Liu, Y. (2022). Safety Risk Management of Prefabricated Building Construction Based on Ontology Technology in the BIM Environment. Buildings, 12(6), 765. https://doi.org/10.3390/buildings12060765

