Optimizing Window Configuration Counterbalancing Energy Saving and Indoor Visual Comfort for Sydney Dwellings
Abstract
1. Introduction
2. Literature Review
3. Materials and Method
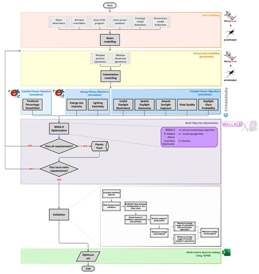
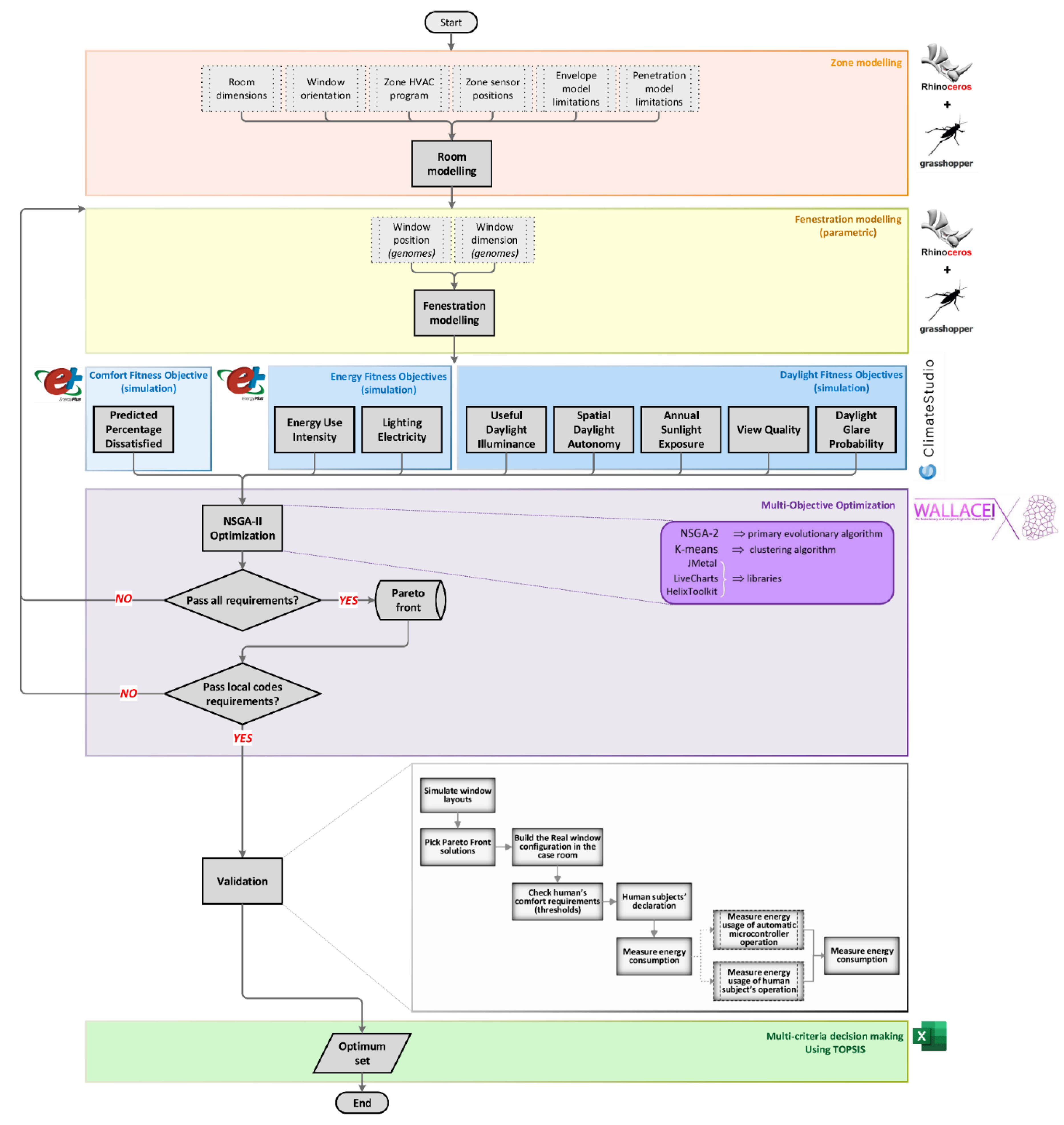
3.1. Methodology
- Minimizing Energy Use Intensity (EUI) [kWhr/m2/yr];
- Maximizing LEED Quality view (v4.1) [%area];
- Maximizing Spatial Daylight Autonomy (sDA) [%area];
- Minimizing Annual Solar Exposure (ASE) [%time];
- Minimizing Predicted Percentage Dissatisfied (PPD) [%occupants];
- Minimizing Daylight Glare Probability (DGP) [%occupants]; and
- Maximizing Useful Daylight Illuminance (UDI) [% time].
- The window width (Ww) [m];
- The window height (Wh) [m];
- The horizontal and vertical window to the envelope relative distance (C/C) [m].
- Fast-sorting as in this algorithm, “the maximum number of accesses in the non-dominant ordering of non-first dominance i is (N − 1), and the number of non-dominated frontiers is a non-zero constant, that is n ≥ 1” [40];
- Elite, that “ensures that the fitness of the best solution in a population does not deteriorate as the generation advances” [41];
- Multi-objective Genetics Algorithm generates offspring using crossover to vary the programming of a chromosome(s) from one generation to the next. Crossover acts as a genetic operator (recombination) and mutation, a unary operator which only needs one parent to work on, selecting according to nondominated-sorting and crowding distance comparison. The algorithm acts by selecting lower-rank solutions from the population combining the parent population with offspring based on the cardinality of the solution sets and their distance to the solution boundaries [35,42]. It sorts the solution as close to the Pareto-optimal solution as possible. Compared to frequently-used Pareto-optimal methods, NSGA-II provides fast, accurate, and efficient convergence, making searching possible in a wide range and tackling problems that start with non-feasible solutions with diversity in solutions and uses elitist techniques to preserve the best solution for the current population in the next generation [41]. It does so through a better spread of solutions near the true Pareto-optimal [43] and can find a good approximation for the Pareto front [44,45].
| Algorithm 1: NSGA-II. |
| 1: t←0 |
| 2: initialization:initialize population P(0) |
| 3: while termination condition ≠ true do |
| 4: evaluate P(t) |
| 5: selection:mating pool M(t)←select(P(t)) |
| 6: crossover:M′ (t)←crossover(M(t)) |
| 7: mutation:M′′(t)←mutation(M′(t)) |
| 8: update population:P(t + 1)←update(P(t) ∪ M′′(t)) |
| 9: t←t + 1 |
| 10: end while |
- Defining a case determining independent variables (local climate and construction, window properties, etc.);
- Optimizing a multiobjective function of lighting, heating, and cooling electricity consumption (dependent variables);
- Finding Pareto Front solutions, filtering them against local code requirements, ranking them (using TOPSIS technique), and field measurements.
- Applying a mixed approach for validating the solutions both by human subjects’ declaration and sensor measurement (Figure 3).
3.2. Employed Methods and Metrics
3.2.1. Spatial Daylight Autonomy (sDA)
3.2.2. Useful Daylight Illuminance (UDI)
3.2.3. Annual Solar Exposure (ASE)
3.2.4. View Quality
- Multiple lines of sight to the window in different directions at least 90 degrees apart;
- Views that include at least two of the following: (1) flora, fauna, or sky; (2) movement; and (3) objects at least 7.62 m from the outer side of the glazing;
- Unblocked views within a distance of three times the head height of the window; and
- View factor of >=3 or greater.
3.2.5. Daylight Glare Probability (DGP)
3.2.6. Energy Use Intensity (EUI)
3.2.7. Predicted Percentage Dissatisfied (PPD)
4. Result and Discussion
4.1. View to the Outside
4.2. North-Facing Window Optimization
4.2.1. Visual Comfort
4.2.2. Energy Consumption
4.2.3. Thermal Comfort
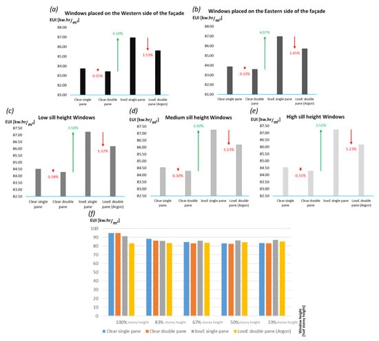
4.3. East-Facing Window Optimization
4.4. West-Facing Window Optimization
4.5. South-Facing Window Optimization
5. Validation
6. Conclusions
Author Contributions
Funding
Data Availability Statement
Acknowledgments
Conflicts of Interest
References
- Kahsay, M.T.; Bitsuamlak, G.T.; Tariku, F. Thermal zoning and window optimization framework for high-rise buildings. Appl. Energy 2021, 292, 116894. [Google Scholar] [CrossRef]
- Delgarm, N.; Sajadi, B.; Azarbad, K.; Delgarm, S. Sensitivity analysis of building energy performance: A simulation-based approach using OFAT and variance-based sensitivity analysis methods. J. Build. Eng. 2018, 15, 181–193. [Google Scholar] [CrossRef]
- Lee, J.-W.; Jung, H.-J.; Park, J.-Y.; Lee, J.; Yoon, Y. Optimization of building window system in Asian regions by analyzing solar heat gain and daylighting elements. Renew. Energy 2013, 50, 522–531. [Google Scholar] [CrossRef]
- Arntsen, T.-A.; Hrynyszyn, B.D.J.E. Optimization of Window Design for Daylight and Thermal Comfort in Cold Climate Conditions. Energies 2021, 14, 8013. [Google Scholar] [CrossRef]
- Yu, F.; Wennersten, R.; Leng, J. A state-of-art review on concepts, criteria, methods and factors for reaching ‘thermal-daylighting balance’. Build. Environ. 2020, 186, 107330. [Google Scholar] [CrossRef]
- Saadatian, S.; Simões, N.; Freire, F. Integrated environmental, energy and cost life-cycle analysis of windows: Optimal selection of components. Build. Environ. 2021, 188, 107516. [Google Scholar] [CrossRef]
- Ilieș, D.C.; Marcu, F.; Caciora, T.; Indrie, L.; Ilieș, A.; Albu, A.; Costea, M.; Burtă, L.; Baias, Ș.; Ilieș, M.J.A. Investigations of museum indoor microclimate and air quality. Case study from Romania. Atmosphere 2021, 12, 286. [Google Scholar] [CrossRef]
- COAG-Energy-Council. Trajectory for Low Energy Buildings. In Trajectory for Low Energy Buildings; COAG-Energy-Council: Canberra, Australia, 2018; Available online: https://apo.org.au/node/218601 (accessed on 1 October 2021).
- Feng, J.; Luo, X.; Gao, M.; Abbas, A.; Xu, Y.-P.; Pouramini, S. Minimization of energy consumption by building shape optimization using an improved Manta-Ray Foraging Optimization algorithm. Energy Rep. 2021, 7, 1068–1078. [Google Scholar] [CrossRef]
- Tong, S.; Wen, J.; Wong, N.H.; Tan, E. Impact of façade design on indoor air temperatures and cooling loads in residential buildings in the tropical climate. Energy Build. 2021, 243, 110972. [Google Scholar] [CrossRef]
- Heydari, A.; Sadati, S.E.; Gharib, M.R. Effects of different window configurations on energy consumption in building: Optimization and economic analysis. J. Build. Eng. 2021, 35, 102099. [Google Scholar] [CrossRef]
- Albatayneh, A. Optimising the Parameters of a Building Envelope in the East Mediterranean Saharan, Cool Climate Zone. Buildings 2021, 11, 43. [Google Scholar] [CrossRef]
- Kumar, N.; Bardhan, R. Optimizing Building Fenestration Design for Daylight and Energy Savings in Low-Income Housing: Case of Mumbai, India. Urban Sci. Eng. Proc. ICUSE 2021, 121, 447. [Google Scholar] [CrossRef]
- Yilmaz, Y.; Yilmaz, B.Ç. A weighted multi-objective optimisation approach to improve based facade aperture sizes in terms of energy, thermal comfort and daylight usage. J. Build. Phys. 2021, 44, 435–460. [Google Scholar] [CrossRef]
- Chen, Z.; Hammad, A.W.; Kamardeen, I.; Haddad, A. Optimising Window Design on Residential Building Facades by Considering Heat Transfer and Natural Lighting in Nontropical Regions of Australia. Buildings 2020, 10, 206. [Google Scholar] [CrossRef]
- Hammad, A.; Akbarnezhad, A.; Grzybowska, H.; Wu, P.; Wang, X. Mathematical optimisation of location and design of windows by considering energy performance, lighting and privacy of buildings. Smart Sustain. Built Environ. 2019, 8, 117–137. [Google Scholar] [CrossRef]
- Sedaghatnia, M.; Faizi, M.; Khakzand, M.; Sanaieian, H. Energy and Daylight Optimization of Shading Devices, Window Size, and Orientation for Educational Spaces in Tehran, Iran. J. Archit. Eng. 2021, 27, 04021011. [Google Scholar] [CrossRef]
- Foroughi, R.; Asadi, S.; Khazaeli, S. On the optimization of energy efficient fenestration for small commercial buildings in the United States. J. Clean. Prod. 2021, 283, 124604. [Google Scholar] [CrossRef]
- Wang, Y.; Wei, C. Design optimization of office building envelope based on quantum genetic algorithm for energy conservation. J. Build. Eng. 2021, 35, 102048. [Google Scholar] [CrossRef]
- Pilechiha, P.; Mahdavinejad, M.; Rahimian, F.P.; Carnemolla, P.; Seyedzadeh, S. Multi-objective optimisation framework for designing office windows: Quality of view, daylight and energy efficiency. Appl. Energy 2020, 261, 114356. [Google Scholar] [CrossRef]
- Lakhdari, K.; Sriti, L.; Painter, B. Parametric optimization of daylight, thermal and energy performance of middle school classrooms, case of hot and dry regions. Build. Environ. 2021, 204, 108173. [Google Scholar] [CrossRef]
- Daum, D. On the Adaptation of Building Controls to the Envelope and the Occupants; EPFL: Lausanne, Switzerland, 2011; Available online: https://infoscience.epfl.ch/record/155039 (accessed on 1 August 2021).
- Sayadi, S.; Hayati, A.; Salmanzadeh, M. Optimization of Window-to-Wall Ratio for Buildings Located in Different Climates: An IDA-Indoor Climate and Energy Simulation Study. Energies 2021, 14, 1974. [Google Scholar] [CrossRef]
- Mashaly, I.A.; Garcia-Hansen, V.; Cholette, M.E.; Isoardi, G. A daylight-oriented multi-objective optimisation of complex fenestration systems. Build. Environ. 2021, 197, 107828. [Google Scholar] [CrossRef]
- Gou, W.; Su, H. Analysis of Influence of Glazing Systems on Indoor Environment of a Passive Solar Building in Lhasa. In Proceedings of the IOP Conference Series: Earth and Environmental Science, Guiyang, China, 18–20 September 2020; p. 012139. [Google Scholar]
- Kumar, D.; Alam, M.; Memon, R.A.; Bhayo, B.A. A critical review for formulation and conceptualization of an ideal building envelope and novel sustainability framework for building applications. Clean. Eng. Technol. 2022, 22, 100555. [Google Scholar] [CrossRef]
- Pathirana, S.; Rodrigo, A.; Halwatura, R.J.I.J.o.E.; Engineering, E. Effect of building shape, orientation, window to wall ratios and zones on energy efficiency and thermal comfort of naturally ventilated houses in tropical climate. Int. J. Energy Environ. Eng. 2019, 10, 107–120. [Google Scholar] [CrossRef]
- Wu, H.; Zhang, T.J.J.o.B.E. Multi-objective optimization of energy, visual, and thermal performance for building envelopes in China’s hot summer and cold winter climate zone. J. Build. Eng. 2022, 59, 105034. [Google Scholar] [CrossRef]
- Pérez-Carramiñana, C.; González-Avilés, Á.B.; Galiano-Garrigós, A.; Lozoya-Peral, A.J.S. Optimization of Architectural Thermal Envelope Parameters in Modern Single-Family House Typologies in Southeastern Spain to Improve Energy Efficiency in a Dry Mediterranean Climate. Sustainability 2022, 14, 3910. [Google Scholar] [CrossRef]
- Xu, Y.; Wang, X.J.E. Transparent part design optimizations in buildings towards energy saving based on customized radiation sky dome model. Energy 2022, 253, 124074. [Google Scholar] [CrossRef]
- Ozel, M.J.A.T.E. Influence of glazing area on optimum thickness of insulation for different wall orientations. Appl. Therm. Eng. 2019, 147, 770–780. [Google Scholar] [CrossRef]
- Goharian, A.; Daneshjoo, K.; Yeganeh, M.J.E.R. Standardization of methodology for optimizing the well aperture as device (reflector) for light-wells; A novel approach using Honeybee & Ladybug plugins. Energy Rep. 2022, 8, 3096–3114. [Google Scholar] [CrossRef]
- IEM. Approved Method: IES spatial Daylight Autonomy (sDA) and Annual Sunlight Exposure (ASE). Illuminating-Engineering-Society. 2013. Available online: https://webstore.ansi.org/preview-pages/IESNA/preview_IES+LM-83-12.pdf (accessed on 1 June 2022).
- ABC. Building Code of Australia 2019, Volume 2, Amendment 1; Australian_Building_Codes_Board ed.; National Construction Code: Canberra, Australia, 2019. Available online: https://ncc.abcb.gov.au/editions/2019-a1/ncc-2019-volume-two-amendment-1 (accessed on 1 February 2022).
- Tian, Z.; Zhang, X.; Jin, X.; Zhou, X.; Si, B.; Shi, X. Towards adoption of building energy simulation and optimization for passive building design: A survey and a review. Energy Build. 2018, 158, 1306–1316. [Google Scholar] [CrossRef]
- Ayoub, M. 100 Years of daylighting: A chronological review of daylight prediction and calculation methods. Sol. Energy 2019, 194, 360–390. [Google Scholar] [CrossRef]
- Deb, K.; Agrawal, S.; Pratap, A.; Meyarivan, T. Agrawal, S.; Pratap, A.; Meyarivan, T. A Fast Elitist Non-dominated Sorting Genetic Algorithm for Multi-objective Optimization: NSGA-II. In Parallel Problem Solving from Nature PPSN VI. PPSN 2000; Lecture Notes in Computer Science; Springer: Berlin/Heidelberg, Germany, 2000; Volume 1917. [Google Scholar] [CrossRef]
- Deb, K.; Pratap, A.; Agarwal, S.; Meyarivan, T. A fast and elitist multiobjective genetic algorithm: NSGA-II. IEEE Trans. Evol. Comput. 2002, 6, 182–197. [Google Scholar] [CrossRef]
- Gagne, J.; Andersen, M. A generative facade design method based on daylighting performance goals. J. Build. Perform. Simul. 2012, 5, 141–154. Available online: https://www.tandfonline.com/doi/abs/10.1080/19401493.2010.549572 (accessed on 1 April 2022). [CrossRef]
- Yahui, W.; Ling, S.; Cai, Z.; Liuqiang, F.; Xiangjie, J. NSGA-II algorithm and application for multi-objective flexible workshop scheduling. J. Algorithms Comput. Technol. 2020, 14, 1748302620942467. [Google Scholar] [CrossRef]
- Subashini, G.; Bhuvaneswari, M. Comparison of multi-objective evolutionary approaches for task scheduling in distributed computing systems. Sadhana 2012, 37, 675–694. [Google Scholar] [CrossRef]
- Yang, X.-S. Multi-objective optimization. In Nature-Inspired Optimization Algorithms; Academic Press: Cambridge, MA, USA, 2014; pp. 197–211. [Google Scholar]
- OuYang, J.; Yang, F.; Yang, S.; Nie, Z. The improved NSGA-II approach. J. Electromagn. Waves Appl. 2008, 22, 163–172. [Google Scholar] [CrossRef]
- Rego, M.F.; Pinto, J.C.E.; Cota, L.P.; Souza, M.J. A mathematical formulation and an NSGA-II algorithm for minimizing the makespan and energy cost under time-of-use electricity price in an unrelated parallel machine scheduling. PeerJ Comput. Sci. 2022, 8, e844. [Google Scholar] [CrossRef]
- Sindhya, K.; Deb, K.; Miettinen, K. A local search based evolutionary multi-objective optimization approach for fast and accurate convergence. Proceedings of 10th International Conference on Parallel Problem Solving from Nature, Dortmund, Germany, 13–17 September 2008; pp. 815–824. [Google Scholar] [CrossRef]
- Seshadri, A. A fast elitist multiobjective genetic algorithm: NSGA-II. MATLAB Cent. 2006, 6, 182–197. [Google Scholar]
- Makki, M.; Showkatbakhsh, M.; Song, Y. Wallacei Primer 2.0. 2019. Available online: https://www.wallacei.com/ (accessed on 1 August 2022).
- USGBC. LEED v4.1 for Building Design and Construction; US Green Buildings Council: Washington, DC, USA, 2019. [Google Scholar]
- Nabil, A.; Mardaljevic, J. Useful daylight illuminances: A replacement for daylight factors. Energy Build. 2006, 38, 905–913. [Google Scholar] [CrossRef]
- Nabil, A.; Mardaljevic, J. Useful daylight illuminance: A new paradigm for assessing daylight in buildings. Light. Res. Technol. 2005, 37, 41–57. [Google Scholar] [CrossRef]
- Solemma-LLC. LEED version 4 Environmental Quality Credit 8. In ClimateStudio Documentation; Solemma LLC: 2020. Available online: https://climatestudiodocs.com/docs/daylightAvailability.html (accessed on 1 March 2022).
- Dutra de Vasconcellos, G. Evaluation of Annual Sunlight Exposure (ASE) as a Proxy to Glare: A Field Study in a NZEB and LEED Certified Office in San Francisco. 2017. Available online: https://escholarship.org/uc/item/3js1z0b8 (accessed on 1 June 2022).
- Pierson, C.; Wienold, J.; Bodart, M. Review of factors influencing discomfort glare perception from daylight. Leukos 2018, 14, 111–148. [Google Scholar] [CrossRef]
- Nazzal, A.A. A new evaluation method for daylight discomfort glare. Int. J. Ind. Ergon. 2005, 35, 295–306. [Google Scholar] [CrossRef]
- Energy-Star. What is Energy Use Intensity? Energy; United Stated Department of Energy Ed.; U.S. Environmental Protection Agency: Washington, DC, USA, 2019. Available online: https://www.energystar.gov/buildings/benchmark/understand_metrics/what_eui (accessed on 1 June 2022).
- BREEAM. BREEAM New Construction, Non Domestic Building; Global BRE: London, UK, 2012; Available online: https://www.breeam.com/wp-content/uploads/sites/3/2019/03/4.-BREEAM_New-Construction-_v1-March-2019.pdf (accessed on 1 January 2022).
- Cruse, A. Improving the Weather: On Architectural Comforts and Climates. In Examining the Environmental Impacts of Materials and Buildings; IGI Global: Pennsylvania, PA, USA, 2020; pp. 251–281. Available online: https://www.igi-global.com/chapter/improving-the-weather/250570 (accessed on 1 December 2021).
- Sorooshnia, E.; Rashidi, M.; Rahnamayiezekavat, P.; Rezaei, F.; Samali, B. Optimum external shading system for counterbalancing glare probability and daylight illuminance in Sydney’s residential buildings. Eng. Constr. Archit. Manag. 2021. [Google Scholar] [CrossRef]











| Independent Variables | |||||||
|---|---|---|---|---|---|---|---|
| Room Dimensions | Length | Width | Height | ||||
| 6 m | 6 m | 3 m | |||||
| Climate | Location | Latitude | Longitude | Time zone | Elevation | ||
| Sydney, NSW, Australia | 33.83 | 151.07 | GMT+10.0 | 4.00 | |||
| Construction | Thickness | Thermal Conductivity [W/m.°K] | U-value [W/m2.°K] | ||||
| Wall | 12mm Insulation + 78mm solid wood + 13mm gypsum | 0.03 | 0.264 | ||||
| Roof | 400mm | 0.027 | 0.15 | ||||
| Floor | 150m m screed with insulation+ 140mm wood | 0.115 | 0.18 | Reflectance factor | |||
| 0.2 | |||||||
| Window | Glazing | Visible Light Transmission [%] | U-value [W/m2.°K] | Vision [%] | SHGC | Frame conductance [W/m2.°K] | |
| 4 mm single-pane, clear | 68 | 5.9 | 0.76 | 0.70 | 5 | ||
| 4 mm single-pane, low-E | 42 | 3.22 | 0.68 | 0.41 | 5 | ||
| 8 mm double-pane, clear + 6 mm gap | 48 | 2.48 | 0.59 | 0.51 | 5 | ||
| 8 mm double-pane, low-E + 12 mm gap, Krypton filled | 50 | 1.32 | 0.66 | 0.47 | 5 | ||
| 8 mm double-pane, low-E + 12 mm gap, Argon filled | 50 | 1.27 | 0.6 | 0.47 | 5 | ||
| Parameters in EnergyPlus Engine | |||||||
| Equipment | off | ||||||
| Hot water | off | ||||||
| Ventilation | Wind-driven flow | off | |||||
| Buoyancy-driven flow | off | ||||||
| Natural ventilation | on | ||||||
| Scheduled ventilation setpoint | 18 °C | Humidity air change | 0.6 [ACH] | ||||
| Infiltration | 0.5 [ACH] | ||||||
| Humidity control | on | ||||||
| Mechanical ventilation | on | Fresh air | 8.33 [L/s/person] | Heat recovery | Sensible (0.6) | ||
| Heating | Constant setpoint | 19°C | Max. supply air temp. | 30°C | Heating limit | 100[W/m2] | |
| Cooling | Constant setpoint | 26°C | Max. supply air temp. | 18°C | Heating limit | 100 [W/m2] | |
| People | People density | 0.1 [person/m2] | Metabolic rate | 1.2 | |||
| Lighting | Lighting power density | 9.5 [W/m2] | Illuminance target | 200 [lx] | Dimming | Stepped | |
Publisher’s Note: MDPI stays neutral with regard to jurisdictional claims in published maps and institutional affiliations. |
© 2022 by the authors. Licensee MDPI, Basel, Switzerland. This article is an open access article distributed under the terms and conditions of the Creative Commons Attribution (CC BY) license (https://creativecommons.org/licenses/by/4.0/).
Share and Cite
Sorooshnia, E.; Rashidi, M.; Rahnamayiezekavat, P.; Samali, B. Optimizing Window Configuration Counterbalancing Energy Saving and Indoor Visual Comfort for Sydney Dwellings. Buildings 2022, 12, 1823. https://doi.org/10.3390/buildings12111823
Sorooshnia E, Rashidi M, Rahnamayiezekavat P, Samali B. Optimizing Window Configuration Counterbalancing Energy Saving and Indoor Visual Comfort for Sydney Dwellings. Buildings. 2022; 12(11):1823. https://doi.org/10.3390/buildings12111823
Chicago/Turabian StyleSorooshnia, Ehsan, Maria Rashidi, Payam Rahnamayiezekavat, and Bijan Samali. 2022. "Optimizing Window Configuration Counterbalancing Energy Saving and Indoor Visual Comfort for Sydney Dwellings" Buildings 12, no. 11: 1823. https://doi.org/10.3390/buildings12111823
APA StyleSorooshnia, E., Rashidi, M., Rahnamayiezekavat, P., & Samali, B. (2022). Optimizing Window Configuration Counterbalancing Energy Saving and Indoor Visual Comfort for Sydney Dwellings. Buildings, 12(11), 1823. https://doi.org/10.3390/buildings12111823

