Next Article in Journal
Effects of Heat Treatment and Deformation on Microstructure and Properties of Cu–Ni–Si Alloy/AA8030 Alloy Composite Wires
Next Article in Special Issue
Impact of Feature-Selection in a Data-Driven Method for Flow Curve Identification of Sheet Metal
Previous Article in Journal
Static Behavior and Elastoplastic Ultimate Bearing Capacity Calculation Method of a Single-Layer Steel Reticulated Shell After Corrosion
Previous Article in Special Issue
Machine-Learning-Driven Design of High-Elastocaloric NiTi-Based Shape Memory Alloys
 
 
Font Type:
Arial Georgia Verdana
Font Size:
Aa Aa Aa
Line Spacing:
Column Width:
Background:
Article

Recurrent Neural Network (RNN)-Based Approach to Predict Mean Flow Stress in Industrial Rolling

by
Alexey G. Zinyagin
,
Alexander V. Muntin
,
Vadim S. Tynchenko
*,
Pavel I. Zhikharev
,
Nikita R. Borisenko
and
Ivan Malashin
*
Artificial Intelligence Technology Scientific and Education Center, Bauman Moscow State Technical University, 105005 Moscow, Russia
*
Authors to whom correspondence should be addressed.
Metals 2024, 14(12), 1329; https://doi.org/10.3390/met14121329
Submission received: 27 October 2024 / Revised: 21 November 2024 / Accepted: 22 November 2024 / Published: 24 November 2024
(This article belongs to the Special Issue Machine Learning Models in Metals)

Abstract

This study addresses the usage of data from industrial plate mills to calculate the mean flow stress of different steel grades. Accurate flow stress values may optimize rolling technology, but the existing literature often provides coefficients like those in the Hensel–Spittel equation for a limited number of steel grades, whereas in modern production, the chemical composition may vary by thickness, customer requirements, and economic factors, making it necessary to conduct costly and labor-intensive laboratory studies. This research demonstrates that leveraging data from industrial rolling mills and employing machine learning (ML) methods can predict material rheological behavior without extensive laboratory research. Two modeling approaches are employed: Gated Recurrent Unit (GRU) and Long Short-Term Memory (LSTM) architectures. The model comprising one GRU layer and two fully connected layers, each containing 32 neurons, yields the best performance, achieving a Root Mean Squared Error (RMSE) of 7.5 MPa for the predicted flow stress of three steel grades in the validation set.

1. Introduction

Rolling force is a key factor in designing rolling equipment and developing new rolling technologies. Accurate calculation of the rolling force depends on the precise determination of flow stress, which directly influences the formulas used to calculate contact stresses [1]. However, traditional theoretical and empirical models for describing the influence of temperature, strain, and strain rate on flow stress face limitations. These models are often designed for specific steel grades and may not reliably apply to modern steels with new or previously unstudied chemical compositions [2]. Additionally, classical approaches such as those developed by Tselikov and Sims [3] lack the flexibility to adapt to the significant variability in process parameters encountered during industrial rolling.
Laboratory methods such as torsion, compression, and tension testing are commonly used to determine flow stress. However, these methods require complex and expensive equipment, as well as the preparation of specific samples. Furthermore, the conditions in laboratory tests often differ significantly from those in industrial rolling, making it challenging to extrapolate laboratory data to real-world processes. As a result, the accuracy of predictions based on such data is inherently limited.
The rapid development of sensor technology and data acquisition systems in modern rolling mills has opened new possibilities for understanding material behavior under industrial conditions [4]. Sensors now provide large volumes of real-time data on process parameters such as force, temperature, and strain. However, analyzing these data using traditional analytical methods remains problematic due to the complex, nonlinear interactions between process variables. Moreover, the variability in rolling conditions, such as changes in material properties and operating parameters, further diminishes the reliability of conventional models.
To address these challenges, machine learning (ML) techniques have emerged as a powerful alternative. Unlike classical analytical methods, ML approaches can process large datasets, identify hidden patterns, and model the nonlinear relationships between variables. Since the mid-1990s, neural networks (NNs) and other ML methods have been increasingly applied to describe the rolling process, aided by advancements in computational power [5,6]. Early studies demonstrated that even simple fully connected NN architectures could predict the properties of steel in hot conditions and the characteristics of final products [7,8]. Recent research has extended this approach, integrating mathematical models with NNs to predict rolling force, temperature, and other process parameters with improved accuracy [9].
Several innovative approaches have also explored the prediction of flow stress in hot rolling. For instance, Genetic Algorithms have achieved accuracies within approximately 20 MPa for flow stress predictions [10]. Sequential NN models have been employed to predict flow stress and roll force, significantly improving prediction accuracy compared to traditional methods [11]. Additionally, finite element models of the rolling process have been combined with NNs to create diverse datasets for training [12]. These studies underscore the potential of ML methods to overcome the limitations of traditional approaches.
Moreover, ML has been shown to approximate flow stress data obtained from laboratory tests with high accuracy. For example, symbolic regression has been used to predict copper flow stress across a wide range of parameters with a limited number of experiments [13]. Murugesan et al. [14] use ML techniques, including support vector regression, decision trees, and random forest regression (RFR), to characterize material flow stress during hot deformation of AISI 1045 steel. The RFR model provides excellent accuracy, with a coefficient of determination R 2 of 0.9983 and a prediction error of 1.021%, outperforming conventional models in predicting flow stress. Pan et al. [15] investigate the high-temperature deformation behavior of Ni-Cr-Mo steel using Gleeble-3800 compression tests and evaluate the performance of five machine learning algorithms in predicting flow stress. Among these, the Random Committee algorithm achieves the highest accuracy, outperforming others with a correlation coefficient of 0.989 and an average absolute relative error (AARE) of 5.67%. Rosiak et al. [16] demonstrate the effectiveness of artificial neural networks (ANNs) in predicting the flow curve of hot-deformed steel alloys, achieving a mean absolute error of 11.4 MPa and an R 2 value of 0.98. The compressive deformation behavior of 42CrMo steel is studied by Lin et al. [17] at temperatures of 850–1150 °C and strain rates of 0.01–50 s−1, with an ANN model developed to predict its flow behavior. The model, using a three-layer feed-forward network, demonstrates strong correlation with the experimental data and aligns well with the theoretical expectations of hot compression deformation. The hot deformation behavior of Ti46Al2Cr2Nb alloy is studied by [18] using constitutive and data-driven models, identifying the ANN model as the most accurate for flow stress prediction under known conditions (R² > 0.98). However, both ANN and the strain-compensated Sellars (SCS) model struggle under new conditions, with a hybrid SCS-ANN model offering improved generalization. Classic ML methods such as support vector machines and random forests have also outperformed conventional equations and fully connected NNs in predicting flow stress for steel and other materials, including aluminum, titanium, and nickel alloys [19,20,21].
This study aims to address the limitations of traditional methods for determining flow stress by leveraging industrial data and machine learning techniques. First, the rheological properties of low-alloy steel grades were determined through experiments on the Gleeble machine. Next, industrial plate mill data were collected and processed to reverse calculate the flow stress from the rolling force. Finally, recurrent neural network (RNN) models were developed to derive rheological data for steel grades, providing a robust solution to the challenges of predicting flow stress under industrial conditions.

2. Materials and Methods

2.1. Dataset Collection

The dataset is collected from experiments conducted on the Gleeble 3800 machine (MTS Systems Corporation, Eden Prairie, MN, USA) and from an industrial plate rolling mill-5000. A total of 23 variants of the chemical composition of steel are studied, including pipeline steel (API X60-X100) (American Petroleum Institute, Washington, DC, USA), grades for construction (S355 and S420), and grades for chemical engineering (ASTM A285 [22], A516 [23], and A537 [24]) (ASTM International, West Conshohocken, PA, USA). The range of elemental compositions is as follows: carbon (C) content ranges from 0.06 to 0.17%, manganese (Mn) from 0.50 to 1.75%, silicon (Si) from 0.15 to 0.70%, nickel (Ni) from 0.00 to 0.40%, chromium (Cr) from 0.00 to 0.95%, titanium (Ti) from 0.00 to 0.03%, niobium (Nb) from 0.00 to 0.37%, vanadium (V) from 0.00 to 0.07%, molybdenum (Mo) from 0.00 to 0.50%, and copper (Cu) from 0.00 to 0.28%.
The study investigates the dependence of true strain ( ε ) on true stress ( σ ) using a Gleeble 3800 machine. The temperature range for testing is from 750 to 1150 °C, with 50 °C increments, and three strain rates are applied: 0.1, 1, and 10 s−1. A total of 30 tests are conducted for each steel grade. Prior to testing, a thermal cycle is performed, including solid solution treatment to dissolve carbonitride particles, heating to 1150 °C, preliminary deformation ( ε = 0.1 ), holding until complete static recrystallization, cooling to the testing temperature, main deformation, and quenching (see Figure 1). The resulting data consist of discrete true stress–true strain ( σ ( ε ) ) curves.
The samples are taken from hot-rolled plates and undergo mechanical processing to ensure consistent dimensions (see Figure 2). One sample per data point is used, and all tests are performed under identical conditions of temperature and strain rate. All testing is carried out in accordance with the ASTM E21 [25] standard for high-temperature tensile testing, ensuring the reproducibility and statistical reliability of the data.
To utilize the data obtained from the Gleeble in engineering calculations, it is necessary to convert true stress into average flow stress using Equation (1):
σ c = ε 1 ε 2 σ ( ε ) · d ε ( ε 2 ε 1 )
where σ ( ε ) represents the stress curve obtained on the Gleeble, and ε 1 and ε 2 are the initial and final values of true strain over the segment.
True strain must also be converted into relative deformation using Equation (2):
ε rel = 1 e ε
Next, the obtained data are approximated using the Hensel–Spittel equation [26]. The coefficients of this Equation (3) are commonly utilized in many rolling mills as input data for material properties in level 2 of the automation system. Thus, the coefficients derived from the predicted values of flow stress serve as one of the indicators of the predictive quality of the ML models. The approximation is given by
σ = A 1 · A 2 · A 3 · ε m 1 · u m 2 · e m 3 T ,
where A, m 1 , m 2 , and m 3 are empirical coefficients; ε is the relative strain; u is the strain rate; and T is the metal temperature in °C.
The coefficients A 1 , A 2 , A 3 , m 1 , m 2 , and m 3 are determined through the linear regression of data obtained from the Gleeble machine. The regression is applied to the logarithmic form of Equation (3) as follows:
ln σ = ln ( A 1 · A 2 · A 3 · ε m 1 · u m 2 · e m 3 T )
This results in
ln σ = ln A 1 + ln A 2 + ln A 3 + m 1 · ln ε + m 2 · ln u m 3 · T
Additionally, Equation (3) is later used to calculate reference values of flow stress for the case of industrial rolling. Industrial data, including pass parameters such as temperature, reduction, rolling speed, roll diameters, rolling force, etc., are obtained from level 2 of the plate rolling mills’ automation system. The dataset is collected pass-wise from the mill and includes the following:
L mill = x thk x red x f x tor x bend x wdth x len x spd x temp x dtop x dbot x chem ,
where x thk represents the plate thickness in millimeters, x red refers to the reduction in thickness, and x f denotes the rolling force in MN. The rolling torque is represented by x tor in MNm, while x bend indicates the bending force in MN. x wdth is the plate width in millimeters, and x len is the plate length in millimeters. The rolling speed is denoted by x spd in meters per second, and x temp represents the measured plate temperature in degrees Celsius. x dtop and x dbot refer to the diameters of the top and bottom rolls, respectively, in millimeters. Finally, x chem encompasses data on the chemical composition, including elements such as carbon (C), manganese (Mn), silicon (Si), nickel (Ni), chromium (Cr), titanium (Ti), niobium (Nb), vanadium (V), molybdenum (Mo), and copper (Cu).
Flow stress from industrial data is calculated using Tselikov’s formulas [27]:
σ = P 1.15 · F · n σ
This equation calculates the flow stress ( σ , MPa) based on the rolling force (P, MN), the effective contact area (F, mm2), and a correction factor ( n σ ) that accounts for the conditions of the rolling process.
l = R · Δ H
Here, l is the length change due to deformation, R is the roll radius (mm), and Δ H is the change in thickness.
Δ H = h 0 h 1
This equation defines the change in thickness ( Δ H ) of the rolled product, where h 0 is the initial thickness and h 1 is the final thickness of the rolled product (both in mm).
F = B · l
In this equation, the rolling force (F, MN) is calculated based on the width of the rolled product (B, mm) and the length change (l, mm).
h avg = h 0 + h 1 2
The average thickness ( h avg , mm) of the rolled product is determined as the mean of the initial and final thicknesses.
h n h 1 = 1 + 1 + δ 2 1 · h 0 h 1 δ δ + 1 1 δ
This equation calculates the ratio of h n (final height after deformation) to h 1 based on a parameter δ , which relates to the material properties and deformation characteristics.
δ = 2 · μ · l Δ h
Here, δ is a parameter that incorporates the friction coefficient ( μ ), the length change (l), and the change in thickness ( Δ h ).
h n = h 0 · h 1
This equation defines h n as the product of the initial and final thicknesses.
n σ = 1 if l avg < 1 1 + 1 6 · l avg if 1 l avg 2 h n Δ h δ 1 h 1 δ 1 if 2 < l avg < 4 1 + 1 4 · l avg if l avg 4
In this piece-wise function, n σ is determined based on the average length ( l avg ), with different expressions for different ranges of l avg . This accounts for varying deformation conditions, where σ is the flow stress (MPa), h 0 is the initial thickness of the rolled product (mm), h 1 is the final thickness of the rolled product (mm), μ is the friction coefficient, R is the roll radius (mm), B is the width of the rolled product (mm), and P is the rolling force (MN).

2.2. Feature Engineering

During the rolling process, numerous metallurgical phenomena occur, such as recrystallization and hardening [28]. These phenomena are influenced by the time between passes, the deformation history, and the temperature.
The time between passes and the total logarithmic deformation are calculated and added as features to the dataset. The time between passes is determined based on the length of the rolled plate correlated with a typical speed profile, plus additional time required for operations such as turning the plate and centering. Additionally, the calculated flow stress, as described in Equation (4), is also included as a new feature.
The resulting set of new features is expressed as
L 1 = { x time , x total log def , x ε ˙ , x σ calc }
The total logarithmic deformation is calculated using
total log def = ln h i h 0
and the strain rate is given by
ε ˙ = 2 D Δ H v h i ,
where v is the rolling speed (m/s), h i is the thickness in the current pass (mm), h 0 is the initial thickness (mm), and D is the roll diameter (mm).

2.3. Dataset Analysis

The general algorithm for dataset formation is presented in Figure 3. The data collected from the rolling mill are processed, and new features are calculated as described above. Subsequently, the deformation resistance value is derived from the rolling force, which is then correlated with the reference data from the Gleeble. The target value is defined as the ratio of the calculated flow stress to the Gleeble value.
Table 1 provides the statistics for the dataset.
Figure 4 illustrates the correlation matrix visualization. Only the features that significantly influence the flow stress are retained, resulting in the final set of features for training as follows:
L = { x thk , x red , x f , x tor , x bend , x wdth , x len , x spd , x temp , x chem , x time , x total log def , ε ˙ , σ calc }
The dataset statistics are presented in Table 1. The training set is formed using data from 23 steel grades, totaling 166,779 passes and more than 8500 rolled plates. The test sample consists of steel grades included in the training set, with a ratio of 75% for training and 25% for testing.
The target value exhibits low and primarily negative correlation with all features in the dataset. The most significant correlations are observed with plate temperature (0.137) and pass number (−0.104). This is expected, as the target value decreases (indicating increased strain accumulation and hardening) with each successive pass, while the temperature decreases due to radiation and contact with rolls, thus increasing the material’s flow stress.
The influence of chemical composition on rolling process parameters is minimal due to several factors. Rolling is conducted over a wide range of temperatures, with only the initial and final temperatures of each phase affected by the chemical composition. However, when analyzing individual passes, significant temperature overlaps occur among different steel grades and compositions, leading to a low correlation between chemical composition and temperature in the dataset [29,30].
In plate rolling mills, reductions are determined primarily by the required initial and final thicknesses of each rolling phase and equipment limitations [31]. Efforts are often made to maximize reductions during initial passes to improve deformation at the plate’s core, though this is not always achievable. Since rolling practices are standardized across steel grades to meet the desired final properties, chemical composition has little influence on the chosen reductions [32]. Strain rate exhibits similar behavior, with its variability dictated more by operational factors than by chemical composition.
The weak dependence of flow stress (represented as the ‘sigma’ parameter in the correlation matrix) on chemical composition can be attributed to additional factors. At the high temperatures typical of the roughing stage, chemical composition has a negligible effect on flow stress, particularly for low-carbon, low-alloy steels deformed at approximately 1100 °C [33]. While the finishing stage involves lower temperatures, any influence of composition becomes apparent only when accounting for the cumulative effects of prior passes, where strengthening mechanisms, such as work hardening or precipitation, may occur.
The calculated mean flow stress, derived from reverse calculations of rolling force, does not account for microstructural processes such as recrystallization and recovery [34]. This omission contributes to the weak correlation between flow stress and chemical composition. Furthermore, the relationship between flow stress and chemical composition is nonlinear and depends on complex interactions between alloying elements and process parameters, making it difficult to isolate the effect of composition in the correlation matrix [35].
Lastly, the rolling process is influenced by various ”noise“ factors, such as measurement inaccuracies, overlapping temperatures, and the interplay of strengthening and softening mechanisms during deformation [36]. These factors further dilute the observed relationship between chemical composition and deformation resistance, underscoring the dominance of process parameters—such as temperature, strain, and strain rate—in determining flow stress.
Three steel grades, with chemical compositions provided in Table 2, are selected as a validation set.
Figure 5 shows the comparison between the reference flow stress values obtained from Gleeble data and those calculated from the mill for the validation steel grades.
The purpose of the developed NN is to transform the data from the rolling mill into cleansed or ”reference“ data, similar to those obtained from Gleeble-type testing machines. This transformation enables the data to be used for further applications, such as input to the second level of automation in the studied plate mill, for other types of mills (e.g., section mills and pipe mills), or for other hot deformation processes. Figure 4 is presented to illustrate the presence of strengthening processes (where only the roughing stage of rolling is selected, with no significant strengthening of the steel, resulting in data from the mill being close to the Gleeble data) and to help readers understand the differences between the rolling mill data on deformation resistance and the ”reference“ data obtained from the Gleeble machine. The graph shows the deformation resistance values from both the rolling mill and the Gleeble machine, calculated at the same temperature, strain, and strain rate values. The model predicts the value of the ”correction factor“, or the ratio of the reference deformation resistance value obtained from the Gleeble machine to the calculated value derived from the rolling mill data.

2.4. Model Selection

Decision trees [37] and random forests [38] are implemented using Scikit-learn (version 1.5.0) in Python (version 3.11.4). Decision trees operate by recursively splitting data into subsets based on feature values, and they are popular for their interpretability and suitability for both classification and regression tasks. Key parameters, such as the maximum tree depth and criteria for node splits, are tuned to optimize predictive accuracy.
Random forests, an ensemble approach, combine multiple decision trees to enhance prediction accuracy and reduce overfitting. By training each tree on a random subset of data and features, the final prediction is calculated by averaging across trees, resulting in a robust model well suited for complex data patterns.
The gradient boosting models CatBoost [39] (version 1.2.2) and LightGBM [40] (version 4.4.0.99) are also employed. CatBoost is known for the efficient handling of categorical features and powerful gradient boosting capabilities. Its hyperparameters, such as depth and learning rate, are fine-tuned to optimize model performance. CatBoost additionally allows for monotonicity constraints and provides feature importance metrics to gauge each feature’s influence on the model’s predictions.
LightGBM, another gradient boosting library, is optimized for speed and memory efficiency. It sequentially builds decision trees to enhance predictive accuracy and also allows extensive hyperparameter tuning. Parameters such as learning rate, maximum tree depth, and leaf sampling rates are adjusted to achieve the best model accuracy.
For sequence modeling, Long Short-Term Memory [41] (LSTM) networks and Gated Recurrent Units [42] (GRUs) are used. These architectures are suitable for modeling sequential dependencies as in the rolling pass data, where each pass influences subsequent ones. LSTM cells are capable of remembering information across long sequences by using input, forget, and output gates to selectively retain or discard information at each time step.
The GRU architecture, an alternative to LSTM, offers simpler gating mechanisms and often requires less computational power. GRUs use an update gate and a reset gate to manage information flow, providing a computationally efficient model that can still capture long-term dependencies effectively. This is particularly beneficial in cases where shorter sequences could simplify data processing without sacrificing model performance.
The input data for the recurrent networks in this study consist of rolling pass sequences. This structure enables the models to capture time-dependent patterns and adapt to the dynamic changes in flow stress across multiple passes. To simplify the time series analysis, a period of five passes is selected. This number is determined to be the most suitable after evaluating various alternatives, considering that each rolling phase typically includes approximately 15 passes.
In conventional time series forecasting, a time shift is introduced for the first prediction based on the defined period. However, this approach is modified in the current study to address the issue of missing data for the initial passes (fewer than five). Missing values are filled using the data from the last available pass in the sequence. For instance, when predicting the flow stress for the third pass, the data for the fourth and fifth passes are filled with values from the third pass. This modification ensured continuity in the input data and improves the model’s ability to generalize across varying rolling conditions.

2.5. GA-Based RNN Hyperparameters Optimization

This study investigates the hyperparameter optimization of RNN architectures based on Long Short-Term Memory (LSTM) and Gated Recurrent Unit (GRU) models through the application of Genetic Algorithms (GAs). Hyperparameter tuning highly influences the predictive performance of deep learning models, as optimal configurations can significantly influence convergence rates and generalization capabilities. RNNs are known to effectively model sequential data by maintaining a hidden state h t that captures temporal dependencies. The update rules for LSTM can be expressed mathematically as follows [43]:
i t = σ ( W i · [ h t 1 , x t ] + b i ) f t = σ ( W f · [ h t 1 , x t ] + b f ) o t = σ ( W o · [ h t 1 , x t ] + b o ) C ˜ t = tanh ( W C · [ h t 1 , x t ] + b C ) C t = f t C t 1 + i t C ˜ t h t = o t tanh ( C t )
where x t is the input at time t, σ denotes the sigmoid activation function, W represents weight matrices, b denotes bias vectors, ⊙ indicates element-wise multiplication, and C t represents the cell state.
GRU update Equations [44] are
z t = σ ( W z · [ h t 1 , x t ] + b z ) r t = σ ( W r · [ h t 1 , x t ] + b r ) h ˜ t = tanh ( W · [ r t h t 1 , x t ] + b ) h t = ( 1 z t ) h t 1 + z t h ˜ t
In these equations, z t is the update gate, r t is the reset gate, and h ˜ t is the candidate hidden state.
The hyperparameters selected for optimization in this study are outlined in Table 3.
The learning rate, defined as α [ 10 8 , 10 4 ] , dictates the step size during the optimization process. A logarithmic scale is employed to facilitate a comprehensive search across several magnitudes.
The number of units in the hidden layer, represented as H { 16 , 32 , , 256 } , influences the model’s capacity to learn complex representations.
Three optimization algorithms are tested, Adam, AdamW, and RMSProp, each characterized by different mechanisms for adjusting learning rates based on gradient information. The study considers both LSTM and GRU types to assess the impact of their distinct architectures on performance metrics.
The number of recurrent layers, R { 1 , 2 } , determines the depth of temporal processing within the model.
The architecture also varies the number of fully connected layers, L { 1 , 2 , 3 , 4 } , to evaluate its effect on the final output representations.
The choice of loss function is essential for training efficacy; therefore, the Root Mean Squared Error (RMSE) is employed as the primary evaluation metric. RMSE is defined mathematically as follows:
RMSE = 1 n i = 1 n ( y i y ^ i ) 2
where y i represents the actual values, y ^ i denotes the predicted values, and n is the total number of observations. RMSE provides a measure of how well the model’s predictions align with the actual outcomes, with lower values indicating better performance, where y i and y ^ i are the true and predicted values, respectively, and N is the number of samples.
The hyperparameter optimization is conducted using a Genetic Algorithm (GA), characterized by its iterative search mechanism mimicking natural selection. The GA operates on a population of candidate solutions, applying selection, crossover, and mutation operations to efficiently explore the hyperparameter space.
A Genetic Algorithm can be formalized as follows:
  • A diverse initial population of hyperparameter combinations is generated, denoted as
    P 0 = { H 1 , H 2 , , H N }
    where H i represents the i-th candidate solution, and N is the population size. Each candidate solution is a vector of hyperparameters:
    H i = { α , H , O , R , L , F }
    where α is the learning rate, H is the hidden layer size, O is the optimizer, R is the number of recurrent layers, L is the number of fully connected layers, and F is the loss function.
  • Each candidate solution’s performance is evaluated using a fitness function F ( H i ) , which is based on validation metrics derived from the chosen loss functions. When using Root Mean Squared Error (RMSE) as the evaluation metric, the fitness function can be expressed as follows:
    F ( H i ) = 1 N j = 1 N ( y j y ^ j , i ) 2
    where y ^ j , i represents the prediction made by the model with hyperparameters H i for the j-th instance, and y j is the true value. The negative sign indicates that a lower RMSE corresponds to a higher fitness value.
  • The selection process identifies the fittest candidates to form a new generation. This is often implemented through tournament selection or roulette wheel selection. In tournament selection, a subset of candidates is randomly chosen, and the candidate with the highest fitness score is selected. Mathematically, this can be expressed as
    H selected = arg max H i S F ( H i )
    where S is the set of candidates in the tournament.
    Crossover and mutation operations introduce variability into the population to explore new regions of the hyperparameter space.
  • Given two parent solutions H a and H b , a crossover operation combines their hyperparameters to create offspring H c 1 and H c 2 . For instance, if performing one-point crossover, the operation can be expressed as
    H c 1 = { α a , H a , O b , R a , L b , F a }
    H c 2 = { α b , H b , O a , R b , L a , F b }
    Here, the hyperparameters are taken from both parents, ensuring diversity in the offspring.
  • Mutation involves randomly altering one or more hyperparameters in a candidate solution with a certain probability p m :
    H i = H i with probability 1 p m H i + δ with probability p m
    where δ represents a small random change in the hyperparameter. For instance, if the learning rate is mutated, it may change from α to α + δ , where δ is sampled from a uniform distribution around zero.
The above steps are repeated for a predefined number of generations or until a stopping criterion is met (e.g., convergence of the fitness values). At each generation t, the population is updated based on the selected candidates and their offspring:
P t + 1 = { H c 1 , H c 2 , , H N }
The optimization process aims to converge toward a set of hyperparameters H * that maximizes the fitness function F ( H ) , leading to improved performance of the NN models.
Through these methodologies, the study aims to identify optimal hyperparameter configurations that maximize predictive performance for both LSTM and GRU architectures in sequential data modeling tasks.

3. Results

3.1. GridSearch Results

Before training the models, the data are normalized using the standard scaler function from the scikit-learn library. Optimal hyperparameters are identified using GridSearchCV, with RMSE as the scoring metric for each test and five-fold cross-validation for validation. The experiments are conducted on a computing system equipped with an Intel Core i7-13700 CPU, 64 GB of DDR4 memory at 2133 MHz, and a Nvidia RTX 3080 GPU, running on the Windows 11 operating system. Outperformed parameters are shown in Table 4.
Among the classical models, the best performance (see Table 5) is achieved using the CatBoost model with the parameters ‘depth’ = 10, ‘learning_rate’ = 0.05, and ‘l2_leaf_reg’ = 4. This configuration yields an RMSE of 0.067 on the validation set.

3.2. CatBoost Results

Figure 6 illustrates the feature importance for the CatBoost model. As observed, the most influential features are the manganese, carbon, and titanium content, along with the calculated deformation resistance. These features contribute significantly to the model’s predictive performance.
The most influential features, as depicted in Figure 6, include the manganese and titanium content, along with the calculated deformation resistance. These features demonstrate the highest contribution to the predictive accuracy of the CatBoost model.
Figure 7a illustrates how the model’s metrics vary with different values of the l2_leaf_reg parameter when the model depth is set to 8. Validation metrics converge closely for values of 4 and 10, without further improvements at higher values. Figure 7b shows the impact of varying model depth on the CatBoost model metrics when l2_leaf_reg is fixed at 10. Training and test metrics remain stable across depths, while validation metrics reach a minimum at a depth of 8, suggesting optimal performance at this depth.
Figure 8 displays the CatBoost model’s predictions for three validation steel grades. Among these, Val_steel_2 demonstrates the most consistent and highest error, which can be attributed to its unique chemical composition differing more from Val_steel_1 and Val_steel_3. For Val_steel_3, errors increase with greater reduction and flow stress values, indicating that the CatBoost model may not accurately predict the strengthening behavior for this specific chemical composition.
Table 6 represents Catboost model metrics for validation steel grades. The most precise result is for Val_steel_1.

3.3. RNN Results

The best results are achieved with an architecture comprising one GRU layer and two fully connected layers, each with 32 neurons, a learning rate of 0.00000025, the AdamW optimizer, and the L1Loss function. This model achieves an RMSE of 0.038 on the validation set, outperforming the gradient boosting models in accuracy.
Figure 9 illustrates RMSE scores across 300 epochs for networks with two GRU layers, demonstrating that increasing the number of fully connected layers or expanding the hidden layer size beyond 32 neurons does not improve accuracy.
Figure 10 displays the GRU model’s predictions for three validation steel grades. Among these, Val_steel_2 shows the most significant deviations from the experimental data (Gleeble data), suggesting higher prediction errors for this grade. This inconsistency may stem from unique aspects in the chemical composition of Val_steel_2, which might differ more substantially from those of Val_steel_1 and Val_steel_3.
For Val_steel_3, errors appear to increase with higher reduction percentages and elevated flow stress values, implying that the GRU model struggles to capture the material’s strengthening behavior under these conditions. Conversely, Val_steel_1 exhibits relatively consistent prediction accuracy across the range of reductions, though there are slight discrepancies at the upper end of the flow stress values. This pattern suggests that the GRU model may have limitations in representing the complex interactions between flow stress and reduction for specific steel compositions.
Same as Table 6, Table 7 provides the validation metrics for the NN model.

3.4. Models Comparison

The results obtained from two types of models—gradient boosting and NNs—demonstrate acceptable accuracy in predicting steel flow stress using data from an industrial mill. Comparing Figure 8 and Figure 10, it is evident that the NN based on the GRU architecture exhibits a better ”understanding“ of recrystallization and hardening processes. Specifically, the GRU model yields more accurate predictions for higher reduction percentages and flow stress values (typically relevant in the final passes) for steel grades Val_steel_2 and Val_steel_3.
Using steel grade Val_steel_1 as an example, we discuss the potential for applying the developed models further. To establish a relationship that incorporates all rolling process parameters influencing flow stress (e.g., temperature, strain, and strain rate), the predicted flow stress is approximated using Equation (3). The coefficients obtained with the model are compared with those derived from the approximation of Gleeble data using the same equation; the results are presented in Table 8. Despite some notable differences in individual coefficients—where two similar trends in data can be described by dependencies with different coefficients for independent variables—the results demonstrate good convergence. For the three steel grades considered in the validation sample, the standard deviation does not exceed 10 MPa.
Figure 11 provides an example of flow stress curves generated from both industrial mill data and Gleeble data for steel grade Val_steel_1. The high accuracy of these results suggests that the coefficients from Equation (3) could be used at level 2 of an industrial mill for steel grades that were not tested on Gleeble, thereby enhancing the accuracy of rolling force predictions.
Table 9 presents a comparison of the results obtained in this study with those reported in related research. The accuracy achieved in this work surpasses that in previous studies that predict mean flow stress using rolling mill data or similar methods.

4. Discussion

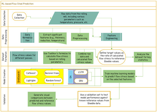
This study applies ML models to predict the flow stress of steel based on data from industrial rolling mills and Gleeble experiments. Among the tested models, the GRU-based recurrent neural network (RNN) achieves the highest accuracy, demonstrating its capability to capture the temporal sequences of rolling parameters and their cumulative effects on steel hardening. This result aligns with prior research, which highlights the effectiveness of RNNs in handling sequential data [47,48], especially in scenarios where deformation resistance evolves dynamically over multiple rolling passes. The GRU model’s ability to account for both static (e.g., chemical composition and temperature) and dynamic parameters (e.g., reduction at each stage) underscores its suitability for complex rolling processes. To visually represent the key aspects of our study, Figure 12 provides a diagram that integrates the main areas of analysis and their interconnections.
Flow stress reflects the material’s resistance to deformation under specific conditions and serves as an input in rolling simulations and automation systems. By comparing ML-predicted flow stress with values derived from empirical models and experiments, this study establishes a baseline for evaluating model performance and identifies areas where traditional and data-driven approaches can complement each other.
Using industrial data to derive flow stress through the Tselikov method introduces some limitations, such as noise from measurement errors and variations in rolling conditions. Although the GRU model performs well in capturing these complexities, a detailed analysis of flow stress models highlights opportunities for improving the accuracy and robustness of ML predictions. Specifically, the incorporation of domain-specific knowledge via empirical or semi-empirical flow stress models offers insights into the material’s behavior under deformation and provides a foundation for hybrid modeling approaches.
At elevated temperatures, the deformation behavior of metals and alloys is dominated by mechanisms such as dislocation glide, dynamic recovery, and recrystallization, which significantly diminish the direct influence of chemical composition on flow stress [49,50]. In this regime, the material’s response is primarily governed by thermal activation and microstructural evolution, rather than compositional variations [51]. As a result, the flow stress becomes more sensitive to external factors like temperature, strain rate, and grain structure rather than the precise alloying elements in the material [52].
Previous studies have highlighted this phenomenon, showing that high-temperature deformation enables the activation of multiple slip systems and facilitates dynamic recovery processes that homogenize stress distribution across grains [53]. For instance, research by Gao et al. [54] demonstrated that in titanium alloys subjected to deformation temperatures above 900 °C, the flow stress was influenced predominantly by strain rate and thermal gradients, with chemical composition playing a negligible role. Similarly, Hamdi et al. [55] found that for steel and nickel-based superalloys, the contribution of alloying elements to hardening effects diminished substantially at high temperatures due to the enhanced mobility of dislocations and increased rates of recrystallization [56,57].
The predictive modeling results corroborate these findings, as the inclusion or exclusion of compositional parameters has a minimal impact on the accuracy of flow stress predictions at high temperatures. The insensitivity of flow stress to chemical composition under these conditions can be attributed to the uniformity introduced by thermally activated processes [58], which override localized compositional effects. For instance, the softening effects from dynamic recrystallization effectively reset the microstructure during deformation, leading to a flow behavior dictated by grain size and deformation conditions rather than compositional heterogeneity [36].
This understanding aligns well with the established theory of high-temperature deformation, where the Zener–Hollomon parameter, a function of strain rate and temperature, emerges as a key factor for describing material behavior [59]. Since chemical composition does not directly enter this parameter, its influence is inherently limited in this regime [60]. By focusing on temperature, strain, and strain rate as primary inputs, the predictive model achieves robust accuracy while simplifying the parameter space.
Empirical models, such as the Hensel–Spittel equation, are widely used in the steel industry to approximate flow stress. In this study, the coefficients for the Hensel–Spittel equation are derived through regression analysis of experimental data from the Gleeble simulator and industrial rolling mills. Interestingly, these coefficients show consistency between experimental and industrial datasets [61,62], suggesting that well-calibrated empirical models can serve as effective tools for interpreting industrial data. However, extending this approach to more complex rolling scenarios may require adopting advanced models that account for additional factors, such as strain-dependent softening, dynamic recrystallization, and temperature gradients.
Several advanced flow stress models could complement or enhance ML predictions, depending on the specific requirements of rolling simulations:
The extended Voce model is commonly used to describe strain hardening in metals, with additional terms to account for dynamic recovery and complex work hardening [63,64]. It better captures saturation effects, which occur at high strain levels typical in rolling processes. The model is given by
σ = σ 0 + θ 0 · 1 exp β · ϵ + θ 1 · ϵ ,
where σ 0 is the initial yield stress, θ 0 and θ 1 are the hardening coefficients, β is a material-specific parameter, and ϵ is the strain.
The Kocks–Mecking model incorporates strain hardening and dynamic recovery through an internal state variable approach [65,66]. It is particularly useful for high-temperature deformation, where dynamic recrystallization and recovery are crucial. The model is defined as
d σ d ϵ = k · σ sat σ ,
where σ sat represents the saturation stress, and k is a material constant that accounts for dynamic recovery.
The Johnson–Cook model, widely used for plasticity in metals, can be extended to incorporate high-temperature and strain-rate effects, as well as dynamic recrystallization and softening phenomena [67,68,69]. It is expressed as
σ = A + B · ϵ n · 1 + C · ln ϵ ˙ ϵ ˙ 0 · 1 T T 0 T m T 0 m ,
where A, B, n, C, and m are material constants, T is the temperature, T m is the melting temperature, and ϵ ˙ is the strain rate.
For low-speed, high-temperature rolling, the Bailey–Norton model accounts for time-dependent creep deformation [70,71]. The model is given by
ϵ ˙ = A · σ n · exp Q R T ,
where A is a material constant, n is the stress exponent, Q is the activation energy, R is the gas constant, and T is the absolute temperature.
The Hensel–Spittel model remains versatile for industrial use, with extensions incorporating strain rate sensitivity and temperature-dependent terms [72,73]:
σ = A · ϵ m · exp B · T + C · ln ϵ ˙ + D · ϵ · T ,
where A, B, C, and D are empirical coefficients, ϵ is the strain, ϵ ˙ is the strain rate, and T is the temperature.
Crystal plasticity models simulate microstructural changes, such as dislocation density evolution, grain boundary sliding, and recrystallization [74,75]. While computationally intensive, these models provide insights into hardening mechanisms at a microscopic level.
The results demonstrate the potential of hybrid approaches that combine ML with empirical and physics-based models. Physics-informed neural networks (PINNs) are one promising direction, as they integrate physical constraints—such as conservation of mass and energy—into the loss function of ML models [76]. These hybrid models can improve generalization and interpretability, leveraging both data-driven insights and physical laws.
Another critical consideration is the quality of input data. Experimental setups, such as Gleeble tests, provide controlled datasets, but industrial rolling data often contain uncertainties from temperature gradients, inhomogeneous deformation, and noise. Improved preprocessing techniques, such as filtering or augmenting data with synthetic samples generated from empirical models, could further enhance ML predictions.
The integration of GRU-based ML models and advanced flow stress modeling offers significant potential for the steel industry. Accurate flow stress predictions enable better process control, the optimization of rolling parameters, and improved steel quality. Furthermore, combining data-driven approaches with domain knowledge could accelerate the development of predictive models for novel steel grades, addressing the increasing demand for precision in modern steel production.
In summary, the GRU model excels at capturing the complex sequences and nonlinearities in industrial rolling data. Empirical flow stress models, in turn, provide a physics-based framework to interpret material behavior and validate predictions. Combining these approaches into hybrid models offers a robust pathway for improving quality control and process optimization in the steel industry.

5. Conclusions

This study explored the flow stress behavior of 23 steel grades with diverse chemical compositions by integrating Gleeble testing data and industrial plate rolling mill data. By converting rolling forces into flow stress values through the Tselikov method, we established a robust framework for analyzing and modeling flow stress under industrial conditions. The findings affirm that machine learning (ML) models, particularly those leveraging recurrent neural networks (RNNs), excel in capturing hardening phenomena in steel, thereby enabling the utilization of industrial data to accurately calculate the deformation resistance of various steel grades. The target feature for model training—the ratio of reference deformation resistance to calculated industrial data—proved effective for performance evaluation.
Both classical models and RNN-based approaches were assessed, with the GRU-based RNN achieving superior results. The GRU model demonstrated an RMSE of 0.038 on the validation set, outperforming the best classical model (CatBoost), which had an RMSE of 0.043. Additionally, flow stress data from Gleeble tests and industrial processes were approximated using the Hensel–Spittel equation, yielding coefficients that closely matched across datasets. The calculated flow stress values from these coefficients exhibited strong convergence, with a mean RMSE of 7.5 MPa for the three steel grades used in validation.
The novelty of this study lies in the incorporation of rolling pass sequences as time-series data, enabling the modeling of steel strengthening processes using Gated Recurrent Unit (GRU) architectures. This approach proved more effective than classical ML models by capturing the cumulative and dynamic nature of deformation resistance during rolling. Furthermore, the integration of empirical models, such as the Hensel–Spittel equation, with ML frameworks underscores the potential of hybrid approaches to bridge the gap between physics-based and data-driven methodologies.
Future directions include extending the dataset to encompass additional steel grades and more complex rolling conditions to further enhance model generalization. Moreover, the integration of domain-specific knowledge into neural network architectures, such as through physics-informed neural networks (PINNs), offers promising avenues for improving model accuracy and interpretability. These advancements will contribute to the development of predictive tools that optimize rolling parameters and enhance the quality of steel production.

Author Contributions

Conceptualization, A.G.Z. and V.S.T.; Data curation, A.G.Z. and P.I.Z.; Formal analysis, A.G.Z., A.V.M., V.S.T., P.I.Z., N.R.B. and I.M.; Investigation, A.V.M. and P.I.Z.; Methodology, P.I.Z.; Resources, A.V.M., N.R.B. and I.M.; Software, A.G.Z., V.S.T., N.R.B. and I.M.; Supervision, A.V.M. and P.I.Z.; Validation, A.G.Z., V.S.T., P.I.Z. and N.R.B.; Visualization, I.M.; Writing—original draft, V.S.T. and I.M.; Writing—review and editing, I.M. All authors have read and agreed to the published version of the manuscript.

Funding

This work was carried out within the framework of the strategic academic leadership program of the Russian Federation “Priority-2030”, aimed at supporting development programs of educational institutions of higher education, the scientific project PRIOR/SN/NU/22/SP5/26 “Creation of innovative digital tools for the use of applied artificial intelligence and advanced statistical analysis of big data in technological processes for the production of metallurgical products.”

Data Availability Statement

The original contributions presented in the study are included in the article, further inquiries can be directed to the corresponding authors.

Conflicts of Interest

The authors declare no conflicts of interest.

References

  1. Jin, M.; Luo, Y.; Xu, X.; Xie, B.; Wang, W.; Li, Z.; Yang, Z. Normal contact stress analysis of large-deflection compliant mechanisms using a CPRBM-based method. Mech. Mach. Theory 2024, 191, 105524. [Google Scholar] [CrossRef]
  2. Mates, S.P.; Habib, S.; Zuback, J.; Zhang, F. On the Dynamic Mechanical Behavior of Wrought and AM 17-4 Precipitation-Hardenable Stainless Steels Under Rapid Heating. J. Dyn. Behav. Mater. 2024, 10, 316–337. [Google Scholar] [CrossRef]
  3. Portmann, N.; Lindhoff, D.; Sorgel, G.; Gramckow, O. Application of neural networks in rolling mill automation. Iron Steel Eng. 1995, 72, 33–36. [Google Scholar]
  4. Zhang, K.; Zhang, X.; Peng, K. A novel parallel feature extraction-based multibatch process quality prediction method with application to a hot rolling mill process. J. Process. Control. 2024, 135, 103166. [Google Scholar] [CrossRef]
  5. Cho, S.; Cho, Y.; Yoon, S. Reliable roll force prediction in cold mill using multiple neural networks. IEEE Trans. Neural Netw. 1997, 8, 874–882. [Google Scholar]
  6. Kong, L.; Wang, B.; Hodgson, P. Prediction of stress-strain behaviors in steels using an integrated constitutive, FEM and ANN model. ISIJ Int. 2001, 41, 795–800. [Google Scholar] [CrossRef]
  7. Kong, L.; Hodgson, P.; Collinson, D. Modelling the Effect of Carbon Content on Hot Strength of Steels Using a Modified Artificial Neural Network. ISIJ Int. 1998, 38, 1121–1129. [Google Scholar] [CrossRef]
  8. Kong, L.; Hodgson, P. The Application of Constitutive and Artificial Neural Network Models to Predict the Hot Strength of Steels. ISIJ Int. 1999, 39, 991–998. [Google Scholar] [CrossRef]
  9. Hwang, R.; Jo, H.; Kim, K.S.; Hwang, H.J. Hybrid Model of Mathematical and Neural Network Formulations for Rolling Force and Temperature Prediction in Hot Rolling Processes. IEEE Access 2020, 8, 153123–153133. [Google Scholar] [CrossRef]
  10. Dimatteo, A.; Vannucci, M.; Colla, V. Prediction of Mean Flow Stress during Hot Strip Rolling Using Genetic Algorithms. ISIJ Int. 2014, 54, 171–178. [Google Scholar] [CrossRef][Green Version]
  11. Thakur, S.; Das, A.; Jha, B. Development of an Integrated Flow Stress and Roll Force Models for Plate Rolling of Microalloyed Steel. Steel Res. Int. 2022, 93, 2100479. [Google Scholar] [CrossRef]
  12. Bagheripoor, M.; Bisadi, H. Application of artificial neural networks for the prediction of roll force and roll torque in hot strip rolling process. Appl. Math. Model. 2013, 37, 4593–4607. [Google Scholar] [CrossRef]
  13. Versino, D.; Tonda, A.; Bronkhorst, C.A. Data driven modeling of plastic deformation. Comput. Methods Appl. Mech. Eng. 2017, 318, 981–1004. [Google Scholar] [CrossRef]
  14. Murugesan, M.; Yu, J.H.; Jung, K.S.; Cho, S.M.; Bhandari, K.S.; Chung, W.; Lee, C.W. Supervised machine learning approach for modeling hot deformation behavior of medium carbon steel. Steel Res. Int. 2022, 94, 2200188. [Google Scholar] [CrossRef]
  15. Pan, T.; Song, C.; Gao, Z.; Xia, T.; Wang, T. The Prediction of Flow Stress in the Hot Compression of a Ni-Cr-Mo Steel Using Machine Learning Algorithms. Processes 2024, 12, 441. [Google Scholar] [CrossRef]
  16. Rosiak, A.; Schmeling, M.; Marcelino, R.; Schaeffer, L. Machine learning applied to predict the flow curve of steel alloys. Int. J. Adv. Manuf. Technol. 2024, 134, 5481–5492. [Google Scholar] [CrossRef]
  17. Lin, Y.; Zhang, J.; Zhong, J. Application of neural networks to predict the elevated temperature flow behavior of a low alloy steel. Comput. Mater. Sci. 2008, 43, 752–758. [Google Scholar] [CrossRef]
  18. Zhao, R.; He, J.; Tian, H.; Jing, Y.; Xiong, J. Application of Constitutive Models and Machine Learning Models to Predict the Elevated Temperature Flow Behavior of TiAl Alloy. Materials 2023, 16, 4987. [Google Scholar] [CrossRef]
  19. Murugesan, M.; Sajjad, M.; Jung, D.W. Hybrid Machine Learning Optimization Approach to Predict Hot Deformation Behavior of Medium Carbon Steel Material. Metals 2019, 9, 1315. [Google Scholar] [CrossRef]
  20. Liu, H.; Cheng, Z.; Yu, W.; Wang, G.; Zhou, J.; Cai, Q. Deformation Behavior and Constitutive Equation of 42CrMo Steel at High Temperature. Metals 2021, 11, 1614. [Google Scholar] [CrossRef]
  21. Moon, I.; Jeong, H.; Lee, H.; Kim, S.J.; Oh, Y.S.; Jung, J.; Oh, S.; Kang, S.H. Predicting High Temperature Flow Stress of Nickel Alloy A230 Based on an Artificial Neural Network. Metals 2022, 12, 223. [Google Scholar] [CrossRef]
  22. Santos, I.D.S.; Sarzosa, D.F.B.; Paredes, M. Ductile Fracture Modeling Using the Modified Mohr–Coulomb Model Coupled with a Softening Law for an ASTM A285 Steel. Thin-Walled Struct. 2022, 176, 109341. [Google Scholar] [CrossRef]
  23. Costa, J.F.M.; Jorge, J.C.F.; Mendes, M.C.; de Souza, L.F.G.; Chuvas, T.C.; Araújo, L.S. Investigation on the ASTM A516 Grade 70 Narrow Gap Welded Joints Obtained by the GMAW Process with Rotating Electrode. Int. J. Adv. Manuf. Technol. 2024, 134, 3453–3464. [Google Scholar] [CrossRef]
  24. Lúcia, O.d.B.; Voorwald, J.C.; das Neves, N.; de S. Bott, I. Effects of a Postweld Heat Treatment on a Submerged Arc Welded ASTM A537 Pressure Vessel Steel. J. Mater. Eng. Perform. 2001, 10, 249–257. [Google Scholar]
  25. Ho, C.S.; Mohd Nor, M.K. Tensile Behaviour and Damage Characteristic of Recycled Aluminium Alloys AA6061 Undergoing Finite Strain Deformation. Proc. Inst. Mech. Eng. C J. Mech. Eng. Sci. 2021, 235, 2276–2284. [Google Scholar] [CrossRef]
  26. Khenzel, A.; Shpittel, T. Calculation of Energy-Power Parameters in Metal Forming Processes; Translation from German; Metallurgiya: Moscow, Russia, 1982; 360p. [Google Scholar]
  27. Nikitin, G. Theory of Longitudinal Continuous Rolling; Bauman Moscow State Technical University: Moscow, Russia, 2009; 203p. (In Russian) [Google Scholar]
  28. Efron, L. Metallovedenie v Bol’shoj Metallurgii. Trubnye Stali; Metallurgizdat Publications: Moscow, Russia, 2012; 694p. [Google Scholar]
  29. Cheng, Y.; Liu, W.; Wang, T.; Li, T.; Huang, Q. Study on the effects of initial temperature and thickness ratio of component metals on the preparation of aluminum/steel clad plates by the new different temperature rolling method. J. Manuf. Process. 2023, 95, 229–241. [Google Scholar] [CrossRef]
  30. Feng, Y.; Jiang, Q.; Fan, D. Effect of Interlayer Temperature on the Formation Characteristics and Microstructure Evolution of the 304 Stainless Steel Fabricated by-CMT Directed Energy Deposition-Arc Manufacturing. J. Mater. Eng. Perform. 2024, 1–13. [Google Scholar] [CrossRef]
  31. Agrawal, P.; Aggarwal, S.; Banthia, N.; Singh, U.S.; Kalia, A.; Pesin, A. A comprehensive review on incremental deformation in rolling processes. J. Eng. Appl. Sci. 2022, 69, 20. [Google Scholar] [CrossRef]
  32. Villalobos, J.C.; Del-Pozo, A.; Campillo, B.; Mayen, J.; Serna, S. Microalloyed steels through history until 2018: Review of chemical composition, processing and hydrogen service. Metals 2018, 8, 351. [Google Scholar] [CrossRef]
  33. Militzer, M.; Hawbolt, E.; Meadowcroft, T. Microstructural model for hot strip rolling of high-strength low-alloy steels. Metall. Mater. Trans. A 2000, 31, 1247–1259. [Google Scholar] [CrossRef]
  34. Raabe, D. Recovery and recrystallization: Phenomena, physics, models, simulation. Phys. Metall. 2014, 2291–2397. [Google Scholar] [CrossRef]
  35. Wang, X.; Li, J.; Wu, W.; Jia, X.; Zhao, X.; Li, Z.; Jin, H.; Wang, P. Strain path dependent dynamic recrystallization and its resulted material flow and microstructure evolution of a titanium alloy. Mater. Sci. Eng. A 2024, 914, 147122. [Google Scholar] [CrossRef]
  36. Kareem, S.A.; Anaele, J.U.; Olanrewaju, O.F.; Adewale, E.D.; Osondu-Okoro, N.C.; Aikulola, E.O.; Falana, S.O.; Gwalani, B.; Bodunrin, M.O.; Alaneme, K.K. Insights into hot deformation of medium entropy alloys: Softening mechanisms, microstructural evolution, and constitutive modelling—A comprehensive review. J. Mater. Res. Technol. 2024, 29, 5369–5401. [Google Scholar] [CrossRef]
  37. Yang, X.; Jia, J.; Li, Q.; Zhu, R.; Yang, J.; Liu, Z.; Cheng, X.; Li, X. Stress-assisted corrosion mechanism of 3Ni steel by using gradient boosting decision tree machining learning method. Int. J. Miner. Metall. Mater. 2024, 31, 1311–1321. [Google Scholar] [CrossRef]
  38. Elsayed, K.; Mutalib, A.A.; Elsayed, M.; Azmi, M.R. Optimising Plate Thickness in Interlocking Inter-Module Connections for Modular Steel Buildings: A Finite Element and Random Forest Approach. Buildings 2024, 14, 1254. [Google Scholar] [CrossRef]
  39. Lu, H.; Zhu, H.; Jiang, Z.; Li, H.; Yang, C.; Feng, H.; Zhang, S. A CatBoost-Based Modeling Approach for Predicting End-Point Carbon Content of Electric Arc Furnace. Steel Res. Int. 2024, 95, 2400053. [Google Scholar] [CrossRef]
  40. Alshboul, O.; Almasabha, G.; Shehadeh, A.; Al-Shboul, K. A comparative study of LightGBM, XGBoost, and GEP models in shear strength management of SFRC-SBWS. Structures 2024, 61, 106009. [Google Scholar]
  41. Meng, X.; Luo, S.; Zhou, Y.; Wang, W.; Zhu, M. Control of Instantaneous Abnormal Mold Level Fluctuation in Slab Continuous Casting Mold Based on Bidirectional Long Short-Term Memory Model. Steel Res. Int. 2024, 11, 2400656. [Google Scholar] [CrossRef]
  42. Wang, T.; Yu, Y.; Luo, H.; Wang, Z. Plastic Constitutive Training Method for Steel Based on a Recurrent Neural Network. Buildings 2024, 14, 3279. [Google Scholar] [CrossRef]
  43. Al-Selwi, S.M.; Hassan, M.F.; Abdulkadir, S.J.; Muneer, A.; Sumiea, E.H.; Alqushaibi, A.; Ragab, M.G. RNN-LSTM: From applications to modeling techniques and beyond—Systematic review. J. King Saud-Univ. Comput. Inf. Sci. 2024, 36, 102068. [Google Scholar] [CrossRef]
  44. Dey, R.; Salem, F.M. Gate-variants of gated recurrent unit (GRU) neural networks. In Proceedings of the 2017 IEEE 60th International Midwest Symposium on Circuits and Systems (MWSCAS), Boston, MA, USA, 6–9 August 2017; pp. 1597–1600. [Google Scholar]
  45. Aghasafari, P.; Abdi, H.; Salimi, M. Artificial Neural Network Modeling of Flow Stress in Hot Rolling. ISIJ Int. 2014, 54, 872–879. [Google Scholar] [CrossRef][Green Version]
  46. Churyumov, A.; Kazakova, A.; Churyumova, T. Modelling of the Steel High-Temperature Deformation Behaviour Using Artificial Neural Network. Metals 2022, 12, 447. [Google Scholar] [CrossRef]
  47. Teixeira, R.L.P.; de Lacerda, J.C.; Florencio, K.C.; da Silva, S.N.; Henriques, A.B. TRIP effect produced by cold rolling of austenitic stainless steel AISI 316L. J. Mater. Sci. 2023, 58, 3334–3345. [Google Scholar] [CrossRef]
  48. Shaabani, A.; Jamaati, R.; Hosseinipour, S.J. Mechanical anisotropic behavior of low-carbon steel processed by asymmetric rolling. Heliyon 2024, 10, e34004. [Google Scholar] [CrossRef] [PubMed]
  49. Alaneme, K.K.; Okotete, E.A. Recrystallization mechanisms and microstructure development in emerging metallic materials: A review. J. Sci. Adv. Mater. Devices 2019, 4, 19–33. [Google Scholar] [CrossRef]
  50. Alaneme, K.K.; Anaele, J.U.; Bodunrin, M.O. Hot deformation processing of shape memory alloys: A review of effects on plastic flow behaviour, deformation mechanisms, and functional characteristics. Alex. Eng. J. 2022, 61, 12759–12783. [Google Scholar] [CrossRef]
  51. Averback, R.; Bellon, P.; Dillon, S. Phase evolution in driven alloys: An overview on compositional patterning. J. Nucl. Mater. 2021, 553, 153015. [Google Scholar] [CrossRef]
  52. Huang, A.; Fensin, S.J.; Meyers, M.A. Strain-rate effects and dynamic behavior of high entropy alloys. J. Mater. Res. Technol. 2023, 22, 307–347. [Google Scholar] [CrossRef]
  53. Rakshit, R.; Sudarsan, C.; Panda, S.K.; Mandal, S. High temperature uniaxial deformation characteristics in Al-Li alloy: Insights into the perspective of microstructure, microtexture and slip system activity. Materialia 2024, 34, 102058. [Google Scholar] [CrossRef]
  54. Gao, P.; Fu, M.; Zhan, M.; Lei, Z.; Li, Y. Deformation behavior and microstructure evolution of titanium alloys with lamellar microstructure in hot working process: A review. J. Mater. Sci. Technol. 2020, 39, 56–73. [Google Scholar] [CrossRef]
  55. Hamdi, H.; Abedi, H.R. Thermal Stability of Ni-Based Superalloys Fabricated Through Additive Manufacturing: A Review. J. Mater. Res. Technol. 2024. [Google Scholar] [CrossRef]
  56. Sergienko, K.V.; Konushkin, S.V.; Kaplan, M.A.; Gorbenko, A.D.; Guo, Y.; Nasakina, E.O.; Sudarchikova, M.A.; Sevostyanova, T.M.; Morozova, Y.A.; Shatova, L.A.; et al. Physical and Mechanical Properties of Ti-Zr-Nb Alloys for Medical Use. Metals 2024, 14, 1311. [Google Scholar] [CrossRef]
  57. Bril’, I.; Voronin, A.; Fadeev, Y.; Pavlikov, A.; Govorun, I.; Podshivalov, I.; Parshin, B.; Makeev, M.; Mikhalev, P.; Afanasova, K.; et al. Laser-Induced Silver Nanowires/Polymer Composites for Flexible Electronics and Electromagnetic Compatibility Application. Polymers 2024, 16, 3174. [Google Scholar] [CrossRef]
  58. Wang, M.h.; Li, Y.f.; Wang, W.h.; Zhou, J.; Chiba, A. Quantitative analysis of work hardening and dynamic softening behavior of low carbon alloy steel based on the flow stress. Mater. Des. 2013, 45, 384–392. [Google Scholar] [CrossRef]
  59. Kareem, S.A.; Anaele, J.U.; Aikulola, E.O.; Olanrewaju, O.F.; Omiyale, B.O.; Bodunrin, M.O.; Alaneme, K.K. Hot deformation behaviour, constitutive model description, and processing map analysis of superalloys: An overview of nascent developments. J. Mater. Res. Technol. 2023, 26, 8624–8669. [Google Scholar] [CrossRef]
  60. Sherby, O.D.; Burke, P.M. Mechanical behavior of crystalline solids at elevated temperature. Prog. Mater. Sci. 1968, 13, 323–390. [Google Scholar] [CrossRef]
  61. Xu, D.; Zhou, K.; Kim, J.; Frame, L.; Tang, J. Gleeble-based Johnson–Cook parametric identification of AISI 9310 steel empowered by computational intelligence. Int. J. Adv. Manuf. Technol. 2024, 135, 2437–2456. [Google Scholar] [CrossRef]
  62. Divya, M.; Prasanthi, T.; Das, C.; Sudha, C.; Vasudevan, M. Weldability study of 304HCu stainless steel using varestraint and “Gleeble” based hot ductility tests. Mater. Today Commun. 2023, 37, 106938. [Google Scholar] [CrossRef]
  63. Zhang, S.; Lin, Y.; Jiang, Y.Q.; Huang, Z.C.; Ding, H.B.; Qiu, Y.L.; Naseri, M.; Trofimov, E. Accurate simulation of texture evolution and mechanical response of cubic and hexagonal structural alloys using self-consistent polycrystal plastic method. J. Alloy. Compd. 2024, 987, 174191. [Google Scholar] [CrossRef]
  64. Jankowski, A.F. On the origin of stress-strain relationships, the evaluation of softening coefficients, and mechanistic models for work hardening. Mater. Sci. Eng. A 2023, 882, 145472. [Google Scholar] [CrossRef]
  65. Mahato, J.K.; Kumar, A.; De, P.S.; Kundu, A.; Chakraborti, P. Effect of grain size and strain rate on tensile work hardening behavior of two different FCC metals. Mater. Today Proc. 2023. [Google Scholar]
  66. Zhang, H.; Mao, X.; Xu, S.; Xiao, N.; Zhang, N.; Cui, Z. A physically based elasto-viscoplastic constitutive model for modeling the hot deformation and microstructure evolution of a near α Ti alloy. Mater. Sci. Eng. A 2023, 872, 144994. [Google Scholar] [CrossRef]
  67. Shokry, A.; Gowid, S.; Mulki, H.; Kharmanda, G. On the prediction of the flow behavior of metals and alloys at a wide range of temperatures and strain rates using Johnson–Cook and modified Johnson–Cook-based models: A review. Materials 2023, 16, 1574. [Google Scholar] [CrossRef] [PubMed]
  68. Liu, Z.; Zhao, H.; Li, J.; Niu, Z.; Ji, V. Modified Johnson–Cook Constitutive Model of 18CrNiMo7-6 Alloy Steel under Ultrasonic Surface Burnishing Process. J. Mater. Eng. Perform. 2023, 32, 4022–4030. [Google Scholar] [CrossRef]
  69. Wu, H.; Yu, H. A Modified Johnson–Cook Model for Modeling AA6061-T6 under Different Temperatures Considering Ductile Fracture. J. Mater. Eng. Perform. 2024, 1–12. [Google Scholar] [CrossRef]
  70. Daghigh, V.; Edalati, H.; Daghigh, H.; Belk, D.M.; Nikbin, K. Time-dependent creep analysis of ultra-high-temperature functionally graded rotating disks of variable thickness. Forces Mech. 2023, 13, 100235. [Google Scholar] [CrossRef]
  71. Li, Z.; Fan, J.; Fourmeau, M.; Chen, J.; Jiang, D.; Nelias, D. Long-term deformation of rock salt under creep–fatigue stress loading paths: Modeling and prediction. Int. J. Rock Mech. Min. Sci. 2024, 181, 105861. [Google Scholar] [CrossRef]
  72. Zhao, M.; Huang, L.; Li, C.; Su, Y.; Guo, S.; Li, J.; Sun, C.; Li, P. Flow Stress Characteristics and Constitutive Modeling of Typical Ultrahigh-Strength Steel under High Temperature and Large Strain. Steel Res. Int. 2023, 94, 2200648. [Google Scholar] [CrossRef]
  73. Graf, M.; Pippig, R.; Lehnert, T.; Jedynak, A.; Hartel, S. Aluminium-Matrix-Composites (AMC) for Hot Forged Components. In Proceedings of the International Conference on the Technology of Plasticity, Mandelieu-La Napoule, France, 24–29 September 2023; pp. 36–47. [Google Scholar]
  74. Mikula, J.; Vastola, G.; Zhang, Y.W. Dual-phase polycrystalline crystal plasticity model revealing the relationship between microstructural characteristics and mechanical properties in additively manufactured maraging steel. Int. J. Plast. 2024, 180, 104058. [Google Scholar] [CrossRef]
  75. Guo, X.; Mao, N.; Kong, T.; Zhang, J.; Shen, J.; Wang, C.; Sun, C.; Li, P.; Xiong, Z. Strain rate-dependent plastic behavior of TWIP steel investigated by crystal plasticity model. Mater. Sci. Eng. A 2024, 891, 145986. [Google Scholar] [CrossRef]
  76. Jiang, L.; Hu, Y.; Liu, Y.; Zhang, X.; Kang, G.; Kan, Q. Physics-informed machine learning for low-cycle fatigue life prediction of 316 stainless steels. Int. J. Fatigue 2024, 182, 108187. [Google Scholar] [CrossRef]
Figure 1. Thermal cycle applied during the compression tests.
Figure 1. Thermal cycle applied during the compression tests.
Metals 14 01329 g001
Figure 2. Sample preparation process, showing hot-rolled plates followed by mechanical processing to ensure consistent dimensions for testing.
Figure 2. Sample preparation process, showing hot-rolled plates followed by mechanical processing to ensure consistent dimensions for testing.
Metals 14 01329 g002
Figure 3. Pipeline of the experiment.
Figure 3. Pipeline of the experiment.
Metals 14 01329 g003
Figure 4. Correlation matrix visualization.
Figure 4. Correlation matrix visualization.
Metals 14 01329 g004
Figure 5. Comparison between reference flow stress values from Gleeble data and calculated from mill for validation (a) val_steel_1, (b) val_steel_2, (c) val_steel_3 steel grades.
Figure 5. Comparison between reference flow stress values from Gleeble data and calculated from mill for validation (a) val_steel_1, (b) val_steel_2, (c) val_steel_3 steel grades.
Metals 14 01329 g005
Figure 6. Feature importance for the CatBoost model.
Figure 6. Feature importance for the CatBoost model.
Metals 14 01329 g006
Figure 7. (a) Metrics of CatBoost model with different l2_leaf_reg values (depth = 8). (b) Metrics of CatBoost model with different depth values (l2_leaf_reg = 10).
Figure 7. (a) Metrics of CatBoost model with different l2_leaf_reg values (depth = 8). (b) Metrics of CatBoost model with different depth values (l2_leaf_reg = 10).
Metals 14 01329 g007
Figure 8. CatBoost model predictions for validation (a) val_steel_1, (b) val_steel_2, (c) val_steel_3 steel grades.
Figure 8. CatBoost model predictions for validation (a) val_steel_1, (b) val_steel_2, (c) val_steel_3 steel grades.
Metals 14 01329 g008
Figure 9. RMSE score of NNs with two GRU layers and different numbers of fully connected layers and hidden layer sizes: (a) 1 layer, (b) 2 layers, (c) 3 layers.
Figure 9. RMSE score of NNs with two GRU layers and different numbers of fully connected layers and hidden layer sizes: (a) 1 layer, (b) 2 layers, (c) 3 layers.
Metals 14 01329 g009
Figure 10. Flow stress calculated using NN predictions vs. flow stress obtained by tests on Gleeble.
Figure 10. Flow stress calculated using NN predictions vs. flow stress obtained by tests on Gleeble.
Metals 14 01329 g010
Figure 11. Comparison of flow stress curves for steel Val_steel_1, constructed using Gleeble data and industrial data, after processing at temperatures: (a) 800 °C, (b) 850 °C, (c) 900 °C, (d) 950 °C, (e) 1000 °C, and (f) 1050 °C.
Figure 11. Comparison of flow stress curves for steel Val_steel_1, constructed using Gleeble data and industrial data, after processing at temperatures: (a) 800 °C, (b) 850 °C, (c) 900 °C, (d) 950 °C, (e) 1000 °C, and (f) 1050 °C.
Metals 14 01329 g011
Figure 12. Overview of the key domains and interconnected factors influencing the prediction of steel flow stress during rolling processes.
Figure 12. Overview of the key domains and interconnected factors influencing the prediction of steel flow stress during rolling processes.
Metals 14 01329 g012
Table 1. Dataset statistics.
Table 1. Dataset statistics.
PassThickness (mm)Thick Red. (mm)Entry Temp (°C) ε ˙ Time Before Pass (s)Log DefTarget
Mean13.01117.3110.81897.955.5321.161.240.83
Std7.8685.304.5798.534.9924.940.851.21
Min1.002.930.00556.000.0010.000.000.57
25%6.0042.557.60797.001.9111.000.480.73
50%12.0095.7910.86951.003.2012.001.120.86
75%19.00181.8313.77984.008.2716.001.931.06
Max36.00393.0859.091176.0056.02300.003.8942.45
Table 2. Chemical composition of steel grades in validation set.
Table 2. Chemical composition of steel grades in validation set.
SteelCMnSiNiCrTiNbVMoCu
Val_steel_10.0681.6800.2510.2010.0260.0220.0500.0250.0110.170
Val_steel_20.0501.7370.2500.2770.0240.0210.0700.0050.2200.179
Val_steel_30.0681.6500.2520.0210.2000.0200.0500.0050.0110.031
Table 3. Variable parameters for selecting NN architecture.
Table 3. Variable parameters for selecting NN architecture.
ParameterRange
Learning Rate 10 8 10 4
Hidden Layer Size16 to 256
OptimizerAdam, AdamW, RMSProp
Recurrent NN TypeLSTM, GRU
Number of Recurrent Layers1, 2
Number of Fully Connected Layers1, 2, 3, 4
Loss FunctionMSELoss, L1Loss
Table 4. Grid search parameters for different models.
Table 4. Grid search parameters for different models.
ModelGrid Search Parameters.
Random Forest{‘max_depth’: [4, 6, 8, 10], ‘min_samples_leaf’: [6, 8, 10], ‘min_samples_split’: [4, 6, 8, 10]}
Decision Tree{‘max_depth’: [4, 6, 8, 10], ‘min_samples_leaf’: [6, 8, 10], ‘min_samples_split’: [4, 6, 8, 10]}
LightGBM{‘num_leaves’: [7, 15, 31, 127], ‘reg_alpha’: [0.1, 0.5], ‘min_data_in_leaf’: [30, 50, 100]}
CatBoost{‘learning_rate’: [0.01, 0.05, 0.1], ‘depth’: [4, 6, 8, 10], ‘l2_leaf_reg’: [4, 6, 8], ‘iterations’: [2000]}
Table 5. Optimal parameters and performance of studied models.
Table 5. Optimal parameters and performance of studied models.
ModelBest ParametersRMSE TrainRMSE TestRMSE Validation
Random Forest‘max_depth’: 10, ‘min_samples_leaf’: 8, ‘min_samples_split’: 40.0300.0240.052
Decision Tree‘max_depth’: 10, ‘min_samples_leaf’: 8, ‘min_samples_split’: 100.0380.0330.072
LightGBM‘learning_rate’: 0.1, ‘min_data_in_leaf’: 50, ‘num_leaves’: 31, ‘reg_alpha’: 0.10.0070.0060.053
CatBoost‘depth’: 10, ‘l2_leaf_reg’: 4, ‘learning_rate’: 0.050.0020.0040.043
Table 6. CatBoost model results on validation steel grades.
Table 6. CatBoost model results on validation steel grades.
SteelRMSEMAE R 2
Val_steel_19.310.50.92
Val_steel_213.511.00.86
Val_steel_313.18.90.83
Table 7. NN model predictions precision on validation steel grades.
Table 7. NN model predictions precision on validation steel grades.
SteelRMSEMAE R 2
Val_steel_17.456.560.96
Val_steel_212.39.130.89
Val_steel_39.457.060.91
Table 8. Comparison of approximation coefficients (Equation (3)) obtained from industrial data and Gleeble data.
Table 8. Comparison of approximation coefficients (Equation (3)) obtained from industrial data and Gleeble data.
ModelBest ParametersA m 1 m 2 m 3 RMSE (MPa)
Val_steel_1Industrial Data12390.3070.0750.00204.48
Gleeble Data10770.3210.0740.0019
Val_steel_2Industrial Data16050.2930.1140.00259.39
Gleeble Data14990.2910.1110.0023
Val_steel_3Industrial Data11350.2400.0790.00218.69
Gleeble Data11040.3150.0790.0019
Table 9. Comparison of approximation coefficients (Equation (3)) obtained from industrial data and Gleeble data.
Table 9. Comparison of approximation coefficients (Equation (3)) obtained from industrial data and Gleeble data.
Model TypeStrengthening Process ConsiderationMetricsReference
Genetic Algorithm OptimizationSemi-EmpiricalMAE = 20 MPa[10]
Fully Connected NNSemi-EmpiricalMAE = 10 MPa[45]
Fully Connected NN-MAE = 10.3 MPa[46]
RNNSequentially Considers Strengthening Processes as Time SeriesMAE = 7.5 MPaCurrent Study
Disclaimer/Publisher’s Note: The statements, opinions and data contained in all publications are solely those of the individual author(s) and contributor(s) and not of MDPI and/or the editor(s). MDPI and/or the editor(s) disclaim responsibility for any injury to people or property resulting from any ideas, methods, instructions or products referred to in the content.

Share and Cite

MDPI and ACS Style

Zinyagin, A.G.; Muntin, A.V.; Tynchenko, V.S.; Zhikharev, P.I.; Borisenko, N.R.; Malashin, I. Recurrent Neural Network (RNN)-Based Approach to Predict Mean Flow Stress in Industrial Rolling. Metals 2024, 14, 1329. https://doi.org/10.3390/met14121329

AMA Style

Zinyagin AG, Muntin AV, Tynchenko VS, Zhikharev PI, Borisenko NR, Malashin I. Recurrent Neural Network (RNN)-Based Approach to Predict Mean Flow Stress in Industrial Rolling. Metals. 2024; 14(12):1329. https://doi.org/10.3390/met14121329

Chicago/Turabian Style

Zinyagin, Alexey G., Alexander V. Muntin, Vadim S. Tynchenko, Pavel I. Zhikharev, Nikita R. Borisenko, and Ivan Malashin. 2024. "Recurrent Neural Network (RNN)-Based Approach to Predict Mean Flow Stress in Industrial Rolling" Metals 14, no. 12: 1329. https://doi.org/10.3390/met14121329

APA Style

Zinyagin, A. G., Muntin, A. V., Tynchenko, V. S., Zhikharev, P. I., Borisenko, N. R., & Malashin, I. (2024). Recurrent Neural Network (RNN)-Based Approach to Predict Mean Flow Stress in Industrial Rolling. Metals, 14(12), 1329. https://doi.org/10.3390/met14121329

Note that from the first issue of 2016, this journal uses article numbers instead of page numbers. See further details here.

Article Metrics

Back to TopTop