Next Article in Journal
Fluctuation Induced Force in the Nagle–Kardar Model in Ensemble with Conserved Magnetization
Next Article in Special Issue
Evaluating Partitions in Packet Classification with the Asymmetric Metric of Disassortative Modularity
Previous Article in Journal
A Kinetic BGK Model for Pedestrian Dynamics Accounting for Anxiety Conditions
Previous Article in Special Issue
Offloading Strategy for Forest Monitoring Network Based on Improved Beetle Optimization Algorithm
 
 
Font Type:
Arial Georgia Verdana
Font Size:
Aa Aa Aa
Line Spacing:
Column Width:
Background:
Article

Energy-Efficient Connectivity Algorithm for Directional Sensor Networks in Edge Intelligence Systems

1
North Information Control Research Academy Group Co., Ltd., Nanjing 211111, China
2
Department of Computer Science and Technology, University of Science and Technology of China, Hefei 230026, China
3
Institute of Space Science, Shandong University, Weihai 264209, China
*
Author to whom correspondence should be addressed.
Symmetry 2025, 17(1), 20; https://doi.org/10.3390/sym17010020
Submission received: 26 November 2024 / Revised: 20 December 2024 / Accepted: 23 December 2024 / Published: 26 December 2024
(This article belongs to the Special Issue Symmetry and Asymmetry in Embedded Systems)

Abstract

The proliferation of edge intelligence systems necessitates efficient and reliable connectivity for sensor networks deployed at the edge. This paper proposes a novel energy-efficient connectivity algorithm called Constrained Angle-aware Connectivity Optimization (CA-Opt), designed for directional sensor networks to address the challenges of limited resources and asymmetric network constraints in edge environments. CA-Opt constructs a hop-constrained, degree-bounded network topology while considering the directional coverage of sensor nodes. The algorithm incorporates an angle-aware child selection strategy to optimize the energy consumption by minimizing the number of active links and the total communication distance. Extensive simulations demonstrated that CA-Opt achieved comparable connectivity to the traditional Breadth-First Search (BFS) algorithms while significantly reducing the energy consumption. Furthermore, the impact of key parameters, such as the communication range, node density, maximum degree, and directional coverage angle, on CA-Opt’s performance was analyzed. The results underscore the potential of CA-Opt to balance asymmetry-driven connectivity control with energy-efficient operation, making it particularly suitable for resource-constrained edge applications, such as smart manufacturing, environmental monitoring, and intelligent transportation systems.

1. Introduction

With the rise of 5G and the Internet of Things (IoT), edge intelligence has emerged as a vital paradigm for handling the growing volume of data generated by connected devices and the increasing demand for real-time intelligent services [1,2]. By integrating wireless sensor networks (WSNs) with edge computing resources, edge intelligence aims to overcome the limitations of traditional cloud computing in applications such as environmental monitoring, smart agriculture, and industrial automation [3,4,5]. These systems utilize low-power sensors to collaboratively collect, process, and transmit data, leveraging the proximity of edge resources to minimize latency and enhance efficiency. However, the limited resources and network constraints inherent in edge environments pose significant challenges to the design and deployment of such systems [6].
Conventional WSNs often assume omnidirectional communication capabilities, which limit their ability to address the complex, dynamic requirements of edge intelligence applications involving directional communication and resource constraints [7]. While this assumption simplifies network design, it fails to reflect the directional communication and resource-aware constraints, both of which are critical for modern edge intelligence systems.
Modern edge intelligence systems increasingly deploy sensors with directional antennas, operating within constrained angular coverage to optimize the signal quality, reduce the interference, and enhance the energy efficiency. Such directional sensor networks (DSNs) align with the objectives of edge intelligence, offering an enhanced signal-to-noise ratio, minimized interference, and superior energy efficiency [8,9]. As a result, the new communication systems, for example, 802.11ad WiFi [10] and millimeter-wave networks [11], have adopted directional antennas. DSNs are particularly suitable for applications like smart manufacturing, intelligent transportation systems, and precision agriculture, where sensors are strategically oriented to monitor specific regions or directions.
However, the integration of DSNs in edge intelligence systems introduces several key challenges. First, ensuring robust connectivity in the presence of directional constraints and network topology issues becomes more complex [12,13]. Second, edge intelligence applications often operate under stringent resource limitations, such as limited energy, computational capacity, storage resources, and communication bandwidth [14,15,16,17]. Recent studies, such as those that investigated optimizing node deployment in the IoT sensing layer and enhancing energy efficiency through graph neural networks, further highlight the ongoing challenges in this area [18,19]. Balancing energy efficiency with maintaining robust connectivity under these constraints is a critical challenge that needs to be addressed for practical deployments in areas such as smart manufacturing, intelligent transportation systems, and precision agriculture.
To address these challenges, this paper introduces a novel approach, the Constrained Angle-aware Connectivity Optimization (CA-Opt) algorithm, designed to construct energy-efficient DSN topologies while ensuring connectivity. The CA-Opt algorithm leverages a unique angle-aware child selection strategy that optimizes energy consumption by minimizing the number of active links and communication distance. The algorithm also incorporates hop-constrained and degree-bounded network topology designs to effectively balance the energy efficiency with the network connectivity.
The main contributions of this study are as follows:
  • Algorithm design: the CA-Opt algorithm incorporates an angle-aware child selection strategy and a modified Breadth-First Search (BFS) method to construct energy-efficient DSN topologies under angular, hop, and degree constraints.
  • Optimization and analysis: a thorough optimization of the algorithm was performed to balance the energy efficiency and connectivity, with both theoretical analysis and extensive simulations to demonstrate its effectiveness.
  • Performance evaluation: a comprehensive set of experiments evaluates the performance of CA-Opt, comparing it with traditional BFS algorithms and analyzing the impacts of key parameters, such as communication range, node density, and directional coverage angle.
The remainder of this paper is organized as follows: Section 2 reviews the related work in DSN optimization and edge intelligence systems. Section 3 presents the problem formulation and algorithm design. Section 4 describes the experimental setup and evaluation results. Section 5 discusses the implications of the findings, and Section 6 concludes this paper with a discussion of future research directions.

2. Related Work

DSNs have gained increased attention in recent years due to their potential to optimize sensing and communication efficiency in resource-constrained environments. Previous studies on DSNs focused on various aspects, including tree-based algorithms, antenna orientation, network connectivity, target coverage, sensor placement, and routing. This section summarizes representative works in these areas and identifies the research gaps addressed by the proposed CA-Opt algorithm.

2.1. Tree-Based Algorithms for Connectivity Optimization

Tree-based algorithms, such as a Breadth-First Search (BFS) [20], Depth-First Search (DFS) [21], and Minimum Spanning Tree (MST) [22], are fundamental tools for constructing network topologies in wireless sensor networks. A BFS is commonly used to ensure low-latency communication by minimizing the number of hops between nodes, while MST-based methods optimize the connectivity by minimizing the total communication cost. However, these traditional algorithms are often designed for omnidirectional networks and do not account for the directional coverage and degree constraints inherent in directional sensor networks (DSNs).

2.2. Antenna Orientation and Connectivity

The problem of antenna orientation in DSNs is tightly related to ensuring symmetric connectivity in the network. Tran and Huynh [23] investigated the antenna orientation (AO) problem, where each sensor is equipped with multiple directional antennas, and proposed constant-factor approximation algorithms to optimize the connectivity under degree bounds. Their work also extended the AO problem to consider power assignment (AOPA), demonstrating the NP-hardness of the problem and provided the first approximation algorithms. Similarly, Kranakis et al. [24] introduced a general framework for analyzing DSN connectivity using different antenna models, including their proposed iris model, which balances accuracy and computational complexity. More recently, Wang et al. [25] addressed the challenging problem of closed-barrier coverage in hybrid DSNs, where sensors can both rotate and move. They proposed a method that transforms the closed-barrier problem into a linear-barrier construction problem and uses a weighted barrier graph to find the optimal solution. These studies provide foundational insights into the challenges of designing connected DSNs but do not explicitly address hop constraints or energy efficiency, which are critical for practical applications.

2.3. Target Coverage and Sensor Placement

Target coverage and sensor placement are key considerations in DSN planning. Lam and Huynh [26] addressed the problem of deploying a minimum number of directional sensors to cover a set of targets while ensuring symmetric connectivity in the communication graph. Their approximation algorithm broke the theoretical barrier for converting omni-directional to directional sensors, achieving a performance ratio of 3.5 times the optimal. Osais et al. [27] formulated the sensor placement problem as an integer linear programming (ILP) model to minimize the number of sensors required for monitoring discrete targets. Wang and Xiong [18] focused on optimizing node deployment to enhance the coverage performance in the IoT sensing layer. They proposed an improved particle swarm optimization algorithm to determine the optimal sensing directions and a repair path search method based on an improved sparrow search algorithm to repair the coverage holes. While these works focused on optimizing the coverage and placement, they did not consider dynamic factors, such as hop constraints or real-time network formation.

2.4. Energy-Aware and Hop-Constrained Routing

Energy efficiency and hop constraints are critical for prolonging the operational lifetime of DSNs while maintaining low-latency communication. Gandham et al. [28] proposed a linear programming (LP) formulation for energy-aware routing under hop constraints and developed a rounding algorithm to derive integral routing paths. Extending this line of research to underwater WSNs, He et al. [29] introduced a hierarchical chimp optimization algorithm for energy-efficient clustering and multi-hop routing, aiming to increase the network lifetime. Also, Saadati [19] presented a graph-neural-network-based method for energy-efficient clustering in a dense wireless sensor network. Krishna and Thirumuru [30] extended this line of research by introducing a hybrid optimization framework that combines particle swarm optimization (PSO) and krill herd algorithms for constrained wireless sensor networks. Their approach emphasized multi-hop energy-efficient routing but did not account for the unique directional constraints of DSNs.

2.5. Degree-Bounded and Minimum Bottleneck Spanning Trees

The degree-bounded minimum bottleneck spanning tree (MBST) problem provides a theoretical basis for constructing efficient DSN topologies. Andersen et al. [31] established the NP-hardness of the  δ -MBST problem for degree bounds  δ = 2  and  δ = 3 , offering approximation algorithms for the Euclidean case. Tran and Huynh [23] extended this work to DSNs, providing a unified approach to solving degree-bounded connectivity problems. These studies highlight the importance of degree constraints in DSN design but do not address the combined impacts of angular and hop constraints on network formation.

2.6. Research Gaps and Contributions

While significant progress has been made in DSNs, several key challenges remain unaddressed. Existing works often focus on either connectivity, coverage, or energy efficiency but rarely consider both in the presence of directional and hop constraints. Additionally, most studies propose computationally expensive optimization methods that are impractical for resource-constrained environments. While recent advancements have begun to address some of these limitations, they often face challenges in simultaneously optimizing the connectivity, energy efficiency, and computational complexity under strict angular, degree, and hop constraints.
To further highlight the novelty of our approach, Table 1 provides a comparative analysis of the proposed CA-Opt algorithm against representative existing methods, including traditional algorithms like a BFS [20] and MST [22], as well as recent state-of-the-art works [23,25,26,29]. The comparison was made across several key aspects: support for directional antennas, hop constraints, degree bounds, energy efficiency, and computational complexity. As can be seen from the table, CA-Opt is the only method that simultaneously considers all these factors, achieving high energy efficiency with low computational complexity. This demonstrates the unique advantages of CA-Opt in constructing energy-efficient DSN topologies under realistic constraints.
To address these gaps, the proposed CA-Opt algorithm introduces a novel angle-aware child selection strategy and a modified BFS mechanism to construct energy-efficient DSN topologies under strict angular, degree, and hop constraints. By integrating these considerations, CA-Opt offers a comprehensive solution that balances connectivity, energy efficiency, and computational feasibility.

3. Problem Formulation and Algorithm Design

3.1. Problem Formulation

This study focused on the connectivity optimization problem in a DSN, where each sensor is equipped with a directional antenna and a limited power supply. The goal was to construct an energy-efficient connectivity graph that satisfies several constraints related to the communication range, hop count, node degree, and directional coverage. These constraints are formally defined below.

3.1.1. Network Model

Consider a DSN consisting of N sensors deployed randomly in a 2D plane. The connectivity graph is represented as  G = ( V , E ) , where V is the set of nodes (sensors) and E is the set of edges representing communication links. Each sensor has a fixed communication range R, within which it can establish links to neighboring sensors. The weight matrix W for edge  e i j  is defined as
W i j = d i j , if d i j R , 0 , otherwise ,
where  d i j  is the Euclidean distance between sensor i and sensor j.

3.1.2. Constraints

The connectivity optimization problem must satisfy the following constraints:
  • Communication range is limited (R): a sensor can only communicate with neighbors within a fixed range R:
    d i j R , ( i , j ) E .
  • Maximum hop count (H): the maximum number of hops from the source sensor s to any other sensor i in the network is limited to H:
    h s i H , i V ,
  • Node degree (K): The degree of a node i is defined as the number of its direct connections, represented as  deg ( i ) . The degree constraint ensures that the degree of any node does not exceed a specified maximum K:
    deg ( i ) K , i V
    Additionally, if i is a child node, the degree constraint requires that its parent node is always included in its connections. This ensures that the hierarchical structure of the network is preserved while satisfying the degree constraint.
  • Directional coverage ( Φ ): Each sensor can only establish connections with neighbors located within its directional coverage angle  Φ . The angle  θ i j  from sensor i to neighbor j is defined as
    θ i j = arctan 2 ( y j y i , x j x i )
    where  ( x i , y i )  and  ( x j , y j )  represent the coordinates of sensors i and j, respectively. The constraint can be expressed as
    ( α i Φ / 2 ) mod 2 π θ i j ( α i + Φ / 2 ) mod 2 π
    where  α i  is the orientation angle of sensor i, and the angle  θ i j  must lie within the angular range defined by  Φ , ensuring that sensor i can only establish connections with neighbors within its directional coverage.
These constraints collectively ensure that the network achieves robust connectivity while adhering to energy efficiency and angular coverage requirements. This problem formulation serves as the foundation for the design of the proposed CA-Opt algorithm.

3.2. Algorithm Design

This section presents the proposed constrained angle-aware connectivity optimization (CA-Opt) algorithm for DSNs. The algorithm was designed to construct an energy-efficient, robust connectivity graph under the constraints of communication range, hop count, node degree, and directional coverage. CA-Opt consists of three main components: angle-aware child selection (AACS), a modified BFS, and an iterative optimization process to identify the best root node.
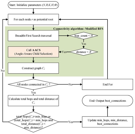
Figure 1 illustrates the overall process of the proposed CA-Opt algorithm. The algorithm starts with the initialization of parameters and the network topology. It then iteratively evaluates each node as a potential root node and constructs a connectivity graph using the modified BFS algorithm with angle-aware child selection (AACS).

3.2.1. Angle-Aware Child Selection (AACS)

The angle-aware child selection (AACS) algorithm ensures that each node in the network selects its children efficiently while respecting the angular constraints and degree limitations. The detailed steps of an AACS are outlined in Algorithm 1.
Figure 2 illustrates the child selection process for a node i with potential neighbors  j 1  to  j 5 . The algorithm identifies angular sectors within the directional coverage  Φ , represented by the red dashed arc. The optimal sector, containing the maximum number of children, is selected. If a parent node exists (Figure 2b), the algorithm ensures that the selected sector includes the parent node.
Algorithm 1 AACS(i, neighbors, parent(i), K Φ )
  • Require: node i, neighbors within range R, parent node  parent ( i )  (if any), degree limit K,
         and coverage angle  Φ
  • Ensure: selected children and the starting angle  α i  of the optimal coverage sector
  •      Angle calculation: compute angle  θ i j  from node i to each potential child j
  •      if node i has a parent node then
  •          Include the angle  θ parent
  •      end if
  •      Angle sorting: sort all angles (children and parent) in ascending order
  •      Sliding window:
  •      for each possible angular sector of width  Φ  do
  •          if node i has a parent node and the sector includes the parent node then
  •              Count number of children within the window
  •          else
  •              Set number of children to 0 if parent is outside; otherwise, count children
  •          end if
  •      end for
  •      Optimal selection: select the window position that maximizes the number of children
  •      within it
  •      if the number of children exceeds K then
  •          Select only the K nearest children within the optimal window
  •      else
  •          Select all children within the optimal window
  •      end if
         return Selected children and starting angle  α i  of the optimal window

3.2.2. Connectivity Algorithm: Modified BFS

This connectivity algorithm (CA) utilizes a modified BFS to traverse the network to establish connections under angular and degree constraints. An AACS is integrated into a BFS to ensure each node respects these constraints. The process is visually demonstrated in Figure 3a, which shows a stepwise example of the connectivity algorithm and the root node is set to 1. Algorithm 2 provides the detailed procedure.
Algorithm 2 Modified BFS for Network Connectivity with AACS
  • Require: source node s, maximum hops H, communication range R, degree limit K, and
           coverage angle  Φ
  • Ensure: set of established connections C
      1:
Initialization: Initialize queue Q with  ( s , 0 )  (source node s with hop count 0). Mark s
as visited. Initialize an empty set of connections C.
      2:
whileQ is not empty do
      3:
    Dequeue node i and hop count h from Q
      4:
    if  h < H  then
      5:
        Find unvisited neighbors of i within range R
      6:
        Call  AACS ( i , neighbors , parent ( i ) , K , Φ )  to select children for i
      7:
        for each selected child j do
      8:
            Enqueue  ( j , h + 1 )  into Q
      9:
            Mark j as visited
    10:
            Add connection  ( i , j )  to C
    11:
        end for
    12:
    end if
    13:
end while
    14:
return Set of established connections C

3.2.3. Optimized Connectivity Algorithm (CA-Opt)

The optimized connectivity algorithm (CA-Opt) aims to identify the best connectivity solution by iterating through each node as a potential root. For each node r, it invokes the CA to establish connections across the network. If the CA can connect all nodes from the chosen root, CA-Opt compares the solution based on the total hop count and total distance. The solution with the minimal hop count (and, in the case of a tie, the minimal distance) is stored as the best solution. This iterative optimization ensures that the network is connected with the most efficient path metrics, providing a globally optimized connection structure across all possible root nodes. Algorithm 3 outlines this optimization process.
Algorithm 3 CA-Opt: Optimized Connectivity Algorithm
  • Require: network of nodes, maximum hops H, degree limit K, and coverage angle  Φ
  • Ensure: optimal set of connections best_connections
      1:
Initialization: initialize best_connections  = , min_hops  = , and min_distance  = .
      2:
for each node r in the network do
      3:
    Call  CA ( network , r , H , K , Φ )  with r as the source node to obtain connections  C r
      4:
    if all_connected( C r ) then
      5:
        Calculate total_hops ( C r )  and total_distance ( C r )
      6:
        if total_hops ( C r ) <  min_hops or (total_hops ( C r ) =  min_hops and
        total_distance  ( C r ) <  min_distance) then
      7:
            Update min_hops = total_hops ( C r )
      8:
            Update min_distance = total_distance ( C r )
      9:
            Update best_connections = C r
    10:
        end if
    11:
   end if
    12:
end for
    13:
return best_connections
Figure 3b demonstrates the best solution obtained by CA-Opt, where the source node is node 5. The total distance of the the best solution was significantly reduced to 399.2 when compared with Figure 3a, where the total distance was 444.5. Both of these solutions had the same hop count of 13.

3.3. Complexity Analysis

The computational complexity of the proposed CA-Opt algorithm can be analyzed by considering the three main components: angle-aware child selection (AACS), modified Breadth-First Search (BFS), and the iterative optimization process for root node selection.

3.3.1. AACS

The dominant operation in an AACS is sorting the angles of potential child nodes within the communication range R. Given n potential neighbors for a node, the sorting operation requires  O ( n log n )  time. The subsequent steps, including angular sector evaluation and child selection, operate in linear time  O ( n ) . Therefore, the overall complexity of an AACS is
T AACS = O ( n log n ) .

3.3.2. CA

In the BFS-based connectivity algorithm, each node in the network is visited exactly once. For each node, the AACS algorithm is executed to select its child nodes. Assuming the network consists of N nodes, and each node has at most n neighbors within its communication range, the total complexity of BFS is
T BFS = O ( N ) · T AACS = O ( N n log n ) .
This accounts for both the neighbor discovery and the execution of an AACS for each node.

3.3.3. CA-Opt: Iterative Optimization

The CA-Opt algorithm iteratively evaluates each node as a potential root node, invoking the BFS algorithm for each iteration. Since there are N possible root nodes, the overall complexity of CA-Opt becomes
T CA - Opt = N · T BFS = O ( N 2 n log n ) .

3.3.4. Space Complexity

The space complexity is dominated by the storage requirements for the adjacency matrix (or adjacency list) and the BFS queue. For a network with N nodes and E edges, the space complexity is  O ( N + E ) . Assuming the network is sparse, E scales linearly with N, making the space complexity approximately
S = O ( N ) .

3.3.5. Summary

The complexities of each component are summarized as follows:
  • AACS:  O ( n log n ) ;
  • BFS:  O ( N n log n ) ;
  • CA-Opt:  O ( N 2 n log n ) ;
  • Space complexity:  O ( N ) .
Although CA-Opt has a higher computational cost due to its iterative nature, it ensures an optimized solution for energy-efficient and constrained connectivity in directional sensor networks.

4. Experimental Setup

To evaluate the performance of the proposed CA-Opt algorithm, extensive simulations were conducted on DSNs deployed within a  100 × 100  unit square area, representing a 2D deployment. Nodes were randomly deployed according to a uniform distribution across the simulation area. The key parameters and their configurations are summarized in Table 2.
Each experiment was repeated 30 times to account for the variability in the network topology regarding the node placement with a fixed seed to ensure the reproducibility of our results, and the results were averaged for analysis. The performance metrics considered included the following:
  • Connectivity rate ( κ r ): the proportion of nodes successfully connected.
  • Energy efficiency: measured as the total communication distance and the number of active links.
  • Computation time: the average time taken to establish the network topology.

4.1. Impact of Key Parameters on Connectivity

The performance of CA-Opt is influenced by several key parameters, including the degree limit (K), hop count (H), communication range (R), and directional coverage angle ( Φ ). Each parameter has a distinct impact on the connectivity rate ( κ r ), as demonstrated in Figure 4.
The number of network nodes (N) plays a crucial role in determining the connectivity performance. As shown in the four subfigures of Figure 4, increasing the number of nodes generally improved the connectivity rate ( κ r ) due to the higher density of available neighbors. For smaller values of N (e.g.,  N = 30 ), the connectivity rate was relatively low, especially under strict degree or hop constraints. In contrast, larger values of N (e.g.,  N = 50 ) allowed for more nodes to connect, which enhanced the overall connectivity. However, this improvement came at the cost of increased energy consumption and potential communication overhead due to denser connections. Therefore, balancing the node density is critical to achieving both the energy efficiency and robust connectivity.
The degree limit (K) plays a critical role in determining the network’s flexibility. When K is small, such as  K = 3 , the algorithm’s ability to establish connections was significantly constrained, which resulted in lower connectivity rates. As shown in Figure 4a, an increased K provided more flexibility in selecting child nodes, which led to improved connectivity. For larger values of K, such as  K = 10 , nearly all nodes in the network were connected, even in scenarios with small hop count limits or narrow coverage angles.
The hop count limit (H) directly affected the network’s depth and overall connectivity. Smaller values of H, such as  H = 3 , restricted the maximum allowable path length between the nodes, which led to disconnected components in larger networks. As depicted in Figure 4b, increasing H to 5 or beyond relaxed this restriction and significantly enhanced the connectivity, as more distant nodes could now establish multi-hop links.
The communication range (R) had a linear effect on the connectivity. When R was small, such as  R = 30 , many nodes remained isolated due to the lack of reachable neighbors within the specified range. As R increased, more neighbors came into range, and the connectivity rate improved correspondingly (Figure 4c). This trend continued until R reached a threshold where most nodes in the network were within each other’s communication range, after which further increases in R had a minimal impact.
Finally, the directional coverage angle ( Φ ) determined the angular field of view for each sensor, which directly influenced the number of potential neighbors. Narrow coverage angles, such as Φ = 90°, significantly limited the number of candidates for connection, which reduced the connectivity rate. In contrast, wider angles, such as Φ = 180°, allowed the sensors to cover more potential neighbors, which led to a higher connectivity (Figure 4d). However, the improvement diminished as  Φ  approached the maximum angular range, indicating a saturation effect.
Figure 4 summarizes these trends, illustrating the relationship between each parameter and the connectivity rate. These findings highlight the importance of carefully tuning the parameters of CA-Opt to achieve the optimal connectivity in directional sensor networks.

4.2. Comparison with Baseline Algorithm: BFS

To evaluate the performance of CA-Opt against a baseline algorithm, we compared it with a standard Breadth-First Search (BFS) algorithm. BFS is a well-known algorithm for establishing connectivity in a network, but it lacks the angular and degree constraints that CA-Opt incorporates. It is an apples-to-oranges comparison because CA-Opt limits connectivity due to the hop count, node degree, and angle constraints. A standard BFS, without these constraints, will naturally achieve higher connectivity for the same communication range. Comparing their connectivity rates directly would be unfair and would not reflect the trade-offs CA-Opt makes for other benefits (like energy efficiency or interference reduction). So, we conducted a connectivity-matching comparison between CA-Opt and BFS, where we matched the connectivity rate achieved by CA-Opt with BFS for the same parameters except for the distance. When their connectivity rates were not equal (threshold of 0.05), a distance step was considered.
Figure 5 presents a comparative analysis of CA-Opt and BFS, examining their performance in terms of the average hop count, total distance, and computation time. Contrary to initial expectations, the results reveal that BFS generally outperformed CA-Opt in minimizing both the average hop count (Figure 5a) and total distance (Figure 5b), particularly at lower communication ranges. This finding emphasizes the fundamental trade-off between minimizing the path length and complying with angular and degree constraints imposed by CA-Opt. While these constraints contribute to energy efficiency by reducing the number of active links, they can necessitate the establishment of slightly longer paths to achieve connectivity. However, as the communication range increased, the performance difference between CA-Opt and BFS diminished for both metrics, suggesting that under some specific range settings, there is potential for comparable performance in network efficiency. As shown in Figure 5c, CA-Opt requires higher average computation time compared with BFS. This is a direct consequence of the additional computational overhead introduced by the angle-aware child selection process and the management of the constraints. CA-Opt must evaluate angles, sort potential children, and perform more complex decision-making compared with the simpler, unconstrained nature of BFS. However, the benefits in terms of connectivity and energy efficiency make CA-Opt a more suitable choice for edge intelligence applications because CA-Opt achieves a similar connectivity rate as BFS but with significantly lower energy consumption.
In addition to the connectivity rate, hop count, and computation time, we also compared the energy efficiency of CA-Opt and BFS. The total energy consumed by the network was calculated as the sum of all active communication distances because the energy consumption in wireless communication is proportional to the distance between nodes, as longer communication distances require higher transmission power. Specifically, for a given set of connections C, the total energy  E total  is expressed as
E total = ( i , j ) C d i j
where  d i j  is the Euclidean distance between sensor i and j.
Additionally, the energy per communication link  E link  is calculated as
E link = E total | C |
where C is the number of active links in the network.
Table 3 summarizes the energy consumption metrics for the CA-Opt and BFS algorithms. The total energy consumed ( E total ) and the average energy per active link ( E link ) are presented for different communication ranges R, along with the percentage reductions achieved by CA-Opt.
As summarized in Table 3, the proposed CA-Opt algorithm achieved significant energy savings compared with BFS, particularly at smaller communication ranges. For instance, when  R = 15 , CA-Opt reduced the total energy consumption ( E total ) by 37.3% and the energy per active link ( E link ) by 11.9%.
However, as the communication range increased, the energy-saving benefits gradually diminished. At  R = 35 , the reduction in total energy consumption dropped to 1.7%, as BFS benefited from the larger range, which allowed for more direct connections.
These results demonstrate that CA-Opt was particularly effective in low-to-moderate communication range scenarios, where it achieved a better balance between the connectivity and energy efficiency, making it highly suitable for resource-constrained edge environments.

5. Discussions

Our findings demonstrate that CA-Opt offered a compelling approach to balancing connectivity and energy efficiency in resource-constrained DSNs. The algorithm’s comparable connectivity performance to BFS highlights the effectiveness of its core design principles: the angle-aware child selection strategy and the incorporation of hop and degree constraints. The angle-aware selection intelligently utilizes the directional nature of the sensor nodes, minimizing the number of active links required for network formation, while the constraints ensure bounded latency and a balanced network load.
The observed trade-off between the energy efficiency and computational overhead warrants further discussion. While CA-Opt’s iterative root node selection and angle-aware child selection processes contribute to its energy efficiency gains, they also introduce additional computational complexity compared with the simpler BFS approach. This complexity, while manageable for moderate network sizes, could become a limiting factor for large-scale deployments. This observation underscores the need for future research exploring optimized implementations of CA-Opt, such as distributed or parallel processing strategies.
To analyze the computational overhead of CA-Opt, we examined its computation time as the number of nodes (N) increased. The results shown in Figure 6 were derived from simulations with  N = 30 , 40 , 50 , 60 , 70 , 80 , 90 , and 100, and the experiment was repeated 30 times to ensure robustness. The data show a clear upward trend consistent with the theoretical time complexity  O ( N 2 n log n ) . The coefficient of determination  R 2 = 0.991  demonstrates a strong fit between the experimental results and the expected quadratic growth in computation time. These results confirm that CA-Opt scaled predictably as the number of nodes increased, with the computation time growing quadratically. This supports the complexity analysis presented in Section 3.3, validating the feasibility of CA-Opt for moderately large networks. However, for very large-scale networks, further optimization techniques, such as parallel or distributed implementations, could be explored to further reduce the computational overhead.
While CA-Opt maintained manageable computational costs for moderately large networks, further optimizations, such as distributed or parallel implementations, may be necessary for very large-scale deployments.
It is important to acknowledge the limitations of our current study. The simulations were conducted under idealized conditions, assuming uniform node distribution and stable communication channels. Real-world deployments often introduce complexities such as environmental interference, node mobility, and heterogeneous resource availability. Further research is needed to evaluate the robustness of CA-Opt under such realistic conditions. Furthermore, comparing CA-Opt’s performance against a wider range of connectivity algorithms, including those based on clustering or reinforcement learning, would provide a more comprehensive assessment of its relative strengths and weaknesses.

6. Conclusions

This paper introduces CA-Opt, a novel angle-aware connectivity optimization algorithm designed to address the energy efficiency challenges in resource-constrained DSNs deployed within edge intelligence systems. CA-Opt leverages an intelligent child selection strategy and incorporates hop and degree constraints to minimize energy consumption while maintaining comparable connectivity performance to traditional BFS algorithms. Our simulation results demonstrate significant energy savings compared with BFS, highlighting CA-Opt’s potential for extending the operational lifetime of resource-constrained DSNs.
The identified computational overhead of CA-Opt, stemming from its iterative optimization process, motivates future research into developing more scalable implementations. Furthermore, investigating adaptive strategies for dynamically adjusting CA-Opt’s parameters and evaluating its performance under more realistic network conditions are crucial next steps. Integrating CA-Opt with other emerging edge technologies, such as federated learning, also presents promising avenues for future investigation.
In conclusion, CA-Opt offers a valuable contribution to the field of edge intelligence by providing an effective solution for energy-efficient connectivity in DSNs. Its ability to balance connectivity and energy consumption makes it a promising candidate for a wide range of edge computing applications, paving the way for more sustainable and efficient data processing at the edge. Future research directions include exploring the integration of machine learning techniques to dynamically adapt CA-Opt’s parameters based on real-time network conditions, such as node mobility and traffic patterns. Investigating hybrid approaches that combine CA-Opt with other connectivity algorithms, such as clustering or topology control methods, could further enhance its performance and adaptability. Additionally, extending CA-Opt to support multi-hop communication beyond the immediate neighbors could improve its applicability in large-scale DSN deployments. Another promising direction is the development of distributed versions of CA-Opt that can operate autonomously on individual sensor nodes, reducing the computational burden on a central controller and improving the scalability.

Author Contributions

Conceptualization, D.W. and X.X.; methodology, D.W.; software, D.W.; validation, D.W. and C.L.; formal analysis, D.M.; investigation, D.W.; resources, X.X.; data curation, D.W.; writing—original draft preparation, D.W.; writing—review and editing, D.M. and X.X.; visualization, D.W. All authors read and agreed to the published version of this manuscript.

Funding

This research received no external funding.

Data Availability Statement

The proposed CA-opt algorithm and the notebook available at the following link: https://doi.org/10.5281/zenodo.14512255 (accessed on 18 December 2024).

Acknowledgments

The authors sincerely thank all the reviewers for their valuable comments and suggestions, which have greatly helped improve the quality and clarity of this paper. Their insightful feedback allowed us to refine our methodology, enhance the presentation of the results, and strengthen the overall contribution of this work. We deeply appreciate their time and effort in providing thoughtful reviews.

Conflicts of Interest

Authors Dingcheng Wu, Xueyong Xu and Chang Lu were employed by the company North Information Control Research Academy Group Co., Ltd. The remaining author declares that the research was conducted in the absence of any commercial or financial relationships that could be construed as a potential conflict of interest.

Abbreviations

The following abbreviations are used in this manuscript:
AACSAngle-aware child selection
AOAntenna orientation
AOPAAntenna orientation problem considering power assignment
BFSBreadth-First Search
CAConnectivity algorithm
CA-OptConstrained Angle-aware Connectivity Optimization
DFSDepth-First Search
DSNDirectional sensor network
ILPInteger linear programming
LPLinear programming
MBSTMinimum bottleneck spanning tree
PSOParticle swarm optimization
TLAThree letter acronym
WSNWireless sensor network

References

  1. Javaid, N.; Sher, A.; Nasir, H.; Guizani, N. Intelligence in IoT-based 5G networks: Opportunities and challenges. IEEE Commun. Mag. 2018, 56, 94–100. [Google Scholar] [CrossRef]
  2. Liu, Y.; Peng, M.; Shou, G.; Chen, Y.; Chen, S. Toward edge intelligence: Multiaccess edge computing for 5G and Internet of Things. IEEE Internet Things J. 2020, 7, 6722–6747. [Google Scholar] [CrossRef]
  3. Park, J.; Samarakoon, S.; Bennis, M.; Debbah, M. Wireless network intelligence at the edge. Proc. IEEE 2019, 107, 2204–2239. [Google Scholar] [CrossRef]
  4. Li, X.; Zhu, L.; Chu, X.; Fu, H. Edge Computing-Enabled Wireless Sensor Networks for Multiple Data Collection Tasks in Smart Agriculture. J. Sens. 2020, 2020, 4398061. [Google Scholar] [CrossRef]
  5. Zhu, G.; Lyu, Z.; Jiao, X.; Liu, P.; Chen, M.; Xu, J.; Cui, S.; Zhang, P. Pushing AI to wireless network edge: An overview on integrated sensing, communication, and computation towards 6G. Sci. China Inf. Sci. 2023, 66, 130301. [Google Scholar] [CrossRef]
  6. Wang, T.; Liang, Y.; Shen, X.; Zheng, X.; Mahmood, A.; Sheng, Q.Z. Edge Computing and Sensor-Cloud: Overview, Solutions, and Directions. ACM Comput. Surv. 2023, 55, 281. [Google Scholar] [CrossRef]
  7. Cai, Y.; Lou, W.; Li, M.; Li, X.Y. Energy efficient target-oriented scheduling in directional sensor networks. IEEE Trans. Comput. 2009, 58, 1259–1274. [Google Scholar] [CrossRef]
  8. Georgiou, O.; Wang, S.; Bocus, M.Z.; Dettmann, C.P.; Coon, J.P. Directional antennas improve the link-connectivity of interference limited ad hoc networks. In Proceedings of the 2015 IEEE 26th Annual International Symposium on Personal, Indoor, and Mobile Radio Communications (PIMRC), Hong Kong, China, 30 August–2 September 2015; pp. 1311–1316. [Google Scholar] [CrossRef]
  9. Wang, Q.; Dai, H.N.; Zheng, Z.; Imran, M.; Vasilakos, A.V. On Connectivity of Wireless Sensor Networks with Directional Antennas. Sensors 2017, 17, 134. [Google Scholar] [CrossRef] [PubMed]
  10. Nitsche, T.; Cordeiro, C.; Flores, A.B.; Knightly, E.W.; Perahia, E.; Widmer, J.C. IEEE 802.11ad: Directional 60 GHz communication for multi-Gigabit-per-second Wi-Fi [Invited Paper]. IEEE Commun. Mag. 2014, 52, 132–141. [Google Scholar] [CrossRef]
  11. Rangan, S.; Rappaport, T.S.; Erkip, E. Millimeter-Wave Cellular Wireless Networks: Potentials and Challenges. Proc. IEEE 2014, 102, 366–385. [Google Scholar] [CrossRef]
  12. Ma, H.; Liu, Y. Some problems of directional sensor networks. Int. J. Sens. Netw. 2007, 2, 44–52. [Google Scholar] [CrossRef]
  13. Kranakis, E.; Krizanc, D.; Morales, O. Maintaining connectivity in sensor networks using directional antennae. In Theoretical Aspects of Distributed Computing in Sensor Networks; Springer: Berlin/Heidelberg, Germany, 2011; pp. 59–84. [Google Scholar] [CrossRef]
  14. Zhang, X.; Wang, Y.; Lu, S.; Liu, L.; Shi, W. OpenEI: An open framework for edge intelligence. In Proceedings of the 2019 IEEE 39th International Conference on Distributed Computing Systems (ICDCS), Dallas, TX, USA, 7–10 July 2019; pp. 1840–1851. [Google Scholar] [CrossRef]
  15. Dai, Y.; Zhang, K.; Maharjan, S.; Zhang, Y. Edge intelligence for energy-efficient computation offloading and resource allocation in 5G beyond. IEEE Trans. Veh. Technol. 2020, 69, 12175–12186. [Google Scholar] [CrossRef]
  16. Ji, C.; Pan, R.; Chang, L.P.; Shi, L.; Zhu, Z.; Liang, Y.; Kuo, T.W.; Xue, C.J. Inspection and characterization of app file usage in mobile devices. ACM Trans. Storage TOS 2020, 16, 1–25. [Google Scholar] [CrossRef]
  17. Ji, C.; Chang, L.P.; Pan, R.; Wu, C.; Gao, C.; Shi, L.; Kuo, T.W.; Xue, C.J. Pattern-Guided File Compression with User-Experience Enhancement for Log-Structured File System on Mobile Devices. In Proceedings of the 19th USENIX Conference on File and Storage Technologies (FAST 21), Online, 23–25 February 2021; pp. 127–140. [Google Scholar]
  18. Wang, P.; Xiong, Y. A Method to Optimize Deployment of Directional Sensors for Coverage Enhancement in the Sensing Layer of IoT. Future Internet 2024, 16, 302. [Google Scholar] [CrossRef]
  19. Saadati, M.; Mazinani, S.M.; Khazaei, A.A.; Chabok, S.J.S.M. Energy efficient clustering for dense wireless sensor network by applying Graph Neural Networks with coverage metrics. Ad Hoc Netw. 2024, 156, 103432. [Google Scholar] [CrossRef]
  20. Bundy, A.; Wallen, L. Breadth-first search. In Catalogue of Artificial Intelligence Tools; Springer: Berlin/Heidelberg, Germany, 1984; p. 13. [Google Scholar] [CrossRef]
  21. Tarjan, R. Depth-first search and linear graph algorithms. SIAM J. Comput. 1972, 1, 146–160. [Google Scholar] [CrossRef]
  22. Pettie, S. On the Shortest Path and Minimum Spanning Tree Problems; The University of Texas at Austin: Austin, TX, USA, 2003. [Google Scholar]
  23. Tran, T.; Huynh, D.T. Symmetric Connectivity Algotirthms in Multiple Directional Antennas Wireless Sensor Networks. In Proceedings of the IEEE INFOCOM 2018—IEEE Conference on Computer Communications, Honolulu, HI, USA, 16–19 April 2018; pp. 333–341. [Google Scholar] [CrossRef]
  24. Kranakis, E.; Krizanc, D.; Urrutia, J. Coverage and Connectivity in Networks with Directional Sensors. In European Conference on Parallel Processing; Danelutto, M., Vanneschi, M., Laforenza, D., Eds.; Springer: Berlin/Heidelberg, Germany, 2004; pp. 917–924. [Google Scholar] [CrossRef]
  25. Wang, P.; Xiong, Y.; She, J.; Yu, A. Optimization Method for Node Deployment of Closed-Barrier Coverage in Hybrid Directional Sensor Networks. IEEE Sens. J. 2024, 24, 15421–15433. [Google Scholar] [CrossRef]
  26. Lam, T.D.; Huynh, D.T. Target Coverage and Connectivity in Directional Wireless Sensor Networks. In Proceedings of the IEEE INFOCOM 2023—IEEE Conference on Computer Communications, New York, NY, USA, 17–20 May 2023; pp. 1–10. [Google Scholar] [CrossRef]
  27. Osais, Y.; St-Hilaire, M.; Yu, F.R. On Sensor Placement for Directional Wireless Sensor Networks. In Proceedings of the 2009 IEEE International Conference on Communications, Dresden, Germany, 14–18 June 2009; pp. 1–5. [Google Scholar] [CrossRef]
  28. Gandham, S.; Dawande, M.; Prakash, R. Hop-Constrained Energy-Aware Routing in Wireless Sensor Networks. In Proceedings of the GLOBECOM ’05, IEEE Global Telecommunications Conference, St. Louis, MO, USA, 28 November–2 December 2005; Volume 5, pp. 5–3116. [Google Scholar] [CrossRef]
  29. He, S.; Li, Q.; Khishe, M.; Salih Mohammed, A.; Mohammadi, H.; Mohammadi, M. The optimization of nodes clustering and multi-hop routing protocol using hierarchical chimp optimization for sustainable energy efficient underwater wireless sensor networks. Wirel. Netw. 2024, 30, 233–252. [Google Scholar] [CrossRef]
  30. Krishna, K.P.R.; Thirumuru, R. Energy Efficient and Multi-Hop Routing for Constrained Wireless Sensor Networks. Sustain. Comput. Inform. Syst. 2023, 38, 100866. [Google Scholar] [CrossRef]
  31. Andersen, P.J.; Ras, C.J. Minimum Bottleneck Spanning Trees with Degree Bounds. Networks 2016, 68, 302–314. [Google Scholar] [CrossRef]
Figure 1. Flowchart of the CA-Opt algorithm. The algorithm iterates over all nodes, constructing connectivity graphs using a modified BFS under hop and distance constraints (highlighted in light green). The AACS process (highlighted in light red) is invoked to select child nodes while satisfying degree-bounded constraints. The algorithm evaluates each graph and outputs the optimal connectivity graph with minimal total hops and distance.
Figure 1. Flowchart of the CA-Opt algorithm. The algorithm iterates over all nodes, constructing connectivity graphs using a modified BFS under hop and distance constraints (highlighted in light green). The AACS process (highlighted in light red) is invoked to select child nodes while satisfying degree-bounded constraints. The algorithm evaluates each graph and outputs the optimal connectivity graph with minimal total hops and distance.
Symmetry 17 00020 g001
Figure 2. Illustration of an AACS with and without a parent node in Cartesian coordinates. Illustration of the AACS process. (a) Child selection without a parent node: node i evaluates neighbors  j 1  to  j 5 , identifying the optimal sector within angular coverage  Φ . (b) Child selection with a parent node: the algorithm considers the parent node to ensure the connectivity of the network.
Figure 2. Illustration of an AACS with and without a parent node in Cartesian coordinates. Illustration of the AACS process. (a) Child selection without a parent node: node i evaluates neighbors  j 1  to  j 5 , identifying the optimal sector within angular coverage  Φ . (b) Child selection with a parent node: the algorithm considers the parent node to ensure the connectivity of the network.
Symmetry 17 00020 g002
Figure 3. Illustration of the connectivity algorithm on a sample sensor network. Nodes are represented by circles, and connections are indicated by dashed arrows. Hop counts are represented by arrow colors: teal for 1-hop connections and orange for 2-hop connections. The shaded sectors illustrate the directional coverage angle (Φ = 120°) for the selected nodes, demonstrating the angle-aware child selection strategy. Note that the sector radius in this figure is scaled down for visual clarity and does not represent the actual communication range  R   =   80 . The maximum number of children per node (K) is set to 3. (a) Source node 1; (b) optimal solution, where the source node is node 5.
Figure 3. Illustration of the connectivity algorithm on a sample sensor network. Nodes are represented by circles, and connections are indicated by dashed arrows. Hop counts are represented by arrow colors: teal for 1-hop connections and orange for 2-hop connections. The shaded sectors illustrate the directional coverage angle (Φ = 120°) for the selected nodes, demonstrating the angle-aware child selection strategy. Note that the sector radius in this figure is scaled down for visual clarity and does not represent the actual communication range  R   =   80 . The maximum number of children per node (K) is set to 3. (a) Source node 1; (b) optimal solution, where the source node is node 5.
Symmetry 17 00020 g003
Figure 4. Impacts of key parameters on the connectivity rate ( κ r ) of CA-Opt: (a) degree limit (K), (b) hop count limit (H), (c) communication range (R), and (d) coverage angle ( Φ ). The results were averaged over 30 simulations.
Figure 4. Impacts of key parameters on the connectivity rate ( κ r ) of CA-Opt: (a) degree limit (K), (b) hop count limit (H), (c) communication range (R), and (d) coverage angle ( Φ ). The results were averaged over 30 simulations.
Symmetry 17 00020 g004
Figure 5. Performance comparison between CA-Opt and BFS with  N   =   30 H   =   10 K   =   5 , and Φ = 180°. (a) Average hops, (b) total distance, and (c) average computation time as a function of the communication range (R). The communication range for BFS is dynamically adjusted to match the connectivity rates achieved by CA-Opt. The results were averaged over 30 simulations.
Figure 5. Performance comparison between CA-Opt and BFS with  N   =   30 H   =   10 K   =   5 , and Φ = 180°. (a) Average hops, (b) total distance, and (c) average computation time as a function of the communication range (R). The communication range for BFS is dynamically adjusted to match the connectivity rates achieved by CA-Opt. The results were averaged over 30 simulations.
Symmetry 17 00020 g005
Figure 6. Computation time of CA-Opt with increasing node numbers N. The solid line represents the experimental results, and the dashed curve is the quadratic fit with a coefficient of determination  R 2 = 0.991 .
Figure 6. Computation time of CA-Opt with increasing node numbers N. The solid line represents the experimental results, and the dashed curve is the quadratic fit with a coefficient of determination  R 2 = 0.991 .
Symmetry 17 00020 g006
Table 1. Comparison of CA-Opt with existing methods.
Table 1. Comparison of CA-Opt with existing methods.
MethodDirectional AntennaHop-ConstrainedDegree-BoundedEnergy EfficiencyComputational Complexity
BFS [20]NoNoNoLowLow
MST [22]NoNoNoMediumMedium
Tran and Huynh [23]YesNoYesMediumHigh
Lam and Huynh [26]YesNoNoMediumHigh
Wang et al. [25]YesNoNoHighHigh
He et al. [29]NoYesNoHighHigh
CA-Opt (ours)YesYesYesHighLow
Table 2. Simulation parameters for CA-Opt evaluation.
Table 2. Simulation parameters for CA-Opt evaluation.
ParameterConfiguration
Number of nodes (N)30, 40, and 50
Communication range (R)30, 35, 40, 45, and 50 (units)
Degree limit (K)3, 4, 5, and 10
Hop count limit (H)3, 4, 5, and 10
Directional coverage angle ( Φ )90°, 120°, 150°, and 180°
Table 3. Energy consumption comparison between CA-Opt and BFS algorithms across different communication ranges (energy in units).
Table 3. Energy consumption comparison between CA-Opt and BFS algorithms across different communication ranges (energy in units).
RCA-OptBFSReduction (%)
  E total   E link   E total   E link   E total   E link
1581.610.7130.212.137.311.9
20241.214.4320.715.624.88.0
25428.917.8487.318.812.05.4
30614.621.5642.722.44.43.8
35725.625.3738.425.71.71.7
Disclaimer/Publisher’s Note: The statements, opinions and data contained in all publications are solely those of the individual author(s) and contributor(s) and not of MDPI and/or the editor(s). MDPI and/or the editor(s) disclaim responsibility for any injury to people or property resulting from any ideas, methods, instructions or products referred to in the content.

Share and Cite

MDPI and ACS Style

Wu, D.; Xu, X.; Lu, C.; Mu, D. Energy-Efficient Connectivity Algorithm for Directional Sensor Networks in Edge Intelligence Systems. Symmetry 2025, 17, 20. https://doi.org/10.3390/sym17010020

AMA Style

Wu D, Xu X, Lu C, Mu D. Energy-Efficient Connectivity Algorithm for Directional Sensor Networks in Edge Intelligence Systems. Symmetry. 2025; 17(1):20. https://doi.org/10.3390/sym17010020

Chicago/Turabian Style

Wu, Dingcheng, Xueyong Xu, Chang Lu, and Dapeng Mu. 2025. "Energy-Efficient Connectivity Algorithm for Directional Sensor Networks in Edge Intelligence Systems" Symmetry 17, no. 1: 20. https://doi.org/10.3390/sym17010020

APA Style

Wu, D., Xu, X., Lu, C., & Mu, D. (2025). Energy-Efficient Connectivity Algorithm for Directional Sensor Networks in Edge Intelligence Systems. Symmetry, 17(1), 20. https://doi.org/10.3390/sym17010020

Note that from the first issue of 2016, this journal uses article numbers instead of page numbers. See further details here.

Article Metrics

Back to TopTop