Exploring on the Eco-Climatic Effects of Land Use Changes in the Influence Area of the Yellow River Basin from 2000 to 2015
Abstract
1. Introduction
2. Materials and Methods
2.1. Study Area
2.2. Data Resource
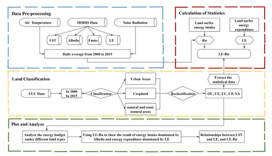
2.3. Research Methodolgy
2.3.1. Land Use Reclassification
2.3.2. Calculation of Surface Energy Balance and Warming Effects
2.3.3. Analytical Method
3. Results
3.1. Changes in Surface Energy Intake
3.1.1. Net Shortwave and Longwave Radiation
3.1.2. Net Radiation Change
3.2. Analysis of Surface Energy Balance
3.2.1. Changes in Surface Energy Consumption
3.2.2. Comparison of Net Radiation and Latent Heat Fluxes
4. Discussion
5. Conclusions
Author Contributions
Funding
Data Availability Statement
Acknowledgments
Conflicts of Interest
References
- Silva, A.M.; Da Silva, R.M.; Santos, C.A.G. Automated surface energy balance algorithm for land (ASEBAL) based on automating endmember pixel selection for evapotranspiration calculation in MODIS orbital images. Int. J. Appl. Earth Obs. 2019, 79, 1–11. [Google Scholar] [CrossRef]
- Zhang, W.; Dong, C.; Li, G.; Zhao, B.; Zhu, Y. Monitoring Radiation Budget over East Asia Using HIRS/2 Measure-Ments of NOAA Satellite. Acta Meteor Ainica 1997, 55, 42–52. [Google Scholar]
- Wang, S.; Zhang, Y.; Lv, S.; Shang, L.; Zhang, S. Seasonal Variation Characteristics of Radiation and Energy Budgets in Alpine Meadow Ecosystem in Maqu Grassland. Plateau Meteor. 2012, 31, 605–614. [Google Scholar]
- Cui, Y.; Liu, J.; Hu, Y.; Wang, J.; Kuang, W. Modeling the radiation balance of different urban underlying surfaces. Sci. Bull. 2012, 57, 465–473. [Google Scholar] [CrossRef]
- Zhang, X.; Zheng, J.; He, F.; Wang, Z. Application of MODIS BRDF/Albedo Dataset in the Regional Temperature Simulation of China. Acta Geogr. Sin. 2011, 66, 356–366. [Google Scholar]
- Xu, Z.; Qiu, X.; Li, S.; Shi, G.; He, Y. Analysis of surface albedo over China based on MODIS. J. Arid Land Resour. Environ. 2020, 34, 9–105. [Google Scholar]
- Xiao, D.; Tao, F.; Moiwo, J.P. Research Progress on Surface Albedo under Global Change. Adv. Earth Sci. 2011, 26, 217–1224. [Google Scholar]
- Twomey, S. Pollution and the Planetary Albedo. Atmos Environ. 2007, 41, 120–125. [Google Scholar] [CrossRef]
- Zheng, Y.; Huang, L.; Zhai, J. Impacts of land cover changes on surface albedo in China, the United States, India and Brazil. J. Remote Sens. 2020, 24, 917–932. [Google Scholar]
- Wang, Y.; Zhao, X.; Xu, X.; Niu, J.; Wang, Y. Analysis and Inversion on Surface Heat Flux with Remote Sensing in Nanjing Area. Ecol. Environ. 2016, 25, 636–646. [Google Scholar]
- Wang, M.; Han, Z.; Zhang, Q. Impact of land use and cover change in the semi-arid regions of China on the temperature in the early 21st century. Clim. Environ. Res. 2016, 21, 65–77. [Google Scholar]
- Liu, J.; Kuang, W.; Zhang, Z.; Xu, X.; Qin, Y.; Ning, J.; Zhou, W.; Zhang, S.; Li, R.; Yan, C.; et al. Spatiotemporal characteristics, patterns, and causes of land-use changes in China since the late 1980s. J. Geogr. Sci. 2014, 24, 195–210. [Google Scholar] [CrossRef]
- Liu, J.; Shao, Q.; Yan, X.; Fan, J.; Zhan, J.; Deng, X.; Kuang, W.; Huang, L. Geobiophysical effects of land use change on climate change. Chin. J. Nat. 2014, 36, 356–363. [Google Scholar]
- Li, N.; Cui, Y.; Fu, Y.; Liu, X.; Run, Y.; Li, M.; Chen, L.; Xia, H.; Lu, H. Contribution of anthropogenic CO2 in China to global radiative forcing and its offset by the ecosystem during 2000–2015. Ann. N. Y. Acad. Sci. 2021, 1488, 55–56. [Google Scholar] [CrossRef] [PubMed]
- Jones, A.D.; Collins, W.D.; Torn, M.S. On the additivity of radiative forcing between land use change and greenhouse gases. Geophys. Res. Lett. 2013, 40, 4036–4041. [Google Scholar] [CrossRef]
- Zhang, G.; Zhang, J.; Meng, P. Estimation of kilometer-scale heat fluxes over a hilly area in Northern China using an optical-microwave scintillometer. Agric. Water Manag. 2021, 244, 106582. [Google Scholar] [CrossRef]
- Bian, Z.; Roujean, J.; Cao, B.; Du, Y.; Li, H.; Gamet, P.; Fang, J.; Xiao, Q.; Liu, Q. Modeling the directional anisotropy of fi-ne-scale TIR emissions over tree and crop canopies based on UAV measurements. Remote Sens Environ. 2021, 252, 112150. [Google Scholar] [CrossRef]
- Cao, J.; Zhou, W.; Zheng, Z.; Ren, T.; Wang, W. Within-city spatial and temporal heterogeneity of air temperature and its relationship with land surface temperature. Landsc. Urban Plan. 2021, 206, 103979. [Google Scholar] [CrossRef]
- Tang, X.; Cui, Y.; Li, N.; Fu, Y.; Liu, X.; Run, Y.; Li, M.; Zhao, G.; Dong, J. Human Activities Enhance Radiation Forcing through Surface Albedo Associated with Vegetation in Beijing. Remote Sens. 2020, 12, 837. [Google Scholar] [CrossRef]
- Bastiaanssen, W.G.M.; Menenti, M.; Feddes, R.A.; Holtslag, A.A.M. A remote sensing surface energy balance algorithm for land (SEBAL).1. Formulation. J. Hydrol. 1998, 212–213, 198–212. [Google Scholar] [CrossRef]
- Zhou, S.; Wang, K.; Yang, S.; Li, W.; Zhang, Y.; Zhang, B.; Fu, Y.; Liu, X.; Run, Y.; Chubwa, O.G.; et al. Warming Effort and Energy Budget Difference of Various Human Land Use Intensity: Case Study of Beijing, China. Land 2020, 9, 280. [Google Scholar] [CrossRef]
- Fall, S.; Niyogi, D.; Gluhovsky, A.; Pielke Sr, R.A.; Kalnay, E.; Rochon, G. Impacts of land use land cover on temperature trends over the continental United States: Assessment using the North American Regional Reanalysis. Int. J. Climatol. 2010, 30, 1980–1993. [Google Scholar] [CrossRef]
- Benali, A.; Carvalho, A.C.; Nunes, J.P.; Carvalhais, N.; Santos, A. Estimating air surface temperature in portugal using modis lst data. Remote Sens Environ. 2012, 124, 108–121. [Google Scholar] [CrossRef]
- Zhang, B.; Miao, C. Spatiotemporal changes and driving forces of land use in the Yellow River Basin. Resour. Sci. 2020, 42, 460–473. [Google Scholar] [CrossRef]
- Shi, H.; Yu, X.; Su, Z. Research progress and prospect of ecological compensation in the Yellow River Basin. Environ. Sustain. Dev. 2021, 46, 56–60. [Google Scholar]
- Wang, Y.; Zheng, K.; Zhan, W.; Huang, L.; Liu, Y.; Li, T.; Yang, Z.; Liao, Q.; Chen, R.; Zhang, C.; et al. Highly effective stabilization of Cd and Cu in two different soils and improvement of soil properties by multiple-modified biochar. Ecotox Environ Safe. 2021, 207, 111294. [Google Scholar] [CrossRef]
- Zhang, Q.; Zhang, Z.; Shi, P.; Singh, V.P.; Gu, X. Evaluation of ecological instream flow considering hydrological alterations in the Yellow River basin, China. Glob. Planet Chang. 2017, 160, 61–74. [Google Scholar] [CrossRef]
- Wang, W.; Zhang, Y.; Tang, Q. Impact assessment of climate change and human activities on streamflow signatures in the Yellow River Basin using the Budyko hypothesis and derived differential equation. J. Hydrol. 2020, 591, 125460. [Google Scholar] [CrossRef]
- Xiao, F.; Xu, Y.; Huang, D.; Liao, Y.; Yu, L. Impact of Climate Change on Ecological Security of the Yellow River Basin and Its Adaptation Countermeasures. Yellow River 2021, 43, 10–14. [Google Scholar]
- Zhao, H.; He, H.; Bai, C.; Zhang, C. Spatial-Temporal Characteristics of Land Use Change in the Loess Plateau and Its Envi-ronmental Effects. China Land Sci. 2018, 32, 49–57. [Google Scholar]
- Wang, J.; Dun, Y. A Review on the Effects of Land Use Change on Ecosystem Services. Resour. Environ. Yangtze Basin 2015, 24, 798–808. [Google Scholar]
- Cui, Y.; Michael, M.E.; Li, N.; Fu, Y.; Zhao, G.; Dong, J. Land Cover Change Intensifies Actual and Potential Radiative Forcing through CO2 in South and Southeast Asia from 1992 to 2015. Int. J. Environ. Res. Public Health 2019, 16, 2460. [Google Scholar] [CrossRef] [PubMed]
- Yao, Y.; Chen, X.; Qian, J. Research progress on the thermal environment of the urban surfaces. Acta Ecol. Sin. 2018, 38, 1134–1147. [Google Scholar]
- Cao, Q.; Yu, D.; Sun, Y.; He, R.; Liu, Y.; Liu, Y. Research Progress on the Quantitative Relationship between Land-Use/Land-Cover Change and Climate Change. J. Nat. Resour. 2015, 30, 880–890. [Google Scholar]
- Roerink, G.J.; Su, Z.; Menenti, M. S-SEBI: A simple remote sensing algorithm to estimate the surface energy balance. Phys. Chem. Earth 2000, 25, 147–157. [Google Scholar] [CrossRef]
- Huang, L.; Zhai, J.; Sun, C.; Liu, Y.; Ning, J.; Zhao, G. Biogeophysical forcing of land use changes on local temperatures across different climate regimes in China. J. Clim. 2018, 31, 7053–7068. [Google Scholar] [CrossRef]
- Anderson-Teixeira, K.J.; Snyder, P.K.; Twine, T.E.; Cuadra, S.V.; Costa, M.H.; DeLucia, E.H. Climate-regulation services of natural and agricultural ecoregions of the Americas. Nat. Clim. Chang. 2012, 2, 177–181. [Google Scholar] [CrossRef]
- Zhou, D.; Zhao, S.; Zhang, L.; Sun, G.; Liu, Y. The footprint of urban heat island effect in China. Sci. Rep. 2015, 5, 11160. [Google Scholar] [CrossRef]
- Cui, Y.; Xiao, X.; Zhang, Y.; Dong, J.; Qin, Y.; Doughty, R.B.; Zhang, G.; Wang, J.; Wu, X.; Qin, Y.; et al. Temporal consistency between gross primary production and solar-induced chlorophyll fluorescence in the ten most populous megacity areas over years. Sci Rep. 2017, 7, 14963. [Google Scholar] [CrossRef]
- Zeng, Z.; Wang, D.; Yang, L.; Wu, J.; Ziegler, A.D.; Liu, M.; Ciais, P.; Searchinger, T.D.; Yang, Z.; Chen, D.; et al. Deforestation-induced warming over tropical mountain regions regulated by elevation. Nat Geosci. 2020, 14, 7. [Google Scholar]
- Ding, Z.; Zheng, H.; Li, H.; Yu, P.; Man, W.; Liu, M.; Tang, X.; Liu, Y. Afforestation-driven increases in terrestrial gross primary productivity are partly offset by urban expansion in Southwest China. Ecol Indic. 2021, 127, 107641. [Google Scholar] [CrossRef]















| Data Items | Time Resolution | Spatial Resolution | Data Resource |
|---|---|---|---|
| Albedo | daily | 500 m | MCD43A3 |
| Temperature (LST) | daily | 1 km | MOD11A1 |
| Latent heat flux (LE) | 8 daily | 500 m | MOD16A1 |
| Emissivity | daily | 1 km | MOD11A1 |
| Land Use Change from 2000 to 2015 | Unchanged Land Types from 2000 to 2015 | ||
|---|---|---|---|
| Categories | Percentage | Categories | Percentage |
| cropland to urban areas | 0.8% | urban areas | 0.5% |
| natural and semi-natural areas to urban areas | 1% | cropland | 25% |
| natural and semi-natural areas to cropland | 0.3% | natural and semi-natural areas | 72% |
| cropland to natural and semi-natural areas | 0.4% | ||
Publisher’s Note: MDPI stays neutral with regard to jurisdictional claims in published maps and institutional affiliations. |
© 2021 by the authors. Licensee MDPI, Basel, Switzerland. This article is an open access article distributed under the terms and conditions of the Creative Commons Attribution (CC BY) license (https://creativecommons.org/licenses/by/4.0/).
Share and Cite
Chi, Q.; Zhou, S.; Wang, L.; Zhu, M.; Liu, D.; Tang, W.; Cui, Y.; Lee, J. Exploring on the Eco-Climatic Effects of Land Use Changes in the Influence Area of the Yellow River Basin from 2000 to 2015. Land 2021, 10, 601. https://doi.org/10.3390/land10060601
Chi Q, Zhou S, Wang L, Zhu M, Liu D, Tang W, Cui Y, Lee J. Exploring on the Eco-Climatic Effects of Land Use Changes in the Influence Area of the Yellow River Basin from 2000 to 2015. Land. 2021; 10(6):601. https://doi.org/10.3390/land10060601
Chicago/Turabian StyleChi, Qian, Shenghui Zhou, Lijun Wang, Mengyao Zhu, Dandan Liu, Weichao Tang, Yaoping Cui, and Jay Lee. 2021. "Exploring on the Eco-Climatic Effects of Land Use Changes in the Influence Area of the Yellow River Basin from 2000 to 2015" Land 10, no. 6: 601. https://doi.org/10.3390/land10060601
APA StyleChi, Q., Zhou, S., Wang, L., Zhu, M., Liu, D., Tang, W., Cui, Y., & Lee, J. (2021). Exploring on the Eco-Climatic Effects of Land Use Changes in the Influence Area of the Yellow River Basin from 2000 to 2015. Land, 10(6), 601. https://doi.org/10.3390/land10060601

